可持续发展管理导论(孙瑛,刘呈庆主编)思维导图
- 格式:xmin
- 大小:8.65 KB
- 文档页数:1
⼀、管理与组织导论⼆、管理理论三、组织⼆化环境四、社会责任与管理道德五、制定决策六、计划的基础七、战略管理⼆、组织结构与设计九、管理沟通与信息技术⼆、⼆⼆资源管理⼆⼆、变⼆与创新管理⼆⼆、群体和团队⼆三、激励⼆四、领导⼆五、控制⼀、管理与组织导论考纲要求:1.管理内涵2.管理职能3.管理⻆⼀明茨伯格的管理角色:人际关系角色,信息传递角色(信息收集传播发言),决策制定角色4.管理技能与管理层次之间关系5.组织及特征6.职责和职权7.管理和领导的联系与区别⼆、管理理论1.管理理论2.科学管理理论3.⼀般⼀政管理理论4.定量⼀法理论全面质量管理:以产品质量为核⼀通过建⼀⼀套科学严密⼀效的质量管理体系,进⼀全员全过程的管理,以提供满⼀顾客需要的产品或服务的全部活动。
(1)密切关注顾客。
(2)关注持续改进。
质量管理是⼀种承诺,即永不满⼀。
质量始终可以被改进。
(3)强调程序。
(4)改进组织所从事的每⼀件事情的质量。
这涉及组织提供的最终产品,组织如何处理产品配送,组织如何迅速的对抱怨做出应对,接听电话时有多礼貌,等等。
(5)精确地测算。
质量管理运⼀统计技术来测量组织运⼀中的每⼀个关键变量。
获得的测量结果⼀来与标准进⼀⼀较,找出问题所在,对他们追根溯源,并且消除导致这些问题的根源。
(6)员⼀授权。
质量管理要求员⼀全身⼀投⼀到改进程序中。
在质量管理计划中,团队作为授权载体获得⼀泛使⼀,以发现和解决问题。
5.组织⼀为理论对人的关注6.系统论7.权变理论8.管理理论当前的问题1.管理理论管理思想是在⼀定的历史条件和⼀族⼀化背景之下产⼀和发展起三、组织⼆化环境1.组织⼀化及评价组织⼀化被描述为影响组织成员⼀动、将不同组织区分开来的共享价值观、原则、传统和⼀事⼀式。
三个特征:感知,描述性,文化共享。
组织文化的维度:①关注细节②结果导向③⼆本导向④团队导向⑤进取⼆⑥稳定性⑦创新和⼆险承担2.组织⼀化对管理实践的影响(对管理四种职能的影响)3.环境对管理者的影响:经济,人口,政治/法律,社会文化,技术,全球化环境4.管理与组织环境的关系环境的稳定性和复杂性分为四种情况:可预测,不可预测,稳定,动态可以说管理的基本的问题就是要在应付变动的环境中进⼀有效的资源配置。
走可持续发展之路
中国”的必要性和重要性,坚持科学发展观,走生产发展、生活富裕、生态良好的文明发展之路。
专题二:“强化五位一体,打造美丽中国”是学生通过对中国特色社会主义事业总体布局“五位一体”的学习,在明确其内在联系的前提下,整合教材所学内容,明确国家在“建设生态文明,打造美丽中国”方面所做的努力。
“走可持续发展之路,建设生态文明,打造美丽中我们在行动”是通过让学生积极自主参与社会实践活动的方式,引导其树立可持续发展观念,增强社会责任感和使命感,为让“建设美丽中国”尽自己的一份力量。
两个个专题的学习是紧密联系的,以走可持续发展之路,建设生态文明,打造美丽中国为重点,其中专题一是说明客观依据和理论依据,专题二是分析国家战略措施和个人层面要求。
两个个专题学习循序渐进,逐步落实。
主题单元规划思维导图点击打开。
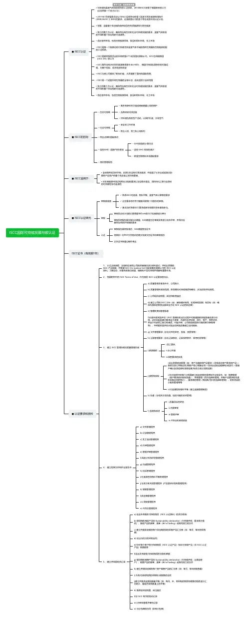
ISCC国际可持续发展与碳认证◼ ISCC认证• 可持续和温室气体排放领先的认证体系,2010年ISCC获得了德国政府的认可(全世界第一个官方认可)• 2011年7月欧盟委员会认可ISCC证明符合欧盟《促进可再生能源使用指令(2009/28/EC 》(RED)的要求,这是欧盟认可的首个符合此指令的认证计划。
• 范围:涵盖整个供应链和各种类型生物质能源和可再生能源• 独立的第三方认证:确保符合高生态和社会可持续发展的要求,温室气体排放的节减和整个供应链的可追溯性。
• 适应各种市场,包括生物能源领域、食品和饲料市场、化工市场• ISCC是第一个能够证明可持续性和温室气体节减的各种生物量和生物能源的国际认证系统。
• ISCC是被欧盟委员会的所有欧盟27个成员国无限制认可。
ISCC也得到德国(ISCC DE)的认可• ISCC是符合欧洲可再生能源使用指令(EU RED) ,德国可持续发展条例的可靠证据。
它基于经验,成本效益和效益• ISCC为贵公司提供了附加价值,从而缓解了国内和国际贸易。
• ISCC是一个涵盖所有生物量的全球计划,因此适用于全球范围• 独立的第三方认证:确保符合高生态和社会可持续发展的要求,温室气体排放的节减和整个供应链的可追溯性。
• 适应各种市场,包括生物能源领域、食品和饲料市场、化工市场◼ ISCC的目标• 生态可持续– 高生物多样性价值或高碳储量土地的保护– 无森林砍伐供应链– 对环境负责的生产活动,以保护石油、水和空气• 社会可持续– 安全的工作环境– 符合人权、劳工和土地权利• 符合法律和国际条约• 监控GHG(温室气体)排放– GHG排放的计算方法– 监控 GHG 排放的减少– 欧盟生物燃料市场强制要求• 良好管理规范◼ ISCC适用于:• 全球各种类型农作物,及其衍生品和可再生能源,并涵盖了从农业或起源点到最终产品用户的整个供应链上的所有要素。
• 在生物能源市场证明符合法规的要求以及证明在食品、饲料和化工等行业原料的可持续性和可追溯性◼ ISCC认证单元审核前准备✓ 熟悉ISCC对追溯、物料平衡、温室气体计算等的要求✓ 这些要求的不符可能能导致第二次额外的审核。
走可持续发展之路适用年九年级级所需时课内共4课时,每周2课时,课外用2课时间主题单元学习概述本节课是九年级历史与社会第二单元的最后一课时。
在本单元中,前面课时主要是介绍了我国的发展阶段、政治制度、人口、资源、环境等方面的基本国情,学习了在这样的国情下决定我国要实施的策略:计划生育、科教兴国和人才强国战略,本课时主要学习另一大战略——可持续发展战略。
本单元主要设计了两个专题:专题一:可持续发展我们面临的重要课题培养学生亲近自然、珍惜资源、保护环境的感情,在思想上树立可持续发展的观念,树立科学发展观。
专题二:我们在行动学生从自身做起,宣传计划生育的重要性,注意节约资源,保护环境,并敢于批评不符合可持续的言论和行为。
实现三维目标的统一。
主要学习方式:通过调查、讨论、情境分析等方式,引导学生主动探索社会现实与自我成长中的问题,在合作和分享中扩展自己的经验,在自主探究和独立思考的过程中增强道德学习能力。
预期学习效果:1.能利用网络搜集我国的资源状况和浪费现象破坏环境的图片、材料、或漫画,具有一定的媒介素养。
2.小组合作搜集家庭、学校、社会生活中的浪费现象,并能进行合理分析。
3.通过辩论能正确理解可持续发展的重要性和必要性。
4.小组合作设计一份以“可持续从我做起”为主题的倡议书,并以恰当的方式进行宣传,呼吁全体公民重视可持续发展,保护环境。
主题单元规划思维导图主题单元学习目标知识与技能:1、使学生初步懂得可持续发展的含义及其要求,正确认识人口、资源、环境同经济发展之间的关系。
2、坚持科学发展观,走可持续发展之路。
提高正确处理人口、资源、环境及可持续发展之间关系的能力。
过程与方法:以小组活动为基础,通过合作、讨论、交流、角色扮演、实践等方法,从师生互动、生生互动中认识到人口、资源、环境的严峻性,并用发展的眼光看待人与环境,人与资源的关系。
情感态度与价值观:1、通过学习,培养学生亲近自然、珍惜资源、保护环境的感情,在思想上树立可持续发展的观念,树立科学发展观。
七年级道德与法治下册一、二单元思维导图青春期生理变化的表现:(p3 三方面,注意与相关链接结合)悦纳生理变化青春期生理变化的影响:①积极影响(正能量p3)②消极影响(烦恼p4)悄悄变化的我原因(p5第一段第1句)+是正常现象做法(p5第一段2-3句)青春的我们追求美:外在美 + 内在美(p5第二段)矛盾心理的产生原因:①p5最后一段②p6相关链接2-4行直面矛盾心理矛盾心理的主要表现:p6相关链接中的三方面正确认识(看待)青春期的矛盾心理(p6第一段)正确处理矛盾心理(化解成长烦恼)p6最后一段 + p7的4点发展独立思维生理发育带来思想和精神变化(p9第一段)独立意识发展(p9第二段)正确认识思维的独立性(p6最后一段)成长的不仅仅思维批判性的表现(p10第2句)积极作用(p11第1-3行)是身体培养批判精神批判的要求(注意点p11第4-6行)批判的技巧(p11中间)原因(p11第一段)开发创造潜力表现:多姿多彩①打破常规…②看重创造意义与价值(p11第二段)途径(举措):创造离不开实践…(p12)青春期男生女生的心理差异:性格特征,兴趣爱好,思维方式(p14)他和她男女性格特征表现:生理及心理性别特征,性别刻板效应(p15)男生女生态度:平静欣然接受(p15一、二段)正确认识、看待男女性别角色好处(p16)原因:…完善自己,…取长补短(p17 第一段)优势互补做法:不自傲…不自卑,相互…(p17第二段)+欣赏对方优势…取长补短青春期萌动心理:①含义(p18 第一句)②表现(p18 第二句)异性朋友与异性相处的必要性(p19第一段)+ …对我们成长的考验…异性交往的要求:…言谈得当,举止得体(p19第二段)+ 补充青春萌动正确认识异性朦胧情感:…正常现象,…不是真正的爱情(p20)异性情感正确对待异性情感:…慎重对待,理智处理(p21) + 补充对爱情的理解:条件 + 要求(p22)每个人都有成长的渴望(p24第一段)成长的渴望青春的探索不会停止(如何实现青春憧憬 p24第二段)青春飞扬青春探索需要自信(原因 = 自信的作用 + 自信的人的表现 p24)自强的作用:自强让我们更自信;自强让青春奋进的步伐不停歇。
《对保护资源环境的辩证理解资源和环境的辩证统一关系》摘要。
资源和环境是人类赖以生存和发展的物质基础,也是人类实现可持续发展的必要前提。
人类经历三次工业革命实现前所未有的经济繁荣,但与此同时,也对资源和环境产生不可恢复的巨大破坏。
直至自然对人类展开疯狂报复,人类才意识到问题的可怕性和严重性。
保护自然资源和生态环境是可持续发展问题的当务之急。
本文将对这一棘手问题进行辩证论述。
关键词:资源、环境、合理利用、可持续一、资源环境的内涵1、资源联合国环境规划署定义“资源”是“在一定时间、地点、条件下能够产生经济价值,以提高人类当前和将来福利的自然环境因素和条件。
”资源一般分为可再生资源与不可再生资源两大类,其基本属性是有限性、稀缺性、区域性和不可替代性。
有限性是指在一定时期内的生产力和科学技术水平条件下,资源的数量有限。
不合理地开发利用会造成资源质量和数量的下降,导致恶性循环。
自然资源的稀缺性是具体时空范围内自然资源与社会需求之间的矛盾。
不同资源的稀缺程度随时间、地点的改变而改变。
自然资源的区域性是指资源分布的不平衡,存在数量或质量上的显著地域差异,并有其特殊分布规律。
许多自然资源产品不能由人工产品替代,即使可以代替,其原材料也仍属于自然资源。
2、环境《大不列颠百科全书》定义“环境”为“作用于生物体或生态群落上并最终决定其形态和生存的物理、化学和生物等因素的综合体。
生态系统是具体空间单位内活生物体、其自然环境及其所有相互关系组成的综合体。
”它包括地形、气候、动植物、水体等,是人类赖以生存的物质基础。
生态环境对人类活动的影响体现在很多方面,如:海拔高度、水文条件等。
环境问题,广义上指一切不利于人类生存和发展的环境变化或影响,狭义上指人类活动引起的环境问题,包括由自然力引起的原生环境问题和由人类不正当生产生活方式引起的次生环境问题,次生环境问题包括环境污染和生态破坏。
环境污染是指人为因素引起的环境质量下降,扰乱和破坏了人们正常的生产和生活条件,如有害物质对环境的污染、基因污染等。