【高清版】教育学思维导图-班主任工作常识
- 格式:pdf
- 大小:1.31 MB
- 文档页数:1
>矚的”辽卜蜜典阻丽+”1狀需,"®*tar¥.+H s' M 沱门亠規艸胡怪叫・耳It» g> ^.- J* M3*餾严椀BI 怎肛H4肖学*当牝枕育学教育学,教育评价护朋上任工件. 瘁课外活动 ©-—工教育F1的:(S?衮学校教育制度微观教育实践中观教育蔡统卜“教师与学生 •詁ffBim ,rs.TJ-'t& fj 怦乩卜3 T 山点吟€•三轨也.;Wni•辭Mf◎載什窃也养门丨界宦丸子中国匹-■B^a舫• 1■丽4汁:一虺II K" N料闿.讨学祐崛.听靶1 1心朝「比学frawtat両:只荻nfti-Wi ■氐花bit 帝■世 •近世阿坤IHWWL •件加t[全尺代20啊担£莎了花TpiLft[••敬育常]«L *冲 A1\*a- y-r 置:_,■砒nat 蜀艸*Uft也出纯点tt革孚曲卜{•相对独立性jdt1 I'T tit *•;:吃dr.丈化学罠*化—L l.-MIE “才”丿二人丹強木同论护政治汁济制度锻址我[称豪甘权[决朮粧菽肖*权楷(盘龍Hfrn的北%决盅胆拗此聘贰丘内落用界人扌i站尿卜瞪直啊论我育与社佥捉魚M计圮’菽A内详和『負再牢产知说力山牛产劳询力r 「- -- T~ZrTZT7Z7身右境醍啊嚴直I也極论•炭展胡囚.外抵论盂子找洛忻德虞翌L 博叙」;单子华牛.猊倶可能牛用畔帯愎理点;锻皆诀出世逵拽洛克外凶tft溟现点,环境总訂耳墟教育与人的发展上辱作用融出社会现范injfit#jftfi5 丨亠.”」o.-;-T. lt T'^77 肚扌力龍E!卩时*延时卅值…-…….ntfr 1 4毎响人绘展的阂羸、爭因鷲幅互傑用论顺序性.阶段fl:不丫預卄 :吒补卄牛刖遂养仕0财笈血严燧基1>岌區规弹生理活动右用话动托螢塞岀涌曲'一主规能动件妲T:川.」“阻邑也±星竺虽宅处■“眄「2卄杓亍fl4t 承耳-^HNLtirMg 一qfh 片•nrri ■崛鼻址甲IM[遇见-J!鬥昱W«1lftWH A 卯半制,r. t' i J 9-if i . -PILI述儿敦FJAffifi* If ; I < T -V>证":印*mnn. 0 g 曹葦邛 巾耳亡丘即岸#草1昔,矍幣开却盛曲Ht.Jfh ・•,轉宁刚氏 片学1・3+UStft 塔黛工电 • 峑绝 出电覺业电.事卫昼1S 尊匕1.胡卜口嘴观乱司电:■常卓 酹界口卩科d 划・山乂竹矗巧”* mi扎書电-孙.江一豐叫貫右■羸召■.^LlllJ^ 产贰 、用帕r#-^rJaK悄H 鬥就学T ■昱艺审舌事*忙8 •空1■•件卜用Bl A: •:总 「事聲■■•巨趨*鼻壬鬧醫咗工口人I 二朴"咖.孕朱片槪幅•"踏 灯W.■找的陥品ttwas ntn-* g HP 、.r 心一!<■'*" ! 9*«RpewwiH'R-;■之 ;”・」4■ ?*幅口前匕耳曲■「*!抄纱丄 営匹豐章&*:''''「:4 -皿八 K I 't I ft哎业杰,冋勺;忖用认靳横生“沁曲 班4戕、社令議祐MUC思塑苗理諌弓菲它常杯我学诩叶活列‘」戌外沽动労动歩先尿活动:班.Lffrti:捡黑 峥 畤陶冶]左忆吏JS 仃柱评姓分> r …:違计方沈鼻删隕宙論「…•「;・h - 1址瞎^^a-4 juty*»f鞍商评诽虽梅•结称和护■ 「4 Htl'.直柚钗址怪 磺用n曙曲]耳出鞅證靳准』-[亡业课山背兰卜叮Kiir L* X 叭q 卄卜•删 腐宁•《! h+rtlf*更良鱼18 ft Ail侶 7皿严草冊議一笈黒箜谢*咬祎屮瞄戒品e 学示世卑山町唔晞化' 卡雕担底真性刼L ¥■ r ,■■:■- :- ; r>.■■- ■: mm* :R rfi :i 『idE<Hii ・H ........ ................* -[二1D3L_辿迪一冲竹r > PA*rfl>WkiT;~~」j 迫亟举空阶* f 力眸Fib t ■黑i 内畝郎會.. w 障前氓能nx• 311TlhffJ^-L-l+,i5盂I MW神<x s«L 竝怜it 用总UN 孰:呢耽唯.蛀世*.::J 卜 ■fl 越誓川厠承将曲.I lh W ■ tawfa 需・:匸*|wr'也砂离 弋・列88A n-7 P i'jf^•壮■■1>兽 r A.tr?rtM i. .•伸•*i 检字陀創栢方応「••叩卄iSilfT?■乩:心:■笫・W"WH呢怡片审WWfiM> F ( 7 i.n "•髯坏卄谭丹阳牛靱怖址們担丹即1■•玄样、煤画总jetn 订軒“.却出JtBU 民占学覺鱼wuyxg.碍严JH3U轟IN 戰于诃m* WTib'剳駅r-jisn岡«庇世> K-7JI ■* 的ff VI14 H ,乂 C 型宁^Etra ■ff 輦”问认蚩冲 tft-1 J :.品.U 卯皿吶直!醉帛爵I 事:用豪畢就吐章袈如屈勺紀*jy=I 单・加训斗程启堀證■馆會 W V 叫勺了早I 邛佗柱1臥合幌出恂戦乎即.料昭卯直:阳忖■戦.軒甕山珏幷證沈dRjtjt豐竺竺雪..“和連竝4■是刃Pt&■! T I-'U t k斗.Iff H P抽吧》{iHB! BMM竝与用用IM«4HffjivTAr*l'4lft^ u•,cipr^nWAWwTnZSF空空士HZ旳柑ftrtff H-l;»fFi ft«e\ . -rn 注林M欣疝珂曲社迪j:尽tjan*.丹H #f.T!Cl rf•盘■诃I■■卡#计•?・JH灌用整忖JWwsfi.也千山忤fttt+帕料t W ± H胡tt ft tfK K蹩电月餐比的可耻[扁fW1T lfi"Jt»Mirj M■■MbH南.IM单mr站岬-■b・lMt・,育聊FBt旺严€ *■心r-/r;“代•■! : •匸丿E1 IF LFl ..Fi I.p心叮上・JTI It-i> Ji^-- n純內第耳.n?.诧活hem凸t!門*鼻K眾殳tl 辜商K h m Ft# ft H亞wr^Kft tfl_皿玄甘Hfct节雷■嬰■内聃h<t*<*xti■毎J, T“」弋跖帝。
国家教师资格考试
教育知识与能力思维导图(中学)
第一章㊀教育基础知识和基本原理第一节㊀教育的产生与发展
第二节㊀教育学的产生与发展
第三节㊀教育与社会发展
第四节㊀教育与人的发展
第五节㊀教育制度(一)
教育制度(二)
第六节㊀教育目的(一)
教育目的(二)
第七节㊀教育科学研究方法
第二章㊀中学课程第一节㊀课程概述
第二节㊀课程组织
第三节㊀基础教育课程改革
第三章㊀中学教学
第一节㊀教学概述
第二节㊀教学过程(一)
教学过程(二)
教学过程(三)
第三节㊀当前教学改革的主要观点与趋势
第四章㊀中学生学习心理 第一节㊀认知过程(一)
认知过程(二)
认知过程(三)
第二节学习理论
第三节㊀学习心理(一)
学习心理(二)
第五章㊀中学生发展心理第一节㊀中学生的认知发展
第二节㊀中学生的情绪发展
第三节㊀中学生的人格发展(一)
中学生的人格发展(二)
第四节㊀中学生的身心发展
第六章㊀中学生心理辅导第一节㊀中学生的心理健康
第二节㊀中学生心理辅导的方法
第七章㊀中学德育
第一节㊀中学生品德心理与发展
第二节㊀道德发展理论
第三节㊀德育工作
第四节㊀中学德育过程
第五节㊀中学德育原则、途径与方法
第八章㊀中学班级管理与教师心理第一节㊀群体与群体规范
第二节㊀班级与班级管理(一)
班级与班级管理(二)
第三节㊀班主任工作
第四节课外活动
第五节㊀学校人际关系
第六节㊀学校人际沟通
第七节㊀学校与家庭、社会的协调
第八节㊀教师心理(一)
教师心理(二)。
班主任工作思维导图现时代做好班主任,比以往只抓学习的应试时代难的多了。
一方面,家长对你的期望,依然是希望你把班级管理好,把孩子的学习动力和学习成绩都搞上去。
另一方面,学校对你的要求,各种检查、评比、学习……班级就是一个小社会,大到学习,小到保洁,都要由你来定。
现在的班主任,简直就是班级的“总统”。
年轻的新手班主任,往往有不得要领之感。
今天看到教育报上这8张思维导图,感觉将班主任工作的方方面面理得非常清晰,可以快速地抓到班主任工作的纲要,在此推荐给大家。
新手班主任,可以快速了解班主任工作的要点,在班级管理上有备而来,走上“快车道”。
老手班主任,也可以当成“补漏单”,对照自己的工作,看看哪里还有思考不周之处。
当然,思维导图,画的是关联要素,教的是路径方法,01如何制订班主任工作计划科学管理的起点是计划。
工作没有计划,就容易陷入杂乱和被动应付的局面,无法让班级在教师有意识的引导下稳步发展。
制订工作计划也是班主任的一项专业基本功。
一份完整的计划由总论、正文、结语三部分组成。
其中,总论部分是对班级整体情况和奋斗目标的概述,正文部分是计划的具体内容,结语部分是对班级发展前景的畅想(见图6–1)。
02如何写评语写评语是班主任的一项常规工作,对此,我有以下建议(见图6–2)。
03如何布置、安排工作班主任需要不断布置、安排班级工作。
班级工作的布置、安排主要有五个途径。
不要以为有了职责或制度就不需要反复提醒、强调了。
事实上,学生还是会经常遗忘。
此外,岗位职责不能明确所有工作。
在具体事务上,如果岗位职责或班干部的职务说明里没有明确规定,沟通就更为重要了。
所以,班长或团支部书记有一项重要任务,就是与其他同学保持良好沟通,凡事多商量。
如果沟通后依然没效果,就需要由班主任定夺。
图6–3 为工作布置、安排图。
04编排座位座位编排是一个看上去很小,实则大有讲究的工作。
其情况如图6–4所示。
很多班主任都比较重视教室座位的安排,座位不是孤立的问题,它与班级风气、学生素养关系密切。
教育的严生与发展”教育”一词最阜见于《孟子·尽心上》教育的含义|(广义的精:凡是阳人的知识和麟、发展人的智力和体力、影响人的思想和局德的活动.包括社会教育、学校脯瞅瞅育·.狭义的教育(学校教育):教育者根据一定的社会要求,有目的、有计划、有组芽、地对受教育者施加影响,把他们培养成一定社会所锦耍的人的活动.教育者>主导地位|教育的基本要紊句黝韬i主体地位放育影响放育不是本能本质属性斗被育是一种奇目的地培养人的社会活动:;,是人类社会独有的i是教育区别于真他事物现象的根本特征教育的属性y-{永恒性二、人存在,教育就存在社会属性�;历史性句不同历史阶段,教育有不同的特点相对独立性L丁教育与社会生产力和政治经济制度发展的不平衡性生吻起源说;教育起源于动物界的生存本能.二人物:利托尔话、沛西·能〉口诀:本能笠利西起源巧,心理起源说劳动起源说极育起源于儿童对成人的“无慧识模仿”.(-' 人物:孟禄、口诀:心理仿孟禄教育起源于社会生产和人的发展需要.〉人物:如快了斯基、凯洛夫、口诀:米凯凌劳动原始社会1.唯一一个无阶级性、无等级性J2与生产劳动紧密结合.1.真奇阶级性、等级性;2与生产劳动徊脱寓./ 豆朝建立了中国第一所学校中国放育内容:六艺古希腊斯巴这:培养军人与武士;雅典:文艺,培养奴隶主后代AZ社隶奴li、,-A霄一社一牟LV一,4E吉一E’’’’’’-|-i教育的起源与发展|-中国放育内容:四书五经封建社会西方放会学校的数育内容:乞艺近代社会教育的特点、初等义务教育的普遍实施,义务教育最旱起源于德国教育的终身化• 活到老,学到老1发展1近现代社会|全民多现身|放裔的全民化臼20世纪以后教育的特点j极富的民主化!教育的多元化m放育技术的现代化教育学的严生与发展萌芽阶段,.中国古代、世界古代第一本论述数育专著《学记》μ”逝而弗呈苦,强而弗仰,开而弗这“阙霖了启发式原则孔子《ie语》孔子短中国启发式教学的开创者.(己落实)H不愤不启,不佛不发ω体现了启发位原则苏格拉底”产婆术”(-\西方最旱的启发式放育昆体良《论演说家的教育》又名《雄辩术原理》世界数青史上第一部研究放学法的专著西方第一部专门论述教育的专+培根科学归纳法第一人,首次提出H教育学”应作为一门独立学科教育学之父夸美纽斯*《大数学论》,教育学成为一门独立学科的标志系统论述班级搜课制观点泛管教育现代极育学之父、科学数育学之父、传统数育代表人《普通教育学》,标志着教育学法一步规范.. 一原则·:教育位教学原则,智育德育相结合赫尔巴特)I r l二基础伦理学和心理学作为教育学的理论基础I f 观点乍I f三中心教师中心、教材中心、课堂中心(传统三中心,教师在课堂中教教材)|创立阶段|=|四阶段、明了联想系统、方法1发展阶段|-康德、最旱在大学里讲摆放育学这门课程现代欲言代表人社威观点‘ 儿童(学生)中心、经验中心、活动中心(新三中心,学生在活动中动手操作掌撞直接经验)《爱弥儿》卢梭观点; 自然主义教育《教育漫话》洛克\观点自刷、绅士教育科学知识最奇价值斯宾嚣〉观点斗课程作为专业术语A放育预备生活说马卡连何二《教育诗》二;集体主义教育马克思主义数裔学:;/凯洛夫·'.《教育学》的世界上最旱的马克思主义的教育学科作杨贤江_\《新款育大纲》�-' 中国第一部以马克思主义为指导的敏裔学蒋{乍赞可夫: 发展位教学理论培根百提出,组斯来实现,巴特来规范,康德来讲搜\现代放育理论的发展f布色纳: 结构主义教学理论j瓦根舍困、范例数学理论姆有掌握,纳来结掏.瓦很拢范例.高度赞发展,全面和谐好斯基苏德姆林斯基:;全面和谐教育思想{盹姆;掌担学习理论教育与社会发展生产力对教育的制约作用教育与生产力(经济)的关系,.教育对生产力的促选作用政治经济制度对教育的制约作用|教育与政治经济制度的关系|放育对政治经济制度的影响作用文化不能决定放育,只能影响放育决定放育的发展水平生严力的发展水平决定放育的规模和速度经济功能教育是劳动力再生严的基本途径决定教育的性质政治经济制度决定放盲目的、教育的领导权、受数育的权利政治功能放育培养合格的公民和备种政治人才传递、保存纵向,时间上遗传保存J传播、交流〉横向,空间上流动,如孔子学院1更新、创造严创新学校文化\选择、提升马如“职员精华,去莫糟柏”学校精神文化(观念文化)是校园文化的核心教育与人的发展顺序性含义个体的身心发展是一个囱低级到离级、由简单到复杂、自量变到质变的连续不断的发展过程按照发展的序列溢行施蚁,做到循序i辄搓,“梭苗助t是”和“陵节而施”都是萄违身心发展顺序性规律的启示含义凸个体在不同的年龄阶段表现出身心发展不同的总体特征及主要矛盾,面临着不同的发展任务阶段性启示教育不能锅”一刀切”H一锅策”,不能对儿童施予”成人化”放育同-方面的发展速度在不同牢龄阶段变化不平衡(同-方面不匀淫,如身高)臼个体身心发展的一般规律l:J不平衡性启示不同方面所达到的某种发展水平或成熟时期不同(不同方面不同步,如心理/笠理系统)教育耍适时而款,抓关键期亘补性-身体某-万面的机能受损或者缺失时,可通过宾他方面的超妖发展得到部分补偿(身身亘补)亘补性也存在于笠理机能与心理机能之间(身心亘补)启示己结合学生实际,扬长避短,妖蕃救失含义乓个体之间的身心发展以及个体身心发展的不同方面之间,存在着发展程度和速度的不同个别差异性L启示〉有的放矢地因材施蚁,”一把钥匙开一也锁”,充分发挥每个学生的潜青侨a积极因素内发论来自人自身的内在黑要|个体身心发展的动因|与依靠外在为l 州论J惊人物:苟子、洛克花生:ξ日婆寻找航空影响人的身心发展的因素,.可能性子;是人发展的生理前提,为人的发展提供了可能性遗传I I生龙凤生凤老鼠的儿弹打洞、种瓜得瓜种豆得豆可能变现实; 为个体的发展提供了多种可能,需开了外部环境,再好的遗传素质也难以发挥作用l环境飞i孟母三迁、精生淮南则为儒儒生淮北则为权、莲生麻中不挟自rt、与凤凰同行必为竣鸟学校教育主导作用学校教育投社会对个体的基本要求对个体发展方向做出社会性规范,ι?”· .'学校教育臭苟加速个体发展的特殊功能l寻7起主导作用的表现. ,t.:..::J !学校教育,尤其是基础教育对个体发展的影响具苟即时相延时的价值i学校教育真奇开发个体特殊才能和发展个性的功能\决定作用:;是个体身心发展的内在动力个体的主观能动性ζ出淤泥而不染。
这22张思维导图包含了招教教育学所有知识点
招教备考无从下手?先从思维导图开始吧!
今天小编给大家准备了教育学部分的章节思维导图,辅助你轻松Get重难点!
一.教育与教育学
(点击查看大图)
(点击查看大图)
(点击查看大图)二、教育的基本规律
(点击查看大图)
三、教育目的与教育制度
(点击查看大图)
(点击查看大图)
(点击查看大图)四、教师与学生
(点击查看大图)
(点击查看大图)五、课程
(点击查看大图)
(点击查看大图)
(点击查看大图)六、教学
(点击查看大图)
(点击查看大图)
(点击查看大图)
(点击查看大图)七、德育
(点击查看大图)
(点击查看大图)
(点击查看大图)
八、班级管理与班主任工作
(点击查看大图)
(点击查看大图)
九、课外、校外教育与三结合教育
(点击查看大图)。
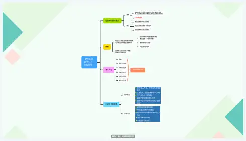
《中小学班主任工作规定》出台的背景与意义
背景
基础教育步入由全面普及转向国家重视提高质
量、由规模发展转向更加注重内涵发展的新时期
2009年颁布
意义
推进素质教育的必然要求
班主任工作发展的必然选择
学生健康成长的必然要求
精神
班主任在学生思德建设和健康
成长方面发挥着重要德作用
思德教育和学生管理工作德主
要实施者(不是辅导者)
健康成长的引领者
人生成长的导师
强调班主任在班级中承担
特殊的职责和任务
基本内容
总则
配备与选聘
职责与任务
待遇与权力
培养与培训
考核与奖惩
具体内容看原文件
对班主任的要求
育人方面
管理方面。