企业战略管理 脑图笔记
- 格式:pdf
- 大小:601.40 KB
- 文档页数:4
企业管理五步走思维导图整理作者:企业管理包含哪些内容概括起来是五个方面:计划管理、流程管理、组织管理、战略管理、文化管理.这五方面内容是一个递进关系,顺序不能颠倒,也不能只强调一个而忽略其它.一个好的企业管理,需要这五方面内容协同作用,而这五项内容的协同就是企业的系统能力.一个具备了系统能力的企业才有希望具有核心能力.计划管理计划管理常常被人们和计划经济联系在一起,这种偏见带来的直接后果是使管理处于无序状态.在对计划本身的理解当中,大多数人都认为计划是一组数据,是一个考核指标的指导文本,没有人认真的想过,计划本身属于管理的一部分.计划管理要解决的是目标和资源之间关系是否匹配的问题.因此,计划管理由三个关键元素构成:目标、资源和两者的匹配关系.目标是计划管理的基点.计划管理也被认为是目标管理,目标管理的实现需要三个条件:一、高层强有力的支持;二、目标要能够检验;三、目标是经过高层管理者确认的.资源是计划管理的对象.很多人对于计划管理的理解多是与目标联系在一起的,通常会以为目标是计划管理的对象,其实计划管理的对象是资源,资源是目标实现的条件,要实现计划,唯一的办法是获得资源.目标与资源匹配是计划管理的结果.也可以说两者的匹配关系是衡量计划管理好坏的标准.当所拥有的资源能够支撑目标的时候,计划管理得以实现;当资源无法支撑目标或者大过目标的时候,要么是“做白日梦”,要么是浪费资源.所以我们不必关心企业确定什么样的目标,企业设立多大的目标,我们只需要关心是否有资源来支撑目标.当企业高调进入国际市场的时候,是否拥有国际人才、国际渠道以及符合国际标准的产品呢如果没有这些,空有一腔鸿鹄之志也是徒劳.流程管理提高企业效率的关键是流程.实现流程管理需要改变传统管理的一些习惯:一是打破职能管理习惯;二是培养系统思维习惯;三是形成绩效导向的企业文化.打破职能习惯.中国企业中的职能部门很大程度上秉承古代官制沿袭下的“自利取向”而非“服务取向”. 在“自利取向”情况下,各职能部门特权膨胀,大家都只关注部门的职能完成程度和垂直性的管理控制,部门之间的职能行为往往缺少完整有机的联系,由此导致企业总体效率下降.因此,必须打破职能区隔习惯.培养系统思维习惯.流程导向侧重的是目标和时间,即:以顾客、市场需求为导向,将企业的行为视为一个总流程上的流程集合,对这个集合进行管理和控制,强调全过程的协调及目标化.每一件工作都是流程的一部分,是流程的节点,它的完成必须满足整个流程的时间要求,时间是整个流程中最重要的标准之一.时间作为基本坐标决定了我们需要系统地思考问题,而不是仅仅依据自己所在的部门或所处的位置.形成绩效导向的企业文化.形成以绩效为导向的企业文化是流程管理的保障.管理层要重视转变员工观念,通过让员工理解的概念激励每个员工参与流程再造,重视员工的建议等完成管理方式改变.没有这样的文化氛围,流程管理只能是流于形式,这也是很多企业引入流程再造不能取得成功的根本原因.组织管理权力与责任一直是管理中需要平衡的两个方面,让这两个方面处于平衡状态是组织管理要解决的问题.从古典组织理论中,我们知道组织结构设计需要遵循四个基本的原则:一是指挥统一.一个人只能够有一个直接上司.二是管理幅度.有效的管理幅度是5-6个人.三是分工.根据权责和专业化来进行横向与纵向分工.四是部门化.把分工所产生的同一专业的员工集合于一个部门内,由一个经理来领导并加以协调.组织设计的古典原则只是想平衡权力和责任两者之间的关系.因此实现组织管理需要两个条件:专业化与分权.专业化.专业化能够解决很多问题,包括服务的意识、分享的可能,更重要的是,专业化能消除人们对权力的崇拜.如果一切以专业化为标准,尊重标准和科学,人们就不会再依靠权力和职位来传递信息和指令.分权.不少企业也有分权手册,也有分权制度,但是实施起来常常走样,原因是不能正确理解什么是分权.分权是权力一经分配就不再能收回,而授权是可以收回的,很多人喜欢混淆分权与授权的界限.战略管理企业的核心竞争力包括三个基本特征:一、核心竞争力提供了进入多样化市场的潜能;二、核心竞争力应当对顾客重视的价值作出关键贡献;三、核心竞争力应当是竞争对手难以模仿的能力.显然,这三个特性都反映出核心竞争力的最关键要素是从顾客需求的角度定义企业的核心竞争力.不符合顾客需求、不能为顾客最重视的价值作出关键贡献的能力不是核心竞争力.核心竞争力首先应当是深入理解和准确把握市场和顾客需求的能力.对于这一点,海尔是这么总结的:“与顾客零距离就是与竞争对手远距离”.核心竞争力的建立和培育对于确立企业的市场领导地位和竞争实力是极为重要的.为此,企业必须站在战略的高度上从长计议.企业自己需要审察经营的业务、所拥有的资源和能力,观察市场需求和技术演变的发展趋势;通过运用企业的创新精神和创新能力,独具慧眼地识别本企业的核心竞争力发展方向,并界定构成企业核心竞争力的技术,这些就是战略管理需要回答的问题.因此,简单地讲,战略管理就是为得到核心竞争力所做的独特的管理努力.在企业核心竞争力要素的整合过程中,需要相关的机制与环境条件加以支持.战略管理包括:有利于学习和创新的组织管理机制、以团队管理为中心的分权化扁平状网络组织、创造充满活力的创新激励机制、以市场为导向、以顾客价值追求为中心的企业文化氛围.最后,是依赖既开放又相互信任的合作环境.基于此,企业核心竞争力同样是一种以企业资源为基础的能力优势,而且是异质性战略资源,如:技术、品牌、企业文化、营销网络、人力资源管理、信息系统、管理模式等.只有在这些方面进行强化突出,建立互补性知识与技能体系,才能使企业获得持续的差异竞争优势.文化管理福布斯美国富豪排行榜揭晓通常是英雄的盛典,因为进入美国富豪榜的人,他们的财富是慢慢积累起来并可以公开度量的.而每到中国富豪榜揭晓,除了一些传奇故事,大多都经不住理性的推究和考量.随着福布斯中国富豪的一个个落马或遭遇不测,中国人开始对财富有了戒心,人们于是注意到了富豪与企业领袖的区别:单凭财富并不能成为社会的栋梁,企业领袖终于成为人们关注的焦点.企业领袖代表着民族精神的方向,一个企业的企业文化之根源,是企业领导人的思维方式和管理方式的体现.企业文化既是企业的核心灵魂,也是企业的本质特征.随着企业的发展,企业文化的发展通常历经企业家个性魅力企业家文化—团队个性魅力团队文化—企业个性魅力企业文化,到最终形成社会个性魅力竞争性文化.所以企业文化管理要经历生存目标导向、规则导向、绩效导向、创新导向、愿景导向的逐步过渡,才可以保证企业能够逐步成长.随着市场竞争及国际化竞争的日益激烈,中国企业正在推动着自己的企业文化向愿景导向的竞争性文化转型,这其中还相当长的路要走.。
企业战略管理笔记重点文件管理序列号:[K8UY-K9IO69-O6M243-OL889-F88688]1、企业愿景:是指企业长期的发展方向、目标、目的、自我设定的社会责任和义务,它明确界定了企业在未来社会范围里是什么样子,其“样子”的描述主要从企业对社会的影响力和贡献力、在市场或行业中的排位、与企业关联群体之间的经济关系来表述。
2、战略管理:企业确定其使命,根据组织外部环境和内部条件设定企业的战略目标,为保证目标的正确落实和实现进行谋划,并依靠企业内部能力将这种谋划和决策进行实施,在实施过程中进行控制的一个动态管理过程。
3、企业核心能力的概念:核心能力是指一个企业所拥有的、同行业其他企业一时不具备或不那么突出的独特能力,是企业发展过程中逐步形成的,使之超越同类企业在竞争中取得可持续生存与发展的具有独特性的能力;他是一个企业所以成为这个企业而不是另一个企业的显着标志。
4、差异化战略:是指在一定的行业范围内,企业向顾客提供的产品或服务与其他竞争者相比独具特色、别具一格,使企业建立起独特的竞争优势。
5、企业使命:企业使命是指企业在社会经济发展中应当承担的角色和责任,是指企业的根本性质和存在的理由,说明企业的经营领域、经营思想,为企业目标的确立与战略的制定提供依据。
6、低成本战略:低成本战略也称为成本领先战略,是指企业通过有效途径降低成本,使企业的全部成本低于竞争对手的成本,甚至是在同行业中最低的成本,从而获取竞争优势的一种战略。
7、竞合战略:是指通过与其他企业合作来获得企业竞争优势或战略价值的战略。
8、经营宗旨:是从根本上定义企业所从事的事业,是关于企业存在的目的或对社会发展的某一方面应作出贡献的陈述。
9、总体战略:又称公司层战略,是公司最高战略层对企业确定的长期目标和发展方向。
10、防御战略:保持或维持企业现有的,有这种战略目标的企业会选择开发的防御战略1、一般环境包括哪些?一般环境是对同一区域所有企业都发生作用的公共环境因素。
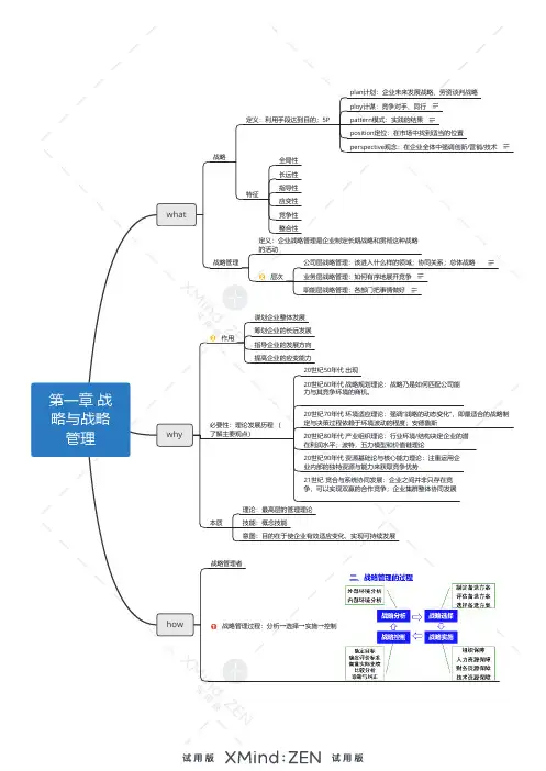
《企业战略管理》课程笔记第一章:战略管理导论一、战略管理的产生与发展1. 战略管理的起源- 古代军事战略:战略一词最初源于军事领域,指的是军事指挥官在战争中为实现胜利目标而进行的计划和行动。
- 企业管理应用:20世纪初期,随着工业革命和企业规模的扩大,战略管理的概念开始被引入到企业管理中。
2. 战略管理的发展阶段- 古典战略管理阶段(20世纪初-20世纪50年代)- 关注点:主要集中在企业内部管理,如生产效率、成本控制等。
- 代表人物:弗雷德里克·泰勒(Frederick Taylor)的科学管理理论,亨利·福特(Henry Ford)的大规模生产模式。
- 现代战略管理阶段(20世纪60年代-20世纪80年代)- 关注点:企业外部环境分析,竞争战略的制定。
- 代表人物:彼得·德鲁克(Peter Drucker)提出企业目标理论,迈克尔·波特(Michael Porter)的五力模型和竞争战略理论。
- 战略管理整合阶段(20世纪90年代至今)- 关注点:战略管理的系统性和整体性,强调内部资源和能力与外部环境的匹配。
- 代表理论:资源基础理论(Resource-Based View, RBV),核心能力理论(Core Competence)。
二、战略的内涵1. 战略的定义- 战略是一系列决策和行动,旨在通过配置资源和调整活动,实现企业的长期目标和愿景。
2. 战略的特点- 全局性:战略涉及企业的整体方向和所有业务领域,要求从全局角度考虑问题。
- 长期性:战略规划通常跨越数年,甚至数十年的时间,关注企业的长远发展。
- 导向性:战略为企业管理层和员工提供明确的方向,引导企业资源向既定目标集中。
- 动态性:战略需要根据外部环境的变化和企业内部条件的发展进行适时调整。
三、战略管理的内涵与构成要素1. 战略管理的内涵- 战略管理是一个系统性的过程,包括战略的分析、制定、实施和评价,旨在提高企业的竞争力和适应环境变化。
公司战略与风险管理(一)战略与战略管理 1.公司战略的基本理论2.战略管理概述(二)战略分析 1.企业外部环境分析2.企业内部环境分析3.SWOT分析
(三)战略选择 1.总体战略
2.业务单位战略
3.职能战略
4.国际化经营战略(四)战略实施1.公司战略与组织结构
2.公司战略与企业文化
3.战略控制
4.战略管理中的权力与利益相关者
5. 公司战略与数字化技术(五)公司治理1. 公司治理概述
2.三大公司治理问题
3.公司内部治理结构和外部治理机制
4.公司治理基础设施与治理原则(六)风险与风险管理1.风险管理基本原理2.风险管理基本流程
3.风险管理体系
4.风险管理技术与方法。