【思维导图】思维导图-【第一课】直通车车手都会犯的3个致命错误-脑图
- 格式:xmin
- 大小:722.43 KB
- 文档页数:1
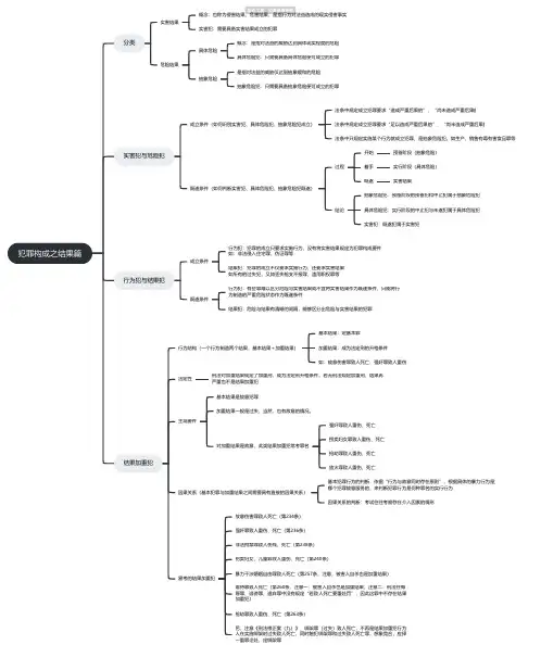
犯罪构成之结果篇分类实害结果概念:也称为侵害结果、危害结果,是指行为对法益造成的现实侵害事实实害犯:需要具备实害结果成立的犯罪危险结果具体危险概念:是指对法益的威胁达到具体现实程度的危险具体危险犯:只需要具备具体危险便可成立的犯罪抽象危险是指对法益的威胁仅达到抽象缓和的危险抽象危险犯:只需要具备抽象危险便可成立的犯罪实害犯与危险犯成立条件(如何识别实害犯、具体危险犯、抽象危险犯成立)法条中规定成立犯罪要求“造成严重后果的”、“尚未造成严重后果的法条中规定成立犯罪要求“足以造成严重后果的”、“尚未造成严重后果的法条中只规定实施某个行为就成立犯罪,是抽象危险犯。
如生产、销售有毒有害食品罪等既遂条件(如何判断实害犯、具体危险犯、抽象危险犯既遂)过程开始预备阶段(抽象危险)着手实行阶段(具体危险)既遂实害结果结论抽象危险犯:预备阶段的预备犯和中止犯属于抽象危险犯具体危险犯:实行阶段的中止犯与未遂犯属于具体危险犯实害犯:既遂犯属于实害犯行为犯与结果犯成立条件行为犯:犯罪的成立只要求实施行为,没有将实害结果规定为犯罪构成要件如:非法侵入住宅罪、伪证罪等结果犯:犯罪的成立不仅要求实施行为,还要求实害结果如所有的过失犯,又如丢失枪支不报罪、滥用职权罪等既遂条件行为犯:有些罪难以区分危险与实害结果或不宜将实害结果作为既遂条件,只能将行为制造的严重危险状态作为既遂条件结果犯:危险与结果有清晰的间隔,能够区分出危险与实害结果的犯罪结果加重犯行为结构(一个行为制造两个结果,基本结果+加重结果)基本结果:定基本罪加重结果:成为法定刑的升格条件如:故意伤害罪致人死亡、强奸罪致人重伤法定性刑法对加重结果规定了加重刑,成为法定刑升格条件。
若无刑法规定加重刑,结果再严重也不是结果加重犯主观要件基本结果是故意犯罪加重结果一般是过失,当然,也有故意的情况。
对加重结果是故意,此类结果加重犯常考罪名强奸罪致人重伤、死亡拐卖妇女罪致人重伤、死亡抢劫罪致人重伤、死亡放火罪致人重伤、死亡因果关系(基本犯罪与加重结果之间需要具有直接的因果关系)基本犯罪行为的判断:依据“行为与故意同时存在原则”,根据具体的暴力行为是为哪个犯罪故意服务的,来判断犯罪行为是何种罪名的实行行为因果关系的判断:考试往往考察存在介入因素的情形易考的结果加重犯故意伤害罪致人死亡(第234条)强奸罪致人重伤、死亡(第236条)非法拘禁罪致人伤残、死亡(第238条)拐卖妇女、儿童罪致人重伤、死亡(第240条)暴力干涉婚姻自由罪致人死亡(第257条,注意,被害人自杀也是加重结果)虐待罪致人死亡(第260条,注意一:被害人自杀也是加重结果;注意二:刑法在侮辱罪、诽谤罪、遗弃罪中没有规定“若致人死亡要重处罚”,因此这罪中不存在结果加重犯)抢劫罪致人重伤、死亡(第263条)另,注意《刑法修正案(九)》,绑架罪(过失)致人死亡,不再是结果加重犯行为人在实施绑架时过失致人死亡,同时触犯绑架罪和过失致人死亡罪,想象竞合,应择一重罪论处,定绑架罪。
【车手心得】直通车核心理论汇总单个关键词上10分原理:关键词点击量高于10个+关键词点击率高于平均的1.5倍+创意点击量100个+创意点击率高于平均点击率的1.5倍=第三天更新成10分1.卡移动20条点击率8%比卡移动首条点击率8%的权重要高很多。
2.直通车排查黑车的机制应该是拿你现在的数据(主要是点击率)和历史数据做对比,如果下滑非常严重,系统就会怀疑你作弊,拉低你的权重。
点击率维持在2%可以不掉。
3.直通车的权重更新节点,应该是每小时更新一次,你上一小时的数据表现,决定你下一小时的展现量。
每小时小更新,3天大更新。
4.玩黑车的时候,会发现用以前数据比较好的神图拉点击量,速度特别快,用常规车图点击速度就很慢,说明直通车有相当大一部分权重在寄存在车图上。
车图一换权重就掉。
5.直通车对自然搜索的影响:对新品的自然流量拉动作用是100%~200%,老品可能只有50%。
新品更容易被直通车带动自然搜索。
6.多少直通车点击能引爆自然搜索:大类目需要日点击过2000个左右,小类目需要1000个左右(新品标准更低)。
7.直通车选款标准:一般的类目收藏率能达到5%左右,加购率10%左右,转化率和点击率达到平均以上就算好款。
8.直通车拉动自然搜索的影响因素有哪些?车图点击率要超过平均,收藏率5%左右,加购率10%左右,转化率高于行业平均,点击量和成交量7-15天内保持递增。
9.单个关键词上10分原理:关键词点击量高于10个+关键词点击率高于平均的1.5倍+创意点击量100个+创意点击率高于平均点击率的1.5倍=第三天更新成10分。
10.关键词批量上10分原理:如果二级词AB上10分【可以带动】三级词ABC上分【可以带动】四级词ABCD上分,但是【不能带动】三级词BCD或者三级词CDE上10分。
例如,你把关键词“连衣裙女”优化成10分,它会把关键词“连衣裙女长款”带动成10分,但是“连衣裙夏”和“连衣裙雪纺“这样的词他就不能带动成10分。
重点罪名组织他人偷越国(边)境罪
罪数
犯本罪并对被组织人有杀害、伤害、强奸、拐卖等犯罪行为;或者对检查人员有杀
害、伤害等犯罪行为的,数罪并罚
犯本罪因过失致人重伤、死亡的,只定本罪,为本罪的结果加重犯
在组织中抗拒抓捕的,只定本罪,不与妨害公务罪并罚
骗取出境证件后组织他人偷越国(边)境的,为牵连犯,从一重论处
领导、策划、指挥他人偷越国(边)境或者在首要分子指挥下,实施拉拢、引诱、介
绍他人偷越国境、边境等行为,属于组织他人偷越国(边)境
加重处罚情节
组织他人偷越国(边)境集团的首要分子
多次组织他人偷越国(边)境或者组织他人偷越国(边)境人数众多
造成被组织人重伤、死亡的
剥夺或者限制被组织人人身自由的
以暴力、威胁方法抗拒检查的
违法所得数额巨大的
运送他人偷越国(边)境罪
加重处罚情节
在运送他人偷越国(边)境中造成被运送人重伤、死亡
以暴力、威胁方法抗拒检查的
罪数问题
数罪并罚。
对被运送人有杀害、伤害、强奸、拐卖等犯罪行为,或者对检查人员有杀
害、伤害等犯罪行为的
运送他人偷越国(边)境过
程中妨害公务行为的定性
通常的妨害公务行为,仅作为加重情节
如果妨害公务的行为特别严重,如杀害、伤害检查人员,成立
故意伤害罪、故意杀人罪,应当与本罪并罚。
可用性测试方法过程
1、测试前的思考
2、测试准备工作
制作测试原型
撰写测试脚本
测试者
3、设置测试环境
4、预测
5、正式测试
6、结果统计分析
测试前的思考
此项测试的意义
测试地点
测试者(目标用户)
测试的内容
前期准备
招募测试者
途径
同事、好友
用户
第三机构的测试人员
通过媒体平台(微博、微信、论坛等)
筛选维度
平台
对产品的熟悉程度
撰写测试脚本
先确定结果分析的维度
测试的界面
结合“问”和“观察”两个部
制作测试原型真实还原应用的最终实现效果
设置测试环境记录过程的设备
录音
录像
录屏
预测试模拟测试
正式测试
事前接待
暖场介绍
正式提问
个人信息
可用性测试任务问题
结束感谢
结果统计分析
任务完成度
致命错误
非致命错误
完成任务的时间
主观情绪
偏好和建议。
一张漂亮思维导图,击穿学习四阶段学习就是一个反惰性的过程。
学习是分阶段的,可以分为四个阶段:具体来看:1、无意识无能力:如果你刚接触车,不了解车,也不知道它会给你带来什么好处,没有意识到开车这件事与自己的关系。
没有明确的渴望去学习这项技能。
2、有意识无能力:你开始意识到开车给自己带来的好处,但是现在还不会开车,于是有了想要去学习的渴望。
这时候就是有意识无能力阶段。
3、有意识有能力:你开始学习开车,在教练的指导下大量练习,逐步可以熟练驾驶,但还是需要根据一定的操作步骤!比如说,你要左转弯,脑袋里会想,我要拨转向灯,你看到前面有障碍物的时候,脑袋里会想,我要踩刹车,减速,停车!4、无意识有能力:通过大量的练习,不断精进,不用思考就可以下意识的做出相应的动作!比如说你左转弯,手会下意识的拨动转向灯,遇到前面有障碍物,脚会下意识的踩刹车,这些都不用思考了,下意识就会完成,这是学习的最高级!据统计,自以为是也就是不知道自己不知道的人有95%,而其他状态的分别为4%,0.9%和0.1%,也就是能成为专家级的人只有0.1%。
关于这四个阶段的另一个模型是邓宁-克鲁格认知曲线。
1995年的一天,一个大块头的中年男人在光天化日之下抢劫了匹兹堡的两家银行。
他没有戴面具或任何伪装,在走出银行之前,他甚至还对着监控摄像头微笑。
晚些时候,在警方给被捕的麦克阿瑟·惠勒看当天的监控录像时,惠勒难以置信地说:“可我涂了果汁。
”他咕哝着。
原来,惠勒认为把柠檬汁涂在皮肤上会使他隐形,这样摄像机就拍不到他。
柠檬汁可以被用作隐形墨水,用柠檬汁写下的字迹只有在接触热源的时候会显形。
所以惠勒觉得,只要他不靠近热源,他就应该是完全隐形的。
最后警方的调查认为,惠勒既没有疯,也没有嗑药,他只是很夸张地“搞错了”柠檬汁的隐形用法罢了。
这个传奇故事引起了康奈尔大学心理学家大卫·邓宁(David Dunning)的注意,他与研究生贾斯廷·克鲁格( JustinKruger)想来研究这一现象。
运营与推广引流自然引流类目引流搜索引流淘宝客引流直通车标题覆盖关键词图片创意观察位置周围,吸引目光关键词在精不在多,具体看类目推广设置地域:产品的地域性时间:削除无客服时机,根据产品成交时间设置投放比例位置:1,2,3,16是点击率最高的;7,8位置要回避;特别是14个位置不能投放营销手段限时折扣包邮最好的手段是制造便宜让客户占直通车的艺术:砍砍掉浪费的点击砍掉低转化率的关键词砍掉无效的时间段砍掉无效的区域钻石展位文案精,短,易理解图片重创意,勾起好奇时机季节契合性节日契合性情境将广告融入页面情境中打造爆款选款重点中的重点,天生残废的东西让你事倍功半潜规则制造舆论引导,也就是评价流量引入直通车:精准关键字站外流量:获取免费流量上活动VIP(现在只有这个有累计搜索销量)不断优化提高转化率跟踪竞争对手销售及转化情况流量为王通过所有手段不断引入流量利润如何来引入顾客目的引入鱼儿,充实鱼塘鱼饵低价促销/免费试用等等能够吸引顾客购买的手段借力合作分析异业店铺顾客重合区间合作策略互换广告互发优惠券培养顾客增进客户信任感无风险承诺危机公关/售后处理会员制的建立设置门槛,分清主次客户明确告诉客户成为会员的好处定期进行互动商品跟踪新品通知节日问候会员商品建立与客户之间情感羁绊品牌与顾客的羁绊客服与顾客的羁绊建立顾客依赖感精准定位品牌定位1.寻找第一位置2.建立联系3.占领心智差异化突破细分市场差异化产品差异化用户体验差异化社会是不断的分化,绝不是融合挖掘顾客终生价值重复购买连环销售:意犹未尽的精美试用装真正利润来源永远来源第二次销售运营客户挖掘定位产品精准人群挖掘群体个性需求了解群体生活特点客户体验客户的满意度=收到时候的感觉-收到之前的预期实施方案温馨包装外表拆包惊喜礼品节日祝福卡售后服务卡数据分析PV.UV转化率跳失率卡住顾客流失的口子访问深度制造意犹未尽的迷宫咨询率制造描述悬疑支付率注重客服情感销售客单价客服水平的考核店铺人群的定位购买水平顾客阶层产品相关关联销售活动策划吃亏是福:要取必先予顺势造势:借势活动流量连环套:活动环套一环,环环衔接活动可信度:一定要透明、可信活动主题:契合产品,品牌风格免邮>礼品赠送>秒杀/限时折扣>商品打折>退换货免受运费摒弃价格战降价:伤店铺,伤品牌客户:只是想占便宜,不是买便宜策略制造便宜让买家占赋予产品附加价值扰乱顾客价格估算标准。