八年级物理下册 简单机械 思维导图
- 格式:pdf
- 大小:158.88 KB
- 文档页数:1
7-1力7-2力的描述7-3 弹力(F)弹簧测力计7-4-1探究:重力大小与质量的关系7-4-2 重力(G)7-5-1实验探究:滑动摩擦力大小的影响因素7-5-2 摩擦力(f)8-1牛顿第一定律和惯性(二)8-1牛顿第一定律和惯性(一)8-2 力的平衡8-3力改变物体的运动状态9-1压强9-2液体压强9-3连通器9-4大气压强10-1在流体中运动10-2认识浮力10-3科学探究浮力的大小(二)10-3科学探究浮力的大小(一)11-1杠杆(二 )11-1杠杆(一 )11-2 滑轮11-3 功W和功率P11-4-1机械效率111-4-2 实验探究:滑轮组机械效率的影响因素11-5 轮轴和斜面12-1 机械能12-2 机械能的转化贴紧放置在水平地面上的两个球体物体对乙物体施加力,同时乙物体对甲物体也施加力人对箱子的拉力80N地面对球的支持力30N子对物体的拉力F手对墙的压力F实验:测力的大小物体所受重力与它的质量成正比4重力的作用点大物体的支撑面,降低物体的重心赛车车身很低,轮子相距大一控制二改变三记录四比较结论当接触面粗糙程度相同时,压力越大,滑动摩擦力越大当μ相同时,F压越大,滑动摩擦力f越大4滚动摩擦5增大摩擦的方法6减小摩擦的方法物体有保持自身原有静止状态或匀速直线运动状态的性质牛顿第一定律也中做惯性定律车安全带防止紧急刹车时乘客发生危险速公路上,两车要保持足够大的车距探究:斜面小车实验小车在水平面上运动的距离与小车在水平面上的初始速度和受到的阻力两个因素有关控制变量法让同一小车从同一斜面的同一高度自由下滑控制小车在水平面上的初始速度相同在相同条件下,水平面对小车的阻力越小,小车前进的越远,小车速度变化越慢果水平面绝对光滑,运动的小车受到的阻力为零,它会以恒定不变的速度永远运动下去2牛顿第一定律3二力平衡的条件当合力方向与物体运动方向相同时,物体加速运动当合力方向与物体运动方向相反时,物体减速运动当合力方向与物体运动方向不在同一直线时,物体运动方向发生改变当合力不为零时,物体的运动状态发生改变当受力面积相同时,压力越大,压力的作用效果越明显当压力相同时,受力面积越小,压力的作用效果越明显面积单位换算常见科学计数计算法则学生站立时对地面的压强约15kPa提示U形管内水柱的高度差表示液体压强大小结论1对比甲和乙可知,当液体密度相同时,液体深度越大,液体压强越大4液体压强、压力和固体压力、压强计算连通器里的同一种液体不流动时,各容器的液面相平茶壶的壶嘴和壶体锅炉水位计水塔和自来水管分析船闸的工作过程9-4大气压强测量大气压强时采用转换法,把大气压强转化成水银柱的液体压强结论高度越高,大气压越低对于流动的液体和气体,在流速大的地方压强小,流速小的地方压强大物体受到液体向上的压力大于受到向下的压力F浮=F向上-F向下3测量浮力4漂浮和悬浮时浮力的计算在液体中的物体受到竖直向上的浮力,浮力的大小等于结论浮力的大小与物体的密度无关费力杠杆等臂杠杆2杠杆的平衡当动力和阻力的转动效果 相互抵消时,杠杆平衡当支点在两力中间时, 动力和阻力必定同向实验前实验中数据表格表示绳子自由端的拉力表示物体受到的重力表示绳子自由端移动的距离表示物体上升的高度略绳重,滑轮和轴间的摩擦(f=0)时,F=G物 且 s=表示动滑轮受到的重力表示动滑轮和物体受到的总重力f=0时,F=1/2G总=1/2(G物+G动) 且 s=2h力,但不改变动力的方向力费距离能省力又能改变动力方向公式 G动表示动滑轮受到的重力G总表示动滑轮和物体受到的总重力当f=0时,F=1/nG总=1/n(G物+G动) 且 s=nh小型建筑工地,常用简易的起重设备竖直吊运建筑材,其工作原理相当于如图所示的滑轮组。
第一章机械运动第二章声现象第三章物态变化物态变化温度熔化规律:晶体凝固时,放热晶体熔化但温度不变条件:温度达到凝固点不断放出热量非晶体熔化:吸热温度不断下降吸放热:熔化吸热摄氏温度:单位:℃用途温度计制作原理:热胀冷缩使用方法种类规律:晶体凝固时,晶体凝固放热但温度不变条件:温度达到凝固点不断放出热量非晶体凝固:放热,温度不断下降吸放热:凝固放热凝固液化升华和凝华汽化蒸发发声条件:任何温度影响因素:液体温度高低液体表面积大小液体表面空气流动速度沸腾:发生条件:达到沸点不断吸热吸放热:液化放热方法:降低温度压缩体积升华吸热凝华放热第四章光现象光现象光的传播光的反射光的折射光的色散光源能够发光的物体按产生原因分为天然光源人造光源光的直线传播条件:在同种均匀介质中沿直线传播常见的现象光速反射规律基本概念分类:镜面反射漫反射应用:平面镜成像特点作用反射现象基本概念折射规律折射光线折射角规律:光路是可逆的色散现象第五章透镜及其应用定义:中间厚边缘薄的透镜光学性质:对光线有会聚作用通过光心的光线不偏基本规律主光轴:两个球面所在球心的连线,平行于主光轴的入射光线会聚于焦点焦距:焦点到光心的距离成像规律物距:u>2f像距:f<u<2f成缩小的倒立的实像物距:f<u<2f 像距:u>2f 成放大的倒立的实像物距:u<f像距:u>2f成放大的正立的虚像定义:中间薄边缘厚的透镜光学性质:对光线有发散作用透镜及其应用凸透镜凹透镜应用照相机:凸透镜成缩小实像的原理日常生活投影仪:凸透镜成放大实像的原理放大镜:凸透镜成放大虚像的原理眼睛成像原理:晶状体和角膜眼睛组合相当于凸透镜近视眼的矫正远视眼的矫正科技望远镜显微镜第六章质量与密度定义:物体所含物质的多少符号:m单位:千克(kg)吨(t)克(g)毫克(mg)工具天平:结构调节与使用方法测量其他工具:台秤,杆秤等对固体和液体质量的测量密度多彩的物质世界定义:单位体积的某种物质的质量符号:ρ单位:千克每立方米(3m kg)克每立方厘米(3cm g)公式:Vm =ρ规则固体:天平,刻度尺(或量筒)测量不规则物体液体特殊测量:只用天平求m应用求V 求ρ密度与社会生活:密度与温度质量第七章力力力力的含义:力是物体对物体的作用:施力物体受力物体力的作用效果:力可以改变物体的运动状态力可以改变物体的形状力的三要素:大小,方向,作用点力的表示方法:力的示意图弹力弹性:物体在受力时会发生形变,不受力时,又恢复到原来的形状的性质。
符号:F第七章力单位:牛顿(N) 例:托起两个鸡蛋的力大约是1N1.发生力的作用时一定有施力物体和受力物休,且同时存在n定义;力是物体对物体的件用J瓦单独一个物体不能产生力的作用U3.力的作用可发生在相互接触的物体间,也可以发生在不直接接触的物体间-力可以改变物体的运动状为L物体运动快慢的改变力的作用效果力可以改变物体的形状2.物体运动方向的改变3.物体运动快慢及方向同时的改变1.伸缩2.弯曲工体积变化力的三要索.力的大小、力的方向、力的作用点用百加出心力的大小相等,方向相反,旦在同一直规相互作用力上.两个受力物体.一力的作用罡相互的甲对乙物体脑力阴,乙物体同时也对甲物体旅力.发生力的作用时T其中•个物体既是胞力物体,同时又是受力物体.划船附,船到岸边,人用力椎岸,对岸施加力作用的同时也受到岸施加的力的作用,船离岸而去.在受力物体上沿着力的方向画一条线段,花线段的末端画♦个箭头表示力的方向,线段的起点或终点表示力的作用线段的K短表示力的大小.力的示意图I1、确定受力物体露找出作用点目馈向孙为、沿力的方向画.条线段(线段的氏短表示力的大小) 八阵1HI达臬在线段的末端标出箭头表示力的方向导、标明力的符号和大小.注意:三必标”-“找"弹性:物体受力时会发生形变,不受力时,又恢复小到原来形状,物体的这种性刎做弹性形变——知性;物体受力时会发生形交不受力札不能自动恢复到原来形状,物体的这种性蒯睚性定义:物体由于发生弹性形变而产生的加蝌力弹力的方向;始终与物体的形变方向相反弹力产生条件;接触且发生弹性散变[生浩中的勒:拉力、支持力压力、推力作用;测量力的工具原理:在弹性限度乱弹簧的伸长量与所受拉力成正上第二节弹力弹簧测力计结狗:吊环、弹簧、刻度盘、挂钩、外壳、指针使用方法:「三看清”;看清财计的量程、分度值以及指针是否对港零刻线,若不是,应调搴2.蜘力的大小不能超出量程.3.测量凯用手雒地来回拉动几次,避嫦针、弹簧和外壳之间的麟而影犍量的准确性.4.测量时,要斛,财计内的弹簧轴线方向跟所侧力的方向一致.5.读数时,应保持弱力计处于静止状杰,眼睛观察指针的视线应与刻度面垂直.6.记录结果包括数字和单位.■力计乙#1#第三节重力认识重力单位:牛顿(N)定义;由于地球的吸引而使物体受到的力叫做重力㈱力物体.地球受力物体:地球表面附近的一切物体符号;C实验:探究重力的大小跟质量的关系i单位;公式:G=mng=9. 8N/kgL重;心武力的由来事力的大小C T 7结论;物体所受的重力跟它的放量成正比G表示重力(N)m表木质呈(kg)意义:质量为1kg的物体受到的重力是9. 8N 变化;R值陆地理纬度的升高而增大总是竖直向F的重力的的方向应用:检杳物体是否轻直或表面是否水平水平仪形状规则、质量分布均匀的物体,空心就在它的几何中心上.里心可以在物体上也可以在物体外重心越低越稳定万行引力;宇宙间的物体,大到天体,小到尘埃,都存在着相互吸引的力,这就是万有弓I力.第八章运动和力1,力是改变物体运动状态的原因 2.物体的运动可以不需要力来筹持1 .三次实险中让同一小车从同一斜面同一高度滑下 的目的是:保证小车到平而上时初速度相同.2 .结论:在同样条朴下,平面平光汾,小车小卒的阻 [力越小,小车运动得越远.3 .推论:在理想情况下,如果表面绝对光滑,物体将 以恒定不变的速度永远运动下去。
初中物理《简单机械》单元教学设计以及思维导图5 主题单元简单机械主题单元教学设计标题适用年级八年级所需时间 3课时主题单元学习概《简单机械》这一主题单元,是八年级物理(下)的第十二个单元,是初中物理力学部分的最后一个主题单元,涉及前面所学的力和功的知识,具有一定的综合性。
所以一方面,要从力的角度来认识简单机械;另一方面,还要使学生从功的角度来认识简单机械。
关于平衡状态,初中物理课程仅涉及二力平衡和杠杆平衡。
《课标》要求:通过实验,探究并了解杠杆的平衡条件。
其中既有实验探究的要求,又有知识方面的要求,而且探究杠杆的平衡条件实验被列为学生必做实验。
本主题单元涉及的概念有简单机械中的杠杆、滑轮(定滑轮、动滑轮、滑轮组)和机械效率(包括总功、有用功、额外功),涉及的物理规律有杠杆的平衡条件。
通过本主题单元的学习,学生应能正确、合理地使用杠杆、滑轮,以达到改变力的大小和方向的目的;能从生活和生产实际出发,选择不同类型的杠杆、滑轮,以达到省力或方便的目的。
主题单元规划思维导图(说明:将主题单元规划的思维导图导出为jpeg文件后,粘贴在这里;如果提交到平台,则需要使用图片导入的功能,具体操作见《2013学员教师远程研修手册》。
)主题单元学习目标(说明:依据新课程标准要求描述学生在本主题单元学习中所要达到的主要目标)知识与技能:1.认识杠杆,会画力臂。
2.通过探究,了解杠杆的平衡条件。
3.理解杠杆的平衡条件,知道三种杠杆的概念、特点及应用。
4.认识定滑轮和动滑轮的本质及其作用。
5.知道简单机械的一些应用。
6.知道轮轴和斜面也能省力。
7.知道什么是有用功、额外功和总功。
8.知道什么叫机械效率,知道计算公式。
知道械效率总小于1。
9.知道提高机械效率的意义和主要方法。
过程与方法:1.通过观察和实验,了解杠杆的结构。
2.通过探究,了解杠杆的平衡条件。
3.通过三种杠杆的分析,培养学生观察、分析、概括能力及应用物理知识分析解决简单问题的能力。
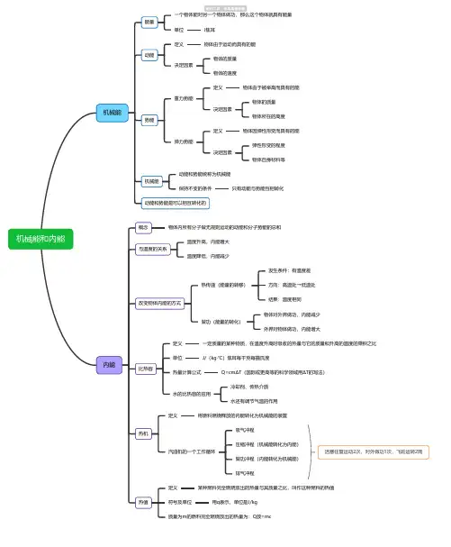
机械能和内能机械能能量一个物体能对另一个物体做功,那么这个物体就具有能量单位J焦耳动能定义物体由于运动而具有的能决定因素物体的质量物体的速度势能重力势能定义物体由于被举高而具有的能决定因素物体的质量物体所在的高度弹力势能定义物体因弹性形变而具有的能决定因素弹性形变的程度物体自身材料等机械能动能和势能统称为机械能保持不变的条件只有动能与势能互相转化动能和势能是可以相互转化的内能概念物体内所有分子做无规则运动的动能和分子势能的总和与温度的关系温度升高,内能增大温度降低,内能减少改变物体内能的方式热传递(能量的转移)发生条件:有温度差方向:高温处→低温处结果:温度相同做功(能量的转化)物体对外界做功,内能减少外界对物体做功,内能增大比热容定义一定质量的某种物质,在温度升高时吸收的热量与它的质量和升高的温度的乘积之比单位J/(kg·℃)焦耳每千克每摄氏度热量计算公式Q=cmΔT(国际或更高等的科学领域用ΔT的写法)水的比热容的应用冷却剂、传热介质水还有调节气温的作用热机定义将燃料燃烧释放的内能转化为机械能的装置汽油机的一个工作循环吸气冲程压缩冲程(机械能转化为内能)做功冲程(内能转化为机械能)排气冲程热值定义某种燃料完全燃烧放出的热量与其质量之比,叫作这种燃料的热值符号及单位用q表示,单位是J/kg质量为m的燃料完全燃烧放出的热量为:Q放=mq活塞往复运动2次,对外做功1次,飞轮运转2周。
定义:定滑轮和动滑轮组合在一起特点:既可省力,又可改变力的方向省力判断:不计动滑轮自重及摩擦,有几
股绳承担重物,拉力就是物重
的几分之一
定义:使用时轴可以随被吊物体一起运动特点:可以省力,但不改变力的方向,且
费距离
滑轮组
定义:使用时轴固定不动
特点:不能省力,但可以改变力的方向分类
省力杠杆:动力臂>阻力臂,使用时虽然省力,
但费距离
费力杠杆:动力臂<阻力臂,使用时虽然费力,
但省距离
等臂杠杆:动力臂=阻力臂
动力×动力臂=阻力×阻力臂
表达式:F 1L 1=F 2L 2
平衡条件
1.支点:杠杆可以绕其转动的点
2.动力:使杠杆转动的力
3.阻力:阻碍杠杆转动的力
4.动力臂:从支点到动力作用点的距离
5.阻力臂:从支点到阻力作用点的距离
特点:不计摩擦,斜面长是斜面高的几倍,拉力就是阻力
的几分之一实质:是一种省力的简单的机械
构成:由具有共同转动轴的大轮和小轮组成特点:轮半径是轴半径的几倍,作用在轮上的
力就是作用在轴上力的几分之一
实质:是一个可以连续转动的杠杆
定义:在力的作用下能绕着固定点转动的硬棒
简单机械
杠杆
斜面
轮轴
滑轮
定滑轮
五个要素
动滑轮
实质
实质。
第十二章.简单机械
杠杆
滑轮
机械效率
定义:一根硬棒,在力的作用下如果能绕着固定点转动,这根硬棒叫杠杆。
杠杆五要素
杠杆平衡的含义:在力的作用下,如果杠杆处于静止状态或绕支点匀速转动,我们就认为杠杆平衡了
支点:杠杆可以绕其转动的点动力:使杠杆转动的力
阻力:阻碍杠杆转动的力
动力臂:从支点到动力作用线的距离阻力臂:从支点到阻力作用线的距离
杠杆可以是直的,也可以是弯的,但是在受力时不能有大幅度的形变
杠杆平衡条件:F 1*L 1=F 2*L 2 即动力×动力臂=阻力×阻力臂,阿基
米德发现的杠杆原理
探究杠杆平衡条件实验注意事项
1.在水平位置平衡,主要是便于测量动力臂和阻力臂
2.实验之前调节平衡螺母规则是左倾右调,右倾左调。
但是实验过程中不能再调节平衡螺母
3.要进行多次实验,避免偶然性,找出普遍规律定滑轮
动滑轮
滑轮组
其他简单机械
定义:轴固定不动的滑轮
实质:等臂杠杆
特点:不能省力,但能改变力的方向定义:轴和重物一起移动的滑轮
实质:动力臂是阻力臂两倍的省力杠杆特点1.能省力但是费距离2.绳子自由端移动距离是重物移动距离的两倍
定义:定滑轮和动滑轮组合在一起构成滑轮组特点:使用滑轮组既能省力又能改变力的方向
绳子自由端拉力F=1/n(G+G 动)
动滑轮个数m和n的关系
m=1/2n n为偶数
m=1/2(n-1) n为奇数
滑轮组连线规律:奇动偶定,由外而内 或者 奇动偶定,由内而外
杠杆的分类等臂杠杆
省力杠杆费力杠杆
天平
钢丝钳,园艺剪刀
缝纫机脚踏板,理发剪刀,钓鱼竿
斜面
轮轴
定义:由半径不等的圆柱固定在同一轴线上组成,大的称为轮,小的称为轴
定义:与水平面成一定夹角的倾斜平面。
省力机械
不计摩檫力,则FL=Gh, 有摩檫力存在则FL=fL+Gh 斜面省力的例子:盘山公路
轮轴的实质:轮轴是一个可以连续转动的杠杆,动力作用在轮上则省力,动力作用在轴上则费力。
不计摩擦:F 1*R=F 2*r
功的原理:使用任何机械都不能省功
有用功:达到目的必须做的有实用价值的功。
额外功:无实用价值但又不得不做的功
总功:达到一定目的过程中,实际做的功三种功
额外功产生原因
1.提升物体时,克服机械自重
2.克服机械摩檫
机械效率
定义:有用功与总功的比值叫机械效率特点:任何机械的机械效率都小于1
1.机械效率是表示机械做功性能的好坏的物理量
2.机械效率与机械是否省力还是费力无关,效率高只说明有用功占总功的比例。
滑轮组机械效率影响因素
1.提升物体的重力
2.动滑轮的重力
3.绳子与滑轮组的摩檫力
机械效率计算的四个公式即对应的使用条件。