学校行政管理(尹吉会等主编)思维导图
- 格式:xmin
- 大小:4.97 KB
- 文档页数:1
学校行政管理体系
概述
学校行政管理体系是指学校内部的行政组织架构和管理流程。
它包括学校行政部门的设置和职责分工,以及各级行政人员之间的协作与合作。
组织架构
学校行政管理体系一般由校长办公室、行政部门、学院和专业部门等组成。
校长办公室负责学校的整体行政管理工作,行政部门负责学校行政事务的具体管理,学院和专业部门则负责学科教学和学生管理等工作。
职责分工
在学校行政管理体系中,各级行政人员有不同的职责分工。
校长负责学校的总体领导和决策,行政部门负责协助校长办公室处理学校日常行政事务,学院和专业部门负责各自的教学和学生管理工作。
协作与合作
学校行政管理体系中的各级行政人员之间需要密切协作和合作,确保学校行政工作的高效运转。
校长与行政部门之间需要保持密切
联系,及时沟通并解决问题。
行政部门与学院、专业部门之间需要
协调资源,共同制定和实施相关政策和规定。
不断优化
学校行政管理体系需要不断优化和改进,以适应社会发展和学
校的需求变化。
学校可以通过完善组织架构、优化行政流程和提升
行政人员素质来实现管理体系的优化。
结论
学校行政管理体系是学校内部的管理机构,其组织架构和管理
流程对学校的正常运行起着重要作用。
通过合理的职责分工和协作
机制,学校行政管理体系能够提高行政工作的效率和质量,为学校
的发展做出积极贡献。
第一章绪论知识结构图行政与公共行政公共行政的含义与特点公共行政的特点公共行政的特点与作用公共行政的作用科学管理时期(19世纪末至20世纪30年代)绪行为科学时期(20世纪30年代至60年代)公共行政学的产生和发展新公共行政时期(20世纪60年代至70年代)论新公共管理时期(20世纪70年代迄今)中国公共行政学的研究与发展公共行政学的含义公共行政学的特点公共行政学的研究对象与方法公共行政学的研究对象公共行政学的研究方法知识结构图行政环境的含义行政环境概述行政环境的特点行行政环境的作用政环境一般行政环境自然地理环境与公共行政与公共行政行政环境与社会环境与公共行政公共行政具体行政环境具体行政环境的概念与内容与公共行政组织文化知识结构图政府职能的含义政府职能概述政府职能的特点政府职能的类型市场失效市场失效与政府失效政府失效政政府干预府政府的政治职能职政府的经济职能能政府的基本职能政府的文化职能政府的社会职能新中国政府机构的沿革我国政府职能要彻底转变政府管理的观念的转变我国政府职能的转变必须正确界定政府在社会中的角色第四章行政体制知识结构图行政体制的含义行政体制概述行政体制的特点行政体制的作用内阁制行总统制政半总统制中央政府体制体委员会制制部长会议体制国务院体制自治体地方政府(英国)行政体制的类型地方政府体制行政体地方政府(德国)民主集中制地方政府(中国)中央集权制中央与地方关系体制地方分权制行政区划体制的原则行政区划体制行政区划的类型第五章公共组织知识结构图公共组织的含义公共组织概述公共组织的特点公共组织的作用集权制集权制与分权制分权制完整制完整制与分离制公共组织的类型分离制首长制首长制与委员会制委员会制公层级制层级制与机能制共机能制公共组织结构的层级结构组公共组织结构公共组织结构的分部结构管理层次与管理幅度织传统公共行政学时期的组织理论公共组织理论行为科学时期的组织理论新公共行政学时期的组织理论新公共管理时期的组织理论非营利组织的含义与特点非营利组织非营利组织在提供公共服务中的作用(NPO)非营利组织对公共管理的影响政府对非营利组织的作用西方公共组织学习型组织的含义与特点理论的新发展学习型组织学习型组织五项核心修炼创新型组织的含义与特点创新型组织创新型组织的六项核心修炼知识结构图领导和领导者的含义行政领导的含义行政领导与行政领导者行政领导概述行政领导的特点行政领导的作用行政领导者的类型行政领导者的类型与产生方式行政领导者的产生方式行政领导权力的概念行政领导权力行政领导权力的构成行政领导的权力与责任行政领导权力的来源行政领导责任的含义行政领导的责任行行政领导责任的内容领导特质理论四分图理论政领导方格理论领导行为理论PM型领导模式领导系统模式领领导作风理论行政领导理论领导行为连续带模式菲德勒的权变模式导领导权变理论通路—目标模式领导—参与模型不成熟—成熟理论领导生命周期理论巴斯的变革型领导理论变革型领导理论豪斯的个人魅力型领导理论行政领导者素质的含义行政领导者的素质行政领导者素质的特点行政领导者的行政领导者素质的构成素质与能力抽象思维与决断能力行政领导者的能力人际关系的能力技术能力知识结构图人事行政的含义法治化人事行政的特点专业化职业化现代化人事行政概述德才兼备原则知人善任原则人事行政的原则公平竞争原则功绩原则依法管理原则人事行政机关的含义人人事行政机关人事行政机关的类型从人事行政到人力资源管理事人力资源的含义人力资源管理人力资源的含义与特点人力资源的特点行人力资源管理的作用西方国家公务员制度的形成国家公务员制度概述政我国国家公务员制度的形成职位分类与品位分类职位分类制度职位分类的内容国家家公务员制度国家公务员的任用任用与更新制度国家公务员的调配国家公务员的培训国家公务员的辞职、辞退与退休国家公务员的考核、奖励与升降激励与保障制度国家公务员的工资、保险与福利国家公务员的回避与惩戒知识结构图机关行政的含义机关行政的事务性机关行政的特征机关行政的综合性机关行政的时效性机关行政概述机关行政的基本任务参与政务机关行政的职责处理事务搞好服务机机关行政的作用机关日常工作程序管理会议的含义和功能关会议管理会议的种类会议的控制机关行政的主要内容公文管理公文与档案管理行档案管理行政经费管理机关总务后勤管理政办公自动化的概念办公自动化的发展阶段信息技术对机关行政的作用办公自动化系统办公自动化系统的开发信息时代的机关行政办公自动化系统的意义公文处理电子邮件信息技术在机关行政中的应用会议管理信息管理档案管理公共信息服务知识结构图行政决策的含义行政决策主体的特殊性行政决策客体的广泛性行政决策的特点行政决策目的的非营利性行政决策的合法性行政决策概述行政决策地域效力的普遍性行政决策执行的强制性行政决策在公共行政管理过程中具有决定性作用,处于核心地位行政决策主导着公共行政管理的全过程行政决策的作用行政决策是公共行政管理的成功与失败的决定因素机行政决策是贯彻执行国家意志和加强政府合法性的必要途径科学预测原则信息原则关可行性原则行政决策的原则满意原则成本效益原则公平与民主原则行政决策的法制原则原则与类型实现公共利益原则确定型决策、风险型决策和不确定型决策行程序性决策和非程序性决策行政决策的类型个人决策和集体决策经验决策和科学决策危机决策领导决策系统政行政决策体制公民磋商与参与系统专家咨询系统信息支持系统认识问题,界定问题,找出差距确定决策目标行政决策体确定决策标准,确定每个标准的权重制与程序行政决策程序拟定决策方案分析方案选择方案实施决策方案,完善决策评估决策行政决策参与知识结构图行政执行的含义行政执行的含义与特点行政执行概述行政执行的特点行政执行的原则行政执行的原则与作用行政执行的作用准备阶段行政执行的一般过程实施阶段行总结阶段行政指挥及其作用行政指挥行政指挥的原则政行政指挥的方式行政控制的概念、作用和类型行政执行的步骤行政控制行政控制的过程和控制重点行政沟通及其作用执行政沟通行政沟通的分类行政沟通的改善行政协调的含义与作用行行政协调行政协调的原则行政协调的类型行政评估的含义行政评估的含义与作用行政评估的作用行政评估的原则行政评估行政评估的原则与方法行政评估的方法行政评估的内容行政评估的内容与程序行政评估的程序知识结构图行政监督的含义行政监督的含义与特点行政监督的特点行政监督的原则行政监督概述行政监督的原则与作用行政监督的作用依监督的主体行政监督的类型依监督的过程一般行政监督的含义行一般行政监督一般行政监督的主要方式政行政监察概述行政系统的内部监督行政监察行政监察机关的机构设置和领导体制监行政监察对象与管辖行政监察机关的职权督我国的审计体制审计体制我国审计体制的特点审计监督的对象、内容和方式法制监督的的概念法制监督法制监督的特征国家权力机关的监督行政系统的外部监督司法机关的监督社会监督的含义社会监督社会监督的理论基础公众监督舆论监督知识结构图公共财政的含义公共财政概述公共财政的职能国家预算与公共预算公共预算与决算概述公共预算的分类公公共预算与决算国家决算的含义与意义公共预算的编制共公共预算与决算的管理公共预算的审批公共预算的执行财公共预算的决算税收的含义政税收税收的特征税收的分类税收的制度财政收支财政支出的含义和原则财政支出财政支出的分类政府采购的含义和特点政府采购政府采购的基本原则政府采购的基本方式政府采购的基本程序知识结构图中国古代的“人治”人治、德治与法治德治与道德规范法律和道德的关系法治的渊源法治行政概述法制行政与法治行政职权法定法律保留法治行政的特点法律优先依据法律职权与职责统一立法的含义法行政立法的含义和原则行政立法的含义行政立法的原则规划治起草行政立法行政立法的程序审查决定行签署公布备案行政法规政行政法规与行政规章行政规章行政复议的概念与特征行政复议行政复议的基本原则行政复议范围行政诉讼制度的概述行政诉讼基本原则依法行政行政诉讼行政诉讼受案范围行政诉讼管辖行政诉讼程序行政赔偿的渊源行政赔偿的归责原则行政赔偿行政赔偿的构成要件行政赔偿请求人和行政赔偿义务机关赔偿范围行政赔偿程序知识结构图行政方法的含义行政方法的含义与特点行政方法概述行政方法的特点行政方法的作用行政基本方法行政程序的概念与特点行传统行政方法行政程序优化行政程序的方法政行政计划的含义行政计划行政计划的类型方编制行政计划的步骤目标管理的含义特点和作用法目标管理方法目标管理程序公共组织战略管理的概念战略管理方法现代行政方法公共组织战略管理过程标杆管理的含义标杆管理方法标杆瞄准的类型标杆瞄准的流程政府全面质量管理的含义政府全面质量管理政府全面质量管理的标准推行政府全面质量管理的步骤知识结构图行政效率的含义与特点行政效率概述行政效率在公共行政中的作用测定行政效率的必要性行行政效率测定的必要性测定行政效率的标准政行政费用测量法行政效率的测定传统的测定方法行政职能测量法效标准比较法公共组织要素评分测量法率公共组织绩效评估的含义绩效评估公共组织绩效管理的基本内容公共服务绩效评价的指标分析公共行政的目的与价值效率与公平效率与公平的关系知识结构图行政改革的含义行政改革概述行政改革的原则行政改革的取向行行政改革的阻力行政改革的阻力、动力与对策行政改革的动力政行政改革的对策新公共管理的理论基础改西方发达国家的行政改革政府再造新的政府模式革向民主行政的嬗变行政改革的发展趋势电子政府市场机制和民营化的引进。
学校教育管理体系导图1. 简介学校教育管理体系导图是为了更好地组织和管理学校教育工作而设计的一种可视化工具。
它以图形的方式展示了学校的教育管理结构和各个环节之间的关系,帮助学校领导、教职工和学生更好地了解学校的教育管理体系,从而更好地协同合作,推进学校教育工作的发展和提高。
2. 教育管理体系导图的目的教育管理体系导图的主要目的是:- 提供一个清晰的图形工具,帮助学校各级领导和教职工了解学校的教育管理体系,把握各个环节之间的关系。
- 提供一个沟通和协作的平台,促进学校各部门之间的信息共享和合作,增强学校教育管理效能。
- 促进学校内部的质量监控和改进,通过教育管理体系导图,可以及时发现教育工作中的问题,并及时采取措施加以解决。
3. 教育管理体系导图的组成结构教育管理体系导图主要由以下几个方面组成:3.1 学校教育目标学校教育目标是学校教育工作的核心,是教育管理体系导图的出发点。
在教育管理体系导图中,学校教育目标通常作为整个导图的最上层,包括学校的愿景、使命和核心价值观等。
3.2 教育管理机构教育管理机构是负责学校教育工作的决策和管理的部门。
在教育管理体系导图中,教育管理机构一般包括教育局、校董会、学校行政部门等,它们负责制定和执行学校的教育政策、管理流程和各项规章制度。
3.3 教职工队伍教职工队伍是学校教育工作的核心力量。
在教育管理体系导图中,教职工队伍包括学校领导、教师和行政人员等,他们负责教育管理机构的各项工作,包括教学设计、教学评估、学生管理等。
3.4 教育质量保障教育质量保障是学校教育工作的重要环节。
在教育管理体系导图中,教育质量保障包括教育评估、课程设置、教师培训等,它们通过监测和评估教育工作的质量,确保学校教育工作的有效性和可持续发展。
3.5 学生发展支持学生发展支持是学校教育工作的重要方面。
在教育管理体系导图中,学生发展支持包括学生管理、辅导服务、职业规划等,它们以学生为中心,帮助学生全面发展,提高学生的研究成果和综合素质。
当前学校管理改革的趋向化解巨型学校3巨型学校的由来一类是优质学校因为扩大优质教育资源而形成的巨型学校另一类是中西部地区农村学校布局调整中形成的巨型学校巨型学校的评价肯定的评价不论名校扩张而产生的巨型学校还是学校布局调整而产生的巨型学校,都促进了教育事业的快速发展,极大地满足了社会民众对优质教育资源地渴求。
同时认为规模办学,改善了办学条件,加强了师资队伍,规范了教育管理,提高了教育质量。
质疑的评价首先是对巨型学校引起的教育功能的异化的质疑。
而学校作为培养人的机构,最小化其成本以追求利益最大化绝不是最终目的。
教育的目的既在于促进国家和社会的发展,又在于促进个体的生存与发展。
因此,脱离教育的价值诉求去思考教育效益是没有任何意义的其次是对巨型学校带来新的教育不公提出了质疑。
巨型学校发展导致新的学校发展不均衡。
巨型学校的化解措施建议一是要重新审视我们教育发展的理念二是地方教育行政部门的决策层要出台相关政策来严格限定学校规模,尤其要明确基础教育阶段学校的规模上限三是地方教育行政部门一定要科学地进行区域教育发展规划,制定学校建设国家标准推动学校改进4学校改进的含义学校改进就是为提高学生学习成绩,并提升学校变革能力和改善学校学习条件,实现教育目标而进行的系统的、持续的、有计划的变革能力学校改进的途径一是改善课程与教学在影响学生学业成就的诸多因素中,课堂教学因素起着最显著的作用,而课堂教学状况与教师专业知识技能密切相关。
因此,各国尤其强调对教学程序的有利调控及促进教师专业技能提高方面所做的努力二是促进教师专业发展要对教师的专业学习提出明确要求要引进专业资源,支持教师外出学习要从资源、时间和精神上进行鼓励和支持,提供平等的机会三是变革学校领导重视学校领导团队建设重视发挥教师领导者的积极作用致力于发展教师积极情感四是改进学校组织环境组织环境是指所有潜在影响组织运行和组织绩效的因素或力量。
组织环境对组织的生存和发展,起着决定性的作用变革学校的组织环境更强调通过一种系统的、综合的变革途径,来重建学校组织结构、重塑学校组织文化以及重置学校组织规划等五是寻求外部支援吸纳社会各方资源,是许多国家学校改进的有益尝试。
学校行政管理体系一、引言学校作为教育的重要场所,行政管理体系的健全与否直接影响着学校的运转和发展。
本文旨在探讨学校行政管理体系的重要性,其构建与优化的方法及对学校发展的影响。
二、学校行政管理的定义学校行政管理是指对学校内部各项事务进行规划、组织、协调、监督和控制,以实现学校教育目标的管理活动。
它包括人事管理、财务管理、教务管理、后勤管理等各个方面。
行政管理体系紧密联系着学校的发展,对教育事业的全面提升起着至关重要的作用。
三、行政管理体系的结构一个完善的学校行政管理体系应具备明确的组织结构。
首先,行政管理层应设立校长办公室、教务处、人事处、财务处以及学生处等部门;其次,各部门应建立相应的岗位职责与工作流程;最后,需要建立科学高效的信息沟通与协调机制,保证各部门间的良好合作。
四、优化行政管理体系的意义优化学校行政管理体系能带来许多益处。
首先,明确的职能划分有助于学校工作的高效推进;其次,规范的制度流程能增加行政管理的透明度,并提高学校决策的科学性;此外,合理分配资源能够有效提升行政管理效能,为学校的各项工作提供有力支持。
五、构建学校行政管理体系的方法构建学校行政管理体系需要从多个层面进行考虑。
首先,学校应制定科学合理的组织架构,明确各部门的职责和权限;其次,逐步建立与业务相适应的制度与规章,确保学校内部管理的规范与稳定;最后,不断优化信息化手段,提升管理的效率和精确度。
六、适应学校发展的挑战学校行政管理体系需要时刻保持与学校发展的适应性。
随着社会的不断变化和教育模式的创新,行政管理体系应及时调整,为学校发展提供支持。
例如,通过引入现代化管理理念和方法,提高学校管理者的综合素质,提升学校管理水平。
七、加强沟通与协作良好的沟通与协作是构建学校行政管理体系的重要环节。
学校行政管理层应建立起多层次、多渠道的沟通机制,实现信息的畅通流动。
同时,加强与教师、学生和家长等各方面的沟通与协作,增进彼此之间的信任与理解,促进共同发展。
行政法学知识体系图基本原则:《全面推进依法行政实施纲要》行政主体:《国务院组织法》、《地方组织法》等行政法基础公务员:《公务员法》等抽象行为:《立法法》等具体行为:《行政诉讼法》、《行政复议法》相关规定行政许可:《行政许可法》、《行政许可法司法解释》行政处罚:《行政处罚法》、《治安管理处罚法》行政行为法行政强制:《行政处罚法》相关规定、单行法零散规定行政公开:《政府信息公开条例》争议范围《行政诉讼法》、《行政诉讼法若干解释》争议结构《行政诉讼证据规则》、《行政诉讼管辖解释》行政争议法争议过程《行政诉讼撤诉解释》、《行政许可法司法解释》争议规则《行政复议法》、《行政复议法实施条例》争议结果《行政复议法》相关条款司法解释非诉执行若干单行法的零散规定赔偿范围《国家赔偿法》(新修)国家赔偿法赔偿关系最高院的相关司法解释赔偿程序最高检的相关司法解释行政法知识图表第一部分行政法基础专题一:行政法的基本原则主要内容:行政法的基本原则。
核心考点:均为核心考点。
专题二:行政主体(三大核心概念行政主体,具体行政行为,国家赔偿责任)主要内容:行政主体资格;行政主体类型;行政授权与行政委托。
核心考点:行政主体资格;行政主体类型。
★★★行政主体类型(图-3)中央行政主体第一级★国务院第二级★组成部门★直属(特设)机构☆直属事业单位☆议事协调机构办公机构办事机构(商标评审委员会——国家工商总局的内设机构,有行政主体资格)地方行政主体第一级★地方各级政府★中央主体派驻地方的机构第二级★派出机关★工作部门★直属(特设)机构☆直属事业单位☆议事协调机构办公机构办事机构(只有县级以上政府才设立下属部门和机构,乡镇政府没有下设部门和机构)第三级☆某些部门的内设机构☆某些部门的派出机构派出机关相当于下一级政府,准政府:地区行政公署——是省级政府派出;区公所——县级政府;街道办——区政府或县级市政府;都有行政主体资格被授权的派出机构:派出所——可以警告,罚款500元以下;工商所——查处个体户和集贸市场摊位的违反行为,且不能吊销营业执照,不能管企业,企业和吊销营业执照由工商局管;税务所——罚款2000元以下被授权的内设机构:公安局的内设机构,比如交警,消防,出入境管理机构,都有行政主体资格非政府行政主体★被授权的企业组织★被授权的事业单位★被授权的社会团体★被授权的群众自治组织(如某些公用事业企业)(如高等院校)(如某些行业协会)(如村委会、居委会)说明:★表示有行政主体资格;☆表示经授权可能有行政主体资格;未标注者表示无行政主体资格。
学校行政管理制度
是指学校为了管理学校内部事务,提高办学效益而制定的一系列规章制度和管理程序。
它涵盖了学校行政组织结构、行政职责划分、行政程序、决策机制和资源配置等方面的内容。
一、学校行政组织结构:学校行政管理制度明确学校内部的行政组织结构,包括校长办公室、各职能部门(如教务处、学工处等)、中层管理人员和基层行政人员等。
二、行政职责划分:学校行政管理制度规定了各职能部门的具体职责,明确每个部门的职能范围和具体责任,确保各项工作有序进行。
三、行政程序:学校行政管理制度规定了各项行政程序和流程,包括文件起草、审批、签发、备案等环节,确保行政手续的规范性和规范性。
四、决策机制:学校行政管理制度规定了学校内部的决策机制,明确决策的程序和参与者,确保决策科学、民主、合理。
五、资源配置:学校行政管理制度规定了学校内部资源的配置原则和程序,包括教师的分配、经费的使用等,确保资源的公平、合理、高效利用。
总之,学校行政管理制度是学校管理的基础,它能够提高学校的管理效率和办学质量,促进学校的健康发展。
同时,学校行政管理制度也需要不断的完善和改进,以适应不断变化的教育环境和管理需求。
第 1 页共 1 页。
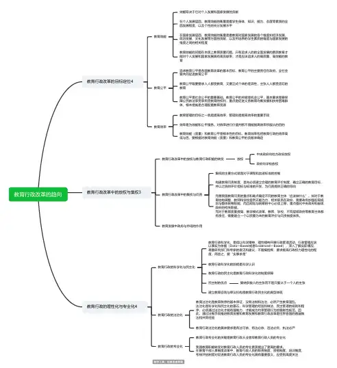
教育行政改革的趋向教育行政改革的目标定位4教育效能效能取决于它对个人发展和国家发展的贡献在个人发展层面,教育效能的衡量是看学生身体、知识、能力、态度等素质的全面发展程度,以及个性的充分发展水平在国家发展层面,教育效能的衡量是看教育对国家发展的各个维度如经济发展、政治发展、文化发展等方面的贡献,以及所培养的学生素质的维度与国家发展的维度之间的相关程度教育效能的问题在本质上教育质量问题。
只有追求人的的全面发展的素质教育才能对个人发展和国家发展具有高贡献率,才是应该追求人的高质量、高效能的教育教育公平追求教育公平是各国教育改革的基本目标,教育公平的主要责任在政府。
全社会要共同促进教育公平教育公平既要要求人人都受教育,又要正式个体的差异性,主张人人都受适切的教育教育公平是社会公平的重要基础。
教育公平的关键是机会公平,基本要求是要保障公民依法享受享有受教育的权利,重点是促进义务教育均衡发展和扶持困难群体,根本措施是合理配置教育资源教育效率教育管理的目标之一就是提高效率,管理则是提高效率的重要手段效率是为效能和公平服务。
对效率进行价值判断不饿能脱离效率所服从的目的教育效能(质量)和教育公平是根本性的目标,教育效率包括教育行政的效率高低与否,要根据对教育效能(质量)和教育公平的贡献来确定教育行政改革中的放权与集权3教育行政改革中的放权与教育行政职能的转变放权中央政府向地方政府放权政府向学校放权教育行政改革中的集权与问责集权的主要方式就是对于课程和血液标准的控制构建教育问责制度,首先必须建立合理的教育评价制度,确立正确的教育目标,并以之统帅评价指标与标准的开发,为问责提供正确的导向完善我国教育问责的重点和难点确定不同的教育主体“应该做什么”。
如对于教育结构调整,教师和学校显然无能为力,相关职责在政府,需要政府加强宏观规划与整体统筹职能,而且规划与统筹的中心必须上移,重点强化中央政府和省级政府的相关职能。
而对于教育质量提高、教学模式改革,教师、学校、不同层级政府等教育主体都有责任,需要建立一个以质量为本的教育评价与问责制度体系。