水浒传思维导图简易版
- 格式:docx
- 大小:14.77 KB
- 文档页数:2
水浒传第7回花和尚倒拔垂杨柳
泼皮寻事却遭戏
泼皮
过街老鼠老三
青草蛇李四
倒装道贺张三李四跪拜在地,道贺上任,望和尚来扶
踢下粪池
智深不知是计,上前就被楼住双脚
两人搬不动鲁智深,反被鲁智深一脚一个,踢下粪池
倒拔垂杨柳
乌鸦聒噪
泼皮们菜园请和尚喝酒,树上乌鸦叫不停
欲搬梯子捣鸟巢
倒拔垂杨柳
花和尚趁酒兴,将杨柳树连根拔起
泼皮们佩服,不敢再祸害菜园,还经常买酒肉给鲁智深
邂逅林冲
和尚菜园演武艺菜园趁酒兴,为泼皮们演练兵器,62斤浑铁禅杖
林冲墙外叫好
林冲,人称豹子头,八十万禁军教头
菜园在岳庙附近,林冲与夫人岳庙上香,经过此处
和尚认得其父“林提辖”,谈话投机,结为兄弟
豹子头误入白虎堂
衙内戏林冲妻,两人结怨
岳庙门口衙内调戏林冲妻高衙内太尉义子
林冲别过和尚,忍气吞声喝走高衙内
富安设计樊楼
衙内不忘林冲妻,富安荐陆谦设计陆谦殿帅府的虞侯,遇林冲自幼同窗
林冲大闹樊楼
陆谦请林冲樊楼饮酒,衙内谎称林冲心口疼,骗走林冲妻
林冲小解离席,遇妻子丫头知实情
陆谦家救下夫人,高衙内翻墙走
林冲怒气冲天,砸烂陆家
返回樊楼陆谦已不见踪影
误入白虎堂
高太尉救子欲加害林冲
高衙内因思念林冲妻和两次惊吓,一病不起
富安与陆谦见高太尉,献计加害林冲
宝刀虽好,却是圈套
林冲街上遇大汉卖祖传宝刀,1000贯买下宝刀
林冲欢喜,整日爱不释手,想着与太尉府的宝刀一较高下
误入白虎堂
白虎堂:太尉府军机重地
高太尉派人请林冲带宝刀一观,被领入白虎堂,人却不见
被诬持刀入军机重地刺杀太尉,被绑要问斩。
水浒传第32回武行者醉打孔亮
酒肆醉打孔亮
人物:独火星“孔亮”
不满酒肆招待
路遇酒肆,酒保只给劣酒,不予肉食
孔亮有“青花瓷”酒,鸡与肉俱全
醉打孔亮先打店主,再打孔亮,扔到店外河里
醉酒被擒
路遇黄狗,扑空跌入河中
被孔明孔亮擒
遇宋江获救
宋江经历
杀阎婆惜后,寄居柴进府
孔太公两儿子多次请教功夫
清风寨花荣寄书邀请,宋江来到白虎山
瑞龙镇道别
宋江去清风寨
武松投奔二龙山
锦毛虎义释宋江
宋江被擒
清风山下过树林,绊脚索,被清风山喽啰所擒
三个大王
锦毛虎燕顺
矮脚虎王英
白面郎君郑天寿
听闻宋江身份,仰慕已久,好生款待
宋江释刘高夫人
清风寨
文:刘高
武:小李广花荣
王英欲纳压寨夫人
矮脚虎王英,五短身材,赶车出身,劫财越狱
王英好色,劫刘高夫人,欲纳为压寨夫人
宋江劝王英
一是惹人耻笑,二是有违江湖大义,三是宋江朋友之妻
答应日后为王英做媒
宋江辞行清风山
去清风寨寻小李广花荣
刘高夫妻
刘高搜刮民财,夫人经常给他出主意
两人残害良民,贪图贿赂。
⽔浒传
作者作品
历史地位
主要内容
名言摘句
精彩情节
语言特⾊
作者施耐庵,罗贯中
四⼤名著之一
以北⽅话为基础加⼯⽽成书⾯语言
简洁明快、⽣动含蓄
⼈物语言极具个性
⼈物动作描写⽤词准确恰当
北宋年间,以宋江为⾸的一百零⼋⼈在梁⼭聚义的故事
渲染他们豪侠仗义,除暴安良的英雄壮举
讲述了一百零⼋好汉从起义到兴盛再到最终失败的全过程成功塑造了宋江、林冲、李逵、鲁智深、武松等⼈物形象
施耐庵,字彦端,祖籍江苏
罗贯中,字贯中,祖籍⼭西
林教头⻛雪⼭神庙,陆虞侯⽕烧草料场
梁⼭伯林冲落草,汴京城杨志卖刀林教头刺配沧州道,鲁智深⼤闹野猪林
1
画⻰画⻁难画⻣,知⼈知⾯不知⼼
2
有缘千⾥来相会,⽆缘对⾯不相逢
3
踏破铁鞋⽆觅处,得来全不费⼯夫
4
得之易,失之易;得之难,失之难
中国历史上第一部歌颂农⺠起义的⻓篇⼩说(⽩话⽂)
四⼤名著《⽔浒传》、《西游记》、《红楼梦》、《三国演义》。
水浒传第13回急先锋东郭争功
起因
梁中书欲提拔杨志
怕军中不服,约战校场比武
比试枪法
去枪头,蘸石灰
结果周瑾全身白点,杨志仅肩头一处
比试箭法
周瑾不擅枪,擅长弓马,李成不服杨志顶替
周瑾射箭杨志一箭用弓打掉,二箭躲过,三箭抓住
杨志射箭一箭为空箭虚晃一招,二箭中周瑾肩头
结果
杨志替周瑾副牌职务
刚准备谢职,被一人叫停
青面兽北京斗武
杨志大战索超
叫停之人是索超:大名府留守司正牌军,绰号急先锋,周瑾师傅
赠送披挂
梁中书送杨志火炭赤千里嘶风马,手提点钢枪
李成送索超盔甲马匹,让他不要输给杨志
不负胜负
战五十余合,难分高下
闻达担心两个大将受伤,连忙叫停
结果两人均升为“管军提辖使”,骑马插花迎入东郭门
梁中书铸寿礼
十万贯为岳父筹备寿礼,九分已备齐
担心寿礼路上被劫,考虑押送人选
灵官庙捉贼
起因
此地靠近梁山泊
时文彬决心整顿
听说四乡多盗贼
派两位都头巡逻
马兵都头朱仝
步兵都头雷横
一出西门,一出东门,缉拿盗贼
东溪村灵官庙供桌上睡着一个赤身大汉,雷横将其绑了。
思维导图如下:
《水浒传》是史乃安在元末明初所写的一章小说(现存的大部分是史乃安和罗关中)。
通过描述英雄对欺凌的抵抗,梁山向宋的扩张和征召以及征募到宋后的最后灭亡,该书从艺术上反映了从发生到宋河起义的整个过程,以及深刻揭示了起义的社会根源,热烈赞扬起义英雄的斗争和社会理想,揭示了起义失败的内在历史原因。
思维导图采用对图片和文字同等重视的技术。
它使用相互从属和相关的层次结构图来显示各个级别的主题之间的关系,并建立主题关键字,图像,颜色等之间的存储连接。
思维导图充分利用左右大脑的功能,并利用记忆,阅读和思考的规律来帮助人们在科学与艺术,逻辑和想象力之间取得平衡,从而开发出无限的潜力。
人脑。
思维导图具有强大的人类思维功能。
扩展数据:
沼泽out徒的创作基础
1.南宋时期,凉山的英雄事迹广泛流传。
当时的画家和作家龚Kai 为三十六个松江人写了序言。
他说,这36名松江人的事迹遍布街道,画家也为他们画画。
2.最早的沼泽out徒法是宋代宣和的遗产。
故事的重点是杨智卖刀,超改等帮派抢劫盛城,宋江杀死颜伯i的故事。
还描述了林冲,李奎,吴松和卢志深。
在宋元时期,有许多故事以水边为主题。
在元剧中,凉山英雄从36名增加到108名。
3.史乃年整理并处理了《水stories传》的故事和人物。
在创建水利的过程中,他忠实地接受了人民的意见,这是水利取得巨大成就的思想基础。
水浒传第23回横海郡柴进留宾宋江结识武松宋江投奔柴进醉酒踢翻火盆,遇病中武松武松经历清河县伤人醉酒后与看机密房的人起争执,拳打此人以为打死了,外逃避祸患病一年后,得知当时人未死,欲回乡路过柴进府,患病不受府中欢迎好酒性刚,府中稍有太慢,拳头伺候武松宋江结拜兄弟武松回乡,宋江宋清为武松送行武松败宋江为义兄景阳冈武松打虎三碗不过冈阳谷县景阳冈店家只卖三碗酒酒叫“透瓶香”,又叫“出门倒武松喝18碗酒景阳冈有大虫酒家说有大虫吊睛白额大虫,晚上出来伤人,已伤二三十人若要过冈,结伴而行,上午九点到下午三点可过冈武松态度不怕大虫留住店担心店家贪图钱财冈上树皮有字提醒一大树,刮去树皮,上字“景阳冈有虎伤人,单身客人不得过冈”武松笑店家奸猾,吓唬客人住店庙前官府告示败落的山神庙,贴了一张冈上有虎的带印告示武松想要回去,又怕被耻笑,径直向前走景阳冈打虎酒醉欲睡遇猛虎在树林旁的青石上欲睡突然见一只吊睛白额的大虫棒断老虎扑上来只会三招一扑,一掀,一扫力气用完大半武松举棒打在枯枝上,断成两截拳打猛虎掀住老虎脑袋,摁在地面六七十拳,打死猛虎怕老虎没死,又用棍打一回才肯罢休遇猎户扮老虎武松精疲力竭下山,遇到两个猎户扮的老虎县里让猎户捕虎,猎户伪装埋伏在丛林中猎户不信武松打死猛虎看见血迹和尸体抬下死虎,迎武松回乡款待武松阳谷县做都头阳谷县迎打虎英雄知县赏赐知县赏钱一千贯,武松将钱给众猎户做了阳谷县步兵郡头。
水浒传七个主要人物简介思维导图方式主要情节概括
北宋末年,政治腐败,社会黑暗,官逼民反。
其中一支是由宋江领导的农民起义军,他们盘踞在水泊梁山,有一百零八将,三败前来镇压的官兵,一时威震朝廷,宋江也想朝廷前来招安,大宋朝廷知道“剿杀”不行,就只好“招抚”他们。
此后梁山英雄为大宋南征北战,抗击辽国的侵略,平定田庆,王虎的起义,南征浙江方腊的起义。
一百零八将也去之大半,剩下的梁山好汉回朝受封后不久就被奸臣所害。
(附:主要情节大纲思维导图)
主要人物简介
鲁智深(花和尚):
典型情节——拳打镇关西、倒拔垂杨柳、大闹野猪林。
性格特征——嫉恶如仇、侠肝义胆、粗中有细、勇而有谋、豁达明理。
武松(行者):
典型情节——景阳冈打虎血刃潘金莲、斗杀西门庆、醉打蒋门神、大闹飞云浦、血溅鸳鸯楼、除恶蜈蚣岭。
性格特征——崇尚忠义、勇而有谋、有仇必复、有恩必报,是下层英雄好汉中最富有血性和传奇色彩的人物。
宋江(及时雨):
典型情节——私放晁盖、怒杀阎婆惜、三打祝家庄。
性格特征——为人仗义、善于用人,但总想招安。
林冲(豹子头):典型情节——误闯白虎堂、风雪山神庙、火烧草料场、雪夜上梁山。
性格特征——武艺高强、勇而有谋,但为人安分守己、循规蹈矩。
卢俊义(玉麒麟):
燕青(浪子):。
水浒传第48回一丈青单捉王矮虎
一丈青扈三娘,日月双刀,许祝家庄三子祝彪为妻
宋江脱困祝家庄
石秀指生路
宋江心急攻打祝家庄,被埋伏
石秀回营,指生路:见白杨转弯
花荣射烛灯
敌人树上挂烛灯为令,围剿宋江
花荣箭烛灯,敌军失去指挥
黄信被捉
林冲、秦明接应,宋江脱困
镇三山黄信被擒
李应拒绝宋江
宋江欲劝李应入伙,共打祝家庄
李应借口生病,不见宋江梁山都是造反的人,自己是良民
杜兴告知信息
李家庄不会支援
扈三娘使两口日月刀,十分厉害
祝家庄前门在独龙冈前,后门在冈后
白杨树被砍,白日攻打,根据树根转弯
二打祝家庄
宋江做先锋
三拨人马,宋江率人攻打祝家庄
祝家庄前两面白旗填平山泊擒晁盖,踏破梁山捉宋江
其余人攻打前门,自己绕过祝家庄前门,转过独龙冈,攻打后门
一丈青擒王矮虎后院遇扈三娘,王矮虎见色调戏被活捉
宋公明二打祝家庄
宋江败走祝家庄
祝家庄:扈三娘、祝龙、栾廷玉等
梁山:欧鹏、马麟、秦明、邓飞等
欧鹏被栾廷玉打伤,秦明、邓飞被活捉
林冲擒一丈青
林冲等人接应宋江,活擒扈三娘
宋江将一丈青送上梁山,交由父亲宋太公收管
吴用前来支援吴用献计
吴用率三阮等五百人马支援
说天机巧合,机会难得,天亡祝家庄。
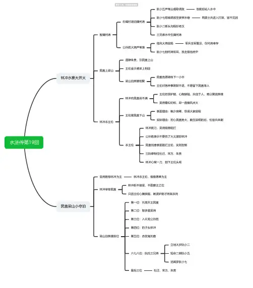
水浒传第19回林冲水寨大并火
智擒何涛
石碣村湖泊擒何涛
阮小五芦苇丛唱歌诱敌放箭后钻入水中
阮小七唿哨诱敌至狭窄水巷两拨士兵进入打探,皆不见回
阮小二断头沟假扮老汉
三兄弟水中生擒何涛
公孙胜火烧芦苇荡
借风火烧官船军兵全军覆没,仅何涛幸存
阮小七割何涛双耳,放走报信府尹
晁盖上梁山
酒肆朱贵,引晁盖上山
王伦金沙滩岸上相迎
梁山泊英雄相聚
晁盖言愿做帐下一小卒
王伦对各种事默默不语,不愿留下晁盖等人
林冲杀王伦
林冲向晁盖说不满
王伦妨贤妒能,心胸狭隘,失信于人,难以聚拢英雄
吴用看似劝和,却一直煽风点火
王伦撵晁盖下山
表面理由:粮少房稀,恐误大家前程
实际理由:担心晁盖势大,截生辰纲的后,怕官兵来剿
杀王伦
林冲拔刀,吴用假意阻拦
公孙胜表示不要伤了大义激怒林冲
晁盖刘唐表面阻拦王伦,实则控制
三阮牵制住杜迁、宋万、朱贵
林冲心窝一刀,割下王伦头颅
晁盖梁山小夺泊
吴用推荐林冲为主林冲杀王伦,假意愿奉为主
林冲举荐晁盖
林冲拒不接受,不图寨主之位
只因王伦心胸狭隘,嫉贤妒能才将其杀死
梁山泊英雄排位
第一位:托塔天王晁盖
第二位:智多星吴用
第三位:入云龙公孙胜
第四位:豹子头林冲
第五位:赤发鬼刘唐
六七八位:阮氏三兄弟
立地太岁阮小二
短命二郎阮小五
活阎罗阮小七
最后三位杜迁、宋万、朱贵。
鲁智深
基本信息
《水浒传》中角色
一百单八将之一,排十三名
本名鲁达绰号花和尚星宿
天孤星
经历
本是渭州经略府提辖,打抱不平三拳打死恶霸镇关西为了躲避官府缉捕便出家做了和尚,法名智深因搭救林冲,流落江湖
与杨志、武松一同在二龙山落草,三山聚义后加入梁山泊接受招安后,在征四寇的战役中立下战功在杭州六合寺圆寂,追赠义烈昭暨禅师
人物外貌外貌
生得面圆耳大,鼻直口方,腮边一部貉臊胡须
身长八尺,腰阔十围
穿着
头裹芝麻罗万字顶头巾,脑后两个太原府纽丝金环
上穿一领鹦哥绿纻丝战袍
腰系一条文武双股鸦青绦足穿一双鹰爪皮四缝干黄靴
性格特点向统治阶级主动挑战、主动进攻
路见不平,拔刀相助热血勇敢,不乏智慧粗鲁莽撞,性格急躁。
水浒传
简介
作者施耐庵(元末明初)
反抗封建暴政的英雄传奇
主要内容
梁山好汉们
从起义到兴盛
再到最后失败的过程
写众多草莽英雄
不同的人生经历
反抗道路
表现了“官逼民反”的主题
主要人物形象
宋江(及时雨)
人民理想的忠义之士起义军中最有威望的领袖能团结兄弟、网罗人才多谋善断、有军事、组织才能
性格既有反抗性、又有妥协性
鲁智深(花和尚)
疾恶如仇、侠肝义胆粗中有细、豁达明理脾气火爆
林冲(豹子头)
逼上梁山前逆来顺受
忍辱负重、委曲求全其后变得精明果敢武松(行者)
忠勇和正义的象征
勇士的典型、复仇的代表、刚正的义士
吴用(智多星)
足智多谋、神机妙算
典型情节
宋江
宋江题反诗、私放晁盖
怒杀阎婆惜、三打祝家庄鲁智深拳打镇关西、倒拨垂杨柳林冲
风雪山神庙、误入白虎堂武松
怒杀西门庆、醉打蒋门神
夺回快活林、大闹飞云浦、血溅鸳鸯楼
吴用智取生辰纲
艺术特色
全文结构雄伟完整
众多人物一个引一个
每一个英雄故事都像一篇英雄传记
叙事翔实精彩
语言通俗生动,塑造人物惟妙惟肖
启示或感受
水浒中英雄人物的性格特点
疾恶如仇、伸张正义
应摒弃的行为
滥杀无辜
歧视妇女等封建糟粕。
水浒传第39回浔阳楼宋江吟反诗黄文炳江州对岸无为军通判,赋闲在家,蔡九知府亲信阿谀奉承,心地狭窄,嫉贤妒能宋江题反诗吃鱼生病自己吃鱼,因多放了言,半夜起来喝凉茶不到四更,开始闹肚子寻友不得直到六七天,才痊愈病初愈,寻戴宗、李逵、张顺不着,一人独自到浔阳江边浔阳楼题反诗浔阳楼独自饮酒,酒酣时回忆经历,潸然泪下看白壁名人题诗,兴致浓,挥笔题《西江月》自幼曾攻经史,长成亦有权谋。
恰如猛虎卧荒丘,潜伏爪牙忍受。
不幸刺文双颊,哪堪配在江州。
他年若得报冤仇,血染浔阳江口。
又附四句诗,写上署名心在山东身在吴,飘蓬江海谩嗟吁。
他时若遂凌云志,敢笑黄巢不丈夫。
郓城宋江作黄文炳誉诗酒楼看诗探望蔡九知府不得,回府路过浔阳楼,饮酒看诗叹作诗人:自负,不本分。
“笑黄巢”是反诗收录誉诗摘抄下来,并吩咐酒楼不要将反诗刮去去蔡九知府状告宋江要谋反起初蔡九不以为然黄文炳分析蔡京家书京师童谣句句指向宋江谋反戴宗施计救宋江装失心疯蔡九知府命戴宗捉宋江,戴宗提前报信,让宋江装疯宋江披乱头发,倒在尿屎的地上戴宗回禀,反诗为疯人所作宋江下狱黄文炳看迫宋江伎俩,抓来拷打宋江不得不承认醉后误题反诗,被打入死牢梁山泊戴宗传假信人物圣手书生萧让济州城秀才,善于模仿别人笔迹玉臂匠金大坚济州城人,善于刻碑文印章戴宗京师送信替知府捎信蔡京黄文炳献计,应当立即询问如何处置蔡九书信询问将宋江押往京师还是就地处决让戴宗带书信和珠宝给蔡京贺寿顺便询问处置临行交代命李逵日夜照料宋江,寸步不离,不许饮酒李逵答应并且做到戴宗被劫上梁山赴京师途中,遇朱贵酒肆,被迷倒朱贵搜身知戴宗身份两人一起商量救宋江决定上梁山请教军师吴用戴宗传假信吴用仿蔡师书用计谋请来萧让、金大坚,仿笔迹做印章书信内容:押宋江入京众人准备路上劫囚车戴宗捎假信戴宗连夜带假书信回江州吴用发现疏漏蔡京师是蔡九知府父亲,家书不会加盖印章。
水浒传第98回张清缘配琼英
人物
琼矢镞琼英
仇琼英,田虎手下女将,天捷星张清在梦中教过她飞石
其父田虎国舅邬梨,害死其亲生父母
没羽箭张清原为东平昌守将,擅用飞石,曾连打梁山十五员将,后归顺梁山琼英身世
并非邬梨亲生
其父仇申,其母宋有烈女儿,父母被强盗掳去
琼英随主管叶清长大
邬梨收义女邬梨征介休,掳走叶清夫妇,叶清做了总管,琼英被收做义女
琼英知仇人叶清告知琼英:田虎杀了仇申,掳走宋氏,宋氏守节撞死
琼英阵前发威
王英受伤,扈三娘、孙新、林冲、李逵等被琼英飞石所伤
解珍、解宝被擒,鲁智深身陷敌阵
张清缘配琼英
张清梦中授艺梦中曾教一女子飞石,醒来思念成疾
邬梨中箭寻医邬梨中箭,叶清寻医至宋营,说明心迹投诚
化名乔装入城张清化名全羽,安道全化名全灵,随叶清入城
全羽自荐为将全羽在邬梨府上展示武艺,对战琼英飞石获胜
张清缘配琼英张清阵前打败宋军,娶琼英为妻
吴用计鸩邬梨
计鸩邬梨
张清向琼英说明原有,里应外合,毒酒害死邬梨
救出解珍、解宝,宋军攻下城池
仿邬梨笔迹萧让仿邬梨笔迹,叶清赴威胜传递假消息。
《水浒传》是一部以描写古代农民起义为题材的长篇小说,全书描写北宋末年以宋江为首的108位好汉在梁山聚义,以及聚义之后接受招安、四处征战的故事。
它形象地描绘了农民起义从发生、发展直至失败的全过程,深刻揭示了起义的社会根源,满腔热情地歌颂了起义英雄的反抗斗争和他们的社会理想,也具体揭示了起义失败的内在历史原因。
水浒传的一大看点便是其人物的描写,作者在塑造人物形象方面积累了丰富的艺术经验,用纯熟的白话来刻画人物的性格,描述各种场景,显得极其生动活泼。
用金人瑞曾评的话说:“水浒所叙一百八人,人有其性情,人有其气质,人有其形状,人有其声口。
”这么说丝毫不夸张。
例如鲁智深大闹五台山时,书中是这么写的“(鲁智深)心头火起,口角雷鸣,奋八九尺猛兽身躯,吐三千丈凌云志气”,用了对偶的修辞手法,语言生动,描写出鲁智深当时怒发冲冠,大闹五台山的壮观情景,体现出鲁智深武艺高强,嫉恶如仇,但比较冲动的特点。
又如景阳岗武松打虎时,书中这样描写“那武松尽平昔神威,仗胸中武艺,半歇儿把大虫打做一堆,却似挡着一个锦皮袋”,这段描写极其形象生动,写出武松武艺高强,力大惊人,勇者无敌。
水浒传第22回阎婆大闹郓城县
起因
宋江怒杀阎婆惜,阎婆假意接受宋江条件
阎婆到县衙告宋江杀人遇唐牛儿,阎婆被打
知县欲让唐牛儿顶罪
知县与宋江最好,想为其脱罪
杖打唐牛儿,关进大牢
张文远唆使阎婆告宋江
证据
杀人刀是宋江的压衣刀
宋江不知去向
知县只好派人至宋江父亲处追捕宋江
阎婆再闹县衙
宋江的准备
自己的职位要担风险,担心自己出事连累家人
多年前便出公文,脱离与宋家的关系
知县不想为难宋家宋家出一千贯钱,只发文追捕
阎婆再闹
宋江有“孝义黑三郎”的美誉,凭证必是假
知县若不依,就去州里告
知县只好派人追捕朱仝雷横奉命追捕
朱仝义释宋公明
佛堂铜铃
多年前宋江醉话“家有密室”,朱仝牢记在心
朱仝拉响铜铃,与宋江会面
宋江欲安身的三个地方
沧州横海郡,小旋风柴进
青州清风寨,小李广花荣
白虎山孔太公庄上
毛头星孔明
独火星孔亮
朱仝义释宋江
抄了宋江断绝亲属关系的公文,回县衙复命
回禀宋太公卧病,二子宋清外出未归
给阎婆钱财,莫要再去州里告
发公文追捕宋江,发配唐牛儿至五百里外
宋江投奔柴进
柴进收留宋江、宋清二人
宋江夜晚醉酒,踢到火盆,结识武松。
水浒传第31回张都监血溅鸳鸯楼
起因
武松被张都监陷害,刺配恩州
途径飞云浦遇到刺杀
得知陷害真相后,反杀四人
张都监此时正在鸳鸯楼与张团练和蒋门神喝酒,武松提刀回孟州
血溅鸳鸯楼
杀15人
养马人;丫环二人
蒋门神,张都监,张团练
家丁随从二人,张都监夫人,丫鬟玉兰,其他五个丫鬟
鸳鸯楼题字
尸首上撕下衣襟
蘸鲜血,墙上题字
杀人者打虎武松也
掠去金银酒器六件
武行者夜走蜈蚣岭
古庙被擒
逃出孟州城,夜宿古庙
一夜辛苦,疲惫不堪
背上棒伤发作,困倦睡去
被张青手下男女四人绑住武松再遇张青孙二娘
张青送行头装备
武松杀人,知府悬赏,各州府一同缉捕
荐武松投奔二龙山宝珠寺鲁智深、杨志
拿出头陀行头
一个铁戒箍、行者衣服、一本度牒、一串
人顶骨佛珠、一把雪花镔铁戒刀
孙二娘为武松乔装
解开头发,挡住两行金印,带头箍,
挂佛珠,带发行者模样
蜈蚣岭除恶
见坟庵旁草屋前,一道士搂女子嬉戏
武松怒杀道童,再杀飞天蜈蚣“王道士”
放走被强占女子,赠道士金银,火烧草屋。
导语:《水浒传》是第一部描写农民起义的小说。
整本书围绕“官逼民改”的线索展开。
它展示了一群经不起暴政和压迫的“英雄”们奋起向水里聚集。
直到他接受了昭安起义的整个过程失败。
它以深刻的思想、广泛的内容和高超的艺术,谱写了一部关于封建社会农民起义和革命悲剧的英雄史诗,反映了封建社会的衰落、剥削的深刻和残酷的压迫、阶级矛盾的激化和反应、统治的黑暗和腐朽所引起的反抗从人民那里。
扩展信息
中国四大名著之一的《水浒传》是一部以北宋末年松江起义为背景的章回小说。
作者或编辑一般被称为“史乃安”,现有期刊大多由“史乃安”和“罗冠中”的一人署名,或两者兼而有之。
整本书的重点是农民起义的发生和发展。
通过对每一位英雄被逼到凉山的不同经历,描述了他们从个体觉醒到小规模联合抗战,发展成为一支庞大的农民起义队伍的全过程
“吏治民变”是确立当时农民起义的必然规律,塑造了农民起义领袖的群体形象,深刻反映了北宋后期的政治形势和社会矛盾。
在被压迫者方面,作者赞扬了农民起义领导人劫富济贫、消除暴力与和平的正义行为,肯定了他们敢于反抗、敢于战斗的革命精神。
宋江源是一个热心扶贫的义士。
为了巩固义军的声誉,他被迫前往凉山,取得了一系列的胜利。
但由于性格的双重性和思想的局限性,他在起义事业达到顶峰时选择妥协,招募保安,最终毁了起义生涯。
小说通过松江起义的失败,客观地总结了封建时代农民起义失败的经验教训。
小说以高丽的成功为出发点,意在说明“乱从上而起”,高丽是封建统治集团的代表人物。
作者还写了一些关于腐败官员和当地恶霸的文章。
是他们感到尴尬,是人民强迫善良正直的人冒险反抗。
同时,小说还描写了天湖、汪清、方腊等地区的农民起义,对封建时代的各种社会现象和问题以及农民起义进行了深度和广度的挖掘。
根本原因。