小学阶段数学思维导图
- 格式:docx
- 大小:1.17 MB
- 文档页数:6
小学三年级数学思维导图
小学三年级数学思维导图
一、数的概念
1. 整数
2. 分数
3. 小数
二、数的计算
1. 加法
2. 减法
3. 乘法
4. 除法
三、量的转化
1. 长度
2. 重量
3. 容积
4. 时间
四、分析问题
1. 理解问题
2. 判断问题
3. 解决问题
五、模型应用
1. 线性模型
2. 单位模型
3. 偏离模型
4. 比例模型
六、图形
1. 点、线、面
2. 等边三角形、等腰三角形、直角三角形、普通三角形
3. 正方形、长方形、正三角形、菱形
七、统计
1. 数量统计
2. 数值统计
3. 图表统计
八、应用数学
1. 购物计算
2. 小学生活计算
3. 人生计划设计
以上是小学三年级数学思维导图,小学三年级数学是学习数学知识的重要阶段,它是培养学生数学思维能力的阶段。
在学习数学的过程中,可以通过练习数学题目来提高自己的数学思维能力。
同时,数学是一门非常应用广泛的科学,它在生活中的运用非常广泛,希望同学们能够认真学习数学知识,将数学知识运用到实际中去。
正比例与反比例常见的量
乘法算式
两数相除,又叫作这两个数的比。
比的前项和后项同时乘或除以同一个不为0的数,比值的大小不变。
8∶4,6∶4=3∶2这样表示两个比相等
在比例里,两个内项的积等于两个外项的积
图上距离和实际距离的比,叫作这幅图的比例尺
会求平面图的比例尺
再变化过程中,如果它们相对应的每两个数的比值保持一
两个量是否成正比例关键是这个两个量的比值是否一定
再变化过程中,如果它们相对应的每两个数的积保持一
两个量是否成反比例关键是这两个量的积是否一定
点数学中的点无大小之分
过一点可画无数条直线,过两点能画一条直线
两点之间线段最短
备注:线段只有长度没有宽度
一条射线绕着它的一个端点旋转形成的平面图形
锐角:<90°
直角:=90°
钝角:>90°
平角:=180°
周角:=360°
角的大小与长度无关,与角的张口有关
)点对点)线对边
)读数要看另一边量角器的中心点与角的顶点重合刻度线与角的一条边重合
观察角的另一条边所对的量角器上的刻度
00)画射线
)点重合、边重合
定义画法
在同一平面内,永不相交的两条线互相平行。
平移
特征
平行线间的宽度(距离)处处相同
AB ∥CD
当两条直线相交成直角时,这两条直线就互相垂直直角
点到直线的距离,垂线段最短
解决简单的实际问题
解决简单的实际问题
展开图
拐弯点
前后
同一列平移,那么第几列是不变的,同一行平移,那么第几行是平移了几格,同一列,同一行的数就相差几格2,4)。
上次和孩子一起做了小学数学几何图形的思维导图,今天把这个导图彻底完善了下,把所有的计算公式都加进去了,整个导图画下来,等于把这些几何图形知识全部复习了一遍,同时找到不同几何图形之间的关联,加深了孩子的记忆。
里面还有些图形孩子目前还没学到,我在填充的时候,着重给孩子讲解了公式的由来,实在讲不出来的,就直接写上公式了,等于给孩子预习,也方便孩子以后的复习。
下面直接上图。
一、基本图形在认识线和角的基础上,主要回顾了计量单位以及换算。
线段的长度单位:千米:km、米:m、分米:dm、厘米:cm、毫米:mm换算:1千米=1000米、1米=10分米、1分米=10厘米、1厘米=10毫米、1米=100厘米、1米=1000毫米角的计量单位:(°)二、平面图形平面图形在认识三角形、四边形、圆的基础上,主要是回顾计量单位、周长、面积计算公式,还有些图形对应的性质。
面积的计量单位:1、周长:围成一个图形的所有边长的总和就是这个图形的周长周长的计量单位和换算和线段一样2、面积:物体的表面或围成的平面图形的大小,叫做它们的面积面积的计量单位:平方千米、公顷、平方米、平方分米、平方厘米单位换算:1平方千米=100公顷、1公顷=10000平方米、1平方米=100平方分米、1平方分米=100平方厘米长方形:周长:长方形周长=(长+宽)× 2面积:长方形面积=长×宽正方形:正方形周长= 边长× 4正方形面积= 边长×边长长方形和正方形的周长和面积公式,孩子都记得比较熟悉,所以直接列出来。
平行四边形:平行四边形的周长是四条边相加,但对边相等,所以只要是两条边相加×2就可以了。
面积:平行四边形的面积是通过剪切和平移,转化成一个长方形来计算,最后演变结果是:平行四边形面积=底×高。
即:S=ah梯形:周长比较好计算,四边相加即可。
梯形的面积演变过程,因为两个一样的梯形可以拼成一个平行四边形,所以梯形的面积就是:梯形面积=(上底+下底)×高÷2。
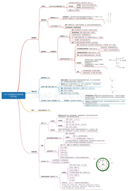
人教版数学二(下)每单元思维导图,收藏备用!
观看☞教学视频下载☞电子课本
国家☞智慧平台下载☞课件教案(点击保存图片即可打印)
中小学全科上下册空中课堂、微课学习汇总
声明:本公众号尊重原创,素材来源网络,好的内容值得分享,如有侵权请联系删除。
更多资料请点击“小学语文数学资料库”。
小学数学
『人教版』小学数学·国家云课堂
1年级 | 上2年级 | 上3年级 | 上
4年级 | 上5年级 | 上6年级 | 上
1年级 | 下2年级 | 下3年级 | 下
4年级 | 下5年级 | 下6年级 | 下
『人教版』小学数学·微课堂
1年级 | 上2年级 | 上3年级 | 上
4年级 | 上5年级 | 上6年级 | 上
1年级 | 下2年级 | 下3年级 | 下
4年级 | 下5年级 | 下6年级 | 下
『人教版』小学数学·哈尔滨云课堂
1年级 | 上2年级 | 上3年级 | 上
4年级 | 上5年级 | 上6年级 | 上
1年级 | 下2年级 | 下3年级 | 下
4年级 | 下5年级 | 下6年级 | 下。
小学数学《总复习+各年级思维导图》第一部分数与代数一、总体目标1.复习有关数的认识的知识,让学生经历回顾、整理和反思的学习过程,结合具体情境,进一步理解整数、小数、分数、百分数、负数的意义,掌握数的读写、大小比较、性质及改写的方法,体会各类数之间的联系与适用情况的区别,形成数的认识的知识结构,培养学生初步的归纳整理能力、抽象能力,感受数形结合、一一对应思想,发展学生的应用意识。
2.复习有关数的运算的知识,使学生进一步理解四则运算的意义及四则运算之间的关系,掌握运算的法则并能熟练地进行整数、小数和分数的四则运算及混合运算,提高学生的运算能力。
3.复习有关式与方程的知识,使学生熟练掌握用字母表示公式、计算法则和常见的数量关系,理解用字母表示数的优越性;理解并区别方程的意义、方程的解和解方程的概念,会解简单的方程,会用方程解决简单的实际问题;初步体会化归思想和数学建模,发展学生的抽象能力和代数思想。
4.复习比和比例的有关知识,使学生在自主梳理、比较辨析中进一步理解比和比例的相关意义,会判断两个相关联量之间的关系,会用比和比例的相关知识解决实际问题,并使学生掌握一些整理知识的方法,培养整理复习能力,使所学知识系统化、网络化,发展学生的推理能力和应用意识,进一步感受模型思想和函数思想。
5.经历问题解决的过程,理解常见的数量关系,会利用这些数量关系解决实际问题,积累解决问题的经验,获得一些解决问题的策略与方法,体会合情推理、统筹优化、一一对应、模型等数学思想,提高学生发现和提出问题、分析和解决问题的能力。
二、知识结构(一)数的认识1.知识结构2.知识要点①整数【自然数】表示物体个数的1,2,3,4,5,6,7,8,9,10,11……都是自然数。
一个物体也没有,用0 表示,0 也是自然数。
【正数与负数】为了表示两种相反意义的量,如零上温度和零下温度、收入与支出等,需要用两种数。
一种是我们以前学过的数,如3、500、4.7、38,这些数是正数;另一种是在这些数的前面添上负号“-”的数,如-3、-500、-4.7、-38 等,这些数是负数。
右边起第五个数位是万位,单位是10000,读作:万,右边起第六个数位是十万位,单位是100000,读
作:十万,右边起第七个数位是百万位,单位是1000000,读作:百万,右边起第八个数位是千万位,
单位是10000000,读作:千万,右边起第九个数位是亿位,单位是100000000,读作:亿,右边起第
十个数位是十亿位,单位是1000000000,读作十亿,右边起第十一个数位是百亿位,单位是
10000000000,读作百亿,右边起第十二个数位是千亿位,单位是100000000000,读作:千亿
先将数字相乘,按照整数乘法计算,再确定积的小数点的位置
两角有一个公共顶点,而且两个角的两边是另一个角两边的反向延长线,具有这样关系的两个
两个角有一条公共边,它们的另一边互为反向延长线,具有这样关系的两个角,互为邻补角,
两条直线被第三条直线所截,两个角分别在截线的两侧,且夹在两条被截直线之间,具有这样
边形;两组对边分别相等的四边形是平行四边形;两组对角分别相等的四边形是平行四边形
度的平行四边形,正方形是四条边相等的长方形
时间单。
除数是两位数基本关系被除数➗除数=商……余数被除数=除数✖商+余数被除数—余数=除数✖商口算除法整十数➗整十数被除数和除数的末尾同时去掉相同个数的0,商不变。
如果有余数,涉及实际问题,要根据生活对余数进行处理。
估算方法两位数➗两位数把不是整十数的被除数或除数,用“四舍五入法”看作与它接近的整十数。
再根据整十数除整十数的口算方法进行口算。
三位数➗两位数被除数:看作与它接近的整百数或几百几十数除数:看作与它接近的整十数进行口算。
在有余数的情况下,需要特别处理进行估算,估算方法并不唯一,应该根据题目的特点灵活应用。
笔算除法商是一位数除数是整十数两位数➗整十数1.被除数里有几个除数,商就是几2.余数一定要比除数小三位数➗整十数1.先看被除数的前两位数,如果被除数的前两位数不够除,再看被除数的前三位数。
2.除到被除数的哪一位,就在那一位上写商。
3.如有余数,余数一定比商小。
同时满足同时满足除数接近整十数(需要试商)2.除数折半商四五被除数的前两位<除数被除数的前两位≈除数的一半3.同头无除商八九被除数、除数首位数字相等被除数的前两位<除数在被除数的第三位商8或9在被除数的第三位上商4或5除数不接近整十数(需要试商、调商)四舍五入来试商重点提醒:1.计算时,必须用所试的商与算式中的原除数相乘。
2.余数一定比除数小商是两位数(1)从被除数的高位除起,先用除数试除被除数的前两位数,如果前两位数比除数小,再试除被除数的前三位数;2)除到被除数的哪一位,就在那一位的上面写商;(3)每求出一位商,余下的数必须比除数小。
商是几位数(三位数➗两位数)被除数的前两位>=除数:商是2位数。
被除数的前两位<除数:商是1位数。
特别注意:在被除数的前两位>除数的情况下,第一次除完所得的余数一定要和被除数下一位落下来的数组成一个新的数,再继续除下去,直到除完被除数所有位数上的数。
重点提醒:1.从最高位除起。
2.用所试的商与算式中的原除数相乘。
小学数学思维导图汇总,孩子期末提分的利器
2018-07-06
孩子在绘制思维导图的目的是让他们充分体会其中的乐趣。
在绘图的时候重在提醒孩子如何运用线条、颜色把自己的心情表现出来。
如果小孩子可以很好的使用思维导图的话,一定可以取得不错的效果。
思维导图是一个很棒的工具,在国外非常流行。
目前在国内,越来越多的老师也选择用这种方式来教学,我则是其中一个,目前效果显著,我班学生数学考试次次都是满分。
下面这些思维导图,请家长帮孩子收好,这将成为孩子期末提分的利器。