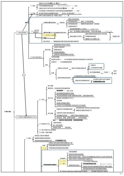
接触与编制财务报表相关的◆所有信息
提供必要的工作条件
所需要的其他信息
接触其认为◆必要的人员
确认的形式
管理层就其已履行的某些责任提供书面声明
【管理之责】
1.4 审计业务约定书
财务报表审计的目标与范围
注册会计师的责任
基本内容
管理层的责任
财务报告编制基础
出具的审计报告的预期形式和内容
考虑特定需要
组成部分的审计
向高风险领域分派有适当经验的项目组成 就复杂的问题利用专家工作
审计资源
向具体审计领域分配资源的多少
何时调配这些资源
在期中还是在关键的截止日期
如何指导、管理、监督这些资源
如何进行复核
核心
确定[审计程序]的性质、时间安排和范围
2.2 具体审计计划
风险评估程序 进一步审计程序
其他审计程序
了解关联方
2.3 审计过程中对计划的更改
1 初步业务活动
1.3
(审计的) 前提条件
被审计单位的性质
财务▌报告▌编制基础
可接受性
财务报表的目的 财务报表的性质
满足广大/特定使用者 整套财务报表还是单一财务报表
法规是否规定了
照适用的编制基础+公允反应
就▌管理层▌已认可并理解其承担的责任 执行审计工作的前提
对比
设计、执行和维护必要的内部控制,不存在◆重大错报
可以考虑是否向组成部分单独致送审计业务约定书
连续审计
不必每期都致送新的
进一步
特殊
变更
变更审计业务约定
被审计单位要求变更业务
环境变化 公司对原来存在误解
审计范围受到限制
不合理!!
变更为审阅业务或相关