初中七年级(初一)生物第六章、人与生物圈
- 格式:doc
- 大小:30.26 KB
- 文档页数:8
人教版生物学七年级下册生物圈中的人教材分析及教学建议人教版《生物学》七年级下册《生物圈中的人》教材分析及教学建议 --名师工作室第一部分“生物圈中的人”主题分析一、在生物课程课标中的地位第一、人类的生命活动对生物圈有重要影响。
人从生物圈中摄取各种各样的营养物质,以满足自身对物质和能量的需求。
第二、人吸收的营养物质需要经循环系统运送到身体的各个组织、器官,人体产生的废物也需要通过循环系统、呼吸系统和泌尿系统等协调活动排出体外;人的各种生命活动受神经系统和内分泌系统的调节。
第三、人体结构和生理的知识对学生理解人体结构和功能的统一性,理解人的各种生命活动,自觉养成卫生习惯具有重要作用。
也是引导学生理解生物最主要特征“新陈代谢”的重要内容。
在进行此部分的教学过程中,需要从人与生物圈关系的高度,引导学生开展多种探究活动,认识人类依赖的自然环境和人工环境都是生物圈的组成部分,意识到生物圈中的人对生物圈应尽的责任。
二、生物课程标准中的要求在生物课程标准当中,“生物圈中的人”共分为5个二级主题。
生物圈中的人三、在教材中的安排第二部分章节的内容分析(以第五章人体内废物的排出为例)一、生物课程标准的要求在课程标准中,对于此部分的具体要求为人体代谢废物的排出二、教材中的安排1、知识结构在人教版教材中,第五章共安排两节内容。
其中章的导入部分涉及排泄与排遗两个概念;第一节为尿的形成和排出,包括泌尿系统的组成,尿的形成,尿的排出三部分;第二节人粪尿的处理包括人粪尿的价值和人粪尿的无害化处理两部分。
在第一节中安排“泌尿系统的模型、挂图和动物肾”观察与思考活动,以及“健康人肾动脉中血浆、肾小囊的液体和尿液成分比较数据”的资料分析活动,并在科学技术社会拓展部分,提供“血液透析和肾移植”文字材料及血液透析示意图。
侧重于从尿液形成的生理结构和功能的角度来安排教学内容。
在第二节中提供“对人粪尿成分分析”和“人粪尿的无害化处理方式”两个资料。
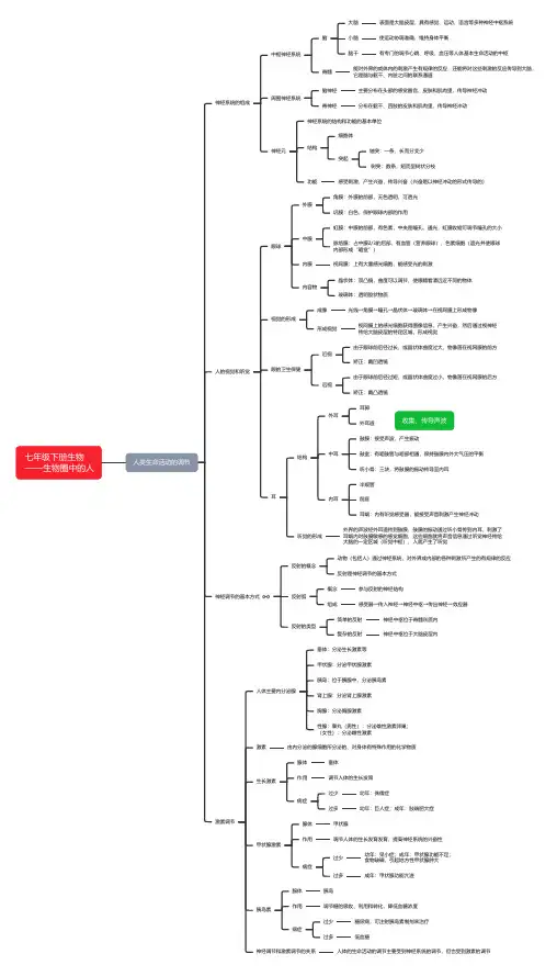
七年级下册生物——生物圈中的人人类生命活动的调节神经系统的组成中枢神经系统脑大脑表面是大脑皮层,具有感觉、运动、语言等多种神经中枢系统小脑使运动协调准确,维持身体平衡脑干有专门的调节心跳、呼吸、血压等人体基本生命活动的中枢脊髓能对外界的或体内的刺激产生有规律的反应,还能将对这些刺激的反应传导到大脑,它是脑与躯干、内脏之间的联系通道周围神经系统脑神经主要分布在头部的感觉器官、皮肤和肌肉里,传导神经冲动脊神经分布在躯干、四肢的皮肤和肌肉里,传导神经冲动神经元神经系统的结构和功能的基本单位结构细胞体突起轴突:一条,长而分支少树突:数条,短而呈树状分枝功能感受刺激,产生兴奋,传导兴奋(兴奋是以神经冲动的形式传导的)人的视觉和听觉眼球外膜角膜:外膜的前部,无色透明,可透光巩膜:白色,保护眼球内部的作用中膜虹膜:中膜的前部,有色素,中央是瞳孔,通光,虹膜收缩可调节瞳孔的大小脉络膜:占中膜2/3的后部,有血管(营养眼球)、色素细胞(遮光并使眼球内部形成“暗室”)内膜视网膜:上有大量感光细胞,能感受光的刺激内容物晶状体:双凸镜,曲度可以调节,使眼睛看清远近不同的物体玻璃体:透明胶状物质视觉的形成成像光线→角膜→瞳孔→晶状体→玻璃体→在视网膜上形成物像形成视觉视网膜上的感光细胞获得图像信息,产生兴奋,然后通过视神经传给大脑皮层的特定区城,形成视觉眼的卫生保健近视由于眼球前后径过长,或晶状体曲度过大,物像落在视网膜的前方矫正:戴凹透镜远视由于眼球前后径过短,或晶状体曲度过小,物像落在视网膜的后方矫正:戴凸透镜耳结构外耳耳郭外耳道中耳鼓膜:接受声波,产生振动鼓室:有咽鼓管与咽部相通,保持鼓膜内外大气压的平衡听小骨:三块,将鼓膜的振动传导至内耳内耳半规管前庭耳蜗:内有听觉感受器,能接受声音刺激产生神经冲动听觉的形成外界的声波经外耳道传到鼓膜,鼓膜的振动通过听小骨传到内耳,刺激了耳蜗内对鼓膜敏感的感觉细胞,这些细胞就将声音信息通过听觉神经传给大脑的一定区城(听觉中枢),人就产生了听觉神经调节的基本方式反射的概念动物(包括人)通过神经系统,对外界或内部的各种刺激所产生的有规律的反应反射是神经调节的基本方式反射弧概念参与反射的神经结构组成感受器→传入神经→神经中枢→传出神经→效应器反射的类型简单的反射神经中枢位于脊髓灰质内复杂的反射神经中枢位于大脑皮层内激素调节人体主要内分泌腺垂体:分泌生长激素等甲状腺:分泌甲状腺激素胰岛:位于胰腺中,分泌胰岛素肾上腺:分泌肾上腺激素胸腺:分泌胸腺激素性腺:睾丸(男性):分泌雄性激素卵巢;(女性):分泌雌性激素激素由内分泌的腺细胞所分泌的、对身体有特殊作用的化学物质生长激素腺体垂体作用调节人体的生长发育病症过少幼年:侏儒症过多幼年:巨人症;成年:肢端肥大症甲状腺激素腺体甲状腺作用调节人体的生长发育发育,提高神经系统的兴奋性病症过少幼年:呆小症;成年:甲状腺功能不足;食物缺碘,引起地方性甲状腺肿大过多成年:甲状腺功能亢进胰岛素腺体胰岛作用调节糖的吸收、利用和转化,降低血糖浓度病症过少糖尿病,可注射胰岛素制剂来治疗过多低血糖神经调节和激素调节的关系人体的生命活动的调节主要受到神经系统的调节,但也受到激素的调节收集、传导声波。
7.1 人类对生物圈的影响一.选择题(共10小题)1.核电站的放射性物质污染,会使生物个体发生变异,导致人类癌症、白血病和新生儿畸形的发生等.下列说法哪项不合理()A.大多数基因突变对生物体是有害的B.当射线作用于生殖细胞或发育的胚胎时,新生儿就可能产生畸形C.射线引起的生物变异都将通过有性生殖遗传给后代D.射线的物理化学作用引起基因突变或染色体变异,是致病重要原因2.近年来频发的生态灾难对生物圈中的生物造成严重危害,以下生态灾难中不是人为因素造成的是()A.墨西哥湾漏油事件对海洋生物造成严重危害B.温室气体大量排向大气层,造成全球气温升高,引发次生灾害C.冰岛火山灰对欧洲航空、生态环境和人类健康造成巨大影响D.化工物质泄漏,对周围生物和人造成伤害3.发展经济和环保是当前经济建设中的热门话题。
从提高生活水平出发,解决人民的温饱问题,因此有人认为发展经济重要;也有人认为“还我青山,还我绿水”达到环保更加重要。
题中漫画反映的观点是()A.经济比环保重要B.环保比经济重要C.经济与环保一样重要D.两者都不重要4.下列关于人类活动对生物圈的影响的叙述中错误的是()A.酸雨的形成与大量燃烧煤、石油制品有关B.大气中臭氧增加,加速了温室效应C.大量使用含磷的洗涤用品会导致水体富营养化D.水俣病和痛痛病的发生与含汞、镉的固体废弃物和工业废水乱丢乱排有关5.你认为下列人类活动会对生物圈造成破坏的是()A.植树造林B.养花种草C.排放污水D.绿色出行6.对于维持生物圈中的碳﹣氧平衡,以下做法错误的是()A.积极参加“家庭林”植树活动B.焚烧农作物秸秆,使其成为草木灰肥料C.清明节由烧纸祭祀改用鲜花祭祀D.出行尽量步行或乘坐公交车7.北京、天津、内蒙古等地在春季易发生沙尘天气.“沙尘暴”主要是由于我国内蒙古地区的草原沙漠化面积越来越大造成的,那么,你认为导致草原沙漠化的原因是()A.气候干燥B.过度放牧C.开垦草原D.前三项都是8.为防止世界气候的进一步恶化,倡导大家要实行绿色生活,你认为下列有关的行为中,不符合绿色生活的是()A.将使用后的废旧电池集中起来,统一处理B.不使用一次性制品,如一次性饭盒、筷子、塑料袋等C.假期和父母一起开私家车去海边旅游D.把还能书写的纸张收集起来,以便能继续使用9.我国政府颁布的“限塑令”,在很多地方执行效果并不好.我们提倡限塑,主要是()A.塑料袋有毒,会对人体造成伤害B.节约资源,制造塑料袋经济成本太高C.制造塑料袋会浪费化工原料D.塑料袋不易被分解,会造成环境污染10.数百年前,黄土高原有茂密的森林,后来都成了荒山秃岭,主要原因是()A.地壳运动频繁B.北方寒流长期侵袭C.长年旱灾,赤地千里D.过度开发,破坏了生态平衡二.填空题(共2小题)11.我国政府历来十分重视粮食问题。
初一生物第六章课堂笔记1. 人的眼球分为外膜(角膜、巩膜)、中膜(虹膜、睫状肌、脉络膜)内膜(视网膜)。
虹膜的中央有瞳孔,瞳孔是光线的通道。
角膜无色,可以透过光线;晶状体、玻璃体和房水有折射作用。
巩膜保护眼球;视网膜含有感光细胞能感受外界光线的刺激;2. 视觉的形成:外界物体反射来的光线,依次经过角膜、瞳孔、晶状体和玻璃体、并经过晶状体的折射,最终落在视网膜上,形成了物象物象通过视神经传给大脑的一定区域,人就产生了视觉。
3. 近视眼:晶状体的圆锥渡过小或眼球的前后径过长,物象落到视网膜的前方。
看不清楚远处的物体。
通过配戴凹透镜予以矫正。
4. 预防近视眼做到三要和四不看,读写姿势要正确,眼与书的距离33厘米左右;看书、看电视或看电脑1小时后要休息一下,要远眺几分钟;不要在直射的强光下看书;不要在管线暗的地方看书;部躺卧着看书;部走路看书。
5. 耳的结构:外耳(耳郭、外耳道)中耳(鼓膜、鼓室、听到小鼓)内耳(半规管、前耳蜗)。
6. 听觉的形成:外界的声波经过外耳道传到鼓膜,鼓膜的震动通过听小骨传到内耳,刺激了耳蜗内的听觉细胞将信息通过听觉神经传到大脑的一定区域,人就产生了听觉。
7. 为了维护感官,除了增加和消解噪音以外,还要特别注意不要用锋利的东西挖耳朵;碰到非常大声响的时候快速张开口,并使咽鼓管张开或发飙、堵耳,以维持鼓膜内外大气压力的均衡;鼻部存有炎症,必须及时化疗,防止引发中耳炎。
不想污水步入外耳道,防止外耳道病毒感染。
8. 人体的感觉器官有眼、耳、鼻、舌、皮肤。
眼睛是视觉器官,耳朵是听觉器官,鼻子是嗅觉器官,舌是味觉器官,能感受酸甜苦辣的刺激;皮肤具有感受外界冷热触痛刺激的功能。
9. 身体各部分协调一致主要依靠神经系统的调节作用其次依靠内分泌系统的调节作用。
10. 神经系统由脑(大脑、小脑、脑干)、脊髓和它们所发出的神经组成。
脑和脊髓是中枢神经系统,脑神经和脊神经是周围神经系统。
11. 大脑包含左右两个大脑半球,表面就是大脑皮层,约存有亿个神经细胞,具备感觉、运动、语言等多种生命活动的功能区(神经中枢)。
人教版七年级生物下第六章人体生命活动的调节练习题一、选择题1. 在眼球结构中,相当于照相机镜头的是( )A.角膜 B.晶状体C.视网膜 D.瞳孔2.下列与维持身体的平衡有关的结构是()A. 半规管和耳蜗B. 前庭和半规管C. 鼓膜和听小骨D. 前庭和耳蜗3. 神经元是神经系统结构和功能的基本单位,下列叙述正确的是( )A神经元由树突和轴突组成B.神经元的长突起称为神经C.神经元能接受和传递信息D.构成反射弧的细胞都是神经元4. 下列关于“禁毒”、“预防艾滋病”的认识正确的是()A. 吸食毒品对身体没有伤害,是一种时尚B. 作为青少年要树立正确的人生观,拒绝不良诱惑C. 艾滋病可通过空气、飞沫传播,我们要与艾滋病患者隔离D. 静脉注射毒品没有感染艾滋病的风险5. 同学们在学业考试中,先要仔细审题、认真思考,然后书写作答。
完成审题、思考、作答等活动的神经中枢位于( )A.脊髓 B.小脑C.脑干 D.大脑6.下面能正确表示人体听觉形成过程的是()A. 外界声波→耳廓、外耳道→鼓膜→听小骨→耳蜗(听觉细胞)→听觉神经→大脑的听觉中枢B. 外界声波→耳廓、外耳道→鼓膜→耳蜗(听觉细胞)→听小骨→听觉神经→大脑的听觉中枢C. 外界声波→耳廓、外耳道→鼓膜→听小骨→听觉神经→耳蜗(听觉细胞)→大脑的听觉中枢D. 外界声波→耳廓、外耳道→听小骨→鼓膜→耳蜗(听觉细胞)→听觉神经→大脑的听觉中枢7.下列说法中正确的是( )A.眼是视觉器官,当物像投射在视网膜上时,就产生了视觉B.读写时最好将眼睛与书本的距离控制在33~35厘米(一尺)C.连续操作电脑40~50分钟后,可看一会儿电视,以便休息一下眼睛D.通过瞳孔大小的调节,可控制进入眼内光亮度的强弱,所以看电视时光亮度的强弱不会影响视力8.下列有关人体生命活动调节的描述错误的是()A. 神经元是神经系统结构结构和功能的基本单位B. 脊髓的白质由神经纤维组成,能向上、向下传导神经冲动C. 成年人能有意识的控制排便,说明排便中枢位于大脑皮层D. 新生儿的呼吸反射中枢位于脑干9.听觉是人类获取信息的第二大途径,耳是人体的重要感觉器官。
七年级下册生物第四单元生物圈中的人《第六章人体生命活动的调节:神经系统的组成》听课记录一、教师行为1.1 导入教师首先通过一段有趣的视频或故事,展示人体在遇到危险时做出的迅速反应,如快速躲避障碍物等。
然后提问:“这些迅速的反应是如何实现的?是什么在控制我们的身体?”以此激发学生的好奇心,并引出神经系统的主题。
1.2 教学过程1.2.1 神经系统的概述教师向学生简要介绍神经系统的基本概念和重要性,强调神经系统在人体生命活动中的核心作用。
1.2.2 神经系统的组成1.中枢神经系统1.教师详细讲解中枢神经系统,包括大脑、小脑、脑干和脊髓的结构和功能。
通过图示和模型展示,帮助学生理解这些结构在神经系统中的位置和相互关系。
2.特别强调大脑作为神经系统的“司令部”,控制人体的各种生命活动。
2.周围神经系统1.讲解周围神经系统包括脑神经和脊神经,以及它们如何与身体各部分相连。
2.通过动画或图示展示神经冲动的传导过程,帮助学生理解神经信号如何在神经系统中传递。
3.自主神经系统1.简要介绍自主神经系统,包括交感神经和副交感神经,以及它们在调节人体内部环境中的作用。
1.2.3 神经系统的功能教师列举神经系统的几个主要功能,如感觉、运动、思考、记忆等,并举例说明这些功能是如何通过神经系统实现的。
1.2.4 互动环节设置互动环节,让学生分享自己对神经系统的认识和理解,或者提出关于神经系统的问题。
教师可以根据学生的反馈进行解答和补充。
二、学生活动•学生认真听讲,积极思考,对神经系统的组成和功能有了初步的了解。
•在互动环节中,学生积极参与讨论和分享,通过提问和回答加深对神经系统知识的理解。
•学生通过观察和思考,培养了观察能力和逻辑思维能力。
三、过程点评•导入环节设计生动有趣,有效激发了学生的学习兴趣和好奇心。
•教学过程内容丰富、条理清晰,教师通过图示、模型、动画等多种方式帮助学生理解神经系统的组成和功能。
•互动环节设计得当,不仅激发了学生的参与度和积极性,还促进了学生之间的交流和思维碰撞。
7.1 人类对生物圈的影响一.选择题(共10小题)1.习主席强调要牢固树立“绿水青山就是金山银山”的理念。
下列行为符合此理念的是()A.过节时给同学寄送纸质贺卡B.经常用一次性产品C.洗衣服时使用含磷洗衣粉D.经常用环保购物袋2.下列现象中,不是主要由人类活动引起的是()A.酸雨B.竹子开花C.温室效应D.赤潮3.2021年12月5日,由肖湘教授带队的深海科考团队顺利返航抵达三亚。
本次科考中,肖湘等抵达了雅浦海沟8919米深的未知区域这是人类首次到达该区域。
尽管人类从未到达,但还是观测到了人类活动(垃圾)的影响。
下列人类行为中,不利于保护地球的是()A.植树节时多种植绿色植物B.尽量减少塑料袋的使用C.节约用水,节约用电D.一次性筷子非常便利,生活中应多使用一次性筷子4.下列行为中,符合人与自然协调与和谐发展,珍爱和善待自然,保护自然的理念的是()A.使用一次性筷子B.浪费纸张C.爱护花草树木D.乱砍滥伐5.下列行为中,不利于保护生态环境的一项是()A.尽量低碳出行,如乘坐轨道交通、骑行公共自行车等B.用餐时不使用一次性餐盒和筷子C.夏季高温,空调长期低温运行D.大力开展植树种草,营造山川秀美的环境,走生态经济发展之路6.“绿水青山就是金山银山”。
下列叙述中,不利于人与自然和谐发展的是()A.推广生物防治方法,减少环境污染B.开发森林资源,多使用一次性木筷C.发展生态农业,提高废弃物的再循环D.保护野生动物的栖息地,维持生态平衡7.免用一次性筷子的出发点是()A.减少个人经济支出B.节约木材,保护森林C.减少固体垃圾排放D.勤俭持家,移风易俗8.环境就是民生,青山就是美丽,蓝天也是幸福,人因自然而生,人与自然是一种共生关系。
下列人类活动中,能体现人与自然和谐共生的是()①开荒种粮②植树种草③围湖造田④建立自然保护区⑤盲目引进外来物种⑥保护湿地公园A.①⑤⑤B.②⑤⑥C.②④⑥D.④⑤③9.冬春季我国华北和西北部分地区易出现沙尘暴,造成这一现象的主要原因是()A.大气污染B.天气干旱C.火山爆发D.植被破坏10.夏日的微风,带着大自然炽热的生命气息。
《人类活动对生物圈的影响》教案➢教学目标:知识目标:〔1〕能举例说明人类的哪些活动会破坏生态平衡;〔2〕让学生了解保护环境的一般手段和方法,形成环境保护意识。
能力目标:〔1〕通过收集有关人类活动对生态环境影响的资料,培养学生收集和提取有用信息的能力;〔2〕通过对信息资料的分析,培养学生分析资料的能力。
情感目标:让学生认识到保护环境的重要性,能够以科学的态度去认识生命世界。
认同人类活动对生物圈产生的巨大负面影响,形成环境保护意识。
➢教学重点:〔1〕人类活动对生物圈的严重影响;〔2〕如何保护生物圈➢教学难点:认同人类活动对生物圈的影响,形成环境保护意识➢教学方法:讲授法、多媒体演示法、举例分析等方法➢教具:多媒体,课件等➢教学过程:〈一〉新课导入:用罗布泊的消亡来引出人类活动对生物圈的破坏,从而导入新课《人类活动对生物圈的影响》。
〈二〉知识讲解:一、人口现状提问:1、分析世界人口增长曲线的特点,尝试说出造成这种变化趋势的原因?2、人口的急剧增加会导致哪些后果呢?答案:1、在相当长的一段时间里,世界的人口几乎是零增长。
但近几个世纪以来,世界人口几乎呈直线增长。
这种变化说明随着科学的开展,人类的死亡率降低和平均寿命延长,导致人口的急剧膨胀,如果不及时遏止这种膨胀趋势的话,将给地球的环境造成巨大的压力,最终会危及人类的生存。
2、人口剧增导致的后果是多方面的,自然方面如:粮食缺乏、资源短缺、环境破坏、水资源匮乏等;社会方面的如入学、就业、医疗、福利、社会治安等方面压力的增大等。
二、人类对生物圈的影响雾霾:一种大气污染状态危害:对呼吸系统有严重危害;还可导致近地层紫外线的减弱,使空气中的传染性病菌的活性增强,传染病增多等。
形成原因:日益严重的大气污染,是雾霾形成的最主要原因。
大量不符合国家环保标准的污染企业,废气废渣排放前处理不达标就恣意排放到大气之中;汽车尾气大量排放,是构成雾霾的重要原因;城规划建设不合理,绿化程度低,缺乏以吸收废气提问:近些年来,我国不少地区沙尘暴的危害越来越严重。
人与生物圈理念人与生物圈的理念是指我们与自然环境相互依存、相互作用的关系。
这个理念旨在提醒我们,我们所做的每一件事都会对自然环境产生影响,因此我们必须更加关注自己的行为对环境造成的影响。
在这个理念中,我们认识到人类与其他生物的关系是共生的,我们的行为会直接或间接地影响到整个生态系统。
我们必须确保我们的行为是可持续的,以便我们的后代能够继续享受美好的自然环境。
这个理念强调了人类需要与自然和谐相处的重要性。
我们不能忽视自然环境的重要性,因为它们是我们的生命需要的来源。
我们必须意识到我们是自然环境的组成部分,而不是它们的主人。
我们必须尊重自然环境,保护它们的生态平衡,以确保它们的可持续性。
与自然环境保持协调,要求我们采取行动来保护生物多样性。
生物多样性是指生物物种的种类和数量的差异。
保护生物多样性的理念是基于我们认识到每个动植物都有其特有的生存和繁衍方式。
只有通过保护和增强生物多样性,才能确保生命的持续发展。
保护自然环境和生物多样性需要考虑到人类的生计和发展。
我们必须发展可持续的经济和社会模式,以确保我们的生计不会对自然环境造成损害。
这不仅意味着我们需要更加清洁、更加高效地使用能源和资源,而且还需要发展并采用绿色技术和环保技术。
我们必须采取行动,推动可持续性的发展,以确保人类社会的繁荣和自然环境的健康。
这需要我们大力发展可持续的生产和消费模式,以减少我们对资源的依赖,保护自然环境。
最后,我们必须确保我们的行为能够带来积极的影响。
这意味着我们必须改变自己的生活方式和价值观,以更加注重保护自然环境和生命的多样性。
我们也需要与全球社区合作,共同解决全球的环境问题,推动可持续性的发展,为未来的世代创造美好的自然环境。
总之,人与生物圈的理念强调了人类的责任和义务,以创造可持续的社会和环境。
它呼吁我们更加注重自己的行为对环境的影响,并采取积极的措施,以确保我们的生活方式和价值观健康、持久。
人在生物圈中的作用适用年七年级级所需时共用2课时,每周3课时间主题单元学习概述本章内容是《标准》中二级主题“人事生物圈中的一员”的主要部分。
生物圈为人类提供了赖以生存的空间、维持生命活动的物质和能量,人才得以生存、生产和生活。
与此同时,人类的这些活动也对环境产生影响,有些影响已经涉及整个生物圈。
人在生物圈中的影响有正面的也有负面的,其中许多负面影响已经对人类自身的生存和发展构成了严重威胁、迫使人们不得不高度重视人与自然的和谐发展问题。
本章作为第三单元“生物圈中的人”的收尾之章,就是要明确的向学生传递这些信息,增强学生对人与自然和谐发展的深刻认识。
本章先后安排了“人类对生物圈的影响”和“保护我们的家园”两个专题。
专题一通过“森林的完全砍伐和选择性砍伐”对比,以及对自然资源的合理开发利用等事实,让学生认同人类活动可以减少给环境带来的负面影响;通过分析讨论人类对自然资源的过度利用而造成的生态破坏、资源枯竭,让学生认识到人类活动对生物圈的负面影响学生在充分理解人与生物圈相互影响的过程中,意识的保护家园的重要性。
专题二通过常见生物用品的制作原料与最终来源调查,明确人类的生存依赖于生物圈,人类对生物圈的影响会直接影响人类的生存和发展。
通过制定保护当地生态环境的行动计划,形成主动参与社会活动的意识并认同生物圈是人类和其他生物共有的家园。
单元重点:通过分析讨论砍伐森林的方式,说明人类要合理开发和利用资源。
认同自然资源与生态环境的可持续发展观点。
单元难点:认同自然资源与生态环境的可持续发展观点。
主题单元规划思维导图主题单元学习目标知识与技能:1. 通过分析讨论砍伐森林的方式,说明人类要合理开发和利用资源。
2.通过人类活动对生态环境影响资料的分析,举例说明人类的活动对生物圈有重要的影响。
3.通过对常见生活用品的最终来源来调查和生物圈价值的讨论等活动,说明人类的生存依赖于生物圈。
过程与方法:1.通过制定当地生态环境的行动计划,形成主动参与社会活动的意识。
第一单元生物和生物圈第一章认识生物第一节生物的特征1 、生物具有区别于非生物的特征。
(1) 生物的生活需要营养植物通过光合作用将二氧化碳和水合成淀粉等有机物属于自养;动物直接或间接以植物为食属于异养)。
(2) 生物能进行呼吸。
绝大多数生物都要吸收氧气呼出二氧化碳 /松土利于植物呼吸(3) 生物能排出身体内产生的废物。
如:人排汗、呼气和排尿/植物落叶。
(4) 生物能对外界刺激作出反应。
如:葵花朵朵向太阳 /牵牛花清晨开放,中午关闭。
(5) 生物能生长和繁殖。
如:春种一粒粟,秋收万颗子/蜻蜓点水(6) 生物都有遗传和变异的特性。
龙生龙,凤生凤为遗传/龙生九子,九子各不同为变异(7) 除病毒以外,生物都是由细胞构成的。
(病毒是生物,但是没有细胞结构,其他生物有细胞结构)注意:钟乳石 (能长大,不是生物)、珊瑚都是非生物;珊瑚虫是生物。
第二节调查周边环境中的生物1 、观察法是科学探究的一种基本方法;调查法是科学探究常用的方法之一,首先明确调查目的和调查对象。
2.生物归类法按照形态结构分按照生活环境分按用途分植物、动物和其他生物 (蘑菇属于其他生物);陆生生物和水生生物;作物、家禽、家畜、宠物。
第二章了解生物圈第一节生物与环境的关系1、环境对生物的影响生态因素:环境中影响生物生活和分布的因素(1) 非生物因素:包括光、温度、水、空气(2) 生物因素:影响某种生物生活的其他生物 (捕食关系,竞争关系,寄生关系,合作关系,共生关系)。
非生物因素对生物生活和分布的影响:(1) 南橘北枳,“山寺桃花始盛开”“高山上植被分布的差异”“大棚蔬菜”“春江水暖鸭先知”主要受温度的影响。
(2) “春兰秋菊”,一枝红杏出墙来,不同水层中藻类植物分布主要受光的影响。
生物因素对生物生活和分布的影响:草盛豆苗稀(竞争关系);小麦和杂草(竞争关系);仓充鼠雀喜,草尽狐兔愁 (捕食关系) “螳螂捕蝉,黄雀在后” (捕食关系);海葵和寄居蟹(共生);菟丝子和豆科植物(寄生);大豆和根瘤菌(共生)2、生物对环境的适应与影响生物适应环境:一般是描述生物生活的特征,能够正常的存活。
七年级下册生物生物圈的人知识点生物圈是指地球上所有生物及其生存环境的总体,也是生物与环境相互作用的系统。
其中,人类在整个生物圈中占有极其重要的地位,本文将就七年级下册生物中与生物圈的人有关的知识点进行详细解析。
一、人类的组成人类是由无数个细胞构成的,不同的细胞组成了不同的器官和组织,形成了复杂的人体结构。
1. 细胞:是生物体的基本单位,是构成人类的最小结构单位。
2. 组织:由许多同种或类似的细胞按一定方式组织在一起形成的结构,如肌肉组织、神经组织等。
3. 器官:由不同功能的组织构成,能完成一定功能的结构,如心脏、肺、胃等。
4. 系统:由不同功能的器官组成,能完成一定的生理功能,如心血管系统、呼吸系统、消化系统等。
5. 人体的各个系统相互联系、相互依存,协调配合,共同维持人体的正常生理功能。
二、人类的代谢与营养人体代谢需要营养物质的供应,营养物质主要指碳水化合物、蛋白质、脂肪、维生素和矿物质等。
1. 碳水化合物:是人体能量的主要来源,包括单糖、双糖和多糖等。
如葡萄糖、果糖、蔗糖、淀粉等,分别在人体中通过各种方式转化产生能量。
2. 蛋白质:是构成人体组织的重要物质,包括各种氨基酸,可以合成不同的蛋白质。
如肌肉、骨骼、皮肤等,同时还能合成抗体、激素等。
3. 脂肪:是储存人体能量的重要物质,同时也是构成人体细胞膜的重要成分,如含有较多不饱和脂肪酸和维生素E的植物油对人体健康有益。
4. 维生素和矿物质:人体需要的维生素和矿物质很多,它们对人体健康的影响十分重要,如维生素A可以维持人体视觉的正常,维生素D可以帮助人体吸收钙质。
三、人类的运动与呼吸1. 运动:是人体生理活动中非常重要的一个方面,有利于增强身体的机能,提高机体抵抗力,具有丰富和多样的运动方式。
人体的运动主要依赖于肌肉与骨骼,调节运动的神经中枢、呼吸系统、心血管系统等多个系统都扮演了重要的角色。
2. 呼吸:是人类维持生命所必须的功能之一,也是一项自主神经调节的复杂生命活动。
书山有路勤为径,学海无涯苦作舟
最新七年级生物第六章第2 课时说课稿(下册)
转眼间初中的课程即将过半,为了老师更好的开展自己的教学工作,现将最新七年级生物第六章第2 课时说课稿(下册),希望能对大家有所帮助。
一、说教学内容
(一)教材分析
神经系统的组成是人教版初中生物学第四单元生物圈中的人第六章人体生命活动的调节的第二节。
初中生物课程标准要求学生描述人体神经系统的组成,刚修定的课程标准特别强调教师要努力帮助学生形成如下概念:神经系统和内分泌系统调节人体对环境变化的反应及生长发育、生殖等生命活动。
教材的第二节重点介绍的是结构组成,其课题命名为神经系统的组成,教材紧接着的第三节传递的是神经系统的生理功能,课题为神经调节。
我认为这两节完整地介绍了神经系统的结构和功能。
(二)教学目标
知识目标:描述人体神经系统的组成;认识神经元的结构和功能;说出人体对环境变化的反应及生长发育和生殖等生命活动主要靠神经系统的调节;
能力目标:在图片、模型的观察与制作中,提高观察力和动手能力;
书中自有黄金屋,书中自有颜如玉。
第六章、人与生物圈
教材分析
我们面对的学生将是21世纪的主人,是人类社会发展的未来和希望。
随着科学的进步、生产技术水平的提高,人类在不断地创造经济价值的同时,又在以更大的代价遭受着环境的惩罚。
人类社会要进一步发展,首先要解决环境问题。
教材以一定的篇幅介绍了生物圈的概念、现状、保护,教材从让学生了解环境的视角阐述人类面临的危机,使学生明确了肩负的历史责任,符合时代发展的要求。
我们面对的学生将是21世纪的主人,是人类社会发展的主力军。
他们只有明确了人类与环境的关系,才能主宰人类发展的未来。
与老教材相比,新教材站在了最大的生态系统——生物圈的角度阐述:生物与无机环境的和谐关系,强调了生物圈稳态的重要性,并以此为主线,依次介绍“森林生态系统”、“:草原生态系统”、“海洋生态系统”、“农业生态系统”等典型的生态系统,将各种生态系统作为生物圈中一个个相互联系、相互影响,的子系统来讲述。
这样不仅使知识更加系统化,而且使学生明确了学习生态学的意义。
因此,如何处理好人类与自然环境的关系,如何使人类社会走上可持续发展的道路,是本章的主题,符合时代对学生认识发展的要求。
第一节生物圈的稳态
教学目标
1.知识方面、
(1)生物圈的概念(理解);
(2)生物圈稳态能够自我维持的原因(理解);
(3)酸雨等全球性环境问题(理解)。
2.态度观念方面
(1)通过学习生物圈的概念,理解生物与无机环境的和谐统一,增强爱护环境的意识。
(2)通过学习生物圈稳态的自我维持,理解生物圈稳态的原因,树立人类社会的可持续发展的观点。
(3)通过了解全球性环境问题,理解人类生存与环境的关系、人类发展与环境的关系,提高拯救、优化环境的意识。
3.能力方面
(1)处理信息的能力:通过回答阅读提纲中问题的方式,引导学生阅读材料,培养学生处理信息,归纳、总结知识的能力;
(2)进行思维能力的训练:在课堂上,给予学生充分的思考、讨论的机会,在培养学生语言表达能力的同时,进行思维训练,培养思维能力。
重点难点分析
1.重点
(1)生物圈的概念是本节的教学重点。
因为“生物圈”是生物与无
机环境相互作用、协同发展的统一整体,理解生物圈的概念,
是进一步学习生物圈的稳态、生物圈稳态的自我调节的基础。
(2)酸雨等全球性环境问题也是本节的教学重点。
本节以酸雨为例,
真切地反映了生物与无机环境的关系,阐述了人类面临的严峻
的环境形势,增强学生的使命感,强调了保护生物圈的重要性。
2.难点:
生物圈稳态的自我维持是本节教学的难点。
因为在生物圈这一大范围内理解稳态的维持,是比较抽象的,学生难以理解。
但是可以通过理解其中某一生态系统或某一方面稳态的维持来突破难点。
教学模式
“目标——发展”模式
流程:材料引入——掌握原理——了解现状——巩固提高
教学手段
录象、版图等。
课时安排
一课时。
设计思路
首先以“生物圈2号”背景材料,引出课题,使学生明确地球是人类目前唯一的家园,要保护地球。
通过分析“生物圈2号”失败的原因讨论生物圈稳态的维持,使学生明确,人类在地球上生存、繁衍、发展的基础是生物圈的稳态。
然后以录象的形式使学生了解人类面临的环境问题,萌生环境危机的紧迫感。
最后,通过讨论提出可行性建议,培养学生参与意识。
教学过程
一、材料引入
以《“生物圈2号”的终结》为背景材料,引起学生对生物圈问题的思考,并作为本课的开场白。
(材料具体内容见参考资料)思考以下问题:
1.“生物圈1号”、“生物圈2号”分别代表什么?
2.进行“生物圈2号”实验的意义是什么?
3.设计“生物圈2号”的原理是什么?
4.“生物圈2号”由哪些成分组成?
5.什么原因导致了这场实验的失败?
6。
实验的失败又说明了什么?
通过阅读和思考,不仅使学生联想到高二所学的有关生态系统的结构、生态系统能量流动、生态系统物质循环、生态系统稳定性等已有的知识结构,而且促使学生从整个生物圈的高度重新审视生态系统的知识,将新问题与已有知识之间建立起有机联系。
二、掌握原理
通过以上的学习、讨论,使学生明确只有生物圈的稳定,人类才能在地球上生存、发展,地球是我们的惟一家园。
从而进一步引起学生对本节知识学习的兴趣,明确本节的学习目的。
1.生物圈的概念。
这一部分内容是本节的重点之一,主要通过阅读、讨论来解决,阅读的目的在于了解,讨论的目的在于在大脑思维活动的基础上,通过语言表达将思维过程外显,达到思维训练的目的。
阅读提纲:
(1)地球由哪些圈层组成?生物圈指的是其中的哪些圈层?
(2)什么是生物圈?
(3)生物圈是怎样形成的?你能用简单图表的形式表示其形成过程吗?
此部分中第3问是一个开放性、有一定难度的问题,它不仅要学生看懂教材,还要将知识内容在理解的情况下,整合为一体,从而达到突出重点,培养学生学习能力的目的。
2.生物圈稳态的自我调节。
此部分是本节的教学难点。
为解决这一难点,首先,仍然从“生物圈2号”所设计的问题出发,更进一步讨论是什么原因导致了“生物圈2号”的失败。
思考:
(1)“生物圈2号”中能量是怎样流动的?
(2)“生物圈2号”中物质是怎样循环的?
(3)“生物圈2号”失败的原因?
(4)生物圈自动调节能力的基础是什么?为什么?
通过(1)~(3)小问,学生理解了能量的流动和物质的循环在生物圈稳态中的作用,更强调了生物圈的自我调节能力,使学生理解就目前科学技术发展的水平来看,地球是我们惟一的家园。
通过对(4)小问
的分析回答,使学生了解维持生物圈的稳态,应从爱惜生物圈的一草一木、一水一石做起,对我们的生存空间应倍加爱惜。
三、了解现状
现在我们的地球是怎样的状况?这是学生此时最想了解的问题,
(1)全球性环境问题是什么?可以通过提问的形式由学生归纳。
(2)你想了解哪些内容?
此时可以通过播放录像《我们的地球》,使学生通过声像真切地感受环境的危机,倾听地球的的呐喊。
这套录像中所涉及环境污染的内容很多,教师可根据学生的需求重点选择2—3个供学生课上观看,其余留在机动课观看。
其中关于酸雨的一段应在课上看,便于对教材内容的理解和掌握。
(3)酸雨的形成及危害。
通过看录像和阅读教材,回答阅读提纲,达到初步理解酸雨的成因、危害的目的。
问题如下:
①酸雨形成的主要原因是什么?
②SO2的来源是什么?
③SO2的去路是什么?
④酸雨的危害是什么?
⑤怎样减轻和避免酸雨的危害?
四、巩固提高
此部分内容作为对本节知识的总结和提高,在理解和掌握了原理的基础上,提出保护生物圈和可持续性发展的口号,将学生的思路从观看录像后悲伤的情境唤醒:地球的危机,实质上就是人类的危机,经济的发展决不能以破坏环境为代价。
1.有人认为经济发展和环境保护是一对矛盾,你对这种说法是怎样认识的?
2.你如何认识教材中提到的“原料——产品——原料——产品”这一生产模式,能举例说明吗?
3.请同学们利用课余时间,了解一下天津市在环境保护方面采取了哪些措施,效果如何。
此部分通过对问题的思考,加深对生物圈稳态知识的理解和掌握,同时能够使学生联系实际进行学习。
要点提示
1。
环境问题是每个公民都关心的问题,因为维持他们生存和发展的每一分子的物质都离不开环境。
所以教学过程中容易产生共鸣。
因此教师应很好地利用这一点,合理安排教学内容,展开教学。
2.环境问题是一个很大的问题,教学过程中要从具体的问题人手,深入讨论,将问题谈透,防止泛泛讨论。
板书设计
第一节生物圈的稳态
一、生物圈的概念.
1.生物生存和发展的空间:岩石圈、水圈、大气圈。
2.生物圈的形成:是地球的地化环境与生物长期相互作用的结果。
二、生物圈稳态的自我维持
1.从能量角度:
2.从物质方面:
3.生物圃具有多层次的自我调节能力:
三、酸雨等全球性环境问题
1.环境问题:
土地沙漠化
森林植被遭破坏
生物多样性锐减
全球气温上升
臭氧层损耗
酸雨等
2.酸雨的形成:略
四、生物圈的保护和人类社会的可持续发展
1.生物圈的稳态是基础
2.改变生产、生活方式:
能源方面:
物质方面:“原料——产品原料——产品”的生产模式。