中国人设计的思维导图工具
- 格式:doc
- 大小:1.38 MB
- 文档页数:3
导入:
通过警报试鸣的声音和图片导入新课,教师告诉同学们“九月十八日”的警报是提醒国人国耻勿忘。
教师问:到底历史上的9月18日发生了什么事让我们中国人没齿难忘,痛心疾首?这样可以激发学生对本课的学习兴趣。
合作探究:分为三大版块
(1)风云骤变:九一八事变
学生小组合作探究,提取有效信息。
时间:1931年9月18日。
地点:沈阳柳条湖
借口:柳条湖事件(日本侵略军预谋地制造了柳条湖事件,却反诬中国军队破坏铁路。
)
结果:(1)日军占领东三省。
(2)中国人民局部抗战开始了。
在学生提取知识的基础上,教师引导补充。
引导一:日本为何制造“柳条湖事件”?可以从以前的历史痕迹中寻找答案。
引导二:小组探讨三个问题(1)九一八事变爆发之后,东北军兵力多少?几月后,东北沦陷?(2)东北军为何不抵抗日军而撤兵关内?(3)蒋介石为何密令东北军不抵抗?
引导三:东北三省沦陷后,人民生活在日本的铁蹄下,沦陷后的东北人民生活在日本的铁蹄下,过着亡国奴的生活,可以通过日军大量的屠杀、迫害中国人的图片配上插曲《松花江上》将日军在中国的种种罪行呈现在学生面前,激发学生对日本侵略者的仇恨的对蒋介石“不抵抗“政策的义愤。
)。
建设美丽中国适用年八年级级所需时课内共4课时,每周2课时,课外用2课时。
间主题单元学习概述(说明:简述主题单元在课程中的地位和作用、单元的组成情况,单元的学习重点和难点、解释专题的划分和专题之间的关系,单元的主要的学习方式和预期的学习成果,字数300-500) 人与自然的关系是个永恒的话题,生态文明建设是全面小康社会建设的重要内容,“美丽中国”建设关乎我国的科学发展和人民的幸福生活。
本单元依据课程标准的要求,以“建设美丽中国”为教育主题,帮助学生认识人类与大自然的关系,认识环境问题的严重危害,引导学生树立生态环境保护意识,爱护大自然、保护大自然。
通过教育教学,使学生认识到在经济社会飞速发展的同时,必须把环境保护放在突出位置,关注环境发展,建设美丽中国,走可持续发展的道路。
本单元主要设计了两个专题:专题一:“感受美丽中国”。
通过正反两个方面感受中国环境,既培养了学生鉴赏自然美的能力,也感受到大自然面临的种种威胁,激发学生保护自然的热情,增强学生保护大自然的意识,为后面的教学内容打好基础。
专题二:“建设美丽中国”。
主要从道德和法律两个层面介绍,引导学生了解人与自然的道德规范和保护环境的法律法规,增强依法保护环境的意识和能力。
并从个人和国家两个角度深入思考如何保护资源和环境,如何走可持续发展道路,如何建设美丽中国。
专题一通过材料对感观的碰撞,激发学生的热情,为专题二的导之以行奠定基础。
专题二在专题一的基础上层层深化,同时,将专题二中“做美丽中国的志愿者”作为一项研究性学习。
主要学习方式:通过调查、展示、交流、分析等方式,引导学生主动探索问题,在合作和分享中扩展自己的经验,在自主探究和独立思考的过程中增强学习能力、分析能力和实践能力。
预期学习效果:1.能利用网络、书籍搜集“美丽中国”的图片、视频,并制作ppt,具有一定的媒介素养。
2.搜集我国面临环境问题,并能进行分类和合理分析。
3.通过分析交流,能正确理解保护资源、环境的重要性和必要性,树立正确的自然观。
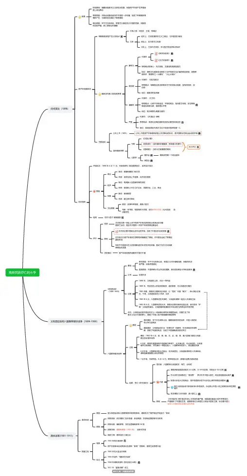
挽救民族存亡的斗争戊戌变法(1898)背景阶级基础:随着民族资本主义的初步发展,民族资产阶级产生并逐渐登上政治舞台思想原因:洋务运动推动西学在中国进一步传播,促进了早期维新思想的产生,为维新变法奠定了思想基础政治原因:甲午中日战争后,帝国主义掀起瓜分中国的狂潮,民族危机空前严重,救亡图存迫在眉睫资产阶级维新派早期维新派的产生以及特点代表人物:冯桂芬、王韬、郑观应主张经济上,主张发展资本主义工商业,与外国进行商战政治上,实行君主立宪制文化上,主张兴办学校,学习西方的自然科学知识维新派代表人物及其思想康有为代表作《新学伪经考》《孔子改制考》思想观点的核心:托古改制,主要目的是减轻阻力地位:康有为为维新变法提供了合乎传统文化价值的理论依据,其思想被称作“思想界之一大飓风”“火山大喷火”梁启超代表作:《变法通议》思想观点:明确指出变法的根本在于改变政治制度,宣传伸民权、设议院地位:维新派的宣传家谭嗣同代表作:《仁学》思想观点:以资产阶级自由、平等的观念,批判君主专制、宗法等级制度及纲常礼教,倡导男女平等地位:批判纲常礼教最为激烈严复代表作:《天演论》译稿思想观点:用进化论阐述维新变法的必要性和紧迫性地位:系统地将近代西方文化介绍到中国来的第一人主要活动公车上书(1895)公车上书是资产阶级维新派登上历史舞台的标志,是中国群众性政治运动的开端宣传维新思想刊物《万国公报》《时务报》--当时维新派最重要、影响最大的报刊《国闻报》--当时北方最重要的报纸南北呼应②团体强学会维新派的第一个政治团体保国会百日维新开始标志:1898 年 6 月 11 日,光绪帝颁布《明定国是诏》,宣布实行变法措施政治除旧:裁撤闲散衙门和冗员布新:准许臣民上书言事,允许创办报纸经济除旧:取消旗人由国家供养的特权布新:鼓励私人兴办工矿企业,发展农业、工业、商业军事除旧:裁减绿营布新:建立新式军队文化教育除旧:改革科举制度,废除八股文布新:将书院、祠堂等改为学堂,创办京师大学堂(北大前身),选派留学生结果戊戌六君子 被捕遇害评价性质戊戌变法是一场自上而下的资产阶级性质的政治改良运动与爱国救亡运动,是近代中国的一次资产阶级思想启蒙运动影响戊戌变法是中国政治近代化的开端,加快了中国近代化的进程这次变法为资产阶级民主思想的传播奠定了基础,对中国社会起了思想启蒙的作用有利于中国资本主义的发展和西方科学技术的传播,推动了近代文化和教育事业的发展历史教训资产阶级改良的道路在中国行不通义和团运动和八国联军侵华战争(1899-1900)义和团运动(1898-1900)原因根本原因:甲午中日战争以后,帝国主义对华侵略加剧,民族危机空前严重,民族矛盾激化直接原因:外国传教士在山东活动猖獗,民众的反教会斗争此起彼伏口号扶清灭洋过程1898 年,义和团在山东、河北一带兴起1899 年,先后担任山东巡抚的毓贤、袁世凯等,对义和团进行镇压1900 年春,清政府企图利用义和团,以“招抚”代替“剿灭”,承认其合法地位。
关于好用每个人的定义可能都不同,我觉得适合自己才是最重要的。
分享3款好用但是风格不同的思维导图制作工具,分为网页端和桌面端,能够满足各种需求。
思维导图在线工具1、迅捷画图优点:比较符合中国人的使用习惯,可以添加图片、链接和图标,还可以添加备注、调整布局、更换画布背景色、字体颜色等等,不喜欢使用快捷键的可以直接使用各种工具,还有自动保存功能,不用担心在编辑的时候突然丢失。
还有很多思维导图模板可以直接套用,非常具体的那种,比如高中生物思维导图、海底两万里读书笔记思维导图等等。
缺点:只有部分功能免费。
支持保存的格式:JPG、PNG、PDF、SVG、TXT文本、Markdown和json。
使用感受:还挺适合新手使用的,操作简单,没有制作思路的话,直接可以套用模板就好了,至于会员的话,两杯奶茶钱就能买个终身会员了。
2、Coggle优点:不用下载,登录就能使用,操作比较简单,色彩丰富,可以随便拖动线条进行调整,支持更改颜色、添加文字、图片、链接和图标,在制作页面有详细的快捷键提醒。
可以通过电子邮件写作邀请好友进行协作,还可以支持在线评论和讨论。
还可以查看历史记录,不用担心修改错误无法复原。
缺点:只有部分功能免费。
支持保存的格式:PDF、PNG、TXT、MM和vsdx。
使用感受:线条相比其他思维导图工具来说更加活泼,制作出来的思维导图也比较好看,适合自己个人或者年轻团队使用,不太适合正式的场合。
思维导图PC端软件3、Blumind没有官网链接,别的链接我就不放了优点:完全免费、小巧的思维导图制作软件,大小只有5410KB,不用注册登录直接可以用,可以对思维导图的布局、数据、外观、颜色进行调整。
在软件的右侧还会以大纲的形式展示思维导图中所有对象,可以帮你快速找到需要修改的分支主题。
缺点:除了一些基本的思维导图功能外,其他的功能都是没有的,比如链接分享、自动保存、查看自己制作过的思维导图,这些都是不支持。
支持保存的格式:BMD、PNG、JPE、BMP、GIF、TIFF、SVG、TXT。
统编⼈教2019版必修中外历史纲要上册思维导图统编⼈教2019版必修中外历史纲要上册思维导图⼆、中外历史纲要上册论述题2.阅读材料,回答问题。
材料董仲舒是汉代的第⼀⼤儒,封建社会理论⼤厦的设计师和建筑师,封建社会初期的有建树的思想家,同时,他还是汉代的第⼀⼤教育家。
以上这些都是值得肯定的⽅⾯。
不过,董仲舒的新儒学体系也包含了神秘主义的、形⽽上学的东西,特别是作为封建地主阶级的意识形态,其维护封建专制和压抑⼈性的⽅⾯,始终是消极⽅⾯,特别是到封建社会的后期,便⽇益⾛向了阻碍社会前进的反动⽅⾯。
——王永祥《董仲舒评传》根据材料并结合所学知识,对董仲舒的主要思想加以评析。
(要求:对董仲舒思想持赞成、反对或另有观点均可,观点明确;结合史实进⾏评析,史论结合)【答案】观点⼀:赞成董仲舒思想。
史实依据:统⼀是中国发展的主流,“春秋⼤⼀统”思想可以为实现今天祖国的完全统⼀提供理论⽀撑;董仲舒继承和发扬了儒家的民本思想和“仁政”思想,有利于专制统治的长治久安;“五常”思想推崇仁义礼智信,可以改造成为中华民族传统美德的重要组成部分,应该弘扬。
观点⼆:反对董仲舒思想。
史实依据:“春秋⼤⼀统”思想充满唯⼼⾊彩;“罢黜百家,独尊儒术”思想禁锢了⼈们思想,扼杀了⼈们的聪明才智,不利于学术⽂化的⾃由发展;“天⼈感应”学说宣扬了“君权神授”;“三纲”思想充满专制等级⾊彩。
观点三:对董仲舒思想应该⼀分为⼆地客观评价。
史实依据:可以参考上⾯两个观点。
【解析】本题考查对董仲舒思想的评价。
本题为开放性试题,在回答时,⾸先要表明观点,如果是赞成主要从其思想有利于社会发展、政局稳定和中华民族优秀⽂化传统的⾓度分析;如果是否定则从其“罢黜百家,独尊儒术”思想禁锢了⼈们思想,“天⼈感应”学说宣扬了“君权神授”,“三纲”思想充满专制等级⾊彩的⾓度进⾏分析,也可结合上述材料⼀分为⼆地全⾯分析。
3.阅读材料,完成下列要求。
材料从表中提取相互关联的历史信息,⾃拟论题,并结合所学知识予以阐述。
15:47:15) 主持人说:MAV:每个人不一样,你的思维导图(mind map)是否适合任何人?(15:47:21) 东尼•博赞说:每个人的思维导图(mind map)适合每个人,一个人的思维导图(mind map)它有它的个性色彩,所以它不一定是说会被另外一个人采纳,但是它应该能被另外一个人理解,思维导图(mind map)的方法和原理是适用于每个人的,但是每个人具体画的思维导图(mind map)是适合自己的,每个人都有一个自己的记忆编码,他不一定要用别人的编码。
(15:47:27) 主持人说:WENDYOUY:超短时间的大量速记是否可以通过这种方法来减少对脑力的过度消耗和损害?(15:50:17) 东尼•博赞说:就是我们很多人认为读多了会让大脑疲惫,所以他这么理解绝对上是没有错的,过程我们要阐述一下,当然快速学习会使脑力消耗的比较少,但是脑力消耗比较少的是氧气和血液,脑细胞不会因为我们学习而死亡的,它当然每天的死亡量会固定的,大概在一万到一百问个细胞之间,你用不用都有一个新陈代谢的,(15:50:22) 东尼•博赞说:你的脑力是血液和氧气来决定的,一方面你快速学习确实可以在较短的时间内学习,在某种意义上耗氧少一些。
另外一个方面我提倡健康的体魄才有健康的脑力,一定要锻炼身体,加强供学量和供氧量,另外要有一个间歇,这样间歇可以深呼吸,重新使你大脑充满氧气和血液,(15:50:26) 东尼•博赞说:不要过长的时间工作和学习,它会破坏大脑的效率,所谓脑力就是说它会使你的氧气和血液的供应量减低,所以要注意停顿,注意休息,不管在学习当中还是工作当中。
他的理解是对的,我在这里阐述一下。
(15:50:31) 主持人说:100万:思维导图(mind map)对销售方面有什么帮助吗?(15:52:05) 东尼•博赞说:我有一本书叫《全脑销售》,思维导图(mind map)我们大家都知道它是基于左右脑的原理,我们在日常的销售过程中,很多行为它是基于左脑原理的,很多广告和促销也有基于右脑,但是我们是不是要很庆幸的意识需调用左右脑元素呢?答案还没有,就比方说我们在销售当中,像旅行社的销售,我们到南太平洋群岛旅游,你要推销这样的一个旅游项目,(15:55:14) 东尼•博赞说:那么通常旅行社会打出价格很低、价格比别人低,还有就是说你可以旅游哪几个站点,通常可以住哪几个地方,可能会列的很详细,报纸上打了很多的广告,是这样子的,你想基本上没有触及到消费者的右脑,你把椰树,在大海海边这种晒太阳或者做日光浴、按摩浴,还有美丽的小姐给你按摩,吃海鲜、水果、听音乐,美丽的女孩子跳草裙舞,你的孩子在旁边游玩,(15:55:19) 东尼•博赞说:这会触及你的右脑,会产生共鸣,很多的广告采用这种方法,但是我们观察了全世界的销售当中,可能当一个销售员出去推广的时候,更多的还是讲产品的性能、讲公司的介绍,可能较少的使用人们的感情、感光和愉悦的要素推广它,全脑或者说思维导图(mind map)使用左右脑结合的部分可以帮助你在销售说服和销售规划、产品设计上做到更加切合他们的口味。
《看完就用的思维导图:更适合中国学生和员工的思维方式》阅读记录目录一、书籍概述 (1)1. 书籍简介与背景 (1)2. 作者介绍及主要思想 (2)二、第一章 (3)1. 思维导图定义及作用 (4)2. 思维导图发展历程 (5)三、第二章 (6)1. 中国学生特点分析 (7)2. 如何运用思维导图提高学习效率 (8)(1)制定学习计划 (9)(2)梳理知识体系 (10)(3)注重逻辑与细节 (11)四、第三章 (13)1. 中国职场环境特点分析 (14)2. 如何运用思维导图提升工作效率与团队协作 (15)(1)优化工作流程管理 (16)(2)加强团队沟通与协作能力培训方法论述清晰明了,案例分析生动贴切18一、书籍概述《看完就用的思维导图:更适合中国学生和员工的思维方式》是一本关于思维导图应用与普及的实用指南。
本书结合中国特有的文化背景、教育环境以及职场环境,详细解析了思维导图的应用方法和技巧,旨在帮助中国学生和员工更好地运用思维导图来提升学习效率和职场竞争力。
本书内容丰富,实用性强,是一本值得一读的书籍。
作者通过对中国学生和员工在学习和工作中面临的挑战进行深入分析,提出了运用思维导图解决问题的思路和方法。
书中详细介绍了如何根据自身的需求制作思维导图,如何通过思维导图来整理思绪、规划工作、提升记忆和学习效果等。
本书还涉及了思维导图在不同领域的应用实例,使读者能够更直观地了解思维导图的实际作用。
通过阅读本书,读者可以了解到思维导图的基本概念和原理,掌握制作和应用思维导图的方法和技巧。
本书还能帮助读者培养一种更适合中国学生和员工的思维方式,提高分析问题和解决问题的能力,提升学习和工作的效率。
1. 书籍简介与背景《看完就用的思维导图:更适合中国学生和员工的思维方式》是一本关于如何运用思维导图来提高学习和工作效率的书籍。
作者结合中国学生的学习和工作环境,以及文化特点,对思维导图的理论和方法进行了深入浅出的讲解。
思维导图是一种将复杂的事物简体画的一种操作方法,可以很好的对思维进行整理,当然在学习中我们也可以考虑使用思维导图对知识点进行总结归纳使用
无论你需要画双向思维导图,还是单侧显示的思维导图、向下舒展的思维导图,MindMaster软
件都可以满足你。
简洁的操作界面
MindMaster具有类似Office风格的操作界面,所有功能都可以清晰地展示出来,想用的时候都
能在短时间内找到并使用。
不需要再一层一层的去找,一页一页的去翻。
软件两侧,提供可以缩进的工具栏,当你不需要用到工具栏里的功能时,可以通过功能按钮将其隐藏,这样可以将你的画布更大化显示。
如果思维导图的分支结构太多,可以用【视图】中的“上钻”或者“显示分支”的功能,将其余分支折叠起来;也可以使用【视图】中的“聚焦”功能,一键快速的将重心切换到中心主题;鼠标左键拖动“中心主题”还可以自由移动整个思维导图,或者鼠标右键,快速移动整个画布。
这样的操作是不是很方便呢?
创意的彩虹配色方案
MindMaster 的彩虹色中,提供了四种配色方案,单色、彩虹色、对称色、交替色,是用来调节思维导图主题和分支的颜色,让原本单调无味的脑图色彩更丰富,对比也更鲜明。
当然除了这个功能,还可以借助“主题”中的“主题颜色”设置功能,来调整颜色的搭配。
这里有专业设计师们设计好的多种配色方案,你要做的,就是在这几方案中进行选择,选择适合主题内容的配色风格。
独特的手绘风格
可能有些人会觉得,软件画的思维导图虽然好看,但是不够生动,不够个性化。
因此,还存在一部分人会选择手绘思维导图。
在这个追求个性,追求特立独行的时代,MindMaster也能满足你的这个要求!方法也很简单,画好图之后,点击“手绘风格”就可以了。
没错,就是这么简单!
亿图思维导图软件MindMaster是一款免费的国产商业思维导图(Mind Map)软件。
兼容Mindmanager、Word、PPT、图片等多种数据格式,能够轻松实现跨平台使用的优秀软件。
使用亿图绘制图形,可以时刻保持头脑清晰,随时把握计划或任务的全局,还可以帮助人们提高学习和工作效率。
亿图努力打造易用、高效的可视化思维软件,不断提高软件的可扩展、跨平台、稳定性和性能,致力于使用先进的软件技术帮助用户真正意义上提高效率。