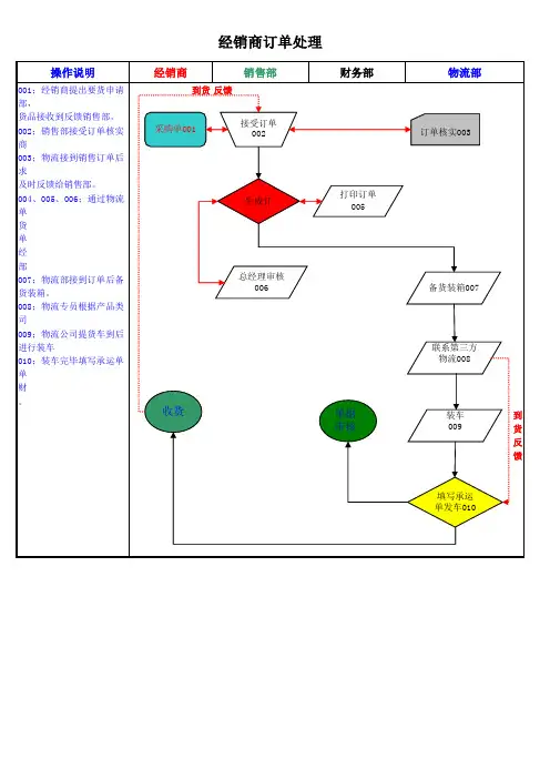
订单处理业务流程图
- 格式:doc
- 大小:37.50 KB
- 文档页数:2
电子商务B2B缺货订单处理流程图
一般缺货订单流程:
购买的商品数量>货场存货数量
Yes
缺货订单
受理
缺货订单列表
缺货信息
供应商
1)判别缺货订单:
当企业用户购买的商品数量大于货场存货数量是,将生成缺货订单
2)缺货订单已被受理
3)显示缺货订单列表
4)向供应商发送缺货信息
5)缺货订单已被受理
在博星系统中在B2B这一块的设计相对简单,只能够提供最基本的交易操作。
下面对博星系统缺货订单作部分的改进:
订单库存+在途库存
补足库存安全库存
供应商缺货信息缺货订单沟通协调
客户反馈重要性排序缺货
订单列表交货期、交货批次客户分批发货订单完成
缺货订单判别:
1)确认订单时,先检查库存是否满足需要,库存不能满足时,检查在途库存是否能够满足,应考虑动用安全库存,并通知供应商增加商品库存以补足库存(博星系统增加安全库存这项)
2)在途库存数量能够满足,但时间不能满足时,应通知客户可以满足的最早时间和可靠时间,建议客户分批订货,客户同意先部分交货时,分拆订单处理。
3)客户紧急需求无法延时时,应作为缺货订单处理
缺货订单处理:
1)与客户沟通协调交货期、交货数量、交货批次
2)给客户重要性排序分配可以交货的数量,并与客户沟通维持客户满意度
3)对客户急需的产品,通过通知供应商紧急调货、紧急采购、当地采购三种方法处理。
订单处理业务流程图
;.
订单处理业务概述:
1.客户查询商品价格,下订单;客户可随时查询订单处理情况,并可取消订单
2.业务员与客户确认订单是否有效,无效则取消订单,有效则继续确认支付方式
3.支付方式分现金和赊账,如果是赊账则要继续确认客户是否有足够的信用额度,
如果不足则取消订单,如果充足则继续确认库存
4.库存不足,则A公司采购或生产足够商品并入库,库存充足则发货
5.库存管理方面,采购或生产入库将增加库存,发货将减少库存,发货后客户可能
还会退货则增加库存;库存的变化可通过库存盘点进行修正
6.最后可以对销售数据进行统计分析,以方便A公司做出下一阶段的商品结构和
价格的调整决策
;.。
一、买家购物流程1.1订单生成流程:注册前是可以选择商品到购物车中再登陆或注册后再进行付款的。
不在此图显示。
1.2从关闭和结束交易的订单生成新订单流程:二、卖家对订单处理流程1.1订单发货前退货流程:一、操作退/换货流程:1、客户致电客服热线及通过QQ要求退/换货2、请客户提供订单号、QQ及收货人姓名,客服进入店铺后台查询,根据用户提供的订单号、旺旺ID、QQ及收货人姓名进行检索找到该订单;2.1 如果订单已经发货,货物不能追回拒绝此操作。
3、订单客户已付款,未安排发货、可在系统后台备注退/换货信息:退货-告知客户付款24小时后申请退款;换货-确认客户换购商品信息及退补差价,在订单中备注相关联信息4、如果订单未付款,客户要求关闭交易,确认身份后可请直接在系统后台操作关闭交易。
订单发货前退/换货流程图:注意事项:1、订单已显示发货状态,不可操作退/换货操作2、订单发生换货,如有新订单,请在新订单里说明原订单相关联系信息3、请在原订单及新订单里备注客户要换购商品信息。
如:尺码、商品款号、颜色等4、客户要求退/换款:退款-告知客户我们让工作人员尽快处理,会在1到2个工作日内完成退款;换货-确认退补差价,安排发货1.2 客户收货后退/换货处理:一、操作流程:1、客户致电客服热线、QQ要求退/换货,并告知原因1.1 请客户提供需退/换货订单号、QQ及收货人姓名,检索到订单确认客户所购的商品信息1.1.1 判断客户是否符合退/换货条件,如不符合,则与客户解释原因(如:商品吊牌、包装无不接受退/换);如符合,则与客户介绍退/换货流程1.2 判断原因后,主动告知客户退/换货费用明细1.2.1 如果确认退/换货原因是客户原因,需客户自费来回运费寄回1.2.2 根据退/换原因,根据公司退/换货政策告知客户费用收取明细非质量问题或非本店原因:商品寄回仓库的运费需客户自己承担。
换货需客户自己先支付运费,不支持到付流程图二、注意事项:1、客服确认退/换货的时候,确认好退/换货原因2、如果客户下了多个订单,确认好订单号及客户所购商品信息,进一步确认客户需退/换货的订单1.3 客户申请退款流程:一、退款申请流程:1、未发货的情况下申请退款:客户付款后24小时内申请退款(如果是客户订购的商品无货,请客户选择退款原因为:其它原因。
销售订单处理流程图1销售订单处理流程图流程说明1、销售部接到订单8小时内处理完毕,订单转至品质技术部、生产部;2、特殊订单品质技术部确认技术标准、原料标准及做法说明,4小时内提供给生产部;3、生产部根据产品技术规格标准及做法说明,4小时内提供生产物料采购单交由采购部采购;4、采购部根据技术要求和出货时间按采购合同时间采购物料入待检仓;采购物料入待检仓后,品质技术部立即进行检验,合格后方可入物料仓;5、生产部按要求进行生产,品质部在生产过程中进行巡检,成品后入待检仓;6、由品质技术部检验合格后入成品仓;7、生产部将入仓数据报至销售跟单;8、销售部联系回款,财务部确认后销售总监审核;9、销售跟单通知生产部按约定时间组织发货。
说明:如生产物料不须采购,则省去(3)(4)(5)(6)(7)(8)操作流程。
销售订单处理流程图21销售订单处理流程图:附件2产品批号申请单申请部门:交货日期:编号:批准:审核:制单:附件3工程项目流程单JA-XY-产品批号申请单编号:档案编号:附件4 订单/合同评审记录工作令表JA-ZJ-005 年月日编号:销售订单管理流程制度1销售管理流程制度一、制定制度的目的:对整个订单执行过程实行明析的流程化管理和责任化管理,提高工作效率和服务质量。
最大限度地保证订单的履约率和客户满意度,保证公司内部各工作单元有交衔接及工作的顺畅推进。
二、订单管理内容描述:主要是对订单的评审、记录、技术交底、报价、合同签订、图纸设计、产品生产、进度跟踪等程序化管理。
三、订单具体管理程序:1、业务人员接订单时,对订单内容进行必要的了解。
包括品种、数量、工期及质量等,并进行编号记录。
2、业务人员传递《评审报价单》,由生产分管经理、技术部经理组织评审,根据客户情况、产品类型和数量、工期、预计合同额等确定接单方式,非重点或无潜力客户的小订单将考虑提高报价和延长工期,接单后各部门确定各属工作所需时间,填写《合同评审表》。
支付业务流程1、业务流程图2、支付示意图1)线上支付住户用配发信用卡网上付款,所用款项均打到公司资金池对应的受控账户之中,然后银行根据公司与商户和其所签的三方合同按比例自动实时拨付资金到签约商户账户。
2)线下支付住户用配发信用卡刷POS机付款,所用款项均打到相应的签约商户账户之中,然后银行根据公司与商户和其所签的三方合同按比例自动实时划拨资金从签约商户账户到公司资金池对应的受控账户之中。
3、问题描述1)此流程是否和银行提供的相应产品功能一致,如不一致请详细描述不同之处?2)线上支付中网银支付模块银行如何锁定只支持用户授权信用卡(即给住户所陪发信用卡),如果不能锁定,请描述如何区别用户付款途径,业务系统根据银行信息处理不同的业务?关系到住户积分业务流程!3)银行退款是否支持原路径返还,即同时从公司账号与商家账号按合同比例返还住户?关系到住户投诉业务流程!下面是励志经典语录!!不需要的朋友可以下载后编辑删除!!!谢谢1、爱,不只是对视,而是往一个方向看去;爱,不是往一个方向看去,而是想法也是一致。
2、一直相信,阴影也是可以很美的,因为那是光的赐予。
3、开在尘埃里的花,更灿烂。
伫立在尘埃里微笑,更从容。
4、一个人临死的时候,天使和恶魔会在你身旁打牌,你所做过的善事,就是天使手中的牌。
5、生活不能等别人来安排,要自已去争取和奋斗;而不论其结果是喜是悲,但可以慰藉的是,你总不枉在这世界上活了一场。
6、你失败过很多次,虽然你可能不记得。
你第一次尝试走路,你摔倒了。
你第一次张嘴说话,你说错了。
你第一次游泳,你快淹死了。
你第一次投篮,你没有投进。
不要担心失败;需要担心的是如果你畏惧失败,你将丧失机会。
7、挫折会来,也会过去,热泪会流下,也会收起,没有什么可以让你气馁的。
8、只有在一个人旅行时,才听得到自己的声音。
它会告诉你,这世界比想象中的宽阔。
你的人生不会没有出口,你会发现自己有一双翅膀,不必经过任何人同意就能飞。
购销业务流程图1、采购业务
2、销售业务
3、账务核对
说明
1、采购订单由采购部门根据采购合同和批次开具,交内勤、财务
备案。
2、销售清单由销售部门根据销售合同和批次开具,交仓库管理人
员据以开具出库单,并交内勤、财务备案。
3、入库单由仓库保管人员根据实际验收数量据实开具;出库单由
仓库保管人员根据实际发货出库数量和销售清单开具。
4、仓库保管人员每日将开具的出、入库单和库存明细表交回公司
内勤。
5、公司内勤每日根据仓库交回的出、入库单录入出入库数据,并
核对库存数据。
6、销售出库、零单价出库、合理损耗通用出库单,但损耗部分须
经公司审查核实,所有人员不得自行处理。
北京蓝月庄园农业发展有限公司
2014年4月25日。
订单处理流程图
转
回 常 规
订 单 处
理 流 程
常规产品
客户来图生产
客户下达订货单
客户填写规定格式订单交客服部,客服
部销售助理将单交技术研发部 客服交图纸到技术研发部,
确定能否生产 技术研发部出工艺清单
技术研发部将工艺清单交财务核价,
客服部经理审核确认
通知客户确认订单并支付定金;定金到账,客服下单到生产部
技术研发部提供工艺图纸到生产部;
生产部组织生产 生产完成后入成品仓,成品仓通知客
客服部通知客户付清余款,经 财务确认到账无误后,安排发货
技术研发部提供图纸、物料及加工清单交财务部核算报价 通知客服,客服部与客户沟通,更改产品
款形
财务核算报价,客服部经理审核确认,再由客服向客户报价
客户确认可生产产品, ,客服填写正规定单并回传
客户进行书面确认
可生产
不能生产。
订单处理流程商服部订单处理流程客户购物流程出现的情况:1.1修改订单信息:⼀、修改订单信息类型:1、收货信息2、送货⽅式3、购买的商品信息⼆、操作流程:1、客户致电客服热线及通过旺旺、QQ、商桥要求修改订单信息2、请客户提供订单号、旺旺ID、QQ及收货⼈姓名,客服进⼊店铺后台查询,根据⽤户提供的订单号、旺旺ID、QQ及收货⼈姓名进⾏检索找到该订单;2.1 查看订单状态,如果订单状态显⽰发货状态拒绝为客户操作修改2.2 查看订单如果未发货,可修改订单后状态(管理中⼼)。
3、客户已付款的订单,如客户要求修改商品信息,如商品的颜⾊,尺码等信息,在未发给库管时,可修改相关信息(修改信息,包括改码数、换款、改地址、电话等,但必须是发给库管前的订单状态)三、注意事项:1、订单备货前可对订单信息做修改。
2、要求修改商品信息,具体操作详情查订单信息修改流程3、客户换购商品需要补差价时,请具体写客户要换的商品款号、尺码、颜⾊等相关信息,并在补差价订单⾥注明客户是补哪个订单的差价订单信息修改流程图:1.2订单发货前退货流程:⼀、操作退/换货流程:1、客户致电客服热线及通过旺旺、QQ、商桥要求退/换货2、请客户提供订单号、旺旺ID、QQ及收货⼈姓名,客服进⼊店铺后台查询,根据⽤户提供的订单号、旺旺ID、QQ及收货⼈姓名进⾏检索找到该订单;2.1 如果订单已经发货,货物不能追回拒绝此操作。
3、订单客户已付款,未安排发货、可在系统后台备注退/换货信息:退货-告知客户付款24⼩时后申请退款;换货-确认客户换购商品信息及退补差价,在订单中备注相关联信息4、如果订单未付款,客户要求关闭交易,确认⾝份后可请直接在系统后台操作关闭交易。
订单发货前退/换货流程图:⼆、注意事项:1、订单已显⽰发货状态,不可操作退/换货操作2、订单发⽣换货,如有新订单,请在新订单⾥说明原订单相关联系信息3、请在原订单及新订单⾥备注客户要换购商品信息。
如:尺码、商品款号、颜⾊等4、客户要求退/换款:退款-告知客户我们让⼯作⼈员尽快处理,会在1到2个⼯作⽇内完成退款;换货-确认退补差价,安排发货1.3 订单缺货处理流程⼀、操作缺货流程:1、售后电话联系客户,客户下的订单已缺货1.1 客户要求换货1.1.1 确认客户要换的货是否需退补差价1.1.2 如果客户同时下了多个商品,确认是否需要⼀起发货,并在换货订单中备注相关联信息1.1.3 如果客户要求有货的先发货,⽆货商品待考虑换货,请在客户的订单中备注相关联信息1.2 客户要求退货1.2.1 订单中只有⼀件商品,给客户做退货处理(在系统后台备注退款)1.2.2 订单中有多件商品,与客户确认是否有货商品先发货,⽆货商品待客户申请退款(在系统后台备注退款)1.3 客户要求等待退换货1.3.1 订单中只有⼀件商品,在店铺后台备注待客户考虑退换款1.3.2 订单中有多件商品,客户要求⼀起发货,在系统后台备注待客户考虑退换款⼀起发货1.3.3 订单中有多件商品,客户要求有货的先发货,⽆货的待考虑退换款,在订单⾥备注安排有货商品先发货,⽆货的待客户考虑退换款缺货流程图:三、注意事项:1、如果客户要换购商品,请与客户确认商品信息。
ERP标准业务流程江苏( )有限公司淮安市晨星金蝶软件有限公司二〇一九年三月一、销售部分:(一)、销售订单管理流程:编号:PR-SA-001Kingdee 标准业务流程1、销售业务类型(按照结算情况界定)为二种:◆普通销售业务:无论赊销、现销,当月完成发货后(含多次发货)当月结算完毕(含多次结算)的销售业务,在增加销售订单时选择业务类型为普通销售业务。
具体操作见普通销售业务处理流程。
◆发出商品销售业务:当月完成发货后(含多次发货),需跨月进行结算、开发票,结转收入成本的销售业务。
具体操作见发出商品销售业务处理流程。
重点提示:根据销售统计和核算的需要,在销售订单的表头栏目内必须选择对应的业务类型,从以上二种分类中进行选择。
因为二种业务的核算处理方式不同,所以在增加销售订单时一定要区分清楚。
附加说明:1、本销售订单管理流程是在公司内部进行销售合同评审之后的,对正式下达生产任务的订单管理流程。
合同评审和合同管理另行制定流程。
2、本流程中的《销售订单》相当于原《合同卡片》。
- 3 - 咨询实施部(二)普通销售流程:Kingdee 标准业务流程重点提示:○1销售部不进行收款结算,所有的开票通知无论是否收款,销售部门都直接在【销售管理】模块内进行审核处理,系统将自动转入应收管理模块(挂应收账款),由财务部根据收款情况在应收账款模块依据财务收款流程进行结算处理。
○2对于客户不要发票的销售业务,销售部也需要在【销售管理】模块中做开票处理。
○3本流程中的《销售订单》相当于原《合同卡片》。
普通销售业务财务核算处理:业务流程系统操作财务核算处理同步流转单据销售发货仓库出库并进行审核借:主营业务成本---二级科目销售出库单贷:库存商品销售开票销售开票通知进行复核,借:应收账款---xx客户销售发票钩稽销售出库单贷:主营业务收入---二级科目应交税金---应交增值税---销项税- 5 - 咨询实施部(三)、发出商品销售业务:Kingdee 标准业务流程操作要点:重点提示:1、发出商品(零件)的处理方式○1销售订单及发货通知单与成套发出商品处理一致。
订单处理业务流程图
订单处理业务概述:
1.客户查询商品价格,下订单;客户可随时查询订单处理情况,并可取消订单
2.业务员与客户确认订单是否有效,无效则取消订单,有效则继续确认支付方式
3.支付方式分现金和赊账,如果是赊账则要继续确认客户是否有足够的信用额度,
如果不足则取消订单,如果充足则继续确认库存
4.库存不足,则A公司采购或生产足够商品并入库,库存充足则发货
5.库存管理方面,采购或生产入库将增加库存,发货将减少库存,发货后客户可能
还会退货则增加库存;库存的变化可通过库存盘点进行修正
6.最后可以对销售数据进行统计分析,以方便A公司做出下一阶段的商品结构和
价格的调整决策。