会计基础支付结算思维导图最新
- 格式:pdf
- 大小:997.79 KB
- 文档页数:14
第一章总论第一节财务会计及其特点一、财务会计的特征财务会计:是运用簿记系统的专门方法,以通用的会计原则为指导,对企业资金运动进行反映和控制,旨在为投资者、债权人提供会计信息的对外报告会计(一)财务会计以计量和传送信息为主要目标管理会计:规划未来,预测和决策,事中控制(二)财务会计以会计报告为工作核心管理会计:为企业的经营决策提供有选择的或特定的管理信息(三)财务会计仍然以传统会计模式(历史成本模式)作为数据处理和信息加工的基本方法历史成本模式的特点:1.会计反映依据复式簿记系统2.收入与费用的确认以权责发生制为基础3.会计计量遵循历史成本原则(四)财务会计以公认会计原则和行业会计制度为指导公认会计原则:基本会计准则具体会计准则二、财务会计的目标(财务报告目标/财务报表目标)(一)帮助投资者和债权人作出合理的决策(决策有用观)(二)考评企业管理当局管理资源的责任和绩效(受托责任观)(三)为国家提供宏观调控所需要的特殊信息(四)为企业经营者经营管理所需要的各种信息三、财务会计信息的使用者(一)会计信息的外部使用者(1)股东。
股票交易,股利支付(2)债权人。
信誉、偿债能力(3)政府机关。
纳税、缴纳社保信息(4)职工。
工资平均水平、福利金、利润(5)供应商。
经营稳定性、信用状况、支付能力(6)顾客。
价格、性能、信誉、信用方面的政策、折扣、支付到期日、所欠金额(7)其他。
1.信用代理人2.工商业协会3.竞争者4.企业组织所在地社区5.财务分析师6.关心公司某个方面经济活动的公民会计报告这些信息具有强制性、必须性(二)会计信息的内部使用者(1)各级管理部门(2)内部员工目标:旨在帮助企业实现其总体的战略和任务会计报告这些信息具有自由性四、财务会计信息的质量要求(一)可靠性 1.真实性2.可核性3.中立性(二)相关性 1.预测价值2.反馈价值核心:对决策有用e.g:采用公允价值对金融资产进行后续计量(三)可理解性(四)可比性 1.统一性2.连贯性要求:1.不同企业相比2.同一企业不同时期相比(五)实质重于形式e.g:(六)重要性 1.性质:对决策有重大影响2.数量:发生额达到总资产的5%时优点:1.提高工作效率2.使会计信息分清主次,突出重点(七)谨慎性定义:不得多计资产或受益,少计负债或费用,不得计提秘密准备⬇️多提的折旧容易被作为今年的费用,明年的利润会增高(八)及时性定义:信息在对用户失效之前就提供给用户要求:1.及时收集2.及时处理3.及时传递五、社会环境对会计的影响1.政治环境(起一种基础性的决定作用)①政治体制②政治路线③政治思想④政治领导2.经济环境①物质资料的生产、交换、分配、消费等各种经济活动②物质资料相应的经济制度和经济管理制度3.法律环境①立法②司法③监督制度④国家对法制的方针4.文化环境①崇尚个人主义还是集体主义②权力距离大小③对不明朗因素反应的强弱④阳刚还是阴柔第二节会计的基本假设和会计确认,计量的基础一、会计的基本假设●会计主体●持续经营●会计分期是权责发生制、收付实现制等记账基础的前提●货币计量二、会计确认、计量的基础权责发生制是会计确认、计量和报告的基础,也是企业确认收益的基本原则。
以货币作为主要计量单位总分类账户会计账簿1. 概述与账户账簿是外在形式,账户才是真实内容两者是形式和内容的关系作用可以全面、系统地记载、储存会计信息可以分类、汇总会计信息可以为会计报表的编制提供综合、详实的数据资料可以为单位考核经营成果,分析经济活动,确保财产物资安全、完整提供重要数据种类按用途分序时账簿(日记账)普通日记账特种日记账分类账簿总分类账明细分类账备查账簿按外表形式分订本式账簿主要适用于重要、业务量较多的账簿如总分类账和库存现金日记账、银行存款日记账活页式账簿主要适用于明细账卡片式账簿主要适用于记录内容比较复杂、业务次数不多的财产明细账如固定资产明细账按账页格式分两栏式账簿三栏式账簿设对方科目不设对方科目多栏式账簿数量金额式账簿2. 内容、启用与登记规则基本内容封面和封底扉页账簿启用登记和经管人员一览表账户目录账页是账簿的主要构成部分基本内容账户名称登账日期栏凭证种类和号数栏摘要栏金额栏总页次和分户页次启用和人员交接账簿封面上写明单位名称和账簿名称,填写“账簿启用登记和经管人员一览表”,加盖公章和个人名章启用订本式账簿在账页上开设账户粘帖印花税票登记规则3. 会计账簿的格式和登记方法日记账的格式和登记方法分类账的登记方法7. 账簿的更换与保管6. 结帐结帐程序1. 检查本期发生的经济业务是否已经全部登记入账2. 按照权责发生制要求,标志有关账项调整记账凭证进行账项调整,以正确法应本期的收入和费用3. 编制记账凭证,结转损益类账户本期发生额4. 结算出所有科目的本期发生额和期末余额,并结转下期结帐方法5.错账查找和更正方法错账的查找方法记错借贷方向:除2法除9法查找错位差错(以小记大;以大记小)查找邻数颠倒差错错账的更正方法划线更正法纯属登账时文字或数字上的错误红字更正法记账后发现记账凭证中所记会计科目、借贷方向有错误而导致的账簿记录错误记账后发现记账凭证中所记会计科目、借贷方向无误,但所记金额大于应记金额而导致的账簿记录错误补充登记法记账凭证的会计科目、记账方向均正确,但所记金额小于应记金额,致使账簿记录发生少计的错误4. 对账含义内容账证核对账账核对(书上更详细)总分类账簿有关账户的余额核对总分类账簿与所属明细分类账簿核对总分类账簿与序时账簿核对明细分类账簿之间的核对账实核对现金日记账账面余额与库存现金数额是否相符银行存款日记账账面余额与银行对账单的余额是否相符各项财产物资明细账账面余额与财产物资的实有数额是否相符有关债权债务明细账账面余额与对方单位的账目记录是否相符账务处理程序1. 记账凭证账务处理程序一般步骤(见书P127)特点优:账务处理简单明了,易于理解缺:登记总分类账的工作量较大适用范围规模较小,交易或事项较少的单位2. 汇总记账凭证账务处理程序一般步骤(见书P138)编制方法汇总收款凭证的编制方法借方:库存现金和银行存款汇总付款凭证的编制方法贷方:库存现金和银行存款汇总转账凭证的编制方法每一贷方科目设置此处理程序下总账的格式及登记方法三栏式总分类账中,应设有“对方科目”专栏特点先根据记账凭证定期编制汇总记账凭证再根据汇总记账凭证登记总分类账优缺点优点相比第一个方法的缺点,大大减少了登记总分类账的工作量清晰反映账户之间的对应关系,便于查对和分析账目缺点不考虑交易或事项的性质,不利于会计核算工作的分工但转账凭证较多时,编制汇总转账凭证的工作量较大适用范围适用于规模较大、交易或事项较多特别是转账业务少,而收、付业务较多的单位3. 科目汇总表账务处理程序一般步骤(见书P142)编制方法全部汇总分类汇总此处理程序下总账的登记方法总账应根据科目汇总表登记特点根据记账凭证按各个会计科目定期归类、汇总编制科目汇总表根据科目汇总表分次或分期登记总分类账,简化总分类账的登记工作优缺点优点科目汇总表的编制和使用较为简便,易学易做大大减轻登记总分类账的工作量科目汇总表起到试算平衡的作用,有利于保证总账登记的正确性缺点不反映各科目的对应关系,不利于分析来龙去脉,不便于查对账目适用范围适用于规模大、业务量多的大、中型企业全面清查财务会计报告财务会计报告概述使用者:单位外部的有关方面构成:资产负债表、利润表、现金流量表、批注编制要求真实可靠全面完整编报及时便于理解会计报表的分类按反映的经济内容不同静态报表动态报表按服务的对象不同内部报表外部报表按编制时间不同年度财务会计报表中期财务会计报表按编制基础不同单位会计报表汇总会计报表合并会计报表资产负债表格式账户式或报告式(国内多用账户式)左方:资产项目,按资产流动性由大到小排列右方:负债及所有者权益项目,按求偿权先后顺序排列编制方法根据总账账户期末余额直接排列根据总账账户期末余额计算填列根据明细账户期末余额分析计算填列利润表格式单步式利润表多步式利润表1. 计算营业利润2. 计算利润总额3. 计算净利润4. 计算综合收益总额编制方法本期金额栏的填列方法上期金额栏的填列方法会计凭证的装订:每月一次职工工资、奖金、津贴和补贴。
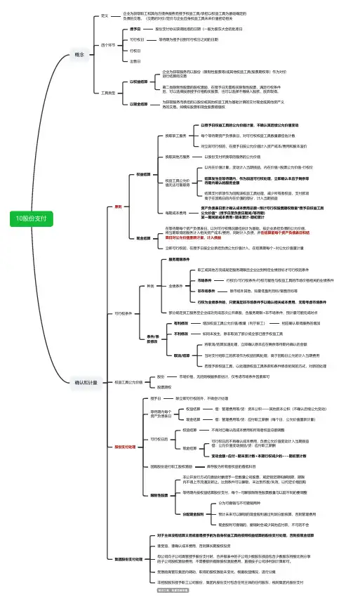
10股份支付概念定义企业为获取职工和其他方提供服务而授予权益工具/承担以权益工具为基础确定的负债的交易。
(交易的对价/定价与企业自身权益工具未来价值密切相关四个环节授予日股份支付协议获得批准的日期(一般为股东大会的批准日可行权日等待期为授予日到可行权日之间的日期行权日出售日工具类型以权益结算企业为获取服务而以股份(限制性股票等)或其他权益工具(股票期权等)作为对价进行结算的交易第二类限制性股票的股权激励,在授予日无需购买限制性股票,满足行权条件后,可以选择按原授予价格购买股票,也可以选择不缴纳入股款,放弃取得。
以现金结算为获取服务而承担的以股份或其他权益工具为基础计算的交付现金或其他资产义务的交易。
如模拟股票和现金股票增值权确认和计量原则权益结算换取职工服务以授予日权益工具的公允价值计量,不确认其后续公允价值变动每个等待期资产负债表日,对可行权权益工具数量最佳估计数对立刻可行权的,在授予日按公允价值计入资产成本/费用和股本溢价换取其他方服务以股份支付所换取的服务的公允价值权益工具公允价值无法可靠取得以内在价值计量,变动计入当期损益。
内在价值=股票公允价值-行权价结算发生在等待期内,作为加速可行权处理,立即确认本应于剩余等待期内确认的服务金额结算支付款项作为回购该权益工具处理,减少所有者权益,支付款项高于在回购日的内在价值的部分,计入当期损益每期成本费用资产负债表日累计确认成本费用总额=预计可行权股票期权数量*授予日权益工具公允价值*(授予日至负债日期间/等待期)某一期间的成本费用=期末累计-期初累计现金结算在等待期每个资产负债表日,以对可行权情况最佳估计为基础,按企业承担负债的公允价值,将当期取得的服务计入相关资产成本/费用,同时计入负债,并在结算前每个资产负债表日和结算日对公允价值重新计量,计入损益立即可行权的,在授予日按企业承担负债公允价值计入,在结算期每个~对公允价值重计量可行权条件种类服务期限条件业绩条件职工或其他方完成规定服务期限且企业达到特定业绩目标才可行权的条件市场条件行权价/可行权条件/行权可能性与权益工具的市场价格相关的业绩条件非市场条件除市场外其他,如最低盈利目标/销售目标等行权为业绩条件的,只要满足非市场条件予以确认相关成本费用,无需考虑市场条件部分规定员工服务至企业成功完成首次公开募股,含服务期限+非市场条件,预计最可能完成时点条件/条款修改有利修改增加权益工具公允价值/数量(利于职工)相应确认取得服务的增加不利修改如同未发生,除非取消了部分或全部已授予权益工具取消/结算将取消/结算加速处理,立即确认原本应在剩余等待期内确认的金额当时支付给职工的款项作为权益回购处理,高于回购日公允的计入当期费用若授予新权益工具,以处理原权益工具条款和条件修改相同的方式,对新的处理权益工具公允价值股份市场价格,无的则根据条款估计,仅考虑市场条件因素即可股票期权股份支付处理授予日除立即可行权的外,不做会计处理等待期内每个资产负债表日权益结算借:管理费用等/贷:资本公积——其他资本公积(不确认后续公允变动)现金结算借:管理费用等/贷:应付职工薪酬(每个日,公允价值重新计量)可行权日后权益结算不再对已确认的成本费用和所有者权益总额调整现金结算可行权日后不再确认成本费用,负债公允价值变动计入当期损益借:公允价值变动损益/贷:应付职工薪酬变动金额=应付~期末累计数+本期行权减少的~-~期初累计数回购股份进行职工股权激励库存股为所有者权益的备抵科目限制性股票非公开发行方式向激励对象授予一定数量公司股票,规定锁定期和解锁期,期限内不得上市流通及转让。
账面价值-现值=资产减值损失计提借:资产减值损失初始计量贷:持有至到期投资减值准备借:交易性金融资产--成本【公允价值】贷款损失准备持有至到期投资投资收益【发生的交易费用】区别于其他坏账准备应收利息【按已到付息期但尚未领取的利息】转回应收股利【已宣告但尚未发放的现金股利】贷:银行存款【按实际支付的金额】借:持有至到期投资减值准备贷款损失准备后续计量坏账准备借:应收股利(应收利息)贷:资产减值损失资产减值准备贷:投资收益账面价值-公允价值=资产减值损失资产负债表日计提公允价值>账面余额的差额<借:交易性金融资产--公允价值变动借:资产减值损失【应减记的金额】贷:公允价值变动损益贷:资本公积--其他资本公积【原计入资本公积的累计损失】交易性金融资产出售可供出售金融资产-减值准备【差额】可供出售金融资产转回借:银行存款【应按实际收到的金额】贷:交易性金融资产--成本应按原确认的减值损失借:可供出售金融资产--减值准备--公允价值变动贷:资产减值损投资收益失()'-'同时:借:公允价值变动损益贷:投资收益公允价-买入成本=计入“投资收益”金额整体转移公允价-账面价值=影响“营业利润”金额部分转移转移到期日固定发行方行使赎回权可以赎回的债务工具回收金额固定条件明确意图浮动利率债券投资有能力企业应当于每个资产负债表日对持有至到期投资的意图和能力进行评价重分类借:持有至到期投资--成本【面值】应收利息【支付的价款中包含的已到付息期但尚未领取的利息】持有至到期投资--利息调整【差额,贷】贷:银行存款【按实际支付的金额】持有意图不明确【注意】相关税费及溢价折价的处理条件限售股权持有至到期投资借:应收利息【债券面值×票面利率】股票投资后续计量贷:投资收益【期初摊余成本×实际利率】持有至到期投资--利息调整【差额,借】借:可供出售金融资产--成本【公允价值+交易费用】按照摊余成本和实际利率计算确认利息收入,计入投资收益应收股利【已宣告但尚未发放的现金股利】实际利息收入=期初摊余成本×实际利率【贷:投资收益】贷:银行存款【实际支付的金额】应收利息=面值×票面利率【借:应收利息】借:持有至到期投资--应计利息【面值×票面利率】分期付息,一次还本利息调整的摊销=二者的差额贷:投资收益【期初摊余成本×实际利率】持有至到期投资--利息调整【差额,借】借:应收利息【面值×票面利率】可供出售金融资产--利息调整【按其差额】债券投资理解:摊余成本贷:投资收益【期初摊余成本×实际利率】可供出售金融资产--利息调整【按其差额】借:可供出售金融资产--成本【按债券的面值】出售应收利息【已到付息期但尚未领取的利息】一次还本付息借:银行存款【应按实际收到的金额】可供出售金融资产--利息调整【差额,贷】借:可供出售金额资产--应计利息【面值×票面利率】贷:银行存款【按实际支付的金额】可供出售金融资产投资收益【差额,贷】可供出售金融资产--利息调整【按其差额】贷:持有至到期投资--成本、利息调整、应计利息【按其账面余额】贷:投资收益【期初摊余成本×实际利率】投资收益【差额】可供出售金融资产--利息调整【按其差额】已计提减值准备的,还应同时结转减值准备资产负债表日<公允价值>账面余额的差额活跃市场中没有报价、回收金额固定或可确定的非衍生金融资产借:可供出售金融资产--公允价值变动持未到期的商业汇票向银行贴现贷:资本公积--其他资本公积出售贷款和应收款项借:银行存款【应按实际收到的金额(即减去贴现息后的净额)】财务费用【按贴现息部分】借:银行存款【应按实际收到的金额】贷:应收票据【票面金额,不附追索权】贷:可供出售金融资产短期借款【票面金额,附追索权】投资收益借:资本公积--其他资本公积【转出的公允价值累计变动额】贷:投资收益☆づ风ψ铃☆ 2011.6.8与或有事项结购买价款合学习相关税费关税外购成本运装合理损耗挑选整理毁损、收赔款——冲减采购成短缺本待查明意外灾害——待处理财产损益借:资产减值损失贷:存货跌价准备原则:与孰低直接出售=A-C直接人工构成制造费用自行生产的存货实际耗用的原材料半成品加工成本一定计存货成本加工费往返运杂费可变现净值>成本初始计量委托外单位加工存货加工—不计成本需经加工=A-B-C <成本执行合同—合同价超出合同部分—市场价(售价)单项计提类别计提计提存货跌价准备方法合并计提已霉烂变质期末计量已过期且无转让价值存货可变现净值为“0”的情形生产中已不再需要且无使用(转让)价值以前影响因素消失对应关系转回冲“0”为限借:存货跌价准备贷:主营(其他)业务成本结转消费税不一定计成本出售—计入加工物资成本增值税接受投资者投资非货币性资产交换债务重组企业合并其他方式取得直接人工通过劳务其他直接费用非正常消耗材料——计当期损益特殊情况采购入库后仓储费——计当期损益“管理费用”生产中为达到下个阶段必须的仓储费——计成本先进先出移动加权平均存货管理不善—管理费用月末一次加权平均自然灾害—营业外支出盘亏毁损发出计量个别计价☆づ风ψ铃☆2011.6.6一次转销低值易耗品五五摊销子公司—合营本章内容子公司适用范围联营参股企业成本法参股企业长期股权投资=B 账面价值*投资比例初始投资成本账面价值(被合并方所有者权益面值)借:应收股利会计处理 同一控制下差额处理:用“资本公积——资本溢价”调整贷:投资收益分派的现金股利不足冲减的,借记“盈余公积”“利润分配——未分配利润”合营企业借:长期股权投资(购买日的合并成本)公允价+相关税费适用范围应收股利联营企业现金贷:银行存款初始投资成本>可辨认净资产公允价值份额--不调整借:长期股权投资(购买日的合并成本)初始投资成本<可辨认净资产公允价值份额--调整初始应收投资成股利差额计当期损益(营业外收入)同时调增长期股权投资账面价值贷:主营业务收入(库存商品的公允价值)本的调整应交税费--应交增值税(销项税额)借:长期股权投资(公允值) 1合并形成的同时:一次交易借:主营业务成本贷:银行存款(付出金额) 2(第一类)存货跌价准备营业外收入 (1-2)核算方法存货贷:库存商品会计期间不一致—按投资企业的会计期间调整 非同一控制下借:长期股权投资(购买日的合并成本)无法合理取得公允价值差额不具重要性不调整事项应收股利取得时公允价值为基础权益法累计摊销(折旧)其他原因无法取得资料考虑因素损益调整初始计量贷:无形资产(固定资产清理)等会计处理固定(无形)资产营业外收入(或借:营业外支出)(差)倒挤出未实现内部交易抵消(顺流、逆流)分析图成本法—原账面余额+购买日新增投资成本权益法—账面余额调整为最初成本<>多次交易加上购买日新支付的对价的公允价值抵减账面价值追溯调整—以前年度涉及损益类的科目(投资收益)用“盈余公积”和“利润分配―未分配利润”科目代替借:应收股利取得现金股利或利润贷:长期股权投资长期股权投资—长期应收款—预计负债—备查登记 超额亏损借:长期股权投资(实际支付的价款)现金购入贷:银行存款资本公积-其他资本公积其他变动A:借:长期股权投资(公允价值)非合并形成的贷:股本B:(后三类)资本公积--股本溢价A>B 商誉不调支付的手续费、佣金等:原持有部分借:资本公积--股本溢价A<B 追溯调整发行股票贷:银行存款A>B 商誉不调新取得部分投资者投入合同(协议)约定价A<B 追溯调整增资④—>② ③借:长期股权投资-损益调整债务重组成本法—>权益法非货币性资产交换贷:投资收益当期的转换借:长期股权投资-损益调整实现净损益贷:盈余公积借:银行存款(收到的价款)利润分配—未分配利润长期股权投资减值准备资本公积以前的资本公积-其他资本公积差别:固定资产、无形资产、存货公允价值变动贷:长期股权投资(成本)(损益调整)☆づ风ψ铃☆2011.6.7不做账务处理减资①—>② ③(其他权益变动)投资收益(借/贷)权益法—>成本法处置已出租土地使用权属于 持有并准备增值后转让已出租建筑物借:银行存款 范围 自用贷:其他业务收入不属于 作为存货借:其他业务成本部分出租部分自营不能单独计量投资性房地产累计折旧(累计摊销)投资性房地产减值准备贷:投资性房地产成本模式借:投资性房地产借:银行存款处置成本模式贷:银行存款贷:其他业务收入外购借:投资性房地产--成本借:其他业务成本公允价值变动损益公允模式贷:银行存款资本公积--其他资本公积贷:投资性房地产--成本借:投资性房地产【实际成本】--公允价值变动公允模式初始计量贷:在建工程【一般企业】成本模式开发成本【房地产企业】投资性房地产转换为自用房地产自建借:投资性房地产—成本【实际成本】借:固定(无形)资产【原值】贷:在建工程【一般企业】投资性房地产累计折旧(摊销)公允模式开发成本【房地产企业】投资性房地产减值准备贷:投资性房地产【原值】累计折旧(摊销)固定(无形)资产减值准备转入改扩建工程投资性房地产转换为存货借:投资性房地产-在建借:开发产品【账面价值】投资性房地产累计折旧投资性房地产累计折旧贷:投资性房地产投资性房地产减值准备发生改扩建或装修支出贷:投资性房地产【账面金额】借:投资性房地产--在建自用房地产转换为投资性房地产成本模式贷:银行存款等借:投资性房地产【原值】成本模式改扩建工程或装修完工累计折旧(摊销)借:投资性房地产固定(无形)资产减值准备贷:投资性房地产--在建贷:固定(无形)资产【原值】资本化投资性房地产累计折旧(摊销)转入改扩建工程投资性房地产减值准备借:投资性房地产--在建作为存货的房地产转换为投资性房地产贷:投资性房地产--成本借:投资性房地产【账面价值】后续支出--公允价值变动存货跌价准备【已计提】发生改扩建或装修支出贷:开发产品【账面余额】借:投资性房地产--在建投资性房地产转换为自用房地产转换公允模式贷:银行存款等改扩建工程或装修完工借:固定(无形)资产【公允价值】公允价值变动损益【借,贷】贷:投资性房地产--成本贷:投资性房地产--在建--公允价值变动借:其他业务成本投资性房地产转换为存货成本模贷:银行存款借:开发产品【公允价值】式公允价值变动损益【借,贷】费用化借:其他业务成本贷:投资性房地产--成本--公允价值变动公允模式贷:银行存款自用房地产转换为投资性房地产借:投资性房地产--成本【公允价值】累计折旧(摊销)按月计提折旧或摊销固定(无形)资产减值准备公允模式借:其他业务成本公允价值变动损益 【借差】贷:投资性房地产累计折旧(摊销)贷:固定(无形)资产【原值】取得的租金收入资本公积--其他资本公积【贷差】处置时,计入资本公积的部分转入其他业务成本成本模式借:银行存款作为存货的房地产转换为投资性房地产贷:其他业务收入存在减值迹象计提减值准备借:投资性房地产--成本【公允价值】存货跌价准备【已计提】后续计量借:资产减值损失公允价值变动损益【借差】贷:投资性房地产减值准备贷:开发产品 【账面余额】资本公积--其他资本公积【贷差】公允价值高于其账面余额公允模式借:投资性房地产--公允价值变动☆づ风ψ铃☆2011.6.23贷:公允价值变动损益取得的租金收入(同上)子公司、联营企业、合营企业的长期股权投资成本模式后续计量的投资性房地产固定资产范围生产性生物资产无形资产商誉无法单独测试,分摊至相关资产组探明石油天然气矿区权益及相关设施特点每年进行减值测试资产市场大幅下跌对不含商誉资产组测试外部经济、技术法律环境重大变化对包含商誉资产组测市场利率试吸收合并—个别报表先抵减商誉账面价值商誉判断减值迹象所有者权益账面价值远高于市值按比例抵减各项资产账面价值非同一控制下合并有证据标明资产已陈旧过时内部调整资产组的账面价值,与可收回金额比较闲置、终止使用确认是否发生减值资产经济效益已经低于预期控股合并—合并报表包含商誉资产组减值的先抵减商誉将总资产账面价值分摊至该资产组市价公允价值协议价比较账面价值与可收回金额可分配计算资产=-行业价比较资产组账面价值和可收回金额总部资产处置费用认定最小资产组组合不可分配持续使用过程中预计现金流入(出)比较资产组组合账面价值和可收回金额内容处置资产收到(支付)的现金管理层生产经营活动方式和决策方式以资产当前状况为基础考虑因素认定a.未来现金流量考虑因素不包括筹资活动和所得税现金流主要现金流入是否独立于其他资产组对通货膨胀的考虑计算分摊顺序:商誉-->其他资产(比例分摊)确定未来现金流量内部转移价格应当调整思路资产减资产抵减后账面价值不得低于三者中最高:净额、现值、零值损失组可收回金额的计量期望现金流量法预计方法借:资产减值损失不考虑在预计a时已对资产特定风险的影响调整贷:固定资产减值准备-A/B/C会计处理考虑IF永远估计折现率的基础是税后的,应调整为税前因素b.折现率=无风险报酬率+风险报酬率特定资产的报酬率难以获得,应采用替代报酬率比较和②孰高原则可收回金额(现值/净额)<账面价值(成本-折旧-减值)按差额计提减值准备☆づ风ψ铃☆ 2011.6.6。
账面价值-现值=资产减值损失计提借:资产减值损失初始计量贷:持有至到期投资减值准备借:交易性金融资产--成本【公允价值】贷款损失准备持有至到期投资投资收益【发生的交易费用】区别于其他坏账准备应收利息【按已到付息期但尚未领取的利息】转回应收股利【已宣告但尚未发放的现金股利】贷:银行存款【按实际支付的金额】借:持有至到期投资减值准备贷款损失准备后续计量坏账准备借:应收股利(应收利息)贷:资产减值损失资产减值准备贷:投资收益账面价值-公允价值=资产减值损失资产负债表日计提公允价值>账面余额的差额< 借:交易性金融资产--公允价值变动借:资产减值损失【应减记的金额】贷:公允价值变动损益贷:资本公积--其他资本公积【原计入资本公积的累计损失】交易性金融资产出售可供出售金融资产-减值准备【差额】可供出售金融资产转回借:银行存款【应按实际收到的金额】贷:交易性金融资产--成本应按原确认的减值损失借:可供出售金融资产--减值准备--公允价值变动贷:资产减值损失投资收益( )' -'同时:借:公允价值变动损益贷:投资收益公允价-买入成本=计入“投资收益”金额整体转移公允价-账面价值=影响“营业利润”金额部分转移转移到期日固定发行方行使赎回权可以赎回的债务工具回收金额固定条件明确意图浮动利率债券投资有能力企业应当于每个资产负债表日对持有至到期投资的意图和能力进行评价重分类借:持有至到期投资--成本【面值】应收利息【支付的价款中包含的已到付息期但尚未领取的利息】持有至到期投资--利息调整【差额,贷】贷:银行存款【按实际支付的金额】持有意图不明确【注意】相关税费及溢价折价的处理条件限售股权持有至到期投资借:应收利息【债券面值×票面利率】股票投资后续计量贷:投资收益【期初摊余成本×实际利率】持有至到期投资--利息调整【差额,借】借:可供出售金融资产--成本【公允价值+交易费用】按照摊余成本和实际利率计算确认利息收入,计入投资收益应收股利【已宣告但尚未发放的现金股利】实际利息收入=期初摊余成本×实际利率【贷:投资收益】贷:银行存款【实际支付的金额】应收利息=面值×票面利率【借:应收利息】借:持有至到期投资--应计利息【面值×票面利率】分期付息,一次还本利息调整的摊销=二者的差额贷:投资收益【期初摊余成本×实际利率】持有至到期投资--利息调整【差额,借】借:应收利息【面值×票面利率】可供出售金融资产--利息调整【按其差额】债券投资理解:摊余成本贷:投资收益【期初摊余成本×实际利率】可供出售金融资产--利息调整【按其差额】借:可供出售金融资产--成本【按债券的面值】出售应收利息【已到付息期但尚未领取的利息】一次还本付息借:银行存款【应按实际收到的金额】可供出售金融资产--利息调整【差额,贷】借:可供出售金额资产--应计利息【面值×票面利率】贷:银行存款【按实际支付的金额】可供出售金融资产投资收益【差额,贷】可供出售金融资产--利息调整【按其差额】贷:持有至到期投资--成本、利息调整、应计利息【按其账面余额】贷:投资收益【期初摊余成本×实际利率】投资收益【差额】可供出售金融资产--利息调整【按其差额】已计提减值准备的,还应同时结转减值准备资产负债表日< 公允价值>账面余额的差额活跃市场中没有报价、回收金额固定或可确定的非衍生金融资产借:可供出售金融资产--公允价值变动持未到期的商业汇票向银行贴现贷:资本公积--其他资本公积出售贷款和应收款项借:银行存款【应按实际收到的金额(即减去贴现息后的净额)】财务费用【按贴现息部分】借:银行存款【应按实际收到的金额】贷:应收票据【票面金额,不附追索权】贷:可供出售金融资产短期借款【票面金额,附追索权】投资收益借:资本公积--其他资本公积【转出的公允价值累计变动额】☆づ风ψ铃☆2011.6.8 贷:投资收益______________________________________________________________________________________________________________与或有事项结合学习购买价款相关税费关税外购成本运装合理损耗挑选整理毁损、短缺收赔款——冲减采购成本待查明意外灾害——待处理财产损益借:资产减值损失贷:存货跌价准备原则:与孰低直接出售=A-C直接人工构成制造费用自行生产的存货实际耗用的原材料半成品加工成本一定计存货成本加工费往返运杂费可变现净值> 成本初始计量委托外单位加工存货加工—不计成本需经加工=A-B-C<成本执行合同—合同价超出合同部分—市场价(售价)单项计提类别计提计提存货跌价准备方法合并计提已霉烂变质期末计量已过期且无转让价值存货可变现净值为“0”的情形生产中已不再需要且无使用(转让)价值以前影响因素消失对应关系转回冲“0”为限借:存货跌价准备贷:主营(其他)业务成本结转消费税不一定计成本出售—计入加工物资成本增值税接受投资者投资非货币性资产交换债务重组企业合并其他方式取得直接人工通过劳务其他直接费用非正常消耗材料——计当期损益特殊情况采购入库后仓储费——计当期损益“管理费用”生产中为达到下个阶段必须的仓储费——计成本先进先出移动加权平均存货管理不善—管理费用月末一次加权平均自然灾害—营业外支出盘亏毁损发出计量个别计价☆づ风ψ铃☆2011.6.6一次转销低值易耗品五五摊销子公司—合营本章内容子公司适用范围联营参股企业成本法参股企业长期股权投资=B 账面价值*投资比例初始投资成本账面价值(被合并方所有者权益面值)借:应收股利会计处理同一控制下差额处理:用“资本公积——资本溢价”调整贷:投资收益分派的现金股利不足冲减的,借记“盈余公积”“利润分配——未分配利润”合营企业借:长期股权投资(购买日的合并成本)公允价+相关税费适用范围应收股利联营企业现金贷:银行存款初始投资成本>可辨认净资产公允价值份额--不调整借:长期股权投资(购买日的合并成本)初始投资成本<可辨认净资产公允价值份额--调整初始投资成应收股利差额计当期损益(营业外收入)同时调增长期股权投资账面价值贷:主营业务收入(库存商品的公允价值)本的调整应交税费--应交增值税(销项税额)借:长期股权投资(公允值) 1合并形成的同时:一次交易借:主营业务成本贷:银行存款(付出金额) 2(第一类)存货跌价准备 营业外收入 (1-2)核算方法存货贷:库存商品会计期间不一致—按投资企业的会计期间调整非同一控制下借:长期股权投资(购买日的合并成本)无法合理取得公允价值差额不具重要性不调整事项应收股利取得时公允价值为基础权益法累计摊销(折旧)其他原因无法取得资料考虑因素损益调整初始计量贷:无形资产(固定资产清理)等会计处理固定(无形)资产营业外收入(或借:营业外支出) (差)倒挤出未实现内部交易抵消(顺流、逆流)分析图成本法—原账面余额+购买日新增投资成本 权益法—账面余额调整为最初成本< >多次交易加上购买日新支付的对价的公允价值抵减账面价值追溯调整—以前年度涉及损益类的科目(投资收益) 用“盈余公积”和“利润分配―未分配利润”科目代替借:应收股利取得现金股利或利润贷:长期股权投资长期股权投资—长期应收款—预计负债—备查登记超额亏损借:长期股权投资(实际支付的价款)现金购入贷:银行存款资本公积-其他资本公积其他变动A:借:长期股权投资(公允价值)非合并形成的贷:股本B:(后三类)资本公积--股本溢价A>B 商誉 不调支付的手续费、佣金等:原持有部分借:资本公积--股本溢价A<B 追溯调整发行股票贷:银行存款A>B 商誉不调新取得部分投资者投入合同(协议)约定价A<B 追溯调整增资④—>②③借:长期股权投资-损益调整债务重组成本法—>权益法非货币性资产交换贷:投资收益当期的转换借:长期股权投资-损益调整实现净损益贷:盈余公积借:银行存款(收到的价款)利润分配—未分配利润长期股权投资减值准备资本公积以前的资本公积-其他资本公积差别:固定资产、无形资产、存货公允价值变动贷:长期股权投资(成本)(损益调整)☆づ风ψ铃☆2011.6.7不做账务处理减资①—>②③(其他权益变动)投资收益(借/贷)权益法—>成本法处置已出租土地使用权属于持有并准备增值后转让已出租建筑物借:银行存款范围自用贷:其他业务收入不属于作为存货借:其他业务成本部分出租部分自营不能单独计量投资性房地产累计折旧(累计摊销)投资性房地产减值准备贷:投资性房地产成本模式借:投资性房地产借:银行存款处置成本模式贷:银行存款贷:其他业务收入外购借:投资性房地产--成本借:其他业务成本公允价值变动损益公允模式贷:银行存款资本公积--其他资本公积贷:投资性房地产--成本借:投资性房地产【实际成本】--公允价值变动公允模式初始计量贷:在建工程【一般企业】成本模式开发成本【房地产企业】投资性房地产转换为自用房地产自建借:投资性房地产—成本【实际成本】借:固定(无形)资产【原值】贷:在建工程【一般企业】投资性房地产累计折旧(摊销)公允模式开发成本【房地产企业】投资性房地产减值准备贷:投资性房地产【原值】累计折旧(摊销)固定(无形)资产减值准备转入改扩建工程投资性房地产转换为存货借:投资性房地产-在建借:开发产品【账面价值】投资性房地产累计折旧投资性房地产累计折旧贷:投资性房地产投资性房地产减值准备发生改扩建或装修支出贷:投资性房地产【账面金额】借:投资性房地产--在建自用房地产转换为投资性房地产成本模式贷:银行存款等借:投资性房地产【原值】成本模式改扩建工程或装修完工累计折旧(摊销)借:投资性房地产固定(无形)资产减值准备贷:投资性房地产--在建贷:固定(无形)资产【原值】资本化投资性房地产累计折旧(摊销)转入改扩建工程投资性房地产减值准备借:投资性房地产--在建作为存货的房地产转换为投资性房地产贷:投资性房地产--成本借:投资性房地产【账面价值】后续支出--公允价值变动存货跌价准备【已计提】发生改扩建或装修支出贷:开发产品【账面余额】借:投资性房地产--在建投资性房地产转换为自用房地产转换公允模式贷:银行存款等改扩建工程或装修完工借:固定(无形)资产【公允价值】公允价值变动损益【借,贷】贷:投资性房地产--成本贷:投资性房地产--在建--公允价值变动借:其他业务成本投资性房地产转换为存货成本模式贷:银行存款借:开发产品【公允价值】公允价值变动损益【借,贷】费用化借:其他业务成本贷:投资性房地产--成本--公允价值变动公允模式贷:银行存款自用房地产转换为投资性房地产借:投资性房地产--成本【公允价值】累计折旧(摊销)按月计提折旧或摊销固定(无形)资产减值准备公允模式借:其他业务成本公允价值变动损益【借差】贷:投资性房地产累计折旧(摊销) 贷:固定(无形)资产【原值】取得的租金收入资本公积--其他资本公积【贷差】处置时,计入资本公积的部分转入其他业务成本成本模式借:银行存款作为存货的房地产转换为投资性房地产贷:其他业务收入存在减值迹象计提减值准备借:投资性房地产--成本【公允价值】存货跌价准备【已计提】后续计量借:资产减值损失公允价值变动损益【借差】贷:投资性房地产减值准备贷:开发产品【账面余额】资本公积--其他资本公积【贷差】公允价值高于其账面余额公允模式借:投资性房地产--公允价值变动☆づ风ψ铃☆2011.6.23贷:公允价值变动损益取得的租金收入(同上)子公司、联营企业、合营企业的长期股权投资成本模式后续计量的投资性房地产固定资产范围生产性生物资产无形资产商誉无法单独测试,分摊至相关资产组探明石油天然气矿区权益及相关设施特点每年进行减值测试资产市场大幅下跌对不含商誉资产组测试外部经济、技术法律环境重大变化对包含商誉资产组测试市场利率吸收合并—个别报表先抵减商誉账面价值商誉判断减值迹象所有者权益账面价值远高于市值按比例抵减各项资产账面价值非同一控制下合并有证据标明资产已陈旧过时内部调整资产组的账面价值,与可收回金额比较闲置、终止使用确认是否发生减值资产经济效益已经低于预期控股合并—合并报表包含商誉资产组减值的先抵减商誉将总资产账面价值分摊至该资产组市价公允价值协议价比较账面价值与可收回金额可分配计算资产=-行业价比较资产组账面价值和可收回金额总部资产处置费用认定最小资产组组合不可分配持续使用过程中预计现金流入(出)比较资产组组合账面价值和可收回金额内容处置资产收到(支付)的现金管理层生产经营活动方式和决策方式以资产当前状况为基础考虑因素认定 a.未来现金流量考虑因素不包括筹资活动和所得税现金流主要现金流入是否独立于其他资产组对通货膨胀的考虑计算分摊顺序:商誉-->其他资产(比例分摊)确定未来现金流量内部转移价格应当调整思路资产减值损失资产组抵减后账面价值不得低于三者中最高:净额、现值、零可收回金额的计量期望现金流量法预计方法借:资产减值损失不考虑在预计a时已对资产特定风险的影响调整贷:固定资产减值准备-A/B/C 会计处理考虑IF永远估计折现率的基础是税后的,应调整为税前因素b.折现率=无风险报酬率+风险报酬率特定资产的报酬率难以获得,应采用替代报酬率比较和②孰高原则可收回金额(现值/净额)<账面价值(成本-折旧-减值)按差额计提减值准备☆づ风ψ铃☆2011.6.6______________________________________________________________________________________________________________Welcome To Download !!!欢迎您的下载,资料仅供参考!精品资料。
以货币作为主要计量单位总分类账户会计账簿1. 概述与账户账簿是外在形式,账户才是真实内容两者是形式和内容的关系作用可以全面、系统地记载、储存会计信息可以分类、汇总会计信息可以为会计报表的编制提供综合、详实的数据资料可以为单位考核经营成果,分析经济活动,确保财产物资安全、完整提供重要数据种类按用途分序时账簿(日记账)普通日记账特种日记账分类账簿总分类账明细分类账备查账簿按外表形式分订本式账簿主要适用于重要、业务量较多的账簿如总分类账和库存现金日记账、银行存款日记账活页式账簿主要适用于明细账卡片式账簿主要适用于记录内容比较复杂、业务次数不多的财产明细账如固定资产明细账按账页格式分两栏式账簿三栏式账簿设对方科目不设对方科目多栏式账簿数量金额式账簿2. 内容、启用与登记规则基本内容封面和封底扉页账簿启用登记和经管人员一览表账户目录账页是账簿的主要构成部分基本内容账户名称登账日期栏凭证种类和号数栏摘要栏金额栏总页次和分户页次启用和人员交接账簿封面上写明单位名称和账簿名称,填写“账簿启用登记和经管人员一览表”,加盖公章和个人名章启用订本式账簿在账页上开设账户粘帖印花税票登记规则3. 会计账簿的格式和登记方法日记账的格式和登记方法分类账的登记方法7. 账簿的更换与保管6. 结帐结帐程序1. 检查本期发生的经济业务是否已经全部登记入账2. 按照权责发生制要求,标志有关账项调整记账凭证进行账项调整,以正确法应本期的收入和费用3. 编制记账凭证,结转损益类账户本期发生额4. 结算出所有科目的本期发生额和期末余额,并结转下期结帐方法5.错账查找和更正方法错账的查找方法记错借贷方向:除2法除9法查找错位差错(以小记大;以大记小)查找邻数颠倒差错错账的更正方法划线更正法纯属登账时文字或数字上的错误红字更正法记账后发现记账凭证中所记会计科目、借贷方向有错误而导致的账簿记录错误记账后发现记账凭证中所记会计科目、借贷方向无误,但所记金额大于应记金额而导致的账簿记录错误补充登记法记账凭证的会计科目、记账方向均正确,但所记金额小于应记金额,致使账簿记录发生少计的错误4. 对账含义内容账证核对账账核对(书上更详细)总分类账簿有关账户的余额核对总分类账簿与所属明细分类账簿核对总分类账簿与序时账簿核对明细分类账簿之间的核对账实核对现金日记账账面余额与库存现金数额是否相符银行存款日记账账面余额与银行对账单的余额是否相符各项财产物资明细账账面余额与财产物资的实有数额是否相符有关债权债务明细账账面余额与对方单位的账目记录是否相符账务处理程序1. 记账凭证账务处理程序一般步骤(见书P127)特点优:账务处理简单明了,易于理解缺:登记总分类账的工作量较大适用范围规模较小,交易或事项较少的单位2. 汇总记账凭证账务处理程序一般步骤(见书P138)编制方法汇总收款凭证的编制方法借方:库存现金和银行存款汇总付款凭证的编制方法贷方:库存现金和银行存款汇总转账凭证的编制方法每一贷方科目设置此处理程序下总账的格式及登记方法三栏式总分类账中,应设有“对方科目”专栏特点先根据记账凭证定期编制汇总记账凭证再根据汇总记账凭证登记总分类账优缺点优点相比第一个方法的缺点,大大减少了登记总分类账的工作量清晰反映账户之间的对应关系,便于查对和分析账目缺点不考虑交易或事项的性质,不利于会计核算工作的分工但转账凭证较多时,编制汇总转账凭证的工作量较大适用范围适用于规模较大、交易或事项较多特别是转账业务少,而收、付业务较多的单位3. 科目汇总表账务处理程序一般步骤(见书P142)编制方法全部汇总分类汇总此处理程序下总账的登记方法总账应根据科目汇总表登记特点根据记账凭证按各个会计科目定期归类、汇总编制科目汇总表根据科目汇总表分次或分期登记总分类账,简化总分类账的登记工作优缺点优点科目汇总表的编制和使用较为简便,易学易做大大减轻登记总分类账的工作量科目汇总表起到试算平衡的作用,有利于保证总账登记的正确性缺点不反映各科目的对应关系,不利于分析来龙去脉,不便于查对账目适用范围适用于规模大、业务量多的大、中型企业全面清查财务会计报告财务会计报告概述使用者:单位外部的有关方面构成:资产负债表、利润表、现金流量表、批注编制要求真实可靠全面完整编报及时便于理解会计报表的分类按反映的经济内容不同静态报表动态报表按服务的对象不同内部报表外部报表按编制时间不同年度财务会计报表中期财务会计报表按编制基础不同单位会计报表汇总会计报表合并会计报表资产负债表格式账户式或报告式(国内多用账户式)左方:资产项目,按资产流动性由大到小排列右方:负债及所有者权益项目,按求偿权先后顺序排列编制方法根据总账账户期末余额直接排列根据总账账户期末余额计算填列根据明细账户期末余额分析计算填列利润表格式单步式利润表多步式利润表1. 计算营业利润2. 计算利润总额3. 计算净利润4. 计算综合收益总额编制方法本期金额栏的填列方法上期金额栏的填列方法会计凭证的装订:每月一次职工工资、奖金、津贴和补贴。
第一章总论第一节财务会计及其特点一、财务会计的特征财务会计:是运用簿记系统的专门方法,以通用的会计原则为指导,对企业资金运动进行反映和控制,旨在为投资者、债权人提供会计信息的对外报告会计(一)财务会计以计量和传送信息为主要目标管理会计:规划未来,预测和决策,事中控制(二)财务会计以会计报告为工作核心管理会计:为企业的经营决策提供有选择的或特定的管理信息(三)财务会计仍然以传统会计模式(历史成本模式)作为数据处理和信息加工的基本方法历史成本模式的特点:1.会计反映依据复式簿记系统2.收入与费用的确认以权责发生制为基础3.会计计量遵循历史成本原则(四)财务会计以公认会计原则和行业会计制度为指导公认会计原则:基本会计准则具体会计准则二、财务会计的目标(财务报告目标/财务报表目标)(一)帮助投资者和债权人作出合理的决策(决策有用观)(二)考评企业管理当局管理资源的责任和绩效(受托责任观)(三)为国家提供宏观调控所需要的特殊信息(四)为企业经营者经营管理所需要的各种信息三、财务会计信息的使用者(一)会计信息的外部使用者(1)股东。
股票交易,股利支付(2)债权人。
信誉、偿债能力(3)政府机关。
纳税、缴纳社保信息(4)职工。
工资平均水平、福利金、利润(5)供应商。
经营稳定性、信用状况、支付能力(6)顾客。
价格、性能、信誉、信用方面的政策、折扣、支付到期日、所欠金额(7)其他。
1.信用代理人2.工商业协会3.竞争者4.企业组织所在地社区5.财务分析师6.关心公司某个方面经济活动的公民会计报告这些信息具有强制性、必须性(二)会计信息的内部使用者(1)各级管理部门(2)内部员工目标:旨在帮助企业实现其总体的战略和任务会计报告这些信息具有自由性四、财务会计信息的质量要求(一)可靠性 1.真实性2.可核性3.中立性(二)相关性 1.预测价值2.反馈价值核心:对决策有用e.g:采用公允价值对金融资产进行后续计量(三)可理解性(四)可比性 1.统一性2.连贯性要求:1.不同企业相比2.同一企业不同时期相比(五)实质重于形式e.g:形式实质跟租赁公司签融资租赁合同,分期付款1.签合同时借:固定资产1000未确认融资费用250贷:长期应付款12502.第一年还钱时(共五年)借:长期应付款250贷:银行存款250借:财务费用50贷:未确认融资费用50售后回购not销售业务,but借款业务融资租入固定资产,产权不归承租人所有仍按固定资产计提折旧和费用(六)重要性 1.性质:对决策有重大影响2.数量:发生额达到总资产的5%时优点:1.提高工作效率2.使会计信息分清主次,突出重点(七)谨慎性定义:不得多计资产或受益,少计负债或费用,不得计提秘密准备⬇️多提的折旧容易被作为今年的费用,明年的利润会增高(八)及时性定义:信息在对用户失效之前就提供给用户要求:1.及时收集2.及时处理3.及时传递五、社会环境对会计的影响1.政治环境(起一种基础性的决定作用)①政治体制②政治路线③政治思想④政治领导2.经济环境①物质资料的生产、交换、分配、消费等各种经济活动②物质资料相应的经济制度和经济管理制度3.法律环境①立法②司法③监督制度④国家对法制的方针4.文化环境①崇尚个人主义还是集体主义②权力距离大小③对不明朗因素反应的强弱④阳刚还是阴柔第二节会计的基本假设和会计确认,计量的基础一、会计的基本假设●会计主体●持续经营●会计分期是权责发生制、收付实现制等记账基础的前提●货币计量二、会计确认、计量的基础权责发生制是会计确认、计量和报告的基础,也是企业确认收益的基本原则。
初级会计实务
第一章
第一节会计概念、职能和目标
知识点1会计职能
第二节会计基本假设、会计基础和会计信息的质量要求知识点1 会计基本假设
第三节会计要素及其确认与计量知识点1 会计要素及其确认条件
第四节会计科目和借贷记账法知识点1 会计科目和账户
第五节会计凭证、会计账簿和账务处理程序知识点1 会计凭证
第六节财产清查
知识点1 财产清查概述
第七节财务报告
第二章第一节货币资金
知识点1库存现金
知识点3 其他货币资金
第二节应收及预付账款知识点1 应收票据
知识点4 应收股利和应收利息
第三节交易性金融资产
知识点1 交易性金融资产的账务处理
第四节存货
知识点1 存货概述
第五节固定资产
知识点1 取得固定资产
知识点6 固定资产减值
第六节无形资产和长期待摊费用知识点1 无形资产
初级会计实务
第三章
第一节短期借款
知识点1短期借款
第二节应付及预付款项知识点1应付票据
知识点4 应付利息和应付股利
第三节应付职工薪酬知识点1应付职工薪酬内容。
目 录 总 论/002 存 货/008 固定资产/010 无形资产/014 投资性房地产/016 长期股权投资与合营安排/018 资产减值/024 负 债/026 职工薪酬/028 股份支付/030 借款费用/034 或有事项/036 金融工具/038 租 赁/046 持有待售的非流动资产、处置组 使用指南/001第一章第二章第三章第四章第五章第六章第七章第八章第九章第十章第十一章第十二章第十三章第十四章第十五章 所有者权益/058 收入、费用和利润/060 政府补助/070 所得税/072 非货币性资产交换/078 债务重组/082 外币折算/086 财务报告/090 会计政策、会计估计及其变更和差错更正/094 资产负债表日后事项/096 企业合并/098 合并财务报表/100 每股收益/110 公允价值计量/114 政府及民间非营利组织会计/116第十六章第十七章第十八章第十九章第二十章第二十一章第二十二章第二十三章第二十四章第二十五章第二十六章第二十七章第二十八章第二十九章第三十章总 结/118使用指南新新增内容变变动内容背记内容关键词句提示性、拓展性内容实际发生的交易或者事项为依据进行会计确认、计量和报告,如实反映符合确认和计量要求的真实可靠、内容完整 同一企业不同时期发生的相同或者相似的交易或者事项,应当采用一致的会计政策,不得随意变更 不同企业同一会计期间发生的相同或者相似的交易或者事项,应当采用相同或相似的会计政策,确保会计信息口径一致、相互可比/收益➀计提资产减值准备➁递延所得税资产确认时的限额限制➂无法区分研究阶段的支出和开发阶段的支出,应将其所发生的研发支出全部费用化,计入当期损益/费用 对销售商品承担的保修义务确认预计负债经济决策需要相关,有助于投资者等财务报告使用者对企斯维导图·会、社会(social)和公司治理(governance)等非财务绩效的投资理念和评价标准1)全球报告倡议组织(GRI)2)碳披露项目(CDP)3)气候相关财务信息披露工作组(TCFD)4)《国际财务报告可持续性披露准则》、SASB 和IIRC 的整合的环境维度 主要披露上市公司在排放物、资源使用、环境及天然资源,以及气候变化方面的信息披露情况,并体现企业对于环境风险的管理和应对能力的社会维度 主要披露上市公司在员工权益和发展、供应链管理、客户权益保护、社区发展方面的信息披露情况,并以体现企业社会风险管理能力的企业员工伤亡、客户投诉数量、贪污诉斯维导图·会1)通过“待处理财产损溢”科目进行归集2)报批后➁盘盈 冲减管理费用➀盘亏a.计量收发差错和管理不善 计入管理费用,且需要将进项税额转出b.自然灾害等非常原因 计入营业外支出,无须将进项税额转出c.保险赔款或责任人赔款 计入其他应收款判断进一步加工为产品的原材料是否减值➀产品是否发生减值 a.未减值 相关材料未减值b.减值 原材料是否减值➁计算原材料是否减值c.有合同部分和无合同部分应分别计算减值,不能合并汇总抵销Ⅰ.有合同部分 按照合同价格来确认Ⅱ.无合同部分 按照市场售价来确认a.原材料成本(题干信息)b.原材料可变现净值=产品售价-产品销售税费-进一步加工成本这里的销售费用不仅包括销售存货过程中发生的增量成本,还应包括企业将在销售存货过程中必须发生的、除增量成本以外的其他成本,如销售门店发生的水电、摊销等费用斯维导图·会➀核算科目:预计负债(现值)借:固定资产 贷:预计负债等(弃置费用现值)借:财务费用 贷:预计负债(期初摊余成本×实际利率)➁ 后续计量:按摊余成本与实际利率计提预计负债的利息,并计入财务费用12➁与行政管理部门相关:计入管理费用➂与销售部门相关:计入销售费用3)费用化➀已提足折旧仍继续使用的固定资产➁按照规定单独计价作为固定资产入账的土地➂更新改造期间的固定资产➃已划分为持有待售的固定资产➄提前报废的固定资产1)以下情况不需要计提折旧2)方法➀初始投资成本=付出对价的公允价值+相关交易费用(审计费、评估费、法律服务费等)➁ 与发行权益性证券相关的手续费、佣金等费用冲减“资本公积——股本溢价”,不足冲减的,应冲减盈余公积和未分配利润1)初始计量2)后续计量 (权益法)➀对初始投资成本的调整 初始投资成本与被投资方可辨认净资产公允价值份额的对比大于不调;小于调,差额计入营业外收入➁ 被投资方实现净利润a. 按照应享有或应分担被投资单位实现净利润或发生净亏损的份额,调整长期股权投资的账面价值,并确认当期投资损益b. 投资时点在期中 注意题干是否分段给出被投资方利润,以及是否提示“被投资方利润均匀实现”c.购买日被投资方净资产账面价值≠公允价值Ⅰ.以公允价值为基础对被投资单位的净利润进行调整Ⅱ.存货评估增值调整后净利润=被投资方账面净利润-评估增值金额×对外出售比例Ⅲ.固定资产、无形资产评估增值调整后净利润= 被投资方账面净利润-评估增值金额/预计剩余使用年限(增值部分本期折旧)d.投资方与被投资方发生的a.投资方对被投资方拥有权力b.通过参与相关活动享有可变回报c.有能力运用权力影响回报金额(3)对子公司投资 对被投资单位施加控制Ⅰ.公允价值与账面价值的差额计入留存收益Ⅱ.持有期间产生的其他综合收益转至留存收益b.原投资为其他权益工具投资a.原投资为交易性金融资产 公允价值与账面价值的差额计入投资收益➁原投资类别➀初始投资成本=原投资公允价值+新增投资公允价值与被投资单位可辨认净资产公允价值份额进行比较,初始投资成本大不调,初始投资成本小调整当期营业外收入2)后续计量 (权益法)➆超额亏损➂被投资方宣告发放现金股利 冲减“长期股权投资——损益调整”科目金额,而非确认投资收益➃被投资方实现其他综合收益 按照持股比例计入其他综合收益,着重关注其能否重分类进损益➄被投资方实现其他权益变动 按照持股比例计入资本公积——其他资本公积➅长期股权投资减值 计入资产减值损失,且一经计提不得转回借:应收股利 贷:长期股权投资——损益调整1)2)后续计量 (成本法)➁长期股权投资减值 计入资产减值损失,且一经计提不得转回➀被投资方宣告发放现金股利确认投资收益借:应收股利 贷:投资损益a. 初始投资成本(同一次交易形成同一控制下企业合并)=被合并方在最终控制方合并报表中的净资产账面价值的份额+最终控制方收购时形成的商誉b.差额计入资本公积,资本公积不足冲减时,冲减留存收益➀同控3) 权益法转换为成本法➁非同控 初始投资成本=原投资账面价值+新增投资公允价值➂购买日之前因权益法形成的“其他综合收益”“资本公积——其他资本公积”暂不作处理➀处置部分确认投资收益 投资收益=处置部分收到价款-处置部分长期股权投资账面价值1)成本法转为权益法➁剩余部分 (追溯调整 为权益法)a.成本2) 公允价值计量转换为成本法a.初始投资成本=原投资公允价值+新增投资公允价值➁非同控b.原投资类别·公允价值与账面价值的差额计入留存收益·持有期间产生的其他综合收益转至留存收益Ⅱ.原投资为其他权益工具投资Ⅰ.原投资为交易性金融资产公允价值与账面价值的差额计入投资收益➀同控d.其他权益工具投资在持有期间的其他综合收益暂不进行会计处理a.不产生合并损益,也不产生新的商誉b. 初始投资成本(同一次交易形成同一控制下企业合并)=被合并方在最终控制方合并报表中的净资产账面价值的份额+最终控制方收购时形成的商誉c.差额计入资本公积,资本公积不足冲减时,冲减留存收益借:长期股权投资 贷:××资产 交易性金融资产/其他权益工具投资借方差额:资本公积——资本溢价或股本溢价、盈余公积、利润分配贷方差额:资本公积——资本溢价或股本溢价➁ 1)权益法→权益法相关“内含商誉”的结转应当比照投资方直接处置长期股权投资处理,并将股权稀释影响计入资本公积——其他资本公积借:长期股权投资 贷:资本公积——其他资本公积图·会斯维导图·会2)可转换债券a.负债成分价值:债券的面值和利息进行折现(应付债券)b.权益成分价值:发行价格-负债成分公允价值(其他权益工具)c.交易费用按照各自公允价值相对比例进行分摊➀初始确认a.转股日负债成分的账面价值+权益成分的账面价值-股本b.差额记入“资本公积——股本溢价”科目➁转股时1)一般债券➀分期付息到期还本a.发行价格=本金复利现值+利息年金现值b.发行价格与面值差额记入“应付债券——利息调整”科目Ⅰ.财务费用=摊余成本×实际利率Ⅱ.应付利息=面值×票面利率c.利息d.期末摊余成本=期初摊余成本+财务费用-应付利息➁到期一次还本付息a.发行价格=本金和利息复利现值c.期末摊余成本=期初摊余成本+财务费用Ⅰ.财务费用=摊余成本×实际利率Ⅱ.“应付债券——应计利息”=面值×票面利率b.利息2)股票股利➀宣告时:无须会计处理借:利润分配 贷:股本➁发放时1)现金股利➁董事会或类似机构通过 不应确认负债,但应在附注中披露➀股东大会或类似机构批准借:利润分配 贷:应付股利)可行权日后 不调整已确认的成本费用和所有者权益总额实质为权益,采用授予日权益工具公允价值计量,无须考虑后续变动的影响)行权日借:银行存款 资本公积——其他资本公积 贷:股本资本公积——股本溢价1)授予日➀收到认股款借:银行存款 贷:股本 资本公积——股本溢价➁就回购义务确认负债借:库存股贷:其他应付款2)等待期➀确认成本费用 处理同权益结算股份支付➁ 分派现金股利的会计处理a.现金股利可撤销Ⅰ.可收回或可冲抵回购款Ⅱ.未来可解锁借:利润分配 贷:应付股利借:其他应付款 贷:库存股Ⅲ.未来不可解锁借:其他应付款 贷:应付股利b.现金股利不可撤销Ⅰ.不可收回或不可冲抵回购款Ⅱ.未来可解锁借:利润分配 贷:应付股利Ⅲ.未来不可解锁借:管理费用等 贷:应付股利3)解锁日➁需回购借:其他应付款 贷:银行存款借:股本 资本公积——股本溢价(差额)➀不需回购借:其他应付款 贷:库存股会履行合同的成本与未履行该合同而发生的补偿或处罚两者之间较低者➀增量成本 直接人工、直接材料等➁直接相关的其他成本的分摊金额 固定资产折旧费用分摊金额等a.对标的资产进行减值测试并确认减值损失b.预计亏损超过减值损失,将超过部分确认为预计负债➀存在标的资产➁不存在标的资产 亏损合同满足确认条件时确认为预计负债)不同情形会计处理➀出售或终止企业的部分业务➁对企业的组织结构进行较大调整➂关闭企业的部分营业场所,或将营业活动由一个国家或地区迁移到其他国家或地区➀ 有详细、正式的重组计划,包括重组涉及的业务、主要地点、需要补偿的职工人数、预计重组支出、计划实施时间等➁该重组计划已对外公告企业承担重组义务的条件(同时满足)a.自愿/强制遣散费(执行职工薪酬准则)b.租赁费撤销(执行或有事项准则)➀直接支出(确认负债金额)a.自愿/强制遣散费:管理费用➁对利润/损益影响➀ 在前期资产负债表日已根据当时情况合理预计 当期实际损失与预计金额的差额直接计入当期营业外支出➁在前期资产负债表日可以合理预计但未合理预计 重大会计差错更正处理➂在前期资产负债表日无法合理预计 在损失实际发生的当期直接计入当期营业外支出实际发生金额与已计提预计负债之间的差额的处理借:管理费用(诉讼费) 营业外支出 贷:预计负债2)保修期结束时,将原已计提的与产品质量保证有关的“预计负债”科目余额冲销3)已计提预计负债的产品,如企业不再生产,在相应产品质保期满后,应将原已计提的“预计负债”科目余额冲销1)计提时借:主营业务成本 贷:预计负债变金融资产会计处理a.处置价款与处置当天账面价值的差额计入投资收益b.持有期间产生的其他综合收益转入投资收益➂处置➀初始计量 入账价值(成本)=公允价值+相关交易费用(2)其他债权投资a.以摊余成本计量实际利息收益,计入投资收益b.除减值损失或利得和汇兑损益之外,均应当计入其他综合收益c.公允价值和账面价值(余额)的差额计入其他综合收益➁后续计量a. 确认的股利收益,计入投资收益;其他相关利得和损失(包括汇兑损益)均应计入其他综合收益b.公允价值和账面价值(余额)的差额计入其他综合收益➁后续计量a.处置价款与处置当天账面价值的差额计入留存收益b.持有期间产生的其他综合收益转入留存收益➂处置➀初始计量 入账价值(成本)=公允价值+相关交易费用(3)其他权益工具投资a.入账价值(成本)=公允价值b.相关交易费用计入当期损益(投资收益)➀初始计量a.确认的股利或利息收益,计入投资收益b.公允价值和账面价值(余额)的差额计入公允价值变动损益➁后续计量➂处置 处置价款与处置当天账面价值的差额计入投资收益(4)交易性金融资产b.若涉及提前处置,相关差额计入投资收益➂➀初始计量 入账价值(成本)=公允价值+相关交易费用(1)债权投资➁坏账准备租赁应收款减值准备预计负债整个存续期摊余成本×经信用调整的实际利率a.损失确认范围:未来12个月b.利息收入:账面余额(未扣除减值)×实际利率未显著增加a.损失确认范围:整个存续期b.利息收入:账面余额(未扣除减值)×实际利率已显著增加但未发生信用减值a.损失确认范围:整个存续期b.利息收入:摊余成本(账面余额减已计提减值准备)×实际利率发生信用减值 分为三个阶段进行会计处理,不得采用简化处理按照整个存续期内预期信用损失的金额计量损失准备企业可以分别对应收账款、合同资产、应收融资租赁款作出不同的会计政策选择,采用简化模型或三阶段模型进行处理1)收取现金流量的合同权利终止2)金融资产已转移,且满足终止确认的规定➀个别报表➁合并报表1)确定适用金融资产终止确认规定的报告主体层面➀已经终止 确认终止➁未终止 下一步3)确定收取合同现金流量的权利是否终止➀企业将收取合同现金流量的合同权利转移给其他方➁ 企业保留了收取现金流量的合同权利,承担了将收取的现金流量支付给最终收款方的合同义务4) 判断企业是否转移金融资产➀转移所有权上几乎所有风险和报酬 终止确认➁保留所有权上几乎所有风险和报酬 继续确认➂既没有转移也没有保留 第(6)步5) 分析所转移金融资产的风险和报酬转移情况➀保留 继续涉入➁未保留 终止确认6)分析企业是否保留控制➁整体终止确认 除上述情形外的其他情形2) 确定金融资产是部分还是整体适用终止确认原则a.特定可辨认现金流量(例如:本金部分或利息部分等)b.与全部现金流量完全成比例的现金流量部分(例如转让90%)c. 与特定可辨认现金流量完全成比例的现金流量部分(例如本金或利息的90%)➀部分终止确认➀继续确认所转移金融资产整体➁因转移金融资产收到的对价确认为一项金融负债➂该金融负债与被转移的金融资产分别确认和计量,不得相互抵销 损益金额的确认 因转移收到的对价-所转移金融资产的账面价值±计入其他综合收益的公允价值变动转出a.继续涉入资产Ⅰ.按照金融资产账面价值和担保金额两者中较低者确认Ⅱ.担保金额:企业收到的对价中,将可能被要求偿还的最高金额b.继续涉入负债Ⅰ.按照担保金额和担保合同的公允价值之和确认Ⅱ.担保合同的公允价值:提供担保而收取的费用但指定为“损”,(包括组成部分)、极可能发生的预期交易(包括组成部分)、斯维导图·会➁客户有权主导资产的使用 客户有权在整个使用期间主导已识别资产的使用目的和使用方式(3)使用权的控制➀客户有权获得因使用资产所产生的几乎全部经济利益a.企业应当在约定的客户权利范围内考虑其所产生的经济利益 例如:汽车在特定区域或特定里程使用产生的经济利益b. 若合同规定客户应向资产供应方或另一方支付因使用资产所产生的部分现金流量作为对价,该条款不影响客户获得几乎全部经济利益例如:客户因使用零售区域向供应方支付零售收入的一定比例作为对价租赁的分拆与合并➀基于总体商业目的而订立并构成“一揽子交易”➁某份合同的对价金额取决于其他合同的定价或履行情况➂让渡的资产使用权合起来构成一项单独租赁(2)合并(满足其一)a. 承租人可从单独使用该资产或将其与易于获得的其他资源一起使用中获利b.该资产与合同中的其他资产不存在高度依赖或高度关联关系➁单独租赁判断(同时符合)(1)分拆➂承租人 简化处理,承租人可以选择是否分拆➃出租人 应当分拆a.同时包含多项单独租赁b.同时包含租赁和非租赁部分➀适用情形1)初始计量应当采用租赁内含利率为折现率无法确定租赁内含利率的,应当采用承租人增量借款利率作为折现率Ⅲ.承租人合理确定行使购买选择权的行权价格Ⅳ.承租人合理确定行使终止租赁选择权需支付的款项Ⅴ.根据承租人提供的担保余值应支付的款项Ⅰ.固定及实质固定付款额(扣除租赁激励)Ⅱ.取决于指数或比率的可变租赁付款额·计入租赁负债初始计量 市场比率或指数数值变动导致的价格变动,例如与消费者价格指数挂钩的款项、与基准利率挂钩的款项、为反映市场租金费率变化而变动的款项等·计入发生当期损益 承租人源自租赁资产的绩效、租赁资产的使用仅取决于指数或比率的可变租赁付款额纳入租赁负债的初始计量中a.按成本计量=租赁负债+预付租金+初始直接费用+复原费等b.成本构成Ⅰ.租赁负债的初始计量Ⅱ.预付的租赁付款额(扣除租赁激励)Ⅲ.发生的初始直接费用Ⅳ.拆卸、移除、复原租赁资产等成本区分:承租人发生的租赁资产改良支出不属于使用权资产,应计入长期待摊费用c.取得使用权资产时借:使用权资产 租赁负债——未确认融资费用(2)后续计量➀租赁负债b.重新计量a.计量基础Ⅲ. 因重估或租赁变更等原因导致租赁付款发生变动时,重新计量租赁负债的账面价值Ⅰ.按照周期性利率计算利息费用,同时增加租赁负债的账面价值Ⅱ.支付租赁付款额,减少租赁负债的账面价值借:财务费用等 贷:租赁负债——未确认融资费用借:租赁负债——租赁付款额 贷:银行存款等a.计量基础 成本模式计量,即以成本减累计折旧及累计减值损失计量使用权资产➁使用权资产Ⅰ.通常自租赁期开始的当月对使用权资产计提折旧Ⅱ.通常采用直线法计提折旧b.折旧借:管理费用等 贷:使用权资产累计折旧Ⅰ.计入资产减值损失Ⅱ. 该减值一经计提不得转回,承租人按扣除减值损失后的使用权资产的账面价值,进行后续折旧c.减值借:资产减值损失 贷:使用权资产减值准备Ⅰ. 租赁变更导致租赁期缩短至1年以内,企业不得改按短期租赁进行简化处理或追溯Ⅱ. 包含购买选择权的租赁,即使租赁期不超过12个月,也不属于短期租赁➁不属于短期租赁的情形➀租赁期不超过12个月的租赁1)短期租赁➀单项租赁资产为全新资产时价值较低的租赁➁常见低价值资产 平板电脑、普通办公家具、电话➂不属于低价值资产租赁 承租人已经或预期把相关资产进行转租赁2)低价值资产租赁3)租赁变更a.通过增加一项或多项租赁资产的使用权而扩大了租赁范围b.增加的对价与租赁范围扩大部分的单独价格按合同调整后的金额相当➀作为一项单独租赁 (同时满足)a.不能同时满足上述条件的租赁变更➁未作为一项单独租赁b.会计处理Ⅰ. 采用变更后的折现率对变更后的租赁付款额进行折现,以重新计量租赁负债Ⅱ.租赁范围缩小或租赁期缩短 调整使用权资产和租赁负债的账面价值,相关差额计入当期损益(资产处置损益)Ⅲ.其他情形 相应调整使用权资产的账面价值1)出租人应在租赁开始日将租赁分为融资租赁和经营租赁a.租赁开始日可能早于租赁期开始日b.租赁开始日也可能与租赁期开始日重合➂ 租赁开始日(出租人)与租赁期开始日(承租人)2)租赁开始日➃租赁开始日后,除非发生租赁变更,出租人无须对租赁的分类进行重新评估➁经营租赁 除融资租赁以外的租赁3)分类➀融资租赁a.租赁期届满时,租赁资产的所有权转移给承租人b. 承租人有购买租赁资产的选择权,且在租赁开始日可以合理确定承租人将行使该选择权c.资产的所有权虽然不转移,但租赁期占租赁资产使用寿命的大部分(75%以上)d.在租赁开始日,租赁收款额的现值几乎相当于租赁资产的公允价值(90%以上)e.租赁资产性质特殊,如果不作较大改造,只有承租人才能使用购买价款远低于行使选择权时租赁资产的公允价值1)初始计量➂租赁保证金借:银行存款 贷:其他应付款a.收到时借:其他应付款 贷:应收融资租赁款b.以保证金抵作租金时借:其他应付款 贷:营业外收入c.没收保证金➁应收融资租赁款a.以租赁投资净额为入账价值Ⅰ.承租人需支付的固定付款额和实质固定付款额(扣除租赁激励)Ⅱ.取决于指数或比率的可变租赁付款额Ⅲ.承租人合理确定行使购买选择权的行权价格Ⅳ.承租人合理确定行使终止租赁选择权所需支付的款项Ⅴ. 由承租人、与承租人有关的一方以及有经济能力履行担保义务的独立第三方向出租人提供的担保余值c.租赁收款额b.➀ 对融资租赁确认应收融资租赁款,并终止确认融资租赁资产,相关损益计入资产处置损益借:应收融资租赁款——租赁收款额 贷:银行存款(初始直接费用) 融资租赁资产(账面价值) 应收融资租赁款——未实现融资收益 资产处置损益(差额)。
年财务管理各章节知识点思维导图及公式汇总表————————————————————————————————作者:————————————————————————————————日期:第一部分各章节知识点思维图前言教材结构: 八章内容可以分为三部分:一个基础;两大环节;五大主题。
【思维导图】——重点推荐的学习工具第一章总论【思维导图】【总结】第二章预算管理【思维导图】预算的分类与体系预算工作组织预算编制方法销售预算编制生产预算的编制材料采购预算编制直接人工预算制造费用预算单位生产成本预算销售及管理费用预算现金预算【总结】第三章筹资管理思维导图上市公司的股票发行资金需要量预测销售百分比法资金习性预测法(先分项后汇总)总杠杆效应【总结】第四章投资管理【思维导图】产出阶段的成本投入类财务可行性要素的估算建设投资的估算——第一个投入类要素【总结】【总结】经营成本的估算运营期相关税金的估算产出类财务可行性要素的估算投资项目财务可行性评价指标的测算五个指标。
运用相关指标评价投资项目的财务可行性【第四章总结】一、财务可行性要素三、评价指标的计算四、财务可行性评价五、投资决策方法第五章营运资金管理【思维导图】流动资产融资战略应收账款的监控第六章收益与分配管理【思维导图】【定价方法小结】成本费用管理标准成本的制定变动成本差异的计算与分析责任成本管理的流程如图所示:第七章税务管理【思维导图】企业筹资税务管理企业投资税务管理【涉税情况总结】企业营运税务管理企业收益分配税务管理税务风险管理体系第八章财务分析与评价【思维导图】财务分析的方法第二部分财务管理公式助记表第二章预算管理一、目标利润预算方法1.量本利分析法:目标利润 = 预计产品产销数量×(单位产品售价一单位产品变动成本)一固定成本费用2.比例预算法:= 产品销售收入一变动成本一固定成本费用(1)销售收入利润率法:目标利润=预计销售收入×测算的销售利润率(2)成本利润率法:目标利润=预计营业成本费用×核定的成本费用利润率(3)投资资本回报率法:目标利润=预计投资资本平均总额×核定的投资资本回报率(4)利润增长百分比法:目标利润=上期利润总额×(1+利润增长百分比)3.上加法:目标利润=净利润/(1-所得税率)净利润 = 盈余公积+股利分配+未分配利润=净利润×盈余公积提取比率+股利分配+未分配利润净利润 =(股利分配+未分配利润)/(1-盈余公积提取比率)预期目标利润=预测可实现销售×(预期产品售价-预期产品单位成本)-期间费用二、主要预算的编制1. 销售预算编制:现金收入=本期应当收现 + 收回以前赊销(从后往前推)2. 生产预算的编制:预计生产量=预计销售量+预计期末结存量-预计期初结存量期未结存量 = 期初结存(上期期末结存)+ 本期增加–本期减少3. 材料采购预算编制:某种材料采购量=某种材料耗用量+该种材料期末结存量-该种材料期初结存量某种材料耗用量(生产需要量)=产品预计生产量×单位产品定额耗用量材料采购支出 = 当期现购支出+支付前期赊购4. 直接人工预算:直接人工小时数=预计生产量(件)×单耗工时(小时)单耗工时(小时=直接人工小时数×单位工时工资率5. 制造费用预算:=变动制造费用 + 固定制造费用6. 单位生产成本预算:编制基础→生产预算、直接材料消耗及采购预算、直接人工预算和制造费用预算。