教育学思维导图
- 格式:doc
- 大小:720.00 KB
- 文档页数:10
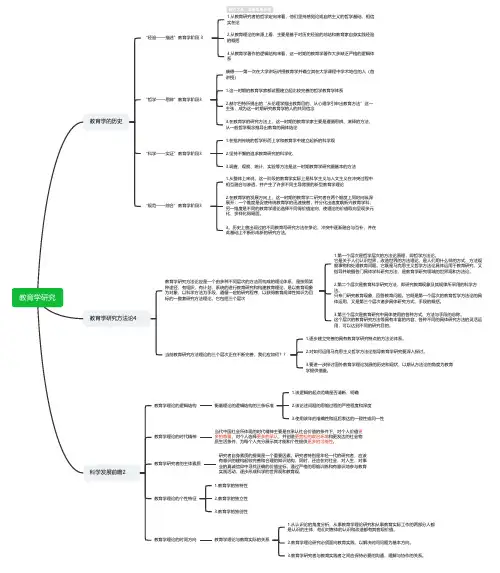
教育学研究教育学的历史“经验——描述”教育学阶段 31.从教育研究者的哲学定向来看,他们坚持感觉论或自然主义的哲学基础,相信实在论2.从教育理论的来源上看,主要是基于对历史经验的总结和教育家自身实践经验的概括3.从教育学著作的逻辑结构来看,这一时期的教育学著作大多缺乏严格的逻辑体系“哲学——思辨”教育学阶段3康德——第一次在大学讲坛讲授教育学并确立其在大学课程中学术地位的人(首讲授)1.这一时期的教育学家都试图建立起比较完善的哲学教育学体系2.赫尔巴特所提出的“从伦理学推出教育目的,从心理学引申出教育方法”这一主张,成为这一时期研究教育学的人的共同信念3.在教育学的研究方法上,这一时期的教育学家主要是遵循思辨、演绎的方法,从一般哲学概念推导出教育的具体结论“科学——实证”教育学阶段31.在批判传统的哲学形而上学和教育学中建立起新的科学观2.坚持不懈的追求教育研究的科学化3.调查、观察、统计、实验等方法是这一时期教育学研究最基本的方法“规范——综合”教育学阶段31.从整体上来说,这一阶段的教育学实际上是科学主义与人文主义在冲突过程中相互融合与渗透,并产生了许多不同主导背景的新型教育学理论2.在教育学的发展方向上,这一时期的教育学二研究者在两个维度上同时向纵深展开:一个维度是促使传统教育学的迅速接替,并分化出速度哦新兴教育学科;另一维度是不同的教育学理论选择不同得价值定向,使理论的价值取向呈现多元化、多样化得局面。
3。
历史上曾出现过的不同教育写研究方法在争论、冲突中逐渐融合与互补,并在此基础上不断形成新的研究方法。
教育学研究方法论4教育学研究方法论应是一个由多种不同层次的方法而构成的理论体系,是按照某种途径,有组织,有计划,系统的进行教育研究和构建教育理论,是以教育现象为对象,以科学方法为手段,遵循一定的研究程序,以获得教育规律性知识为目标的一整套研究方法理论。
它包括三个层次1.第一个层次是哲学层次的方法论原理,即哲学方法论。
教育概述教育的概念⽇常⽤法过程(最基本⽤法)我从这部影⽚中受到了⼀次深刻的教育思想转变的过程⽅法你的孩⼦真有出息,你是怎么教育孩⼦的制度⼀般出现在官⽅⽂献中教育是振兴地⽅经济的基础词源最早出现:孟⼦.尽⼼上最早把教和育分开:许慎《说⽂解字》⻄⽅:education :潜质引发定义 ⼴义:学校、社会、家庭、⾃我教育、⾃然形态的教育(⽣产⽣活中)狭义:学校教育区别:计划性更狭义:德育谢弗勒《教育的语⾔》教育术语(概念、范畴)纲领性定义:应然描述性定义:实然规定性定义:作者⾃⼰给教育下的定义教育隐喻 夸美纽斯:假如要去形成⼀个⼈,那必须的由教育去形成;种⼦、阳光...塑造:教师是⼈类灵魂的⼯程师 雕琢:⽟不琢不成器陶冶洛克:⽩板说教育⼝号教育的结构内部结构(基本要素、活动的结构)基本要素教育者主体:学校教师是最直接的教育者,起主导作⽤是教育实践活动的主体,主体性:社会⽂化和价值取向的传播者科学知识和社会⽂明的传播者教育活动的设计者、组织者和实施者具有⾃我教育能⼒的学习者学⽣学习与发展的指导者受教育者既是教育的对象(客体),也是学习的主体发展性和不成熟性——接受教育的必要性能动性和主体性——⾃我改造和⾃我塑造的主体教育影响教育中介、教育媒介和教育措施构成版本⼀:教育内容和教育⼿段(形式) 版本⼆:教育媒体、教育内容、教育⼿段、教育活动⽅式和教育环境 受教育者与教育内容这⼀对⽭盾才是教育中的基 本的、决定性的⽭盾,因为它是教育活动的逻辑起点其他说法叶澜:教育者与受教育者;教育内容与教育物质 柳海⺠:教育者、受教育者、教育内容、教育⼿段 王道俊、郭⽂安:教育者、受教育者、教育内容、教育活动⽅式教育形态的分类教育系统⾃身标准⾮制度化教育 制度化教育(⼈类教育的⾼级形态)运⾏场所和空间家庭教育 学校教育社会教育实践标准、产业技术、社会形态农业社会的教育⼯业社会的教育信息社会的教育外部层次结构学前教育、初等教育、中等教育、⾼等教育类型结构普通教育、职业教育、其他办学形式结构 全⽇制、半⼯(农)半读学校,业余学校,函授、刊授、⼴播、电视等学校组成管理体制结构 公办、⺠办、社会团体办、企业事业办以及私⼈办学教育的本质 概念:教育是⼀种有⽬的的培养⼈的社会实践活动教育的质的规定性,教育学学科结构的逻辑起点 教育是在⼀定背景下发⽣的,促进个体的社会化和社会的个性化的实践活动本质属性(特征):育⼈性 ⼈的实践活动与动物的本能活动的根本区别:⽬的性双重属性说⽣产⼒说上层建筑说特殊范畴说社会实践说社会实践说根本属性:社会性⼈和动物的本质区别:社会性和意识性教育的社会属性永恒性历史性:古今不同继承性:古今相同阶级性⻄周的学在官府社会主义社会的教育有阶级性等级性教育的社会属性唐朝的六学⼆馆⼆馆崇⽂馆弘⽂馆六学国⼦学,三品以上⼤学,五品以上⻄⻔学,七品以上律学,⼋品以下,庶⼦书学,⼋品以下,庶⼦算学,⼋品以下,庶⼦社会主义社会的教育没有等级性相对独⽴性 版本⼀:质的规定性、历史继承性、不平衡(后⾏、并⾏、先⾏)版本⼆:转化活动、历史继承性、不平衡 版本三:与其他社会意识形式的平⾏性、历史继承性、不平衡 版本四:教育要受其他社会意识形态的影响,历史继承性、不平衡 ⻓期性 ⽣产性 ⺠族性教育的功能特征 客观性 教育的本质和教育结构在⼈类历史发展过程中有着相对的稳定性,这就决定了教育功能的客观性社会性教育的功能随着社会历史条件的变化⽽变化多样性 既有对个体的发展的功能,也有对社会的发展的功能,教育功能的多样性,并不意味着教育功能⽆边⽆界,⽆限夸⼤教育功能是不合适的 整体性 教育多样的功能之间不是杂乱⽆章的,⽽是⼀个有序的组合体,表现出整体性条件性教育功能不会⾃动实现类型按照作⽤对象个体功能(本体功能) 个体的个性化教育促进⼈的主体意识的形成和主体能⼒的发展教育促进个体差异的充分发展,形成⼈的独特性教育促使⼈的创造性开发并实现个体价值个体的社会化促进个体思想意识的社会化促进个体⾏为的社会化培养个体的职业意识的⻆⾊意识社会功能(派⽣功能)⽅向正向(积极)功能负向(消极)功能呈现形式显性功能(计划内)隐性功能(计划外)性质保守功能超越功能。
小学教育内容概述小学教育内容的概念特指小学教育内容的含义为实现小学教育目标,经选择而纳入小学教育活动过程的知识、技能、行为规范、价值观、世界观等文化总体内容选择标准社会发展需要、个人发展需要、文化发展需要领域小学教育内容的领域=小学教育课目(课程表)4层次课程内容课程:国家课程、地方课程、学校课程国家课程:课程方案和课程标准的所规定的教学内容范围教材内容统编教材、地方教材、校本教材教学内容不局限于教材善于对教材进行选择学习内容~文化本性小学教育内容是文化的精华作为文化精华的小教内容,具有再生性和简洁性属于再生文化,不是创造出来时的原始文化少而精的文化内容凝结了很多信息~优化的学习条件教师和学生都是依托教育内容开展活动~小学师生活动的共同客体内容的主要取向传统的取向形式教育与实质教育的争论形式教育【洛克、裴斯泰洛齐】/形式训练1.教育的任务在于训练心灵的官能2.教育应以形式训练为目的3.学习的迁移是心灵官能得到训练的结果实质教育【赫尔巴特、斯宾塞】1.教育的任务在于提示适当的观点来建设心灵2.教育应以知识传授为目的3.必须重视课程和教材的组织对立人本主义教育与科学主义教育的分野显性知识与隐形知识的对峙实用内容与虚用内容的分歧当前的取向全面性与基础性兼顾确定性与灵活性共性内容的研究策略教材处理策略尊重教材、研读~调整~、拓展~班级活动内容策略根据学情提炼主题围绕主题巧拟内容教师不应该对教育内容进行喋喋不休的说教,而要考虑将其转化为学生的体验和感悟校本课程内容设计策略开展调研,明确方向选择文化,组织内容。