运动和力思维导图
- 格式:pdf
- 大小:300.47 KB
- 文档页数:1
八年级下册物理思维导图八年级下册物理思维导图一、运动和力学1. 运动的描述- 描述运动的三个要素- 运动的类型:匀速直线运动、变速直线运动、曲线运动、周期运动和往复运动2. 力学的基本概念- 物体的质量、惯性和力的三个特征- 牛顿三定律:惯性定律、动量定律、作用反作用定律3. 力的合成与分解- 力的合成原理- 力的分解原理4. 运动中的摩擦力- 摩擦力基本特征- 静摩擦力和动摩擦力- 摩擦力与机械效率二、能量和功1. 能量和功的概念- 能量的定义和分类- 功的定义和分类2. 势能和动能- 势能的定义和计算- 动能的定义和计算- 动能定理3. 能量守恒原理- 能量守恒原理的表述- 能量转换和能量损失三、压强与浮力1. 压强- 压强的定义和计算- 压力的大小和方向- 海底的垃圾桶2. 浮力- 浮力的概念和公式- 物体浮沉的条件- 浮力原理和它的应用四、电学1. 电荷和电场- 电荷的概念和性质- 电荷守恒定律- 电荷量的计算- 电场的概念和性质- 在电场中的带电粒子的受力情况2. 电路- 电流的定义和实验方法- 电阻和电阻率的概念和公式- 欧姆定律和它的应用- 串联电路和并联电路3. 动电学- 电动势和内阻- 带电粒子在电场中做动力学分析- 定向导电体中电流的分布情况五、热学1. 温度与热量- 温度的概念和计量单位- 热量的概念和计量单位- 物体间的热传导、对流和辐射2. 热力学第一定律- 热力学第一定律的表述和证明- 内能和焓的概念- 机械功、热功和热效率的计算公式3. 热力学第二定律- 热力学第二定律的表述和证明- 热机和热泵的分类- 热机效率和热泵效率的计算公式以上是八年级下册物理思维导图的详细内容,各个知识点都介绍了基本概念和计算方法,能够帮助同学们更好地理解和掌握物理知识,提高学习效率和成绩。
浙教版七年级科学下册思维导图(全册) 浙教版七年级科学下册思维导图(全册)
第1章代代相传的生命
思维导图目录
第2章对环境的察觉
思维导图目录
第3章运动和力
思维导图目录
第4章地球与宇宙
思维导图目录
注意:文章中的所有数字序号均已删除。
第1章代代相传的生命
本章主要介绍生命的起源、发展和传承。
通过研究,能够了解生命的基本特征和结构,探究生命的多样性,理解生命的进化和适应。
第2章对环境的察觉
本章主要介绍生物对环境的感知和适应。
通过研究,能够了解生物的感官器官和感知过程,探究生物对环境的适应和互动,理解生物的生态位和生态系统。
第3章运动和力
本章主要介绍运动和力的基本概念和原理。
通过研究,能够了解物体的运动状态和运动规律,探究力的作用和变化,理解运动和力在生活中的应用。
第4章地球与宇宙
本章主要介绍地球和宇宙的基本知识。
通过研究,能够了解地球的结构和运动,探究地球的环境和资源,理解宇宙的起源和演化。
同体:两个力要作用在同一个物体上
等大:两个力大小相等
反向:两个力方向相反
共线:两个力作用在同一直线上
惯性不是力
一切物体在任何情况下,都有惯性惯性与速度大小无关
物体不受力
物体受平衡力的作用
条件
物体运动状态不变,可能不受力,也可能
受平衡力
物体运动状态改变,一定受非平衡力
注意
定义:物体保持原来运动状态不变的性质影响因素:物体的质量越大,惯性越大
内容:一切物体在没有受到外力作用时,总保持匀速
直线运动状态或静止状态
意义:是在大量的实验基础上,经过推理而得出的说明:力是改变物体运动的原因,不是维持物体运动
状态的原因
运动和力
惯性
牛顿第一定律
运动和力的关系
二力平衡
平衡力:物体受到几个力的作用时,如果运动
状态不变,我们就说这几个力平衡适用范围。
高中物理全套思维导图(高清版)一、力学1. 运动学速度、加速度、位移运动方程、自由落体抛体运动、圆周运动2. 动力学牛顿运动定律力的合成与分解动能与势能3. 动量与冲量动量守恒定律冲量与动量的关系动能定理4. 机械能动能定理的应用势能的概念机械能守恒定律5. 机械振动与机械波简谐振动波的传播与反射波的性质与特征二、热学1. 分子动理论分子的运动与碰撞温度与分子平均动能理想气体状态方程2. 热力学第一定律内能与热量的关系做功与热传递热力学第一定律的应用3. 热力学第二定律熵的概念热力学第二定律的表述熵增原理4. 热传导与对流热传导的方式热对流的形成与特点热绝缘材料的应用三、电磁学1. 静电场库仑定律电场强度与电势电荷分布与电场线2. 直流电欧姆定律电阻、电流与电压的关系串联与并联电路3. 磁场与电磁感应磁场的概念与性质电磁感应现象法拉第电磁感应定律4. 交流电交流电的产生与特性交流电路的分析电容与电感高中物理全套思维导图(高清版)四、光学1. 几何光学光的传播与反射光的折射与全反射光的干涉与衍射2. 波动光学光波的干涉光波的衍射光的偏振五、近代物理1. 相对论狭义相对论广义相对论相对论效应2. 量子力学量子态与波函数薛定谔方程量子纠缠与不确定性原理六、实验与测量1. 实验方法实验设计数据收集与处理实验误差分析2. 测量技术仪器的使用与校准数据测量与记录测量误差的评估本思维导图还包含了实验与测量的内容,强调了物理实验在学习和研究中的重要性。
通过实验,我们可以将理论知识与实际操作相结合,加深对物理概念的理解,提高我们的实验技能和数据分析能力。
希望这份高清版的高中物理全套思维导图能够帮助你在学习物理时更加系统和全面地掌握知识,提高学习效果。
高中物理全套思维导图(高清版)七、原子物理1. 原子的结构原子核与核外电子电子排布与能级同位素与同素异形体2. 核反应与核能核裂变与核聚变放射性衰变核能与核电站八、物理在现代科技中的应用1. 信息技术半导体与集成电路光纤通信计算机原理与应用2. 能源技术太阳能电池风力发电核能发电3. 生物医学核磁共振成像超声波技术放射治疗本思维导图还包含了物理在现代科技中的应用,展示了物理在各个领域的广泛应用和重要性。
运动和力适用年级八年级所需时间4课时主题单元学习概述(说明:简述主题单元在课程中的地位和作用、单元的组成情况,单元的学习重点和难点、解释专题的划分和专题之间的关系,单元的主要的学习方式和预期的学习成果,字数300-500)本单元内容凶手力的初步知识共可分3部分,第一部分主要讲力的基本概念,作用效果及方法。
第二部分了解3种常见的力第三部分为力与运动的关系,本次设计仅涉及到其中的两个专题。
这些内容对于后面学习压强、浮力、简单机械、功和能都是十分必要的。
因此要十分重视本章的学习。
教材充分关注和利用学生联合会经验,让学生不断观察、分析、、实验、归纳,经历一些科学探究过程,从中感情一些科学认识水平,逐步把学生引进科学世界。
第一专题依据从生活走向物理的理念,从学生熟悉的事例入手,分析出力的概念。
通过实验,感受力的作用效果,然后介绍影作用效果的三个要素及斩的图描述力。
在此基础上了几种常见的力。
第二专题摩擦力,突出科学探究然后介绍了摩擦力与我们生活中相关的问题及增大与减小摩擦的方法,再一次体现了从物理走向生活。
主题单元规划思维导图(说明:将主题单元规划的思维导图导出为jpeg 文件后,粘贴在这里;如果提交到平台,则需要使用图片导入的功能,具体操作见《2013学员教师远程研修手册》。
)主题单元学习目标(说明:依据新课程标准要求描述学生在本主题单元学习中所要达到的主要目标)知识与技能:要求学生通过实验探究,认识牛顿第一定律;用惯性解释自然界和生活中的有关现象;实验探究知道“二力平衡条件;并通过二力平衡来进一步理解选学的力的合成过程与方法:要求学生经历牛顿第一定律的发现,领悟“分析与论证“环节;让学生能够运用已学科学知识去解释二力平衡的条件,掌握理想实验和等效替代的科学方法。
情感态度与价值观:要求学生通过对本章三个实验探究活动的参与,养成实事求是、尊重科学的态度,不迷信权威,并认识到交流与合作的重要性,又要主动与他人合作的精神。
初中九年级上物理思维导图(教科版)一、机械运动1. 运动的描述物体的位置随时间的变化路程和位移2. 速度和加速度速度的定义加速度的定义速度和加速度的关系3. 匀速直线运动匀速直线运动的定义匀速直线运动的规律匀速直线运动的应用4. 变速直线运动变速直线运动的定义变速直线运动的规律变速直线运动的应用二、力和运动1. 力的概念力的定义力的作用效果力的单位2. 牛顿第一定律牛顿第一定律的内容牛顿第一定律的应用3. 牛顿第二定律牛顿第二定律的内容牛顿第二定律的应用4. 牛顿第三定律牛顿第三定律的内容牛顿第三定律的应用三、功和能1. 功的概念功的定义功的计算公式功的单位2. 能的概念能的定义能的分类能的单位3. 功和能的关系功和能的关系功和能的转化4. 能的守恒定律能的守恒定律的内容能的守恒定律的应用四、机械能1. 动能的概念动能的定义动能的计算公式动能的单位2. 势能的概念势能的定义势能的分类势能的单位3. 机械能的概念机械能的定义机械能的分类机械能的单位4. 机械能的守恒定律机械能守恒定律的内容机械能守恒定律的应用五、压强1. 压强的概念压强的定义压强的计算公式压强的单位2. 压强的应用液体的压强气体的压强压强的应用实例六、浮力1. 浮力的概念浮力的定义浮力的计算公式浮力的单位2. 浮力的应用漂浮现象沉浮现象浮力的应用实例七、简单机械1. 杠杆的概念杠杆的定义杠杆的分类杠杆的平衡条件2. 杠杆的应用杠杆的应用实例杠杆的原理3. 滑轮的概念滑轮的定义滑轮的分类滑轮的原理4. 滑轮的应用滑轮的应用实例滑轮的原理八、能量转化和守恒1. 能量转化的概念能量转化的定义能量转化的形式能量转化的应用2. 能量守恒定律能量守恒定律的内容能量守恒定律的应用3. 能量守恒定律的应用实例能量守恒定律的应用实例九、热和温度1. 热的概念热的定义热的单位2. 温度的概念温度的定义温度的单位3. 热和温度的关系热和温度的关系热和温度的应用4. 热传递热传递的定义热传递的方式热传递的应用十、热力学第一定律1. 热力学第一定律的内容热力学第一定律的内容热力学第一定律的应用2. 热力学第一定律的应用实例热力学第一定律的应用实例初中九年级上物理思维导图(教科版)一、机械运动1. 运动的描述物体的位置随时间的变化路程和位移2. 速度和加速度速度的定义加速度的定义速度和加速度的关系3. 匀速直线运动匀速直线运动的定义匀速直线运动的规律匀速直线运动的应用4. 变速直线运动变速直线运动的定义变速直线运动的规律变速直线运动的应用二、力和运动1. 力的概念力的定义力的作用效果力的单位2. 牛顿第一定律牛顿第一定律的内容牛顿第一定律的应用3. 牛顿第二定律牛顿第二定律的内容牛顿第二定律的应用4. 牛顿第三定律牛顿第三定律的内容牛顿第三定律的应用三、功和能1. 功的概念功的定义功的计算公式功的单位2. 能的概念能的定义能的分类能的单位3. 功和能的关系功和能的关系功和能的转化4. 能的守恒定律能的守恒定律的内容能的守恒定律的应用四、机械能1. 动能的概念动能的定义动能的计算公式动能的单位2. 势能的概念势能的定义势能的分类势能的单位3. 机械能的概念机械能的定义机械能的分类机械能的单位4. 机械能的守恒定律机械能守恒定律的内容机械能守恒定律的应用五、压强1. 压强的概念压强的定义压强的计算公式压强的单位2. 压强的应用液体的压强气体的压强压强的应用实例六、浮力1. 浮力的概念浮力的定义浮力的计算公式浮力的单位2. 浮力的应用漂浮现象沉浮现象浮力的应用实例七、简单机械1. 杠杆的概念杠杆的定义杠杆的分类杠杆的平衡条件2. 杠杆的应用杠杆的应用实例杠杆的原理3. 滑轮的概念滑轮的定义滑轮的分类滑轮的原理4. 滑轮的应用滑轮的应用实例滑轮的原理八、能量转化和守恒1. 能量转化的概念能量转化的定义能量转化的形式能量转化的应用2. 能量守恒定律能量守恒定律的内容能量守恒定律的应用3. 能量守恒定律的应用实例能量守恒定律的应用实例九、热和温度1. 热的概念热的定义热的单位2. 温度的概念温度的定义温度的单位3. 热和温度的关系热和温度的关系热和温度的应用4. 热传递热传递的定义热传递的方式热传递的应用十、热力学第一定律1. 热力学第一定律的内容热力学第一定律的内容热力学第一定律的应用2. 热力学第一定律的应用实例热力学第一定律的应用实例初中九年级上物理思维导图(教科版)一、机械运动1. 运动的描述物体的位置随时间的变化路程和位移2. 速度和加速度速度的定义加速度的定义速度和加速度的关系3. 匀速直线运动匀速直线运动的定义匀速直线运动的规律匀速直线运动的应用4. 变速直线运动变速直线运动的定义变速直线运动的规律变速直线运动的应用二、力和运动1. 力的概念力的定义力的作用效果力的单位2. 牛顿第一定律牛顿第一定律的内容牛顿第一定律的应用3. 牛顿第二定律牛顿第二定律的内容牛顿第二定律的应用4. 牛顿第三定律牛顿第三定律的内容牛顿第三定律的应用三、功和能1. 功的概念功的定义功的计算公式功的单位2. 能的概念能的定义能的分类能的单位3. 功和能的关系功和能的关系功和能的转化4. 能的守恒定律能的守恒定律的内容能的守恒定律的应用四、机械能1. 动能的概念动能的定义动能的计算公式动能的单位2. 势能的概念势能的定义势能的分类势能的单位3. 机械能的概念机械能的定义机械能的分类机械能的单位4. 机械能的守恒定律机械能守恒定律的内容机械能守恒定律的应用五、压强1. 压强的概念压强的定义压强的计算公式压强的单位2. 压强的应用液体的压强气体的压强压强的应用实例六、浮力1. 浮力的概念浮力的定义浮力的计算公式浮力的单位2. 浮力的应用漂浮现象沉浮现象浮力的应用实例七、简单机械1. 杠杆的概念杠杆的定义杠杆的分类杠杆的平衡条件2. 杠杆的应用杠杆的应用实例杠杆的原理3. 滑轮的概念滑轮的定义滑轮的分类滑轮的原理4. 滑轮的应用滑轮的应用实例滑轮的原理八、能量转化和守恒1. 能量转化的概念能量转化的定义能量转化的形式能量转化的应用2. 能量守恒定律能量守恒定律的内容能量守恒定律的应用3. 能量守恒定律的应用实例能量守恒定律的应用实例九、热和温度1. 热的概念热的定义热的单位2. 温度的概念温度的定义温度的单位3. 热和温度的关系热和温度的关系热和温度的应用4. 热传递热传递的定义热传递的方式热传递的应用十、热力学第一定律1. 热力学第一定律的内容热力学第一定律的内容热力学第一定律的应用2. 热力学第一定律的应用实例热力学第一定律的应用实例。
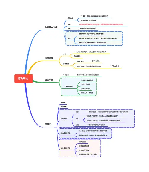
运动和⼒⽜顿第⼀定律
⼒的合成
⼒的平衡
研究⽅法
⽜顿第⼀定律是在实验事实基础上推理得到的
理想实验法(⼜称推理法)
内容⼀切物体在没有受到⼒的作⽤时,总是保持静⽌或匀速直线运动状态
理解⼒是物体运动状态改变的原则
惯性
①物体保持原来运动状态不变的性质叫惯性
②惯性是⼀切物体固有的⼀种属性,⼀切物体在任何时候都有惯性
③惯性⼤⼩只与物体质量有关,与运动快慢⽆关
合⼒
⼀个⼒产⽣的效果是⼏个⼒的共同作⽤产⽣的效果相同
等效代替法
⼒的合成
同向、相加F=F1+F2
反向、相减、⽅向与较⼤⼒⽅向相同F=F⼤-F⼩
平衡状态物体处于静⽌或匀速直线运动状态
⼆⼒平衡的条件
作⽤在同⼀物体上
⼒的⼤⼩相等
⼒的⽅向相反
作⽤在同⼀直线上
摩擦⼒
静摩擦
滚动摩擦
滑动摩擦⼒
定义⼀个物体在另⼀个物体表⾯滑动时受到的阻碍物体相对运动的⼒
⼤⼩
其他条件相同时,压⼒越⼤,滑动摩擦⼒就越⼤
其他条件相同时,接触⾯越粗糙,滑动摩擦⼒就越⼤
⽅向与物体相对运动的⽅向相反
增⼤摩擦的⽅法
增⼤压⼒,如⾃⾏⻋刹⻋时⽤⼒捏刹⻋闸等
使接触⾯粗糙,如鞋底,轮胎表⾯的花纹等
减⼩摩擦的⽅法
①减⼩压⼒
②使接触⾯光滑
③变滑动为滚动
⑩使接触⾯分离,如⽓垫船。
矿产资源开发利用方案编写内容要求及审查大纲
矿产资源开发利用方案编写内容要求及《矿产资源开发利用方案》审查大纲一、概述
㈠矿区位置、隶属关系和企业性质。
如为改扩建矿山, 应说明矿山现状、
特点及存在的主要问题。
㈡编制依据
(1简述项目前期工作进展情况及与有关方面对项目的意向性协议情况。
(2 列出开发利用方案编制所依据的主要基础性资料的名称。
如经储量管理部门认定的矿区地质勘探报告、选矿试验报告、加工利用试验报告、工程地质初评资料、矿区水文资料和供水资料等。
对改、扩建矿山应有生产实际资料, 如矿山总平面现状图、矿床开拓系统图、采场现状图和主要采选设备清单等。
二、矿产品需求现状和预测
㈠该矿产在国内需求情况和市场供应情况
1、矿产品现状及加工利用趋向。
2、国内近、远期的需求量及主要销向预测。
㈡产品价格分析
1、国内矿产品价格现状。
2、矿产品价格稳定性及变化趋势。
三、矿产资源概况
㈠矿区总体概况
1、矿区总体规划情况。
2、矿区矿产资源概况。
3、该设计与矿区总体开发的关系。
㈡该设计项目的资源概况
1、矿床地质及构造特征。
2、矿床开采技术条件及水文地质条件。
精品文档 重力 由于地球的吸引而使物体受到的
大小:G=mg
弹簧测力计 物体由于发生弹性形 变而产生的力叫弹力
施 力 物 体
制作原理:弹簧受到的拉力 越大,弹簧的伸长量就越长
重 心
摩擦力 (第八章)
作 用 点 八、、
物体间相互接触 ____ 物体发生弹性形变 ■产生条件■ 1 ・弹力 ♦
滑动摩擦力 两个相互接触的物体,当它们 相对滑动时,在接触面上会产 生一种阻碍相对运动的力。
滚动摩擦力 1、 压力
2、 接触面的粗糙程度
基本知识
I力用符号F表示,
单位牛顿、简称牛,符号 N
力的三要素 大小 方向
静摩擦力 动摩擦力
影响摩擦力大小的因素 改
变摩擦力的方法
0 作用点
物体间力的作用是相互的, 既是施力物体同时也是受力物体
・增大:增大压力、增大接触面的粗糙程度
减小:减小压力、接触面变光滑或隔离(如加润滑油、 气垫船、磁悬浮列车)、滚动代替滑动(轴承、滚轮) 精品文档 第七章 力一一思维导图
由于地瑶的吸别而茨物体受到的 — 重力 力的作用敢 夭卜;G=tna 厂空条件 _■弹力石 起点表示力的作用点」 用途:测量力的大小 大小土用 力平衝的ft法求解屮 箭头表示巧的月冋 方向:与州材酥1苗方向+皈疗 力 物体发主弹11形变 两个相互接触的物体,当它们 40对斜如「在按融面丄会产 生一和陋昭IHXT运动州” + 力JB捋号丘表示… 单位牛頓,佛牛”符号w 坪八討小 制作原埋二弹毎爻到的竝力 越大"弹蓄的伸反量就越艮- 一 作用J物体』
大卜 方问*J
作甩曲
厠体同力的作用犀相斗的,屮 既是J淄力物体田也是克力棚'
―► 普大:惜大圧旳,ism#触画 的祖榊杵陰 海屮=;馬小压7」,悽fit面專先涓或隔詡(如加丽油, ・ 遴島睜列车冥淒动R替溝动IftbJ輕,建轮、 精品文档 第七章 力 第一节 力一一思维导图
物体间力的作用是相互的, 既是施力物体同时也是受力物体
概念:力是物体对物体的作用 施力物体 基本知识