三、单一来源操作流程图
- 格式:doc
- 大小:49.50 KB
- 文档页数:1
,附件1中国安全生产科学研究院专用设备采购流程为规范中国安全生产科学研究院(以下简称安科院)专用设备采购程序,根据《政府采购法》、《招标投标法》、《中央预算单位政府集中采购目录及标准》及安科院《固定资产管理办法》等相关规定,制定本流程。
专用设备采购共分四个阶段。
流程图见附图。
一、拟定购置计划修缮项目购置设备:根据财政部要求,由科技发展部组织各部门编制项目规划,按规划内容拟定年度申报计划,年度申报计划与规划内容不符得,须报变更说明。
科研项目购置设备:各部门在编制项目经费预算得同时,须提出设备购置计划。
其她项目购置设备:根据具体项目得要求由各部门提出项目购置计划。
科技发展部组织专家对部门提出得项目购置计划进行论证,并报主管领导审批后,按项目渠道向上级主管部门申报。
二、采购方案审批各部门根据批准得计划,及时提出采购申请,程序如下:1、拟购设备必须按计划实行,不得随意更改。
特殊情况需要变更时,须办理设备购置变更申请,并提交科技发展部,履行审批程序。
2、部门采购经办人填写《设备采购审批表》(必须填写设备明细及技术参数,并提供相关市场调研信息),经部门主要负责人签字后报相关部门审核。
3、办公室按照批准得项目设备购置计划,对拟购置设备进行核对,并确定设备采购方式;资产财务部负责审核预算额度及资金渠道。
4、上述部门审核通过后,报分管院领导与院长审批。
5、若采购设备属于进口产品,且单价在50万以上得,须通过财政部得审核后方可购买。
采购部门应提交以下材料至院办公室,由院资产财务部经国家安全监管总局财务司报财政部审批。
(1)拟采购得进口产品属于国家法律法规政策明确规定鼓励进口产品得,各部门采购经办人填写《政府采购进口产品申请表》与关于鼓励进口产品得国家法律法规政策文件复印件。
(2)拟采购得进口产品属于国家法律法规政策明确规定限制进口产品得,各部门采购经办人填写《政府采购进口产品申请表》;进口产品所属行业得设区得市、自治州以上主管部门出具得《政府采购进口产品所属行业主管部门意见》与财政部指定得专家组出具得《政府采购进口产品专家论证意见》。
01招投标流程概述Chapter招投标定义与目的定义目的招投标基本流程010*******监督机构对招投标活动进行监督的机构,负责监督招投标活动的合法性、公正性和透明度,防止腐败现象的发生。
招标人提出招标项目、进行招标的法人或者其他组织,负责编制招标文件、组织评标、确定中标人并签订合同。
投标人响应招标、参加投标竞争的法人或者其他组织,负责编制投标文件、参加开标会议、接受评标委员会的评审和比较。
评标委员会由招标人组建的负责评审投标文件的临时性机构,负责按照招标文件规定的评标标准和方法进行评审、推荐中标候选人或者直接确定中标人。
招投标参与方及职责02六种招投标流程图详解Chapter编制招标文件发布招标公告投标人投标定标开标评标编制招标文件与公开招标相同。
发出投标邀请书向三个以上具备承担招标项目能力、资信良好的特定法人或其他组织发出邀请。
投标人投标与公开招标相同。
开标、评标、定标流程与公开招标相同,但邀请招标的开标可以不公开进行。
竞争性谈判流程图单一来源采购流程图公示采购信息协商采购事宜签订合同履行合同询价采购流程图制定询价通知书明确询价内容、标准、合同草案的条款等事项。
确定被询价的供应商名单从符合相应资格条件的供应商名单中确定不少于三家的供应商进行询价。
询价向被询价的供应商发出询价通知书让其报价。
确定成交供应商根据符合采购需求、质量和服务相等且报价最低的原则确定成交供应商,并将结果通知所有被询价的未成交的供应商。
电子招投标流程图编制并提交投标文件投标报名与购买招标文件投标人在电子招投标交易平台上进行报名并购买招标文件。
发布招标公告与招标文件开标、评标、定标流程与公开招标相同,但采用电子化方式进行。
签订合同03招投标关键环节分析Chapter01020304明确招标范围与要求编制规范的文件格式设定合理的评标标准注明重要时间与地点招标文件编制要点01020304检查投标文件是否符合招标文件的要求,如资格证明、保证金等。
政府采购管理流程图
为深入落实“放管服”改革要求,规范政府采购的操作,提升采购质量,促进政府采购工作健康有序开展,江苏省财政厅依据《政府采购法》、《政府采购法实施条例》、《政府采购货物和服务投标投标管理办法》等法律法规和规范性文件制定了公开招标、竞争性谈判、单一来源、邀请招标、询价、竞争性磋商六种采购方式的政府采购流程规范图,直观清晰地列明了采购人、采购代理机构(集中采购机构)和供应商这三方应当完成的采购环节,有效指导采购当事人,便于他们在采购中进行参考和执行。
附件1采购流程(附图)1)未确定采购方式前的流程 (2)未确定采购方式前流程图 (2)2)已确定采购方式后的流程 (4)公开招标 (4)邀请招标 (5)竞争性谈判 (5)询价采购 (5)网上竞价 (6)单一来源 (6)协议供货 (6)公开招标、邀请招标﹑竞争性谈判采购流程图 (7)询价采购流程图 (7)网上竞价采购流程图 (7)单一来源采购流程图 (7)协议采购流程图 (7)1)未确定采购方式前的流程采购单位管理-填写采购信息(下级采购单位和本级采购单位都可以填写)采购单位管理-主管部门审核(本级采购单位身份登陆系统,若是本级采购单位填写的采购信息,则不经过这个环节)财政部门管理-资金来源审核(专官员身份登陆系统)财政部门管理-业务科长审核(业务科长身份登陆系统,有三个选项:①提交分管局长审核;②提交相关部门审核;③提交采购办审核。
任何选项最后都流转到采购办清单审核)①提交分管局长审核财政部门管理-分管局长审核(分管局长身份登陆系统)清②提交相关部门审核财政部门管理-相关科室会审(专官员身份登陆系统)单政部门管理-相关科室科长审核(业务科长身份登陆系统)财政部审门管理-分管局长审核(分管局长身份登陆系统)核③提交采购办审核采购办管理-清单审核(有三个选项:①审核通过;②撤回至采购单位;③撤回至财政部门。
)审核通过(其中“选择采购类型”有三个选项:集中采购方式、分散采购委托方式、分散采购自行组织。
)集中采购和分散采购委托方式的流程一样,审核通过后业务流转到采购办管理-资金审核;分散采购自行组织,审核通过后业务流转到采购单位管理-提交分散采购采购记录流程结束;②撤回至采购单位采购单位管理-填写采购清单参照前面的流程撤回至财政部门财政部门管理-资金来源审核采购办管理-资金审核采购办管理-资金审核(其中“结算方式”下来列表中有多个选项,每个选项的流程都一样。
审核结果选择:①通过;②主任审核,最后都流转到采购办确定采购方式)①通过采购办管理-采购清单分配(选择督办人)确定采购②主任审核采购办管理-主任审核采购办管理-采购清单分配方式采购办管理-确定采购方式(督办人身份登陆系统)未确定采购方式前流程图审核结果中,“驳回”按钮表示将业务驳回到之前的环节重新处理,下面的流程图均表示审核通过后的流向,省去驳回的流程。
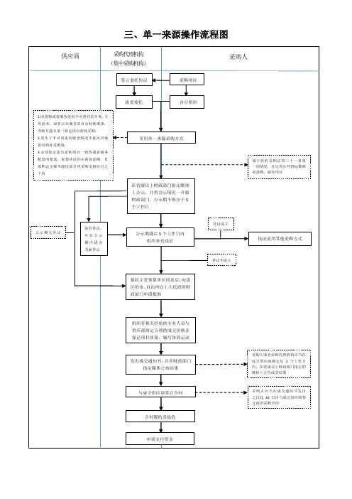
三、单一来源操作流程图
1
供应商
采购代理机构 (集中采购机构)
采购人
采购项目
签订委托协议
接受委托
自行组织
采用单一来源采购方式
组织有相关经验的专业人员与供应商商定合理的成交价格并保证项目质量,编写协商记录
报经主管预算单位同意后,向设区的市、自治州以上人民政府财政部门申请批准
如有异议,
可在公示期内提出书面异议
合同履约及验收
与成交供应商签订合同
申请支付资金
发出成交通知书,并在财政部门
指定媒体公布结果
公示期满后5个工作日内
组织补充论证
在省级以上财政部门指定媒体上公示,并将公示情况一并报财政部门,公示期不得少于5个工作日
1.因货物或者服务使用不可替代的专利、专有技术、或者公共服务项目有特殊要求,导致只能从某一特定供应商处采购;
2.发生了不可预见的紧急情况不能从其他供应商处采购的;
3.必须保证原有采购项目一致性或者服务配套的要求,需要从原供应商处添购,且添购总金额不超过原合同采购金额百分之十的
依法采用其他采购方式
异议不成立
异议成立
属于政府采购法第三十一条第一项情况,且达到公开招标数额的货物、服务项目
公示期无异议
采购人或者采购代理机构应当在
成交供应商确定后2个工作日内,在省级以上财政部门指定的媒体上公告成交结果
采购人应当在成交通知书发出之日起30日内与成交供应商签订政府采购合同。
项目采购方式研究报告投发部、企管部 2016.5.10项目采购方式包括公开招标、邀请招标、竞争性谈判、竞争性磋商和单一来源采购五种方式。
其中,采购方式分为招标方式和非招标招标采购非招标采购公开招标是指招标人以招标公告的方式邀请不特定的法人或者其他组织投标。
采购人采购货物或者服务应当采用公开招标方式的,其具体数额标准,属于中央预算的政府采购项目,由国务院规定;属于地方预算的政府采购项目,由省、自治区、直辖市人民政府规定;因特殊情况需要采用公开招标以外的采购方式的,应当在采购活动开始前获得设区的市、自治州以上人民政府采购监督管理部门的批准。
(二)邀请招标邀请招标是指招标人以投标邀请书的方式邀请特定的法人或者其他组织投标。
邀请招标必须严格按照有关规定履行审批手续。
(三)竞争性谈判竞争性谈判是指采购人直接邀请两个(含本数)以上质量和服务相等的供应(服务)商,就采购标的进行谈判,确定成交供应(服务)商、成交价格以及其他技术、商务条件的一种采购方式。
(四)竞争性磋商竞争性磋商是2014年11月29日,第一次在财政部印发的《政府和社会资本合作模式操作指南(试行)》中提出。
竞争性磋商是指采购人、政府采购代理机构通过组建竞争性磋商小组与符合条件的供应商就采购货物、工程和服务事宜进行磋商,供应商按照磋商文件的要求提交响应文件和报价,采购人从磋商小组评审后提出的候选供应商名单中确定成交供应商的采购方式。
(五)单一来源采购单一来源采购是指采购人就某一采购标的与单一供应(服务)商进行洽谈,确定成交价格以及其他技术、商务条件的一种采购方式。
三、采购方式对比分析(一)适用条件项目五种采购方式的适用条件对比如下:表1 采购方式适用条件对比标管理办法》第四条、《政府采购非招标采购方式管理办法》第四条和《政府采购竞争性磋商采购方式管理暂行办法》第四条等规定,就政府采购的服务项目,各级政府应当制定公开招标的数额标准。
达到公开招标数额标准的服务项目,必须采用公开招标的方式进行采购;达到公开招标数额标准的服务项目,拟采用公开招标以外的采购方式的,采购人应当在采购活动开始前,报经主管预算单位同意后,依法向设区的市、自治州以上人民政府财政部门申请批准。
江苏省财政厅为规范政府采购操作,提升采购效率质量,确保政府采购活动的高效有序开展,根据《政府采购法》及其《实施条例》、《政府采购货物和服务投标投标管理办法》等法律制度,制定政府采购流程规范图,明确了包括公开招标、竞争性谈判、单一来源、邀请招标、询价、竞争性磋商六种采购方式的操作流程规范。
操作流程规范图如下,点击查看大图
江苏省财政厅从全省政府采购的实际出发,征求省政府采购中心、部分设区市政府采购监管部门等相关单位的意见,几易其稿制定了政府采购流程规范图。
流程规范图明确了采购人、采购代理机构、供应商三方当事人的行为规范,直观体现了各种采购方式的操作流程,并对公告期限、方式变更、确定中标或成交供应商、合同签订、履约验收等关键环节进行了详细的说明,为当事人在政府采购中的实际操作提供了参考和指导。
江苏省财政厅制定政府采购流程规范图,是在政府采购领域深入落实“放管服”改革要求的一项具体举措,将对促进江苏省政府采购工作的健康有序开展,起到非常重要的作用。
单一来源采购程序
1.目的
规范单一来源采购工作流程。
2.适用范围
适用于市局(公司)及所属县区局(分公司)有关部门单一来源采购程序。
3.职责
3.1采购单位(部门)负责编制单一来源采购文件,邀请谈判供应商、组织商务谈判、编制并上报《单一来源采购事项确认单》。
3.2采购办负责审议商务谈判结果,发出成交通知书,发布公示。
3.3监管办负责对商务谈判过程进行全程监督。
4.程序和要求
4.1编制谈判文件
4.2邀请谈判供应商
4.3谈判
4.4确定成交供应商
公示
4.5
5.考核
6.相关记录
6.1《单一来源采购事项确认单》
6.2单一来源采购文件
6.3报价、供货方案或服务方案
7.相关文件
7.1中华人民共和国政府采购法
7.2
8.流程图
单一来源采购流程图(见附件)9.危险源
无
10.廉情风险
11.监控点
无
“单一来源谈判”工作全程风险辨识评价汇总表
5
6
7
8。
【课程概述】
2020年是着力优化营商环境、深化政府采购制度改革的重要一年。
为了贯彻《中华人民共和国政府采购法》及其实施条例,规范政府采购信息公开行为,提高政府采购活动透明度,2019年11月27日,财政部公布了最新的《政府采购信息发布管理办法》,自2020年3月1日起施行。
随后,为规范政府购买服务行为,促进转变政府职能,改善公共服务供给,2020年1月3日,财政部又公布了《政府购买服务管理办法》,自2020年3月1日起施行。
为帮助各级管理部门、事业单位采购人员、招标代理机构及相关从业人员准确理解办法的要求、规范操作、提升从业人员职业素质和专业技能,有效降低质疑投诉,博维举办本次线上课程,供各单位及下属单位相关人员学习。
博维培训本课程详细讲解当前六种政府采购方式的适用条件、程序和操作关键点,运用采购流程图清晰展现不同采购方式的操作流程和操作要点,运用案例分析找出不同采购方式执行过程中可能存在的问题,并结合我国深化政府采购制度改革方案的内容,借鉴国家经验,展望未来政府采购方式的改革方向。
【目标人群】
政府采购相关的采购人、采购代理机构、供应商、政府采购监督管理部门的相关人员,政府采购评审专家员。
【课程大纲】
一、政府六种采购方式的概念及分类
1. 公开招标
2. 邀请招标
3. 竞争性谈判
4. 竞争性磋商
5. 单一来源采购
6. 询价
二、政府六种采购方式适用情形及适用条件
三、详解六种采购方式的22个操作要点
四、政府采购方式改革趋势展望。
医院采购流程图一、背景介绍医院采购是指医院为满足医疗服务和管理需求,按照一定的程序和规则,通过购买商品、设备、药品、耗材等方式获取所需物品的过程。
医院采购流程图是对医院采购流程进行图形化展示,以便于理解和操作。
二、医院采购流程图以下是医院采购流程图的详细描述:1. 采购需求提出- 医院各科室根据临床需求、设备更新或者维修等情况,提出采购需求。
- 需求提出人填写采购申请单,包括物品名称、规格、数量、用途等信息,并提交给采购部门。
2. 采购计划制定- 采购部门根据收到的采购申请单,进行需求评估和分析。
- 采购部门制定采购计划,包括物品清单、预算、采购方式等,并提交给相关领导审批。
3. 采购方式确定- 相关领导审批通过后,采购部门根据采购计划确定采购方式。
- 采购方式可以是公开招标、邀请招标、竞争性谈判、单一来源采购等。
4. 采购公告发布- 如果采购方式是公开招标或者邀请招标,采购部门发布采购公告。
- 采购公告包括采购物品的详细信息、投标要求、截止日期等,并通过医院内部通知或者公开渠道发布。
5. 供应商投标- 感兴趣的供应商根据采购公告的要求,准备投标文件。
- 投标文件包括公司资质、产品样本、价格报价、交货期等,并按要求提交给医院采购部门。
6. 评标和中标确定- 采购部门组织评标委员会对收到的投标文件进行评审。
- 评标委员会根据评标标准对投标文件进行评分,并确定中标供应商。
7. 中标通知和合同签订- 采购部门向中标供应商发出中标通知书,确认中标结果。
- 中标供应商和医院采购部门进行合同谈判和签订采购合同。
8. 交货和验收- 中标供应商按照合同约定的交货期,将采购物品送至医院。
- 医院采购部门对交货物品进行验收,确认物品的质量和数量是否符合合同要求。
9. 付款和结算- 医院财务部门根据合同约定,按时支付供应商的货款。
- 医院财务部门和供应商进行结算,确保双方的财务关系清晰明了。
10. 采购记录和统计- 医院采购部门对每一次采购进行记录和统计。
图解政府采购方式及招投标全流程《政府采购法》规定,我国政府的采购方式有:“公开招标、邀请招标、竞争性谈判、单一来源采购、询价和国务院政府采购监督管理部门认定的其他采购方式。
”因为采购形式较多,流程较为复杂,很多朋友分不清这几种采购方式的适用范围和具体流程。
下面建议流程图配合文字讲解方式,为大家深度解析招投标流程,详解公开招标、邀请招标、竞争性谈判、竞争性磋商、单一来源、询价操作,这六种政府常见采购形式的区别和具体流程。
一、公开招标1、什么是公开招标?《招投标法》第十条第二款规定:“公开招标是指招标人以招标公告的方式邀请不特定的法人或者其他组织投标。
”也就是说,所有公开招标的项目都必须在公共平台发布招标信息,符合条件的供应商均可以参与投标。
公开招标的采购方式,因为投标人较多、竞争充分,相对不容易出现串标、围标等情况,是政府机构最常用的采购方式之一。
2、适用范围公开招标适用一切采购项目,但因为其公开透明、可操作性较小,且流程复杂、成本较高,很多机构会规避此种采购方式。
为了解决这个问题,国家规定了必须公开招标项目,主要有以下三类:(1)国家重点项目和省、自治区、直辖市人民政府确定的地方重点项目(《招标投标法》第十一条);(2)国有资金占控股或者主导地位的依法必须进行招标的项目(《招标投标法实施条例》第八条);(3)其他法律法规规定必须进行公开招标的项目。
例如,《政府采购法》第二十六条规定,公开招标应作为政府采购的主要采购方式;《土地复垦条例》第二十六条规定,政府投资进行复垦的,有关国土资源主管部门应当依照招标投标法律法规的规定,通过公开招标的方式确定土地复垦项目的施工单位。
同时法律也规定了:任何机构不得将应当以公开招标方式采购的货物或者服务,化整为零或者以其他任何方式规避公开招标采购。
3、具体流程(见下图,图片可根据需要拖动放大)二、邀请招标1、什么是邀请招标?邀请招标是指采购人依法从符合相应资格条件的供应商中随机邀请3家以上供应商,并以投标邀请书的方式邀请其参加投标。
政府采购流程第一部分政府采购概述政府采购差不多概念政府采购,是指各级国家机关、事业单位和团体组织,使用财政性资金采购依法制定的集中采购名目以内的或者采购限额标准以上的物资、工程和服务的行为。
财政性资金,包括财政预算资金和纳入财政治理的其他资金。
采购,是指以合同方式有偿取得物资、工程和服务的行为,包括购买、租赁、托付、雇用等。
使用财政性资金采购,是指全部或部分使用财政性资金,以及使用需要财政性资金偿还的借款、贷款等的采购行为。
物资,是指各种形状和种类的物品,包括原材料、燃料、设备、产品等。
工程,是指建设工程,包括构筑物和建筑物新建、改建、扩建、装修、拆除、修缮,以及与建设工程相关的勘察、设计、施工、监理等。
服务,是指除物资和工程以外的其他政府采购对象,包括各类专业服务、信息网络开发服务、金融保险服务、运输服务,以及修理与爱护服务等。
采购项目中含不同采购对象的,以占项目资金比例最高的采购对象确定其项目属性。
政府采购依据政府采购以《中华人民共和国政府采购法》等国家的相关法律法规为依据,依照国家和自治区有关政府采购的政策规定,结合本地区、本部门实际,组织实施政府采购。
政府采购原则政府采购应当遵循公布透亮原则、公平竞争原则、公平原则和诚实信用原则。
政府采购监督治理部门本规程所称“政府采购监督治理部门”是指各级人民政府财政部门。
各级人民政府财政部门是负责政府采购监督治理的部门,依法履行对政府采购活动的监督治理职责。
审计机关应对政府采购进行审计监督。
政府采购监督治理部门、政府采购各当事人有关政府采购活动,应当同意审计机关的审计监督。
监察机关应加强对参与政府采购活动的国家机关、国家公务员和国家行政机关任命的其他人员实施监察。
政府采购当事人政府采购当事人,是指在政府采购活动中享有权益和承担义务的各类主体,包括采购人、供应商、政府集中采购机构和采购代理机构等。
采购人,是指依法进行政府采购的国家机关、事业单位、团体组织。
关于公司单一来源物资采购方案的汇报材料按照公司领导安排,参照2019年《公司关于物资采购调研报告》和公司的实际情况,公司组织对单一来源物资采购情况进行梳理,并初步制定可行性方案。
一、单一来源采购适用条件及项目确定(一)适用条件符合下列情形之一的,可以采用单一来源方式采购:1.只能从唯一的供应商处采购才能满足需求的。
2.必须保证原有采购项目一致性或服务配套的要求,需要继续从原供应商处添购。
3.在用系统后续应用开发、在用软件升级的采购,限于连续性开发、升级,且更换供应商难以保证系统、软件稳定性的。
4.物资或服务由特定供应商享有专利、专有技术且只能向该供应商采购,或采购对象是针对特定设备的服务且该服务只能向特定供应商采购方能满足技术需求。
5.物资或服务由特定供应商享有中国范围内独家代理权。
6.技术、市场垄断,只能从唯一供应商处采购,且不存在其他合理选择或替代物;原采购物资的后续维修、零配件供应商,由于兼容性或者标准化的需要,必须向原供应厂商采购。
7.发生不可预见的紧急情况,需要快速处理,降低安全风险及运营影响的。
(二)单一来源采购清单确定对于采用单一来源采购可能涉及的设备系统,公司将梳理清单组织专家论证,建立单一来源采购目录;后续根据实际采购情况,对采购清单目录进行增减,每年对采购清单整体复审一次。
评审组专家总数为5人及以上单数,组长由专家成员现场推举产生,专家组对单一来源采购项目逐个评审,并形成专家组意见。
(三)单项单一来源采购项目确定对于未列入单一来源采购目录,且急需采购的项目,按照一事一议的原则,组织专家论证。
后期组织单一来源采购目录复审时,列入清单。
评审组专家总数为3人及以上单数,组长由专家成员现场推举产生,专家组对该项目进行评审,并形成专家组意见。
二、单一来源采购流程图及实施内容具体实施内容1.单一来源采购立项申请:需按单一来源采购的项目,由需求部门填写单一来源采购申请,明确物资规格、型号、品牌、估算价、拟定供应商报公司审批。
采购单位根据采购需求,填制《政
府采购项目申报审批表》报财政资
金管理股室和采购管理办公室审批
政府采购办审批采购组织形式及采
购方式
属于政府集中采购项目10万
元以上的必须进凤庆县公共
资源交易中心平台信息公开
集中采购属于部门集中采购10万元以上的项目的,由单位按审批的采购方式委托代理机构组织采购工作属分散自行采购的由采购单位自行组织采购工作根据审批的采购方式,属于A
类项目,单位必须委托凤庆
县公共资源交易中心集中组
织委托采购。
属于A类项目,单位必须委托县公共资源交易中心集中采购;属于B 类项目也可委托省级以上批准的代理机构--社会中介机构,也可委托
凤庆县公共资源交易中心采购。
单位与中标供应商签订政府采购合同
根据交易中心采购结果填发
《政府采购中标(入选)通
知书》,督促中标供应商与
采购单位签订供货或服务合
同,并按要求履行和他弄单位与中标供应商签订政府采购合同
采购单位支付资金
货物验收(验收工作原则上由采购
单位组织进行,采购数额较大且有
特殊要求的采购项目,采购单位组
织聘请专业技术人员验收,并出具
验收报告)
结算(采购单位与供应商进行采购
资金结算)
合同备案(采购单位将采购合同一
式三份及发票复印件一份报政府采
购办备案)
政府采购工作流程图
采购组织形式:政府集中采购、部门集中采购、分散采购;
采购方式:公开招标、邀标采购、竞争性谈判、单一来源采购、询价采购、自行采购。
政府。
一、前言二、目的三、流程图符号四、流程图结构说明五、流程图绘製原则六、范例一,前言标准作业流程的意义「标准作业流程」(SOP)是企业界常用的一种作业方法,其目的在使每一项作业流程均能清楚呈现,任何人只要看到流程图,便能一目了然,有助于相关作业人员对整体工作流程的掌握。
(一)所有流程一目了然,工作人员能掌握全局。
(二)更换人手时,按图索骥,容易上手。
(三)所有流程在绘製时,很容易发现疏失之处,可适时予以调整更正,使各项作业更为严谨。
一、为建立本部作业标准化(SOP)流程图之可读性及一致性,参考美国ANSI系统流程图标准符号,及道勤企业管理顾问有限公司「效率会议」标准流程,製作符号及范例。
二、本规范流程图绘製,採用由上而下结构化程式设计(Top-down Structured Programming)观念。
三、对于製作流程图共通性目标,本规范亦列出流程图绘製原则。
符号准备作业(处理(决策(终止(路径(文件(预定义处理(Predefined Process连接(批注四.流程图结构说明顺序结构(Sequence)图形:意义:处理程序顺序进行。
语法:DO处理程序1 THEN DO处理程序2实例:运用时机:本结构适用于具有顺序发生特性的处理程序,而绘制图形上下顺序就是处理程序进行顺序。
A. 二元选择结构(基本结构)图形:意义:流程依据某些条件,分别进行不同处理程序。
语法:IF 条件THEN DO 处理程序1 ELSE DO 处理程序2 实例:运用时机:1.2.3.图形:意义:流程依据某些条件,分别进行不同处理程序。
语法:FOR 条件PCASE 1 DO 处理程序1CASE 2 DO 处理程序2CASE n DO 处理程序n实例:运用时机:·本结构是二元选择结构的变化,流程依据选择或决策结果,择一进行不同处理程序。
·选择或决策结果路径名称,可用不同文字,来叙明不同路径的处理程序。
A. REPEAT-UNTIL结构图形:意义:重复执行处理程序直到满足某一条件为止,即直到条件变成真(True)为止。
三、单一来源操作流程图
1
供应商
采购代理机构 (集中采购机构)
采购人
采购项目
签订委托协议
接受委托
自行组织
采用单一来源采购方式
组织有相关经验的专业人员与供应商商定合理的成交价格并保证项目质量,编写协商记录
报经主管预算单位同意后,向设区的市、自治州以上人民政府财政部门申请批准
如有异议,
可在公示期内提出书面异议
合同履约及验收
与成交供应商签订合同
申请支付资金
发出成交通知书,并在财政部门
指定媒体公布结果
公示期满后5个工作日内
组织补充论证
在省级以上财政部门指定媒体上公示,并将公示情况一并报财政部门,公示期不得少于5个工作日
1.因货物或者服务使用不可替代的专利、专有技术、或者公共服务项目有特殊要求,导致只能从某一特定供应商处采购;
2.发生了不可预见的紧急情况不能从其他供应商处采购的;
3.必须保证原有采购项目一致性或者服务配套的要求,需要从原供应商处添购,且添购总金额不超过原合同采购金额百分之十的
依法采用其他采购方式
异议不成立
异议成立
属于政府采购法第三十一条第一项情况,且达到公开招标数额的货物、服务项目
公示期无异议
采购人或者采购代理机构应当在
成交供应商确定后2个工作日内,在省级以上财政部门指定的媒体上公告成交结果
采购人应当在成交通知书发出之日起30日内与成交供应商签订政府采购合同。