B2C网上购物流程图
- 格式:pdf
- 大小:3.26 MB
- 文档页数:1
网上购物业务流程图⑴调查用户需求①顾客需求●查询功能:◆按商品名字查询◆按商品价格查询◆按商品制造商查询◆查询自己的消费记录●修改功能:可以修改自己的密码②商品管理需求●查询功能:◆按出库存量查询商品◆按生产商查询商品◆按供应商查询商品◆查看销售记录◆查看销售量●插入功能:可以使用SQL语句对该表进行增加商品相关信息的插入操作●修改功能:可以使用SQL语句对该表进行修改操作●删除功能:可以使用SQL语句对该表进行商品删除操作系统框架在调查完了用户需求之后,就要开始分析用户需求.在此,我们采用自顶向下的结构化分析方法(SA方法)。
首先,定义全局概念结构的框架,如图2。
2所示网上购物系统制造商信息系统商品信息系统注册会员系统供应商信息系统图2.2网上购物系统总框架图各子系统需要进一步细化。
以注册会员系统为例进一步细化,如图2.3所示。
图2.3子系统细化以其中的查询商品信息功能为例进一步细化,如图2.4所示.图2.4查询功能以其中的查询消费记录功能为例进一步细化,如图2。
5所示图2。
5查询功能依此类推,将所有子系统全部细化。
将所有用户需求分析完毕之后,就要开始构造数据字典了。
经分析之后,本系统要用到七个基本表:商品信息关系表、用户关系表、厂商关系表、供货商关系表和会员关系表。
数据结构定义如表2.1所示。
表2。
1 数据结构定义注册会员系统查询商品信息修改用户密码查看消费记录查询按商品名查询按制造商查询按价格查询查询查看消费金额查看购买商品数据抽象与局部视图设计按图2。
2网上购物系统总框架图,设计局部E—R图。
该超市管理系统包含七个表。
各个子系统的局部E—R图如下:图3。
1供应商关系E-R图图3。
2商品关系E-R图图3。
3制造商关系E—R图图3.4注册会员关系E—R图图3。
5供货关系E—R图图3。
6商品销售关系E—R图图3.7生产关系E-R图视图的集成视图的集成通俗的理解就是把各个子E—R图集成合并。
视图集成可以有两种方式:1)多个分E—R图一次集成;2)逐步集成,用累加的方式一次集成两个分E-R图。
1.1.1 银行前台操作在老师注册完每个学生开始,则每个学生都拥有5000000元的现金,这些现金在“我的家”的个人账户管理中可以看到。
学生需要把这些钱分别存到自己所扮演的各个角色当中。
对于个人来说,可以存到信用卡中。
对于单位来说,可以存到存折账户中。
说明:账号类型1、个人账号可以办理三种不同的银行账号,分别是“存折”、“支付卡”和“信用卡”。
存折具有“存款”、“取款”、“转帐”的功能,但是不能用于支付,也不能透支。
支付卡不仅具有存折的所有功能,还可以用于支付。
信用卡具有支付卡的所有功能,而且还可以透支。
2、单位账号只可以办理存折,该存折具有“存款”、“取款”、“转帐”的功能。
在单位之间进行支付的时候,是以转帐的方式来进行的,可以直接使用存折。
灾银行的前台,可以进行类似现实生活中的所有的操作。
例如存款、取款、转账等。
在进行这些操作之前,先需要进入某个特定的账户中。
步骤一、进入某个合适的银行(您需要在这个银行中具有存折或者卡之类的账户)步骤二、在右侧的账户登录中,输入账户号码和密码,点击“登入”按钮注意:如果出现提示,则发生错误的原因有如下:1、该账户不是该银行中的账户;2、银行对该账户没有进行审核;3、密码不对。
步骤三、分别进行如下的操作1.1.1.1 存款步骤一、点击菜单栏中的“存款”按钮步骤二、输入存入的金额,点击“确定”按钮注意:如果您的现金不足,可以从别的账户中进行“取款”操作,取出现金。
步骤三、银行给出对账单,存款完成。
1.1.1.2 取款步骤一、点击菜单栏中的“取款业务”按钮;步骤二、输入取款的金额,点击“确定”按钮;步骤三、银行给出对账单,取款完成。
1.1.1.3 转账(进行银行内和银行间转账)注意:转帐可以跨银行进行,信用卡和支付卡的支付不能跨银行进行。
步骤一、点击菜单栏中的“转账业务”按钮;步骤二、输入对方的账户,并且输入转账的金额,点击“确定”按钮;步骤三、银行给出对账单,转账前台操作完成,但是对方的账户的余额还没有增加;步骤四、银行的管理者(扮演该银行的学生)从B2C首页左边进入“我的银行”;步骤五、点击“转账管理”,对转出的账户进行“审核”;步骤六、整个转账完成。
(三)B2C交易流程
B2C是在企业与消费者之间通过Internet网进行商务活动的电子商务模式,本模块提供了一个电子商城网站:
1、商场也要在营销管理中申请网站,首先申请域名,成功申请完以后,就选择网站模块和功能组合,设置完毕后并且要保存。
2、商场进入网上商场,——商家入口——商家后台管理——注册——完善资料——登陆——添加——发布商品信息——生成店铺。
3.登陆消费者用户——柜台业务中——存款业务——往银行账户中存入资金——收藏夹——网上商城——进行新用户注册并登陆——搜索翻盖彩屏手机——选择想购买的产品——立即购买——并通过网上银行进行付款。
4、红磨坊商场收到订单后,选择红磨坊物流公司进行配送。
5.物流公司受理后,商场将货物出库后,将货物入库,拣货装车,处理出库单。
6.消费者收到货物后进行确认。
7.商场收到货款,对银行的账户进行查询,并把在银行发生的业务进行记账。
商场对账户进行收款核销。
8.商场通过银行转账方式对物流公司的运费进行支付。
待银行处理后,对银行的该笔业务记账。
商场对账户进行付款核销。
9. 物流公司对银行的账户进行查询,并把在银行发生的业务进行记账。
物流公司对账户进行收款核销。
实验七在B2C平台进行网上购物一、实验目的:掌握在网上使用网上银行、电子钱包、支付宝进行网上支付的操作。
二、实验要求及步骤(一)实验要求通过B2C网站的网上购物和支付实验,来了解网上支付的操作过程。
实验内容:在B2C 网站中使用网上银行、电子钱包、支付宝三种方式各购买一种产品。
(二)实验步骤1.注册为B2C网站会员。
步骤一:在实验室平台中点击“B2C”进入B2C网站首页,点击“用户注册”,进入用户信息填写页面填写相关内容。
如图7.1所示,注意这里的身份证号要唯一,以后在身份验证中会使用,邮箱要真实,会员名使用学号,完成后点击“提交”。
图7.1 B2C网站会员注册界面步骤二:将邮件地址加入邮件列表,方便管理。
如图7.2所示。
完成后等待管理员的审批。
图7.2 邮件列表页面2.用网上银行方式进行网上购物。
步骤一:登录网站,点击“在线购物”。
可以看到产品信息,点击需要购买的产品图标,可以查看详细信息,如图7.3所示,察看打印机的详细信息。
确认需要购买后,点击“购买”。
图7.3 产品详细信息及选择购买界面步骤二:点击“购买”,进入购物车界面,如图7.4所示。
在此界面可以设置购买数量,也可取消购买行为。
完成后,如需选择其它产品,点击“继续购物”,如果购买需求结束,点击“订单提交”。
图7.4 购物车界面步骤三:提交订单后,进入订单确认页面,首先核对收货人的信息是否正确,如无误,选择付款方式,可以选择网上付款和现金付款两种形式,这里首先选择“去网上银行”。
如果采用网上付款形式,则需要输入银行帐号。
如果没有帐号先去网上银行申请再来完成。
填写备注内容后,点击“提交定单”,如图7.5所示。
图7.5 订单提交页面步骤四:在订单保留前,需要确认用户身份,这时需要输入用户CA证书号和私钥,如果未进行身份认证的用户先去认证中心完成实验。
填写相关信息后,如图7.6所示,点击“登录”,完成订单,如图7.7所示,等待管理员的审批。
1、网上购物流程图
在网上搜索到自己想要的商品,然后单击
点击购买:
填写好资料后单击下一步:
点击财付通付款:
输入财付通密码:(此时只是将钱放入第三方)
点击查看本笔交易详情可查看本交易现状:
进入自己的拍拍网查看卖家是否发货:
等待卖家标注发货,拍拍则显示买方收货:
点击确认收货:
点击我已经收到商品了,则出现再次确认输入财付通密码:
输入财付通密码,点击确认:
再次确认后出现评价卖方:
点击现在评价卖家:
点击提交后出现页面,点击确认:
此交交易圆满完成。
2、电子商务流程图
3、淘宝网注册用户哪些重要,对应几个购物车几个银行卡支付宝
答:电子邮箱、会员名、登陆密码、验证码,一个会员对应一个购物车一个银行卡支付宝。
4、阿里巴巴是怎样赚钱的?
答:C2C网站的收费来源,主要包括交易服务费(包括商品登录费、成交手续费、底价设置费、预售设置费、额外交易费、安全支付费、在线店铺费),特色服务费(包括字体功能费、图片功能费、推荐功能费),增值服务费(信息发布费、辅助信息费),以及网络广告等。
1主要业务流程分析
1.1电子商务流程
电子商务流程的实现主要是从用户的角度分清网站的在线购物的总体思路,并给于使用者明确的指引,方便用户进行相应的操作,以提高整个网站系统的使用效率。
在线下单流程如下:
图1-1 在线下单流程示意图
订单处理流程
图1-2 订单处理流程示意图
1.2会员注册及管理流程
会员注册及管理流程的实现主要是用于对网站的总体会员情况做一个总体的管理和跟踪,为网上购物和交流互动营造好的氛围。
图1-3 会员注册流程示意图
图1-4 会员登陆及权限查看流程示意图
图1-5 会员权限分配流程示意图
1.3产品发布及管理流程
图1-6 产品发布流程示意图
1.4信息发布流程
图1-7 信息发布流程示意图
图1-13 产品发布流程图1.5网上交易流程图
2项目流程明细表各个阶段具体的工作安排如下:
之、信之,则汉室之隆,可计日而待也。
精品文档你我共享
愿陛下托臣以讨贼兴复之效,不效,则治臣之罪,以告先帝之灵。
若无兴德之言,则责攸之、祎、允等之慢,以彰其咎;陛下亦宜自谋,以咨诹善道,察纳雅言,深追先帝遗诏。
臣不胜受恩感激。
今当远离,临表涕零,不知所言。
AAAAAA。
一、电子商务流程图B toB电子商务流程图B2B协作流程图B2B网站业务处理流程图金算盘全程电子商务解决方案流程图B2C购物流程图电子商店后台管理系统功能模块图订单管理流程网站程序开发得流程网络营销工具组合图企业网络营销策略图物流运输流程图配送中心得一般业务流程图仓库作业流程图工行网上银行申请流程图二、名人名言电子商务代表着未来贸易发展方向。
——江泽民这个世界并不会在意您得自尊,而就是要求您在自我感觉良好之前先有所成就。
——比尔。
盖茨二十一世纪要么电子商务,要么无商可务! ——比尔.盖茨发令枪一响,您就是没时间瞧您得对手就是怎么跑得。
只有明天就是我们得竞争对手。
——马云上世纪80年代挣钱靠勇气,90年代靠关系,现在必须靠知识能力!-—马云今天要在网上发财,概率并不就是很大,但今天得网络,可以为大家省下很多成本。
这个世界没有人能替您发财,只有您自己才能替您发财,您需要得就是投资与投入,spendtime,investtime,onthe internet,把自己得时间投资在网络上面,网络一定会给大家省钱,但不一定今天就能赚多少钱,赚钱就是明天得事,省钱,您今天就瞧得到。
——马云所谓新经济,就就是传统企业利用好网络这个工具,去创造出更大得经济效益,使其成几十倍地增长,这才就是真得新经济得到来。
--马云我深信不疑我们得模式会赚钱得,亚马逊就是世界上最长得河,8848就是世界上最高得山,阿里巴巴就是世界上最富有得宝藏、一个好得企业靠输血就是活不久得,关键就是自己造血。
-—马云互联网像一杯啤酒,有沫得时候最好喝。
——马云阿里巴巴得六脉神剑就就是阿里巴巴得价值观:诚信、敬业、激情、拥抱变化、团队合作、客户第一。
——马云淘宝网得主业决不该放在与对手得竞争上,而就是把眼睛盯在提升客户体验上。
——马云人们满怀激情地相信互联网与电子商务得未来,因此她们也多多少少就是带着这种信仰来投资得。
——杰夫.贝索斯(亚马逊网站创始人)电子商务无疑就是最适合得途径,它能帮助买家降低成本、有效控制资金。
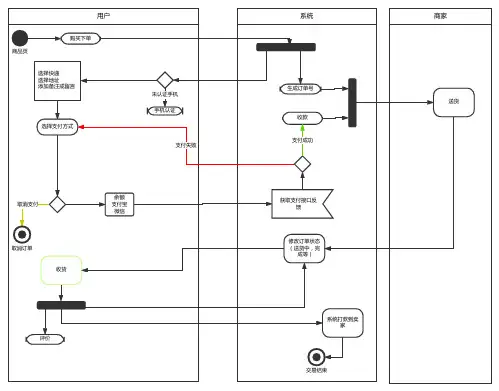
一、用户购物流程图:
开始进入网站进入购物区
关键字检索分类检索最新商品推荐商品
选择商品
加入购物车
是否有收货人信息
确认收货人信息填写收货人信息
是
否
选择配送方式,填写附加信息选择支付方式进入相应的支付平台支付完成,等待发货
结束
是否为注册会员
登录
注册
否是商品结算
二、后台订单管理流程图:
开始
进入网站后台
是否自动登录
登录
否进入商家后台
查看用户浏览信息
来单提醒
是
等待商家接单确认
同步物流信息
用户是否评价
同步用户评价信息
结束
是
否
三、后台产品管理流程图:
开始
进入网站后台
是否登录
登录
产品管理
结束
否是
添加产品信息
常规信息数据信息其它信息
产品信息确认
名称标签描述图片价格数量规格起订量品牌关联促销发布产品未发布产品
商家网址
四、用户注册流程图:
开始
进入网站
填写用户名
是
用户名是否占用
否
设置密码
确认网站
手机或邮箱验证
结束
五、WEBIM即时通流程图:
开始
用户登录
选择聊天对象
发送聊天内容查找交易记录
结束
六、平台客服流程图:
开始
进入网站后台
是否登录
登录
服务受理
服务消费者服务商家
否是
售后维权、投诉卖家账户问题商品付款、物流查询
商家业务
投诉举报、处罚欺诈开店、保证金、工具
商品交易账户问题其它问题
问题处理并记录
开始。