互联网公司人员配置与工作流程完整版
- 格式:docx
- 大小:560.18 KB
- 文档页数:3
互联网公司的工作流程一、引言随着互联网的快速发展,互联网公司逐渐成为当今商业领域的重要组成部分。
互联网公司以其高效、创新的工作流程而著名,本文将介绍互联网公司的典型工作流程,包括项目管理、团队协作、产品设计与开发、市场营销与推广等方面。
二、项目管理在互联网公司的工作流程中,项目管理是其中的核心环节。
互联网公司通常采用敏捷开发的方法,将项目拆分为多个可迭代的阶段,每个阶段都有明确的目标和交付物。
项目管理团队通过迭代周期的安排、任务分配与追踪等方式,确保项目按时交付,并满足客户需求。
项目管理中,互联网公司普遍使用项目管理工具,如Trello、Asana 等,以便团队成员实时了解项目进度、任务分配和工作跟踪。
这些工具提供了任务管理、虚拟看板、沟通协作等功能,有效提高团队合作效率与项目整体管理。
三、团队协作团队协作是互联网公司工作流程中至关重要的一环。
在互联网公司中,团队通常由多个角色组成,如产品经理、设计师、开发工程师、测试工程师等。
这些角色之间的紧密合作是保证项目成功的关键。
为了促进团队之间的协作,互联网公司常使用协作工具,如Slack、Microsoft Teams等。
这些工具提供了实时聊天、文件共享、会议与讨论等功能,便于团队成员有效沟通、交流想法和解决问题。
四、产品设计与开发在互联网公司中,产品设计与开发是实现业务目标的重要环节。
产品设计团队负责通过用户研究、需求分析、原型设计等方法,保证产品的用户友好性和体验流畅性。
开发团队则负责将设计成果转化为实际可用的产品。
为了实现高效的产品设计与开发,互联网公司使用了许多专业工具,如Axure、Sketch、InVision等。
这些工具提供了界面设计、原型制作、用户测试等功能,帮助设计与开发团队快速迭代,并提供高质量的产品。
五、市场营销与推广互联网公司在产品开发完成后,需要进行市场营销与推广,以吸引用户并扩大影响力。
市场营销团队通常负责品牌宣传、市场调研、用户分析等工作,根据产品特点与用户需求,制定合适的市场推广策略。
互联网公司组织架构一、简介互联网行业是近年来蓬勃发展的行业之一,随着互联网技术和市场的不断创新,互联网公司的组织架构也在不断调整和优化。
本文将以一家典型互联网公司的组织架构为例,介绍互联网公司在管理和运营方面的组织方式。
二、高层管理团队互联网公司的高层管理团队负责制定公司的发展战略和核心目标,并对各个部门的工作进行统筹和协调。
高层管理团队通常由创始人、首席执行官(CEO)以及其他高级职位的管理人员组成。
他们具备丰富的行业经验和领导能力,对公司的整体运营有着关键影响力。
三、核心部门1. 技术部门技术部门是互联网公司的核心部门之一,负责开发和维护公司的产品和服务。
技术团队包括软件工程师、系统架构师和测试工程师等,他们的工作是保证公司产品的稳定性、安全性和用户体验。
2. 运营部门运营部门负责推广和营销公司的产品和服务,提高用户数量和用户活跃度。
运营团队包括市场营销人员、数据分析师和客户服务人员等,他们通过不同的渠道和策略来吸引用户,并提供给用户满意的服务体验。
3. 人力资源部门人力资源部门负责招聘、培训和管理公司的人才队伍。
他们负责制定人才招聘策略,帮助公司吸引和留住优秀的员工,并提供相关培训和发展机会,以保证公司的人力资源优势。
4. 财务部门财务部门负责公司的财务管理和资金运营。
他们负责制定年度预算、审计公司的财务状况,以及监督和管理资金的使用情况,确保公司的财务稳定和可持续发展。
五、支持部门1. 市场部门市场部门负责了解市场需求和竞争情况,制定市场营销策略,并将其传达给运营团队和其他相关部门。
他们通过市场调研、竞争分析等手段,为公司的产品定位和推广提供决策支持。
2. 设计部门设计部门负责为公司的产品和营销活动提供创意和设计支持。
他们包括UI设计师、UX设计师和平面设计师等专业人员,致力于提供美观、易用和符合用户需求的产品设计。
3. 法务部门法务部门负责处理公司的法律事务和合规事项。
他们与公司的合作伙伴、客户以及相关政府机构保持密切联系,为公司提供法律咨询和风险管理建议。
第一章总则第一条为加强我公司人员管理,提高员工素质,优化人力资源配置,促进公司持续健康发展,特制定本制度。
第二条本制度适用于公司全体员工,包括正式员工、实习生、临时工等。
第三条公司人员管理遵循公平、公正、公开的原则,注重员工的个人发展,激发员工潜能,实现公司和个人共同成长。
第二章岗位设置与招聘第四条公司根据业务发展需要,设立相应的岗位,明确岗位职责和任职资格。
第五条公司招聘人员应遵循以下程序:1. 制定招聘计划,明确招聘岗位、人数、任职资格等;2. 通过内部推荐、外部招聘等多种渠道发布招聘信息;3. 对应聘者进行筛选、面试、体检等环节;4. 招聘结果经公司领导批准后,办理入职手续。
第六条公司优先考虑内部员工晋升和调岗,鼓励员工跨部门、跨岗位学习和发展。
第三章培训与发展第七条公司为员工提供系统性的培训,包括岗前培训、在职培训和专项培训等。
第八条员工培训内容应包括:1. 公司规章制度、企业文化、业务知识;2. 技能提升、项目管理、团队协作等;3. 法律法规、职业道德等。
第九条公司鼓励员工参加外部培训,提升个人能力,为公司和员工创造更多价值。
第四章考核与绩效第十条公司实行绩效考核制度,定期对员工进行考核,考核结果作为员工晋升、调岗、奖惩的依据。
第十一条考核内容主要包括:1. 岗位职责履行情况;2. 工作质量、效率;3. 团队协作、沟通能力;4. 创新能力、学习能力;5. 绩效考核目标达成情况。
第十二条公司根据考核结果,对员工进行奖惩,奖优罚劣,激发员工积极性。
第五章员工福利与待遇第十三条公司为员工提供具有竞争力的薪酬待遇,包括基本工资、绩效工资、奖金等。
第十四条公司为员工购买社会保险和商业保险,保障员工合法权益。
第十五条公司关心员工身心健康,提供良好的工作环境和生活条件。
第十六条公司根据国家法律法规和公司实际情况,为员工提供带薪年假、婚假、产假等福利。
第六章员工关系与沟通第十七条公司建立健全员工关系管理体系,维护员工合法权益,促进员工与公司共同发展。
第一章总则第一条为了加强公司人员管理,提高公司整体素质,促进公司持续发展,特制定本制度。
第二条本制度适用于公司全体员工,包括全职、兼职、实习生等。
第三条本制度遵循公平、公正、公开的原则,保障员工的合法权益,激发员工的工作积极性。
第二章入职与离职第四条新员工入职前,人力资源部负责对其进行面试、背景调查等,确保其符合公司要求。
第五条新员工入职时,需签订劳动合同,明确双方的权利和义务。
第六条员工离职需提前一个月向人力资源部提出书面申请,经批准后方可离职。
第七条离职员工需结清所有工资、奖金等费用,并归还公司物品。
第三章工作时间与考勤第八条公司实行标准工作时间,每日工作8小时,每周工作5天。
第九条员工需按时上下班,不得迟到、早退、旷工。
第十条员工请假需提前向直接上级申请,经批准后方可请假。
第十一条员工加班需按照公司规定进行审批,并支付加班费。
第四章培训与发展第十二条公司定期组织员工培训,提高员工的专业技能和综合素质。
第十三条员工可根据自身需求,申请参加公司组织的各类培训。
第十四条公司鼓励员工参加外部培训,提升个人能力。
第五章薪酬与福利第十五条公司实行岗位绩效工资制,根据员工岗位、绩效、能力等因素确定薪酬。
第十六条公司为员工提供五险一金、带薪年假、节日福利等福利待遇。
第十七条公司根据公司业绩和员工贡献,发放年终奖。
第六章绩效考核第十八条公司实行绩效考核制度,对员工的工作绩效进行评估。
第十九条绩效考核内容主要包括工作质量、工作效率、团队协作、创新能力等方面。
第二十条绩效考核结果作为员工晋升、调薪、奖金发放的重要依据。
第七章奖惩与纪律第二十一条公司对表现优秀的员工给予奖励,包括物质奖励和精神奖励。
第二十二条公司对违反公司纪律、损害公司利益的员工,给予警告、记过、降职、解除劳动合同等处分。
第八章附则第二十三条本制度由公司人力资源部负责解释。
第二十四条本制度自发布之日起实施。
第二十五条本制度如与国家法律法规、政策相抵触,以国家法律法规、政策为准。
互联网公司工作流程1. 公司概述在当今数字化时代,互联网公司扮演着十分重要的角色。
互联网公司主要以在线服务、软件开发以及相关技术的研发为主要业务。
本文将探讨互联网公司的工作流程,包括三个主要阶段:需求分析与制定、开发与测试、上线与运维。
2. 需求分析与制定在这个阶段,互联网公司与客户一起合作,分析和明确项目的具体需求。
以下是需求分析与制定的流程步骤:a) 项目需求调研:与客户进行详细的交流,了解他们的业务目标、预期目标、用户需求等信息。
b) 需求分析:根据交流内容,互联网公司的团队进行需求分析,确定项目的功能模块、流程和技术要求。
c) 项目计划制定:根据需求分析结果,制定项目计划,明确项目的时间表、阶段性目标和团队责任分工。
d) 需求文档编写:将项目需求详细写入需求文档,确保团队成员可以准确地理解和实施。
3. 开发与测试在这个阶段,互联网公司的开发团队根据需求文档进行软件和系统的开发,并进行测试以确保产品质量。
以下是开发与测试的流程步骤:a) 原型设计与开发:根据需求文档,设计软件系统的原型,并进行初步开发。
b) 系统开发与编码:根据原型设计,开发团队进行系统的具体开发和编码工作。
c) 软件测试与质量控制:开发团队进行软件测试,包括单元测试、集成测试和系统测试,以确保产品质量。
d) 问题修复与调整:在测试过程中,如发现问题或需求变更,开发团队将及时修复和调整,确保产品符合客户需求。
4. 上线与运维在开发和测试完成后,产品将进行上线并进行日常运维工作。
以下是上线与运维的流程步骤:a) 产品上线准备:部署服务器、数据库等资源,并进行性能测试和安全检查。
b) 上线发布与推广:根据项目计划,通过线上渠道发布产品,并进行推广和宣传工作。
c) 日常运维:互联网公司将负责产品的日常运营和维护工作,包括故障处理、问题解答和客户支持。
d) 数据分析与优化:通过数据分析,互联网公司将持续优化产品,提升用户体验和产品性能。
互联网公司人事制度范本一、总则1.1 本制度旨在规范互联网公司人事管理,保障员工权益,促进公司和谐稳定发展。
1.2 公司遵循国家法律法规,严格执行劳动法规,保障员工合法权益。
1.3 公司坚持以人为本,注重员工培训和发展,提升员工综合素质。
二、招聘与选拔2.1 公司招聘遵循公开、公平、公正的原则,以能力和素质为主要选拔标准。
2.2 招聘渠道包括招聘网站、社交媒体、校园招聘、内部推荐等。
2.3 应聘者需具备相关岗位所需的专业知识和技能,符合公司文化要求。
2.4 面试流程包括初试、复试和终试,面试官由相关部门负责人担任。
2.5 录用通知应在面试结束后一周内发放,并提供录用通知书。
三、员工培训与发展3.1 公司设立培训部门,负责员工培训与发展工作。
3.2 新员工入职前应接受入职培训,了解公司文化、制度及岗位职责。
3.3 公司定期举办内部培训、外部培训和职业发展规划指导,提升员工专业技能和综合素质。
3.4 鼓励员工参加行业内外相关培训和考试,提高自身能力。
3.5 公司为员工提供晋升通道,鼓励员工积极向上,激发工作热情。
四、劳动纪律与考勤4.1 公司实行每日工作8小时,每周工作40小时的制度,严格执行国家法定节假日规定。
4.2 员工需按时到岗,如有迟到、早退、请假等特殊情况,需提前向上级汇报。
4.3 公司设立考勤制度,采用电子打卡或手工签到方式,确保考勤数据准确。
4.4 员工请假期满需按时返岗,如有特殊情况需提前申请续假。
4.5 公司对违反劳动纪律的员工,将根据实际情况给予警告、罚款等处理。
五、薪资与福利5.1 公司根据员工岗位、工作经验和能力制定薪资标准,遵循市场规律。
5.2 公司实行月薪制度,每月按时发放工资,缴纳五险一金。
5.3 公司提供带薪年假、节假日福利、员工体检等福利。
5.4 公司对表现优秀的员工给予奖金、晋升等激励。
5.5 公司建立健全员工福利制度,关心员工生活,提供一定的福利补贴。
六、劳动关系6.1 公司与员工签订正式劳动合同,明确双方权利和义务。
网络公司人事管理制度为深化人事制度改革,搞活人事管理工作,使员工录用工作规范化、程序化,以适应企业发展的需要,根据国家和省市有关规定精神,结合我公司的实际情况,制订本规定。
一、员工录用1.员工录用必须贯彻提高公司员工整体素质,充实基础,坚持回避制度。
2.调入(应聘)我公司的人员,必须具备以下基本条件:(1)思想好、作风正派,愿为公司发展贡献力量;(2)身体健康、能坚持正常工作(须具有近期市级以上医院的体检合格证明)方可录用;(3)聘用深户和非深户员工,都需有深户人员担保方可录用。
原则上担保书要求担保人亲自到公司填写,其条件是深圳市居民,满25岁以上有稳定工作及收入,并预留身份证复印件,担保书一式两份,公司、担保人各一份。
二、应届毕业生的招入(聘用)公司接收的应届毕业生的入户手续由公司财务行政部门统一办理,办理过程中发生的相关费用原则上由毕业生预先交付,正式招入公司后,其费用予以报销。
三、深圳市外员工的调入1.深圳市外员工调入需符合人事局规定的调入条件。
2.调入发生的费用由员工自理。
四、劳动合同的签订1.公司招入的应届毕业生,经考核合格者,原则上签订一年劳动合同合同期限(包括试用期)。
2.公司新招聘的员工试用期为三至六个月(可签定试用合同),经试用期合格者视情况签订一年或两年劳动合同,或签订公司与员工协商同意的劳动期限的劳动合同。
3.合同期满并于公司连续工作一年以上的员工,经公司领导审批并考核合格者可续签。
五、办理暂住证的有关规定1.经公司试用合格的员工给予办理暂住证。
2.办理暂住证所需费用由公司支付,如合同期未满离职、辞退或开除的员工因办理暂住证所需全部费用由本人自理。
六、公司人员的离职、辞退、开除:1.离职员工主动要求离职或不再续签合同者须提前一个月提出书面申请,经公司领导审批同意后,在办妥物资、财务、证件、工作移交等有关手续后,方可离开公司。
否则作开除处理,并扣留在公司所剩的一切款项,公司保留追究其因有关事宜给公司造成各种损失的权利。
互联网公司工作流程图在当今数字化时代,互联网公司已经成为商业发展的重要推动力。
这些公司逐渐发展出了一套相对成熟的工作流程,以提高生产效率、优化资源分配、促进团队合作和推动业务增长。
本文将介绍互联网公司的工作流程图,并分析其中的关键步骤。
一、项目规划和策划阶段互联网公司的工作流程图以项目规划和策划阶段为起点。
在这个阶段,公司管理层协调相关团队,制定项目目标、范围和战略。
主要包括以下步骤:1. 需求收集和分析:了解客户需求、市场竞争以及公司的资源和能力,确定可行性和优先级。
2. 目标设定:制定项目目标,包括时间、成本和质量等方面的要求。
3. 范围确定:明确项目的边界和任务,制定项目规划书。
二、设计和开发阶段在项目规划和策划阶段确定项目目标和范围后,互联网公司进入设计和开发阶段。
这一阶段关注以下关键步骤:1. 原型设计:根据需求和功能要求,设计产品的原型模型,以便团队成员和客户进行沟通和确认。
2. 技术选型:根据项目需求,选取适用的技术工具和开发语言。
3. 编码和开发:开发团队根据原型设计和技术选型的结果,进行编码和开发工作。
4. 软件测试:对开发完成的软件进行测试,确保产品的功能和性能符合要求。
5. 优化和迭代:根据测试结果和用户反馈,对软件进行优化和迭代,不断提升用户体验和产品质量。
三、运营和推广阶段设计和开发阶段完成后,互联网公司进入运营和推广阶段,这是将产品推向市场并获取用户的关键阶段。
主要包括以下步骤:1. 上线准备:对产品进行最后的测试和优化,准备投放市场。
2. 渠道选择:确定产品推广的渠道和方式,包括线上渠道和线下渠道等。
3. 市场推广:通过广告、营销和公关等方式,将产品推向目标市场,吸引用户关注和使用。
4. 用户支持:建立客户服务团队,提供用户咨询、支持和反馈渠道,及时解决问题和回应用户需求。
5. 数据分析:通过数据分析,了解用户行为和产品表现,为产品改进和市场运营提供决策依据。
四、持续升级和维护阶段互联网公司的工作流程图中还包括产品持续升级和维护的阶段。
网络公司架构及各部门职责一、公司总部架构1. 首席执行官(CEO):负责整个公司的战略规划和决策,管理和协调各个部门的工作。
2. 首席运营官(COO):负责公司的运营管理,包括人力资源、采购、供应链、生产等方面的工作。
3. 首席财务官(CFO):负责公司的财务管理和财务决策,包括财务规划、资金管理、风险控制等工作。
4. 首席技术官(CTO):负责公司的技术战略规划和技术创新,包括产品研发、技术架构、IT基础设施等方面的工作。
5. 首席市场官(CMO):负责公司的市场营销策划和推广活动,包括品牌建设、市场调研、市场推广等方面的工作。
二、研发部门1. 产品规划部:负责根据市场需求和公司战略规划,策划和规划新产品和服务的研发方向。
2. 研发部:负责产品研发和技术创新工作,包括软件开发、硬件开发、云服务搭建等方面的工作。
3. 测试部:负责产品的测试和质量控制,包括模块测试、系统测试、性能测试等方面的工作。
4. 运维部:负责产品的部署和运维工作,包括服务器管理、网络管理、数据库管理等方面的工作。
三、市场部门1. 市场调研部:负责对市场进行调研和分析,了解市场需求和竞争情况,为产品研发和营销活动提供数据支持。
2. 品牌部:负责公司品牌的建设和推广,包括品牌形象设计、品牌宣传等方面的工作。
3. 销售部:负责产品的销售和客户关系管理,包括销售渠道的建立、销售策划和销售团队的管理等方面的工作。
4. 客户服务部:负责客户的售后服务和满意度调查,包括客户投诉处理、客户关系管理等方面的工作。
四、运营部门1. 人力资源部:负责员工的招聘、培训、薪酬福利、绩效考核等方面的工作,保证公司的人力资源供给和管理。
2. 采购部:负责公司的采购工作,包括原材料采购、设备采购等方面的工作,保证公司生产运营的顺利进行。
3. 供应链管理部:负责公司供应链的管理和协调,包括物流管理、供应商管理等方面的工作,确保供货的及时性和可靠性。
五、财务部门1. 财务管理部:负责公司的财务管理和财务决策,包括会计核算、财务报告、财务分析等方面的工作,保证公司财务健康运营。
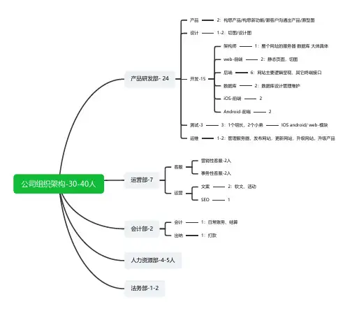
公司组织架构-30-40人产品研发部- 24
产品2:构思产品/构思新功能/跟客户沟通出产品/原型图
设计1-2:切图/设计图
开发-15
架构师1:整个网址的服务器 数据库 大体具体
web-前端2:静态页面,切图
后端6:网站主要逻辑呈现、其它终端接口
数据库2:数据库设计管理维护
iOS-前端2
Android-前端2
测试-33:1个组长,2个小弟IOS android/ web-模块
运维1-2:管理服务器,发布网站,更新网站,升级网站,升级产品运营部-7
客服
营销性客服-2人
事务性客服-2人
运营
文案2:软文、活动
SEO1
会计部-2
会计1:日常账务、结算
出纳1:打款
人力资源部-4-5人
法务部-1-2。
IT公司组织机构及管理人员配备情况本文档将介绍IT公司的组织机构和管理人员的配备情况。
组织机构
IT公司的组织机构如下:
1. 高级管理层
- 首席执行官(CEO)
- 首席技术官(CTO)
- 首席运营官(COO)
2. 部门层级
- 技术部门
- 研发团队
- 测试团队
- 技术支持团队
- 运营部门
- 项目管理团队
- 市场团队
- 销售团队
- 客户服务团队
- 行政部门
- 人力资源团队
- 行政支持团队
- 财务团队
管理人员配备情况
IT公司的管理人员如下:
1. 高级管理层
- CEO: 张明
- CTO: 王军
- COO: 李红
2. 技术部门
- 研发团队经理: 赵阳
- 测试团队经理: 刘涛
- 技术支持团队经理: 李娜
3. 运营部门
- 项目管理团队经理: 王磊
- 市场团队经理: 张艳
- 销售团队经理: 小明
- 客户服务团队经理: 王丽
4. 行政部门
- 人力资源团队经理: 李华
- 行政支持团队经理: 刘宇
- 财务团队经理: 张强
注意:以上仅为示例,实际组织架构和管理人员配备情况可能有所不同。
以上是IT公司组织机构及管理人员配备情况的简要介绍。
如有相关问题,请随时与我们联系。
谢谢!。
一、总则第一条为规范公司人员管理,提高公司整体运营效率,确保公司发展战略的实现,特制定本制度。
第二条本制度适用于公司全体员工,包括正式员工、临时员工和实习生。
第三条本制度遵循公平、公正、公开的原则,实行统一管理、分级负责、责任到人的管理体制。
二、招聘与录用第四条公司根据业务发展需要,制定招聘计划,通过内部推荐、外部招聘等途径选拔优秀人才。
第五条招聘过程中,严格按照招聘标准和程序进行,确保招聘到符合岗位要求的优秀人才。
第六条录用员工应经过面试、笔试、背景调查等环节,对录用员工进行综合评估。
第七条新员工入职后,应进行入职培训,使其尽快适应公司环境和工作岗位。
三、岗位设置与职级管理第八条公司根据业务发展需要,设立相应岗位,明确岗位职责和任职资格。
第九条公司实行职级管理制度,员工根据工作表现、能力、资历等因素晋升职级。
第十条员工晋升职级应经过职级评审委员会评审,确保晋升公平、公正。
四、绩效考核第十一条公司实行绩效考核制度,对员工进行定期考核,考核结果作为员工晋升、奖惩、培训等方面的依据。
第十二条绩效考核内容包括工作质量、工作效率、团队合作、创新能力等方面。
第十三条考核结果分为优秀、良好、合格、不合格四个等级,对应相应的奖惩措施。
五、薪酬福利第十四条公司实行岗位绩效工资制,员工工资由基本工资、绩效工资、奖金等组成。
第十五条基本工资根据员工岗位、职级、工龄等因素确定。
第十六条绩效工资根据员工绩效考核结果确定。
第十七条公司为员工提供社会保险、住房公积金等福利待遇。
六、培训与发展第十八条公司重视员工培训与发展,为员工提供培训机会,提高员工综合素质。
第十九条公司定期举办内部培训、外部培训、专业认证等,鼓励员工参加。
第二十条公司为员工提供晋升通道,支持员工职业发展。
七、离职与退休第二十一条员工离职应提前向公司提出书面申请,经批准后方可离职。
第二十二条公司对离职员工进行离职面谈,了解离职原因,改进公司管理。
第二十三条员工退休按照国家有关法律法规执行。
互联网企业开发团队管理规范及工作流程模板一、前言为了提高我国互联网企业开发团队的效率,确保项目质量,制定本规范,旨在为开发团队提供一套全面、科学、规范的管理体系和工作流程模板。
二、管理规范2.1 团队组织结构- 明确开发团队的职责和权限,设立项目经理、技术负责人、开发工程师、测试工程师等岗位。
- 按照项目需求和团队成员的能力,合理分配工作任务,确保团队成员专注于各自擅长领域的工作。
2.2 人员管理- 注重团队成员的技能培训和个人成长,定期组织内部分享会、技术研讨等活动。
- 建立健全的评价机制,对团队成员的工作绩效进行定期评估,鼓励优秀员工,提高团队整体水平。
2.3 沟通协作- 采用现代化沟通工具,如企业微信、钉钉等,确保信息畅通、高效。
- 定期召开项目会议,包括项目启动会、进度汇报会、问题分析会等,确保团队成员对项目进展有清晰的认识。
2.4 项目管理- 采用敏捷开发方法,以迭代、循序渐进的方式推进项目。
- 明确项目需求,制定合理的技术方案和项目计划,确保项目按期完成。
2.5 代码质量管理- 遵循编码规范,提高代码质量,降低项目风险。
- 实施代码审查制度,确保代码符合技术规范和项目需求。
2.6 安全保障- 加强网络安全意识,定期进行安全培训。
- 遵循安全开发原则,对项目进行安全评估和风险防范。
三、工作流程模板3.1 项目启动- 明确项目目标、范围、需求和预期成果。
- 组建项目团队,分配职责和权限。
3.2 需求分析- 收集和分析用户需求,撰写需求文档。
- 项目团队讨论需求文档,明确项目需求。
3.3 设计阶段- 根据项目需求,进行技术方案设计和系统架构设计。
- 编写技术文档,包括系统设计文档、接口文档等。
3.4 开发阶段- 按照技术文档,进行模块划分和编码。
- 实施代码审查,确保代码质量。
3.5 测试阶段- 编写测试用例,进行功能测试、性能测试等。
- 对测试中发现的问题进行修复,确保项目质量。
3.6 部署上线- 制定部署计划,包括部署环境、部署步骤等。
人员管理方案-互联网类关键信息项:1、管理目标2、人员分类3、招聘流程4、培训计划5、绩效考核标准6、薪酬福利体系7、激励机制8、晋升渠道9、职业发展规划10、离职管理11 管理目标为了提高互联网团队的工作效率和创新能力,实现公司的战略目标,特制定本人员管理方案。
本方案旨在规范人员管理流程,优化人力资源配置,激发员工的积极性和创造力,提升团队的整体竞争力。
111 具体目标1111 提高团队协作效率,减少内部冲突和沟通障碍。
1112 吸引和留住优秀人才,降低人员流失率。
1113 提升员工的专业技能和综合素质,满足公司业务发展需求。
12 人员分类根据工作内容和职责,将互联网团队人员分为以下几类:121 技术开发人员,负责网站开发、程序设计、系统维护等工作。
122 产品设计人员,包括产品经理、交互设计师、视觉设计师等,负责产品的规划、设计和优化。
123 运营推广人员,涵盖市场推广、内容运营、用户运营等,负责产品的推广和用户增长。
124 数据分析人员,进行数据收集、分析和挖掘,为决策提供数据支持。
13 招聘流程131 需求确定各部门根据业务发展需要,提出人员招聘需求,包括岗位名称、职责、任职要求等。
132 招聘渠道选择通过招聘网站、校园招聘、内部推荐、猎头公司等多种渠道广泛收集人才信息。
133 简历筛选人力资源部门对收到的简历进行初步筛选,选出符合基本条件的候选人。
134 面试安排组织面试,包括初试、复试和终试。
面试由用人部门和人力资源部门共同参与,评估候选人的专业技能、工作经验、沟通能力、团队协作能力等。
135 录用决策根据面试结果,综合评估候选人的表现,做出录用决策。
136 入职手续办理录用人员按照公司规定办理入职手续,包括签订劳动合同、办理社保等。
14 培训计划141 新员工入职培训对新入职员工进行公司文化、规章制度、业务流程等方面的培训,使其尽快适应公司环境和工作要求。
142 岗位技能培训根据员工的岗位需求,提供针对性的技能培训,提升其专业水平。
专业人员配备及工作流程1.1人员招聘此项工作的目的是为贵公司提供全程派遣服务解决方案,包括人员招聘、筛选等管理工作:根据需求,分析岗位应符合的条件,应具备的素质,个性特征、行为风格、专业技能、履历要求等。
通过人才市场进行现场招聘相关人员。
通过专业招聘网站、公司网站、报纸等媒体发布人员需求信息。
运用人才测评系统对上岗人员进行人员素质测评。
我们将在贵公司需要时提供经过面试、测评的候选人。
1.2面试、录用由我公司进行人员的初步面试,再组织人员统一由用工单位面试、录用。
从而减少贵公司员工招聘、管理上的时间与精力。
1.3签订《劳动合同》明确劳动关系,依照《劳动法》及相关法律法规,我公司与所有劳务人员签订《劳动合同》,使其成为我公司的员工,再由我公司派遣至贵公司工作。
1.4人事档案为了及时、真实的掌握人员情况,统一规范管理,将劳务人员的档案统一管理,建立建全劳务人员信息库。
及时为转入人员办理人事档案接转手续。
及时为新招聘人员办理招工备案手续。
按规定代办有关档案中记载的材料证明手续,存档期间计算工龄。
办理调离人员的档案调转、终止手续。
派遣协议到期,根据用工单位要求,代办档案续存或转移。
1.5社会保险依照劳动和社会保障部门“用人单位要为员工缴纳社会保险”的要求,我公司将按规定根据劳务人员的具体情况缴纳社会保险并办理相关手续:根据协议内容及时足月为员工上缴社会保险费用。
根据每月人员增减情况变化,及时办理人员调入、调出社会保险的转移手续。
符合失业、生育、工伤应享受的待遇时,负责办理各项费用的申请、报销手续。
应单位要求代交住房公积金。
向贵公司提供各项社会保险的政策咨询及各项社会保险新出台政策的宣传。
1.6代发工资应贵公司需要,根据贵公司月度考核情况,代发劳务人员工资并代扣社会保险、个人所得税等。
1.7定期开展培训讲座我公司将根据贵公司的性质及要求,对派遣人员进行相应培训。
定期邀请行业专家、权威人士为员工进行针对性的培训。
开端规划(初期)一、人员构架运营(两名)一名负责经纪管理维护,包括主播培训与经纪管理方面协调。
一名负责平台对接待遇制定,招募与线下实地资源考察洽谈。
经纪(4名)两名线上两名线下负责主播招募与管理,对优质主播进行发掘推送。
维护主播的良好直播状态!文员(1名)经纪可兼任对主播资料的收集归档,与一些文字类工作的收录整理。
二、大体流程与时间安排一、平台洽谈合作——了解平台实力背景,与平台操作,以及推荐扶持——2-3天二、主播与经纪招募——实习/试播定人——无限期三、合作家族洽谈——项目合作,资源合作——无限期四、家族正式入驻——安排主播开播——1天五、线下地区确定,场地考察,出预算。
——5天六、传媒公司注册,实地工作室落实——1天七、装修,与设备入场。
——半个月-1个月(视实际情况安排)八、开业前的准备—开业——从场地确认到开业1个月九、线下工作室正式开始运作,工作人员入场——1天十、开展地推—DM单/海报/展架——设计制作+开展一周十一、商务开展—培训机构/学校合作洽谈/活动商演承接——长期三、线下工作正式开展个人任务分工与目标一、运营岗位工作:一名运营对外项目承接(活动商演),以及渠道拓展,如当地培训机构,学校,娱乐场所及商家的合作洽谈与对接等操作。
一名运营负责线下与线下经纪管理统筹,内部政策制定,主播培训安排,以及与平台对接关系维护等工作。
二、经纪岗位职责:三个线下经纪(一人管理十个线下主播)负责日常主播管理维护,协助监督主播完成每月时长任务具体看附件。
三、岗位指标:经纪人指标——第一个月10个有效主播(优质),第二个月半招募半流水(5个主播,10W流水),第三个月纯流水(20W流水)合作人力指标——每月定期输送10-20人优质主播商务指标——每月承接10场以上商业活动团队指标——第二个月整体流水达到100W四、所遇阻碍以及处理方案一、问题一:如何与平台洽谈拿到内部待遇?二、问题二:主播与经纪的招募渠道,待遇,内容?三、问题三:试播期限,与试播期间的待遇?四、问题四:合作家族的待遇分配与合作方式,合同拟定?项目与资源的利用与分配方式?五、问题五:地区选择,与公司落地地方,周边环境?六、问题六:公司LOGO,形象墙,广告牌?处理时间?开业形式与典礼开展?七、问题七:装修材料,与工人安排,设备购买渠道与品牌?八、问题八:开业规模?所需准备?邀请嘉宾?全场流程?九、问题九:公司运作方式,每个人的前期工作内容与规划?十、问题十:公司海报/DM单的内容设计与推广方式及效果预判?。
互联网公司人员配置与
工作流程
HEN system office room 【HEN16H-HENS2AHENS8Q8-HENH1688】
互联网公司工作流程、管理制度
一、组织架构与职能描述:
一个互联网公司标准配置设计的架构图,其中包括四大主要部门,产品部、技术部、运营推广部、市场销售部。
图1-1-1
1-1职能描述:
产品部:作为CEO的心腹,老板不在产品总监或者产品经理就可以号令全局,需要有敏锐的视角和追求完美极致的工作态度。
技术部:作为50人的公司规模,需要3名技术大牛带领4名技术各自攻关,并同意由项目经理来协调,保证任务在规定时间完成。
运营推广部:运营推广部,产品部不在时候,运营老大号令全局,产品和运营不分家,运营需要根据市场人群分析,及时整理需求反馈给产品部。
市场销售部:市场销售需要骨干售前3-5名,售后2-3名,女性为主,人要美,冷静果断,白羊座、双子做优先。
二、项目初期流程:
2-1.项目立项:项目或者商机首先需要经过首席专家组的审核,审核通过则制
定相关的商业战略方向,这其中需要制定一系列的文档,如Brd(商业需求文档) 和Prd(产品需求文档),通常为产品总监/经理或者项目发起人编写,明确产品的总体服务目标、愿景、使命,并告知分配到指定PD身上,由PD来具体划分项目范围、所需资源、形成周期等等,统一上报给项目发起人、项目成员以及老板等。
图2-1-1
2-2.项目进行:项目进行中,已经确定了项目的具体负责人,项目负责人
需要根据战略方向来协调整合资源,并发起一场誓师大会,召集所有项目设计的人员,加以项目愿景、使命、目标同仇敌忾、共同使劲儿等等,同时确定所涵盖的技术负责人、产品负责人、运营负责人、市场负责人。
图2-2-1
如图2-2-1,产品经理制定PRD,所有的需求文档统一由产品经理来制定。
来自运营、市场、以及其他外部的需求,则统一由产品经理来梳理、确认并下发到技术部,市场和运营的需求应当以专业统一的需求表单进行提交,并注明需求发起背景以及相关人员,不得随意提交需求,避免产生模棱良可或者含混不清的需求。
举例说明,如运营部需求根据节点制定中秋节活动,旨在提高用户留存率,运营负责人安排策划人员策划一期“中秋团圆,红包助力”活动,需要整理活动页面呈现需求表单,强调活动上线时间,通过邮件发送给产品经理。
产品经理根据运营提交需求表单,研究其可行性,并及时与运营负责人沟通,重新筛选需求后,需求表单下发给设计部。
设计部开始按照指定需求并在指定时间内完成,提交给PD,PD认为没有问题则下发运维部开始线上测试或者压力测试等等,完成后交给运营推广部,责令上线,运营部根据上线前后市场部用户访问数据,形成总结文档或报表上报给项目负责人,并研究下一步工作进行。
三、考核与激励:
团队每周需要定期开周会,开会是能提高团队或者负责人的人气和威望,加强必要的沟通属于日常管理很重要一环,同时周报或者日报需要人员及时更新,长此以往提高员工对工作积极性和主动性。
团队能否进步,必须有考核,否则所有人各忙各的,很快就会迷失自己的方向,项目负责人需要根据整体项目进展制定相关的指标,任务上传至任务管理系统中,任务完成勾选任务完成状态,落实任务具体负责人和完成时间点,任务完成有奖励,任务不完成则需要沟通落实,所有人员任务一目了然,领导或者负责人需要做的就剩下沟通,确保每个人都能打鸡血的工作。