六西格玛管理(第三版)第1章 笔记(思维导图)
- 格式:pdf
- 大小:3.75 MB
- 文档页数:1
六西格玛管理1.1、六西格玛管理概论六西格玛管理的发展六西格玛的概念与作用六西格玛管理的领导、文化和战略六西格玛管理的组织和推进六西格玛管理组织结构六西格玛的推进步骤六西格玛管理方法论1.2、六西格玛与过程管理过程管理基础过程绩效度量指标顾客驱动与顾客满意3、六西格玛设计六西格玛设计概述质量功能展开系统设计概述基本方法工作程序稳健参数设计2、DMAIC流程界定测量分析1.3、六西格玛项目管理六西格玛项目选择六西格玛项目立项表和计划六西格玛项目团队建设改进控制1、总论精益六西格玛水平对比财务收益六西格玛项目监控与促进变革六西格玛项目管理与策划工具六西格玛项目总结与成果评审顾客需求分析界定项目范围界定项目测量指标编制和完善项目立项表过程分析及文档概率与数理统计基础数据的收集和整理测量系统分析过程能力分析服务过程测量过程分析概述探索性数据分析假设检验方差分析列联表非参数检验相关分析与回归分析变异源分析离散性数据分析方法精益分析工具服务过程分析创造性思维方法实验设计基础单因子实验设计与分析全因子实验设计与分析部分因子实验相应曲面设计与分析混料设计与分析调优运算常用的精益改进工具约束理论方案的评价、验证与实施控制阶段概述常规控制图特殊的控制图精益控制工具六西格玛项目总结与成果评审容差设计FMEA分析面向X的设计服务设计概述质量概念的演进与质量管理的发展六西格玛管理的起源和发展概念作用高层领导在六西格玛管理中的作用核心理念和组织文化六西格玛管理与企业战略六西格玛改进方式-DMAIC六西格玛设计的模式精益生产的起源和发展精益生产的核心理念精益思想的五项基本原则精益生产的技术体系概述精益生产与六西格玛的融合过程的定义过程负责人和相关方价值链与过程类别过程与职能、项目的关系离散性数据度量指标连续性数据度量指标顾客及其细分倾听顾客的声音顾客满意与顾客忠诚概念、目的、作用及应用范围类型、一般模型和步骤水平对比在六西格玛管理中的应用经济性-六西格玛的核心特征六西格玛管理与财务收益基本财务类型质量成本和不良质量成本项目选择原则项目选择流程项目选择方法项目选择需注意的问题概述项目规划工具项目文档团队的组建和授权团队发展阶段团队动力与绩效团队工具项目跟踪和监控促进变革亲和图关联图树图矩阵图优先矩阵图过程决策程序图网络图项目总结项目成果评审与分享六西格玛设计的产生和发展重要意义六西格玛设计流程六西格玛设计部署指导思想主要工具产品全寿命周期的六西格玛解决方案用于制造业之外的QFD原理与方法解决创造性问题的理论TRIZ方法的结构体系创造性问题的分析方法创造性问题的解决方法参数设计的模型参数设计的计划参数设计实例分析质量损失函数容差的确定方法望目、望小特性的容差设计望大特性的容差设计贡献率法方法分类一般程序DFMEA分析PFMEA分析原理面向制造和装配的设计面向成本的设计面向试验的设计面向可靠性和维修性的设计面向售后服务的设计面向环境的设计面向其他方面的设计服务设计定义服务设计要素服务设计内容服务流程设计六西格玛项目的顾客顾客数据的收集与分析确认关键客户需求过程的SIPOC分析关键过程输出变量的确定--排列图法项目的利益相关方分析关键质量特性树图的展开建立测量指标测算项目的西格玛水平项目背景问题/机会和目标的陈述项目范围、项目约束和团队任务项目计划和绩效指标项目立项表样例流程图因果图与因果矩阵其他过程分析工具与文档概率论基础知识随机变量及分布数学期望、均值及方差常用的离散分布常用的连续分布中心极限定理统计量与抽样分布数据类型与测量尺度收集数据的方法抽样方法描述性统计方法数据的图示方法基本概念测量系统的分辨力测量系统的偏倚、线性、稳定性重复性与再现性破坏性试验的测量系统分析属性值数据的测量系统分析测量仪器的校准和检定过程统计控制状态过程能力和过程绩效过程能力指数CP与CPK 过程能力指数CPM与CpMK 过程绩效指数PP与PPK 过程能力指数与缺陷率的关系长期能力与短期能力非正态数据的变换非连续型数据的西格玛水平估算服务质量顾客满意度分析探索性数据分析点估计和区间估计基本概念均值、方差和比率的建设检验配对数据检验样本量的计算拟合优度检验单因子方差分析两因子方差分析独立性检验的概念列联表的独立性检验方法符号检验曼-惠特尼-威尔科克森检验威尔克克森符号轶检验克鲁斯威尔-沃利斯检验数据独立性的链检验相关分析一元线性回归模型多元线性回归模型变异源分析的意义及多变异图变异源分析中的方差分析运算二元Logostic回归概率单位分析对应分析浪费分析价值流分析流程程序分析作业时间分析全面生产维护服务质量差距分析模型四分图模型基础术语实验设计的基本原则实验设计的必要性实验设计的类型实验设计的策划与安排实验设计的基本步骤单项分类设计多项式回归二水平全因子实验概述全因子试验设计的计划全因子试验设计的分析部分因子试验概论部分因子试验的计划部分因子试验的分析实例PLAKETT-BRUMAN设计--另类筛选因子设计三水平部分因子试验的分析响应曲面设计概论响应曲面设计的计划响应曲面设计的分析及实例混料设计概述混料试验计划混料试验的分析调优运算概论调优运算方法看板可视化管理、5S与定制化管理设备布局改进快速换型5W1H提问技术与ECRS原则方案的评价方案的验证方案的实施过程改进成果的文件化建立过程控制计划子主题实施持续的过程测量和控制控制图的基本概念计量控制图计数控制图累积和控制图指数加权滑动平均控制图短期生产统计过程控制技术预控制防错标准化作业六西格玛项目总结六西格玛项目成果评审与分享。
Value of six sigmaDescribe(描绘)DMAIC Define(定义):Select the appropriate responses (the “Ys”)to be improved.选择要改进的适当响应(“Y”)。
Measure(测量):Data must be gathered to measure the response variable.必须收集数据来测量响应变量。
Analyze(分析):Identify the root causes of defects,defectives, or significantmeasurement deviations whether in or out of specifications. (The “Xs”, independent variables).确定缺陷、缺陷或重大测量偏差的根本原因,无论是否超出规格。
(“Xs”,自变量)。
Improve(改进):Reduce variability or eliminate the cause.减少可变性或消除原因.Control(控制):With the desired improvements in place, monitor the process to sustain the improvements.在所需的改进到位后,监控流程以保持改进。
The business successes that result from a six sigma initiative include(6sixsigma): 六西格玛收益Cost reductions 减少成本Market - share growth 市场份额增长Defect reductions 减少失效Culture changes 文化变迁Productivity improvements 生产力提升Customer relations improvements 提升客户关系Product and service improvements 改善生产和服务Cycle - time reductions 周期时间减少Snee provides some reasons why six sigma works:Bottom line results 结果导向Senior management is involved 领导参与A disciplined approach is used (DMAIC) 使用有纪律的方法(DMAIC)Short project completion times (3 to 6 months) 项目完成时间短(3至6个月)Clearly defined measures of success 明确界定的成功衡量标准Infrastructure of trained individuals 训练有素的基层人员Customers and processes are the focus 关注客户和流程A sound statistical approach is used 使用可靠的统计方法自由主题 A number of tools Lean manufacturing: 精益生产DOE(design of experiments): 实验设计DFSS(design for six sigma):六西格玛设计Six Sigma and Total Quality Management→Similarities There are a lot of similarities between Six Sigma and Total Quality Management. 有许多相似之处Philip B. Crosby One of Crosby’s most popular statements on quality was,“Quality is conformance to requirements.”Philip Crosby preached four absolutes of quality management:克罗斯比关于质量最流行的一句话是:“质量就是符合要求。
1 六⻄格玛管理概论1.1 六⻄格玛管理的发展
1.1.1 质量概念的演进和质量管理的发展(p3-p9)
1.1.2 六⻄格玛管理的起源和发展(p9-p13)
1.2 六⻄格玛的概念
1.2.1 六⻄格玛的概念(p13-p16)
1.2.2 六⻄格玛管理的作⽤(p16-p20)
1.3 六⻄格玛管理的领导、⽂化和战略
1.3.1 ⾼层领导在六⻄格玛管理中的作⽤(p20-p22)
1.3.2 六⻄格玛的核⼼理念与组织⽂化(p23-p25)
1.3.3 六⻄格玛管理与企业战略(p25-p29)
1.4 六⻄格玛管理的组织和推进
1.4.1 六⻄格玛管理的组织结构(p30-p33)
1.4.2 六⻄格玛管理的推进步骤(p33-35)
1.5 六⻄格玛管理⽅法论
1.5.1 六⻄格玛改进的模式-DMAIC (p36-37)
1.5.2 六⻄格玛设计的模式(p37-40)
1.6 精益六⻄格玛
1.6.1 精益⽣产的起源及发展(p40-p41)
1.6.2 精益⽣产的核⼼理念(p41)
1.6.3 精益思想的五项基本原则(p42-43)
1.6.4 精益⽣产的技术体系概述(p43)
1.6.5 精益⽣产与六⻄格玛的融合(p43-46)。
“六西格玛管理”读书笔记1精益生产与六西格玛设计1.1精益生产概述◆精益生产(lean production)源于日本丰田汽车公司所创造的丰田生产方式,是继单件小批量和福特大批量流水线生产方式之后诞生的生产方式;◆它的基本理念是在产品设计、制造、销售以及零部件库存等各个环节消除一切不必要的浪费;◆它提出的准时化生产(just in time)和自働化(jidoka)等思想改变了企业的经营方式,极大地促进了日本制造业的飞速发展,被称为“改变世界的机器”。
1.1.1精益生产的产生及发展●1990年出版的《改变世界的机器》(由1985年美国麻省理工学院组织的“国际汽车计划”项目组),第一次把丰田生产方式称为lean production,即精益生产方式;●实际应用和形容表明,精益思想反映了在现代竞争条件下企业对多品种、小批量、高质量、快交货、低成本要求下制造管理模式的先进理念;●1996年詹姆斯·沃迈克(James Womack)和丹尼尔·琼斯(Daniel Jones)所著的《精益思想》(Lean Thinking)一书问世,成为精益生产方式的里程碑;●六西格玛的出发点是减少变异,精益生产的核心是消除一切不必要的浪费,严格来讲,消除变异的过程本身也消除浪费。
两者目标的一致性、工具的互补性、管理模式上的相互借鉴和补充使得精益和六西格玛的结合成为必然。
1.1.2精益生产的核心思想1.以消除浪费为核心思想⏹精益生产和浪费(muda)直接对立;⏹沃迈克和琼斯把企业内部的浪费分为两种:1)生产中不创造价值,但在现有技术与生产条件下不可避免的作业内容,称为Ⅰ型muda,如必要的在线检验、物料运输等;2)不创造价值且可以立即去掉的作业内容,称为Ⅱ型muda,如不必要的等待、多余的运作、不必要的审批等。
⏹精益生产审查生产特定产品的所有活动,首先努力消除Ⅱ型muda,降低成本,然后使产品在整个流程中流动起来。
绿带培训笔记(第一周)参考书:六西格玛管理六西格玛统计指南---MINITAB使用指导1。
组名:成长组长:倪军书记:彭洪亮2.组名:北京遇上南京组长:栾峰书记:李雯什么是六西格玛?与质量标准的差异,提高质量什么是精益?减少浪费两者的差异?解决问题的方式不同,工具不同。
Q质量QUALITY———六西格玛C成本COST---六西格玛&精益D交付期DILIVERY-—-精益(LEAN)DMIC来源于六西格玛企业运营管理DO RIGHT THING/DO THINGS RIGHT当前组织---—组织的远景和经营目标领导力,执行力市场流程研发流程采购流程生产流程交付流程销售流程服务流程ISO项目管理合理化建议客户关系管理ERP精益六西格玛管理是一种卓越运营管理模式,是建立并维护一个坚实而长久的桥梁. 质量管理发展简史1.质量检验阶段:19世纪末--—20世纪30年代末“事后把关"(1)泰勒:美国人,20世纪初科学管理之父——-流程的概念,流水线(2)休哈特:美国人,贝尔实验室过程控制组,1920'—--SPC(3)道奇,罗米格:美国人,贝尔实验室产品控制组,抽样(4)费希尔(Fisher):英国人,统计学家ANOVA(方差分析),DOE(实验设计)2。
统计质量控制阶段(SQC):20世纪40年代~50年代末“工序控制”理论由休哈特提出戴明,朱兰:完善SQC3。
全面质量管理阶段(TQC---TQM):20世纪60年代~80年代末“系统工程”:质量问题是有机整体,全员全流程全企业参与(1)费根堡姆:美国人,GE公司,56年提出TQC(2)戴明:美国人,日本国家质量大奖(51年)(3)朱兰:美国人(4)石川馨:TQC—--TQM(5)田口玄一:田口实验4.六西格玛质量管理:20世纪80年代末~今六西格玛一、六西格玛起源(书2—6)1987年,摩托罗拉MAIC,88年美国质量大奖:波多里奇奖联合信号(Allied Signal)DMAIC通用电气GE1。
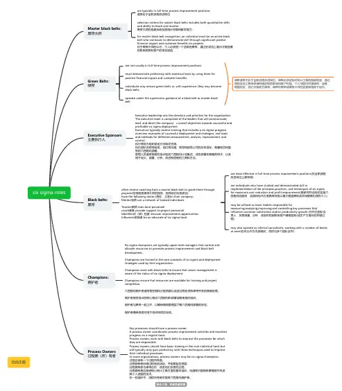
six sigma roles Master black belts:黑带大师a re typically in full-time process improvement positions通常处于全职流程改进职位selection criteria for master black belts includes both quantitative skillsand ability to teach and montor .黑带大师的选拔标准包括统计技能和教学能力.for master black belt recognition ,an individual must be an active blackbelt who continues to demonstrate skill through signifucant postivefinancial impact and customer benefits on projects对于黑带大师的认可,个人必须是一个活跃的黑带,通过在项目上展示才能显着的影响财务和客户的项目收益.G reen Belts:绿带are not usually in full-time process improvement positionsmust demonstrate proficiency with statistical tools by using them forpositive financial impact and customer benefitsi ndividuals may remain green belts or, with experience ,they may becomeblack belts.o perate under the supervision guidance of a black belt or master blackbelt绿带通常不处于全职流程改进岗位。
第一章六西格玛管理概论1.质量概念的演进:(1)质量概念中主体的演进:产品的质量→产品和服务的质量→产品、服务和过程的质量→产品、服务、过程和体系的质量。
(2)质量概念中客体的演进:符合性质量、适用性质量、顾客及相关方综合满意的质量。
2.质量管理的发展:(1)质量检验阶段:20世纪初(2)统计质量控制阶段(statistical quality control ,SQC)酝酿于20世纪20-30年代,形成于40-50年代。
过程控制组:休哈特创建了统计过程控制(statistical process control,SPC)产品控制组:道奇、罗米格于1929年发表了《抽样检验方法》(3)全面质量管理阶段:1961年,美国通用电气的费根堡姆在其《全面质量管理》提出了。
首先提出了“全面质量管理”(Total quality control,TQC)的概念。
1979年,美国质量管理专家克劳斯比出版了他的开山之作《质量免费-确定质量的艺术》,确立了“第一次就把事情做对”和“零缺陷”的理论。
零缺陷的四项基本原则是:明确需求、做好预防、一次做对、科学衡量。
1987年启动波多里奇国家质量奖的评审。
从TQC发展到TQM(total quality management)以来的一个里程碑。
中国质量协会于2001年启动了全国质量管理奖评审工作。
2005年开始,采用了新颁布的GB/T19580《卓越绩效评价准则》和GB/T《卓越绩效评价准则实施指南》3.质量大师的贡献(1)休哈特创立了统计过程控制SPC理论,1924年5月16日提出了世界上第一张控制图,1931年发表经典著作《制成品质量的经济控制》。
休哈特的PDCA循环的观点被戴明等人广泛应用。
(2)戴明-《如果日本可以,为什么我们不能?》质量管理14要点:(3)朱兰:1951年《朱兰质量控制手册》出版,赢得了国家威望。
(4)石川馨:因果图的发明者,质量管理小组QCC的奠基人注意,是将国外先进质量管理理论和方法与日本实践相结合的专家。
六西格玛绿带手册1.第一章六西格玛管理概述1.1.六西格玛管理的发展1.1.1.1986年起源于摩托罗拉(20世纪90年代末在联合信号、通用电气等企业实施)•四点计划•全球竞争力•参与式管理•质量改进•摩托罗拉培训与教育中心1.1.2.解决两大问题(企业为何使用?使用的好处?)•通过快熟的业务改进项目达到短期的财务目标•在关键人才和核心流程方面为未来的发展积蓄能力1.1.3.六西格玛方法的领导力原则•整合•调动•加速•控制1.1.4.20世纪90年代联合信号和通用公司成功实施1.1.5.美国质量大师•休哈特•创立统计过程控制理论(SPC)•1924年5月16日提出世界上第一张控制图•1931年出版《制成品质量的经济控制》•理论•变异是不可避免的•单一的观测几乎不能构成客观决策的依据•引起变异的原因•偶然原因•系统原因•PDCA循环(休哈特提出,戴明推广)•戴明•给日本民众讲解(SQC)统计质量控制•1951年日本设立戴明奖•戴明本奖•奖励在统计质量管理理论研究和应用研究方面,或统计质量管理的理论普及方面做出突出贡献的个人•由戴明本将委员会推荐产生•戴明实施奖•奖励在开展统计质量管理方面取得显著成绩的企业•由企业提出申请,经实施奖委员会审查通过后授予•戴明主要思想•朱兰•1928年出版《生产问题的统计方法应用》•1937年将帕累托图原理概念化并应用与质量改进•1945年作为独立的咨询师开展工作•1951年出版《朱兰质量手册》•质量三部曲•质量策划•质量控制•质量改进•《朱兰质量手册》对质量的定•能够满足客户的要求从而使客户感到满意的产品特性•质量意味着免于不良-没有需要重复工作和会导致现场失效客户不满投诉等差错•费根堡姆•TQC--全面质量管理•克劳斯比1.1.6.瑞典质量大师•桑德霍姆1.1.7.日本质量大师•石川馨•因《质量控制》获得戴明奖•出版《质量控制指南》•因果图发明者•质量管理小组的奠基人之一•全面质量管理就是全公司范围的质量管理1.所有部门参加质量管理2.全员参加质量管理3.综合性质量管理,以质量管理为中心同时推进成本管理•田口玄一•数理统计应用方面的著名学者•田口方法的创始人(田口方法四大技术)•线外质量控制•线内质量控制•计量管理技术•实验设计技术•戴明本奖获得者•新产品开大过程中三阶段设计思想•系统设计•系统地考虑问题•参数设计•选择参数间最有水平组合•公差设计•最恰当的公差1.2.六西格玛的概念和核心理念1.2.1.六西格玛的概念•六西格玛是一套系统的、集成的业务改进方法体系,是持续改进企业业务流程,实现客户满意度的管理方法。