中西医结合骨伤科学思维导图
- 格式:xmin
- 大小:4.33 KB
- 文档页数:1
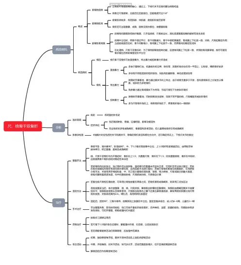
尺、桡骨干双骨折病因病机概述前臂的旋转正常的尺骨是前臂的轴心,通过上、下桡尺关节及骨间膜与桡骨相连桡骨沿尺骨旋转,自旋后位至旋前位,回旋幅度可达150°前臂的肌肉前臂肌肉较多,有屈肌群、伸肌群、旋前肌和旋后肌等骨折后可出现重叠、成角、旋转及侧方移位,故整复较难前臂的骨间膜前臂骨间膜是致密的纤维膜,几乎连接桡、尺骨的全长,其松紧度随着前臂的旋转而发生改变前臂中立位时,两骨干接近平行,骨干间隙最大,骨干中部距离最宽,骨间膜上下松紧一致,对桡、尺骨起稳定作用;当旋前或旋后位时,骨干间隙缩小,骨间膜上下松紧不一致,而两骨间的稳定性消失在处理桡、尺骨干双骨折时,为了保持前臂的旋转功能,应使骨间膜上下松紧一致,并预防骨间膜挛缩,故尽可能在骨折复位后将前臂固定在中立位病因病机病因桡尺骨干双骨折可由直接暴力、传达暴力或扭转暴力所造成病机直接暴力多由于重物打击、机器或车轮压榨、砍伤等,其骨折线往往在同一平面上,以粉碎、横断骨折较多多伴有不同程度的软组织损伤,如肌肉肌腱断裂、神经血管损伤等传达暴力跌倒时手掌着地,暴力通过腕关节向上传达,由于桡骨负重多于尺骨,首先使桡骨在上方发生以横断、短斜形为多的骨折残余暴力通过骨间膜向下方传导,引起尺骨在下方的斜形骨折扭转暴力跌倒时手掌着地,同时前臂发生旋转,导致不同平面的桡、尺骨螺旋形或斜形骨折多为尺骨骨折线在上,桡骨骨折线在下,两骨骨折线向一侧倾斜诊断临床表现病史有明显的外伤史症状体征伤后局部肿胀、疼痛,压痛明显,前臂功能丧失完全骨折时多有成角畸形、骨擦音和异常活动,但儿童青枝骨折仅有成角畸形影像学检査X线摄片时应包括肘关节和腕关节,除确定骨折类型和移位方向外,还可确定有无上、下桡尺关节的脱位治疗整复手法患者平卧,肩外展90°、肘屈曲90°,中、下1/3骨折取前臂中立位,上1/3骨折取前臂旋后位,由两助手做拔伸牵引,矫正重叠、旋转及成角畸形桡、尺骨干双骨折均为不稳定时,骨折在上1/3,先整复尺骨;骨折在下1/3,则先整复桡骨;骨折在中段时,应根据两骨干骨折的相对稳定性来决定若前臂肌肉比较发达,加之骨折后出血肿胀,虽经牵引后重叠未完全纠正者,可用折顶手法加以复位;若斜形骨折或锯齿形骨折有背向侧方移位者,应用回旋手法进行复位;若桡尺骨骨折断端互相靠拢时,可用挤捏分骨手法,术者用两手拇指和食、中、环三指分置骨折部的掌、背侧,用力将桡、尺骨间隙分到最大限度,使骨间膜恢复其紧张度,向中间靠拢的桡、尺骨断端向桡、尺侧各自分离固定方法若复位前尺骨相互靠拢者,可采用分骨垫放置在两骨之间,若骨折原有成角畸形,则采用三点加压法各垫放置妥当后,依次放置掌、背、桡、尺侧夹板。