图解缠中说禅
- 格式:pdf
- 大小:5.55 MB
- 文档页数:63
缠中说禅,精确分析三买三卖(附图解)期待我们成为朋友,我们将为您提供投资理免费关注,期待我们成为朋友击标题下蓝字“博商天下”免费关注,财创富的最有价值服务。
⾳频课程喜马拉雅FM搜索“投资理财财经频道”关注!第⼀类买点:某级别下跌趋势中,⼀个次级别⾛势类型向下跌破最后⼀个缠中说禅⾛势中枢后第⼀类买点:形成的背驰点。
第⼆类买点:某级别中,第⼀类买点的次级别上涨结束后再次下跌的那个次级别⾛势的结束第⼆类买点:点。
第三类买点:某级别上涨趋势中,⼀个次级别⾛势类型向上离开缠中说禅⾛势中枢,然后以第三类买点:⼀个次级别⾛势类型回抽,其低点不跌破中枢上边缘的中枢破坏点(ZG)。
第⼀类卖点:某级别上涨趋势中,⼀个次级别⾛势类型向上突破最后⼀个缠中说禅⾛势中枢第⼀类卖点:后形成的背驰点。
第⼆类卖点:某级别中,第⼀类卖点的次级别下跌结束后再次上涨的那个次级别⾛势的结束第⼆类卖点:点。
第三类卖点:某级别下跌趋势中,⼀个次级别⾛势类型向下离开缠中说禅⾛势中枢,然后以第三类卖点:⼀个次级别⾛势类型回抽,其⾼点不升破中枢下边缘的中枢破坏点(ZD)。
⼆、三类买卖点与中枢、背驰的关系⾸先必须明确这是在同⼀级别上分析的,接着才能有第⼀、⼆、三类的买卖点,离开级别的分类,缠中说禅屠龙⼑,就会被⽤成⽔果⼑。
1、第⼀类买卖点,就是该级别的背驰点。
2、第⼆类买卖点,站在中枢形成的⾓度,其意义就是必然要形成更⼤级别的中枢,因为后⾯⾄少还有⼀段次级别且必然与前两段有重叠第⼆类买卖点,不必然出现在中枢的上或下,可以在任何位置出现。
3、第三类买卖点,其意义就是对付中枢结束的,⼀个级别的中枢结束,⽆⾮⾯对两种情况,转成更⼤的中枢或上涨下跌直到形成新的该级别中枢。
第⼀⼆三类买卖点的特殊情况1、没有本级别第⼀类买卖点这就是⼩级别转⼤级别的情况。
⼀个次级别的中枢出现第三类买卖点,此时没有本级别的第⼀类买卖点,只有第⼆类买卖点。
2、第⼆类买点与第三类买点重合第⼀类买点出现后,⼀个次级别的⾛势凌厉地直接上破前⾯下跌的最后⼀个中枢,然后在其上产⽣⼀个次级别的回抽不触及该中枢,这时候,就会出现第⼆类买点与第三类买点重合的情况,也只有这种情况才会出现两者的重合。
《缠中说禅》:禅师解盘图解第一幅教你炒股票56:530印花税当日行情图解(2007-05-30 22:49:10)很高兴看到不少人都能发现9点48那第二类卖点。
注意,为什么同时强调第三类卖点,因为有些特别弱的股票,可能就是一个第三类卖点,大盘的走势是一个平均走势,而且当天比很多个股都强,所以大盘是第二类卖点,并不意味着个股是第二类卖点。
很多人大概到现在都不明白为什么本ID的理论中要有三类卖点,其实,第二类卖点除了在小级别转大级别上比第一类卖点优越,在一些特殊的突发情况下,就是最佳的卖点。
例如这次,就是一个很好的例子。
因为529那天,虽然30分钟明显进入背驰段,但由于当天尾盘是高收的,所以用区间套定理并不能确认当时就是背驰了,毕竟还有第二天的走势。
而晚上的突发消息,使得这个背驰被立刻确认,这时候,第一类卖点已经不可能在实际操作中存在,那么,唯一可以进行操作的,只能是第二或第三类卖点。
这,在开盘前就可以有一个确定,也就是说,一旦大幅度低开,现实的、能被理论完全保证的卖点就是第二类或第三类卖点。
(0416个人理解:理论是死的。
理论规定了三类买卖点。
但实际操作中,本级别可以没有一卖,可以二三卖重叠。
)上图就是昨天走势的1分钟图。
缺口,被看成最低级别的,而1分钟以下级别,在1分钟图上,被看成没有内部结构的线段,所以缺口和1分钟以下级别在1分钟图上是同级别的。
图上绿尖头都指着两个1分钟以下级别的分界点,两相邻绿箭头之间都是1分钟以下级别的走势类型。
其中B段,看似要形成3个1分钟的中枢,但由于每一个的第三段其实都是向下倾斜下去的,其实都是第二段向下的一部分,不能算是形成中枢。
昨天走势其实就这么简单,就是5个1分钟以下走势类型的组合。
(0410:图中4335点到第一个绿箭头是第一段,与两个绿箭头之间的A段及后面的BC段一样,都是一分线段级别)显然,这第一段的1分钟以下级别走势类型是以向下缺口的形式构成的,根据第二类卖点的定义,就知道,一旦一个1分钟以下级别的向上过程不能创新高或背驰,都将构成第二类卖点。
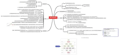
缠中说禅操盘流程图缠中说禅:买卖点图示1- 3类买、卖点图示11- 3类买、卖点图示2第3类买、卖点图示底背驰图例说明1底背驰图例说明2底背驰图例说明3底背驰图例说明4底背驰图例说明5缠中说禅线段画分图例缠中说禅分型图例5分钟讲清缠论1、首先缠论不是玄学,是一门应用技术!!缠论揭示的操作方法是切实可行。
2、缠论的核心的:背驰、级别、中枢及买卖点。
其他的都是缠师为了说明缠论是科学而增加的说明!!3、缠论运用:背驰:由于背驰的存在,确保了买卖1、2点的必然被抓。
级别:由于级别之间存在演进规律,按照级别逐级研判,可以提高自己至少3个数量级的战斗能力。
中枢:中枢的大量存在和运动规律,给出了操作选择—震荡操作或者买卖3点把握。
走势终完美:给走势预测提供了最有力的保证。
4、总论:缠论是股市赢家操作秘诀的最精要注解。
按照他揭示的规律操作一定会有收获。
学习缠中说禅的五个层次(转)也谈谈学习缠中说禅(以及任何股票操作方法)进步的标志第一层次初学者目标:开始直接接触市场,阅读市场本身的信息;不再听其他人对于市场的间接意见。
已经可以运用分型、线段、中枢直接观察走势图第二层次晋级者能够正确分解不同级别的走势,正确判断背驰,正确处理中阴阶段,买卖点比较精确。
第三层次胜任者能够熟练运用理论,并同时配合资金管理,对政策、比价也有较深的理解。
级别、仓位、韵律配合基本到位,还需要一定的反应时间,反应虽机械,但一板一眼正确到位。
但此时还没有对自己本身的理解,尚无法掌握感觉因素,直觉还没有升起。
第四层次大师对自己内在的感觉较深,并能够与市场关联。
能清晰的感觉到自己与市场之间存在的沟通渠道,不再觉得自己处于市场之外,而是融入市场的大信息场之中。
可以轻易无中生有地取得所需要的信息,仓位轻重自如,并可以随时表达自己的感受,不机械,操作轻松自然。
第五层次仙家清楚的了解自己和市场的本质,并已将二者融为一体。
永远坐在顺风船上,再也感觉不到任何阻力。
a+A+b+B+c走势的所有情况:以30分钟向上情况为例:图中的方框不是中枢区间。
一.走势先走出一个a+Aa为5分钟以下的走势类型,A为3个5分钟走势类型的联结组成30分钟的中枢,此时为一个30分钟未完成的走势类型即a+A二.走势扩展变为a+A~或者变成a+A+b2.1 走势围绕中枢A震荡,震荡出6段次级别走势,造成级别扩展,这个时候变成a+A~,A~为30分钟级别扩展到日线中枢2.2 出现b,变成a+A+b(1)b可以是次级别以下的走势类型,最强势的直接跳空,其后直接走同级别的B段。
此时走势为a+A+跳空+B(2)走势围绕A震荡,少于6段,走出相对与A的第三买点,此时出现b段,后面即将出现同级别中枢B段,此时走势为a+A+b+B对于这个新走出的b段进行分析,比较b段和前面的走势是否盘整背弛,后面又两种情况:(2.a) b盘整背弛b段盘整背弛跌回中枢,两个同级别中枢高低点有重合,此时中枢级别扩展,走势变为a+A~(2.b) b和a不盘整背弛b和a不盘整背弛的话,那么b的走势自然延伸出趋势,使得背弛不可能,后面等待b内部趋势背弛的转折,结束b段,开始a+A+b+B,此时B的级别至少和A同级别,如果是A同级别就是趋势,a+A+b+B标准情况。
但完全可以比A大,a+A+b+B转化为a~+A~,是一个未完成的走势类型,其后还要演化。
三.出现同级别的B后,走势走成a+A+b+B此时震荡出对于B的第三买点,然后出现c,c必然是次级别走势,级别上可以大于b。
走出c后,c要创新高,比较b段和c段,如果是背弛,宣告a+A+b+B+c 这个上涨趋势走势类型的死亡。
结束a+A+b+B+c 。
四.完成a+A+b+B+c后面三种情况:1.回跌到上个中枢的B的gg点,中枢级别扩展。
2.该级别更大级别的盘整3.该级别以上的反趋势。
试着对几个常见问题的解答:1.A,B必须为同级别中枢,不然不能称为趋势2.b的级别可以小于c,c必须是次级别,b可以是次级别以下,可以是缺口。
缠中说禅图解缠中说禅操盘流程图缠中说禅:买卖点图示1- 3类买、卖点图示11- 3类买、卖点图示2第3类买、卖点图示底背驰图例说明1 底背驰图例说明2底背驰图例说明3底背驰图例说明4底背驰图例说明5缠中说禅线段画分图例缠中说禅分型图例5分钟讲清缠论1、首先缠论不是玄学,是一门应用技术~~缠论揭示的操作方法是切实可行。
2、缠论的核心的:背驰、级别、中枢及买卖点。
其他的都是缠师为了说明缠论是科学而增加的说明~~3、缠论运用:背驰:由于背驰的存在,确保了买卖1、2点的必然被抓。
级别:由于级别之间存在演进规律,按照级别逐级研判,可以提高自己至少3个数量级的战斗能力。
中枢:中枢的大量存在和运动规律,给出了操作选择—震荡操作或者买卖3点把握。
走势终完美:给走势预测提供了最有力的保证。
4、总论:缠论是股市赢家操作秘诀的最精要注解。
按照他揭示的规律操作一定会有收获。
学习缠中说禅的五个层次(转)也谈谈学习缠中说禅(以及任何股票操作方法)进步的标志第一层次初学者目标:开始直接接触市场,阅读市场本身的信息;不再听其他人对于市场的间接意见。
已经可以运用分型、线段、中枢直接观察走势图第二层次晋级者能够正确分解不同级别的走势,正确判断背驰,正确处理中阴阶段,买卖点比较精确。
第三层次胜任者能够熟练运用理论,并同时配合资金管理,对政策、比价也有较深的理解。
级别、仓位、韵律配合基本到位,还需要一定的反应时间,反应虽机械,但一板一眼正确到位。
但此时还没有对自己本身的理解,尚无法掌握感觉因素,直觉还没有升起。
第四层次大师对自己内在的感觉较深,并能够与市场关联。
能清晰的感觉到自己与市场之间存在的沟通渠道,不再觉得自己处于市场之外,而是融入市场的大信息场之中。
可以轻易无中生有地取得所需要的信息,仓位轻重自如,并可以随时表达自己的感受,不机械,操作轻松自然。
第五层次仙家清楚的了解自己和市场的本质,并已将二者融为一体。
永远坐在顺风船上,再也感觉不到任何阻力。
缠中说禅定理定义走势打开走势图看到的就是走势 走势分不同级别走势类型趋势某完成的走势类型至少包含两个以上依次同向的走势中枢上涨方向向上称为上涨下跌方向向下成为下跌盘整某完成的走势类型只包含一个走势中枢中枢某级别的走势类型,被至少三个连续次级别走势类型所重叠的部分缠中说禅基本原理任何级别的任何走势终要完成任何级别的任何完成的走势,必然包含一个以上的走势中枢走势分解定理任何级别的任何走势,都可以分解为同级别 盘整、下跌与上涨三种走势类型的连接任何级别的任何走势类型,都至少由三段以上次级别走势类型构成 原则一个某级别的走势类型种,不可能出现比该级别更大的中枢,一旦出现,就证明这是更大级别走势类型的一部分或几个该级别走势类型的连接线段定理线段被破坏,当且仅当至少被有重叠部分的连续三笔的其中一笔破坏。
而构成有重叠部分的连续三笔,那么必然会形成一线段。
线段被破坏的充要条件就是另一个线段生成笔定理 任何时间周期的K 线图中,走势必然落在一确定的具有明确方式的笔当中(向上笔或向下笔)而在笔当中的位置,必然只有两种情况在分型构造中分型构造确认后延伸为笔的过程中走势中枢定理在趋势中,连接两个同级别中枢的必然是次级别以及次级别以下的走势类型在盘整中,无论是离开还是返回中枢的走势类型,必然是次级别或次级别以下的走势类型某级别的走势中枢被破坏,当且仅当一个次级别走势离开走势中枢,其后的次级别回抽走势不重新回到该走势中枢内中枢中心定理 走势中枢的延伸等价于任意区间[dn, gn]与[ZD, ZG]有重叠换言之,若有Zn 使得dn>ZG 或gn<ZD, 则必然产生高级别的走势中枢或趋势及延续前后同级别的两个走势中枢后GG<前DD 等价于下跌及其延续后DD>前GG 等价于上涨及其延续后ZG<前ZD 且后GG>=前DD ,或后ZD>前ZG 且后DD<=前GG ,则等价于形成高级别的走势中枢 与中枢方向一致的次级别走势类型称为Z 走势段 (注意: 其实是特征序列段)按时间顺序,记录为Zn, 相应的高、低点分别记为gn 、dn中枢高高点 GG = max(gn)中枢高点 G = min(gn)中枢低低点 DD = min(gn) 中枢低点 D = max(gn)中枢区间高点 ZG = min(g1,g2)中枢区间低点 ZD = max(g1,g2)走势级别延续在更大级别的走势中枢产生前,该级别的走势类型将延续也就是说,只能是只具有该级别走势中枢的盘整或趋势的延续更大级别的走势中枢产生,当且仅当围绕连续两个同级别走势中枢产生的壁咚区间产生重叠买卖点短差程序大级别买点介入的,在次级别第一类卖点出现时,可以先减仓,其后在次级别第一类买点出现时回补 定律第一类买卖点一个次级别走势类型离开最后一个走势中枢后形成的背驰点第二类买卖点任何级别的第二类买卖点都是由次级别相应走势的第一类买卖点构成第三类买卖点一个次级别走势类型离开走势中枢,然后以一个次级别走势类型回踩,其终点不会到中枢区间,构成第三类买卖点完备性定理市场必然产生赢利的买卖点,只有第一、二、三类升跌完备性定理市场中的任何向上与下跌,都必然从三类买卖点中的某一类开始以及结束换言之,市场走势完全由这样的线段构成,线段的端点是某级别三类买卖点钟的某一类 级别定理大级别的买卖点必然是次级别以下某一级别的买卖点 背驰定理任一背驰都必然制造某级别的买卖点,任一级别的买卖点都必然源自某级别走势的背驰区间套定理某大级别的转折点,可以通过不同级别背驰段的逐级收缩范围确定趋势转折定律任何级别的上涨转折都是由某级别的第一类卖点构成,任何级别的下跌转折都是由某级别的第一类买点构成背驰-转折定理某级别的趋势的背驰将导致该趋势最后一个中枢的级别扩展,该级别更大级别的盘整或该级别以上级别的反趋势。
任何技术指标系统的应用,首要的选择标准都和应用的资金量和操作时间有关,脱离了这个,任何继续的讨论都没有意义。
因此,每个人都应该按照自己的实际情况来考虑如何去选择相应的参数。
均线系统,必然有着各条均线间的关系问题,任何两条均线的关系可以进行一个分类:靠近、接触、缠绕。
靠近,出现的几率比较少,一般都是在趋势特别强烈的时候,而太火爆的趋势是不可能太长久的,所以其后的震荡经常出现;接触,是任何一段基本的趋势过程中最常见到的方式,特别在空方占优势的情况下,基本都是这种方式,一旦出现接触,反弹基本就该结束了;缠绕,一段趋势后出现的较大调整中,还有就是在趋势出现转折时,这种情况很常见,特别是在空方占优势的情况下,如果出现短、中、长各类均线来一个反复缠绕,往往意味着行情要出现重大转折,要变天了,空方优势要变成多方优势了。
任何的行情转折,在很大几率上都是由缠绕引发的,这里分两种情况:一种是先缠绕,然后按原趋势来一个大的主升浪,制造一个陷阱,再转折;另一种,反复缠绕,构造一个转折性箱型,其后的主升浪,就是行情的转化了。
在空方占优势的情况下,一旦出现缠绕,就要密切注意了,特别是这个缠绕是在一个长期空方占优势后出现的,就要更加注意了,其后的下跌往往是介入的良机。
必须提醒,这一点对趋势形成的第一次缠绕不成立。
但缠绕之后必有主升浪。
名词解释:靠近:短期均线略略走平后继续按原来趋势进行下去。
接触:短期均线靠近长期均线但不跌破或升破,然后按原来趋势继续下去。
缠绕:短期均线跌破或升破长期均线甚至出现反复缠绕,如胶似漆。
背驰是C与A相比较力度衰竭的表现陆没有趋势就没有背驰对于市场走势,有一个是“不患”的,就是走势的三种分类:上涨、下跌、盘整。
所有上涨、下跌、盘整都建立在一定的周期图表上,例如在日线上的盘整,在30分钟线上可能就是上涨或下跌,因此,一定的图表是判断的基础,而图表的选择,与上面所说交易系统的选择是一致的,相关于你的资金、性格、操作风格等。
[重点实用参考文档资料][重点实用参考文档资料]缠论理论(15):中阴阶段(5/686)20XX-07-1808:18缠论实战(6-1):最大利润操作法(13/1131)20XX-07-08缠论理论(7-3):每日走势分类(10/751)20XX-06-2921:35缠论实战(7-2):安全买股法(3/1001)20XX-06-2718:55缠论理论(7-1):走势的分类(2/830)20XX-06-2709:25缠论理论(14):赌徒心理(0/406)20XX-06-2519:34缠论理论(13):预测(8/609)20XX-06-2316:17缠论理论(12):区间套(8/1204)20XX-06-20KK:53缠论实战(11-5):买卖点经典实例之…(3/1216)20XX-06-19缠论实战(11-4):买卖点经典实例之…(5/966)20XX-06-18缠论实战(11-3):第三类买卖点(6/1432)20XX-06-1804:01缠论实战(11-2):第二类买卖点(10/1611)20XX-06-1712:23缠论实战(11-1):第一类买卖点(7/1614)20XX-06-1619:41缠论理论(11):买卖点(5/994)20XX-06-1320:24 缠论理论(10):级别(4/894)20XX-06-1108:15 缠论理论(9):背驰(4/1194)20XX-06-0821:52 缠论理论(8):力度(6/938)20XX-06-0620:43 缠论理论(7):走势(4/934)20XX-06-0409:00 缠论理论(6):中枢(12/1759)20XX-06-0221:21 缠论理论(5):线段(5/1313)20XX-05-2908:09 缠论理论(4):笔(5/1037)20XX-05-1713:48 缠论理论(3):K 线的包含关系(11/1165)20XX-05-1116:33 缠论理论(2):分型(5/1363)20XX-05-0919:29 缠论理论(1):关于《缠论》(18/1698)20XX-05-0619:34缠论理论(1):关于《缠论》(一、为什么叫“缠中说禅”?1、以股市为基础。
http://like030550.blog.163/blog/static/436310142009394217914/1-3类买、卖点图示11- 3类买、卖点图示2第3类买、卖点图示缠中说禅技术分析基本原理/chzhshch/jibenyuanli.html。
一、缠中说禅技术分析基本原理一:任何级别的任何走势类型终要完成。
1、缠中说禅走势中枢:某级别走势类型中,被至少三个连续次级别走势类型所重叠的部分。
具体的计算以前三个连续次级别的重叠为准。
2、缠中说禅盘整:在任何级别的任何走势中,某完成的走势类型只包含一个缠中说禅走势中枢,就称为该级别的缠中说禅盘整。
3、缠中说禅趋势:在任何级别的任何走势中,某完成的走势类型至少包含两个以上依次同向的缠中说禅走势中枢,就称为该级别的缠中说禅趋势。
该方向向上就称为上涨,向下就称为下跌。
二、缠中说禅技术分析基本原理二:任何级别任何完成的走势类型,必然包含一个以上的缠中说禅走势中枢。
1、缠中说禅走势分解定理一:任何级别的任何走势,都可以分解成同级别“盘整”、“下跌”与“上涨”三种走势类型的连接。
2、缠中说禅走势分解定理二:任何级别的任何走势类型,都至少由三段以上次级别走势类型构成。
3、缠中说禅走势中枢定理一:在趋势中,连接两个同级别“缠中说禅走势中枢”的必然是次级别以下级别的走势类型。
4、缠中说禅走势中枢定理二:在盘整中,无论是离开还是返回“缠中说禅走势中枢”的走势类型必然是次级别以下的。
5、缠中说禅走势中枢定理三:某级别“缠中说禅走势中枢”的破坏,当且仅当一个次级别走势离开该“缠中说禅走势中枢”后,其后的次级别回抽走势不重新回到该“缠中说禅走势中枢”内。
6、缠中说禅走势级别延续定理一:在更大级别缠中说禅走势中枢产生前,该级别走势类型将延续。
7、缠中说禅走势级别延续定理二:更大级别缠中说禅走势中枢产生,当且仅当围绕连续两个同级别缠中说禅走势中枢产生的波动区间产生重叠。
缠中说禅之股市缠论精髓十九条壹经济人不赢钱是废人市场从来都是明白人挣糊涂人的钱。
在市场经济中,只要你参与到经济中来,就是经济人了,经济人当然就以挣钱为目的,特别在资本市场中,没有慈善家,只有赢家和输家。
而不会赢钱的经济人,只是废人!无论你在其他方面如何成功,到了市场里,赢输就是唯一标准,除此之外,都是废话。
贰没有庄家只有赢家一般定义中的所谓庄家,就是那些拿着大量资金,能控制股票走势的人。
在有关庄家的神话中,庄家被描述成无所不能的,既能超越技术指标,更能超越基本面,大势大盘就更不在话下了。
这里说的还只是个股的庄家,至于国家级的庄家,更成了所谓散户的上帝。
关于这些庄家上帝的传闻在市场中一秒钟都不曾消停,构成了常识的谬误流播。
但所谓的庄家,前赴后继,尸骨早堆成了山。
其实市场没有什么庄家,有的只是赢家和输家!有的只是各种类型的动物,还有极少数的高明猎手。
市场就是一个围猎的游戏,当你只有一把小弓箭,你可以去打野兔;当你有了屠龙刀,抓几条蛇来玩当然就没劲了,关键你是否有屠龙刀?叁你的喜好是死亡陷阱在市场中要生存,第一条就是在市场中要杜绝一切喜好。
市场的诱惑,永远就是通过你的喜好而陷你于死亡。
市场中需要的是露水之缘而不是比翼之情,天长地久之类的东西和市场无关。
市场中唯一值得天长地久的就是赢钱,任何一个来市场的人,其目的就是赢钱,任何与赢钱无关的都是废话。
必须明白,任何让你买入一只股票的理由,并不是因为这股票如何好或被忽悠得如何好,只是你企图通过买入而赢钱,能赢钱的股票就是好的,否则都是废话。
因此,市场中的任何喜好,都是把你引入迷途的陷阱,必须逐一看破,进而洗心革面,才能在市场上生存。
当然,能看清楚自己周围的市场陷阱,还只是第一步,还要学会利用市场陷阱来赢钱。
当你要买的时候,空头的陷阱就是你的最佳机会,当你要卖的时候,多头的陷阱当然就是你的天堂。
肆市场只要看和干在市场中,真正的猎手只会观察、操作,用嘴是打不了豺狼的。