(完整word版)人教版初中物理第七章力知识点汇总
- 格式:doc
- 大小:29.51 KB
- 文档页数:2
人教版初中物理知识点归纳总结(全部22章)人教版初中物理知识点归纳目录第一章机械运动第二章声现象第三章物态变化第四章光现象第五章透镜及其应用第六章质量和密度第七章力第八章运动和力第九章压强第十章浮力第十一章功和机械能第十二章简单机械第十三章内能第十四章内能的利用第十五章电流和电路第十六章电压电阻第十七章欧姆定律第十八章电功率第十九章生活用电第二十章电与磁第二十一章信息的传递第二十二章能源与可持续发展及综合知识第一章机械运动1、如何正确使用刻度尺?正确使用刻度尺有四个步骤:看、放、读、记。
看零刻度线、量程和分度值,放置刻度尺时要保持平行和紧贴被测物体,读数时要垂直视线并准确读出分度值和估读值,最后要记录测量结果并注明单位。
2、测量误差与测量错误不同点。
测量误差是测量值与真实值之间的差异,产生原因包括仪器不精确、测量方法粗略、环境因素等客观因素和观察者估读时的主观因素。
而测量错误是由于不遵守仪器使用规则、测量方法错误、读数粗心大意等造成的。
测量误差无法避免,但可以通过多次测量求平均值、选用更精确的仪器和更合理的实验方法等方式降低误差。
3、降低测量误差的方法有哪些?降低测量误差的方法包括多次测量求平均值、选用更精确的仪器和更合理的实验方法。
4、长度的特殊测量方法长度的特殊测量方法包括化曲为直法、滚轮法、累积法和等量代换法。
化曲为直法是将软线与待测曲线重合,再用刻度尺进行测量;滚轮法是用已知周长的滚轮在待测的直线或曲线上滚动,记录滚动的圈数,待测线的长度就是圈数与滚轮周长的乘积;累积法是测出多个相同物体的总长度再除以个数;等量代换法适用于不能直接用刻度尺测量的规则几何体的某些长度,如圆锥的高和球体的直径。
5、平移法是一种测量方法,适用于测量物体的长度。
例如,测量硬币的直径可以使用直角三角板将其平移到刻度尺上进行测量。
6、为了判断物体的运动状况,需要选取一个物体作为标准,即参照物。
参照物的选择应根据研究问题的需要来确定,以使描述运动状态简单明了。
(带答案)初中物理第七章力学知识点梳理单选题1、小明在期末复习时,自主进行了知识梳理,他的部分笔记如下:①只要脚对球施加的力大小相同,其作用效果一定相同②力是物体对物体的作用,离开物体力就不存在③只要物体在振动,我们就能听到声音④1千克的铁比1千克的木头重⑤建筑工人砌墙时,利用重锤线可以把墙砌直,因为重力的力向总是垂直向下的⑥密度是物质的一种特性,它的大小与物质的质量和体积大小无关请你来帮他检查一下,以上归纳中属于错误知识的有()A.①③④⑤B.②③④⑤C.②③⑤⑥D.①③⑤⑥2、如图所示的图象中,能表示物体所受重力与质量的关系的是()A.B.C.D.3、如图所示,下列说法正确的是()A.运动员用脚踢足球时,脚并没有感觉疼痛,说明球没有给脚力的作用B.运动员用头顶球时,头感觉很痛,说明球给头的力比头给球的力大C.运动员用力踢球和头顶球,使球的运动状态发生了改变D.运动员用力踢球和头顶球,仅仅使球的运动方向发生了改变,而球的速度大小不变4、关于重力和重心的叙述,下列说法中正确的是()A.物体的重力是由于地球对它的吸引而产生的B.物体的重心是重力的作用点,重心一定在物体上C.放在支撑面上的物体受到的重力的方向总是垂直支撑面向下D.物体的质量越大,受到的重力也越大,而且物体的质量跟重力成正比5、如图,玩具“不倒翁”被扳倒后会自动立起来,“不倒翁”在摆动过程中所受重力()A.大小不变,方向改变B.大小不变,方向不变C.大小改变,方向改变D.大小改变,方向不变6、关于力的概念,以下说法正确的是()A.两个物体只要相互接触,就一定有力的作用B.力不能脱离物体而独立存在C.有力的作用就一定有施力物体,但可以没有受力物体D.两个相互不接触的物体之间,一定没有力的作用7、图是运动员跳水的情景,下列关于运动员对跳板的压力的说法正确的是()A.可以使跳板发生形变B.其施力物体是地球C.一定等于运动员的重力D.可以改变运动员的运动状态8、2022年冬奥会将在北京举行,跳跃式滑雪运动员也在积极备赛训练,下图正确表示滑雪运动员在空中时滑翔时所受重力示意图的是()A.B.C.D.9、如图所示,如图所示,甲、乙两种拧紧螺母的方式,主要体现力的作用效果与下列什么因素有关()A.力的方向B.力的大小C.力的作用点D.力的大小、方向、作用点都有关10、下列关于力的说法中正确的是()A.一个物体有时也可以产生力的作用B.两个物体只要相互接触就可以产生力的作用C.自然界中有些力可以脱离物体而产生D.用力拉弹簧使弹簧伸长,这说明力可以改变物体的形状11、如图所示,把两个质量均为50g的钩码挂在弹簧测力计的挂钩上。
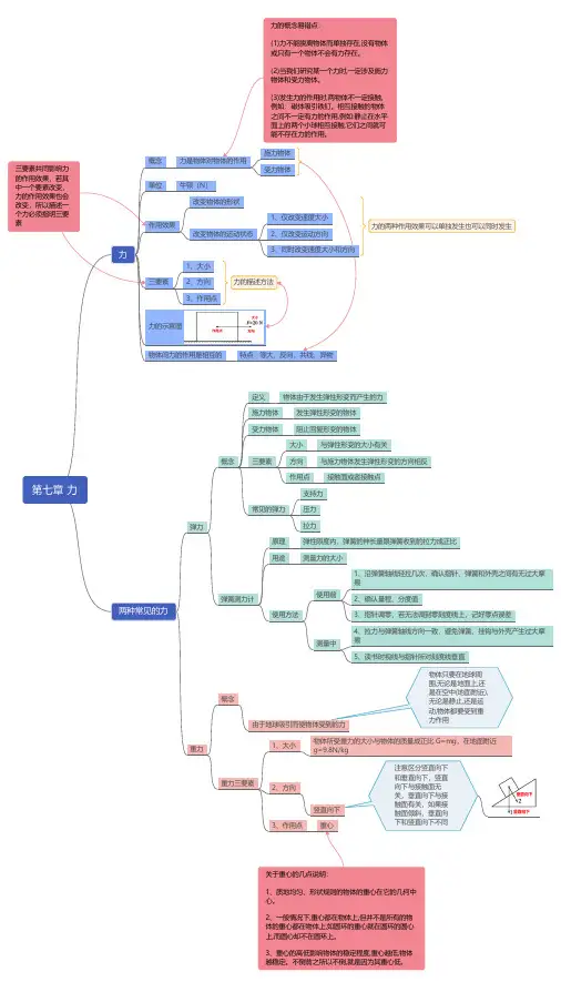
八年级(下)物理知识点第七章力一、力1、力的概念:力是物体对物体的作用。
2、力的单位:牛顿,简称牛,用N 表示。
力的感性认识:拿两个鸡蛋所用的力大约1N。
3、力的作用效果:力可以改变物体的形状,力可以改变物体的运动状态。
说明:物体的运动状态是否改变一般指:物体的运动快慢是否改变(速度大小的改变)和物体的运动方向是否改变。
运动状态不改变是指:物体处于静止状态仍然或匀速直线运动状态。
4、力的三要素:力的大小、方向、和作用点;它们都能影响力的作用效果。
5、力的示意图:用一根带箭头的线段把力的大小、方向、作用点表示出来,如果没有大小,可不表示,在同一个图中,力越大,线段应越长6、力产生的条件:①必须有两个或两个以上的物体。
只有一个物体或没有物体就不存在力。
②物体间必须有相互作用(可以不接触)。
地球与月球,地球与太阳、卫星等。
7、力的性质:物体间力的作用是相互的。
对于一个物体来说既是施力物体也是受力物体。
两物体相互作用时,施力物体同时也是受力物体,反之,受力物体同时也是施力物体。
8、就近原则:判断施力物体时。
二、弹力1、弹力①弹性:物体受力时发生形变,不受力时又恢复到原来的形状的性质叫弹性。
②塑性:物体受力发生形变,形变后不能恢复原来形状的性质叫塑性。
③弹力:物体由于发生弹性形变而受到的力叫弹力,弹力的大小与弹性形变的大小有关弹力产生的重要条件:发生弹性形变;两物体相互接触;生活中的弹力(弹力的种类):拉力,支持力,压力,推力;2:弹簧测力计①结构:弹簧、挂钩、指针、刻度、外壳②作用:测量力的大小③原理:在弹性限度内,弹簧受到的拉力越大,它的伸长量就越长。
ΔL1/ΔL2=F1/F2(L1总-L1原/L2总-L2原=F1/F2(在弹性限度内,弹簧的伸长跟受到的拉力成正比)④对于弹簧测力计的使用a、认清量程和分度值;b、要检查指针是否指在零刻度,如果不是,则要调零;C、轻拉秤钩几次,看每次松手后,指针是否回到零刻度;d、使用时力要沿着弹簧的轴线方向,注意防止指针、弹簧与秤壳接触。
初中物理知识点总结第一章声现象知识归纳1 . 声音的发生:由物体的振动而产生。
振动停止,发声也停止。
2.声音的传播:声音靠介质传播。
真空不能传声。
通常我们听到的声音是靠空气传来的。
3.声速:在空气中传播速度是:340米/秒。
声音在固体传播比液体快,而在液体传播又比空气体快。
4.利用回声可测距离:S=1/2vt5.乐音的三个特征:音调、响度、音色。
(1)音调:是指声音的高低,它与发声体的频率有关系。
(2)响度:是指声音的大小,跟发声体的振幅、声源与听者的距离有关系。
6.减弱噪声的途径:(1)在声源处减弱;(2)在传播过程中减弱;(3)在人耳处减弱。
7.可听声:频率在20Hz~20000Hz之间的声波:超声波:频率高于20000Hz的声波;次声波:频率低于20Hz 的声波。
8.超声波特点:方向性好、穿透能力强、声能较集中。
具体应用有:声呐、B超、超声波速度测定器、超声波清洗器、超声波焊接器等。
9.次声波的特点:可以传播很远,很容易绕过障碍物,而且无孔不入。
一定强度的次声波对人体会造成危害,甚至毁坏机械建筑等。
它主要产生于自然界中的火山爆发、海啸地震等,另外人类制造的火箭发射、飞机飞行、火车汽车的奔驰、核爆炸等也能产生次声波。
第二章物态变化知识归纳1. 温度:是指物体的冷热程度。
测量的工具是温度计, 温度计是根据液体的热胀冷缩的原理制成的。
2. 摄氏温度(℃):单位是摄氏度。
1摄氏度的规定:把冰水混合物温度规定为0度,把一标准大气压下沸水的温度规定为100度,在0度和100度之间分成100等分,每一等分为1℃。
3.常见的温度计有(1)实验室用温度计;(2)体温计;(3)寒暑表。
体温计:测量范围是35℃至42℃,每一小格是0.1℃。
4. 温度计使用:(1)使用前应观察它的量程和最小刻度值;(2)使用时温度计玻璃泡要全部浸入被测液体中,不要碰到容器底或容器壁;(3)待温度计示数稳定后再读数;(4)读数时玻璃泡要继续留在被测液体中,视线与温度计中液柱的上表面相平。
初中物理第七章拉力知识点及习题总结本文档旨在总结初中物理第七章中关于拉力的知识点及相关题,帮助学生更好地理解和掌握该内容。
1. 拉力的概念拉力是一种物体受到的由外力引起的作用力。
它是作用于物体表面的一对相互拉向相反方向的力。
2. 拉力的特点- 拉力的大小与拉的物体的质量无关,只与物体之间的接触力大小有关。
- 拉力的方向总是沿着拉的物体表面指向拉的物体的力的方向。
3. 拉力的作用效果拉力具有以下作用效果:- 产生物体的运动或改变物体的运动状态。
- 支持、保持物体的形状或结构。
- 使物体克服阻力或摩擦力等。
- 实现机械设备的正常工作。
4. 拉力的计算拉力可以通过如下公式计算:拉力 = 物体的质量 ×重力加速度5. 拉力的实例- 拉弓时的拉力:拉弓时,弓弦对箭产生拉力,从而使箭能够射出。
- 吊车起重物的拉力:吊车通过吊钩对起重物进行上升运动,吊钩对起重物产生向上的拉力。
- 汽车拖拉带动的拉力:汽车通过拖拉绳对其他车辆或物体产生拉力,从而实现拖拉或运输。
题部分:1. 若物体质量为10kg,重力加速度为10m/s²,求物体所受的拉力大小。
答案:拉力 = 10kg × 10m/s² = 100N。
2. 一个人以50N的力拉动一个15kg的物体,求物体受到的拉力大小。
答案:物体受到的拉力大小等于拉动力的大小,即为50N。
3. 一辆汽车以1000N的拉力拖拉另一辆质量为500kg的汽车,求被拖车的重力。
答案:被拖车的重力等于拉力,即为1000N。
以上为初中物理第七章拉力知识点及题总结。
希望能对学生们在研究和复时有所帮助。
1第一章机械运动1.测量长度的常用工具:刻度尺。
测量结果要估读到分度值的下一位。
2.刻度尺的使用方法:(1)使用前先观察刻度尺的零刻度线、量程和分度值;(2)测量时刻度尺的刻度线要紧贴被测物体;(3)读数时视线要与尺面垂直。
3.测量值和真实值之间的差异叫做误差,我们不能消灭误差,但应尽量减小误差。
4.减小误差方法:多次测量求平均值、选用精密测量工具、改进测量方法。
5.误差与错误的区别:误差不是错误,错误不该发生,能够避免,而误差永远存在,不能避免。
6.物理学里把物体位置的变化叫做机械运动。
7.在研究物体的运动时,选作标准的物体叫做参照物。
同一个物体是运动还是静止取决于所选的参照物,这就是运动和静止的相对性。
8.速度的计算公式:1m/s=3.6km/h2第二章声现象9. 声是由物体的振动产生的。
10.声的传播需要介质,真空不能传声。
11.声速与介质的种类和介质的温度有关。
15℃空气中的声速为340m/s。
12.声音的三个特性是:音调、响度、音色。
(音调与物体的振动频率有关;响度与物体的振幅有关;音色与发声体的材料和结构有关。
)13.控制噪声的途径:防止噪声的产生、阻断噪声的传播、防止噪声进入人耳。
14.为了保证休息和睡眠,声音不能超过50dB;为了保证工作和学习,声音不能超过70 dB;为了保护听力,声音不能超过90 dB。
15.声的利用:(1)传递信息:例如声呐、听诊器、B超、回声定位。
(2)传递能量:例如超声波清洗钟表、超声波碎石。
3第三章物态变化16.液体温度计是根据液体热胀冷缩的规律制成的。
17.使用温度计前应先观察它的量程和分度值。
18.温度计的使用方法:(1)温度计的玻璃泡要全部浸入被测液体中,不要碰到容器底或容器壁。
(2)要等温度计的示数稳定后再读数;(3)读数时温度计的玻璃泡要继续留在液体中,视线要与液柱的上表面相平。
19.物态变化:(1)熔化:固→液,吸热(冰雪融化)(2)凝固:液→固,放热(水结冰)(3)汽化:液→气,吸热(湿衣服变干)(4)液化:气→液,放热(液化气)(5)升华:固→气,吸热(樟脑丸变小)(6)凝华:气→固,放热(霜的形成)20.晶体、非晶体的熔化图像:21.液体沸腾的条件:(1)达到沸点 (2)继续吸热22.自然界水循环现象中的物态变化:(1)雾、露――――液化(2)雪、霜――――凝华23.使气体液化的途径:(1)降低温度 (2)压缩体积4第四章光现象24.光在同种均匀介质中是沿直线传播的;光的传播不需要介质,真空中的光速C=3×108m/s。
第七章知识点概括第1节力1、定义:力是物体对物体的作用。
符号F2、单位: N 托起两个鸡蛋所用的力大概有1N3、条件:起码要有两个物体物体间要有互相作用③接触和不接触的物体之间都可能有力的作用4、作用成效:力能够改变物体的形状力能够改变物体的运动状态运动状态改变指:速度大小的改变运动方向的改变运动状态不变是指物体处于静止状态,或匀速直线运动状态5、三因素:力的大小、方向和作用点〔受力物体上〕,它们都能影响力的作用成效。
6、特色:物体间力的作用是互相的。
同一个物体既是施力物体又是受力物体,力不可以离开物体而存在。
互相作使劲特色:同时产生,同时消逝。
两个力大小相等、方向相反、作用在同向来线上,作用在两个不一样的物体上。
第2节弹力1、弹性和塑性物体受力时发生形变,不受力时又恢还本来的形状的特征叫做弹性。
〔弹性有必定的限度,超过这个限度就不可以完整还原。
〕物体受力时发生形变,不受力时不可以自动恢复本来形状的特征叫做塑性。
2、弹力:〔施力〕物体因为发生弹性形变而产生的力。
3、产生的条件:两物体互相接触〔挤压〕并发生弹性形变4、弹力的大小:与弹性形变的程度相关方向:与弹性形变的方向相反作用点:受力物体的接触面上5、常有的弹力:压力、支持力、拉力、推力等。
6、弹簧测力计原理:在弹性限度内,弹簧的伸长量与所受拉力成正比。
7、弹簧测力计的使用方法:答: (1) “三看清〞:看清测力计的量程、分度值以及指针能否瞄准零刻线,假定不是,应调零。
(2)被测力的大小不可以高出量程。
(3)使用前,用手轻轻地往返拉动几次,防备指针、弹簧和外壳之间的摩擦而影响丈量的正确性。
(4)使用时,要使弹簧测力计的受力方向与弹簧的轴线方向一致。
(5)读数时,应保持测力计处于静止或匀速直线运动状态。
视野一定与刻度面垂直。
第3节重力1、万有引力:宇宙间任何两个物体之间都存在互相吸引的力。
2、重力定义:因为地球的吸引而使物体遇到的力。
符号 G施力物体:地球受力物体:地球邻近的全部物体3、重量:重力的大小。
最新人教版初中物理第七章《力的合成与分解》知识点大全本文档将介绍最新人教版初中物理第七章《力的合成与分解》的知识点。
该章节是初中物理中的重要内容,主要涉及力的合成和分解的基本概念和计算方法。
1. 力的合成- 力的合成是指将两个或多个力合并为一个力的过程。
- 合成力的大小等于合成力的力矢量的代数和。
- 合成力的方向可以通过力的平行四边形法则或三角形法则来确定。
2. 力的分解- 力的分解是指将一个力分解为两个或多个力的过程。
- 分解力的大小等于原始力在分解方向上的投影。
- 分解力的方向可以通过力的平行四边形法则或三角形法则来确定。
3. 力的合成与分解的应用- 力的合成与分解在实际生活中有许多应用,例如:- 航空航天中的力的合成与分解用于飞行器的稳定与控制。
- 运动员在体育项目中通过合成力与分解力来提高运动效果和技巧。
- 工程师在设计建筑物和桥梁时需要考虑合成力与分解力对结构的作用。
4. 力的合成与分解的计算方法- 力的合成与分解的计算方法包括向量法和三角函数法。
- 向量法适用于力的大小和方向已知的情况,通过向量加法来求解合成力或分解力。
- 三角函数法适用于已知力的大小和夹角的情况,通过三角函数的计算来求解合成力或分解力。
5. 相关公式和定理- 力的合成公式:若力 $ \mathbf{F_1} $ 和 $ \mathbf{F_2} $ 的合成力为 $ \mathbf{F} $,则有 $ \mathbf{F} = \mathbf{F_1} +\mathbf{F_2} $。
- 力的分解公式:已知力 $ \mathbf{F} $ 在 $ x $ 和 $ y $ 方向的分解力分别为 $ \mathbf{F_x} $ 和 $ \mathbf{F_y} $,则有$ \mathbf{F_x} = F \cos \theta $ 和 $ \mathbf{F_y} = F \sin \theta $。
- 平行四边形法则:根据已知的力的大小和方向在平行四边形上进行绘制,合成力的大小和方向为对角线的大小和方向。
第一章物态及其变化1、物质存在的三种状态:固态、气态、液态。
2、物态变化:物质由一种状态变为另一种状态的过程。
物态变化跟温度有关。
3、温度:物体的冷热程度用温度表示。
4、温度计的原理:是根据液体的热胀冷缩的性质制成的。
5、摄氏温度的规定:在大气压为1.01×105Pa时,把冰水混合物的温度规定为0度,而把水的沸腾温度规定为100度,把0度到100度之间分成100 等份,每一等份称为1摄氏度,用符号℃表示。
6、温度计的使用:⑴让温度计与被测物长时间充分接触,直到温度计液面稳定不再变化时再读数,⑵读数时,不能将温度计拿离被测物体,⑶读数时,视线应与温度计标尺垂直,与液面相平,不能仰视也不能俯视。
⑷测量液体时,玻璃泡不要碰到容器壁或容器底。
7、体温计:量程一般为35~42℃,分度值为0.1℃。
8、熔化:物质由固态变成液态的过程。
凝固:物质由液态变成固态的过程。
9、固体分为晶体和非晶体。
晶体:有固定熔点即熔化过程中吸热但温度不变。
如:金属、食盐、明矾、石英、冰等非晶体:没有一定的熔化温度变软、变稀变为液体。
如:沥青、松香、玻璃10、汽化:物质由液态变成气态的过程。
汽化有两种方式:蒸发和沸腾11、蒸发是只在液体表面发生的一种缓慢的汽化现象。
蒸发在任何温度下都可以发生。
12、影响蒸发的因素:液体的温度、液体的表面积、液面的空气流通速度。
13、物理降温:在需要降温的物体表面,涂一些易挥发且无害的液体,通过液体蒸发吸热来达到降温的效果。
14、沸腾:在一定温度下,在液体表面和内部同时发生的剧烈的汽化现象。
15、液体沸腾的条件:温度达到沸点,且能继续从外界吸热。
16、沸腾的现象:从底部产生大量气泡,上升,变大到液面破裂,放出气泡中的水蒸气。
液体沸腾时的温度叫沸点,液体的沸点与气压有关,液面气压越小沸点越低,气压越大沸点越高。
高原地区普通锅里煮不熟鸡蛋,就是因为气压低,沸点低造成的。
高压锅是利用增大液面气压,提高液体沸点的原理制成的。
物理第七章力知识点:弹力我们在压尺子、拉橡皮筋时,感受到它们对人也有力的作用,这种力在物理学上叫做弹力。
弹力是物体由于发生弹性形变而产生的力。
弹力也是一种很常见的力。
并且任何物体只要发生弹性形变就一定会产生弹力。
而日常生活中经常遇到的绳的拉力、重物的压力、支持物的支持力等,实质上都是弹力。
弹力的产生条件:两个物体直接接触并相互挤压。
弹力的大小与物体的弹性强弱和形变量的大小有关。
压力、拉力、支持力等都是弹力,弹力的方向:跟受力物体的形变方向一致。
例如,压力方向:跟受力面垂直且指向受力物体内部;拉力方向:沿着绳子的伸长方向;支持力方向:跟受力物体表面垂直,且向上。
物理第七章力知识点:力的测量用途:弹簧测力计是测量力的大小工具。
原理:在弹性限度内,弹簧的伸长与所受的拉力成正比。
使用方法:“看”:量程、分度值、指针是否指零;“调”:调零;“读”:读数。
注意事项:A.所测力的方向要与弹簧测力计中弹簧的伸长方向一致;B.把挂钩轻轻拉动几下,看看是否灵活;C.加在弹簧测力计上的力不许超过它的最大量程。
物理实验中,有些物理量的大小是不宜直接观察的,但它变化时引起其他物理量的变化却容易观察,用容易观察的量显示不宜观察的量,是制作测量仪器的一种思路。
这种科学方法称作“转换法”。
利用这种方法制作的仪器有温度计、弹簧测力计、压强计等。
物理第七章力知识点:“失重”与“超重”地球周围物体都受到重力的作用,这是由于地球对物体的吸引而造成的。
如果物体在空中只受重力的作用,则物体在重力作用下会做自由落体运动——竖直地,愈来愈快地落向地面。
在用弹簧测力计称物重时,物体挂在弹簧测力计上,对支持它使之不下落的弹簧测力计有一个力的作用,弹簧伸长了。
由于这个力的大小与重力相等,所以我们读出的弹簧测力计的示数就等于物体重力的大小。
但是,如果你放了手,弹簧测力计和物体在重力作用下都自由下落,这时物体对弹簧测力计不再有力的作用,弹簧测力计指针会回到零。
初中物理七章力知识点总结初中物理是一门基础科学课程,它帮助学生理解周围世界的运行原理。
在初中物理的学习中,力是一个核心概念,涉及多个章节。
以下是初中物理中关于力的知识点总结:第一章:力的基本概念1. 力的定义:力是物体对物体的作用,它可以改变物体的运动状态或形状。
2. 力的分类:按照作用方式,力可以分为接触力和非接触力。
接触力如摩擦力、弹力,非接触力如重力、磁力。
3. 力的三要素:大小、方向和作用点。
这三个要素共同决定了力的作用效果。
4. 力的表示:通常用带有箭头的线段表示力,线段的长度表示力的大小,箭头指向力的方向,线段的起点或终点表示力的作用点。
第二章:力的测量与单位1. 测量工具:弹簧秤是常用的测量力的工具,它根据弹簧的形变来测量力的大小。
2. 单位:力的国际单位是牛顿(N),简称牛。
1牛顿大约相当于0.1千克物体受到的重力。
3. 力的计算:力的合成与分解是力计算的基础,同一直线上的两个力可以相加或相减。
第三章:重力1. 重力的定义:地球对物体的吸引力称为重力,它的方向总是竖直向下。
2. 重力的计算:物体的重力与物体的质量成正比,比例常数为g(重力加速度),在地球表面g约为9.8N/kg。
3. 重心:物体上所有点受到的重力可以看作集中在一点,这个点称为物体的重心。
第四章:弹力1. 弹力的定义:物体发生弹性形变时产生的力称为弹力,如弹簧的拉力或压力。
2. 胡克定律:弹力的大小与形变量成正比,方向与形变方向相反,公式为F=kx,其中k是弹性系数,x是形变量。
3. 弹力的应用:弹力在生活中有广泛应用,如跳板、弓箭等。
第五章:摩擦力1. 摩擦力的定义:两个相互接触的物体在相对运动或有相对运动趋势时产生的力称为摩擦力。
2. 摩擦力的分类:根据接触面的状态,摩擦力可以分为静摩擦力和动摩擦力。
3. 摩擦力的计算:摩擦力的大小与接触面的性质和压力大小有关,公式为F=μN,其中μ是摩擦系数,N是法向力。
第六章:力的合成与分解1. 力的合成:当多个力作用在同一直线上时,可以求它们的合力,合力的大小和方向取决于各个分力的大小和方向。
物理基础知识总复习第一章机械运动1.长度的单位:米(m),其他还有:千米(km)、分米(dm)、厘米(cm)、毫米(mm)、微米(μm)、纳米(nm);换算关系:1km=103m,1dm=10-1m,1cm=10-2m,1mm=10-3m,1μm=10-6m,1nm=10-9m。
2.时间的单位:秒(s),其他还有:分(min)、小时(h)。
换算关系:1min=60s ,1h=3600s。
3.机械运动:(1)定义:物理学里把物体位置的变化叫做机械运动。
(2)分类:机械运动可以分为直线运动、曲线运动,直线运动又可以分为匀速直线运动、变速直线运动。
4.参照物:(1)概念:说物体在运动还是静止,要选取一个物体作为标准。
这个被选作标准的、假定不动的物体叫参照物。
(2)如何研究物体运动情况:首先选择一个参照物。
如果物体与参照物的位置没有改变,我们就说物体静止;如果物体相对于参照物的位置发生了改变,我们就说物体运动了。
(2)参照物的选择:参照物可以任意选择,但应该根据需要来选择最合适的。
参照物选择的不同,物体的运动状态就可能不同。
通常研究问题时,往往选择大地为参照物。
(3)运动和静止的相对性:同一个物体是运动还是静止,取决于所选的参照物,也就是说运动和静止是相对的。
5.速度:用字母v表示。
(1)物理意义:表示物体运动快慢的物理量。
(2)定义:①路程和时间的比值叫做速度。
②运动物体在单位时间内通过的路程。
(3)公式:v =s t。
(4)单位:米每秒(m/s)。
常用单位:千米每时(km/h)。
换算关系:1m/s=3.6km/h6.匀速直线运动:物体沿着直线且速度不变的运动叫做匀速直线运动。
7.平均速度:在变速运动中,常用平均速度来粗略地描述运动的快慢。
测量方法:物体运动路程s和通过这段路程所用时间t的比值就是物体在这段时间内的平均速度v。
第二章声现象1.声音的产生:声音由物体的振动产生。
2.声音的传播:(1)声音的传播需要介质。
八年级下册第七章力第1节力知识点一:对力的认识举出一些生活中的力现象:A:B:C:D:E:以上现象存在的共同地方:物体-作用-物体。
有力存在时,总有一个物体对另一个物体发生了作用,提、拉、挤、打击、吸引、举、排斥等等都是对这些作用的具体描绘。
所以,力是物体对物体的作用。
一个物体受到力的作用一定有另一个物体对它施加这种作用,后者是物体,前者是物体。
物理学中,力用符号F表示。
力的单位是,简称,符号是。
托起两个鸡蛋的大约为力的概念应从以下几个方面去理解:①力是物体与物体之间或物体的两个部分之间的相互作用.一个物体受到力的作用,一定有另外的物体施加这种作用,只要有力发生,就一定有受力物体和施力物体.力不能离开物体而单独存在。
②一个物体对另一个物体施加力的作用有两种方式,一种是由物体直接(接触)作用,如手提水桶,推土机推土等;另一种是物体之间的间接(不接触)作用,如磁铁对铁针的吸引力,空中飞翔的鸟受到的重力等。
练习1.力是物体对物体的。
用羽毛球拍击打羽毛球时,施力物体是,受力物体是。
2.观察磁铁吸引铁钉的过程,磁铁对铁钉有力。
是否必须相互接触?3、当发生力的作用时,总可以找到施力物体和物体,足球比赛时,守门员接住对方射来的球,这接球的力的施力物体是。
4.下列哪个物体最接近3N( )A.一头小牛B.一块砖C.八年级物理课本D.两枚1元硬币5.俗话说:“一个巴掌拍不响”,这句话用下列哪个说法最能说明力的现象()A.一个巴掌的力太小B.一个物体也能产生力的作用C.人不会只有一个巴掌D.一个物体不能产生力的作用知识点二:力的作用效果力的作用效果一:观察下图回答问题。
①静止的小钢珠被磁铁吸引,向磁铁方向运动,钢球由变为。
②光滑的水平面上做直线运动小钢珠被正对运动方向位置的磁铁吸引,速度变。
③光滑的水平面上做直线运动小钢珠被与运动方向垂直的位置放的磁铁吸引,运动改变,偏向磁铁方向运动。
由此得出结论:。
(力可以改变物体的运动状态包括两方面:力可以改变物体运动速度的;力可以改变物体物体运动的)。
第七章《力》笔记
1、力是一个物体对另一个物体的作用,力的作用效果有两点,一是力可以改变物体的形状;二是力可以改变物体的运动状态(运动状态包括运动速度和运动方向)。
2、物体间力的作用是相互的,比如马拉车时,车也在拉马;再比如人推墙时,墙也在推人;这样的叫做一对相互作用力,一对相互作用力互为施力物体和受力物体,是同时产生同时消失的。
(一对平衡力的受力物体是同一物体,也不是同时产生同时消失的)。
3、两个物体不接触也可能产生力的作用,比如磁铁吸引铁钉(铁钉同时也在吸引磁铁);两个物体接触不一定产生了力的作用,比如两块并排放着的砖(两砖之间没有挤压)。
4、力的三要素是力的大小、方向和作用点。
力的三要素都能影响
力的作用效果。
力的示意图就是用图示的方法表示力的三要素,一般画图顺序是先画力的作用点(最好画在受力物体重心上),在画力的方向,最后在箭头附近写明所画力的符号及大小。
5、如果两个力三要素完全相同,则这两个力一定不平衡。
原因方向不相反。
6、物体受力时都会发生形变,有的物体在不受力时会恢复原来形状,这种性质叫弹性,这个过程叫弹性形变,比如弹簧、直尺、撑杆、气球;还有的物体不受力时不能恢复原状,这样的性质叫塑性,比如橡皮泥。
7、在物理学中,我们是利用力产生的形变的大小来测量力的。
国际单位制
中,力的单位是牛顿,力的测量工具是弹簧测力计,弹簧测力计的原理是弹簧受到的拉力越大,弹簧的伸长量就越长。
8、在使用弹簧测力计之前,一是应轻轻来回拉动它的挂钩几次,这样做的目的是让弹簧自由伸缩。
二是要观察量程,使用时不能超过其量程。
三是要认清分度值,读数时其分度值一般不为0.1 N。
9、生活中的测力计有握力计、弹簧秤、托盘称。
10、由于地球的吸引而使物体受到的力叫重力。
它的方向是竖直向下,
利用这一性质可制成重垂线,以检查墙壁是否竖直,也可制成来检查桌面或窗台是否水平。
11、重力的施力物体是地球,重力的受力物体是物体本身。
重力的作
用点叫重心,物体的重心不一定在物体上,形状规则且质量分布均匀的物体,其重心在物体的几何中心。
12、g=10N/Kg其物理意义是质量为1Kg的物体受到的重力是10N 。
物体所受的重力和其质量成正比。
重力与质量的关系用公式表示为G=mg。
注意实验结论是重力与质量成正比,不是质量与重力成正比,顺序不能颠倒。
13、重力与质量的区别:(1)含义不同:重力是力的一种,质量是物质的多少;
(2)单位不同:重力单位是N,质量单位是Kg;(3)变化不同:重力在月
球变小,在太空为0,质量在月球、太空都不变。
(4)称量工具不同:重力用弹簧测力计,质量用天平和秤,秤一般是测质量的,但天平和秤是利用重力与质量成正比的关系测量的。
还要注意:不能写1Kg=10N,应该是写公式,代入数据,算出结果,例如:G=mg=2 Kg×10N/Kg=20 N
14、用悬挂法找不规则物体的重心是利用了重力的方向竖直向下的原
理,至少要在物体的不同部分悬挂两次。
15、踢出去的足球、推出去的铅球、射出去的子弹等类似的物体在空中运动是因
为物体具有惯性,此时物体不受踢力、推力,若不计空气阻力,则只受重力作用。
画力的示意图时要注意分析物体受什么力,严禁多画或少画。