KIS旗舰版 操作手册
- 格式:doc
- 大小:41.50 KB
- 文档页数:16
金蝶KIS旗舰版财务会计操作流程简介金蝶KIS旗舰版是一款功能强大的财务会计软件,提供了全面的财务管理解决方案。
本文档将介绍使用金蝶KIS旗舰版进行财务会计操作的流程。
准备工作在进行金蝶KIS旗舰版财务会计操作之前,需要进行以下准备工作: 1. 安装金蝶KIS旗舰版软件并完成注册。
2. 创建公司账套,并设置相关财务参数和科目设置。
3. 导入历史财务数据(如果有)。
操作流程下面将介绍金蝶KIS旗舰版财务会计的操作流程,包括核算会计凭证、录入会计凭证、生成财务报表等。
核算会计凭证1.打开金蝶KIS旗舰版软件,登录系统。
2.在系统菜单中选择“会计核算”。
3.在会计核算界面,点击“凭证管理”,进入凭证管理界面。
4.选择需要核算的会计凭证类型,如收款凭证、付款凭证等。
5.填写凭证号、会计期间、会计日期等信息。
6.根据实际情况,选择需要核算的科目,并填写对应的借贷金额。
7.确认凭证信息无误后,保存会计凭证。
录入会计凭证1.在凭证管理界面,点击“凭证录入”,进入凭证录入界面。
2.选择需要录入的会计凭证类型和会计期间。
3.根据实际情况,选择需要录入的科目,并填写对应的借贷金额。
4.确认凭证信息无误后,保存会计凭证。
生成财务报表1.在凭证管理界面,点击“财务报表”,进入财务报表界面。
2.选择需要生成的财务报表类型,如资产负债表、利润表等。
3.根据实际情况,设置报表的账套、会计期间、科目等参数。
4.点击“生成报表”,系统将自动生成对应的财务报表。
总结金蝶KIS旗舰版财务会计操作流程包括核算会计凭证、录入会计凭证和生成财务报表三个步骤。
正确使用金蝶KIS旗舰版,可以高效地进行财务会计管理,为企业提供准确的财务信息和报表分析。
KIS旗舰版基础资料操作指引1.1 核算项目新增代码能不能以自动递增的形式来增加问题表现:核算项目新增能不能增加一个代码后,剩余的新增时自动带出下个代码?(如:新增完001代码的基础资料后,自动带出代码002)解决方法:请按以下步骤进行操作:1、登录KIS旗舰版主控台后,依次单击【系统设置】→【基础资料】→【公共资料】,双击打开要增加的核算项目类别;2、在打开的核算项目新增界面直接单击工具栏上的【新增】按钮,在新增界面选择【参数设置】页签,勾选参数【新增代码自动递增】即可。
1.2 一级科目无法禁用问题表现:如何将一级科目禁用?解决方法:如果一级科目下设了明细科目,要先禁用下设的所有明细科目后,再禁用一级科目即可。
1.3 物料修改界面没有物流资料页签问题表现:物料修改界面,没有看到物流资料等页签,如何设置?解决方法:主要检查两方面:1.物料是否上级组;2.物料修改界面【参数设置】中是否勾选【隐含非必录信息】。
1.4 汇率体系中如何体现原币乘以或者除以汇率问题表现:汇率体系中如何体现原币乘以或者除以汇率得出本位币金额?解决方法:无法在汇率体系中设置,需要在币别中进行设置。
请按以下步骤进行操作:1、登录KIS旗舰版主控台后,依次单击【系统设置】→【基础资料】→【公共资料】,双击【币别】;2、在【基础平台-币别】界面,选中对应的币别双击打开,然后修改这算方式的选项即可。
1.5 物料录入时提示当前数据不存在或没有操作的权限问题表现:为什么新增物料录入计量单位组时提示“当前数据不存在或者您没有操作该数据的权限”?原因:基础资料中没有录入计量单位组的信息,新增物料时手工录入计量单位组就会出现该报错。
解决方案:1、登录KIS旗舰版主控台后,依次单击【系统设置】→【基础资料】→【公共资料】,双击【计量单位】;2、在【基础平台-计量单位】界面,左边选中计量单位后单击【新增】,新增需要的计量单位组,然后录入计量单位组下对应的计量单位;3、计量单位录入完整后再回到物料新增界面,计量单位组处可以直接选择到基础资料中新增的计量单位内容。
KIS旗舰版总账操作指引1.1 多栏账套打时报错问题表现:为什么打印某一科目的多栏账时,总是提示“当前没有套打数据,请检查套打设置”,其他科目均能正常打印?解决方法:首先检查该是否勾选【套打时预览副页】,如果勾选,有可能是该科目数据较多,设置的副页套打模板不够;再者检查该科目的多栏账方案是单方多栏账还是双方多栏账,需要在对应的【单据类型】中设置【对应套打】模板。
1.2 凭证录入如何能不显示科目或核算项目的代码问题表现:凭证录入时,如何设置可以不显示科目代码和核算项目代码?解决方法:请按下列步骤操作:1、登陆KIS旗舰版主控台后,依次单击【系统设置】→【系统设置】→【总账】,双击【系统参数】;2.在弹出的【系统参数】的界面,上面单击【总账】,下面单击【凭证】,然后勾选参数【凭证分录科目/核算项目不显示代码】即可。
1.3 调汇历史信息表的调整前汇率问题问题表现:总账调汇历史信息表中调整前汇率跟上次的调整汇率不一致,这是为什么?解决方法:调汇历史信息表中调整前汇率是根据调整前本位币余额/原币余额得出,不是直接填列上次调整汇率。
1.4 核算项目明细表数量无法显示小数位问题表现:在【总账】→【财务报表】→【核算项目明细表】界面,为何无法显示数量的小数位数?解决方法:由总账系统参数的“数量单价位数”控制。
具体控制请按以下步骤进行操作:1、登录KIS旗舰版主控台后,依次单击【系统设置】→【系统设置】→【总账】,双击明细功能【系统参数】;2、进入系统参数界面,单击最上面的【总账】页签,在“数量单价位数”后面设置具体小数位数。
注意:修改总账系统参数的设置后,需要重新登录查看才能生效。
1.5 明细分类账的目录页码不对问题表现:在明细分类账中,为什么明细账目录上科目所对应的页码跟实际的明细分类账打印出来的科目账簿页码对不上?原因:明细分类账的目录只是按照查询的科目从1开始往后排,跟打印明细账簿没有任何关系。
1.6 普通打印总分类账时行高如何调整问题表现:普通打印总分类账时,行高如何设置?解决方法:请按下列步骤进行操作:1、登录KIS旗舰版主控台后,依次单击【财务会计】→【总账】→【账簿】,双击打开【总分类账】,设置过滤条件后进入总分类账界面;2、在总分类账界面,单击【查看】菜单下的【页面设置】,弹出【页面设置】窗口;3、在【页面设置】窗口,勾选【自定义行高】复选框,在右边空白输入栏中自行填入满足需求的行高即可。
KIS旗舰版操作手册一、帐套管理1、新建帐套2、帐套备份3、帐套恢复二、基础设置增加操作用户增加基础资料系统参数配置三、系统初始化1、供应链系统初始化2、总帐系统初始化四、仓库系统操作五、销售管理系统操作六、存货核算系统七、固定资产系统操作八、财务系统操作九、流程图十一、常用快捷键一、帐套管理(新建、备份、恢复)打开帐套管理:开始>>程序>>金蝶K3>>服务器配置工具>>账套管理(如下图)输入密码登录帐套管理(默认为无密码)1、新建帐套点左上角“新建”按钮,输入帐套号和帐套名称,选择帐套(数据库文件)存放的路径(E:\ DA TA),确定(如下图所示)启用帐套设置——输入机构名称点“总帐”设置相关参数(如下图)点“会计期间”设置总帐系统启用期间以及会计期间数(默认为当年的一月份开始启用,一年12个期间)(参照下图)全部点“确定”,点“是”启用帐套2、帐套备份先选择要备份的帐套,然后再点备份选择备份的方式和备份到的路径,确定即可3、帐套恢复选择要恢复的备份文件,输入帐套号和帐套名称,选择数据库存放的路径,确定即可二、基础设置登录KIS系统——双击桌面KIS图标选择帐套——选择命名用户身份登录——输入用户名和密码——确定点KIS主界面可以从KIS云平台切换到KIS主界面,也可以点击KIS流程图从KIS主界面增加操作用户主控台——系统设置——用户管理——用户管理新增加用户组给组授权明细功能授权增加用户增加基础资料引入会计科目——双击打开“科目”系统设置——基础资料——公共资料——科目选择从模板中引入科目增加二级科目以增加银行的二级科目为例:点“新增”——输入科目代码(1002.01)(注:先输入上级代码然后输入点号,再输入下级代码,上下级关系都用“.”隔开)——输入科目名称(工商银行)——保存查看明细科目的设置方法:点查看——选项选中“显示所有明细”——确定增加其它科目类似,一级科目增加方法同上设置科目的核算项目:双击要增加核算项目对应的科目——点核算项目选择对应的核算项目类别然后点确定——保存即可其它科目设置相同通常“应收票据”、“应收账款”、“预收账款”增加核算项目“客户”“应付票据”、“应付账款”、“预付账款”增加核算项目“供应商”其它科目根据需要设置下级科目、增加核算项目依次增加其它基础资料币别——凭证字——计量单位——部门——职员——仓库——客户——供应商——物料币别:凭证字:计量单位:先增加计量单位组再增加计量单位(注意如图顺序)增加职员增加客户(供应商增加方法相同)如果要分类,则先增加上级组再增加客户明细(注意与上级组的区别)代码的输入:先输入上级代码,然后输入“.”点号,接着输入下级代码增加物料(成品、半成品、原材料……)先增加上级组(分类)如:原材料、半成品、产成品……增加明细物料最后点“保存”回到主控台系统参数配置总帐参数设置:主控台——系统设置——系统设置——总帐——系统参数双击打开“系统参数”输入公司信息设置总帐参数:总帐——选择“本年利润科目”——选择“利润分配科目”——按需设置其它参数凭证的参数设置:总帐——凭证——然后根据需要设置最后,点保存修改并确定。
远方动力KIS旗舰版项目KIS旗舰版系统操作手册文档作者: 今创软件创建日期: 2016-11-16确认日期: 2016-11-16控制编码: V 4.2当前版本: KIS旗舰版目录一、销售管理 (5)1、销售订单 (5)(1)销售订单新增 (5)(2)销售订单的审核、反审核、修改、删除、作废、关闭 (5)2、销售订单相关报表 (7)(1)销售订单执行情况汇总表 (7)(2)销售订单执行情况明细表 (7)3、库存查询 (7)二、采购管理 (8)1、采购订单 (8)(1)采购订单的新增 (8)(2)采购订单的审核、反审核、修改、删除、作废、关闭 (8)3、采购订单相关报表 (9)(1)采购订单执行汇总表 (9)(2)采购订单执行明细表 (10)4、收料通知单 (10)(1)收料通知单的新增 (10)(2)收料通知单的审核、反审核、修改、删除、作废、关闭 (11)5、库存查询 (12)三、仓存管理 (13)1、外购入库单 (13)(1)外购入库单新增 (13)(2)外购入库单的审核、反审核、删除、作废、关闭 (15)(3)红字外购入库单新增 (15)(4)红字外购入库单的审核、反审核、删除、修改、作废 (16)2、产品入库 (16)(1)产品入库单新增 (16)(2)产品入库单的审核、反审核、删除、修改、作废 (17)3、销售出库单 (18)(1)销售出库单新增 (18)(2)销售出库单的审核、反审核、删除、作废、关闭 (19)(3)红字销售出库单新增 (20)(4)红字销售出库单的审核、反审核、删除、修改、作废 (20)4、生产领料 (21)(1)生产领料单新增 (21)(2)生产领料单的审核、反审核、删除、作废、修改 (21)(3)红字生产领料 (22)5、调拨单 (22)(1)调拨单新增 (22)(2)调拨单的审核、反审核、删除、修改、作废 (23)6、委外加工管理 (23)(1)委外加工出库单新增 (23)(2)委外加工入库单新增 (24)(3)委外加工核销 (24)(4)委外加工反核销 (25)7、其他出入库管理 (25)(1)其他入库单新增 (25)(2)其他入库单查询 (26)(3)其他出库单新增 (26)(4)其他出库单查询 (27)四、存货核算 (28)1、入库核算 (28)(1)外购入库核算 (28)(2)估价入库核算 (29)(3)其他入库核算 (30)(4)自制入库核算 (30)2、出库核算 (32)(1)红字出库核算 (32)(2)材料出库核算 (33)(3)产成品出库核算 (35)4、结账到下月 (38)五、应收款管理 (39)1、应收发票处理 (39)(1)直接新增销售发票 (39)(2)下推生成销售发票 (40)3、收款处理 (41)(1)收款单/预收单新增 (42)(2)其他收款单 (42)(3)应收款汇总表查询 (43)4、退款处理; (43)(1)未收款退货 (44)(2)已收款退货 (44)5、结算与期末处理 (44)(1)结算 (44)(2)应收账款结账 (45)六、应付款管理 (46)1、应付发票生成 (46)(1)生成采购发票 (46)(2)采购发票的勾稽、反勾稽、审核、反审核、修改、删除、作废 (48)3、付款处理 (49)(1)付款单 (49)(2)其他应付单 (50)(3)发票(其他应付单)和付款单核销 (50)4、退款与结账处理 (50)(1)退款单 (50)(2)反核销处理 (51)(3)结账 (51)七、报表的查询 (52)1、采购报表的查询 (52)(1)采购订单执行情况汇总表 (53)(2)采购订单执行情况明细表 (54)2、仓库报表的查询 (55)(1)物料收发汇总表 (55)(2)物料收发明细表 (56)3、销售报表的查询 (57)(1)销售订单执行情况汇总表 (58)(2)销售订单执行情况明细表 (59)(3)销售出库汇总表 (59)(4)销售出库明细表 (61)一、销售管理1、销售订单(1)销售订单新增销售订单是购销双方共同签署的、以次确认购销活动的标志。
应收账款管理采购管理:单据类型:表示销售订单已经有5个单据生成了,现在显示的是0006 。
打印控制:控制打印次数,而打印最大次数为0,则表示该单据不让打印。
采购系统选项:委外加工管理选项:仓库系统选项:成本系统选项:生产任务管理选项:计划系统选项:多级审核管理:该功能是无论设置多少级审核,以业务审核级次优先。
如设置2级审核流程,但业务审核级次设置为1,则在第一级审核后,单据即通过审核!!业务流程设计:可以定义单据的来源是那些单据!!审批流程管理:存货核算:核算参数查询:应收账款管理:应付账款管理:总账:固定资产:系统使用状况:修改密码:用户组和用户的权限是并集,用户组附到用户的权限,在权限管理的设置里面看不到的。
在设置的高级选项里面可以看到明细设置!!下面总结范文为赠送的资料不需要的朋友,下载后可以编辑删除!祝各位朋友生活愉快!员工年终工作总结【范文一】201x年就快结束,回首201x年的工作,有硕果累累的喜悦,有与同事协同攻关的艰辛,也有遇到困难和挫折时惆怅,时光过得飞快,不知不觉中,充满希望的201x年就伴随着新年伊始即将临近。
可以说,201x年是公司推进行业改革、拓展市场、持续发展的关键年。
现就本年度重要工作情况总结如下:一、虚心学习,努力工作(一)在201x年里,我自觉加强学习,虚心求教释惑,不断理清工作思路,总结工作方法,一方面,干中学、学中干,不断掌握方法积累经验。
我注重以工作任务为牵引,依托工作岗位学习提高,通过观察、摸索、查阅资料和实践锻炼,较快地完成任务。
另一方面,问书本、问同事,不断丰富知识掌握技巧。
在各级领导和同事的帮助指导下,不断进步,逐渐摸清了工作中的基本情况,找到了切入点,把握住了工作重点和难点。
(二)201x年工程维修主要有:在卫生间后墙贴瓷砖,天花修补,二栋宿舍走廊护栏及宿舍阳台护栏的维修,还有各类大小维修已达几千件之多!(三)爱岗敬业、扎实工作、不怕困难、勇挑重担,热情服务,在本职岗位上发挥出应有的作用二、心系本职工作,认真履行职责,突出工作重点,落实管理目标责任制。
KIS旗舰版ERP供应链操作手册目录一、基础资料 (1)1、基础资料简化显示 (2)2、基础资料复制 (3)3、基础资料审核与反审核 (4)二、供应链 (5)4、日常录单操作指导 (6)5、单据体字段的隐藏 (7)6、日常盘点流程 (8)7、单据查询快捷方式 (9)8、单据查询中字段的显示与隐藏................................................................. 错误!未定义书签。
9、用户冲突如何解决..................................................................................... 错误!未定义书签。
10、日常库存查询........................................................................................... 错误!未定义书签。
11、日常仓库单据的出入库数汇总............................................................... 错误!未定义书签。
一、基础资料1.基础资料简化显示要让此界面显示条形码、生产厂家等信息。
先点击左上角的物料,再点击上方的属性。
最后在弹出的方框中选择‘条形码’勾选简化显示就可以显示出来。
2.基础资料复制注意在新增物料基础资料时,假如可以在原来相类似的物料基础上复制多一条出来进行小修改就达到目的,注意复制这个按键不要被隐藏了。
注意以下这个选项勾选上,复制这个按键就被隐藏了。
3.基础资料审核与反审核假如物料被不小心被审核了,如以下现象:这个时候该物料就无法修改,只能反审核才能修改!二、供应链由于贵公司目前仅购买仓库模块,具体的采购、销售暂时无法使用!4.日常录单操作指导仓库的单据格式大同小异,此处仅讲外购入库单,其他单据操作可按照此情形照样操作单据中微黄色为必录项,而所有的微黄色项目都可以按F7跳出方框进行搜索,查找。
远方动力KIS旗舰版项目欧阳歌谷(2021.02.01)KIS旗舰版系统操纵手册文档作者: 今创软件创建日期: 1116确认日期: 1116控制编码: V 4.2以后版本: KIS旗舰版目录一、销售管理61、销售订单6(1)销售订单新增6(2)销售订单的审核、反审核、修改、删除、作废、关闭72、销售订单相关报表7(1)销售订单执行情况汇总表7(2)销售订单执行情况明细表73、库存查询8二、推销管理81、推销订单8(1)推销订单的新增8(2)推销订单的审核、反审核、修改、删除、作废、关闭93、推销订单相关报表10(1)推销订单执行汇总表10(2)推销订单执行明细表104、收料通知单10(1)收料通知单的新增10(2)收料通知单的审核、反审核、修改、删除、作废、关闭115、库存查询12三、仓存管理121、外购入库单12(1)外购入库单新增12(2)外购入库单的审核、反审核、删除、作废、关闭12(3)红字外购入库单新增13(4)红字外购入库单的审核、反审核、删除、修改、作废132、产品入库13(1)产品入库单新增13(2)产品入库单的审核、反审核、删除、修改、作废143、销售出库单14(1)销售出库单新增14(2)销售出库单的审核、反审核、删除、作废、关闭14(3)红字销售出库单新增15(4)红字销售出库单的审核、反审核、删除、修改、作废154、生产领料15(1)生产领料单新增15(2)生产领料单的审核、反审核、删除、作废、修改16(3)红字生产领料165、调拨单16(1)调拨单新增16(2)调拨单的审核、反审核、删除、修改、作废166、委外加工管理17(1)委外加工出库单新增17(2)委外加工入库单新增17(3)委外加工核销17(4)委外加工反核销187、其他收支库管理18(1)其他入库单新增18(2)其他入库单查询18(3)其他出库单新增19(4)其他出库单查询19四、存货核算191、入库核算19(1)外购入库核算19(2)估价入库核算20(3)其他入库核算20(4)自制入库核算202、出库核算21(1)红字出库核算21(2)资料出库核算21(3)产制品出库核算224、结账到下月23五、应收款管理231、应收发票处理23(1)直接新增销售发票23(2)下推生成销售发票233、收款处理24(1)收款单/预收单新增24(2)其他收款单24(3)应收款汇总表查询244、退款处理;25(1)未收款退货25(2)已收款退货255、结算与期末处理25(1)结算25(2)应收账款结账26六、应付款管理261、应付发票生成26(1)生成推销发票26(2)推销发票的勾稽、反勾稽、审核、反审核、修改、删除、作废273、付款处理27(1)付款单27(2)其他应付单28(3)发票(其他应付单)和付款单核销284、退款与结账处理28(1)退款单28(2)反核销处理29(3)结账29七、报表的查询301、推销报表的查询30(1)推销订单执行情况汇总表30(2)推销订单执行情况明细表302、仓库报表的查询30(1)物料收发汇总表30(2)物料收创造细表313、销售报表的查询31(1)销售订单执行情况汇总表31(2)销售订单执行情况明细表31(3)销售出库汇总表32(4)销售出库明细表32一、销售管理1、销售订单(1)销售订单新增销售订单是购销双方共同签署的、以次确认购销活动的标记。
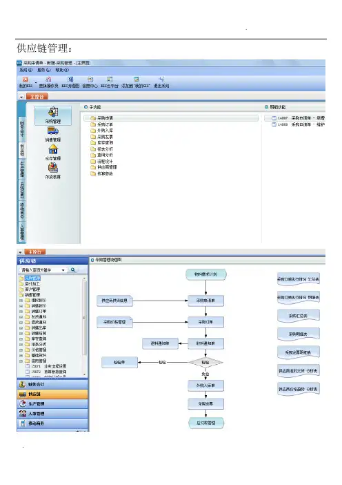
供应链管理:
设置表单标题显示与否和宽度:
库存查询:
供应商供货信息维护:
采购价格参数设置:
采购价格管理:
销售管理:
数量和单价的小数位数精度设置在“物料”的属性中修改设置:
如何设置销售发票上面的单价小数位数?
销售发票单价小数位数的设置分以下两种情况:
情况一:
如果是销售普通发票,请按以下步骤进行操作:
1、登录KIS旗舰版主控台后,依次单击【系统设置】→【基础资料】→【公共资料】,双击打开明细功能【物料】;
2、在【基础平台-物料】界面,双击鼠标左键打开对应物料的修改界面;
3、在【物料-修改】界面,【项目属性】页签下【物流资料】页签资料中修改【单价精度】即可。
情况二:
如果是销售增值税发票,请按以下步骤进行操作:
1、登录KIS旗舰版主控台后,依次单击【系统设置】→【系统设置】→【应收款管理】,双击打开明细功能【系统设置】;
2、在【系统设置】中的【单据控制】页签中,设置【专用发票单价精度】。
其它入库单分类表事务类型取数说明
其它入库单分类表中的事务类型来源于在系统设置单据类型中设置的单据类型,在报表取数时根据单据入库类型字段中填写的入库类型分物料进行汇总,如果单据上该字段内容为空,则将该单据的数据汇总到其它入库类型中。
采用计划成本法计价的物料,其单价取计划单价,发生额时取单据上的计划价金额。
有双计量单位的报表取常用计量单位时取库存常用计量单位。
应收账款管理
采购管理:单据类型:
表示销售订单已经有5个单据生成了,现在显示的是0006 。
打印控制:
控制打印次数,而打印最大次数为0,则表示该单据不让打印。
采购系统选项:
供应链整体选项:
委外加工管理选项:
销售系统选项:
仓库系统选项:
成本系统选项:
核算系统选项:
生产任务管理选项:
计划系统选项:
多级审核管理:
该功能是无论设置多少级审核,以业务审核级次优先。
如设置2级审核流程,但业务审核级次设置为1,则在第一级审核后,单据即通过审核!!
业务流程设计:可以定义单据的来源是那些单据!!
审批流程管理:
存货核算:核算参数查询:
应收账款管理:
应付账款管理:
总账:
现金管理:
固定资产:
业务预警:
系统使用状况:
修改密码:
看到明细设置!!。
远方动力KIS旗舰版项目KIS旗舰版系统操作手册文档作者: 今创软件创建日期: 2016-11-16确认日期: 2016-11-16控制编码: V 4.2当前版本: KIS旗舰版目录一、销售管理 (5)1、销售订单 (5)(1)销售订单新增 (5)(2)销售订单的审核、反审核、修改、删除、作废、关闭 (5)2、销售订单相关报表 (7)(1)销售订单执行情况汇总表 (7)(2)销售订单执行情况明细表 (7)3、库存查询 (7)二、采购管理 (8)1、采购订单 (8)(1)采购订单的新增 (8)(2)采购订单的审核、反审核、修改、删除、作废、关闭 (8)3、采购订单相关报表 (9)(1)采购订单执行汇总表 (9)(2)采购订单执行明细表 (10)4、收料通知单 (10)(1)收料通知单的新增 (10)(2)收料通知单的审核、反审核、修改、删除、作废、关闭 (11)5、库存查询 (12)三、仓存管理 (13)1、外购入库单 (13)(1)外购入库单新增 (13)(2)外购入库单的审核、反审核、删除、作废、关闭 (15)(3)红字外购入库单新增 (15)(4)红字外购入库单的审核、反审核、删除、修改、作废 (16)2、产品入库 (16)(1)产品入库单新增 (16)(2)产品入库单的审核、反审核、删除、修改、作废 (17)3、销售出库单 (18)(1)销售出库单新增 (18)(2)销售出库单的审核、反审核、删除、作废、关闭 (19)(3)红字销售出库单新增 (20)(4)红字销售出库单的审核、反审核、删除、修改、作废 (20)4、生产领料 (21)(1)生产领料单新增 (21)(2)生产领料单的审核、反审核、删除、作废、修改 (21)(3)红字生产领料 (22)5、调拨单 (22)(1)调拨单新增 (22)(2)调拨单的审核、反审核、删除、修改、作废 (23)6、委外加工管理 (23)(1)委外加工出库单新增 (23)(2)委外加工入库单新增 (24)(3)委外加工核销 (24)(4)委外加工反核销 (25)7、其他出入库管理 (26)(1)其他入库单新增 (26)(2)其他入库单查询 (26)(3)其他出库单新增 (27)(4)其他出库单查询 (27)四、存货核算 (28)1、入库核算 (28)(1)外购入库核算 (28)(2)估价入库核算 (29)(3)其他入库核算 (30)(4)自制入库核算 (31)2、出库核算 (33)(1)红字出库核算 (33)(2)材料出库核算 (34)(3)产成品出库核算 (36)4、结账到下月 (39)五、应收款管理 (40)1、应收发票处理 (40)(1)直接新增销售发票 (40)(2)下推生成销售发票 (41)3、收款处理 (42)(1)收款单/预收单新增 (43)(2)其他收款单 (43)(3)应收款汇总表查询 (44)4、退款处理; (44)(1)未收款退货 (45)(2)已收款退货 (45)5、结算与期末处理 (45)(1)结算 (45)(2)应收账款结账 (46)六、应付款管理 (47)1、应付发票生成 (47)(1)生成采购发票 (47)(2)采购发票的勾稽、反勾稽、审核、反审核、修改、删除、作废 (49)3、付款处理 (50)(1)付款单 (50)(2)其他应付单 (51)(3)发票(其他应付单)和付款单核销 (52)4、退款与结账处理 (52)(1)退款单 (52)(2)反核销处理 (52)(3)结账 (53)七、报表的查询 (54)1、采购报表的查询 (54)(1)采购订单执行情况汇总表 (55)(2)采购订单执行情况明细表 (56)2、仓库报表的查询 (57)(1)物料收发汇总表 (57)(2)物料收发明细表 (59)3、销售报表的查询 (60)(1)销售订单执行情况汇总表 (60)(2)销售订单执行情况明细表 (62)(3)销售出库汇总表 (63)(4)销售出库明细表 (64)一、销售管理1、销售订单(1)销售订单新增销售订单是购销双方共同签署的、以次确认购销活动的标志。
远方动力KIS旗舰版项目KIS旗舰版系统操作手册文档作者: 今创软件创建日期: 2016-11-16确认日期: 2016-11-16控制编码: V 4.2当前版本: KIS旗舰版目录一、销售管理 (5)1、销售订单 (5)(1)销售订单新增 (5)(2)销售订单的审核、反审核、修改、删除、作废、关闭 (5)2、销售订单相关报表 (7)(1)销售订单执行情况汇总表 (7)(2)销售订单执行情况明细表 (7)3、库存查询 (7)二、采购管理 (8)1、采购订单 (8)(1)采购订单的新增 (8)(2)采购订单的审核、反审核、修改、删除、作废、关闭 (8)3、采购订单相关报表 (9)(1)采购订单执行汇总表 (9)(2)采购订单执行明细表 (10)4、收料通知单 (10)(1)收料通知单的新增 (10)(2)收料通知单的审核、反审核、修改、删除、作废、关闭 (11)5、库存查询 (12)三、仓存管理 (13)1、外购入库单 (13)(1)外购入库单新增 (13)(2)外购入库单的审核、反审核、删除、作废、关闭 (15)(3)红字外购入库单新增 (15)(4)红字外购入库单的审核、反审核、删除、修改、作废 (16)2、产品入库 (16)(1)产品入库单新增 (16)(2)产品入库单的审核、反审核、删除、修改、作废 (17)3、销售出库单 (18)(1)销售出库单新增 (18)(2)销售出库单的审核、反审核、删除、作废、关闭 (19)(3)红字销售出库单新增 (20)(4)红字销售出库单的审核、反审核、删除、修改、作废 (20)4、生产领料 (21)(1)生产领料单新增 (21)(2)生产领料单的审核、反审核、删除、作废、修改 (21)(3)红字生产领料 (22)5、调拨单 (22)(1)调拨单新增 (22)(2)调拨单的审核、反审核、删除、修改、作废 (23)6、委外加工管理 (23)(1)委外加工出库单新增 (23)(2)委外加工入库单新增 (24)(3)委外加工核销 (24)(4)委外加工反核销 (25)7、其他出入库管理 (25)(1)其他入库单新增 (25)(2)其他入库单查询 (26)(3)其他出库单新增 (26)(4)其他出库单查询 (27)四、存货核算 (28)1、入库核算 (28)(1)外购入库核算 (28)(2)估价入库核算 (29)(3)其他入库核算 (30)(4)自制入库核算 (30)2、出库核算 (32)(1)红字出库核算 (32)(2)材料出库核算 (33)(3)产成品出库核算 (35)4、结账到下月 (38)五、应收款管理 (39)1、应收发票处理 (39)(1)直接新增销售发票 (39)(2)下推生成销售发票 (40)3、收款处理 (41)(1)收款单/预收单新增 (42)(2)其他收款单 (42)(3)应收款汇总表查询 (43)4、退款处理; (43)(1)未收款退货 (44)(2)已收款退货 (44)5、结算与期末处理 (44)(1)结算 (44)(2)应收账款结账 (45)六、应付款管理 (46)1、应付发票生成 (46)(1)生成采购发票 (46)(2)采购发票的勾稽、反勾稽、审核、反审核、修改、删除、作废 (48)3、付款处理 (49)(1)付款单 (49)(2)其他应付单 (50)(3)发票(其他应付单)和付款单核销 (50)4、退款与结账处理 (50)(1)退款单 (50)(2)反核销处理 (51)(3)结账 (51)七、报表的查询 (52)1、采购报表的查询 (52)(1)采购订单执行情况汇总表 (53)(2)采购订单执行情况明细表 (54)2、仓库报表的查询 (55)(1)物料收发汇总表 (55)(2)物料收发明细表 (56)3、销售报表的查询 (57)(1)销售订单执行情况汇总表 (58)(2)销售订单执行情况明细表 (59)(3)销售出库汇总表 (59)(4)销售出库明细表 (61)一、销售管理1、销售订单(1)销售订单新增销售订单是购销双方共同签署的、以次确认购销活动的标志。
KIS 旗舰版操作手册目录业务流程图 (3)一、市场部(销售部) (4)二、生产部 (6)三、采购委外部 (25)四、检验部 (35)五、仓管部 (37)业务流程图根据贵公司的业务流程,分部门操作编写此操作手册,以方便大家使用。
咱们公司是以销定产的生产模式,流程的源头是销售订单。
一、市场部(销售部)1、市场部接到客户订单后,需在系统中录入销售订单,点【供应链】--【销售管理】--【销售订单】---【销售订单-新增】2、如果需要对之前创建的订单进行查看、修改等操作,可以点【供应链】--【销售管理】--【销售订单】---【销售订单-维护】3、如果需要查看销售订单的执行情况,可以查对应的表,以上功能位置,具体如下图所示:4、待产品生产完成,检验入库后,市场部可以发货出库了,二、生产部市场部下销售订单后,生产部按要求进行生产,在系统需做如下操作:1、作MRP运算,算出所需物料,依次点下一步直到完成2、运算的结果我们可以在【MRP计划订单---维护】中查看【审核】【投放】具体如下:投放后会提示投放完成并提示你要不要查看参与投放的订单详细信息,点【是】就能看到下面的图:这里可以看到,需要采购的生成采购申请单,有很多。
需要生产的生成生产任务单work000018一个投放完成后的MRP计划订单就不再显示了见下图:如果需要显示可以点【过滤】做如下操作这样已经关闭计划订单就显示出来了如下图:点【生产任务单—维护】打开过滤界面,可以在这里根据需要选择相应的生产任务单如下图所示找到需要的生产任务单,依次做如下操作在这里选中生产任务单还可以下推生成【生产领料单】进行生产领料也可生成【任务单汇报】【产品入库】等单据(1)生成【生产领料单】点生成可以得到生产领料单如下图:这里的领料数量(实发数量),需要手工录入如果不想手工录可以在发料平台操作发料平台位置如下:在发料平台界面做如下操作就可以生成生产领料单如下图:这里面的领料数量(实发数量)是系统自动带出的,不需要手工录入了选好【发料仓库】【领料】【发料】点保存就可以,(2)生成【任务单汇报】领完料就可以生产加工,生产的成果可以生成【任务单汇报】点【生成】生成的【任务单汇报】如下图:点【保存】【审核】后通知检验人员进行检验(3)生成【产品入库】检验合格的物料就可以进行入库了点【生成】调出产品入库单如下图:选好对应的选项点【保存】就好,【审核】可由仓管来做到此生产部的工作结束三、采购委外部MRP运算结果生成采购申请单采购部可以根据申请单下推生成采购订单打开采购申请单序时簿过滤出需要的采购申请单选中需要生成采购订单的采购申请单按如下操作点【生成】后就生成了采购订单,如下图所示选好【供应商】【业务员】就可以点【保存】了保存后的订单才可以审核当供应商把物料送到时通知检验部检验检验合格就可以办理入库了需要委外的,可以在采购申请单序时簿中下推生成【委外订单】与生成采购订单类似不再详述委外订单生成后在委外订单序时簿中可以找到操作如下在打开的序时簿中选中委外订单分录下推生成【委外加工出库单】在生成的委外加工出库单中做如下操作然后点【保存】。
KIS旗舰版初始化操作指引1.1 科目初始余额录入后引出科目模板再引入数据丢失问题表现:总账科目初始余额录入后,再通过科目初始数据标准模板引出模版,然后再引入,发现之前录入的金额数据均丢失?解决方法:科目初始数据引入时,选择的是“覆盖模式”,则所有已经录入的初始化数据会被清除。
1.2 通过模板引入总账科目初始数据问题表现:总账科目初始化数据录入中已有部分科目录入完毕,然后引出应收账款科目的模板并录入数据,引入系统后,为什么其他科目数据不存在了?解决方法:在引出的模板文件中录入数据后引入系统时,如果使用覆盖模式,即使模板中只引出了应收账款科目,也将覆盖所有科目的数据,即除了录入的应收账款科目数据,其他科目的数据将全部被清空。
如果使用追加模式,需要确保被引入的科目在系统中没有录入数据,否则将提示已经存在数据,不能执行引入操作。
1.3 总账科目初始余额如何一次性删除问题表现:总账科目初始数据录入界面,各科目的初始余额如何一次性删除?解决方法:请按以下步骤操作:1、登录KIS旗舰版主控台后,依次单击【系统设置】→【初始化】→【总账】,双击打开【科目初始数据标准模板引出】,单击【下一步】,在【币别】处选择对应的币别,科目不用选,系统默认带出所有的科目,在【请指定引出的格式文件的名称】处,单击图标选择保存的位置,再单击【引出】;2、在引出的excel表中不录入任何数据,再依次单击【系统设置】→【初始化】→【总账】,双击打开【科目初始数据引入】,单击【下一步】,在【请选择导入文件按的路径】选择刚刚引出的文件,导入模式选择【覆盖】,再单击【下一步】,再单击开始引入即可,这样每个科目的金额都会清空。
注意:科目初始数据引入时,之前引出的EXCEL模版需处于打开状态才能引入,否则会报错。
1.4 为什么明细科目的初始数据不能录入问题表现:总账科目初始数据录入时,某个未挂核算项目的明细科目,背景颜色显示为黄色,不能录入,为什么?原因:如果明细科目被禁用也不能录入初始数据,取消此科目的禁用即可。
供应链管理:
设置表单标题显示与否和宽度:
库存查询:
供应商供货信息维护:
采购价格参数设置:
采购价格管理:
销售管理:
数量和单价的小数位数精度设置在“物料”的属性中修改设置:
如何设置销售发票上面的单价小数位数?
销售发票单价小数位数的设置分以下两种情况:
情况一:
如果是销售普通发票,请按以下步骤进行操作:
1、登录KIS旗舰版主控台后,依次单击【系统设置】→【基础资料】→【公共资料】,双击打开明细功能【物料】;
2、在【基础平台-物料】界面,双击鼠标左键打开对应物料的修改界面;
3、在【物料-修改】界面,【项目属性】页签下【物流资料】页签资料中修改【单价精度】即可。
情况二:
如果是销售增值税发票,请按以下步骤进行操作:
1、登录KIS旗舰版主控台后,依次单击【系统设置】→【系统设置】→【应收款管理】,双击打开明细功能【系统设置】;
2、在【系统设置】中的【单据控制】页签中,设置【专用发票单价精度】。
其它入库单分类表事务类型取数说明
其它入库单分类表中的事务类型来源于在系统设置单据类型中设置的单据类型,在报表取数时根据单据入库类型字段中填写的入库类型分物料进行汇总,如果单据上该字段内容为空,则将该单据的数据汇总到其它入库类型中。
采用计划成本法计价的物料,其单价取计划单价,发生额时取单据上的计划价金额。
有双计量单位的报表取常用计量单位时取库存常用计量单位。
KIS旗舰版操作手册
一、帐套管理
1、新建帐套
2、帐套备份
3、帐套恢复
二、基础设置
增加操作用户
增加基础资料
系统参数配置
三、系统初始化
1、供应链系统初始化
2、总帐系统初始化
四、仓库系统操作
五、销售管理系统操作
六、存货核算系统
七、固定资产系统操作
八、财务系统操作
九、流程图
十一、常用快捷键
一、帐套管理(新建、备份、恢复)
打开帐套管理:开始>>程序>>金蝶K3>>服务器配置工具>>账套管理(如下图)
输入密码登录帐套管理(默认为无密码)
1、新建帐套
点左上角“新建”按钮,输入帐套号和帐套名称,选择帐套(数据库文件)存放的路径(E:\ DATA),确定(如下图所示)
启用帐套
设置——输入机构名称
点“总帐”设置相关参数(如下图)
点“会计期间”设置总帐系统启用期间以及会计期间数(默认为当年的一月份开始启用,一年12个期间)(参照下图)
全部点“确定”,点“是”启用帐套
2、帐套备份
先选择要备份的帐套,然后再点备份
选择备份的方式和备份到的路径,确定即可
3、帐套恢复
选择要恢复的备份文件,输入帐套号和帐套名称,选择数据库存放的路径,确定即可
二、基础设置
登录KIS系统——双击桌面KIS图标
选择帐套——选择命名用户身份登录——输入用户名和密码——确定
点KIS主界面可以从KIS云平台切换到KIS主界面,也可以点击KIS流程图从KIS主界面
增加操作用户
主控台——系统设置——用户管理——用户管理
新增加用户组
给组授权
明细功能授权
增加用户
增加基础资料
引入会计科目——双击打开“科目”
系统设置——基础资料——公共资料——科目
选择从模板中引入科目
增加二级科目
以增加银行的二级科目为例:点“新增”——输入科目代码()(注:先输入上级代码然后输入点号,再输入下级代码,上下级关系都用“.”隔开)——输入科目名称(工商银行)——保存
查看明细科目的设置方法:
点查看——选项
选中“显示所有明细”——确定
增加其它科目类似,一级科目增加方法同上
设置科目的核算项目:
双击要增加核算项目对应的科目——点核算项目
选择对应的核算项目类别
然后点确定——保存即可
其它科目设置相同
通常“应收票据”、“应收账款”、“预收账款”增加核算项目“客户”
“应付票据”、“应付账款”、“预付账款”增加核算项目“供应商”
其它科目根据需要设置下级科目、增加核算项目
依次增加其它基础资料
币别——凭证字——计量单位——部门——职员——仓库——客户——供应商——物料币别:
凭证字:
计量单位:
先增加计量单位组
再增加计量单位(注意如图顺序)
增加部门
增加职员
增加客户(供应商增加方法相同)
如果要分类,则先增加上级组
再增加客户明细(注意与上级组的区别)
代码的输入:先输入上级代码,然后输入“.”点号,接着输入下级代码
增加物料(成品、半成品、原材料……)
先增加上级组(分类)如:原材料、半成品、产成品……
增加明细物料
最后点“保存”
回到主控台
系统参数配置
总帐参数设置:主控台——系统设置——系统设置——总帐——系统参数
双击打开“系统参数”
输入公司信息
设置总帐参数:总帐——选择“本年利润科目”——选择“利润分配科目”——按需设置其它参数凭证的参数设置:总帐——凭证——然后根据需要设置
最后,点保存修改并确定。
供应链启用期间设置:主控台——系统设置——初始化——仓存管理——双击“系统参数设置”
输入“启用年度”以及“启用期间”——“下一步”
设置核算参数(如下图)——“下一步”
点完成
供应链参数设置:主控台——系统设置——系统设置——仓存管理——系统参数
进入到参数设置平台
供应链整体选项——参数按下图设置(其它可按系统默认,按需设置)——注意如果没有使用应收应付系统,则一定要如下图标识为2的勾去掉,否则生成不了发票。
设置完成后,退出即可。
若想了解每项参数的意义,可按键盘“F1”进入帮助系统查看。
三、系统初始化
1、供应链系统初始化(输入仓库的期初数据)
主控台——系统设置——初始化——仓存管理——双击打开“初始数据录入”
选择物料所在的仓库——新增物料(可按F7选择或点“查看”按钮选择相应的物料)——往后拉输入“期初数量”和“期初金额”
点保存即可。
当数据全部录入完后,可以将数据引入到总帐,操作方法如下图
点“对帐”
然后点传递
如果有期初未核销的单据也需要录入,如启用前已经发出的委外加工出库
最后,点审核。
当所有期初数据录入完毕后,点启用业务系统
主控台——系统设置——初始化——仓存管理——启动业务系统
至此供应链系统初始化完毕,可以进行日常的业务单据操作。
2、总帐系统初始化(输入科目期初余额)
主控台——系统设置——初始化——总帐——科目初始数据录入
带核算项目的科目输入方法见下图
科目余额输完后,保存点平衡(试算平衡)
四、销售系统操作
1、销售订单:主控台——供应链——销售管理——销售订单——销售订单—新增
保存后审核
所有单据的操作方法类似。
2、查询单据(订单维护)
销售出库单(可以通过销售订单维护,查到要出库的订单,然后下推生成销售出库单)
先选择要生成销售出库的订单——下推——生成销售出库
点生成
销售退货(做红字销售出库单,也可以找到原来的销售出库单,然后下推生成销售出库单,即会下推生成红字的销售出库单)
3、销售发票(可通过销售订单、销售出库下推生成,方法同上。
)
五、仓库系统操作
1、入库操作
单据的操作参照前面的方法
2、出库操作
3、盘点作业
A、新建盘点方案(建立盘点方案之前,必须把所有的出入库单据都审核)
C、盘点数据录入
增加盘点表上没有的数据
D、编制盘点报告
保存并审核盘盈、盘亏单
五、销售管理
解释:销售管理只用来做销售发票以及与销售出库单做关联钩稽,关于销售出库单是在仓存模块模块中操作。
A、新增销售发票,根据路径自左向右展开,双击销售发票—新增;
、默认会打开销售发票(专用);在右上角可切换普通发票;
A2、点击源单类型,为销售出库单
A3、在源单类型右边的选单号,按F7选择将要生成销售发票的销售出库单
直接后双击该张销售出库单,即可返回销售发票界面;【如有一张销售出库单,有多条数据,那就需要选中对应的出库单的所有数据;一张销售发票只能对应生成同一个供应商的同一张销售出库单】
A4、将单据上有底色的空的单元格数据以及往来科目补录完整,并核对销售发票的数据,税率等数据是否正确,点击保存即可
A5、保存单据后,点击工具栏中的审核,审核完成后,点击钩稽,将刚新增的销售发票与销售出库单关联;
A6、点击钩稽即可
销售发票(普通)操作一样;
B1、销售发票-维护;此为查询已经新增的销售发票,可根据不同的过滤条件来筛选过滤出自己想查的内容;
过滤条件
名称为单据上的分类数据;比较关系有等于、不等于、大于小于、包含等;数值就是为自己想要查的那部分数据;
六、存货核算系统
1、入库核算
按上图右边由上至下做核算
自制入库核算
2、出库核算
以产品出库核算为例,其它类似
3、生成凭证
A、先设置好凭证模版双击打开凭证模板
新增凭证模版
设置默认模版(F4)
将所有单据生成凭证
4、期末结帐
结帐(结转至下期)
当结帐完成后,一个期间的工作就完成了,系统自动转入到下一个期间
七、固定资产
该模块属于财务模块,需要切换到财务会计里操作;
固定资产在该模块里是以卡片的形式来管理,主要操作有新增、清理、变动以及计提折旧;在做卡片新增前,建议把固定资产的卡片基础资料录入提前录入,如:变动方式类别、使用状态、存放地点等;
A1、新增卡片
A2、卡片内容分为3页,基本信息、使用部门/科目、以及原值与折旧信息,把对应数据录入即可;带*号为必填项;
例:
A3、新增后的固定资产;
B1、固定资产清理
该功能一般用来清理,一个卡片记录多个数量;
把清理信息录入即可;
C1、固定资产变动
该功能一般是用来修改固定资产发生变动后的信息,变动后系统会自动新增一条固定资产卡片;
D1、计提折旧
该操作是在总账本期凭证过账前完成操作;
该功能是期末结账前,对固定资产卡片做折旧工作;(本期新增的卡片不做计提)
D2、折旧向导
选择需要折旧的账簿至右边,点击下一步
可以修改计提折旧凭证的摘要以及凭证字
点击即可,即可生成一张凭证到总账
E1、期末结账
对本期固定资产模块的期末结账操作,该操作不与其他模块的期末结账操作冲突;
八、财务系统操作(总帐、报表)
1、凭证录入
打开凭证录入界面
录入凭证
凭证查询、审核、过账
成批审核
结转损益
期末结帐:将所有凭证审核、过账后才可以结帐
财务报表编制与查询
利润表
按以上顺序一步步操作
资产负债表
操作参照“利润表”的操作步骤
表格编辑与EXCEL方法类似,注意:编辑必须在显示公式状态下进行。
十一、常用快捷键。