mimaki jv3写真机调较喷头高度方法
- 格式:doc
- 大小:25.00 KB
- 文档页数:1
写真机喷头校准
为了使写真机的打印精度更高,要对写真机进行颜色校准和静区校准,具体方法如下(以750写真机为例)。
颜色静区校准:辅助功能菜单-校准菜单-颜色静区菜单-颜色静区测试。
每个颜色有三条竖线,找出三条对准最齐的对应的数值,把该所对应的数值填入到显示屏里面并依次把其他三个填入到里面。
颜色校准:辅助功能菜单-颜色校准菜单-校准打印测试。
(一定要注意,横线为垂直,竖向为水平)
垂直:每个喷头颜色都有一个方框,每个喷头有三个线条,与方框三条线对齐的数字填入显示屏,按照以上方法把其他两种颜色填入,最后保存即可。
水平:每个喷头都有两条竖线,每两个竖线对齐,把相对应的数值填入显示屏,按照以上方法把其他两种颜色填入保存即可。
写真机操作手册编辑:技术部面板主菜单说明:1. 装载打印载体(测量纸张大小)2. 切割(无用)3. 暂停(当机器打图时,喷头断线或其他问题时按此键暂停)4. 重新设置(当机器工作中想终止工作时按下此键)当按下“5馈送载体”键后,屏幕显示:馈送载体菜单:说明:此菜单是对载体进行装载操作,可选择“进”或“退”,按“退出”回到主菜单。
当按下“6 设置菜单”后,屏幕显示:设置菜单:说明:一般情况下C ,E ,F 项不能随便更改,建议保持默认数值不变。
当选择A 菜单时,屏幕显示:说明:各项设置如下:彩色模式(选“彩色”)优质模式(选“使用者自定”) 英寸点数(选“600”或“300”,建议选:“600”) 每行喷印次数(选 “六”次)托架速度(即小车的行走速度,选“7”或“8”次) 打印方向(选“双向”). 1 .当选择B 菜单时,屏幕显示:打印载体类型(选“卷轴或自动收卷”)打印载体标准(选“全部”)页边留白(选“正常”或“扩展”,建议选择“扩展”)自动装载延迟(选“6”)自动切割(选“关”)节省打印载体(选“开“)自动擦墨(选“开”或“关”)C 菜单用户勿须设定!!!当选择C当选择D 时,屏幕显示:说明:各项设置如下:选择使用者设定(把使用者选定的菜单设置保存在“1—8”中任意一项中)保存使用者设定(所需项选顶后必须保存在“使用者设定菜单”中选定的那一项中)计量单位选择(选“公制”)语种(选“中文”)初始设定值(勿动)打印设定值(勿动)液晶显示对比度(根据实际情况)当选择“7辅助功能菜单”时,屏幕显示:7辅助功能菜单说明:各项功能如下:清洗(用于清洗喷头出墨是否正常)存取墨水匣(打印过程中用于对喷头进行抽墨等操作)颜色校准菜单(用于喷头的校正)选择“颜色校准菜单“时,屏幕显示:颜色校准菜单青色垂直/水平(根据校准打印测试来定制)品红色垂直/水平(根据校准打印测试来定制)黄色垂直/水平(根据校准打印测试来定制)选择“校准菜单“时,屏幕显示:. 3 .选择“颜色静区菜单“时,屏幕显示:静区的数值(根据测试的值来定). 4 .喷头的校正一、喷头的校正分两步1. 颜色的静区校正,具体方法如下:主菜单里选择“辅助功能菜单”“校准菜单”“颜色静区菜单”“颜色静区测试”即在纸上打印出颜色静区测试条2. 颜色的水平垂直校正主菜单里选择“辅助功能菜单”“颜色校准菜单”“校准打印测试”即在纸上打印出颜色校准测试条,二、图纸纵轴线测试主菜单里选择“辅助功能菜单”“颜色校准菜单”“图纸纵轴线测试打印”即在纸上起始端开始走纸,默认参数为:83.82cm. 如果打完偏大或偏少此数值则用打印的实际数值代替原有的数值.注:默认参数83.82CM不会随更改数值所改变.. 5 .蒙泰软件安装及设置电脑设置:一在CMOS中对打印端口进行设置:重启电脑,在电脑进行硬件自检时按DEL键进入CMOS设置,进入INTEGRATED PERIPHERALS功能选项,将其中的Parallel Port Mode 设置为ECP(注意:一定要是标准ECP,而不能是EPP、SPP或者ECP/EPP),最后保存并建出BIOS设置,随后,电脑会重新启动,WINDOWS 系统自动检测到ECP打印口并为其安装驱动程序,这时,您就可以使用ECP打印口所提供的高速传输性能了。
mimaki专业维修手册济宁字塔图王广告设备有限公司Mimaki维修手册Mimaki济宁字塔图王广告设备有限公司Mimaki维修手册一(MIMAKI JV2写真机报错:ERROR50 故障原因和解决方法:1、纸张放得太靠右。
2、材料太薄造成透明度过强:更换材料。
3、纸张感应器坏:更换纸张感应器。
4、纸张感应器灵敏度太低:调整,PARAMETER?SYSTEM 10,50ELV的数值。
5、纸张感应器龌龊:酒精擦拭纸张感应器。
二(MIMAKI JV2写真机报错:ERROR 007 Temp n 故障说明:MIMAKI JV2写真机报错 ERROR 007 Temp n ,机器检测到异常问题。
1、机器版本在1.6以上,且有一喷头坏,导致将版本降到1.6;2、机器版本在1.6以上,喷头数量少于6个。
解决方法:请将坏的喷头更换掉或者将少的喷头补上。
三(MIMAKI JV2写真机报错:ERROR40 故障现象:报错:ERROR40处理方法: 1、检查X轴涡轮是否损坏,造成阻力过大。
2、X轴马达寿命已到,更换马达。
四(MIMAKI JV2写真机报错:Error 51 Y ORGIR报错代码:Error 51 Y ORGIR 故障原因:墨车感应器龌龊或墨车感应器坏。
解决方法:清洁或更换喷车感应器。
五(MIMAKI JV2写真机报错:ERROR20 MIMAKI JV2写真机如果报错:ERROR20。
解决方法:可先拔下数据接收板,如果能正常打印测试条,说明数据接收板损坏,否则为主板损坏。
六(MIMAKI JV2写真机报错:ERROR41 处理方法:1、检查皮带松紧是否适宜。
2、 Y 轴马达是否达到使用寿命期限,3、皮带老化或磨损,造成阻力过大。
请更换皮带。
七(MIMAKI JV2写真机报错:press ent key 解决方案:1、检查前盖感应器:是否松动,2、检查喷头:回位时是否撞到墨车回位感应器,3、检查皮带是否太紧。
Mimaki JV33常用功能简易操作手册一、测试纸张宽度开机后,当提示如下画面的时候,按END键即可测试纸张宽度。
二、打印测试条按操作面板上的TEST DRAW键2次。
三、机器联机脱机按按键面板上的REMOTE键可以使机器在联机、打印暂停、脱机状态进行切换。
当在脱机状态时候,显示屏的左上角会显示:<LOCAL.1>;当在联机状态时候,显示屏的左上角会显示:<REMOTE.1>。
在打印时,机器要处于联机状态。
四、断线清洗按操作面板上的【CLEANING】键1次,用上、下按键选择清洗强度,按ENTER键1次后开始清洗。
五、断线强冲当使用【CLEANING】功能不能清洗出堵头的喷头时候,可以使用【FILL UP INK】强冲功能。
按【FUNCTION】功能键,按到显示屏提示【MAINTENANCE】,按【ENTER】确认键,按[↓]键到【HD.MAINTENANCE】,按【ENTER】确认键2次。
等强冲结束后,按【END】键退回到LOCAL脱机状态。
六、加热温度调节按操作面板上的HEATER键,按ENTER键1次,然后使用上、下键来设置温度,使用左、右键来切换前、中、后三个加热面板,按ENTER键确认。
七、数据清除当打印出现错误,或者不要继续打印时,需要执行数据清除操作。
先删除电脑上的打印任务,再按按键面板上的DA TA CLEAR键几次,直到面板上的ACTIVE指示灯不闪了为止。
八、裁切纸张当画面打印完后,可以使用机器的裁纸功能来裁切纸张。
在[LOCAL]脱机模式按 [↑]、[↓]键,按[FUNCTION]键,显示屏出现 MEDIA CUT,按确认键[ENTER]即可。
九、清除更换刮片提示当机器使用一段时间后,机器显示屏上会提示【REPLACE WIPER】,此时需要清除机器的刮片计数。
按【ST.MAINTE】键,按【↓】键到【WIPER EXCHANGE】,按【ENTER键】,此时,喷车头会往左边移动,按【ENTER】键,喷车头移回,提示测纸,按【END】重新测纸。
JV33中文操作手册TS3操作面板介绍FUNCTION SETUP 功能菜单TYPE.1~4INFORMATION菜单功能MAINTENANCE菜单功能MACHINE SETUP菜单功能MACHINE SETUP2菜单功能#ADJUST菜单功能#TEST菜单功能TS3-1600更换喷头教程准备(清洗喷头)由于新喷头内有保护液需要在使用前用弱溶剂清洗掉拆下喷头参考JV5,只要松开三个固定镙丝即可更换新喷头安装上喷头Filling ink 操作“fill up”抽出墨水,并以“TEST DRAW”来检查校正喷头角度手动校正喷的角度“slant”打点校正校准打点位置需要工具:1、喷头2、喷头清洗工具3、喷头交换液4、镙丝刀5、内六角板手6、放大镜(50倍)操作过程:使用针筒和墨囊连接到喷头慢慢的往喷头打清洁液(每30秒4--5CC)一定要非常缓慢轻柔否则会对喷头造成损坏1、选“SLANT ADJUST”功能选项#ADJUST→HEAD ADJUST→SLANT ADJUST→PRINT STADT2、调整校正扳手掰起两个固定的AD手柄,松开锁扣。
然后再搬动调整手杆。
调整一个相40um请按照以下方式和过程调整右边所示b列和a列宽度为100mm,都是参考上部所示颜色,m色为a列;c色为b列;2、选择打印速度标准选择“standard””high-speed”工厂默认为“high-speed”.3、选择精度标准M CC Ma columnb column当喷头右边向后倾斜时(顺时针方向调整)当喷头右边向前的情况(逆时针方向调整)b caumn a caumn*DRAFT :720、1440dpi 4\8PASS FINE : 540、1080dpi 6\12PASS*调整所有的DRAFT ,FINE ,DRAFT2,and FINE2模式。
4、打印出“Y return ”和 “Fine Y return ”在校正Y return 后,执行fine 校正 5、察看打印出来的图案 *Y Bi把上下对线最准的输入机器 *Fine Y Bi检查调整到两根长短的线完全重叠在一起校正的范围为:-50—50dot(unit:0.1dot)6、输入校正的值TS3-160日常使用菜单1、抽墨囊时打开电磁阀门菜单:FUNCION #TEST CHECK PATTERN INK CARTRIDGEPACK&END SENSOR<ENT> CARTRIDGE.VALVE 2、更改机器语言以便适用于各个软件:FUNCION MACHINE SETUP MRL COMMAND 3、更改清洗强度:FUNCION #PARAMETER INK SYSTEM PARAM 24=1200 改=600 25=1200改=600 44=6000改=3000# CARTRIDGEV A. . . . . . . .。
1 一、界面说明主菜单1、装载打印载体重新上纸后测纸2、切割无用3、暂停当打印过程中喷头断线或其他问题时按此键暂停打印4、重新设置当机器工作中想终止工作时清除打印信息5、馈送载体菜单进、退纸6、设置菜单说明一般情况下3、5、6项不能随便更改建议保持默认值6.1、打印模式菜单2切割1装载打印载体3暂停4重新设置7辅助功能菜单6设置菜单5馈送载体菜单2纸张选项菜单1打印模式菜单3HP-GL型/2菜单7退出6串口通讯菜单5墨水选项菜单4使用者设定菜单优质模式彩色模式每英寸点数退出打印方向托架速度每行喷印次数2 彩色模式彩色优质模式使用者自定每英寸点数建议600 每行喷印次数四或六次托架速度7或8 打印方向双向 6.2、纸张选项菜单打印载体类型卷轴打印载体标准全部页边留白扩展自动装载延迟6 自动切割关节省打印载体开自动擦墨默认 6.3 勿动6.4、使用者设定菜单选择使用者设定使用者选定的菜单设置保存在18中任意一项保存使用者设定所需项选定后必须保存在“使用者设定”中的一项中保存使用者设定选择使用者设定计量单位选择语种退出液晶显示对比度打印设定值初始设定值打印载体标准打印载体类型页边留白自动装载延迟退出自动擦墨节省打印载体自动切割 3 计量单位选择公制语种中文初始设定值勿动打印设定值勿动液晶显示对比度6 7、辅助功能菜单清洗清洗喷头、查看喷头状况存取墨水匣打印过程中对喷头进行抽墨等操作颜色校准菜单校准喷头校准菜单存取墨水匣清洗颜色校准菜单校准菜单退出服务菜单打印设定值显示设定品红色垂直校准青色垂直校准黄色垂直校准校准打印测试退出黄色水平校准品红色水平校准青色水平校准图纸纵轴线测试使用坐标校准颜色静区菜单退出图纸纵轴线打开喷嘴菜单4 服务菜单校准菜单诊断菜单诊断菜单校准菜单退出测试打印墨水匣信息关于慢静区测试静区测试单线测试退出慢静区伺服循环测试伺服PWM测试附件菜单退出连续测试颜色测试托架测试 5 二、操作步骤1、上纸将纸茼从托纸杆一头穿过两边卡纸盘按紧。
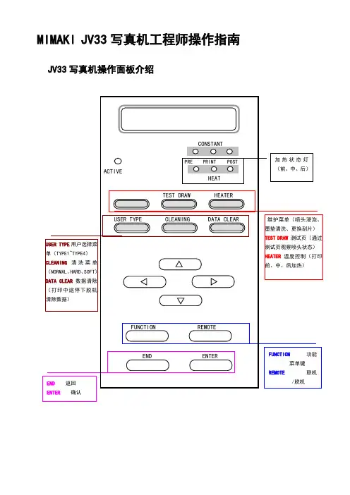
MIMAKI JV33写真机工程师操作指南JV33写真机操作面板介绍JV33写真机安装培训1.如何正确上下纸A.抬起压纸器。
B.从后面拧松送纸器两边的旋钮,将左边送纸器对位片完全接触压制手柄挡板,并将右边送纸器移开(直到有足够空间上材料)。
C.装上新的卷纸,用送纸器挡板堵紧后再拧松挡板上的螺丝,以确保材料两边压力平衡。
D.将材料送到平台。
E.在机器的前方将材料拉直,左右轻微移动,确保材料进料方向水平F.放下压纸器手柄,2.如何确定打印位置A.在小车自动测纸后,将小车向左移动到喷画起始位置(红色感应器指示位置为打印位置)。
B.按确认键,待小车回原点即可。
3.如何裁纸。
A.待画面喷画结束后,按上、下键,将材料移动到裁切位置,(黑色橡胶带为裁切线)。
B.按功能键FUNCTION,屏幕显示MEDIA CUT,C.按确认键即可。
(在裁切的过程中双手扶好材料,以免材料起拱刮伤喷头)4.如何设置设置加热。
A.在喷画过程中或待机过程中,按HEATER键B.屏幕显示(OFF OFF OFF),分别显示的是前加热,中加热,后加热C.按确定键,屏幕上会出现指针,按上、下键选择温度,按左、右键选着加热位置D.选择适当的温度,按确认键即可JV33写真机日常维护1.喷头,一周泡1~2次。
如喷头状态不好,可进行CLEANING或FULL UP INK。
2.墨垫,一周清洗一次,直接用清洗液清洗即可。
3.刮片,一天清洗一次,清洗次数根据刮片干净程度决定4.废墨桶,一周至两周清理一次,(废墨桶中得废墨到一半时应清理)JV33写真机注意事项1.喷画之前确保打印平台不能有任何物体,尤其是螺丝,石子。
2.写真机在待机状态不要关掉总开关,或将喷车停滞在打印平台上,待机状态时小车必须回到打印原点(墨栈上)3.在写真机通电状态下,禁止插、拔打印机USB线。
4.在操作写真机时,控制面板上的操作不易过快。
JV33写真机喷头校准1、 选择打印速度标准选“FUNCION ”功能选项#ADJUST →HEAD ADJUST →选择“standard ””high-speed ”工厂默认为“high-speed ”.2、选择精度标准*DRAFT :720、1440dpi 4\8PASS FINE : 540、1080dpi 6\12PASS*调整所有的DRAFT ,FINE ,DRAFT2,and FINE2模式。
使用者种类如需喷印更高质量的打印,根据耗材特性而设定喷印状态(USER TYPE设定)是必须的;于此机型内,可被调整4种使用者种类。
调整喷头高度使用油性墨水之温度设定表(参考用)前加热设定40 °C 40 °C 40 °C 35 °C 中加热设定40 °C 40 °C 40 °C 35 °C 后加热设定50 °C 50 °C 50 °C 50 °C⏹请依每种耗材之特性而设定需要之温度。
⏹当使用水性墨水时,无需使用加热器。
[SETUP]菜单此表格介绍[SETUP]中每个种类下的每种功能;有底线的为出厂设定。
功能名称设定值功能介绍耗材步进调整(Media Comp.) -255 ~ 0 ~ 255 喷印出图样并调整图样之间的步进率。
加热装置(Heater) 温度设定(SETTEMP)前加热(Pre)OFF / 20 ~ 50 °C(OFF / 68 ~ 122 °C)设定加热装置的状态。
中加热(Print)OFF / 20 ~ 50 °C(OFF / 68 ~ 122 °C)后加热(Post)OFF / 20 ~ 50 °C(OFF / 68 ~ 122 °C)时间设定(SET TIME)准备(STANDBY)NONE / 0 ~ 90 minOFF TIME NONE / 0 ~ 90 min打印模式(Print Mode) DRAFT品质STD / FAST / FINE设定打印质量及方向。
FINE品质STD / FAST / FINE喷印方向(Scan Direction)Bi-D / Uni-D逻辑喷印(Logical Seek)ON / OFF白色墨水(WhiteLay Print)OFF / ON(LEVEL 1~3)喷印迭印次数(INK LAYERS) 1 ~ 9 设定迭印的次数。
按照以下步骤即可 1:安装蒙泰 2:重启电脑 3:先打开蒙泰—文件—打印机设定—安装蒙泰打印机—打印机类型选择ENCAD Novajet 打印机名选择Novajet 750 —设为默认打印机—点击同个窗口里的设定打印机(安装蒙台打印机上面那个)—打印端口设为LPT1。
4:打开蒙泰打印管理系统—点击管理—设定端口—设定系统打印端口—添加端口—添加LPT1。
蒙泰里的设置就是这些。
然后你在蒙泰里作图然后记得发送时一定要点击自动设置纸张。
蒙泰软件安装1:打开光盘找蒙泰打开文件选择 INSTALL文件夹,打开找双击安装软件2:安装完成设置机器型号、打印端口。
在开始程序里找蒙泰彩色电子出版系统打开蒙泰软件,电脑提示点确定先设置机器型号表示软件没有认到加密狗,打出的图有MainTop英文设定机器型号设置添加网络打印端口1:打开蒙泰打印管理系统。
蒙泰软件什么设置注:用网络打印直接点击蒙泰打印1:蒙泰解密时插上加密狗电脑重新启动自动识别到后打开软件显示:(普及版没有解密、显示FY证明解密)2: 安装蒙泰先打开蒙泰—文件—打印机设定—安装蒙泰打印机—打印机类型选择ENCAD Novajet 打印机名选择Novajet 750 —设为默认打印机—点击同个窗口里的设定打印机(安装蒙台打印机上面那个)—打印端口设为LPT1。
4:打开蒙泰打印管理系统—点击管理—设定端口—设定系统打印端口—添加端口—添加LPT1。
2个方法:如何在BIOS里修改ECP一、BIOS 中设置 ECP 端口方法 Award BIOS怎样设置ECP端口:开机后一般的机子是按 delete键进入bios后进入 integrated peripherals(集成的外部设备)项后找到 onboard parallel mode (窜口模式) 一版有三个选项 spp. epp. ecp 选择ECP后按F10保存或者:打BIOS 中设置 ECP 端口方法Award BIOS怎样设置ECP端口:开机后一般的机子是按 delete键进入bios后进入 integrated peripherals(集成的外部设备)项后找到 onboard parallel mode (窜口模式) 一版有三个选项 spp. epp. ecp 选择ECP后按F10保存或者:打开BIOS先选择Inteyrated peyipherals 再选择superio device 然后选择 parallel portmode[ECP] 最后按F10保存设置二、AMI BIOS怎样设置ECP端口:1.Advanced Setup(高级设定)窗口或者是“Advanced”2.Peripheral Setup(外围设备设定)窗口或者是“Onboard Devices Configuration”(集成硬件装置设定)或者是“SuperIO Configuration”3.Onboard Parallel Mode 或者是“Parallel Port Mode”(如果没有这一项的话,可能主板不是Intel芯片组,不影响打印的话不需要换电脑)4.设置为“ECP”5.然后按键盘上“F10”保存退出即可运转蒙泰软件停止设置.选择“打印机设置”项.选择“装置蒙泰打印机”项.在“装置打印机”.“打印机类型”当选择“ENCAD NOVAJET”,在“打印机名”当选“NOVAJET 750/750”,然后点击“装置新打印机”项,再点击“设为默许打印机”项,最后封闭即可。
写真机操作规程(精选多篇)深圳市高建明广告有限公司编号:GJM-QP-003 版本:文件名称:写真机操作规程页数:1/1 日期:2014-11-19一、目的:规范写真机的正确操作程序和使用方法,确保安全生产。
二、范围: 适用于写真机操作工。
三、定义:无四、内容:写真机操作规范流程:插入写真机背面主机电源线一一按下主机背面电源升关一一控制面板自动测试电源状态和进展一一启动连接PC机一一键入需打印图文内容一一安装打印耗材一一调节设备控制面板加以调节一一输入打印命令一一设备正常运行一一工作完成关闭电源写真机的操作注意事项4.2.1写真机设备与PC机的接口,连接牢固可靠,电源插头不得热拔插,地线安全可靠。
4.2.2写真机操作预热不能太高,这样容易造成打印重影和断墨。
4.2.3喷图时,最少只能用4Pass,会损坏喷头。
4.2.4原装喷头背后上部有两个触点,必须用绝缘物贴住,不得用手触摸,也不能沾上墨水。
4.2.5插液晶板插头时,要顺着方向插入主板;插入加密卡时,应轻拿轻插,以免折断。
4.2.6每次安装喷头之前,一定先要将喷头内注入20—25ml墨水;喷头盖密封紧,吸喷头时喷头不要太倾斜。
427吸墨器吸喷头时,不要连续长时间的吸取,以免损伤喷头。
428每次打印前,请务必检查设定是否正确,输入打印参数必须检查准确。
编制审核核准一、安装与设置打印机1 .打印机的安装环境VJ-1604W为新一代户内写真机,其工作的最佳温度为22C〜30C,最佳湿度为40%〜60%。
安装该机时请注意:1.1不要将机器放置在以下地点:(1)不牢固的表面(2)倾斜的地方(3)可能由其它的机器引起震动、及电磁干扰的地方(4)潮湿或多尘的地方(5)电话线或照明线路的接地端1.2不要站立或放置重物在打印机上,不要倾斜打印机或靠墙而立,更不允许上下颠倒放置,不要用布遮住打印机的通风口,不要使用受损的电缆,不要用潮湿的手去拨插电子插头。
1.3清洁打印机之前请先关闭电源并断开连接电缆,运输过程中请将打印机保持水平。
写真机常见小问题解决及功能键介绍写真机常见问题:解决及功能键介绍一、写真机打图时出现方格断墨:光栅赃了,需用棉签沾清水擦洗光栅上下,应多擦几次洗净后用干棉签把水擦干。
二、写真机不可认墨水匣:解密卡松了需重新插好,或解密卡坏了。
三、写真机打图错位:⒈皮带擦皮带轮卡,需调整皮带轮。
⒉伺服电机坏了,需更换伺服电机。
⒊铜环脏了,需清洗或更换铜环。
四、写真机喷头不出墨:⒈小车板发热,需关闭机器休整。
⒉触电带坏了,需更换触电带。
⒊喷头堵了,需抽洗喷头。
⒋墨管接口堵了,需拔下多插几次即可,⒌喷头干扰,互换喷头位置,和用纸巾垫在喷头与触电带之间来检查是那个喷头干扰,更换喷头。
⒍如出现四个喷头同时不出墨,在排除喷头干扰后还不出墨即为小车板坏了。
五、写真机测不到纸:⒈测纸器脏了,需用棉签沾清水擦洗。
⒉测纸器没装好,需重装。
⒊测纸器坏了,需更换测纸器。
⒋小车板坏了,需更换。
六、写真机打图边线向一边斜:⒈伺服电机坏了,需更换伺服电机。
⒉光栅感应器脏了,需用棉签沾清水擦洗。
光栅感应器坏了,需更换。
七、写真机开机时小车架撞左边机架:⒈光栅感应器脏了,需清洗干净。
⒉光栅感应器坏了,需更换。
⒊数据线没插好,需多插几次。
八、写真机频繁测纸:⒈进纸传感器脏了,需清洗。
⒉进纸传感器没插好与主板连接或接触不好。
⒊进纸传感器坏了,需更换。
4,主板坏了,维修。
九、写真机打图时喷头滴墨:⒈喷头内空气没抽净,需多抽几次。
⒉墨管接口吻合不好,需重新插好或更换接口。
⒊喷头漏气,需查出何处漏气然后用胶水密封。
十、写真机打图时图面模糊:静电干扰,(静电安全电压为三伏以内)十一、写真机打图时出现规则性断墨:⒈小车板不稳定。
⒉喷头位置不对。
十二、写真机常见英文报错:⒈Internal ERROR shutdown Bad carriage paper s ensor(小车板或测纸器没插好接触不良)⒉Internal ERROR shutdown Carriage Axis Failure(电机接触不良需重插或电机损坏)⒊Internal ERROR shutdown CB LOLT 01RANGE LL、0(测纸器接触不好,需重插或更换测纸器)⒋IMP assoser vice、unexpected REQ(进纸传感器接触不良或损坏)十三、写真机打图时图面尺寸不对调整方法:先按辅助功能菜单→效准菜单→图纸纵轴线→将默认数值83.82改动,注意图长了则将数字加大,图小了则将数字减小(注,改动时以小数改按每毫米改0.1为准)改后一定要保存。
写真机维修操作教学1,打开维修模式开机按左右键,把系统参数No.62=22,更换喷头(Jv22,Jv3喷头更换方法必须按照以下步骤严格执行)2-1调整喷头在最低的位置,并调整好喷头与铁片的位置。
2-2确保测试条无断线及斜喷。
2-3确保喷头ID已输入。
#Adjust——Head ID2-4SLANT 校准a)ADJUST---HEAD ADJUST---SLANTadjustb)360dpi/2pass(粗调)c)720dpi/4pass(微调)d)检查打点位置是否在一直线(要求误差0um)e)松开喷头固定螺丝f)如果不在正确位置,调整SLANT螺丝,50um/每圈2-5喷头打点校正a)#Adjust——Printadjust2――Y Base(校正Y轴基准线)b)#Adjust——Printadjust2——V2——Ysi、Yre、YbiFine――Ysi、Yre、Ybic)#Adjust——Printadjust2——Base Set(将V2内的Ysi、Yre、Ybi的校正内容套用到V1、N1、N2的Ysi、Yre、Ybi内)d)#Adjust——Printadjust2——V1——Fine——Ysi、Yre、Ybie)#Adjust——Printadjust2——N1——Fine——Ysi、Yre、Ybif)#Adjust——Printadjust2——N2——Fine——Ysi、Yre、Ybig)#Adjust——Printadjust2——X Direction2-6 双向的调整Maintance-Print adjust3,墨栈位置调整(CAPPING ADJUST)由于无法抽出墨水;无法完成喷头清洗;或者更换CAPPING感应器和STATION感应器则要作此调整。
3-1CAPPING ADJUSTADJUST——CAPPINGA.cap position 调整至墨栈底部支架垂直B.absorb position 调整至喷头与cap的间隙为0.5mmC.flashing position 调整至喷头中心与cap中心对齐D.wiper position 调整至刮片中心与喷头中心对齐。
O P E R A T I O N M A N U A L彩色喷墨打印机JV33-130/160操作手册Yung-Shiang Computer Co., Ltd#319 Jin-Hua N. Rd., Taichung 40457, TAIWAN Tel: +886-4-22384088 Fax: +886-4-22386066URL: D201694-12Ver.1.20恭喜您购买及使用MIMAKI彩色喷墨打印机“JV33-130/160”。
JV33-130/160是一款高质量打印之彩色喷墨打印机,可使用油性及水性:●4色模式:青绿(C)、品红(M)、黄(Y)及黑(K)各2支;●6色模式:青绿(C)及品红(M)各2支,黄(Y)、黑(K)、浅青绿(Lc)及浅品红各1支。
●此操作手册描述”彩色喷墨打印机JV33-130/160”之操作及简易维修;●请仔细阅读并完全了解此操作手册,方可使用;●需要的话,请随时携带此操作手册在身边;●此操作手册是经过很仔细的准备而完成,可让您简单了解;但是如您有任何问题,随时与您的代理商或经销商联络;●操作手册内之叙述可能常有更新变动,会不定期另行通知;●如果此手册因为天灾破坏或是人为损坏及遗失而造成此手册无法阅读,如有需要,请再向我们公司购买。
此机器的特色将会描述如下:新世代喷头可达到高画质、高速度喷印新世代开发之喷头包含1440喷嘴(180喷嘴x 8排喷嘴),变点技术更加强高画质、高速度的喷印。
双墨匣自动切换功能(只适用于4色模式)双墨匣(1组)自动切换功能可提供每色880cc的喷墨容量,可轻易达成长途喷印。
ES3环保墨水对人体较温和、SS21墨水适用户外写真(适用溶剂型墨水)ES3墨水无须任何抽风装置、几乎无臭(针对溶剂型墨水而言),因此此墨水无论对人体及环境都较温和,主要针对对臭味很忧虑的客户,如设计家、操作人员等…。
SS21墨水针对户外写真,不管对水或天气都有不错的妨害;无需特殊处理及执照有机法不适用于此墨水。
3D打印中如何调整打印机的喷嘴高度在3D打印过程中,打印机的喷嘴高度的正确调整是确保成功打印的关键之一。
喷嘴高度的准确调整可以保证打印物件的精度和质量,并避免发生打印失败或损坏打印机的情况。
在开始打印之前,我们需要确保喷嘴与打印床之间的距离正确设置。
下面是几种调整喷嘴高度的方法:1. 使用薄片校准法薄片校准法是一种简单且常用的方法来调整喷嘴高度。
首先,将打印床调整到合适的温度,并将打印机预热。
然后,将一张薄片,如名片或专用的薄片,放置在打印床上。
通过调整喷嘴高度,使喷嘴轻轻触摸薄片。
在调整时,确保打印机的底座平稳且不晃动。
一旦喷嘴与薄片轻轻接触,固定打印床的位置,然后进行打印测试。
2. 使用自动调平系统许多现代化的3D打印机配备了自动调平功能,使调整喷嘴高度变得更加简便。
通过打印机控制界面启动自动调平程序。
这些程序会使打印床移动到不同的位置,并使用感应器测量喷嘴与打印床之间的距离。
自动调平系统会根据这些测量结果自动调整喷嘴高度,以确保平整的打印床表面。
通过使用自动调平系统,可以节省时间和精力,并确保打印床在每次打印前都处于正确的位置。
3. 手动调整方式在某些情况下,打印机可能没有自动调平功能,或者手动调整喷嘴高度可能更加准确。
首先,确保打印床和打印头都处于适当的温度。
然后,轻轻将喷嘴放置在打印床上,留一个小间隙。
通过手动调整螺丝或旋钮,逐渐调整喷嘴高度,直到能够感觉到喷嘴与打印床的轻微触摸。
调整时要小心,过紧或过松都会影响打印效果。
调整完成后,通过打印测试来验证新的喷嘴高度。
4. 使用厚度测量除了薄片校准法外,您还可以使用厚度测量工具来调整喷嘴高度。
这样的工具常常是可调节的,并具有不同的厚度以适应不同的需求。
将测量工具放置在打印床上,然后逐渐调整喷嘴高度,直到喷嘴与测量工具接触。
再次进行打印测试来确认调整的准确性。
5. 调整平台水平度正确调整打印床的水平性对于喷嘴高度的准确设置非常重要。
使用水平仪或类似的工具检查打印床是否平直。
日常维护一.关于机器1.在日常使用的过程中,应该保持打印机的清洁,特别是前面工作平台上不能有杂物,擦拭的方向应该用软布从右到左依次擦净,包括小车的轨道。
如果压纸小轮上不小心粘上墨水,应及时用占有酒精的软布擦掉(注意:关闭打印机的电源)。
应避免墨水及稀释剂、苯、酒精等活性物质溅到机器的表面或内部,毁坏或弄花机器的表面层,损坏机的电子原件。
2.打印机在正常使用的过程中,不能来回的搬动,应该固定在某一位置,并保持位置水平。
3.如果打印时不小心介质刮到喷头,以致小车不能运动,请立即关机并拔掉打印机的电源线,让小车复位,再开机并检查喷头的出墨情况,及时清洗喷头。
4.如果所打印的效果不好,有明显得道,请检查喷头的出墨情况和打印机的进纸长度的校准,后者非常重要,如果两者都没有问题,请检查用于校准的尺子长度是否精确。
5.如果打印的过程中经常堵喷头,请检查管路里是否有气泡,针对瓶装墨水的使用,要检查墨盒里是否有墨水,或墨位太低,应及时添加墨水,墨水正常位置在墨盒高度的2/3---1/2。
6.在检查NOZZ时,发现不出墨水的喷孔的位置变化不定时,请清洁刮片及更换废墨中的废墨。
在清洁刮片时请按机器菜单中的操作相应进行,清洗刮片时请用无毛的无纺布试擦刮片(注:请不要用力挤压,避免刮片受损变形)。
清洁废墨中的废墨时应该在打印机不工作的状态下进行操作。
7.当机器需要运输时,请固定好喷头及所有可能会造成损伤的部件,倒掉废墨盒中的废墨,将机器水平的放置在包装箱内,固定好机器水平运出。
8.因各种原因引起的,需要检查、维护机器电路板和数据线时应先关闭打印机,拨下连接打印机的电源线,并通过触摸打印机上的金属部件来释放身上和衣服上的静电。
二.关于电脑1.电脑的电源应该和打印机的电源插在同一接线板上,并且此接线板不能在接别的用电器。
2.应该保持安装软件的硬盘的空间和内存足够大,不能安装与出图无关的其他软件,及时清除打印完成的文件和临时文件,以便释放空间,在软件RIP或输出时,尽量不要运行其他程序,以致系统变得不稳定,导致传输中断。
专利名称:喷墨打印设备及其喷头高度调节方法专利类型:发明专利
发明人:李洪利,雷朝阳,惠俊玉,杜威
申请号:CN201010622078.9
申请日:20101224
公开号:CN102529444A
公开日:
20120704
专利内容由知识产权出版社提供
摘要:本发明提供了一种喷墨打印设备,包括喷头,还包括:机架、滑轨、限位架、限位钉、电机,安装在机架的上方,其枢轴连接喷头的上边;螺杆;其穿过机架,套设在枢轴上;控制器,与电机电连接。
本发明还提供了一种喷墨打印设备的喷头高度调节方法,包括:控制安装在喷墨打印设备中的机架上方的电机以第一方向旋转其枢轴,使枢轴连接的喷头沿套设在枢轴上的螺杆上升到设置的位置;控制电机以第二方向旋转其枢轴,使喷头沿螺杆下降到设置的位置。
本发明实现了喷头高度的平稳精确调整。
申请人:北京北大方正电子有限公司,西安环球印务股份有限公司,北大方正集团有限公司
地址:100085 北京市海淀区上地五街9号方正大厦
国籍:CN
代理机构:北京英赛嘉华知识产权代理有限责任公司
代理人:王达佐
更多信息请下载全文后查看。
如何调整3D打印机的喷头高度3D打印技术的快速发展使得现代制造业迎来了革命性的变化。
3D打印机的喷头高度是一个关键因素,它直接影响着打印成品的质量和精度。
正确调整喷头高度可以提高打印效果,避免打印过程中的问题。
本文将介绍如何调整3D打印机的喷头高度,帮助您获得最佳的打印结果。
调整喷头高度前,首先要了解喷头高度的定义。
喷头高度指的是喷嘴离打印床表面的距离。
如果喷头过近,材料可能会粘附在喷嘴上,导致打印过程中的堵塞问题。
而如果喷头过远,打印物件的第一层可能无法粘附在打印平台上,导致失效。
因此,调整喷头高度是确保成功打印的关键步骤。
以下是调整3D打印机喷头高度的一些建议:1. 初次调整喷头高度在初始设置过程中,需要将喷头高度调整到合适的位置。
通常,首先确保打印平台是水平的。
通过调整平台四个角上的螺丝松紧程度,使平台保持水平。
然后,选择非常小的打印模型进行测试。
在打印过程中,可以微调喷头高度,直到材料均匀地附着于床面。
2. 使用调平传感器一些3D打印机配备了调平传感器,可以自动检测和调整打印平台的高度。
这种传感器可以在打印开始前自动扫描床面,并根据检测结果自动调整喷头高度。
使用调平传感器可以大大简化调整喷头高度的过程,并提高打印的一致性。
3. 手动调整喷头高度如果您的打印机没有自动调平功能,您可以手动调整喷头高度。
将打印床上的一张厚纸放在床面上,然后将喷头在床面上来回移动,直到感觉到喷头与纸之间有一些阻力。
这时,喷头与床面的距离就基本调整好了。
4. 校准Z轴零点校准Z轴零点是确保整个打印过程中喷头高度准确的重要步骤。
您可以通过手动将喷头移动到打印床的一个固定位置,然后设置它为Z轴的零点。
校准完成后,打印机将自动调整喷头高度以匹配该位置。
一些3D打印机还提供了具有LCD显示屏的菜单选项,使您可以更轻松地设置Z轴零点。
5. 定期校准喷头高度的调整不仅仅是一次性的过程,您还需要定期进行校准。
长时间使用后,打印平台可能会发生微小的变形或磨损,因此,定期校准可以确保喷头始终位于正确的高度。
mimaki jv3写真机调较喷头高度方法
mimaki jv3写真机的喷头高度可以根据纸张的厚度调节,以达到最理想的输出效果,写真机配件技术工程师根据多年的工作经验现将mimaki jv3写真机喷头高度调整方法列出,方便各mimaki jv3写
真机用户进行喷头高度调整。
mimaki jv3写真机喷头高度分为:
Thin(薄),喷头高度较低。
Thick(厚),喷头高度较高。
注意!如果在测纸或打印过程中,发现喷车在经过纸张时留下墨迹,请立即停止打印,将喷头高度调
高。
1、使用[CARRIAGE OUT]菜单将喷车移出墨栈。
2、使用硬币拧开喷车前端的两个塑料螺栓。
3、扳动调节板的高度,以达到当前使用纸张的厚度要求。
4、在按住调节板的同时,拧紧两个塑料螺栓。
5、按[ENTER]键复位喷车。