(完整版)四年级上册数学思维导图
- 格式:doc
- 大小:19.72 KB
- 文档页数:1
时间:二O 二一年七月二十九日
时间:二O 二一年七月二十九日
小学四年级数学上册思维导图之马矢奏春创作
时间:二O 二一年七月二十九日
时间:二O 二一年七月二十九日
数学广角:统计安插
笔算:竖式
口算:消零
等腰梯形
腰、高高、底
正方形 长方形
梯形:一组对边平行的四边形(平行的对边不相平行四边形:两组对边平行的四边行
垂足
垂线
互相垂直
互相平行
垂直与平行
笔算
口算
周角
平角
钝角
直角 角的分类
锐角 点、线得合,读数准确 量角器的使用 角的怀抱
直线、射线、线段和角
写;从最高位开始写
读:先分级再读
用计算器计算
计算工具的认识
数级和数位 读和写 四年级上册思维导图
年夜数的认识 其它
除数是两位数的除法
平行四边形和梯形
三位数乘二位 数
角的认识
复式柱状图:统计。
用A4纸制作四年级数学上册思维导图(图文并茂)
①计算
随着整数概念系统完善,和小数认知基础,计算的重点考察从运算的准确率和速度,逐步转向运算的灵活性,也就是运算定律的理解和运用,其实是对于计算的进阶学习。
需要从中速算和巧算的技巧中去提炼思想。
其实运算定律只是对于之前一些方法的提炼,比如带符号搬家,添(去)括号,提取公因数等等,实际上是凑整先算,怎么简单怎么先算的巧算思想,与其说是让孩子记住这些定律,不如说是碰到具体问题去合理运用。
以下是王老师四年级课外数学计算版块的思维导图。
计算同样需要数学思维,而不是一味碰到数就蛮力傻算。
只有深刻领会,整数运算速算和巧.算同样也可以移植拓展到小数和未来的分数巧算上,这需要转变对于计算考察的重新认识。
②应用题
整数应用题是小升初分数、百分数应用题的基础,包括课本上的数学广角都引入了鸡兔同笼等经典算术题型。
所以四年级应用题拓展面会进一步变宽,包括-一些年龄问题,进阶和差倍问题,盈亏问题,归一归总问题,植树问题,方阵问题,页码问题,还原问题基本行程问题等等,目的就是熟悉不同场景下数量关系特征,进一步加强对于所学数学知识的理解。
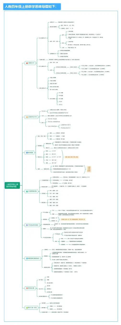
【精选】人教版四年级上册数学全册思维导图
人教版
四年级上册数学思维导图
人教版四年级上册数学第一单元:大数的认识
第二单元:公顷和平方千米
第三单元:角的度量
第四单元:三位数乘两位数
第五单元:平行四边形和梯形第六单元:除数是两位数的除法第七单元:条形统计图
第八单元:数学广角——优化
第一单元
大数的认识1、大数的认识(计数单位、数级、数位)
2、大数的读法和写法
3、大数的大小比较(位数相同;位数不同)
4、大数的改写和求近似数(“四舍五入”法)
5、数的产生(0是最小的自然数;自然数的个数是无限的)
6、十进制计数法
7、计算工具(算筹、算盘、计算器)。