数据结构字符串复制,连接,求子串,KMP
- 格式:docx
- 大小:14.37 KB
- 文档页数:6
kmp算法概念KMP算法概念KMP算法是一种字符串匹配算法,它的全称是Knuth-Morris-Pratt 算法。
该算法通过预处理模式串,使得在匹配过程中避免重复比较已经比较过的字符,从而提高了匹配效率。
一、基本思想KMP算法的基本思想是:当模式串与文本串不匹配时,不需要回溯到文本串中已经比较过的位置重新开始匹配,而是利用已知信息跳过这些位置继续匹配。
这个已知信息就是模式串自身的特点。
二、next数组1.定义next数组是KMP算法中最核心的概念之一。
它表示在模式串中当前字符之前的子串中,有多大长度的相同前缀后缀。
2.求解方法通过观察模式串可以发现,在每个位置上出现了相同前缀和后缀。
例如,在模式串“ABCDABD”中,第一个字符“A”没有任何前缀和后缀;第二个字符“B”的前缀为空,后缀为“A”;第三个字符“C”的前缀为“AB”,后缀为“B”;第四个字符“D”的前缀为“ABC”,后缀为“AB”;第五个字符“A”的前缀为“ABCD”,后缀为“ABC”;第六个字符“B”的前缀为“ABCDA”,后缀为“ABCD”;第七个字符“D”的前缀为“ABCDAB”,后缀为“ABCDA”。
根据上述观察结果,可以得到一个求解next数组的方法:(1)next[0]=-1,next[1]=0。
(2)对于i=2,3,...,m-1,求解next[i]。
①如果p[j]=p[next[j]],则next[i]=next[j]+1。
②如果p[j]≠p[next[j]],则令j=next[j],继续比较p[i]和p[j]。
③重复执行步骤①和步骤②,直到找到满足条件的j或者j=-1。
(3)通过上述方法求解出所有的next值。
三、匹配过程在匹配过程中,文本串从左往右依次与模式串进行比较。
如果当前字符匹配成功,那么继续比较下一个字符;否则利用已知信息跳过一些位置继续进行匹配。
具体地:(1)如果当前字符匹配成功,则i和j都加1。
(2)如果当前字符匹配失败,则令j=next[j]。
一、介绍在计算机科学中,数据结构是指在计算机中组织和存储数据的一种特殊方式。
而字符串对称的判断算法则是在数据结构中的一个重要应用,它用来判断一个字符串是否是对称的,即该字符串从左到右和从右到左读是一样的。
这是一个很常见的算法问题,在很多面试和编程挑战中经常会遇到。
本文将介绍一些常见的字符串对称判断算法,以帮助读者更好地理解和掌握这一算法。
二、暴力法暴力法是最简单的一种字符串对称判断算法。
它的思路是遍历字符串,同时比较对应位置上的字符是否相同。
具体步骤如下:1. 从字符串的两端分别设置两个指针,分别指向字符串的首尾字符。
2. 比较两个指针所指向的字符是否相同,如果相同则继续比较下一对字符,如果不同则说明该字符串不是对称的,算法结束。
3. 重复上述步骤直到两个指针相遇,如果过程中没有出现不同的情况,则说明该字符串是对称的。
暴力法的时间复杂度为O(n),其中n为字符串的长度。
但这种算法并不高效,因为它需要遍历整个字符串并逐个比较字符,所以在处理较长的字符串时效率并不高。
三、栈的应用栈是一种后进先出的数据结构,可以用来判断字符串是否对称。
具体步骤如下:1. 遍历字符串,将字符串的每个字符依次入栈。
2. 将栈中的字符逐个出栈,同时与字符串的对应位置上的字符进行比较,如果出现不同的情况则说明该字符串不是对称的,算法结束。
3. 如果整个遍历过程中没有出现不同的情况,且栈中所有字符都已经出栈,说明该字符串是对称的。
栈的应用在判断字符串对称时的时间复杂度也为O(n),但相较于暴力法,使用栈可以在一定程度上提高效率。
四、递归算法递归算法也可以用来判断字符串是否对称。
其思路是将字符串分割成两部分,分别比较这两部分的对应字符是否相同。
具体步骤如下:1. 将字符串分割成左右两部分,如果字符串长度为奇数,则左侧字符串比右侧多一个字符。
2. 逐个比较左右两部分对应位置上的字符,如果出现不同的情况则说明该字符串不对称,算法结束。
数据结构kmp算法例题KMP算法(Knuth-Morris-Pratt算法)是一种用于在一个主文本字符串S内查找一个模式字符串P的高效算法。
它利用了模式字符串内部的信息来避免在主字符串中不必要的回溯。
这种算法的关键在于构建一个部分匹配表,用于指示模式字符串中出现不匹配时的下一步匹配位置。
让我们来看一个KMP算法的例题:假设我们有一个主文本字符串S为,"ABC ABCDAB ABCDABCDABDE",模式字符串P为,"ABCDABD"。
我们要在主文本字符串S中查找模式字符串P的出现位置。
首先,我们需要构建模式字符串P的部分匹配表。
部分匹配表是一个数组,用于存储模式字符串中每个位置的最长相同前缀后缀的长度。
模式字符串P,"ABCDABD"部分匹配表:A B C D A B D.0 0 0 0 1 2 0。
接下来,我们使用KMP算法来在主文本字符串S中查找模式字符串P的出现位置。
算法的关键步骤如下:1. 初始化两个指针i和j,分别指向主文本字符串S和模式字符串P的起始位置。
2. 逐个比较S[i]和P[j],如果相等,则继续比较下一个字符;如果不相等,则根据部分匹配表调整j的位置。
3. 如果j达到了模式字符串P的末尾,则说明找到了一个匹配,记录匹配位置,并根据部分匹配表调整j的位置。
4. 继续比较直到遍历完主文本字符串S。
根据上述步骤,我们可以在主文本字符串S中找到模式字符串P的所有出现位置。
总结来说,KMP算法通过构建部分匹配表和利用匹配失败时的信息来避免不必要的回溯,从而实现了高效的字符串匹配。
希望这个例题能帮助你更好地理解KMP算法的原理和应用。
数据结构的串操作数据结构的串操作
⒈概述
⑴串的定义
⑵串的基本操作
⒉串的存储结构
⑴顺序存储结构
⑵链式存储结构
⒊串的基本操作
⑴串的长度
⑵串的比较
⑶串的连接
⑷串的截取
⑸串的插入
⑹串的删除
⑺串的替换
⒋字符串匹配算法
⑴朴素模式匹配算法
⑵ KMP 算法
⑶ Boyer-Moore 算法
⑷ Rabin-Karp 算法
附件:
⒈示例代码
⒉数据集
法律名词及注释:
⒈串:在计算机科学中,串(String)是由零个或多个字符组成的有限序列。
⒉顺序存储结构:串的顺序存储结构是将串的字符按线性次序逐个存储在一组地址连续的存储单元里。
⒊链式存储结构:串的链式存储结构是通过定义一个节点类型来存储串的字符,每个节点包含一个字符和一个指向下一个节点的指针。
⒋朴素模式匹配算法:朴素模式匹配算法是最简单的字符串匹
配算法之一,通过对目标串的每个字符依次与模式串进行比较,直
到找到匹配的位置或遍历完所有字符。
⒌ KMP 算法:KMP 算法是一种高效的字符串匹配算法,通过利
用模式串的前缀和后缀信息,在匹配失败时将模式串移动比朴素算
法更远的位置,减少比较次数。
⒍ Boyer-Moore 算法:Boyer-Moore 算法是一种基于多种规则
的字符串匹配算法,通过从右到左比较模式串和目标串的字符,根
据不匹配字符在模式串中的位置和字符表进行移动,提高匹配效率。
⒎ Rabin-Karp 算法:Rabin-Karp 算法是一种利用哈希函数的
字符串匹配算法,通过计算目标串和模式串的哈希值,并逐个比较,减少比较次数。
数据结构教学中KMP算法解析摘要:模式匹配是字符串的基本运算之一,也是数据结构教学中的难点之一。
分析了模式匹配KMP算法以及算法中next函数的含义,给出了next函数的两种实现方法,有助于在教学实践中帮助学生更好地理解该算法。
关键词:数据结构;模式匹配;KMP算法0引言模式匹配(Patten Matching)是许多计算机应用领域的基础问题,在数据结构中模式匹配是字符串的基本运算之一。
字符串模式匹配指的是,找出特定的模式串在一个较长的字符串中出现的位置。
有两个字符串S和T,字符串S称为目标串,字符串T称为模式串,要求找出模式T在S中的首次出现的位置。
一旦模式T在目标S中找到,就称发生一次匹配。
有些应用可能会要求找出所有的匹配位置<sup>[1]</sup>。
例如,目标串S= 'Shanghai',模式串T= 'gha',则匹配结果为4。
模式匹配的典型算法包括朴素匹配算法、KMP算法和BM算法等,其中KMP算法是效率较高且经典的模式匹配算法之一<sup>[2]</sup>。
在数据结构教学中,由于KMP算法较难理解,课堂讲授往往很难取得好的效果。
本文通过对传统的朴素匹配算法与KMP算法的比较,分析next函数的含义以及实现方法,来帮助理解KMP算法。
1朴素匹配算法在朴素匹配算法中,S和T分别为目标串和模式串,变量i和j 为两个静态指针,分别表示S和T中当前正待比较的字符位置。
算法的基本思想是:第1趟匹配:从S的第1个字符(序号为0)起和T的第一个字符比较之,如果相等,则继续逐个比较后续字符(i++;j++),否则开始下一趟匹配。
新的一趟匹配:i的初值为上一趟的初值+1 ,j的初值为1,如果比较结果相等,则继续逐个比较后续字符,否则开始下一趟匹配。
依次类推,直至某一趟匹配中,T的每个字符依次和S中的一个连续的字符序列相等,则称匹配成功,否则称匹配不成功。
一、实验目的1. 理解串的定义、性质和操作;2. 掌握串的基本操作,如串的创建、复制、连接、求子串、求逆序、求长度等;3. 熟练运用串的常用算法,如串的模式匹配算法(如KMP算法);4. 培养编程能力和算法设计能力。
二、实验环境1. 操作系统:Windows 102. 编程语言:C++3. 开发环境:Visual Studio 2019三、实验内容1. 串的创建与初始化2. 串的复制3. 串的连接4. 串的求子串5. 串的求逆序6. 串的求长度7. 串的模式匹配算法(KMP算法)四、实验步骤1. 串的创建与初始化(1)创建一个串对象;(2)初始化串的长度;(3)初始化串的内容。
2. 串的复制(1)创建一个目标串对象;(2)使用复制构造函数将源串复制到目标串。
3. 串的连接(1)创建一个目标串对象;(2)使用连接函数将源串连接到目标串。
4. 串的求子串(1)创建一个目标串对象;(2)使用求子串函数从源串中提取子串。
5. 串的求逆序(1)创建一个目标串对象;(2)使用逆序函数将源串逆序。
6. 串的求长度(1)获取源串的长度。
7. 串的模式匹配算法(KMP算法)(1)创建一个模式串对象;(2)使用KMP算法在源串中查找模式串。
五、实验结果与分析1. 串的创建与初始化实验结果:成功创建了一个串对象,并初始化了其长度和内容。
2. 串的复制实验结果:成功将源串复制到目标串。
3. 串的连接实验结果:成功将源串连接到目标串。
4. 串的求子串实验结果:成功从源串中提取了子串。
5. 串的求逆序实验结果:成功将源串逆序。
6. 串的求长度实验结果:成功获取了源串的长度。
7. 串的模式匹配算法(KMP算法)实验结果:成功在源串中找到了模式串。
六、实验总结通过本次实验,我对串的定义、性质和操作有了更深入的了解,掌握了串的基本操作和常用算法。
在实验过程中,我遇到了一些问题,如KMP算法的编写和调试,但在老师和同学的指导下,我成功地解决了这些问题。
字符串匹配kmp算法字符串匹配是计算机科学中的一个基本问题,它涉及在一个文本串中寻找一个模式串的出现位置。
其中,KMP算法是一种更加高效的算法,它不需要回溯匹配过的字符,在匹配失败的时候,根据已经匹配的字符和模式串前缀的匹配关系直接跳跃到下一次匹配的起点。
下面,我将详细介绍KMP算法原理及其实现。
1. KMP算法原理KMP算法的核心思想是:当模式串中的某个字符与文本串中的某个字符不相同时,根据已经匹配的字符和模式串前缀的匹配关系,跳过已经比较过的字符,从未匹配的字符开始重新匹配。
这个过程可以通过计算模式串的前缀函数(即next数组)来实现。
具体地,假设现在文本串为T,模式串为P,它们的长度分别为n和m。
当对于文本串T的第i个字符和模式串P的第j个字符(i和j都是从0开始计数的)进行匹配时:如果T[i]和P[j]相同,则i和j都加1,继续比较下一个字符;如果T[i]和P[j]不同,则j回溯到next[j](next[j]是P[0]到P[j-1]的一个子串中的最长的既是自身的前缀又是后缀的子串的长度),而i不会回溯,继续和P[next[j]]比较。
如果匹配成功,则返回i-j作为P在T中的起始位置;如果匹配失败,则继续执行上述过程,直到文本串T被遍历完或匹配成功为止。
2. KMP算法步骤(1)计算模式串的前缀函数next[j]。
next[j]表示P[0]到P[j-1]的一个子串中的最长的既是自身的前缀又是后缀的子串的长度。
具体计算方式如下:先令next[0]=-1,k=-1(其中k表示相等前缀的长度,初始化为-1),j=0。
从j=1向后遍历整个模式串P:如果k=-1或者P[j]=P[k],则next[j+1]=k+1,k=j,j+1;否则,令k=next[k],再次执行步骤2。
(2)使用next数组进行匹配。
从文本串T的第0个字符开始,从模式串P的第0个字符开始匹配,如果匹配失败,根据next数组进行回溯。
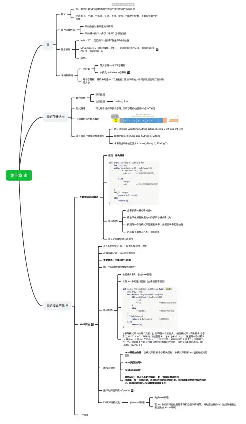
第四章 串串定义串,即字符串(String)是由零个或多个字符组成的有限序列术语:串长、空串、空格串、子串、主串、字符在主串中的位置、子串在主串中的位置串[VS]线性表串的数据对象限定为字符集串的基本操作大多以“子串”为操作对象基本操作lndex(S,T),定位操作,找到串T在主串S中的位置StrCompare(S,T):比较操作。
若S>T,则返回值>0;若S=T,则返回值=0;若S<T,则返回值<0。
其他...字符集编码字符集英文字符―—ASClI字符集中英文―—Unicode字符集每个字符在计算机中对应一个二进制数,比较字符的大小其实就是比较二进制数的大小串的存储结构顺序存储静态数组动态数组malloc、free链式存储可让每个结点存多个字符,没有字符的位置用'#'或'\O'补足王道教材采用静态数组基于顺序存储实现基本操作求子串: bool SubString(SString &Sub,SString S, int pos, int len)串的比较:int StrCompare(SString S, SString T)求串在主串中的位置:int Index(sString S, SString T)串的模式匹配朴素模式匹配算法原理:暴力破解算法思想主串长度n,模式串长度m将主串中所有长度为m的子串与模式串比对找到第一个与模式串匹配的子串,并返回子串起始位置若所有子串都不匹配,则返回0最坏时间复杂度=O(nm)KMP算法不匹配的字符之前,一定是和模式串一致的依赖于模式串,与主串没有关系主要优点:主串指针不回溯用一个next数组存储模式串指针算法思想根据模式串T,求出next数组利用next数组进行匹配(主串指针不回溯)对于每模式串 t 的每个元素 t j,都存在一个实数 k ,使得模式串 t 开头的 k 个字符(t 0 t 1…t k-1)依次与 t j 前面的 k(t j-k t j-k+1…t j-1,这里第一个字符 tj-k 最多从 t 1 开始,所以 k < j)个字符相同。
KMP算法KMP算法是一种用于字符串匹配的快速算法,全称为Knuth-Morris-Pratt算法,是由Donald Knuth、Vaughan Pratt和James Morris在1977年共同提出的。
该算法的核心思想是通过利用已经匹配过的部分来避免不必要的字符比较,从而提高匹配效率。
1.暴力匹配算法在介绍KMP算法之前,我们先来了解一下暴力匹配算法。
暴力匹配算法,又称为朴素匹配算法,是最基本的匹配方法,它的思想就是从主串的第一个字符开始,逐个比较主串和模式串的字符,直到匹配成功或者主串和模式串的所有字符都比较完毕。
具体算法如下:```暴力匹配(主串S,模式串P):i=0j=0n = length(S)m = length(P)while i < n and j < m:if S[i] == P[j]: // 匹配成功,继续比较下一个字符i++else: // 匹配失败,模式串向后移动一位i=i-j+1j=0if j == m: // 匹配成功return i - jelse: // 匹配失败return -1```暴力匹配算法的时间复杂度为O(n*m),其中n和m分别为主串和模式串的长度。
2.KMP算法的思想KMP算法的关键在于构建一个部分匹配表,通过这个表来确定模式串在匹配失败时应该移动的位置。
部分匹配表的定义如下:对于模式串P的前缀子串P[0:i],如果存在一个真前缀等于真后缀,则称其长度为i的真前缀的真后缀长度为部分匹配值。
假设有一个模式串P,我们定义一个部分匹配表next,其中next[i]表示在P[i]之前的子串(不包括P[i])中,有多大长度的相同前缀后缀。
例如,P="ABCDABD",则next[7]=2,因为在P[7]之前的子串中,"ABD"是长度为3的前缀,也是长度为3的后缀。
构建部分匹配表的算法如下:构建部分匹配表(P):m = length(P)next = [0] * m // 初始化部分匹配表j=0k=-1next[0] = -1while j < m - 1:if k == -1 or P[j] == P[k]: // P[j]表示后缀的单个字符,P[k]表示前缀的单个字符j++k++next[j] = kelse:k = next[k]```构建部分匹配表的时间复杂度为O(m),其中m为模式串的长度。
简单的字符串匹配算法简单的字符串匹配算法是指在一个字符串中查找特定子串的过程,可以用来判断一个字符串中是否包含某个子串,并返回子串在字符串中的位置。
本文将介绍两种常见的字符串匹配算法:暴力匹配算法和KMP算法。
一、暴力匹配算法暴力匹配算法又称为朴素匹配算法,是最简单直观的字符串匹配算法。
它的思想很简单:从主串的第一个字符开始,逐个与子串的字符进行比较,若有不匹配的字符,则移动主串的指针,继续进行下一轮比较,直到找到匹配的子串或主串遍历完毕。
暴力匹配算法的时间复杂度为O(m*n),其中m为主串的长度,n为子串的长度。
当主串和子串长度相差很大时,暴力匹配算法的效率较低。
二、KMP算法KMP算法是一种改进的字符串匹配算法,它利用了已经匹配过的信息,避免了不必要的比较。
KMP算法的核心思想是利用一个部分匹配表(也称为next数组),记录子串中每个前缀的最长可匹配前缀的长度。
KMP算法的匹配过程如下:1. 构造部分匹配表。
遍历子串,计算出每个位置的最长可匹配前缀的长度。
2. 在匹配过程中,利用部分匹配表的信息,决定子串的下一次匹配位置。
KMP算法的时间复杂度为O(m+n),其中m为主串的长度,n为子串的长度。
相比于暴力匹配算法,KMP算法的效率更高,尤其在主串和子串长度差距较大时。
三、总结简单的字符串匹配算法有暴力匹配算法和KMP算法。
暴力匹配算法是最简单直观的算法,但效率较低;KMP算法利用部分匹配表,避免了不必要的比较,提高了匹配效率。
在实际应用中,可以根据具体情况选择合适的字符串匹配算法。
以上就是关于简单的字符串匹配算法的介绍。
希望通过本文的阅读,读者能够对暴力匹配算法和KMP算法有一个初步的了解,并能够根据实际需求选择合适的算法进行字符串匹配。
字符串匹配方法引言:字符串匹配是计算机科学中一项重要的技术,它在文本处理、数据分析、搜索引擎等领域都有广泛的应用。
本文将介绍几种常见的字符串匹配方法,包括暴力匹配、KMP算法、Boyer-Moore算法和正则表达式。
一、暴力匹配算法暴力匹配算法,也称为朴素匹配算法,是最简单直观的字符串匹配方法。
它的思想是从待匹配文本的第一个字符开始,依次与模式串进行比较,若匹配失败则移动到下一个字符继续比较,直到找到匹配的子串或者遍历完整个文本。
该算法的时间复杂度为O(n*m),其中n为文本长度,m为模式串长度。
二、KMP算法KMP算法是一种高效的字符串匹配算法,它的核心思想是通过预处理模式串,构建一个部分匹配表(Next数组),以便在匹配过程中根据已匹配的前缀字符来确定下一次匹配的位置。
这样可以避免不必要的回溯,提高匹配效率。
KMP算法的时间复杂度为O(n+m),其中n为文本长度,m为模式串长度。
三、Boyer-Moore算法Boyer-Moore算法是一种基于比较字符的右移策略的字符串匹配算法。
它的主要思想是从模式串的末尾开始与待匹配文本比较,若匹配失败则根据预先计算好的字符移动表来决定模式串的右移位数。
这样可以根据比较结果快速确定下一次比较的位置,从而提高匹配效率。
Boyer-Moore算法的时间复杂度为O(n/m),其中n为文本长度,m为模式串长度。
四、正则表达式正则表达式是一种强大的字符串匹配工具,它通过一种特定的语法规则来描述字符串的模式,并通过匹配模式来判断字符串是否符合要求。
正则表达式可以实现复杂的匹配功能,包括字符匹配、重复匹配、分组匹配等。
在文本处理、数据清洗、搜索引擎等领域都有广泛的应用。
结论:字符串匹配是计算机科学中一项重要的技术,不同的匹配方法适用于不同的应用场景。
暴力匹配算法简单直观,适用于模式串较短的情况;KMP算法通过预处理模式串,提高匹配效率;Boyer-Moore算法通过右移策略,减少不必要的比较次数;正则表达式可以实现复杂的匹配功能。
串的相关概念串(string)是计算机科学中一种重要的数据类型,也常用于其他科学领域。
在计算机科学中,串常被用来表示一串字符,在许多程序中起着重要的作用。
串的基本概念包括串长度、串相等、子串、前缀、后缀、连接、截取、模式匹配等。
1. 串长度就像汉字串的长度表示有多少个汉字一样,串也存在长度这一概念。
长度指的是这个串中字符的数量,可以用len(s)函数来计算,s是一个串。
2. 串相等如果两个串中所有字符都一样,那么这两个串就是相等的。
在编程中可以使用==来比较两个串是否相等。
3. 子串如果一个串包含另一个串,那么这个被包含的串就是原串的子串。
例如,“China”中包含“in”,所以“in”是“China”的子串。
4. 前缀一个串的前缀是指从开头开始的一段子串。
例如,“Python”中的“Py”就是它的前缀。
5. 后缀一个串的后缀是指从结尾开始的一段子串。
例如,“Python”中的“on”就是它的后缀。
6. 连接连接指的是将两个或多个串按照一定的顺序拼接起来形成新的串。
例如将“Python”和“program”连接起来,可以得到“Pythonprogram”。
7. 截取截取是指将一个串的一部分分离出来形成新的串。
通常采用s[start:end]的方式来截取s[start]到s[end-1]的部分。
8. 模式匹配模式匹配指的是在一个串中查找指定的模式串。
这在字符串搜索和替换中很常见,可以采用暴力搜索、KMP、BM等算法实现。
总之,串是计算机科学中非常重要的数据类型,在编程中经常会用到。
要掌握串的相关概念,需要理解串的基本操作和应用场景。
这些操作包括长度、相等、子串、前缀、后缀、连接、截取、模式匹配等。
掌握这些知识对于解决字符串问题和开发具有字符串功能的软件非常必要。
数据结构-串数据结构-串概述:串是由零个或多个字符组成的有限序列,是一种常见的数据类型。
在计算机科学中,串经常被用来表示文本字符串。
本文将介绍串的基本定义、操作以及相关的应用。
1.串的定义1.1 字符集字符集是构成串的基本元素,它包含了一个或多个字符。
1.2 串的长度串的长度是指串中字符的个数,通常用n表示。
1.3 串的表示串的表示可以使用字符数组、指针、链表等方法,具体的表示方法根据实际情况选择。
2.串的基本操作2.1 串的初始化初始化一个空串或者将一个已有的串赋值给另一个串变量。
2.2 串的连接将两个串连接起来形成一个新串。
2.3 串的截取对一个串进行截取,截取出一个子串。
2.4 串的比较比较两个串是否相等或者大小关系。
2.5 串的插入在一个串的指定位置插入一个子串。
2.6 串的删除从一个串中删除指定位置的子串。
2.7 串的替换在一个串中将指定位置的子串替换为另一个子串。
3.串的应用3.1 字符串匹配判断一个串是否包含另一个串,可以使用字符串匹配算法,如朴素模式匹配算法、KMP算法等。
3.2 文本编辑在文本编辑器中对文本进行插入、删除、替换等操作,就是基于串的操作。
3.3 编码解码在计算机通信中,对数据进行编码和解码时,也会使用到串的操作。
3.4 数据压缩在数据压缩算法中,也会使用到串的操作。
本文档涉及附件:无法律名词及注释:1.串:在计算机科学中,串指由零个或多个字符组成的有限序列。
2.字符集:字符集是指包含了一个或多个字符的集合,比如ASCII、Unicode等。
数据结构串的知识点归纳数据结构串是一种线性表结构,它是由零个或多个数据元素组成的有限序列。
数据结构串的存储结构有两种:顺序存储结构和链式存储结构。
下面将从串的定义、顺序存储结构、链式存储结构、串的基本操作等几个方面进行详细介绍。
一、串的定义串是由零个或多个字符组成的有限序列。
在串中,字符的个数称为串的长度。
如果串的长度为0,则称为空串。
串中的字符可以是字母、数字、标点符号和其他特殊符号等。
二、顺序存储结构顺序存储结构是将串中的字符按照其在串中的顺序依次存放在一块连续的存储空间中。
在顺序存储结构中,我们可以使用一维数组来表示串。
数组的下标表示字符在串中的位置,数组的元素存储字符的ASCII码值或字符本身。
通过这种方式,我们可以方便地对串进行插入、删除、查找等操作。
三、链式存储结构链式存储结构是将串中的字符按照其在串中的顺序分别存放在一系列结点中,并通过指针将这些结点链接起来。
在链式存储结构中,我们可以使用单链表、双链表或循环链表等数据结构来表示串。
每个结点包含一个字符和一个指向下一个结点的指针。
通过这种方式,我们可以方便地对串进行插入、删除、查找等操作。
四、串的基本操作1. 串的赋值:将一个串赋值给另一个串,即将被赋值串的字符复制给另一个串。
2. 串的连接:将两个串连接成一个新串,即将一个串的字符依次复制到另一个串的后面。
3. 串的比较:比较两个串是否相等或大小关系。
4. 串的求子串:从一个串中截取一段连续的子串。
5. 串的插入:将一个串插入到另一个串的指定位置。
6. 串的删除:从一个串中删除指定位置的字符或一段连续的子串。
7. 串的替换:将一个串中的子串替换为另一个串。
8. 串的查找:在一个串中查找指定字符或子串的位置。
9. 串的长度:获取一个串的长度。
10. 串的清空:将一个串清空,使其变成空串。
五、应用场景串作为一种基本的数据结构,在实际应用中有着广泛的应用场景。
例如,字符串匹配算法中常用的KMP算法和Boyer-Moore算法,都是基于串的操作实现的。
字符串子串的个数字符串是计算机中常见的数据类型之一,它由一系列字符组成。
在字符串中,我们经常需要找出特定的子串,并统计它们的个数。
本文将围绕字符串子串的个数展开讨论,并从不同角度对其进行分析。
一、子串的概念子串指的是一个字符串中连续的一段字符组成的字符串片段。
例如,在字符串"Hello World"中,"Hello"、"World"、"o W"都是其子串。
子串在字符串处理中经常用到,可以用来查找、匹配、替换等操作。
二、子串的查找与匹配1.暴力匹配法暴力匹配法是一种简单直观的方法,它从字符串的第一个字符开始与目标子串进行匹配,若匹配失败,则从第二个字符开始继续匹配,直到找到目标子串或遍历完整个字符串。
该方法的时间复杂度为O(n*m),其中n和m分别为字符串和目标子串的长度。
2.KMP算法KMP算法是一种高效的字符串匹配算法,它利用已经匹配过的信息来避免不必要的匹配。
该算法的核心思想是,当出现不匹配时,不需要回溯到匹配过的位置,而是利用已经得到的匹配结果来确定下一步的匹配位置。
KMP算法的时间复杂度为O(n+m),其中n和m分别为字符串和目标子串的长度。
三、子串的统计与替换1.统计子串出现的次数要统计子串在字符串中出现的次数,可以遍历整个字符串,每次找到目标子串即将计数器加1。
可以利用字符串的indexOf()方法来实现,该方法返回目标子串在字符串中第一次出现的位置。
2.替换子串字符串的替换操作是常见的字符串处理任务之一。
可以使用字符串的replace()方法来实现,该方法将目标子串替换为指定的字符串。
例如,可以将字符串中的所有"a"替换为"b"。
四、子串的拆分与连接1.拆分子串拆分子串是将一个字符串按照指定的分隔符拆分成多个子串的操作。
可以使用字符串的split()方法来实现,该方法将字符串按照指定的分隔符切割成一个字符串数组。