各种流程图大全
- 格式:doc
- 大小:161.50 KB
- 文档页数:21
色块含义说明 急 救 通 则(First Aid )紧急评估抢救措施1评估与判断 ↓一般性处理 2 注释说明↓ 3↓ 4↓ 5↓ 6↓ 7色块含义说明成人心跳呼吸骤停抢救流程(Adult Pulseless Arrest )12 ↓紧急评估 抢救措施 评估与判断 一般性处理注释说明9 ↓在继续进行按压—人工呼吸的同时11 10 ↓ 12←→ 13 ↓ 24 ↓2514 ↓15 ↓↓2728 ↓否 29 ↓是——————→30 是↓ 31 否↓↓ 26↓色块含义说明高血压危象抢救流程(Hypertensive Crisis)1紧急评估抢救措施评估与判断一般性处理注释说明2 ↓3 ↓4 ↓5是→6↓否7否→8 ↓是色块含义说明 急性气道梗阻抢救流程 (Acute Airway Obstruction )紧急评估 抢救措施 1评估和判断 ↓一般性处理 2 注释说明↓34→↓ 5↓6↓7↓8↓ 9有 10→无 ↓11↓ 12色块含义说明急性全身性过敏反应抢救流程(Anaphylaxis )紧急评估 抢救措施评估与判断 一般性处理 注释说明1↓2→ →→ →↓ →→↓无上述情况或经过上述处理解除危及生命的情况3 → 4↓具有上列征象之一者↓5 恶化 ←↓ 6有效↓ 7有效↓ 8有效↓ 9↓10色块含义说明急性上消化道出血抢救流程(Acute Hemorrhage of Upper Gastrointestinal Tract )紧急评估 抢救措施 评估与判断 一般性处理 注释说明1↓2 →→→ →↓→ →↓无上述情况或经过上述处理解除危及生命的情况3无→有:中高危↓6↓ 7∣↓ ↓8910 ↓ 12 ↓●药物止血治疗■血管加压素及其同类物:垂体后叶素,0.1~0.2U/min 静注,可渐加至0.4U/min ;或特利加压素1~2mg 静注,4~6小时一次■生长抑素或类似物:14生长抑素首剂250µg 静注后250µg/h 静滴8生长抑素100µg 静注后以25~50µg/h 静滴●置双囊三腔管压迫止血●内镜下止血 ●使用抗生素●其他:避免过度补液,其他止血药物等 ■抑制药物(参见左侧相应部分)■一般止血药(如止血敏、氨甲环酸等)效果不肯定■其他:维生素K 3(4mg 肌肉注射)及维生素C 或许有帮助。
大型工厂物控组织设计范例如图所示董事会总经理物控总监生产总监销售总监财务总监行政总监市场部经理销售部经理物控部经理采购部经理生产部经理质检部经理技术部经理运输部经理财务部经理审计部经理人事部经理行政部经理物料跟踪主管物料采购主管物料定额主管物料计划主管物料接收主管物料仓库主管物料发放主管物料记账主管存储管制主管物料跟踪员物料采购员物料定额员物料计划员物料接收员物料仓管员物料发放员物料管账员存储管制员物控文员总经理/厂长行政总监物控总监生产总监物控部经理财务部经理行政部经理采购部经理仓储部经理生产部经理质检部经理物控主管财务主管行政主管采购主管仓储主管领料主管质检主管物料计划员物料核算员行政专员物料采购员物料仓管员领料员物料检验员物料跟踪员物料定额员物料管账员总经理/厂长生产部经理生产主管仓储主管运输主管质检主管物控主管采购主管生产专员仓管员司机质检员物控专员采购专员车间主任车间主任车间主任班组长班组长班组长物料需求分析流程部门步骤生产总监生产部物控部经理物料计划员物料定额员资料存档依据工厂综合生产计划,制定主生产计划审批确定构成单位产品的原材料、辅料及其他物料向工艺部门索要单位产品工艺消耗定额向生产车间统计员索要单位产品非工艺损耗定额,并确定原材料供应系数计算单位产品原材料消耗定额从相关部门收集资料,确定各种辅助材料消耗定额及燃料消耗定额测算本计划期各种物料需求数量确定回收后可用物料数量测算本计划期各种物料实际需求编制《物料需求分析报告》资料存档审核审批制定主生产计划确定各种消耗定额物料需求分析物料计划编制流程部门 步骤总经理物控总监销售部生产部物控部预测产品总需求量审批依据库存情况确定生产总量编制物料清单区分物料ABC 项目计算物料需求量确定物料实际需求量审核审批制定主生产计划查看物料库存数量确定物料净需求量编制物料计划表单确定订单数量及交货期发出物料计划性订货通知编制物料计划表单制定主生产计划计算物料实际需求量确定物料净需求量物料需求计划控制流程部门 步骤总经理物控部生产部销售部更改物料订单输入主生产计划编制物料需求计划并审批发布物料订购单发出经评审通过后的订单编制主生产计划输入主生产计划进行MRP 运算,编制《物料需求计划表》制作《物料订购单》打印出《物料需求计划表》审批发布《物料订购单》针对《物料订购单》,收集反馈信息核查在途物料更改物料订购单审批按要求进行更改物料采购流程部门 步骤总经理物控总监财务部采购部相关部门审批接收申请并收集相关资料编制物料采购计划选择合适的供应商进行采购谈判确定所需采购物料的详细内容填写采购合同按合同办理存档货款支付接收采购需求制订采购计划实施采购计划申请物料采购审批权限外权限内审核审批审核审批审批签订采购合同权限外权限内发出订货单跟踪订货单接收货物物料验收是否合格申请办理货款是否审核审批支付货款供应商开发流程部门 步骤采购部经理供应商管理专员相关部门供应商制定供应商开发计划提供相关信息对供应商进行初步评估根据物料需求计划对物料进行分类通知初步评估合格的供应商送样或进行小批量采购提交供应商开发报告资料归档制定供应商开发计划收集相关供应商资料初选合格的供应商请购所需物料提供物料评定样品或所购物料的等级,并进行比价、议价,确定性价比最优的供应商对供应商进行跟踪和定期考核选定合格的供应商审批根据开发计划对供应商展开调查和信息收集工作资料归档报价部门 步骤总经理物控部总监采购部供应商对照评定标准对供应商进行初步评价和筛选提供相关信息对采购物料分类,并根据物料性质判断是否需要进行现场评审汇总评审结果,进行供应商等级排序资料归档初步筛选供应商进行供应商评审确定供应商名单通过问卷调查、面谈等方式收集供应商信息组织现场评审样品检查审批提出候选名单资料归档审批现场评审是否需要样品提供样品是汇总质量信息确定供应商名单否审核审批部门 步骤总经理物控部总监采购部相关部门资料归档收集相关评估资料进行供应商评审确定供应商名单制定供应商评估标准审核审批收集相关资料提供资料根据收集的资料,参考评估标准对供应商进行评估质检部、生产部参与对供应商的评估工作并提出建议审核审批采购部经理根据审批结果确定供应商等级建立供应商档案对供应商进行持续跟踪和评估不断优化供应商档案资料归档采购交期控制流程部门 步骤物控总监采购部经理采购交期控制主管采购跟单员加强交期控制制定采购交期控制要点采购交期控制要点管理交期延误处理相关部门收集相关资料与信息提供资料与信息设定采购作业期限提供资料与信息审核审批制定采购交期控制要点,并进行监督管理询价谈判进度控制提出采购申请采购进度控制管理接收采购订单,实施交期控制并填写采购预定进度和实际进度,根据情况判定交期是否延误逾期催货分析交期延误原因提出逾期处理办法提出处理意见审批执行审批后的逾期处理办法加强交期控制是否物料接收流程部门 步骤采购部仓储部质检部供应商合格物料入库物料入库前检验按照合同规定按时发货接收物料查看单据和文件清点核对数量问题对物料质量进行检验与供应商协商提出解决方案重新发货或其他出具物料检验报告质量问题签署验收入库单据物料入库有无有无物料编码流程部门 步骤物控总监物控部仓储部信息部决定进行物料编码物料编码录入物料编码准备流程物料编码审批组织相关人员成立编码小组上报现有物料的所有种类及型号将物料种类进行分类整理确定物料大类和编码原则编制物料编码方案审批进行编码制定编码与物料对照明细表对编码提出意见及建议形成物料编码体系审批将物料编码体系发放相关部门将编码录入计算机将编码系统与生产系统相互联接物料存储流程部门 步骤物控总监仓储部经理仓储部生产部办理物料交接手续办理物料入库办理物料入库物料仓储管理和盘点合格物料入库指定物料摆放方法和位置登记台账,建立物料档案并编号定期检查库存物料采取防火、防锈、防盗、防腐等措施定期进行盘点编制物料盘盈盘亏报告审核领用物料填写领用单审批审核审批物料出库交接登记台账部门步骤仓储部经理仓储主管仓储人员财务部审批清理盘点现场扫描库位内货物条码汇总、统计库内物料数量整理物料台账扫描仓库岗位条码递交相关部门盘盈盘亏账务处理编制物料盘点报告物料判断准备进行物料盘点制定盘点程序和方法核对台账和实物数量是否相等填制物料盘点表审批调查账实差异原因制定盘点程序和方法培训盘点人员部门步骤仓储部经理仓储主管物料仓管员领料员审批重新申请提交领料明细表核对领料单和签章清点在库所需物料数量退回或与领料人协调核对物料数量物料装运物料领用申请办理物料发放手续核对物料消耗定额表超出定额否是够用审批清点物料数量是否整理、包装物料在领料单上签字填制发料单物料验收装运物料填制物料台账储备定额工作流程部门步骤物控总监物控部相关部门分析储备定额设定的影响因素提供数据材料确定储备定额计算方法输入各项相关数据资料归档物料储备信息整理相关数据分析更新计算机统计技术计算各个变量,设定储备定额试运行汇总分析数据根据试运行情况优化储备定额装运物料正式运行储备定额优化储备定额设定审批装运物料资料归档根据试运行情况优化储备定额审批订货周期计算流程部门步骤物控总监物控部经理物控部相关部门审批提供相关信息预计年需求量计算订货周期计算单位物料年存储成本以及单位订货成本等相关数据协助执行资料整理整理相关信息计算相关参数收集库存信息审批根据工厂实际运作情况优化物料订货周期运行资料归档确定订货周期订货点计算流程部门步骤物控总监物控部经理物控部相关部门审批提供相关信息根据物料性质和供应情况以及仓储运输条件预计物料备用时间选择合适的订货点计算公式根据生产计划和工厂物料耗用情况预计日需求量协助执行资料整理整理相关信息计算相关参数收集库存信息计算订货点根据实际运作情况和仓储相关数据,优化订货点资料归档计算订货点物料ABC 法分析流程部门步骤物控总监物控部经理物控部相关部门审批用物料单价乘以物料数量计算每种物料的占用金额以进货价或出货价作为统一的标准计算物料单价按照年占用金额的大小顺序,排列出全部品种的物料推断本年度物料总是用量参与、支持资料整理整理相关信息计算相关参数收集物料需求计划等相关资料填写“ABC 分析表”,并计算库存累计占用总金额及各种物料占用库存金额的比例以品种数量累计百分比为横坐标,占用资金累计百分比为纵坐标,绘制ABC 分析图分析并确定物料类别计算订货点资料归档审批审批数据采集流程部门步骤物控总监物控部经理物料定额主管仓储部审批提供数据到生产现场搜集数据选择测试的项目选择合适的测试工具组织相关人员组成数据采集小组详细记录测试数据数据统计与分析编制数据采集方案进行数据采集编制数据采集方案审核审批确定合适的测试时间和测试频次进行实际测算进行数据统计进行数据分析定额指标编制流程部门 步骤物控总监物控部经理定额编制小组生产部定额指标下发进行数据分析确定定额指标对采集和测试的数据进行整理、汇总进行数据分析考察所有偶然因素综合分析确定制定物料定额指标的方法审核审批初步拟定物料定额的单项指标确定制定物料定额指标的方法确定合理的物料定额放宽余地制定物料定额指标进行审议和修订确定物料定额指标将定额指标下发至各生产车间详细记录物料消耗情况部门 步骤总经理采购部质检部相关部门资料归档采购合同签订物料接收采购前信息处理进行采购物料信息收集工作供应商对供应商质量进行评估建立供应商资料档案编制采购计划进行采购谈判签订采购合同及技术协议接收物料并核定采购清单、进行物料清点清点无误后交由质检部进行质量验收实施退换货程序如有质量问题及时向供应商提出改进意见定期对供应商的供货质量进行综合评定资料归档质量保证能力评估资料提供提出采购要求审批按合同规定及时发货进行物料质量检验配合合格验收入库或领用是否使用过程中随时进行物料质量反馈参与部门 步骤物控总监仓储部经理仓储管理人员相关部门资料归档物料在库质量管理物料质量异常处理制定规范出库复查根据工厂仓库管理相关信息制定《物料存储质量规范》审批提供资料组织执行本规范验收入库物料存储质量管理在库检查异常异常问题处理解决汇报提出解决方案审批异常解决出库复查资料归档配合是否是否权限外权限内物料质量检验流程部门 步骤总经理生产总监质检部生产部资料归档检验原材料检验制程质量制定质检标准检验产成品相关部门审批审核制定质检标准执行质检标准进行进料检验合格退换货处理资料入库领用物料制程检验合格处理继续生产产成品检验合格入库返工报价或降价资料汇总分析与报告审核审批资料归档否是否是是否不合格物料处理流程部门 步骤总经理生产总监质检部编写处理报告、填写质量报表不合格物料处理检验并签发不合格物料通知单相关部门审批组织专员检验不合格物料签“不合格”章接收上报审核审批研究处理措施制定处理措施组织执行检查编写处理报告填写质量报表审核审批审核审批审核审批执行反馈物料领用流程部门 步骤财务部物控部生产部经理车间主任核对账目领料员审批稽核领料记账领料申请编制用料计划填写领料单定额内核对物料库填写物料价格及编号审批稽核手续及物料金额发放物料登记物料明细账汇总发出物料记物料帐月末剩余物料退库办理退库手续月末核对物料帐及明细账审批是否PDCA 法的基本形式如图所示APD C PD CA APD C PD C A APD C PD C A 前进总结,更新的总结前进总结,更新的总结前进A (总结)阶段1、总结经验,使之标准化2、推广经验,改进工作C (检查)阶段1、检查各项工作是否按计划执行2、检查实施结果是否达到预期效果P (计划)阶段计划主要包括以下内容1、必要性(为什么干)2、目的性(该干什么)3、地点(在什么地方干)4、期限(什么时候完成)5、负责人(由谁来干)6、方法(怎么干)D (实施)阶段1、实施前要正确理解和传达计划内容2、在实施过程中要注意观察和记录执行动态3、认知做好数据收集和分析工作制程物料控制流程部门 步骤仓储部质检部物控部生产车间加强物料管理使用物料生成制品进行制品检验领用物料按消耗定额发放按规定存放物料进入下一制程单位加强物料管理领用所需物料进行生产按规定使用物料挑出自检不良品生成制品处理不良品对制品进行检验合格进行修复可用否入库存放,再利用或报废否是是生产退料流程部门 步骤仓储部质检部生产部经理车间班组人员登记退回物料确认物料问题处理退料发现存留物料确认物料存留原因发现车间存留物料处理不良品进行质量检验出具检验报告接受、登记退回物料,并注明原因处理不良品处理不良品填写《退货单》审批办理退料制定处理对策填写仓库账簿呆废料处理流程部门 步骤物控总监财务部物控部相关部门登记退回物料确认物料问题处理退料发现存留物料盘查物料确认呆废料查找产生原因拟定处理方案组织处理审核审批审批协助确认协助盘查物料盘查物料盘查物料盘查物料登记物料台账编制处理报告改进物料控制工作资料存档审批登记明细账部门步骤总经理采购部经理采购主管相关部门进行采购提出物料采购申请确定采购形式按照经济订货批量进行订购控制定期批量采购成本考核物料采购申请的审批采购过程控制审核是否在采购计划之内审批对比供应商,确定采购价格与供应商进行谈判与供应商签订合同选择适合的付款条件审批对采购成本进行考核审批审批计划根据考核结果采取奖惩措施部门步骤仓储部经理仓储主管仓管员采购部对库存物料数量进行跟踪达到订购定,及时通知采购部对不同类别物料采取不同的控制方式初步拟定材料定额的单项指标按照经济订货批量进行订购定期盘点仓储物料降低不可用库存进行物料分类控制加强物料维护按照ABC 分类法将物料进行分类审批制定物料定期保养维护计划定期检查物料状况,及时保养及时处理废料、滞料合理安排不同物料的出入库时间审批配合质量成本控制流程部门步骤质检部经理质检主管质检专员生产部对比质量成本目标和实际完成情况找出差异原因并进行分析建立质量成本分析指标体系确立质量成本改进目标与方向根据核算结果对质量成本进行分析对质量成本进行考核质量成本考核与评价质量成本核算质量成本分析组织相关人员对质量成本进行核算审批加强在制品、半成品和成品的检验对相关人员进行培训对质量成本进行评价编制质量成本评价报告对相关人员进行奖惩部门步骤总经理生产总监安全生产委员会制定安全生产计划组织执行安全生产计划制定安全生产新措施制定安全生产计划处理安全事故确定安全生产指标收饭前自我检查分析事故原因执行安全生产计划审批审核制定事故处理办法安全主管执行事故处理措施填写月度、季度、年度安全报表汇总安全报表做出安全报告制定安全生产新措施审核执行安全生产计划审批审核审核下属单位安全员是否发生事故审批是否重大一般部门步骤总经理后勤部经理后勤部编制宿舍一览表及时填写或得反馈信息加强宿舍安全管理制定宿舍管理制度加强宿舍设备物品管理制定宿舍管理制度确认服务标准填写宿舍意见表在允许范围内解决问题加强宿舍物品管理审批审核填写保管登记表后勤部工作人员及时准备维修进行详细记录加强宿舍安全管理落实执行编制宿舍管理报告不定期巡查资料存档审核加强宿舍服务管理部门步骤总经理后勤部经理后勤部制定食堂管理计划制定管理计划方案加强食堂设备管理管理制度与管理计划的制定加强食堂服务质量管理制定食堂管理制度收饭前自我检查确认分工与责任明确食堂销售标准审批审核检查售饭前准备后勤部工作人员解决问题发现问题规范食堂服务标准遵照执行编写分析报告发现问题审核加强食堂销售管理审批审核审核解决问题统一管理食堂设备编制物品分管表接受考核部门步骤总经理行政部经理行政部与会人员下发会议通知布置会场引领与会人员入座拟定会议议程送客人离开会场会后工作会议准备会议服务明确会议时间、地点和与会人员提供会场服务进行会议记录整理会议记录签到明确会议主题审批审核下发给相关部门性监督执行情况形成正式会议文件部门步骤行政部经理行政部车辆使用部门查询车辆使用信息调配车辆提供车辆使用车辆申请使用车辆安排车辆填写车辆请用单安排司机检查车辆接收车辆登记用车信息办理车辆使用手续审批审核使用车辆招聘计划编制流程部门步骤总经理人力资源部经理人力资源部用人部门审批配合编写职务说明书确定招聘对象职权和任职资格选择招聘方式确定职位人数缩写招聘计划书编写招聘计划分析招聘需求进行工作分析招聘需求分析审核确定日期、时间成立招聘工作小组组织执行提供资料提出招聘申请审批审核反馈配合。
矿产资源开发利用方案编写内容要求及审查大纲
矿产资源开发利用方案编写内容要求及《矿产资源开发利用方案》审查大纲一、概述
㈠矿区位置、隶属关系和企业性质。
如为改扩建矿山, 应说明矿山现状、
特点及存在的主要问题。
㈡编制依据
(1简述项目前期工作进展情况及与有关方面对项目的意向性协议情况。
(2 列出开发利用方案编制所依据的主要基础性资料的名称。
如经储量管理部门认定的矿区地质勘探报告、选矿试验报告、加工利用试验报告、工程地质初评资料、矿区水文资料和供水资料等。
对改、扩建矿山应有生产实际资料, 如矿山总平面现状图、矿床开拓系统图、采场现状图和主要采选设备清单等。
二、矿产品需求现状和预测
㈠该矿产在国内需求情况和市场供应情况
1、矿产品现状及加工利用趋向。
2、国内近、远期的需求量及主要销向预测。
㈡产品价格分析
1、国内矿产品价格现状。
2、矿产品价格稳定性及变化趋势。
三、矿产资源概况
㈠矿区总体概况
1、矿区总体规划情况。
2、矿区矿产资源概况。
3、该设计与矿区总体开发的关系。
㈡该设计项目的资源概况
1、矿床地质及构造特征。
2、矿床开采技术条件及水文地质条件。
一、石材地面装饰构造:室内地面所用石材一般为磨光的板材,板厚20毫米左右,目前也有薄板,厚度在10毫米左右,适于家庭装饰用。
每块大小在300毫米×300毫米~500毫×500毫米。
可使用薄板和1:2水泥砂浆掺107胶铺贴。
石材地面装饰基本工艺流程:清扫整理基层地面→水泥砂浆找平→定标高、弹线→选料→板材浸水湿润→安装标准块→摊铺水泥砂浆→铺贴石材→灌缝→清洁→养护交工。
三、施工要点:基层处理要干净,高低不平处要先凿平和修补,基层应清洁,不能有砂浆、尤其是白灰砂浆灰、油渍等,并用水湿润地面。
铺装石材、瓷质砖时必须安放标准块,标准块应安放在十字线交点,对角安装。
铺装操作时要每行依次挂线,石材必须浸水湿润,阴干后擦净背面。
石材、瓷质砖地面铺装后的养护十分重要,安装24小时后必须洒水养护,铺巾完后覆盖锯末养护。
四、注意事项。
(1)铺贴前将板材进行试拼,对花、对色、编号,以入铺设出的地面花色一致。
(2)石材必须浸水阴干。
以免影响其凝结硬化,发生空鼓、起壳等问题。
(3)铺贴完成后,2~3天内不得上人。
铺贴陶瓷地面砖基本工艺流程1、铺贴彩色釉面砖类:处理基层→弹线→瓷砖浸水湿润→摊铺水泥砂浆→安装标准块→铺贴地面砖→勾缝→清洁→养护。
2、铺贴陶瓷锦砖(马赛克)类:处理基层→弹线、标筋→摊铺水泥砂浆→铺贴→拍实→洒水、揭纸→拨缝、灌缝→清洁→养护。
铺贴陶瓷地砖的施工要点1、混凝土地面应将基层凿毛,凿毛深度5~10毫米,凿毛痕的间距为30毫米左右。
之后,清净浮灰,砂浆、油渍,产散水刷少将地面。
2、铺贴前应弹好线,在地面弹出与门道口成直角的基准线,弹线应从门口开始,以保证进口处为整砖,非整砖臵于阴角或家具下面,弹线应弹出纵横定位控制线。
3、铺贴陶瓷地面砖前,应先将陶瓷地面砖浸泡阴干。
4、铺贴时,水泥砂浆应饱满地抹在陶瓷地面砖背面,铺贴后用橡皮棰敲实。
同时,用水平尺检查校正,擦净表面水泥砂浆。
5、铺贴完2~3小时后,用白水泥擦缝,用水泥、砂子=1:1(体积比)的水泥砂浆,缝要填充密实,平整光滑。
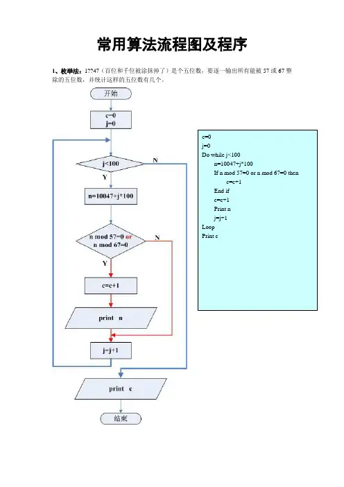
常用算法流程图及程序
1、枚举法:1??47(百位和千位被涂抹掉了)是个五位数,要逐一输出所有能被57或67整除的五位数,并统计这样的五位数有几个。
2、枚举法:1? 4?7(十位和千位被涂抹掉了)是个五位数,要逐一输出所有能被57或67整除的五位数。
3、枚举法:逐一输出所有3位数水仙花数(即个位数3+十位数3+百位数 3 =
这个数)
4、枚举法:百鸡百钱问题:100元买100只鸡(三种鸡,5元一只公鸡,3元一只母鸡,1元三只小鸡),输出每一种买法的各种鸡的数量。
5、枚举法:输出1000以内的所有的素数之和
6、冒泡排序:对十个数按非递减方式(即升序)冒泡排序,并输出排序后的这十个数。
其中i 是外循环变量,用来控制需要进行多少次处理,j 是内循环变量,用来控制每次处理需要进行多少次的俩俩比较。
7、顺序查找:100个数中顺序查找key,如找到则输出是第几个元素,否则输出0(如果输出0的话,表示没找到)。
8、对分查找:100个数(必须事先排好序)中对分查找key,如找到则输出是第几个元素,否则输出0(如果输出0的话,表示没找到)。
i 是用来表示对分查找的起点变量,j是用来表示对分查找的终点变量。
11 检验是否合格 分供方评价和选择业务流程图 否否 是是
否 是 是否进行否 工艺试验
是 发现质量问题
否 是
是 否 2
报经处长同意后对其进行调查
业务室根据调查结果填写供方质量保证能力调查表
业务室提出供方评价申请 B类物资物资处处长审批,A类物资物资处审批后报质管处审批
采购样品后报质管处检验 是否检验样品 审查是否合格
放弃
报技术部进行工艺实验 实验是否合格 委托车间试用 试用是否合格
列入合格供方名录 质量跟踪调查
业务室填写企业评价表 22
物资计划工作业务流程图(1) (周转计划业务)
处办下达周转天数指标 业务室将指标分解 计划员编制周转计划 业务室综合平衡并编制总周转计划
处办综合平衡并编制全处周转计划
下达执行 统计室每月上报周转计划执行情况
年未考核 33
计划员根据用料计划和库存编制进货计划 市场调查:包括货源、价格、质量等 交物价员审核 3 物资计划工作业务流程图(2) (进货计划业务) 是 否10万元以上 网上采购物资非招标采购招 标 采 购 万元以下的 超万元的 4 用料单位提出 用料计划 处办公室分割发送 用料计划 报业务室主任审批 报处长审批 交统计室备案 订货或采购程序 填写《物资招标采购申报表》报检察处
招标采购程序
业务室主任安排计划员平衡需求和资源
计划员核实资源是否满足需求 物资发放程序
物资网上采购程序 44
编写标书 技术部签订技术协议 是否议标 商务谈判 新制部 技术部 物资处
订货程序
物资招标采购业务流程图(业务室) 新制工程
公开招标邀请招标 投标商不足三家,重新招标 (新制工程材料采购经批准可少于三家)
否是
决定供应商 注:虚线部分为外部业务
发布公告 发出标书或通知
供应商接收标书并投标
评标小组开标 评标 资料归档 55
招标采购程序
5 物资订货业务流程图(业务室)
决定供应商
10万元以上合同 否
是 监督反馈合同正本
进口物资
合同及有关文件
根据批准的进货计划选择供货单位并进行联系
进行业务恰谈 合同文本的起草 处长和业务室主任对合同文本进行审查
审查是否 通过
签订正式合同 (签字盖章)
合同履行
调查供货单位的资信情况 合同管理员归档并录入微机
交挡案处归挡
合同履行过程中有关问题的处理
处长 室主任
交监察处备案
物资验收程序 合同履行完毕
物资进厂入库 物资采购付款程序 合同履行完毕
进口物资通关程序 合同履行完 66
6 物资采购业务流程图(业务室)
室主任根据批准的进货计划下达采购任务
采购人员办理 请车和请款手续
组织物资的装卸、运输和结算
物资验收程序
物资采购付款程序 77 88 有无问题
处长审核签字
统计室依据计划或合同审核凭证并做好记录
财务处办理付款手续
8 物资采购付款业务流程图(业务室)
有 无
有 无 有无问题
业务室填写付款凭证及附联
进口业务开据信用证 99
9 物资保管业务流程图
无无 有有
物资入库、码放 立卡(或建立副卡) 和其它标识
填写物资进货记录、登记物资明细账
物资的定期盘点和检查 将明细账和物资验收入库单交统计室 储备情况向业务室反馈 物资交接 经常性检查和物资的维护保养
有无问题 及时报告 处理 有无问题 交接完成
物资验收程序 1010 10 物资发放业务流程图(业务室)
物资临时出库单 领料单 否
是
否 是 代保管物资出库单
物资有问题单据有问题 无
用料单位凭用料计划开据物资出库凭证。领料人持凭证到物资处领料
是否工程用料 单据分割员审核并与用料计划进行核对
业务室计划员审核
经处长或仓库主任审批
仓库保管员审核出库凭证
审核有无问题 及时报告处理
物资出库 消卡、记帐 将领料单反馈统计室,底联交领料人
领料人
是否满足用料 物资进货计
划程序(2) 1111
11 物资销售业务流程图
销售5000元以下 销售5000元以上
降价物资提出申请 批准 批准
有 无 购料单位申请 计划员开据销售单 业务室主任审核 仓库保管填写数量、业务室核算 价格 报处长和厂长审批 购料人到财务 交款 购料人到仓库 取料 保管员审核销售单 有无问题 物资出库 消卡、记账 将销售单向统计室反馈,出门证交购料人 购料人
处长审批 1212
12 物资盘盈盘亏业务流程图
重大问题 一般问题
否 是
仓库盘点 保管员填写物资验收和储存问题反馈单
保管员向组长反馈 组长向仓库主任反馈
仓库主任调查原因 向处长汇报另做 处理
填写盘盈盘亏明细表 做盈亏处理
报经处长和主管厂长审批
审批是否 通过否
仓库保管员填写 盈亏单
盈亏单经仓库主任审批后保管员下帐消卡
将盈亏单向 统计室反馈
微机室打印物资盘点表 1313
13 物资数量调整业务流程图
重大问题 一般问题
仓库盘点、检查 保管员填写物资验收和储存问题反馈单
保管员向组长反馈 组长向仓库主任反馈
仓库主任调查原因 向处长汇报另作处理
保管员填写数量 调整单
仓库主任审批 保管员记帐、消卡 将调整单反馈 统计室 1414
14 物资价格调整业务流程图
统计室填写价格调整明细表
报经处长批准 报财务处批准 统计室填写价格 调整单
在明细帐上修改价格并核算资金
业务室提出调价申请 报经处长批准 1515 物资统计业务流程图(手工统计) 统计员收集物资明细帐和各类单据
统计 建立统计台帐 填写统计报表 报有关领导审批 上报报表 1616
物资核算业务流程图(手工统计)
17 料帐员收集物资明细帐和各类单据
核算价格并记入 明细帐
填写资金表 报送财务处 汇总资金表,并报处办 1717
物资报损业务流程图
18 处长审批 主管厂长审批 仓库保管员记帐消卡 将报损单反馈统计室
采购人员填写报损单 保管人员填写报损单 业务室主任审批 仓库主任审批 1818 进口材料(设备)通关及核销业务流程
注:虚线部分为外部业务 19
船东及供货商 工程合同及来料进料合同 货物到港
通知
合同、提单、箱
单、发票
报关员 被委托报关单位代理报关
办理海关手册及手册增项 通关
报检
物资进厂入库 物资验收程序
物资发放程序 余料管理
核销
进口材料(设备)消耗库存表
海关 1919
修船(改装)工程物资出口报关业务流程图 结汇及退税单证 修船分厂提供船名、船籍、是否外汇结算。 提供外协件的使用量
打印工程消耗材料清单
海关驻厂厂监管组审核 打印工程消耗材料汇总表
微机 室
报关 员
整理数据、编制报关单证
报关行 舱单及报关单录入
海关 结汇及退税单证
财务处 外汇核销单