考研政治思维导图
- 格式:docx
- 大小:12.51 KB
- 文档页数:2
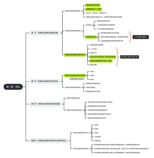
第一章:导论第一节:思想政治教育学的研究对象思想政治教育及其相关概念思想政治教育学15名解思想政治教育16、17名解政治工作、思想工作、思想政治工作思想政治教育与思想政治工作、思想政治教育与思想政治教育学思想政治教育学的研究对象研究对象思想政治教育研究对象人的思想品德形成与发展的规律对人进行思想政治教育的规律特殊矛盾20论述是思想政治教育存在的内在依据贯穿于思想政治教育的始终,推动着其不断发展还制约着思想政治教育领域的其他矛盾+p144表现(要求)思根政治教育学的基本范畴19论述思想政治教育学的范畴个人与社会思想与行为内化与外化22内化名解、20内化与外化名解教育主体与教育客体15简答、18论述教育与管理总+定义+关系+启示+总第二节:思想政治教育学的学科体系思想政治教育学的学科特点14简答阶级性实践性综合性思想政治教育学的理论体系思想政治教育学基本理论思想政治教育史思想政治教育学分支学科第三节:思想政治教育学的形成和发展思想政治教育学科建设思想政治教育学科建设经验坚持马克思主义理论指导与博采众长相结合坚持思想解放和学术民主的原则加强思想政治教育学基础理论研究紧密结合思想政治教育实践进行理论研究加强思想政治教育研究队伍建设第四节:思想政治教育学的研究方法和研究意义思想政治教育学的研究方法文献法观察法实验法社会调查法总结经验法思想政治教育学的研究意义研究思想政治教育学有助于加强和改进思想政治教育,促进思想政治教育科学化研究思想政治教育学有助于促进全面深化改革,促进社会主义市场经济与和谐社会建设顺利进行研究思想政治教育学有助于提高人们的思想道德素质,更好的开展思想政治教育。
在考研复习的过程中,政治作为一门重要的学科,其知识点的繁多和复杂性常常让考生感到头疼。
然而,通过合理的学习方法和工具,我们可以轻松掌握政治的核心知识点,为考试取得好成绩打下坚实的基础。
本文将介绍如何利用考研政治思维导图来高效复习,帮助考生轻松掌握核心知识点。
首先,我们需要了解什么是思维导图。
思维导图是一种图形化的思维工具,它以树状结构展示思维过程和知识点之间的逻辑关系。
通过将知识点进行分类、归纳和整理,思维导图可以帮助我们更加清晰地理解知识结构,提高记忆效率。
在考研政治的复习中,思维导图可以帮助我们更好地梳理知识点,形成系统的知识体系。
接下来,我们来探讨如何制作考研政治思维导图。
首先,确定复习范围和重点,根据考试大纲和历年真题,筛选出核心知识点。
然后,将这些知识点进行分类,例如分为马克思主义基本原理、毛泽东思想和中国特色社会主义理论体系等部分。
接着,针对每个部分,进一步细分出具体的子知识点,并考虑它们之间的逻辑关系。
最后,使用思维导图软件或手绘的方式,将这些知识点以树状结构展示出来。
在制作思维导图的过程中,我们需要注意以下几点。
首先,保持简洁明了,避免过于复杂和繁琐。
其次,注重逻辑性和条理性,确保知识点之间的关联和层次关系清晰。
此外,可以适当使用颜色、图标等元素来增强记忆效果。
最后,不断修改和完善思维导图,随着复习的深入,我们可以根据新的理解和发现对思维导图进行调整和补充。
有了考研政治思维导图后,我们如何利用它来进行高效复习呢?首先,我们可以按照思维导图的层次结构进行逐层学习,从整体到局部,逐步深入。
这样可以确保我们不会遗漏任何重要的知识点。
其次,我们可以根据思维导图的逻辑关系进行联想记忆,将知识点串联起来,形成知识网络。
这样不仅可以提高记忆效率,还有助于我们理解和运用知识点。
此外,我们还可以利用思维导图进行知识点的对比和归纳,找出它们之间的共性和差异,从而加深对知识点的理解。
在复习过程中,我们还可以结合其他学习方法来充分利用思维导图。
绪论(思想道德和法律的关系及其重要性)思想板块道德修养法律基础第一章人生的青春之问(人生观、价值观)第二章坚定理想信念(理想信念)第三章弘扬中国精神(中国精神、爱国主义)第四章践行社会主义核心价值观(社会主义核心价值观) 第五章明大德守公德严私德(道德观)第六章尊法学法守法用法(法律基础)思想道德修养与法律基础— 时代 新人 要以 民族 复兴为十九大提出“培养担当民族复兴大任的时代新人”的战略要求十九大提出“培养担当民族复兴大任的时代新人”的战时 当代大学生:要以有理相 有木领 有担当为相木要求 夯实综合素质基础,着力提升想道德素质和法治素养, 成为中国特色社会主义事业的合格建设者和可的奋新 增都段绪第一,思想道德为法律的制定、发展和完善提供 价值准要 基 础 — _第二,思想道德可促— 油第三,思想道德调整范围和方式更广泛灵活, 可弥补法律调整短相互第一,法律通过对思想道德的基本原则予以学 道第二,科学立法和主法可将思想道德导向,让法治成为良法善治第三、严格执法和公正司法,有利干维护社 会公平正义,弘扬真善美、打击假恶丑,使 思想道德要求在实践中得到切实遵循 第四,全民普法和全民守法,有助于增强人 们信守法律的思想道德水平,引导人们自觉 履行法定义务、家庭责任、社会责任思想道德素质和法治素养是人应该具有的基本素质提升 思相道德素质 与法治法 为 相道德提供制度保陪思想道德为 法律提供思 想 指 5二者在调选世界观:人们对生活在其中的世界以及人与世界的关系的总体看法和根本观点 世界观决定人生观,人生观又对世界观的巩固、发展和变化起作用人的本质在其现实性上是一切社会关系的总和,社会属性是人的本质属性,人的社会关系的总和决定了人的本质表明人的一生追求什么,是对“人为什么活着”这一人生根本问题的认识和回答人生目的(核心) 决定人生道路在人生实践中的作用。
决定人生态度决定人生价值选择回答人应当如何活着,表示以怎样的心态实现人生目标人生态度是人生观的重要内容与人生观的关系人生态度是人生观的表现和反映判定一个具体人生的价值和意义,是一种特殊的价值自我价值:主要表现为对自身物质和精神需要的满足程度社会价值:个体的实践活动对社会、他人具有的价值选:19年14题 一方面,人生的自我价值是个体生存和发展的人生价值内在包含两个方面 必要条件,人生的自我价值的实现是个体为社 会创造更大价值的前提另一方面,人生的社会二者关系 价值是社会存在和发展的重要条件,人生社会 价值的实现是个体自我 完善、全面发展的保障选个人与社会的关系问题是认识和处理人生问题的重要着眼点和出发 点,最根本的是个人利益与社会利益的关系社会利益是个人利益得以实现的前提和基础,同时保障个人利益的实 现最先进的人生追求——“服务人民、奉献社会”★确立“服务人民、奉献社会”的科学高尚人生追求的意义清楚地把握人的生命历程和奋斗目标,深刻理解人为了什么而活、应走什么样 的人生之路等道理以正确的人生态度对待人生,解决实际生活中的各种问题,以人民利益为重, 始终对祖国和人们具有高度责任感,在服务人民、风险社会中实现自己的人生 价值掌握正确的人生价值标准,懂得人生的价值首先在于奉献,自觉用真善美塑 造自己,不断培养高洁的操行和纯朴的情感,努力使自己成为一个高尚的人新增:关于人生态度的具体描述积极进取的人生态度:人生须认真;人生当务实;人生应乐观;人生要进取15年1 4 题17年14题★人生价值的评价与实现 人生价值实现条件:社会客观条件、个体自身条件、增强能力幸福来源于奋斗,幸福是一个总体性范畴,是相对的实现幸福离不开一定的物质条件,但人的幸福不能仅仅局限于物质方面,精神需要的满足、精神生活的充实也是幸福的重要方面在追求幸福的过程中,我们不能把自己的幸福建立在损害社会整体和他人利益的基础 上,要实现个人幸福与社会进步的相互促进树立正确的顺逆观:无论逆境还是顺境,对人生的作用都是双重的,关键是如何看待以及对待它们 树立正确的得失观、苦乐观、生死观、荣辱观反对错误人生观:反对拜金主义,享乐主义,极端个人主义与历史同向:顺应历史和人民的选择,把握机遇时期; 与人民同在:在服人民、奉献社会中创造有意义的人生成就多彩人生与祖国同行:自觉将人生目标同国家和民族的命运和前途紧密联系人生价值评价尺度——根本尺度:实践活动是否符合客观规律,是否促进历史进 步;当今标准:是否奉献社会,是否尽心尽力服务人民人生价值评价方法——能力有大小与贡献需尽力统一;物质贡献与精神贡献统一;完善自身与贡献社会统一选★人生观辩证对待人生矛盾★幸福观c 人生价值人生态度第一 章 : 人 生 的 青 春 之 问 人 生 观 是 对 人 生 的 总 看 法选正 确 的 人 生 观 创 造 有 意 义 的 人 生理想是人们在实践中形成的、有实现可能的、对未来社会和自身发展目标的向往与 追求,是人们的世界观、人生观和价值观在奋斗目标上的集中体现理 想 %特征:超越性(超越现实)、实践性(在实践中产生、发展和实现)、时代性(一定时代的产物) 信念是认知、情感和意志的有机统一体,是人们在一定的认识基础上确立的对某种思 想或事物坚信不疑并身体力行的精神状态选:17年13题特征:执着性(不会轻易改变)、多样性(不同层次和类型,高层次决定低层次)二者关系:理想是信念所指的对象,信念是理想实现的保障昭示奋斗目标理想信念的作用。
考研政治思维导图整理随着考研政治科目的越来越重视思维导图的应用,越来越多的考生开始关注和使用思维导图来整理政治知识。
通过绘制思维导图,考生可以将复杂的政治知识结构化地呈现出来,帮助记忆和理解。
本文将介绍考研政治思维导图的整理方法,并提供一些实用的技巧和示例。
一、思维导图的定义和作用1. 思维导图是一种图形化的思维工具,通过以中心主题为核心,以分支形式展开相关的思维内容。
它通过使用关键词、关键概念、图形符号和彩色等方式来提炼和整理信息,使人们更容易理解和记忆。
2. 思维导图在考研政治学习中的作用主要有:整理知识结构、梳理思维脉络、加深理解记忆、提高关联思考能力等。
二、考研政治思维导图整理方法1.选择适合的思维导图工具:在制作思维导图时,有许多软件和应用可以选择,如MindManager、XMind、百度脑图等。
选择一个熟悉和便于使用的工具,可以提高制作效率。
2.明确中心主题:思维导图的中心主题应当明确,直接表达整个导图的核心内容。
例如,可以以“中国共产党的党史”作为中心主题,然后根据不同的时间段或重要事件展开相应的分支。
3.分支的建立:每个分支应当有一个明确的关键词或核心概念,并与中心主题直接相关。
分支之间可以存在逻辑关系,通过箭头或连接线表示不同分支之间的联系。
4.使用图形符号和彩色:为了区分不同的分支和关键词,可以使用图形符号和不同的颜色。
例如,使用方框表示重要概念,使用圆圈表示关键词,使用不同的颜色区分不同的分支。
5.添加文字说明:思维导图并不只是简单的绘图,还需要添加文字说明和解释。
文字说明可以用来补充关键信息、提醒重要事项等。
在文字说明时,应当简明扼要,重点突出。
三、考研政治思维导图实用技巧1.整理知识框架:思维导图在整理政治知识框架方面很有帮助。
通过以章节为分支,将政治知识按照系统的思维方式列举出来,可以更清晰地了解各部分之间的关系和重要内容。
2.加深理解记忆:在复习过程中,可以通过制作思维导图来加深理解和记忆。
考研政治思维导图的使用方法考研政治是众多考研科目中的重要组成部分,内容涵盖了马克思主义基本原理、毛泽东思想和中国特色社会主义理论体系概论、中国近现代史纲要、思想道德修养与法律基础以及形势与政策等多个方面。
知识点繁多且复杂,要想系统地掌握并在考试中取得好成绩,使用思维导图是一个非常有效的方法。
下面,我将详细为大家介绍考研政治思维导图的使用方法。
一、准备工作在开始使用思维导图之前,首先要做好充分的准备工作。
1、熟悉教材和考纲要对考研政治的教材和考纲有全面的了解,明确考试的重点和范围,这样在制作思维导图时才能更有针对性。
2、选择合适的工具目前有很多制作思维导图的工具可供选择,如纸质笔记本、电子软件(如 XMind、MindManager 等)。
如果喜欢手写的感觉,可以选择纸质笔记本;如果追求便捷和易于修改,电子软件则是更好的选择。
二、制作思维导图1、确定中心主题以考研政治的某一章节或某一模块为中心主题,例如“马克思主义基本原理概论”。
2、梳理分支结构从中心主题出发,逐步向外扩展分支。
比如,在“马克思主义基本原理概论”下,可以分为“哲学”“政治经济学”“科学社会主义”等分支。
3、细分知识点在每个分支下,进一步细分具体的知识点。
例如,在“哲学”分支下,可以包括“唯物论”“辩证法”“认识论”“唯物史观”等。
4、标注重点和难点对于重要的知识点、易混淆的概念以及历年考试的重点,要用特殊的符号或颜色进行标注,以便复习时能够快速抓住关键。
5、建立联系在不同的知识点之间建立联系,通过线条、箭头等方式展示它们之间的逻辑关系,帮助理解和记忆。
三、使用思维导图进行学习1、预习在学习新的章节之前,先通过思维导图对整体内容有一个初步的了解,明确重点和难点,为后续的深入学习做好准备。
2、复习复习时,对照思维导图回忆知识点,检查自己的掌握情况。
对于遗忘或不熟悉的部分,及时进行补充和强化。
3、总结归纳学完一个模块后,利用思维导图对所学内容进行总结归纳,将分散的知识点整合起来,形成知识体系。
(马克思主义基本原理概论)唯物论考点决 定认识论考点唯物论 运动是物质的存在方式——运动和静止的关系时空是运动的物质的存在方式——时空绝对性和相对性——时空无限性 社会的物质性——从实践出发理解世界 世界物质统一性原理——一切从实际出发物质观定义方式——根本特性——存在形态意识观 实践观 实践的本质实践的基本特征实践的基本形式实践是人的存在方式实践是社会生活的本质正确的实践观点是人与自然统一的关键意识是物质世界长期发展的产物——三个阶段——类似感觉的反应特性——语言外壳 意识的本质——意识的主观形式和客观内容——意识的主观性——虚假映像 意识的能动作用——目的性、创造性、对象性、生理调控性——能动作用的条件性 主观能动性和客观规律性的辩证关系主体 客体 中介限定和超越的关系 主客体作用的三环节认识的基础实践与认识的辩证关系反映论和先验论 能动论和消极论认识是在实践基础上主体对客体的能动反映能动反映论的内容——反映性与创造性统一认识的本质 认识的过程 真理及其客观性——真理的形式主观性——真理的一元性 绝对真理和相对真理的关系——思维和至上性非至上性 真理和谬误的关系——真理的具体性实践检验真理标准——逻辑证明——实践标准的确定性和不确定性真理观真理尺度和价值尺度——价值范畴及其特性 价值评价及其特点——价值评价标准——价值评价功能——价值观 真理原则与价值原则——真理与价值具体的历史的统一从实践到认识的飞跃——感性认识和理性认识飞跃的条件从理性认识到实践的飞跃和必要性——非理性因素的作用认识的反复性和无限性——实践和认识的具体的历史的统一价值论认识的主体和客体认识论 认识的目的实践对认识的决定作用——来源 动力 标准 目的认识对实践的能动作用——认识指导——理论指导辩证法考点资本主义本质论考点矛盾基本属性普遍联系-联系的普遍性、客观性、多样性-方法论意义永恒发展-运动变化发展-新事物不可战胜原理-过程论两大特征量变质变规律-质、量、度。
考研政治思维导图
考研政治,即思想政治理论考试,是报考硕士研究生的一门重要考试课程。
研究生入学考试政治学主要分为五个部分,其中马克思主义基本原理介绍是本学科目的的第一部分。
这篇文章将从思维导图的角度给你一个知识的全面概述。
《马克思主义基本原理导论》,简称《马原》,共八章,分为马克思主义哲学、马克思主义政治经济学和科学社会主义三个部分。
马克思主义哲学思维导图
马克思主义政治经济学思想地图
科学社会主义思维导图
【温馨提示】以上图片由测绘社区用户@Ye Mo收集,仅供参考。
据说世界上有一群聪明的孩子,他们会思考。
他们有一个秘密武器——思维地图。
人们常说,美国教师不仅传授知识,而且还培养孩子的思维方式。
那么,这种神秘的“心态”是如何传授的呢?事实上,现在美国有很多学区都在提倡教师做思维地图培训,而小绿老师所在的学区就组织了这样的专业培训。
现在我将根据自己的教学实践,给大家一个工具来分析这个有趣的逻辑训练。
在美国的小学里,经常有图形组织者和思维地图来帮助孩子们思考。
后来,在小鲁老师参加了一系列的专业思维地图培训后,我被要求制作Graphic organizer,就是帮助我通过图形来澄清事实、概念或想法。
例如,给定一个由四个圆圈组成的网络,孩子会在圆圈中填写四个答案。
给孩子一个夹有两片面包、一块肉和一片绿叶的汉堡包,孩子会在面包、肉和绿叶之间填写答案。
图形组织者是一种方法,安排文本到不同的空间与框架。
它更像是已经有了一堆书面文本,像是在填充空白,填充已经制作好的图表。
网上至少有700个图形组织者——包括KWLchart, Sandwich,Web, Spider Map等等。
而思维地图只有八个。
这八种思维导图都是有版权的。
发明这八种思维导图的人是David Hyerle博士,他发明它们是为了帮助学生更有效地学习。
如今,美国的许多学校都会从Thinking Maps公司购买员工来培训教师。
这种培训需要授权。
这是一个不同于Graphic Organizer 的概念,它反映了一个从零开始的思考过程。
例如,老师让学生比较两个故事的主人公之间的异同。
老师不会给你双气泡,甚至不会说我们要用双气泡。
从8个心理图标中,孩子们选出了最适合这个任务的一个——比布鲁斯,因为它代表了对比和比较的概念。
所以思维导图更多的是关于你思考的方式,而不是填空。