Windows环境安全策略设置-IP地址过滤
- 格式:doc
- 大小:768.00 KB
- 文档页数:23
1、打开开始菜单》管理工具》本地安全策略双击即可打开。
2、在左侧找到【IP安全策略,在本地计算机】右键选择【管理IP筛选器表和筛选器操作】。
操作方法如下图所示。
3、在弹出的【管理IP筛选器表和筛选器操作】窗口中找到并单击【添加】按扭。
如下图所示。
4、在【管理IP筛选器列表】中输入【禁PING】,然后单击选项中单击“添加”按钮。
小提示:【禁PING】名字可以随便写,名字不是很重要,记得把使用添加向导前面的勾去掉。
5、在弹出的【IP筛选器】窗口中选择【协议】选项卡,协议类型选择成【ICMP】,再单击确定即可。
6、回到【管理IP筛选器列表】窗口再次确定,回到【管理IP筛选器表和筛选器操作】窗口。
7、在【管理IP筛选器表和筛选器操作】窗口中单击【管理筛选器操作】选项卡,在此选项卡中找到度选中【许可】,并单击编辑按扭。
8、在弹出的【许可属性】窗口安全措施选项卡中选择【阻止】并确定回到第七步的【管理IP筛选器表和筛选器操作】窗口再次确定。
9、一切回到本地安全设置窗口中,在【IP安全策略,在本地计算机】的右键空白处右键选择【创建IP安全策略】。
如下图所示。
10、在弹出的【IP安全策略向导】窗口中一直选择下一步,直到出现如下图所示的窗口,输入NO ping窗口。
11、在打开的“禁止Ping主机属性”对话框中的“规则”选项卡中依次单击“添加-下一步”按钮,默认点选“此规则不指定隧道”并单击“下一步”按钮;点选“所有网络连接”以保证所有的计算机都Ping不通该主机,单击“下一步”按钮。
在“IP筛选器列表”框中点选“禁止Ping”,单击“下一步”按钮;在“筛选器操作”列表框中点选“阻止所有连接”,依次单击“下一步”按钮;取消“编辑属性”选项并单击“完成”按钮结束配置。
12、指派IP安全策略安全策略创建完毕后并不能马上生效,还需通过“指派”使其发挥作用。
右键单击“本地安全设置”窗口右窗格的“禁止Ping主机”策略,执行“指派”命令即可启用该策略。
如何设置电脑的网络过滤在当今信息社会中,互联网已经成为人们获取信息、学习知识、娱乐消遣的重要工具。
然而,互联网上的内容千差万别,有些内容可能并不适合某些人群,尤其是孩子和青少年。
为了保护孩子的健康成长和网络安全,设置电脑的网络过滤已成为一个必要的步骤。
本文将介绍如何设置电脑的网络过滤,帮助家长和个人实现对网络内容的有效管理。
一、了解网络过滤的意义和作用网络过滤是一种技术手段,通过过滤软件或者硬件设备对访问的网页进行检查和屏蔽,以达到限制某些内容的目的。
网络过滤可以起到以下几个方面的作用:1. 保护儿童和青少年免受不良信息的侵害,防止他们接触到淫秽色情、暴力恐怖、赌博等不良内容;2. 提升工作效率和学习效果,过滤掉与职业和学习无关的网页和应用,减少干扰;3. 防止电脑感染恶意软件和病毒,保护计算机的安全。
二、选择合适的网络过滤软件或硬件设备选择合适的网络过滤软件或硬件设备非常重要,因为不同的软件或硬件设备具有不同的功能和配置选项。
以下是一些常用的网络过滤软件或硬件设备的介绍:1. 家庭网关设备:家庭网关设备是一种硬件设备,可通过家里的网络路由器或者交换机来实现网络过滤。
可以根据设备自带的过滤规则和设置,屏蔽一些不适合儿童的内容。
2. 家长控制软件:家长控制软件是一种可以在电脑上安装的软件,提供详细的过滤选项和设置。
家长可以根据孩子的年龄和需要,设置合适的过滤规则,对需要监控和限制的网站进行过滤。
3. 浏览器扩展程序:许多浏览器都提供了各种各样的扩展程序,可以帮助用户进行网站过滤。
家长可以根据自己的需要,在浏览器的扩展程序市场中搜索并安装适合自己使用的过滤扩展程序。
三、实施网络过滤设置在选择好适合自己的网络过滤软件或硬件设备后,我们需要进行相应的设置才能达到过滤的目的。
下面是一些常见的设置方法:1. 创建用户账户:对于家庭环境中的孩子,可以为他们单独创建用户账户。
在账户设置中,选择限制性的访问权限,限制他们对某些内容的访问。
IP安全策略详细设置IP安全策略是一种在计算机网络中用于保护系统资源和信息安全的措施。
通过设置IP安全策略,可以限制网络中的主机和用户的权限和访问控制,以避免未授权的访问和潜在的网络攻击。
下面将详细介绍如何设置IP安全策略。
1.权限控制:-首先,需要对网络中的主机和用户进行身份验证,并根据其身份授予不同的访问权限。
可以使用身份验证和授权协议,如RADIUS和TACACS+,来实现权限控制。
-其次,设置强密码策略,要求用户使用复杂的密码,并定期更改密码以确保安全性。
-另外,可以使用虚拟专用网络(VPN)来限制远程用户的访问,并通过使用VPN客户端来验证用户身份。
2.防火墙设置:-防火墙是保护网络免受未授权访问和网络攻击的重要组件之一、设置防火墙规则以限制进出网络的IP地址和端口。
可以使用网络防火墙设备或软件应用程序来实现防火墙设置。
-首先,需要定义允许进入网络的IP地址和端口,以确保网络的可访问性。
-其次,设置拒绝访问的规则,阻止未授权的IP地址和端口进入网络。
-此外,还可以设置日志记录规则,监控网络访问和潜在的攻击,并及时采取措施。
3.数据加密:- 为了保护敏感数据的安全性,可以使用数据加密技术来保护数据的机密性和完整性。
可以使用加密算法如AES(高级加密标准)或RSA (Rivest-Shamir-Adleman)来加密数据。
-在网络通信中,可以使用安全套接层(SSL)或传输层安全性(TLS)协议来加密数据。
这些协议使用公钥和私钥来确保数据的加密和解密过程的安全性。
4.恶意软件防护:-恶意软件(如病毒、间谍软件和蠕虫)是网络安全的威胁之一、通过设置安全策略来防止恶意软件的入侵和传播是很重要的。
-首先,需要安装和更新防病毒软件,并定期进行病毒扫描以检测和删除潜在的恶意软件。
-另外,可以使用反恶意软件工具和行为分析来监测和阻止恶意软件的活动。
5.网络监控和日志记录:-为了保持网络的安全性和监控潜在的安全威胁,需要设置网络监控和日志记录策略。
无线局域网实验报告一、实验目的1.了解无线局域网的基本原理和工作机制。
2.掌握无线局域网的组网配置和设备管理。
3.实践无线局域网的应用和安全管理。
二、实验环境1.实验设备:2台笔记本电脑、1个无线路由器。
2. 实验软件:Windows操作系统、无线路由器管理软件。
三、实验步骤1.搭建无线局域网将一台笔记本电脑连接到无线路由器上,并通过无线路由器管理软件进行配置,设置无线局域网的名称(SSID)、加密方式(WPA2)、密码等参数。
另一台笔记本电脑通过Wi-Fi连接到无线局域网。
2.配置网络参数通过无线路由器管理软件,在无线局域网设置中,配置局域网的IP 地址、子网掩码、网关等参数,以便实现与Internet的连接。
3.测试无线局域网连接确保两台笔记本电脑都已连接到无线局域网后,可以通过双方的设备互相ping对方的IP地址来测试连接是否正常。
4.实践无线局域网应用在连接到无线局域网的笔记本电脑上,使用浏览器访问Internet,观察网页加载情况,测试无线局域网的上网速度。
5.实现无线局域网的安全管理通过无线路由器管理软件,进一步设置无线局域网的安全策略,如MAC地址过滤、IP地址过滤、无线密码修改等,提高无线局域网的安全性。
四、实验结果与分析1.实验结果通过实验步骤的操作,成功搭建了无线局域网,两台笔记本电脑可以互相ping通,能够正常访问Internet,并且通过设置安全策略增强了无线局域网的安全性。
2.实验分析无线局域网实验中,无线路由器充当了连接设备和无线设备之间的桥梁,起到了转发和分发数据的作用。
通过正确配置无线路由器的参数,实现了与Internet的连接,并且通过设置安全策略,提高了无线局域网的安全性。
实验中的上网速度和连接稳定性等因素也受到了无线信号的影响。
五、实验总结通过本次无线局域网实验,我对无线局域网的组网配置和设备管理有了更深入的了解,掌握了无线局域网的基本原理和工作机制。
同时,我也加深了对无线局域网的应用和安全管理的认识。
IP 安全策略设置方法一、适用范围:它适用于2000以上Windows 系统的专业版;对家庭版的用户可以看一下是不是能通过:控制台(运行mmc )-文件-添加/删除管理单元-添加-添加独立单元,添加上“IP 安全策略管理”,如行的话则可在左边的窗口中看到“IP 安全策略,在本地计算机”了,接下来的操作就跟专业版一样了。
二、找到“IP 安全策略,在本地计算机”:“IP 安全策略,在本地计算机”选项在“本地安全设置”下,所以要找到它就得打开“本地安全设置”。
打开“本地安全设置”的方法,除特殊情况下在上面说的“控制台”中添加外,主要采用以下两种方法来打开:1是点“开始”-“运行”-输入secpol.msc ,点确定;2是“控制面板”-“管理工具”-“本地安全策略”。
打开“本地安全策略”对话框就能在左边的窗口中看到“IP 安全策略,在本地计算机”了。
右击它,在它的下级菜单中能看到“创建IP 安全策略”和“管理IP 筛选器表和筛选器操作”等菜单(也可以在此级菜单中的“所有任务”项的下级菜单中看到上面的两个菜单)。
我们的IP 安全策略主要在这两个菜单下操作。
对“创建IP 安全策略”的操作,可先做也可以后做。
先做呢,没有内容,只能建一个空的策略放在那里,等“筛选器列表”和“筛选器”有了内容,再添加进去;后做呢,就能在建好自己的IP 安全策略后马上把刚才做好的“筛选器”和“筛选器操作”添加进去。
所以通常把它放到后面去做,这里也把它放到后面去做。
三、建立新的筛选器:1、在“IP 安全策略,在本地计算机”的下级菜单中选择“管理IP 筛选器和筛选器操作”菜单,打开“管理IP 筛选器和筛选器操作”对话框,里面有两个标签:“管理IP 筛选器列表”和“管理筛选器操作”。
选择“管理IP 筛选器列表”标签,在“IP 筛选器列表”下的文本框下面能看到三个按钮:“添加”、“编辑”和“删除”。
2、点“添加”按钮,打开叫做“IP 筛选器列表”的对话框,里面有三个文本框,从上到下分别是:“名称”、“描述”和“筛选器”。
以封堵445端口为例2.1.2、Windows系统IP策略优化对于Windows系统,可以通过配置本地安全策略——IP安全策略,来优化对服务器的访问控制权限。
2.1.2.1、创建IP安全策略控制面板——管理工具——本地安全策略——IP安全策略,右侧空白处点击右键,选择创建IP安全策略,点击下一步,输入策略名称及描述,点击下一步直到完成创建。
2.1.2.1、编辑IP安全策略属性1、右键策略名称,点击属性进行策略配置,点击“添加”创建IP安全规则,点击下一步。
2、选择“此规则不指定隧道”,点击下一步,3、选择网络类型,可根据需要进行网络类型选择,默认以“所有网络连接”进行配置。
点击下一步4、点击添加,用于添加445、3389端口访问匹配规则。
5、点击下一步,可选择添加描述,点击下一步。
6、选择IP流量源,可根据需要进行选择,如果是全局封堵,选择“任何IP地址”即可,如果是做访问白名单,选择“一个特定IP地址或子网”即可,以下以全局封堵445端口为例,选择“任何IP地址”,点击下一步。
7、选择协议类型,根据需要对协议类型进行选择,此次以选择TCP协议类型,下一步。
8、配置需要封堵的端口号,由于此次是用于禁止任意源端口访问到本机的445端口,因此勾选“从任意端口”,在“到此端口”处填入“445”即可。
点击下一步,确认完成配置。
9、以上配置完后,右键已创建好的IP安全策略,点击属性,点击添加,下一步,直到出现IP筛选器列表。
10、在IP筛选器列表处,勾选之前已经建好的445端口匹配规则,点击下一步,进行筛选器动作配置。
当需要添加其他端口时,在以下界面点击编辑,选择添加即可,添加端口步骤同上第5、6、7、8步骤。
11、点击添加,用于添加筛选器动作12、配置筛选器操作,点击下一步,填入名称,选择填入描述。
13、筛选器操作常规选项配置,由于此次操作用于阻止455端口通信,因此勾选阻止即可,点击下一步,确认完成。
IP安全策略的设置1.黑白名单黑白名单是IP安全策略中最常用的设置之一、黑名单是指列出一些不允许访问的IP地址,而白名单是指列出一些允许访问的IP地址。
通过设置黑白名单,可以控制特定IP地址的访问权限。
黑名单可以用于屏蔽网络攻击者或恶意用户的IP地址,而白名单可以限制只有特定IP地址可以访问一些资源。
2.IP地址过滤IP地址过滤是指根据IP地址的范围或特定的IP地址段来进行访问控制。
可以根据需要设置不同的IP地址过滤规则,比如限制一些地区的IP地址访问一些资源,或者只允许内部网络的IP地址访问一些服务器等。
3.限制访问频率通过设置IP安全策略,可以对IP地址的访问频率进行限制。
比如,设定每个IP地址在单位时间内只能访问一些资源的次数,如果超出限制则屏蔽该IP地址的访问。
这样可以防止恶意用户通过频繁访问来对服务器进行攻击。
4.防止IP欺骗IP欺骗是指攻击者伪造或掩盖自己的真实IP地址,以达到隐藏身份或绕过访问限制的目的。
为了防止IP欺骗,可以设置源IP地址验证,对接收到的IP数据包进行验证,如果发现IP地址被伪造,则屏蔽该IP地址的访问。
5.阻止攻击行为通过IP安全策略,可以设置阻止特定的攻击行为。
比如,对常见的网络攻击行为,如SYN洪泛、IP地址碰撞等进行识别和防护。
对于发现的恶意攻击者,可以立即屏蔽其IP地址,并进行相关的安全日志记录和警报。
6.动态更新策略7.多层次的安全策略在设计IP安全策略时,应该考虑多层次的安全策略。
可以在网络边界、服务器和客户端等不同的层次进行设置,以提高网络的安全性。
总结起来,IP安全策略的设置是保障网络安全的关键措施之一、通过设置黑白名单、IP地址过滤、限制访问频率、防止IP欺骗、阻止攻击行为等策略,可以有效防止网络攻击和非法入侵。
此外,要注意动态更新策略和多层次的安全策略设计,以不断提高网络的安全性。
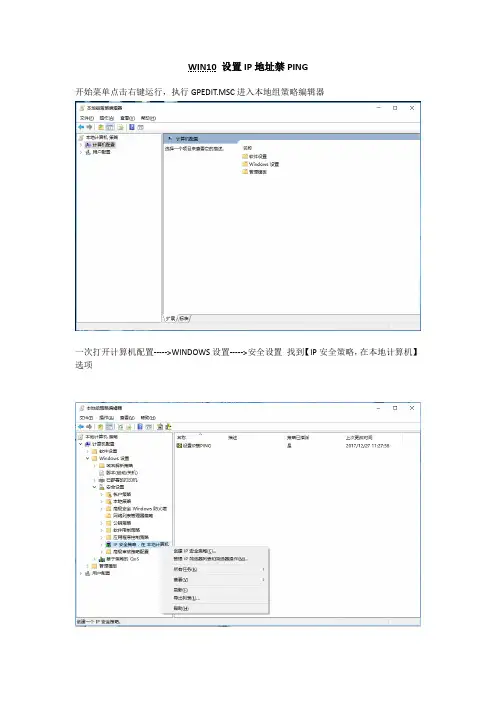
WIN10 设置IP地址禁PING
开始菜单点击右键运行,执行GPEDIT.MSC进入本地组策略编辑器
一次打开计算机配置----->WINDOWS设置----->安全设置找到【IP安全策略,在本地计算机】选项
创建IP安全策略,下一步,下一步,完成并设置新IP安全策略的属性
点击添加,下一步,下一步,下一步,进入IP筛选器列表
点击添加,进入筛选器设置界面
继续点击添加,弹出IP筛选器向导,点击下一步,下一步,设置IP流量源为任何IP地址,IP流量目标为我的IP地址,点击下一步,IP协议类型选择ICMP,点击确定,选定筛选器列表中的新建项,点击下一步,进入筛选操作选择界面,点击添加,设置筛选操作常规选项为阻止,点击一下步,完成。
在IP安全策略,在本地计算机项下,选中新建的项目,点击右键---->分配。
学会设置电脑的防火墙和安全策略电脑的安全问题关乎我们的隐私和信息安全,学会设置电脑的防火墙和安全策略势在必行。
电脑防火墙和安全策略是保护我们电脑和个人信息安全的重要手段,它们可以防止恶意软件的入侵和黑客的攻击,为我们提供一个安全可靠的网络环境。
在这篇文章中,我将向大家介绍如何设置电脑的防火墙和安全策略,让我们的电脑远离威胁,保护个人信息的安全。
首先,我们要了解电脑的防火墙。
防火墙是电脑系统安全的第一道防线,它能够监控和控制进出电脑的网络流量,阻止恶意软件的入侵。
在Windows系统中,我们可以通过以下步骤来设置防火墙:1. 打开控制面板,在搜索框中输入“防火墙”,点击“Windows Defender 防火墙”选项。
2. 点击“打开 Windows Defender 防火墙”。
3. 在防火墙设置界面,我们可以选择打开或关闭防火墙,以及配置进出规则。
4. 点击“启用或关闭 Windows Defender 防火墙”,选择相应的选项。
5. 点击“高级设置”,我们可以设置防火墙的高级规则,包括允许或禁止特定程序、端口或IP地址等。
设置完防火墙后,我们还可以通过设置安全策略提高电脑的安全性。
安全策略可以限制用户权限、阻止未经授权的访问和修改等,有效地保护电脑和个人信息的安全。
在Windows系统中,我们可以按照以下步骤设置安全策略:1. 打开“组策略编辑器”,方法是按下Win + R键,运行窗口中输入“gpedit.msc”并点击“确定”按钮。
2. 在组策略编辑器窗口中,依次展开“计算机配置”、“Windows 设置”、“安全设置”、“本地策略”、“安全选项”。
3. 在右侧窗口中,可以看到一系列的安全设置选项,我们可以根据需要进行设置。
例如,设置账户密码策略、网络安全策略等。
除了上述的防火墙和安全策略设置,我们还可以通过以下方法提高电脑的安全性:1. 及时更新操作系统和软件补丁,保持系统和软件的最新版本。
电脑独立IP的防火墙与安全策略设置在现代社会中,计算机和网络的普及已经成为人们生活中不可或缺的一部分。
然而,随着网络攻击和黑客入侵事件的不断增加,保护个人计算机以及网络安全变得尤为重要。
一个重要的保护措施是通过设置防火墙和安全策略来保护电脑的独立IP,以确保正常运行并阻止任何未经授权的访问。
本文将讨论电脑独立IP的防火墙和安全策略设置的重要性,并提供一些实用的建议来确保电脑的安全性。
1. 防火墙的作用和原理防火墙是计算机和网络系统中的一个重要组成部分,用于监控和过滤从网络中进出的数据流。
它可以根据事先设置的规则来判断是否允许数据通过,从而保护系统不受到未经授权的访问和潜在的威胁。
防火墙可以分为软硬件两种形式,常见的软件防火墙有Windows Firewall 和Norton Firewall等。
2. 设置防火墙策略为了确保电脑独立IP的安全,我们需要设置适当的防火墙策略。
以下是一些基本的设置建议:2.1 入站规则入站规则用于控制从外部网络进入我们的电脑的数据流。
建议设置以下规则:- 仅允许来自受信任的IP地址或特定端口的数据流进入。
- 屏蔽未知或未识别的IP地址或端口。
- 阻止具有潜在威胁的恶意软件或病毒的入侵。
2.2 出站规则出站规则用于控制从我们的电脑发送到外部网络的数据流。
建议设置以下规则:- 仅允许经过授权的程序或应用程序发送数据。
- 屏蔽潜在安全风险的程序或应用程序的出站流量。
- 监控和记录所有出站流量,以便及时发现并应对潜在的安全威胁。
3. 加密和认证为了进一步保护电脑独立IP的安全,我们可以采取以下加密和认证措施:3.1 加密通信使用加密协议(如TLS或SSL)来保护与其他计算机或网络之间的通信。
尤其是在使用无线网络连接或在进行在线交易时,加密通信可以有效防止数据泄露或被黑客窃取。
3.2 强密码和双因素认证为所有重要的账户和系统设置强密码,并启用双因素认证。
这样可以增加黑客破解密码的难度,并提供额外的安全层,确保只有经过授权的用户才能访问。
windows 配置IP访问策略附件:配置IP安全策略禁止访问1、打开组策略编辑器,在运行中输入;2、1、打开:计算机配置>Winodws设置>安全设置>IP 安全策略,在本地计算机3、在“IP 安全策略,在本地计算机”单击右键,选择“创建IP安全策略”4、输入策略名称“禁止访问1521”,然后选择下一步>选择“激活默认响应规则“,然后选择下一步>选择”选择Active Directory 默认值Kerberos V5协议“,然后选择下一步>弹出警告框,选择是>选择编辑属性,点击完成;5、选择添加6、选择下一步7、选择“此规则不指定隧道”8、选择“所有网络连接”点击下一步9、选择“添加”10、输入“名称”然后点击添加11、然后连续点击两次下一步,直到下弹出下面窗口,源地址选择“任何IP地址“,点击下一步;12、目标地址选择“我的IP地址“,点击下一步13、IP协议类型选择“TCP“,点击下一步14、IP协议端口,选择“从任意端口“到”1521端口“,点击下一步然后点完成;15,打开规则属性页面,选择“筛选器操作“页面16、输入名称17,选择“阻止“,点击下一步,然后点完成;18、选择新建的筛选器,然后点击应用;19、在新建策略上单击右键,选择“指派“20、在运行中输入“gpupdate“回车,更新本地安全策略;只允许特定主机访问445端口要设置只允许某个特定主机或网段访问445端口同样可应用于其它端口号其步骤如下:一、首先建立一条组策略组策略中包含“策略拒绝所有主机访问445端口”策略和“允许特定主机访问445端口”二条子策略;二、建立子策略一“策略拒绝所有主机访问445端口”三、建立子策略二“允许某个特定主机或网段访问445端口”四、添加子策略到组策略中,并指派策略生效并使用gpupdate命令更新组策略;步骤与截图如下:一、建立组策略1.开始菜单->运行->进入如下图所示位置,并随机附图所示依次点击“下一步”出现警告点击“是”点击完成二、建立子策略“策略拒绝所有主机访问445端口”建立一条策略拒绝所有主机的445端口访问,依下图所示步骤操作;去掉“使用添加向导”的勾选,并点击添加:再次点击“添加”输入策略名称“拒绝所有445端口访问”,并点击“添加”,进入IP筛选器向导源地址指定为“任何IP地址”目标地址指定为“我的IP地址”协议类型选择为“TCP”端口设置如下,到此端口输入445:点击下一步完成;进入到“筛选器操作”选项卡,为本条策略设置“允许/阻止”该流量;由于阻止操作并未出现在默认选项中,需人工添加;同样去掉“使用添加向导”并点击添加;出现对话框,选择“阻止”在“常规”选项卡中输入操作名称,点击确定完成;选择刚刚新建的“阻止”操作,点击应用,到此阻止所有主机访问本机的445端口策略设置完毕; 三、建立子策略“允许访问本机的445端口”再次点击“添加”假设远程主机IP为,输入策略名称“允许访问445端口”完成后,去掉“使用添加向导”并点击“添加”,源地址设置为你需要允许访问的IP地址;目标地址选择“我的IP地址”,地址选项卡设置完成;进入“协议”选项卡,作如下设置,并点击“确定”完成添加操作;再次点击确认完成操作到此我们可以看到有二条IP筛选策略已经添加完成;四、添加子策略到组策略退出所有策略编辑,回到组策略编辑器;右击->属性,把编辑好好二条策略添加到本组;点击“添加”注:此处需要一条条的添加,我们先添加“拒绝所有445端口访问”在“IP筛选器列表”中选择“拒绝所有445端口访问”在“筛选器操作”中选择“阻止”点击确定完成;再次执行此操作,添加例外的IP;右击策略,选择“指派”,此时策略并未生效;需在命令行下输入命令“gpupdate”立即更新组策略; 到此“只允许特定主机访问445端口”配置完成;。
IP安全策略? ? ? IP安全性(Internet Protocol Security)是Windows 2000/2003中提供的一种安全技术,它是一种基于点到点的安全模型,可以实现更高层次局域网数据的安全性。
? ? ? 巧用IP安全策略保护您的重要数据? ? ? 利用EFS可以对数据进行一定程度的保护,但是,EFS仅负责本地计算机存储数据的安全保护,当数据在网络上传输时,数据不会被加密。
这时候怎么办Windows 2000的IP安全特性解决了这个问题。
IP安全性(In ternet Protocol Security)是Windows 2000中新提供的一种安全技术,它是一种基于点到点的安全模型,可以实现更高层次的局域网数据安全性。
创建IP安全策略在网络上传输数据的时候,通过创建IP安全策略,利用点到点的安全模型,能够安全有效地把源计算机的数据传输到目标计算机。
下面是创建IP安全策略的方法:1、选“开始→运行”,在“运行”对话框窗口的“打开”编辑框中输入“mmc”,单击[确定]按钮,启动“控制台”对话框窗口。
2、单击“控制台”菜单中的“添加/删除管理单元”选项,启动“添加/删除管理单元”对话框,单击“独立”选项卡中的[添加]按钮,启动“添加独立管理单元”对话框窗口。
3、在“可用的独立管理单元”列表中选定“IP安全策略管理”。
4、单击[添加]按钮,启动“选择计算机”对话框窗口,并利用各个单选按钮确定当前IP安全策略待管理的计算机,可以将管理范围设置为:本地计算机、管理此计算机所在域的域策略、管理另一域或另外一台计算机(如图1所示)。
? KB) 2007-5-8 1 4:59 5、逐一单击[完成]按钮与[关闭]按钮即可。
设置IP过滤器IP安全属性的每一个组成部分都称为安全策略,而IP过滤器又是安全策略中的重要组成部分,因此设置IP过滤器对保护网络数据的传输有着极为重要的作用。
1、添加新IP过滤器(1)选“开始→运行”在“运行”对话框窗口的“打开”编辑框中输入“mmc”,单击[确定]按钮,启动“控制台”对话框窗口。
查看文章如何阻止某个IP访问我的电脑-用本地安全策略限制某个IP段2009-09-14 11:00方法一:通过windows自带的安全策略限制打开本地安全设置,点“IP安全策略,在本地机器”——>创建IP安全策略---->下一步---->名称随便写,如输入阻止,然后一直点下一步,出现提示点是,一直到完成,这个时候就创建了一个名为“阻止”的策略了下面点“IP安全策略,在本地机器”——>管理IP筛选器表和筛选器操作---->点添加---->名称添75.156.25(为了识别最好填写对应的IP段)---->点添加---->下一步---->源地址选择一个特定的IP子网,IP输入75.156.25.0 子网掩码改为255.255.255.0---->下一步---->目标地址选择我的IP地址---->下一步---->协议类型为任意---->下一步---->完成全部关闭下面点我们开始建立的名为“阻止”的策略,点属性---->填加---->下一步---->下一步网络类型选择所有网络连接---->下一步---->出现提示点是---->到IP筛选列表,点中我们刚才创建的名为75.156.25的选项---->下一步---->选择阻止---->下一步到完成、关闭最后点“阻止”这个策略,右键,指派,到这里为止我们就已经阻止了75.156.25开头的网段了,当然也阻止了75.156.25.192这个IP的攻击了,如还要封其他IP的攻击同样操作即可方法二:如何禁止本机访问指定的IP地址internet选项>安全>选受限站点然后输入站点或IP方法三:通过防火墙、路由器的过滤规则可以很方便的进行限制方法四:修改系统的hosts文件进行限制用记事本打开HOSTS文件(C:\WINDOWS\system32\drivers\etc\hosts)在最后一行回车并填写0.0.0.0 123.456.789.123把“123.456.789.123”替换成禁止访问的IP(或网址)即可方法五:通过组策略中的IP安全策略限制本机对某IP进行访问首先打开组策略进入计算机配置里面的安全设置,点里面的IP安全策略创建新的IP策略下一步随便输入名称我就用"阻止" 然后点下一步激活默认响应规则打勾下一步验证方法选第一个V5协议可能会有个警告,直接确定就好了编辑属性打勾完成回到原来的界面,点新建的名称"阻止"他会出来个属性窗口点击添加下一步不指定隧道下一步所有网络连结下一步V5协议下一步这时候应该是个安全规则向导界面点添加出来IP筛选列表点添加下一步源地址用我的IP地址下一步目标IP地址用一个特定的IP地址,然后输入你想阻止的IP地址我这里用192.168.0.1下一步协议,针对你的游戏服务器用的通讯协议,自己选择,一般都是TCP 我这里使用ICMP下一步编辑属性打勾下一步出来筛选器属性镜像一定要打勾,这样就能屏蔽远程IP了然后点确定回到了IP筛选器列表,点确定点你刚刚建立的IP筛选器,如果上面没有命名,那么她的名字应该是新的IP筛选器列表,点上圈圈下一步,进入筛选器操作点阻止,下一步完成新规则属性不用搞,只要点确定然后点关闭现在回到原来的组策略界面右键点我们刚刚建立的名称为阻止,选择指配这时候,它的策略已指配变成是了我这边现在PING 192.168.0.1 已经显示C:\Documents and Settings\Administrator>ping 192.168.0.1Pinging 192.168.0.1 with 32 bytes of data:Destination host unreachable.Destination host unreachable.Destination host unreachable.Destination host unreachable.Ping statistics for 192.168.0.1:Packets: Sent = 4, Received = 0, Lost = 4 (100% loss),然后我们试试右键点击阻止,选择不指配C:\Documents and Settings\Administrator>ping 192.168.0.1Pinging 192.168.0.1 with 32 bytes of data:Reply from 192.168.0.1: bytes=32 time=1ms TTL=127 Reply from 192.168.0.1: bytes=32 time=1ms TTL=127 Reply from 192.168.0.1: bytes=32 time=2ms TTL=127 Reply from 192.168.0.1: bytes=32 time=1ms TTL=127Ping statistics for 192.168.0.1:Packets: Sent = 4, Received = 4, Lost = 0 (0% loss), Approximate round trip times in milli-seconds:Minimum = 1ms, Maximum = 2ms, Average = 1ms很明显,策略已经成功达到我们要的效果了。
Windows IP安全策略的排序规则1. 引言Windows操作系统提供了一套丰富的IP安全策略,用于保护计算机和网络免受潜在的威胁。
IP安全策略定义了对IP数据包进行过滤和处理的规则集合。
根据特定的排序规则,可以确保网络流量按照预期进行处理,从而提高系统的安全性和性能。
本文将介绍Windows IP安全策略的排序规则,并解释每个排序规则的作用和影响。
我们将深入探讨如何根据实际需求制定适当的排序规则,以保护计算机和网络免受恶意攻击。
2. Windows IP安全策略概述Windows IP安全策略是一种基于规则和过滤器的机制,用于控制进出计算机或网络的IP数据包。
它通过检查每个数据包中的源IP地址、目标IP地址、协议类型、端口号等信息来确定是否允许该数据包通过。
IP安全策略可以应用于单个计算机、本地区域网络(LAN)或广域网(WAN)等不同范围。
它可以防止未经授权的访问、拦截恶意软件或网络攻击,并提供网络流量的可靠性和可用性。
3. Windows IP安全策略的排序规则Windows IP安全策略的排序规则决定了在处理IP数据包时应用哪些策略。
这些排序规则可以确保数据包按照预期进行过滤和处理,以达到最佳的安全性和性能。
3.1. 规则优先级Windows IP安全策略中的每个规则都有一个优先级。
较高优先级的规则将优先于较低优先级的规则进行匹配和处理。
因此,规则的排序非常重要,以确保最关键和敏感的流量首先得到处理。
3.2. 默认动作每个IP安全策略都包含一个默认动作,用于指定当没有任何规则与数据包匹配时应采取的操作。
默认动作可以是允许、阻止或丢弃数据包。
正确设置默认动作可以避免未经授权的访问,并确保没有任何数据包被忽略或错误地通过。
3.3. 规则条件每个IP安全策略规则都基于一组条件进行匹配。
这些条件可以包括源IP地址、目标IP地址、协议类型、端口号等信息。
根据实际需求,可以设置多个条件以更精确地控制数据包的过滤和处理。
Windows环境安全策略设置-IP地址过滤一.windows环境下IP安全策略设置实现IP过滤
一、wind ows环境下IP安全策略设置实现IP过滤
1.单击“开始”点击- “运行”输入secpol.msc,打开“本地安全策略”。
2.在弹出的“本地安全设置”对话框中,选择“IP 安全策略,在本地计算机”。
3.在右边窗格的空白位置右击鼠标,弹出快捷菜单,选择“创建IP 安全策略”。
4.在弹出的“IP 安全策略”向导对话框中,单击“下一步”按钮。
5.输入新IP安全策略的名称:阻止192.168.1.103,单击“下一步”按钮。
6.在出现的“安全通讯请求”界面中,把“激活默认相应规则”左边的勾去掉,点击“下一步”。
7.在出现的“正在完成IP安全策略向导”界面中,去掉“编辑属性”前的勾,单击“完成”按钮。
8.在“本地安全设置”对话框中,对着“IP 安全策略,在本地计算机”右键,选择“管理IP筛选器列表和筛选器操作”。
9.在弹出的“管理IP筛选器列表和筛选器操作”对话框,“管理IP筛选器列表”选项卡中点“添加”
10.在弹出的“IP筛选器列表”对话框中,输入新的名称:阻止IP103,取消“使用”添加向导””前面的勾,单击“添加”按钮。
11.在出现的“筛选器属性”对话框,“地址”选项卡中,把源地址设为“一个特定的IP地址或子网”输入需要过滤的IP:192.168.1.103(如果源地址设为任何IP地址则过滤所有IP),目标地址设为“我的IP地址”。
去掉“镜像”前面的勾
12.在出现的“筛选器属性”对话框,“协议”选项卡中,选择协议类型“任何”(如果过滤某个端口则选择相应协议和端口),单击“确定”返回“IP筛选器列表”,再单击“确定”返回“管理IP筛选器列表和筛选器操作”。
13.在出现的““管理IP筛选器列表和筛选器操作””对话框中,选择“管理筛选器操作”,天“添加”
14.在弹出的“筛选器操作向导”对话框中点“下一步”,输入新的筛选器操作名称:拒绝,点“下一步”。
15.在出现的“筛选器操作常规选项”选项中,选择“阻止”,点“下一步”。
16.然后在弹出的对话框中,取消“编辑属性”前面的勾,按“完成”,再点“关闭”,返回“本地安全策略”对话框。
17.在“本地安全设置”对话框,选择IP安全策略“阻止192.168.1.103”,右键单击,选择“属性”。
18.在弹出的“阻止192.168.1.103属性”对话框“IP安全规则”选项卡中,单击“添加”按钮。
19.在弹出的“安全规则向导”对话框中,点“下一步”,在出现的“指定IP安全规则的隧道终结点:”选择“此规则不指定隧道”,点“下一步”。
20.在出现的“网络类型”选项卡中,选择网络类型:所有网络连接,单击“下一步”。
21.在出现的“IP筛选器列表”选项卡中,单击选择“阻止IP103”,点“下一步”。
22.在出现的“筛选器操作”选项卡中,单击选择“拒绝”,点“下一步”。
23.在出现的“正在完成安全规则向导”选项卡中,取消“编辑属性”前面的勾,按“完成”。
24.在弹出的“阻止192.168.1.103属性”对话框中,点“应用”或按“确定”返回“本地安全策略”窗口,此时IP过滤的策略已经设置完毕。
25.返回到“本地安全策略”窗口,用右击新添加的IP 安全策略“阻止192.168.1.103”,然后选择“分配”,则IP安全策略立刻生效。
(再次右击选择“未分配”则停用)。