jdbc和数据库的字段类型映射
- 格式:docx
- 大小:16.07 KB
- 文档页数:1
jdbctype类型JDBC数据类型是Java数据库连接(JDBC)中使用的标准数据类型。
JDBC是一种用于将Java编程语言连接到各种SQL数据库上的API。
JDBC是一种独立的开放式API,旨在为开发人员提供访问与Java相关的数据库的标准界面。
JDBC提供了一个标准接口,用于连接和查询各种数据库,例如MySQL,Oracle,PostgreSQL等。
JDBC API提供了许多数据类型来处理数据库中的数据。
JDBC将数据类型分为以下几个类别:原始类型,字符类型,二进制类型,日期和时间类型。
JDBC API中的每个数据类型都有映射到Java编程语言的等效数据类型。
JDBC提供的原始类型包括:1. BOOLEAN:表示布尔类型的值。
2. BYTE:表示8位的有符号整数。
3. SHORT:表示16位的有符号整数。
4. INT:表示32位的有符号整数。
5. LONG:表示64位的有符号整数。
6. FLOAT:表示32位的单精度浮点数。
7. DOUBLE:表示64位的双精度浮点数。
字符类型包括:1. CHAR:表示字符类型的数据。
CHAR类型中的值始终以UTF-16格式存储。
2. VARCHAR:可变长度的字符类型。
VARCHAR数据类型允许存储具有可变长度的字符串。
二进制类型包括:1. BINARY:表示二进制字节序列。
2. VARBINARY:可变长度的二进制数据类型。
VARBINARY允许存储具有不同长度的字节序列。
日期和时间类型包括:1. DATE:表示日期类型的值,例如年月日。
2. TIME:表示时间类型的值,例如小时、分钟和秒。
3. TIMESTAMP:表示时间戳类型的值,包括日期和时间。
除了以上列举的数据类型外,JDBC API还提供了其他数据类型,例如CLOB(用于表示大文本值),BLOB(用于表示二进制大对象值)等。
JDBC API还为Java本身的数据类型提供了映射。
例如,Java的String类型可以映射到VARCHAR数据类型,Java的BigDecimal类型可以映射到DECIMAL和NUMERIC数据类型。
Sqoop中文手册1. 概述本文档主要对SQOOP的使用进行了说明,参考内容主要来自于Cloudera SQOOP的官方文档。
为了用中文更清楚明白地描述各参数的使用含义,本文档几乎所有参数使用说明都经过了我的实际验证而得到。
2. codegen将关系数据库表映射为一个java文件、java class类、以及相关的jar包,1、将数据库表映射为一个Java文件,在该Java文件中对应有表的各个字段。
2、生成的Jar和class文件在metastore功能使用时会用到。
基础语句:sqoop codegen –connect jdbc:mysql://localhost:3306/hive –username root–password 123456 –table TBLS23. create-hive-table生成与关系数据库表的表结构对应的HIVE表基础语句:sqoop create-hive-table –connect jdbc:mysql://localhost:3306/hive -username root -password 123456 –table TBLS –hive-table h_tbls24. eval可以快速地使用SQL语句对关系数据库进行操作,这可以使得在使用import这种工具进行数据导入的时候,可以预先了解相关的SQL语句是否正确,并能将结果显示在控制台。
查询示例:sqoop eval –connect jdbc:mysql://localhost:3306/hive -username root -password 123456 -query ―SELECT * FROM tbls LIMIT 10″数据插入示例:sqoop eval –connect jdbc:mysql://localhost:3306/hive -username root -password 123456 -e ―INSERT INTO TBLS2VALUES(100,1375170308,1,0,‘hadoop‘,0,1,‘guest‘,‘MANAGED_TABLE‘,‘abc‘,‘ddd‘)‖-e、-query这两个参数经过测试,比如后面分别接查询和插入SQL语句,皆可运行无误,如上。
Mybatis的配置⽂件和映射⽂件详解⼀、Mybatis的全局配置⽂件1、SqlMapConfig.xml(名称可变)是mybatis的全局配置⽂件,配置内容如下:properties(属性)settings(全局配置参数)typeAliases(类型别名)typeHandlers(类型处理器)objectFactory(对象⼯⼚)plugins(插件)environments(环境集合属性对象)environment(环境⼦属性对象)transactionManager(事务管理)dataSource(数据源)mappers(映射器)2、properties将数据库连接参数单独配置在db.properties(名称可变)中,放在类路径下。
这样只需要在SqlMapConfig.xml中加载db.properties的属性值。
这样在SqlMapConfig.xml中就不需要对数据库连接参数硬编码。
将数据库连接参数只配置在db.properties中,原因:⽅便对参数进⾏统⼀管理,其它xml可以引⽤该db.properties例如:db.propertiesjdbc.driver=com.mysql.jdbc.Driverjdbc.url=jdbc:mysql://localhost:3306/mybatisername=rootjdbc.password=root相应的SqlMapConfig.xml<properties resource="db.properties"/><environments default="development"><environment id="development"><transactionManager type="JDBC"/><dataSource type="POOLED"><property name="driver" value="${jdbc.driver}"/><property name="url" value="${jdbc.url}"/><property name="username" value="${ername}"/><property name="password" value="${jdbc.password}"/></dataSource></environment></environments>注意: MyBatis 将按照下⾯的顺序来加载属性:⾸先、在properties标签中指定的属性⽂件⾸先被读取。
MyBatisJdbcType与Oracle、MySql数据类型对应关系说明1. Mybatis JdbcType与Oracle、MySql数据类型对应列表Mybatis JdbcType Oracle MySqlJdbcType ARRAYJdbcType BIGINT BIGINTJdbcType BINARYJdbcType BIT BITJdbcType BLOB BLOB BLOBJdbcType BOOLEANJdbcType CHAR CHAR CHARJdbcType CLOB CLOB CLOB–>修改为TEXTJdbcType CURSORJdbcType DATE DATE DATEJdbcType DECIMAL DECIMAL DECIMALJdbcType DOUBLE NUMBER DOUBLEJdbcType FLOAT FLOAT FLOATJdbcType INTEGER INTEGER INTEGERJdbcType LONGVARBINARYJdbcType LONGVARCHAR LONG VARCHARJdbcType NCHAR NCHARJdbcType NCLOB NCLOBJdbcType NULLJdbcType NUMERIC NUMERIC/NUMBER NUMERIC/JdbcType NVARCHARJdbcType OTHERJdbcType REAL REAL REALJdbcType SMALLINT SMALLINT SMALLINTJdbcType STRUCTJdbcType TIME TIMEJdbcType TIMESTAMP TIMESTAMP TIMESTAMP/DATETIMEJdbcType TINYINT TINYINTJdbcType UNDEFINEDJdbcType VARBINARYJdbcType VARCHAR VARCHAR VARCHAR注意到, MyBatis的JdbcType中部分没有对应到Oracle和Mysql的数据类型中(或许由于⾃⼰遗漏),不过不⽤担⼼,后续⼤家碰到再具体分析;同时上述对应关系不⼀定是⼀⼀对应,请⼤家了解。
MySQL是一个开源的关系型数据库管理系统,被广泛应用于Web应用程序的开发中。
在MySQL中,数据以表的形式进行存储,而字段则用于表示表中的数据项。
在一个表中,不同字段之间可能存在着映射关系,而本文将着重探讨在MySQL中如何处理单个表中两个字段的映射关系。
一、字段映射关系的定义和概念1. 字段映射关系的定义在数据库中,字段映射关系是指表中两个字段之间的相互关联和对应关系。
这种关系可以是一对一、一对多、多对一或多对多的关系,用来描述数据之间的关系和通联。
2. 字段映射关系的概念在MySQL的数据库设计中,字段映射关系是非常重要的概念。
通过字段映射关系,可以帮助我们更好地组织和管理数据库中的数据,实现数据的高效访问和查询。
二、一对一映射关系在MySQL中,一对一映射关系指的是一个表中的两个字段之间存在着唯一的对应关系。
这种关系通常用于描述两个实体之间的严格对应关系,例如唯一识别信息和尊称之间的关系。
三、一对多映射关系与一对一映射关系不同,一对多映射关系指的是一个表中的一个字段可以对应多个另一个表中的字段。
这种关系常用于描述父子关系或主从关系,例如一个用户可以有多个订单的关系。
四、多对一映射关系多对一映射关系与一对多映射关系相反,它指的是一个表中的多个字段可以对应另一个表中的一个字段。
这种关系在数据库设计中也是比较常见的,例如多个订单对应于同一个用户的关系。
五、多对多映射关系除了上述三种基本的映射关系外,还存在着一种更为复杂的映射关系,即多对多映射关系。
在这种关系中,一个表中的多个字段可以对应另一个表中的多个字段,常用于描述复杂的多对多关系,例如学生和课程之间的关系。
六、个人观点和理解在实际的数据库设计和应用中,合理地处理好字段映射关系对于数据库的性能和稳定性至关重要。
通过合理的映射关系设计,可以提高数据库的查询效率,减少数据冗余,同时也更好地保持数据的一致性和完整性。
总结通过对MySQL中单个表中两个字段的映射关系进行探讨,我们可以更深入地理解数据库设计中的关键概念,以及如何合理地处理和应用这些映射关系。
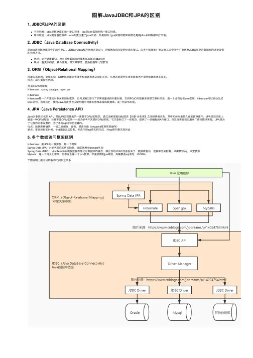
图解JavaJDBC和JPA的区别1. JDBC和JPA的区别不同标准:jdbc是数据库的统⼀接⼝标准;jpa是orm框架的统⼀接⼝标准。
⽤法区别:jdbc更注重数据库,orm则更注重于java代码,但是实际上jpa实现的框架底层还是⽤jdbc去和数据库打交道。
2. JDBC(Java DataBase Connectivity)是java连接数据库操作的原⽣接⼝。
JDBC对Java程序员⽽⾔是API,为数据库访问提供标准的接⼝。
由各个数据库⼚商及第三⽅中间件⼚商依照JDBC规范为数据库的连接提供的标准⽅法。
优点:运⾏速度最快,所有操作数据库的技术底层都是jdbc写的缺点:重复代码多,耦合性⾼,开发效率低,更换数据库⽐较繁琐3. ORM(Object-Relational Mapping)对象关系映射。
简单的说:ORM就是建⽴实体类和数据库表之间的关系,从⽽达到操作实体类就相当于操作数据库表的⽬的。
优点:减少重复性代码。
常见的orm框架有:Hibernate、spring data jpa、open jpaHibernateHibernate是⼀个开源的对象关系映射框架,它对JDBC进⾏了⾮常轻量级的对象封装,它将POJO与数据库表建⽴映射关系,是⼀个全⾃动的orm框架,hibernate可以⾃动⽣成SQL语句,⾃动执⾏,使得Java程序员可以使⽤⾯向对象的思维来操纵数据库。
是⼀种JPA实现。
4. JPA(Java Persistence API)Java对象持久化的 API。
是SUN公司推出的⼀套基于ORM的规范,通过注解或者XML描述【对象-关系表】之间的映射关系,并将实体对象持久化到数据库中。
JPA规范本质上就是⼀种ORM规范,注意不是ORM框架——因为JPA并未提供ORM实现,它只是制订了⼀些规范,提供了⼀些编程的API接⼝,但具体实现则由服务⼚商来提供实现。
JPA是为了让⾯向对象设置的,为了不写sql语句⽽设置的。
不同数据库之间数据类型映射1.引言1.1 概述概述部分的内容可如下所示:引言部分旨在介绍本文的主题和背景,即不同数据库之间的数据类型映射。
随着数字化时代的到来,数据在各个领域的应用越来越广泛,而不同的应用程序和系统往往使用不同的数据库来存储和管理数据。
这就带来了一个重要问题,即不同数据库之间数据类型的差异性。
不同数据库系统之间存在着多种数据类型,例如整型、浮点型、字符串型、日期时间型等。
这些数据类型在不同数据库中的定义和实现方式可能存在差异,导致在数据的交互过程中可能出现数据类型不一致的情况。
本文将深入探讨不同数据库之间数据类型映射的问题,并寻找解决方案。
首先,将介绍一些常见的数据库系统,比如数据库A和数据库B,以及它们各自的数据类型。
然后,将重点讨论数据类型映射的重要性,包括对数据一致性和完整性的影响。
同时,还将分析数据类型映射中可能遇到的挑战,并提供相应的解决方案。
通过深入研究不同数据库之间数据类型映射的问题,读者将能够更好地理解不同数据库系统之间数据类型的差异性,从而为数据的转换和迁移提供一定的指导和帮助。
同时,对于开发人员和数据库管理员来说,本文也具有一定的参考价值,能够帮助他们更好地理解和处理数据类型映射相关的问题。
在接下来的章节中,我们将详细介绍数据库A和数据库B的数据类型,并探讨数据类型映射的重要性以及可能遇到的挑战和解决方案。
1.2 文章结构文章结构部分的内容如下:在本文中,将重点探讨不同数据库之间数据类型的映射关系。
首先,我们将介绍文章的概述,包括对这个主题的总体认识和了解。
接下来,文章将具体展示不同数据库(分别记为数据库A和数据库B)中常见的数据类型,以便读者能够更好地理解各个数据库的数据类型特性和差异。
在正文部分,我们将分别介绍数据库A和数据库B的数据类型。
对于数据库A,我们将列举其常见的数据类型,并重点讨论其在映射到其他数据库时可能遇到的问题。
同样地,对于数据库B,我们也会介绍其常见的数据类型并讨论其映射到其他数据库的特点和问题。
java实体属性对应mysql和SQLServer和Oracle数据类型对应1:Java数据类型与MySql数据类型对照表类型名称显⽰长度数据库类型JAVA类型JDBC类型索引(int) VARCHAR L+N VARCHAR ng.String12CHAR N CHAR ng.String1BLOB L+N BLOB ng.byte[]-4TEXT65535VARCHAR ng.String-1INTEGER4INTEGER UNSIGNED ng.Long4TINYINT3TINYINT UNSIGNED ng.Integer-6SMALLINT5SMALLINT UNSIGNED ng.Integer5MEDIUMINT8MEDIUMINT UNSIGNED ng.Integer4BIT1BIT ng.Boolean-7BIGINT20BIGINT UNSIGNED java.math.BigInteger-5FLOAT4+8FLOAT ng.Float7DOUBLE22DOUBLE ng.Double8DECIMAL11DECIMAL java.math.BigDecimal3BOOLEAN1同TINYINTID11PK (INTEGER UNSIGNED)ng.Long4DATE10DATE java.sql.Date91TIME8TIME java.sql.Time92DATETIME19DATETIME java.sql.Timestamp93TIMESTAMP19TIMESTAMP java.sql.Timestamp93YEAR4YEAR java.sql.Date91*对于bolb,⼀般⽤于对图⽚的数据库存储,原理是把图⽚打成⼆进制,然后进⾏的⼀种存储⽅式,在java中对应byte[]数组。
对于boolen类型,在mysql数据库中,个⼈认为⽤int类型代替较好,对bit操作不是很⽅便,尤其是在具有web页⾯开发的项⽬中,表⽰0/1,对应java类型的Integer较好。
jdbctemplate的in查询1. 介绍jdbctemplate是Spring框架中的一个核心模块,提供了简化数据库操作的API。
其中,in查询是jdbctemplate中常用的一种查询方式。
本文将详细介绍jdbctemplate的in查询的使用方法以及相关注意事项。
2. in查询的概念in查询是一种常见的数据库查询方式,它可以用于在一个字段中匹配多个值。
在jdbctemplate中,我们可以使用in查询来快速地检索满足多个条件的数据。
3. in查询的语法在jdbctemplate中,我们可以使用以下语法进行in查询:String sql = "SELECT * FROM table_name WHERE column_name IN (:values)";Map<String, Object> paramMap = new HashMap<>();paramMap.put("values", Arrays.asList(value1, value2, value3, ...));List<YourObject> result = jdbcTemplate.query(sql, paramMap, new YourObjectRowM apper());上述代码中,我们使用了占位符”:values”来表示待查询的多个值。
同时,我们使用了一个Map来存储占位符的值,其中”values”是占位符的名称,而Arrays.asList(value1, value2, value3, …)则是待查询的多个值。
4. in查询的示例为了更好地理解in查询的使用方法,我们来看一个具体的示例。
假设我们有一个名为”users”的表,其中包含了用户的姓名和年龄两个字段。
我们希望查询年龄为25、30和35岁的用户信息。
首先,我们需要定义一个User类来表示用户信息:public class User {private String name;private int age;// 省略getter和setter方法}然后,我们可以使用jdbctemplate进行in查询:String sql = "SELECT * FROM users WHERE age IN (:ages)";Map<String, Object> paramMap = new HashMap<>();paramMap.put("ages", Arrays.asList(25, 30, 35));List<User> result = jdbcTemplate.query(sql, paramMap, new UserRowMapper());在上述代码中,我们使用了”ages”作为占位符的名称,并将待查询的年龄值(25, 30, 35)存储在一个List中。
MyBatis中Integer的JDBCType类型简介MyBatis是一个优秀的持久层框架,它提供了很多便捷的操作数据库的功能。
在使用MyBatis进行数据库操作时,我们经常会遇到需要将Java中的数据类型与数据库中的数据类型进行映射的情况。
其中,Integer是Java中的一种数据类型,而JDBCType是MyBatis中用于表示数据库字段类型的枚举类。
本文将详细介绍MyBatis中Integer的JDBCType类型,包括其定义、用途以及如何在MyBatis配置文件中进行映射。
JDBCType的定义JDBCType是MyBatis中的一个枚举类,用于表示数据库字段的类型。
它定义了以下常用的字段类型:•ARRAY:数组类型•BIGINT:长整型•BLOB:二进制大对象•BOOLEAN:布尔类型•CHAR:字符类型•CLOB:字符大对象•DATE:日期类型•DECIMAL:十进制数类型•DOUBLE:双精度浮点类型•INTEGER:整型•NULL:空类型•NUMERIC:数值类型•REAL:浮点类型•SMALLINT:短整型•TIME:时间类型•TIMESTAMP:时间戳类型•TINYINT:字节类型•VARBINARY:可变二进制类型•VARCHAR:可变字符类型Integer的JDBCType类型在MyBatis中,Integer类型的字段通常与数据库中的整型字段进行映射。
而Integer的JDBCType类型为INTEGER。
在MyBatis的配置文件中,我们可以通过使用jdbcType属性来指定Integer类型字段对应的JDBCType类型。
例如:<result column="age" property="age" jdbcType="INTEGER"/>在使用MyBatis进行查询时,MyBatis会将数据库中的INTEGER类型字段映射为Java中的Integer类型。
mybatisjdbctype类型MyBatis是一种流行的Java持久化框架,它支持各种各样的数据库。
在这个框架中,JDBC类型JDBC Type是非常重要的,因为它决定了Java对象如何映射到数据库中的列。
在本文中,我们将深入探讨MyBatis中支持的不同JDBC类型。
什么是JDBC类型?在关系型数据库中,每个列都有一个数据类型。
这个数据类型定义了该列可以存储的数据的类型。
但是,在Java中,每个对象都有一个类型,这些类型不一定与数据库中的数据类型匹配。
因此,JDBC类型就是用来处理Java对象将如何映射到数据库列的数据类型。
在MyBatis中,我们可以通过自定义类型处理器来指定如何处理特定类型的JDBC数据类型。
这个自定义类型处理器可以是一个Java类或一个Java类的别名。
MyBatis支持的JDBC类型MyBatis支持以下JDBC类型:1. 数字类型,例如:INTEGER、BIGINT、SMALLINT、FLOAT、DOUBLE等。
2. 字符串类型,例如:VARCHAR、NVARCHAR、LONGVARCHAR、CHAR、NCHAR等。
3. 日期类型,例如:DATE、TIME、TIMESTAMP等。
4. 布尔类型,例如:BOOLEAN、BIT等。
5. 二进制类型,例如:BLOB、BINARY、VARBINARY等。
6. 数组类型,例如:ARRAY。
如何设置JDBC类型在MyBatis中,我们可以通过以下方式设置JDBC类型:1. 在映射文件中使用JDBC Type属性在MyBatis的映射文件中,我们可以使用JDBC Type属性来指定Java 对象将如何映射到数据库列的数据类型。
例如:<result column="id" property="id" jdbcType="INTEGER" />在这个示例中,我们使用JDBC Type属性来指定id列的数据类型为INTEGER。
JDBC常⽤类接⼝详解(MySQL为例)DriverManager类java.sql.DriverManager 是⽤于管理⼀组JDBC驱动程序的基本服务。
注意: JDBC 2.0 API中新增的DataSource接⼝提供了另⼀种连接到数据源的⽅法。
使⽤DataSource对象是连接到数据源的⾸选⽅法。
DriverManager类功能注册驱动告诉程序该使⽤什么数据库驱动jar可以直接使⽤DriverManager类的静态⽅法注册驱动:static void registerDriver(Driver driver)// 注册与给定的驱动程序 DriverManager 。
也可以间接使⽤该⽅法,如下介绍直接和间接调⽤DriverManager类的静态⽅法注册驱动。
如我们要连接操作的是MySQL,那么我们就要注册驱动,告诉程序要使⽤MySQL驱动架包。
如下就是注册MySQL数据库驱动:注册驱动第⼀种⽅法:Class<?> aClass = Class.forName("com.mysql.jdbc.Driver");// 将字节码⽂件Driver.java加载进内存,返回Driver.class对象。
注册驱动第⼆种⽅法:com.mysql.jdbc.Driver driver = new com.mysql.jdbc.Driver();DriverManager.registerDriver(driver);com.mysql.jdbc.Driver类中存在静态代码块,如下:static {try {DriverManager.registerDriver(new Driver());} catch (SQLException var1) {throw new RuntimeException("Can't register driver!");}}这⾥可以看出来,两种驱动⽅法其实都是⼀样的,都要⽤到静态⽅法registerDriver()备注:MySQL 5 之后的驱动jar包可以省略注册驱动的步骤。
文章标题:深度解析jdbctemplate字段映射技术1. jdbctemplate字段映射概述jdbctemplate是Spring框架中的一个重要组件,它提供了方便、灵活的方式来访问数据库,并且在实际开发中得到了广泛的应用。
其中,字段映射是jdbctemplate中的一个关键技术,它能够将数据库表中的字段与Java对象中的属性进行映射,极大地简化了数据操作的流程。
2. jdbctemplate字段映射的基本原理在jdbctemplate中,字段映射的基本原理是利用RowMapper接口或者BeanPropertyRowMapper类,将查询结果集中的每一行数据映射到一个Java对象中。
这样,我们就能够直接操作Java对象,而不需要去关心数据库表的字段名和数据类型,大大提高了代码的可维护性和扩展性。
3. jdbctemplate字段映射的使用方法在实际使用中,我们可以通过自定义RowMapper接口的实现类,或者直接使用Spring提供的BeanPropertyRowMapper类,来实现字段映射。
如果在数据库表和Java对象属性之间存在对应关系,则可以使用BeanPropertyRowMapper类;如果需要更加灵活地处理结果集,则可以自定义RowMapper接口的实现类。
这样,我们可以根据实际的业务需求来选择合适的字段映射方式,以满足不同的开发场景。
4. jdbctemplate字段映射的优势和局限性jdbctemplate字段映射技术的优势在于简化了数据操作的流程,提高了开发效率,并且能够有效地减少开发中的重复代码。
然而,它也存在一些局限性,比如在处理复杂的映射关系时可能会比较繁琐,而且在某些特定的业务场景下可能无法完全满足需求。
5. 我的观点和理解在我看来,jdbctemplate字段映射技术是一项非常实用的技术,它能够有效地帮助我们简化数据操作的流程,提高开发效率。
但是,在实际使用中,我们需要根据具体的业务需求来选择合适的映射方式,并且需要注意避免一些潜在的局限性,从而更好地发挥其优势。
java.sql.Types,数据库字段类型,java数据类型的对应关系本概述是从《JDBC TM Database Access from Java TM: A Tutorial and Annotated Reference》这本书中摘引来的。
JavaSoft ⽬前正在准备这本书。
这本书是⼀本教程,同时也是 JDBC 的重要参考⼿册,它将作为 Java 系列的组成部份,在 1997 年春季由 Addison-Wesley 出版公司出版。
8.1 概述由于 SQL 数据类型和 Java 数据类型是不同的,因此需要某种机制在使⽤ Java 类型的应⽤程序和使⽤ SQL 类型的数据库之间来读写数据。
为此,JDBC 提供了getXXX和setXXX⽅法集、⽅法registerOutParameter和类Types。
本章汇集了影响各种类和接⼝的数据类型的有关信息,并列出所有的对应关系表(这些表显⽰了 SQL 类型和 Java 类型之间的映射关系)以便于参考。
8.2 将 SQL 数据类型映射为 Java 类型不幸的是,不同数据库产品所⽀持的 SQL 类型之间有很⼤的不同。
即使不同的数据库以相同的语义⽀持 SQL 类型,它们也可能⽤不同的名称。
例如,绝⼤多数的主流数据库都⽀持⼀种表⽰⼤型⼆进制值的 SQL 类型,但 Oracle 把这种类型叫做LONG RAW,Sybase 把它叫做IMAGE,Informix 却把它叫做BYTE,⽽ DB2 ⼜把它叫做LONG VARCHAR FOR BIT DATA。
幸运的是,JDBC 程序员通常并不需要⾃⼰去关⼼⽬标数据库所⽤的实际 SQL 类型的名称。
⼤多数时候,JDBC 程序员将根据⼀些现有的数据库表来进⾏编程。
他们⽆须关⼼⽤于创建这些表的确切 SQL 类型的名称。
JDBC 在java.sql.Types类中定义了⼀系列的常规 SQL 类型标识符。
这些类型可⽤于表⽰那些最为常⽤的 SQL 类型。
文章标题:深度探讨 Hibernate 字段类型:从简单到复杂的全面评估在软件开发中,使用 Hibernate 是非常常见的,它是一个基于 Java的持久化框架,用于将对象映射到数据库中。
在使用 Hibernate 进行数据库操作时,了解各种字段类型的映射以及它们的特性和用途是非常重要的。
在本文中,我们将从简单到复杂,全面评估 Hibernate 中常见的字段类型,包括字符串、数字、日期、枚举等,并深入讨论它们的映射规则和最佳实践。
1. 字符串类型在 Hibernate 中,字符串类型是最常见的字段类型之一。
它通常用来映射数据库表中的 VARCHAR、CHAR 或 TEXT 等类型的字段。
在定义字符串类型的映射时,需要考虑数据库的字符集和长度限制。
另外,还可以使用 @Column 注解来指定字段的其他属性,如是否唯一、是否可为空等。
2. 数字类型除了字符串类型,数字类型也是数据库中常见的字段类型。
在Hibernate 中,可以使用 Integer、Long、Double 等包装类来映射数据库中的整型、长整型和浮点型字段。
需要注意的是,需要根据数据库中字段的精度和范围来选择合适的 Java 包装类,并且可以使用@Column 注解来指定数字的精度和小数点位数。
3. 日期类型日期类型在数据库和 Java 中都是非常重要的数据类型。
在 Hibernate 中,可以使用 Date、Time、Timestamp 等类来映射数据库中的日期和时间字段。
需要注意的是,Hibernate 提供了丰富的日期格式化和解析工具,并且可以使用 @Temporal 注解来指定日期字段的精度,如 DATE、TIME 或 TIMESTAMP。
4. 枚举类型枚举类型在 Hibernate 中也有很好的支持。
通过 @Enumerated 注解,可以将 Java 中的枚举类型映射到数据库表中的字段,并且可以指定枚举类的映射策略。
另外,还可以使用 @Convert 注解来定制枚举类型的映射规则,将枚举值存储为数据库中的特定类型。
jdbctemplate 字段类型JdbcTemplate字段类型在JdbcTemplate的使用过程中,了解和掌握数据库字段类型十分重要。
字段类型决定了数据在数据库中的存储形式、数据的范围和数据的操作方式。
本文将以JdbcTemplate字段类型为主题,一步一步回答相关问题,帮助读者更好地理解和应用JdbcTemplate。
第一步:JdbcTemplate概述1. 什么是JdbcTemplate?JdbcTemplate是Spring Framework提供的一个用于简化数据库操作的类。
它封装了JDBC的操作细节,提供了一系列的API供开发人员使用,使数据库操作更加方便和简洁。
2. JdbcTemplate的作用是什么?JdbcTemplate简化了数据库操作的过程,提供了一系列的模板方法来执行CRUD操作(增删改查),处理事务和异常,并且提供了灵活的参数绑定和结果集映射方式。
第二步:数据库字段类型的介绍1. 数据库字段类型有哪些?数据库字段类型根据具体的数据库管理系统而定,常见的数据库字段类型包括整数(Int/Integer),浮点数(Float/Double),字符(String),日期时间(Date/Time),布尔(Boolean)等。
2. 字段类型如何选择?选择字段类型需要根据具体的业务需求和数据特征来决定。
常见的考虑因素包括数据的精度要求,存储空间的利用效率,数据的可查询性等。
第三步:JdbcTemplate中的字段类型1. JdbcTemplate如何处理字段类型?JdbcTemplate中的字段类型由Java数据类型和数据库字段类型进行映射。
JdbcTemplate提供了一系列类型转换器(Type Converter)来帮助开发人员在Java代码和数据库之间进行数据类型转换。
2. JdbcTemplate支持哪些字段类型?JdbcTemplate通过扩展JDBC的类型映射机制,支持了大部分主流的数据库字段类型,如VARCHAR,INTEGER,DECIMAL,DATE,TIME等。