完整word版,-H3C双互联网接入负载分担及备份【解决方案及配置实例】
- 格式:doc
- 大小:51.99 KB
- 文档页数:5
H3C策略路由配置及实例2010-07-19 09:21基于策略路由负载分担应用指导介绍特性简介目前网吧对网络的可靠性和稳定性要求越来越高,一般网吧与运营商都有两条线路保证一条线路出现故障时能够有另一条链路作为备份。
当两条线路都正常时为了减少一条线路流量压力,将流量平均分配到另外一条线路,这样提高了网络速度。
当一条链路出现故障接口DOWN掉时,系统自动将流量全部转到另一条线路转发,这样提高了网络的稳定性、可靠性。
满足网吧对业务要求不能中断这种需求,确保承载的业务不受影响。
使用指南使用场合本特性可以用在双链路的组网环境内,两条链路分担流量。
保证了网络的可靠性、稳定性。
配置指南本指南以18-22-8产品为例,此产品有2个WAN接口。
ethernet2/0、ethernet3/0互为备份。
可以通过以下几个配置步骤实现本特性:1) 配置2个WAN接口是以太链路,本案例中以以太网直连连接方式为例;2) 配置静态路由,并设置相同的优先级;3) 配置策略路由将流量平均分配到2条链路上。
2 注意事项两条路由的优先级相同。
配置策略路由地址为偶数走wan1,地址为奇数走wan2。
策略路由的优先级高于路由表中的优先级。
只有策略路由所使用的接口出现down后,路由比表中配置的路由才起作用。
3 配置举例组网需求图1为2条链路负载分担的典型组网。
路由器以太网口ETH2/0连接到ISP1,网络地址为142.1.1.0/30,以太网口ETH3/0连接到ISP2,网络地址为162.1.1.0/30;以太网口ETH1/0连接到网吧局域网,私网IP网络地址为192.168.1.0/24。
配置步骤1. 配置路由器sysname Quidway#clock timezone gmt+08:004 add 08:00:00#cpu-usage cycle 1min#connection-limit disableconnection-limit default action denyconnection-limit default amount upper-limit 50 lower-limit 20 #radius scheme system#domain system#detect-group 1detect-list 1 ip address 140.1.1.2#detect-group 2detect-list 1 ip address 162.1.1.2#acl number 2000rule 0 permit#acl number 3001rule 0 permit ip source 192.168.1.00.0.0.254 内部pc机偶数地址 acl number 3002rule 0 permit ip source 192.168.1.10.0.0.254 内部pc机奇数地址#interface Aux0async mode flow#interface Ethernet1/0ip address 192.168.1.1 255.255.255.0ip policy route-policy routeloadshare 从局域网收到的数据通过策略路由转发数据interface Ethernet1/1#interface Ethernet1/2#interface Ethernet1/3#interface Ethernet1/4#interface Ethernet1/5#interface Ethernet1/6#interface Ethernet1/7#interface Ethernet1/8#interface Ethernet2/0ip address 140.1.1.1 255.255.255.252nat outbound 2000#interface Ethernet3/0ip address 162.1.1.1 255.255.255.252nat outbound 2000#interface NULL0#route-policy routeloadshare permit node 1if-match acl3001 局域网pc机地址是偶数的从ethernet2/0转发apply ip-address next-hop 140.1.1.2route-policy routeloadshare permit node 2if-match acl3002 局域网pc机地址是奇数的从ethernet3/0转发apply ip-address next-hop 162.1.1.2#ip route-static 0.0.0.0 0.0.0.0 140.1.1.2 preference 60 detect-group 1ip route-static 0.0.0.0 0.0.0.0 162.1.1.2 preference 60 detect-group 2#user-interface con 0user-interface aux 0user-interface vty 0 4。
双出口映射单网卡服务器解决方案一、解决方案应用场景:出口路由器接两家运营商线路,均使用固定公网地址上外网,内网有一台单网卡的FTP 服务器,现要将其分别映射至两个公网出口,实现外网用户通过公网地址能正常访问FTP 服务器。
二、网络拓扑图:三、解决方案思路:1. 内网用户上公网通过在两个公网口分别做nat outbound,电信出接口配置一条默认路由,网通出接口配置一条优先级低于电信出接口的默认路由并添加目的地址为网通网段的精细路由;2. 若双出口上映射同一个FTP 服务器的私网地址,则可能出现端口被占用的情况,为解决这个问题,给服务器配置两个私网地址,分别用做两个外网口上做nat server 的内部地址:其中电信出口映射的内部地址为192.168.1.253,网通出口映射的内部地址为192.168.1.254;3. 做完以上两个步骤后,电信地址访问电信出口没有问题,网通地址访问网通出口也没有问题,但是网通地址访问电信出口就会出现数据包来回路径不一致的现象:网通地址访问电信接口时,首先电信出接口通过nat server 定向至192.168.1.253,服务器回包时一看源地址为网通地址,就匹配精细路由出去了。
同样的电信地址访问网通出接口也可能出现数据包来回不一致的情况;4. 为解决第3 步出现的问题,通过定义匹配源的策略路由来解决:源为192.168.1.253 目的UnRegistered地址任意的访问下一跳指向电信出口网关,源为192.168.1.254 目的地址任意的访问下一跳指向网通出口网关。
此时网通地址访问电信出接口时,首先电信出接口通过nat server 定向至192.168.1.253,服务器回包时匹配源为192.168.1.253 的策略路由,仍然走电信出接口出去,这样就实现了数据包的来回一致,电信地址访问网通出接口也是一样。
五、测试配置文件出口路由器:MSR30-11#acl number 2000rule 0 permit#acl number 3000 //定义源为192.168.1.253 的ACLrule 0 permit ip source 192.168.1.253 0acl number 3001 //定义源为192.168.1.254 的ACLrule 0 permit ip source 192.168.1.254 0#vlan 1#domain systemaccess-limit disablestate activeidle-cut disableself-service-url disable#user-group system#local-user adminpassword cipher .]@USE=B,53Q=^Q`MAF4<1!!authorization-attribute level 3service-type telnet#cwmpundo cwmp enable#interface Aux0async mode flowlink-protocol ppp#interface Ethernet0/0 //此接口为出口路由器的内网口port link-mode routeip address 192.168.1.1 255.255.255.0undo ipv6 fast-forwardingip policy-based-route policy //将匹配源地址为服务器私网地址的策略路由下发至内网口#interface Ethernet0/1UnRegisteredport link-mode routeundo ipv6 fast-forwarding#interface Ethernet3/0 //此接口为电信出接口port link-mode routedescription to-dianxinnat outbound 2000nat server protocol tcp global 10.10.10.1 ftp inside 192.168.1.253 ftp //映射192.168.1.253ip address 10.10.10.1 255.255.255.252undo ipv6 fast-forwarding#interface Ethernet3/1 //此接口为网通出接口port link-mode routedescription to-wangtongnat outbound 2000nat server protocol tcp global 20.20.20.1 ftp inside 192.168.1.254 ftp //映射192.168.1.254ip address 20.20.20.1 255.255.255.252undo ipv6 fast-forwarding#interface Serial0/0link-protocol pppundo ipv6 fast-forwarding#interface NULL0#policy-based-route policy permit node 0 //匹配ACL3000 的走电信出接口if-match acl 3000apply ip-address next-hop 10.10.10.2policy-based-route policy permit node 5 //匹配ACL3001 的走网通出接口if-match acl 3001apply ip-address next-hop 20.20.20.2#ip route-static 0.0.0.0 0.0.0.0 10.10.10.2ip route-static 0.0.0.0 0.0.0.0 20.20.20.2 preference 80ip route-static 3.3.3.0 255.255.255.0 20.20.20.2 //实际配置时需添加网通网段的细化路由#电信设备:100F网通设备:100F电信和网通之间的互联网段为:3.3.3.0/24,电信:3.3.3.253 网通:3.3.3.254 UnRegistered。
运营商的很多客户,特别是网吧老板,都是靠网络连接来营业的,网络连接可靠性对这些boss而言尤其重要,常见的单线路(链路)连接互联网就变得不那么给力,一旦线路故障,整个业务就歇菜了,他们选择往往是双运营商双线路,这种模式我们也称为互联网双出口。
双出口情况下有几种解决方案,应该如何在解决方案中选择是我们这期专栏要讨论的内容。
一、传统的主备线路解决方案这名可敬的客户为ICG网关打造了双出口网络:1. 电信线路为主线路,出口IP为6.16.5.6;2. 联通线路为备线路,出口IP为2.17.1.24;3. 对内连接4台PC,分别是PC1~PC4,ICG连接这些PC的内部VLAN地址是192.168.1.1。
主备的双出口解决方案是最容易实现的,因为它最容易想到:1. 电信出口默认路由优于联通出口默认路由,因此在电信线路连接正常情况下,所有PC都是从电信线路访问互联网;2. 当电信线路发生故障,那么电信出口默认路由失效,联通出口默认路由生效,所有PC切换到联通线路访问互联网。
如上图所示,电信线路故障,所有PC都从联通线路访问互联网。
这种方案虽然简单,但是怎么看都觉得不是特别带感,因为2条线路在同一时刻只能使用1条,可是敬业的客户可是同时为2条线路掏钱的,同时使用2条线路可以增加带宽,可以带来更客观的生意,网吧老板对传统解决方案有些生气,我们需要让传统解决方案变得更紧实一些,我们能完成这项任务吗?请相信科技的力量,我们为此而生。
二、让2条线路都用起来的解决方案——等价路由在传统的解决方案中,电信、联通两条默认路由是不等价的,而是主备,电信的优于联通,如果要让2条线路都用起来,那么我们很容易想到使用等价路由,即电信、联通的默认路由是一视同仁的,选择谁做出口都一样,这个看起来的确要比传统解决方案要带感一些。
在ICG网关正确的调度下,这2条链路的确都可以利用起来,而且流量可以近似于平分秋色,那这么做是不是就可以达到网吧老板的期望了呢?我不得不说,选择这项解决方案的同学可能过不久又会接到网吧老板的抱怨电话“很多网游玩不了了,客人都围着老子退款呢,还不如用传统解决方案呢”。
VRRP 简介vrrp(virtual router redundancy protocol,虚拟路由冗余协议)是一种容错协议。
通常,一个网络内的所有主机都设置一条缺省路由(如下图所示,10.100.10.1),这样,主机发出的目的地址不在本网段的报文将被通过缺省路由发往路由器router,从而实现了主机与外部网络的通信。
当路由器出现故障时,本网段内所有以此路由器为缺省路由下一跳的主机将断掉与外部的通信。
vrrp 就是为解决上述问题而提出的,它为具有多播或广播能力的局域网(如:以太网)设计。
我们结合下图来看一下vrrp 的实现原理。
vrrp 将局域网的一组路由器(包括一个master 即活动路由器和若干个backup 即备份路由器)组织成一个虚拟路由器,称之为一个备份组。
这个虚拟的路由器拥有自己的ip 地址10.100.10.1(这个ip 地址可以和备份组内的某个路由器的接口地址相同),备份组内的路由器也有自己的ip 地址(如master的ip 地址为10.100.10.2,backu p 的ip 地址为10.100.10.3)。
局域网内的主机仅仅知道这个虚拟路由器的ip 地址10.100.10.1,而并不知道具体的master 路由器的ip 地址10.100.10.2 以及backup 路由器的ip 地址10.100.10.3,它们将自己的缺省路由下一跳地址设置为该虚拟路由器的ip 地址10.100.10.1。
于是,网络内的主机就通过这个虚拟的路由器来与其它网络进行通信。
如果备份组内的master 路由器出现故障,backup 路由器将会通过选举策略选出一个新的master 路由器,继续向网络内的主机提供路由服务。
从而实现网络内的主机不间断地与外部网络进行通信。
关于vrrp 协议的详细信息,可以参考rfc 2338。
H3C H3C SecPath F100-C 相关内容:报价 | 参数 | 图片 | 论坛 | 评测VRRP 配置vrrp 的基本配置包括:1 添加或删除虚拟ip 地址2 设置备份组的优先级3 设置备份组的抢占方式和延迟时间vrrp 的高级配置包括:1 设置备份组的认证方式和认证字2 设置备份组的定时器3 设置监视指定接口4 设置虚拟ip 地址是否可以使用ping 命令ping 通5 设置检查vrrp 报文的ttl 域2.2.1 添加或删除虚拟ip 地址将一个本网段的ip 地址指定给到一个虚拟路由器(也称为一个备份组),或将一个指定到一个备份组虚拟ip 地址从虚拟地址列表中删除。
h3c网络解决方案篇一:H3C无线解决方案H3C无线解决方案杭州华三通信技术有限公司XX年9月目录第一章WLAN热点解决方案 ................................................ ................................................... (4)1、前言 ................................................ ................................................... (4)2、方案概述 ................................................ ................................................... . (4)FAT AP组网方案 ................................................ ................................................... (5)中型场点方案(FIT AP方案) ............................................... . (6)大型场点方案 ................................................ ................................................... .. (7)无线网管组件 ................................................ ................................................... .. (8)3、功能特点 ................................................ ................................................... . (9)第二章WIFI语音解决方案 ................................................ ................................................... (10)1、应用背景 ................................................ ................................................... (10)2、企业WIFI语音解决方案 .........(转载于: 小龙文档网:h3c网络解决方案)................................................ ...................................................103、运营商WIFI语音解决方案 ................................................ ................................................... .. (10)4、H3C WIFI语音解决方案的特色 ................................................ . (11)5、解决方案组件简介 ................................................ ................................................... . (12)语音服务器 ................................................ ................................................... .. (12)语音网关 ................................................ ................................................... (13)WLAN产品 ................................................ ................................................... (13)WiFi手机终端 ................................................ ................................................... . (14)第三章无线监控解决方案 ................................................ ................................................... (14)1、前言 ................................................ ................................................... . (14)2、无线监控解决方案介绍 ................................................ ................................................... (15)3、方案总结 ................................................ ................................................... .. (17)第四章H3C无线校园解决方案 ................................................ ................................................... (18)1、必争校园新贵,引领未来之星 ................................................ ..................................................182、无线校园方案简介 ................................................ ................................................... . (18)业务承载 ................................................ ................................................... ............................ 19 认证方式 ................................................................................................... ............................ 19 安全部署 ................................................ ................................................... . (19)QOS保障 ................................................ ................................................... ........................... 20 大容量接入 ................................................ ................................................... ........................ 20 运维管理 ................................................ ................................................... ............................ 20 总结 ................................................ ................................................... (20)3、H3C WLAN优势................................................. ................................................... ..................... 21 ? 丰富的行业无线校园网建设经验 ................................................ ........................................ 21 ? 打造差异化移动新产品,落实差异化的移动发展策略 ................................................ .... 21 ? 有丰富的大规模/超大规模建设WLAN运营级解决方案 ................................................ .. 21 ? 一体化安全保障 ................................................ ................................................... ................ 22 ? ? ? ? ? ? ?? 实用的创新技术 ................................................ ................................................... . (22)附录一:H3C与中国电信广州研究院共建WLAN运维实验室 ................................................ .. (22)附录二:H3C与中国电信上海研究院签署合作备忘录 ................................................ (23)附录三:WLAN 助力3G自由飞翔 ................................................ ...................................................241、3G腾飞的困境 ................................................ ................................................... . (25)2、WLAN是3G的助力器 ................................................ ................................................... .. (25)3、WLAN与3G融合 ................................................ ................................................... ................... 27 ??? WLAN与3G融合涉及终端融合、网络融合与业务融合 .................................................27 WLAN与3G融合的不同场景 ................................................ (28)WLAN与3G网络融合的主要方式 ................................................ . (30)4、总结 ................................................ ................................................... . (32)第一章 WLAN热点解决方案1、前言无线热点是指能够以免费或付费方式获得Wi-Fi服务的地点。
欢迎共阅XXXX负载平衡项目配置手册报告人日期杭州华三通讯技术有限企业版权全部侵权必究All rights reserved组网方案网络拓扑负载平衡资源实服务实服务组虚服务名称IP 地点名称VIP weight protocol port advanced-balance ep-1.384ep-2.394sticky-srcip ep-3.40KMXP.193tcp80(weightdrr) ep-4.412ep-5.422epbak-1.44KMBAK.271tcp80sticky-srcipepbak-2.451gw-1.51gw.471tcp80sticky-srcipgw-2.521 oa-leader-1.301oa-leader-2.31OAVS01.201tcp80sticky-srcipoa-user-1.331 oa-user-2.341oa-user-3.35OAVS02.211tcp80sticky-srcipoa-user-4.361rms-1.48rms.441tcp80sticky-srciprms-2.491server1-http.33(port=80)http.311tcp80sticky-srcipserver2-http.35(port=80)1server1-https.33(port=443)https.311tcp443sticky-srcipserver2-https.35(port=443)1注:红色表示该实服务不存在。
网络设施资源互换机管理 IP 地点是:;LB 设施的管理 IP 地点是:;设施的网关是: .62;互换机 S75E 配置创立 VLAN 及增添端口<H3C> systemview欢迎共阅[H3C] vlan 101//创立 VLAN 101[H3C]interface GigabitEthernet0/0/1// 进入接口G0/0/1[H3C-GigabitEthernet0/0/1] port access vlan 101//该端口属于vlan101配置设施管理IP 地点及默认路由[H3C] interface Vlan-interface101//创立VLAN 101的三层接口[H3C -Vlan-interface101] ip address //配置互换机管理地点[H3C -Vlan-interface101] quit配置默认路由配置 telnet 登岸账号[H3C]telnet server enable//翻开设施的 telnet 服务[H3C]user-interface vty 0 4 [H3C-ui-vty0-4]authentication-mode scheme//配置用户登录需要进行账户考证[H3C]local-user h3c//创立用户名为h3c[H3C-luser-huawei]service-type telnet level 3//该账号种类为telnet,级别为3(最高等)[H3C-luser-huawei]password cipher h3c //配置密码为h3c 注:配置登岸账号后牢记不可以忘记了登岸密码;配置内部万兆接口S75E 互换机和 LB 设施是经过内部的万兆接口互联的,因此需要对此接口进行配置,以便于数据流在互换机和 LB 板块之间转发。
静态路由实现路由负载分担/主备备份案例本文以华为设备为例静态路由简介静态路由是一种需要管理员手工配置的特殊路由。
静态路由比动态路由使用更少的带宽,并且不占用CPU资源来计算和分析路由更新。
但是当网络发生故障或者拓扑发生变化后,静态路由不会自动更新,必须手动重新配置。
静态路由有5个主要的参数:目的地址和掩码、出接口和下一跳、优先级。
使用静态路由的好处是配置简单、可控性高,当网络结构比较简单时,只需配置静态路由就可以使网络正常工作。
在复杂网络环境中,还可以通过配置静态路由改进网络的性能,并且可以为重要的应用保证带宽。
配置注意事项一般情况下两个设备之间的通信是双向的,因此路由也必须是双向的,在本端配置完静态路由以后,请不要忘记在对端设备上配置回程路由。
在企业网络双出口的场景中,通过配置两条等价的静态路由可以实现负载分担,流量可以均衡的分配到两条不同的链路上;通过配置两条不等价的静态路由可以实现主备份,当主用链路故障的时候流量切换到备用链路上。
静态路由实现路由负载分担组网需求如图1所示,PC1和PC2通过4台Switch相连,从拓扑图中可以看出,数据从PC1到PC2有两条路径可以到达,分别是PC1-SwitchA-SwitchB-SwitchC-PC2和PC1-SwitchA-SwitchD-SwitchC-PC2,为了有效利用链路,要求从PC1到PC2的数据流平均分配到两条链路上,而且当一条链路故障之后数据流自动切换到另一条链路上去。
说明:请确保该场景下互联接口的STP处于未使能状态。
因为在使能STP的环形网络中,如果用交换机的VLANIF接口构建三层网络,会导致某个端口被阻塞,从而导致三层业务不能正常运行。
图1 配置静态路由实现路由负载分担组网图配置思路采用如下的思路配置静态路由实现路由负载分担:创建VLAN并配置各接口所属VLAN,配置各VLANIF接口的IP地址。
配置数据流来回两个方向的静态路由。
负载分担模式双机热备典型配置举例4.1 组网需求在图36所示的防火墙动态路由OSPF双机热备组网中,需要实现:∙ 通过配置等价路由,在主、备防火墙正常工作时,主、备防火墙可以负载分担内外网流量。
∙ 当其中一台防火墙故障或与两台交换机相连的某一条链路故障时,流量可以及时从两台防火墙切换至一台防火墙,从而保证新发起的会话能正常建立,当前正在进行的会话也不会中断,网络业务能够平稳运行。
图36 负载分担模式双机热备组网图4.2 配置思路为了使数据流量能够负载分担通过防火墙进行转发,需要使防火墙的路由度量值保持一致。
4.3 使用版本本举例是在U200-A R5135版本上进行配置和验证的。
4.4 配置注意事项∙ 双机热备只支持两台设备进行备份。
∙ 双机热备的两台设备要求硬件配置和软件版本一致,并且要求接口卡的型号与所在的槽位一致,否则会出现一台设备备份过去的信息,在另一台设备上无法识别,或者找不到相关物理资源,从而导致流量切换后报文转发出错或者失败。
∙ 在双机热备页面进行配置后,如果没有提交配置就单击<修改备份接口>按钮进入备份接口配置页面,则对双机热备页面进行的配置会丢失。
∙ 双机热备的两台设备上的备份接口之间可以通过转发设备(如:路由器、交换机、HUB)进行中转,但是必须保证经过转发设备后报文携带的Tag为备份VLAN的VLAN Tag。
4.5 配置步骤4.5.1 Firewall A的配置1. 通过Web方式配置(1)配置接口GigabitEthernet0/1、GigabitEthernet0/2接口的IP地址。
# 在导航栏中选择“设备管理> 接口管理”。
点击接口对应的编辑按钮“”,进入“接口编辑”配置页面。
# 配置接口工作在“三层”模式以及IP地址。
H3C MSR20/30/50系列路由器负载分担、链路备份的实现过程详解实验背景:随着公司规模的不断扩大,网络部门同时申请了两根光纤,其中一根为10M,另外一根为20M,由于带宽不对称,要求在出口路由器上做策略路由实现2:1的流量分配,其次要求两条线路互相备份,从而实现公司网络安全可靠的传输。
实验网络拓扑图:配置说明:由于MSR20/30/50路由器暂不支持基于用户的负载分担特性,可以使用NQA自动侦测与静态路由和策略路由通过Track联动实现负载分担和链路备份功能。
原理说明:原理:NQA是一种实时的网络性能探测和统计技术,可以对响应时间、网络抖动、丢包率等网络信息进行统计。
NQA还提供了与Track和应用模块联动的功能,实时监控网络状态的变化。
IP单播策略路由通过与NQA、Track联动,增加了应用的灵活性,增强了策略路由对网络环境的动态感知能力。
策略路由可以在配置报文的发送接口、缺省发送接口、下一跳、缺省下一跳时,通过Track与NQA关联。
如果NQA探测成功,则该策略有效,可以指导转发;如果探测失败,则该策略无效,转发时忽略该策略。
ICMP-echo功能是NQA最基本的功能,遵循RFC 2925来实现,其实现原理是通过发送ICMP报文来判断目的地的可达性、计算网络响应时间及丢包率。
ICMP-echo测试成功的前提条件是目的设备要能够正确响应ICMP echo request报文。
NQA客户端会根据设置的探测时间及频率向探测的目的IP地址发ICMP echorequest报文,目的地址收到ICMP echo request报文后,回复ICMP echo reply报文。
NQA客户端根据ICMP echo reply报文的接收情况,如接收时间和报文个数,计算出到目的IP地址的响应时间及丢包率,从而反映当前的网络性能及网络情况。
ICMP-echo测试的结果和历史记录将记录在测试组中,可以通过命令行来查看探测结果和历史记录。
路由负载分担与备份引入通过在路由表中生成具有多个不同下一跳的等值路由,路由可以在多路径上实现负载分担。
同时,合静动路协议中实现理的配置静态与动态路由协议,可以在网络中实现路由备份,提高路由可靠性。
本章介绍静态等值路由的配置,如何通过浮动静态路由对动态路由实现由的配置如何通过浮动静态路由对动态路由实现备份,如何对拨号网络中的动态路由实现备份。
课程目标学习完本课程,您应该能够:⏹掌握路由负载分担原理⏹掌握路由备份的原理和应用⏹掌握浮动静态路由的原理及应用掌握动路份⏹掌握动态路由备份的原理及应用目录⏹路由负载分担⏹路由备份ECMPG0/1G0/040.0.0.0/24G1/010.0.0.2/24目的地址/掩码下一跳地址出接口度量值20.0.0.1/32127.0.0.1InLoop0040.0.0.0/2420.0.0.2G0/12 30.0.0.2G1/02●通过ECMP(多路径等值路由),系统可实现路由负载分担●分担方式有基于流和基于包两种路由备份G0/140000/24G0/040.0.0.0/24G1/010.0.0.2/24目的地址/掩码优先级下一跳地址出接口40.0.0.0/246030.0.0.2G1/0G0/140.0.0.0/24G0/0G1/010.0.0.2/24下一跳地址目的地址/掩码优先级下跳地址出接口40.0.0.0/2410020.0.0.2G0/1目录⏹路由负载分担⏹路由备份[Router]ip route-static 40.0.0.0 255.255.255.0 S2/0 preference 120S2/0ISP40.0.0.0/24G0/0G1/010.0.0.2/24目的地址/掩码来源优先级下一跳地址出接口来优先接40.0.0.0/24RIP10030.0.0.2G1/0配置的备份静态路由优先级小于当前路由,称为浮动静态路由[Router]ospf 1[Router-ospf-1]preference 120G0/140.0.0.0/24G0/0G1/010.0.0.2/24目的地址/掩码来源优先级下一跳地址出接口来优先接40.0.0.0/24RIP10030.0.0.2G1/0配置的备份动态路由优先级小于当前路由,称为动态路由备份拨号链路上动态路由备份[Router] standby routing-rule 1 ip 40.0.0.1 24[Router-Bri3/0] standby routing-group 1Bri3/0ISDN40.0.0.0/24G0/0G1/010.0.0.2/24目的地址/掩码来源优先级下一跳地址出接口来优先接40.0.0.0/24OSPF6030.0.0.2G1/0拨号链路上,可使用standby routing 特性来实现动态路由备份本章总结⏹通过等值路由可实现负载分担⏹通过浮动静态路由可对动态路由实行备份⏹动态路由间可实现互相备份动路间可实现相备份⏹拨号链路上可使用standby routing 特性实现动态路由备份。
~~~~~~~~~~~~~~~~~~~~~~~~~~~~~~~~~~~~~~~~~~~~~~~~~~~~~~~~~~~~~~~~~~~~~~~~~~~~~~~~~~~~~~~~~~~~~~~~~~~~~~~~~~~~~~~~~~~~~~~~~~~~~h3c路由器详细设置悬赏分:85 - 解决时间:2009-1-22 19:15我刚买了一个H3C msr2010的路由器,现在设置好路由的IP是192.168.1.1,但是只有0端口能ping的通,后面4个端口都不行,应该如何设置后面4个端后,最好是在Web界面的,在终端我不太懂,谢谢。
能详细说明最好。
好的我可以再加分问题补充:是H3C的路由器,要设置进口和出口的,后面不设置的话根本不起作用,谁知道怎么设置NAT啊?求高手帮忙~~~~谢谢啦提问者:tao110jia - 职场新人三级最佳答案这么多天问题还没有搞定。
我给你一个典型配置吧,正好是2010的。
后面的4个接口需要设置一个虚拟接口。
现在这个接口上配置一个公网地址。
nat就是在公网下配置一下就行了。
===H3C]dis cur#version 5.20, Beta 1607P01#sysname H3C#domain default enable system#telnet server enable#acl number 3000rule 1 permit ip source 192.168.1.0 0.0.0.255#vlan 1#domain systemaccess-limit disablestate activeidle-cut disableself-service-url disable#local-user huaweipassword cipher N`C55QK<`=/Q=^Q`MAF4<1!!service-type telnetlevel 3#interface Aux0async mode flowlink-protocol ppp#interface Ethernet0/0port link-mode routenat outbound 3000ip address 222.*.100.2 255.255.255.0#interface NULL0#interface Vlan-interface1ip address 192.168.1.1 255.255.255.254#interface Ethernet0/1port link-mode bridge#interface Ethernet0/2port link-mode bridge#interface Ethernet0/3port link-mode bridge#interface Ethernet0/4port link-mode bridge#ip route-static 0.0.0.0 0.0.0.0 222.*.100.1#user-interface aux 0user-interface vty 0 4authentication-mode scheme#return[H3C]H3C交换机路由器常用命令及注释网络 2009-06-01 21:00 阅读605 评论1字号:大中小H3C交换机常用命令注释1、system-view 进入系统视图模式2、sysname 为设备命名3、display current-configuration 当前配置情况4、language-mode Chinese|English 中英文切换5、interface Ethernet 1/0/1 进入以太网端口视图6、port link-type Access|Trunk|Hybrid 设置端口访问模式7、undo shutdown 打开以太网端口8、shutdown 关闭以太网端口9、quit 退出当前视图模式10、vlan 10 创建VLAN 10并进入VLAN 10的视图模式11、port access vlan 10 在端口模式下将当前端口加入到vlan 10中12、port E1/0/2 to E1/0/5 在VLAN模式下将指定端口加入到当前vlan中13、port trunk permit vlan all 允许所有的vlan通过H3C路由器############################################################# #########################1、system-view 进入系统视图模式2、sysname R1 为设备命名为R13、display ip routing-table 显示当前路由表4、language-mode Chinese|English 中英文切换5、interface Ethernet 0/0 进入以太网端口视图6、ip address 192.168.1.1 255.255.255.0 配置IP地址和子网掩码7、undo shutdown 打开以太网端口8、shutdown 关闭以太网端口9、quit 退出当前视图模式10、ip route-static 192.168.2.0 255.255.255.0 192.168.12.2 description To.R2 配置静态路由11、ip route-static 0.0.0.0 0.0.0.0 192.168.12.2 description To.R2 配置默认的路由H3C S3100 SwitchH3C S3600 SwitchH3C MSR 20-20 Router############################################################# #############################1、调整超级终端的显示字号;2、捕获超级终端操作命令行,以备日后查对;3、language-mode Chinese|English 中英文切换;4、复制命令到超级终端命令行,粘贴到主机;5、交换机清除配置:<H3C>reset save ;<H3C>reboot ;6、路由器、交换机配置时不能掉电,连通测试前一定要检查网络的连通性,不要犯最低级的错误。
H3C路由器设置负载分担模式VRRP应用示例负载分担模式VRRP(Virtual Router Redundancy Protocol)是一种常用的网络冗余技术,通过将多台路由器组成一个虚拟路由器来提供高可靠性和负载均衡的服务。
下面,我将为您提供一个关于H3C路由器设置负载分担模式VRRP应用示例的详细介绍。
假设我们有两台H3C路由器,分别为Router1和Router2,它们的IP 地址分别为192.168.0.1和192.168.0.2、我们将配置VRRP来实现这两台路由器之间的负载分担。
第一步,配置VRRP组在Router1上,输入以下指令:```[H3C] interface gigabitethernet 0/0/1[H3C-GigabitEthernet0/0/1] vrrp vrid 1 virtual-ip192.168.0.10[H3C-GigabitEthernet0/0/1] vrrp vrid 1 priority 110[H3C-GigabitEthernet0/0/1] vrrp vrid 1 preempt-mode[H3C-GigabitEthernet0/0/1] vrrp vrid 1 track interface gigabitethernet 0/0/2```在Router2上,输入以下指令:```[H3C] interface gigabitethernet 0/0/1[H3C-GigabitEthernet0/0/1] vrrp vrid 1 virtual-ip192.168.0.10[H3C-GigabitEthernet0/0/1] vrrp vrid 1 priority 100[H3C-GigabitEthernet0/0/1] vrrp vrid 1 preempt-mode[H3C-GigabitEthernet0/0/1] vrrp vrid 1 track interface gigabitethernet 0/0/2```在上述配置中,vrid表示VRRP组的ID,virtual-ip表示虚拟路由器的IP地址,priority表示路由器的优先级,preempt-mode表示该路由器具有抢占模式,track interface表示该路由器将监控另一台路由器的接口状态。
华三链路聚合负载分担方式今天聊聊“华三链路聚合”这个话题。
别紧张,不是啥高深的网络技术理论,只是个看似复杂,实则非常实用的东西。
你可以把它想象成交通路口的红绿灯,不是每一辆车都能一个个排着队走,而是得根据车流量来调整,免得大堵车。
所以,链路聚合呢,简单来说就是把多个物理链路“绑在一起”,让它们同时工作,减少网络瓶颈,提升网速,保障网络稳定。
你有没有遇到过网络速度慢的情况?网页加载老是卡顿,视频看着看着就会暂停,那种时刻简直让人抓狂。
很多时候是网络带宽不够用,或者单一链路承载太多数据,导致了所谓的“瓶颈”。
华三链路聚合的目的就是解决这个问题,让多个链路同时发挥作用,像是同时开了好几条车道,一点也不拥堵。
有了华三的链路聚合,我们可以通过“负载均衡”来优化网络流量。
简单说,负载均衡就像是一位智能的交通警察,它不会让所有的流量都跑到同一条链路上,而是会把流量平均分配到各个链路上,这样每一条链路就不会被压垮。
你想啊,网络流量有时候就像是潮水,不可能全都涌向一个小小的出海口,要是都挤到一个链路里,别说“快”,就连“能用”都很困难。
所以这时候,链路聚合的负载分担就显得尤为重要了。
话说回来,华三链路聚合的负载分担方式,实际上是通过不同的策略来分配流量的。
像什么“轮询模式”,就是简单地将流量平均分配,轮番让每个链路都忙活一下;“最少连接模式”,则是优先把流量分配给连接数少的链路,保证那些正在空闲的链路能发挥作用;“源IP哈希模式”,则更讲究技巧,通过源IP地址来计算流量应该走哪条链路。
这些方式都能帮助咱们在不同的网络环境下,保持流量的高效分配,确保整体网络的流畅。
想象一下,你正在打游戏,手速还很快,但如果网络不给力,感觉就像是满场飞的子弹都打不着敌人。
别急,有了华三链路聚合,游戏中的每一个“数据包”都能高效地通过多个链路流转,带宽和网络的稳定性也能得到保障。
关键时刻不会掉线,掉帧啥的,统统都不是问题。
其实啊,华三链路聚合不止是在解决带宽不足的问题。
[H3C][H3C][H3C][H3C]dis cur#version 5.20, ESS 1807#sysname H3C#firewall enable#nat aging-time tcp 280nat aging-time udp 180nat aging-time icmp 11nat aging-time pptp 290nat aging-time dns 11nat aging-time ftp-ctrl 290nat aging-time tcp-fin 11nat aging-time tcp-syn 11#undo radius client#domain default enable system#dns resolvedns server 202.96.128.166dns server 202.96.128.86#telnet server enable#dar p2p signature-file flash:/p2p_default.mtd#qos carl 1 source-ip-address range 192.168.2.1 to 192.168.2.253 per-addressqos carl 2 source-ip-address range 192.168.3.1 to 192.168.3.253 per-addressqos carl 3 destination-ip-address range 192.168.2.1 to 192.168.2.253 per-address qos carl 4 destination-ip-address range 192.168.3.1 to 192.168.3.253 per-address #ip flow-ordering enable#acl number 2000rule 1 permit source 192.168.0.0 0.0.0.255rule 2 denyacl number 3101rule 0 permit ip source 192.168.1.0 0.0.0.255 rule 1 permit ip source 192.168.3.0 0.0.0.255 rule 2 permit ip source 192.168.5.0 0.0.0.255 rule 3 deny ipacl number 3102rule 0 permit ip source 192.168.2.0 0.0.0.255 rule 1 permit ip source 192.168.4.0 0.0.0.255 rule 2 permit ip source 192.168.6.0 0.0.0.255 rule 3 permit ip source 192.168.0.0 0.0.0.255 rule 4 deny ip#vlan 1#radius scheme system#domain systemaccess-limit disablestate activeidle-cut disableself-service-url disable#dhcp server ip-pool vlan1 extendednetwork mask 255.255.255.0#user-group system#local-user adminpassword simple adminauthorization-attribute level 1service-type telnetlocal-user msr5006password cipher La%FFS+<AJ="6L8FL=^WJQ!!authorization-attribute level 3service-type telnet#interface Aux0async mode flowlink-protocol ppp#interface Virtual-Ethernet1#interface NULL0interface Vlan-interface1ip address 172.16.1.1 255.255.255.0#interface GigabitEthernet0/1port link-mode routenat outbound 2000nat server protocol tcp global 172.16.1.2 8080 inside 192.168.0.110 8080 nat server protocol tcp global 172.16.1.2 7500 inside 192.168.0.110 7500 ip address 172.16.1.2 255.255.255.252tcp mss 1024#interface GigabitEthernet0/2port link-mode routenat outbound 2000nat server protocol tcp global 10.1.1.2 8080 inside 192.168.0.110 8080nat server protocol tcp global 10.1.1.2 7500 inside 192.168.0.110 8080ip address 10.1.1.2 255.255.255.252tcp mss 1024#interface GigabitEthernet0/3port link-mode routeip address 192.168.1.253 255.255.255.0tcp mss 1024qos car inbound carl 1 cir 1000 cbs 1000000 ebs 0 green pass red discard qos car inbound carl 2 cir 1000 cbs 1000000 ebs 0 green pass red discard qos car outbound carl 3 cir 1300 cbs 1300000 ebs 0 green pass red discard qos car outbound carl 4 cir 1300 cbs 1300000 ebs 0 green pass red discard ip policy-based-route wan#interface GigabitEthernet0/0port link-mode bridge#policy-based-route wan permit node 1if-match acl 3101apply ip-address next-hop 172.16.1.1policy-based-route wan permit node 2if-match acl 3102apply ip-address next-hop 10.1.1.1#ip route-static 0.0.0.0 0.0.0.0 172.16.1.1 pre 60ip route-static 0.0.0.0 0.0.0.0 10.1.1.1 pre 80ip route-static 192.168.0.0 255.255.0.0 192.168.1.254#load tr069-configuration #user-interface con 0user-interface aux 0user-interface vty 0 4authentication-mode scheme #return[H3C][H3C]。
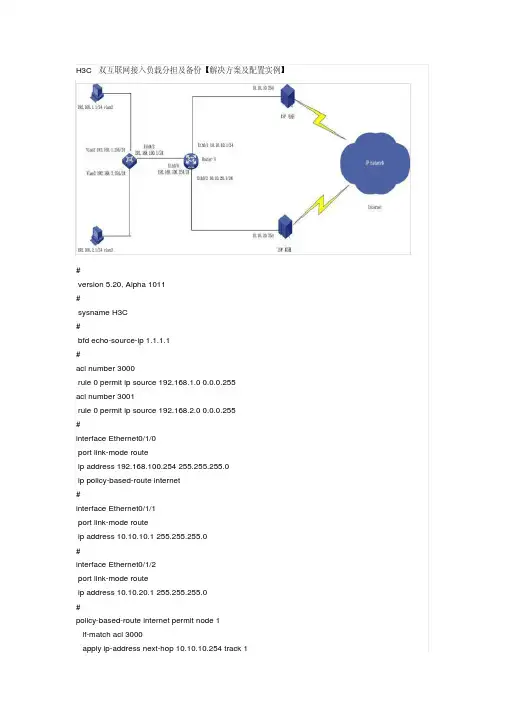
H3C 双互联网接入负载分担及备份【解决方案及配置实例】图片#version 5.20, Alpha 1011#sysname H3C#bfd echo-source-ip 1.1.1.1#acl number 3000rule 0 permit ip source 192.168.1.0 0.0.0.255acl number 3001rule 0 permit ip source 192.168.2.0 0.0.0.255#interface Ethernet0/1/0port link-mode routeip address 192.168.100.254 255.255.255.0ip policy-based-route internet#interface Ethernet0/1/1port link-mode routeip address 10.10.10.1 255.255.255.0#interface Ethernet0/1/2port link-mode routeip address 10.10.20.1 255.255.255.0#policy-based-route internet permit node 1if-match acl 3000apply ip-address next-hop 10.10.10.254 track 1policy-based-route internet permit node 2if-match acl 3001apply ip-address next-hop 10.10.20.254 track 2#ip route-static 0.0.0.0 0.0.0.0 10.10.10.254 track 1ip route-static 0.0.0.0 0.0.0.0 10.10.20.254 track 2ip route-static 192.168.0.0 255.255.0.0 192.168.100.1#track 1 bfd echo interface Ethernet0/1/1 remote ip 10.10.10.254 local ip 10.10.10.1track 2 bfd echo interface Ethernet0/1/2 remote ip 10.10.20.254 local ip 10.10.20.1配置案例1.10 双WAN接入路由配置目前越来越多的企业和网吧采用双WAN上行接入的方式,这种组网方式既可以实现链路的负载分担又可以实现链路的动态备份,受到用户的普遍欢迎。
下面分别介绍不同双WAN接入方式下路由的优化配置方法。
1.10.1 同运营商双WAN接入1. 双以太网链路接入1) MSR配置方法对于MSR网关,可以使用策略路由和自动侦测实现负载分担和链路备份功能。
同样以其中一条WAN连接地址为142.1.1.2/24,网关为142.1.1.1,另外一条WAN连接地址为162.1.1.2/24,网关为162.1.1.1,使用MSR2010做为网关设备为例,配置方法如下::1、配置自动侦测组,对WAN连接状态进行侦测:[H3C]nqa agent enable[H3C]nqa entry wan1 1[H3C-nqa-wan1-1]type icmp-echo[H3C-nqa-wan1-1-icmp-echo]destination ip 142.1.1.1[H3C-nqa-wan1-1-icmp-echo]next-hop 142.1.1.1[H3C-nqa-wan1-1-icmp-echo]probe count 3[H3C-nqa-wan1-1-icmp-echo]probe timeout 1000[H3C-nqa-wan1-1-icmp-echo]frequency 10000[H3C-nqa-wan1-1-icmp-echo]reaction 1 checked-element probe-fail threshold-type consecutive 6 action-type trigger-only[H3C]nqa entry wan2 1[H3C-nqa-wan2-1]type icmp-echo[H3C-nqa-wan2-1-icmp-echo]destination ip 162.1.1.1[H3C-nqa-wan2-1-icmp-echo]next-hop 162.1.1.1[H3C-nqa-wan2-1-icmp-echo]frequency 10000[H3C-nqa-wan2-1-icmp-echo]probe count 3[H3C-nqa-wan2-1-icmp-echo]probe timeout 1000[H3C-nqa-wan2-1-icmp-echo]reaction 1 checked-element probe-fail threshold-type consecutive 6 action-type trigger-only[H3C-nqa-wan2-1-icmp-echo]quit[H3C]nqa schedule wan1 1 start-time now lifetime forever[H3C]nqa schedule wan2 1 start-time now lifetime forever[H3C]track 1 nqa entry wan1 1 reaction 1[H3C]track 2 nqa entry wan2 1 reaction 12、配置ACL,对业务流量进行划分,以根据内网主机单双号进行划分为例:[H3C]acl number 3200[H3C-acl-adv-3200] rule 0 permit ip source 192.168.1.0 0.0.0.254[H3C-acl-adv-3200]rule 1000 deny ip[H3C-acl-adv-3200]quit[H3C]acl number 3201[H3C-acl-adv-3201]rule 0 permit ip source 192.168.1.1 0.0.0.254[H3C-acl-adv-3201]rule 1000 deny ip3、配置策略路由,定义流量转发规则,以双号主机走WAN1,单号主机走WAN2为例:[H3C]policy-based-route wan permit node 1[H3C-pbr-wan-1]if-match acl 3200[H3C-pbr-wan-1]apply ip-address next-hop 142.1.1.1 track 1[H3C-pbr-wan-1]quit[H3C]policy-based-route wan permit node 2[H3C-pbr-wan-2]if-match acl 3201[H3C-pbr-wan-2]apply ip-address next-hop 162.1.1.1 track 24、在LAN口启用策略路由转发:[H3C]interface Vlan-interface 1[H3C-Vlan-interface1]ip policy-based-route wan5、配置默认路由,当任意WAN链路出现故障时,流量可以在另外一条链路上进行转发:[H3C]ip route-static 0.0.0.0 0.0.0.0 142.1.1.1 track 1 preference 60[H3C]ip route-static 0.0.0.0 0.0.0.0 162.1.1.1 track 2 preference 1002) 基于用户负载分担配置方法MSR5006支持基于用户负载分担特性,可以根据接口带宽将流量动态进行负载分担。
配合自动侦测特性可同时实现链路备份的功能,当一条链路出现故障时,流量自动转发到另外一条链路上。
以其中一条WAN连接地址为142.1.1.2/24,网关为142.1.1.1,另外一条WAN连接地址为162.1.1.2/24,网关为162.1.1.1为例,配置方法如下:1、自动侦测的配置请参考上述说明:2、配置到两个WAN接口的静态默认路由,并管理自动侦测组:3、启用基于用户负载分担功能:ip user-based-sharing enableip user-based-sharing route 0.0.0.0 0.0.0.04、配置WAN口的负载分担带宽(两个WAN接口负载分担带宽配置符合一定比例即可,不需要与实际申请的物理带宽一致):#interface Ethernet0/0port link-mode routenat outboundip address 172.33.13.15 255.255.0.0load-bandwidth 1000#2. 以太网链路+PPPoE链路接入1) MSR配置方法与以太网链路接入方式配置相似,只有部分地方需要进行调整。
同样以其中一条WAN连接地址为142.1.1.2/24,网关为142.1.1.1,另外一条WAN连接为PPPoE链路,使用MSR2010做为网关设备为例,配置方法如下:1、配置自动侦测组,对WAN连接状态进行侦测:[H3C]nqa agent enable[H3C]nqa entry wan1 1[H3C-nqa-wan1-1]type icmp-echo[H3C-nqa-wan1-1-icmp-echo]destination ip 142.1.1.1[H3C-nqa-wan1-1-icmp-echo]next-hop 142.1.1.1[H3C-nqa-wan1-1-icmp-echo]probe count 5[H3C-nqa-wan1-1-icmp-echo]probe timeout 1000[H3C-nqa-wan1-1-icmp-echo]frequency 10000[H3C-nqa-wan1-1-icmp-echo]reaction 1 checked-element probe-fail threshold-type consecutive 6 action-type trigger-only[H3C]nqa schedule wan1 1 start-time now lifetime forever[H3C]track 1 nqa entry wan1 1 reaction 12、配置ACL,对业务流量进行划分,以根据内网主机单双号进行划分为例:[H3C]acl number 3200[H3C-acl-adv-3200] rule 0 permit ip source 192.168.1.0 0.0.0.254[H3C-acl-adv-3200]rule 1000 deny ip[H3C-acl-adv-3200]quit[H3C]acl number 3201[H3C-acl-adv-3201]rule 0 permit ip source 192.168.1.1 0.0.0.254[H3C-acl-adv-3201]rule 1000 deny ip3、配置策略路由,定义流量转发规则,以双号主机走WAN1,单号主机走WAN2为例:[H3C]policy-based-route wan permit node 1[H3C-pbr-wan-1]if-match acl 3200[H3C-pbr-wan-1]apply ip-address next-hop 142.1.1.1 track 1[H3C-pbr-wan-1]quit[H3C]policy-based-route wan permit node 2[H3C-pbr-wan-2]if-match acl 3201[H3C-pbr-wan-2]apply output-interface dialer04、在LAN口启用策略路由转发:[H3C]interface Vlan-interface 1[H3C-Vlan-interface1]ip policy-based-route wan5、配置默认路由,当任意WAN链路出现故障时,流量可以在另外一条链路上进行转发:[H3C]ip route-static 0.0.0.0 0.0.0.0 142.1.1.1 track 1 preference 60[H3C]ip route-static 0.0.0.0 0.0.0.0 dialer0 preference 100注:由于早期版本MSR系列网关策略路由、快速转发和PPPoE拨号结合存在问题(此问题在R1618P11和E1711后的版本解决),当WAN连接为PPPoE连接时,使用策略路由需要关闭vlan接口的快转功能,如下操作:[H3C]interface Vlan-interface 1[H3C-Vlan-interface1] undo ip fast-forwarding1.10.2 电信网通双WAN接入这是目前新建网络中最流行的组网方式,用户分别向电信和网通各申请一条接入链路,配置路由使客户机访问电信服务器走电信链路,访问网通的服务器走网通链路,可以大大提高很多网络应用的访问速度,同时两条链路互为备份,也提高了网络的可靠性。