金蝶KIS旗舰版操作手册
- 格式:docx
- 大小:6.10 MB
- 文档页数:61
KIS旗舰版基础资料操作指引1.1 核算项目新增代码能不能以自动递增的形式来增加问题表现:核算项目新增能不能增加一个代码后,剩余的新增时自动带出下个代码?(如:新增完001代码的基础资料后,自动带出代码002)解决方法:请按以下步骤进行操作:1、登录KIS旗舰版主控台后,依次单击【系统设置】→【基础资料】→【公共资料】,双击打开要增加的核算项目类别;2、在打开的核算项目新增界面直接单击工具栏上的【新增】按钮,在新增界面选择【参数设置】页签,勾选参数【新增代码自动递增】即可。
1.2 一级科目无法禁用问题表现:如何将一级科目禁用?解决方法:如果一级科目下设了明细科目,要先禁用下设的所有明细科目后,再禁用一级科目即可。
1.3 物料修改界面没有物流资料页签问题表现:物料修改界面,没有看到物流资料等页签,如何设置?解决方法:主要检查两方面:1.物料是否上级组;2.物料修改界面【参数设置】中是否勾选【隐含非必录信息】。
1.4 汇率体系中如何体现原币乘以或者除以汇率问题表现:汇率体系中如何体现原币乘以或者除以汇率得出本位币金额?解决方法:无法在汇率体系中设置,需要在币别中进行设置。
请按以下步骤进行操作:1、登录KIS旗舰版主控台后,依次单击【系统设置】→【基础资料】→【公共资料】,双击【币别】;2、在【基础平台-币别】界面,选中对应的币别双击打开,然后修改这算方式的选项即可。
1.5 物料录入时提示当前数据不存在或没有操作的权限问题表现:为什么新增物料录入计量单位组时提示“当前数据不存在或者您没有操作该数据的权限”?原因:基础资料中没有录入计量单位组的信息,新增物料时手工录入计量单位组就会出现该报错。
解决方案:1、登录KIS旗舰版主控台后,依次单击【系统设置】→【基础资料】→【公共资料】,双击【计量单位】;2、在【基础平台-计量单位】界面,左边选中计量单位后单击【新增】,新增需要的计量单位组,然后录入计量单位组下对应的计量单位;3、计量单位录入完整后再回到物料新增界面,计量单位组处可以直接选择到基础资料中新增的计量单位内容。
KIS旗舰版总账操作指引1.1 多栏账套打时报错问题表现:为什么打印某一科目的多栏账时,总是提示“当前没有套打数据,请检查套打设置”,其他科目均能正常打印?解决方法:首先检查该是否勾选【套打时预览副页】,如果勾选,有可能是该科目数据较多,设置的副页套打模板不够;再者检查该科目的多栏账方案是单方多栏账还是双方多栏账,需要在对应的【单据类型】中设置【对应套打】模板。
1.2 凭证录入如何能不显示科目或核算项目的代码问题表现:凭证录入时,如何设置可以不显示科目代码和核算项目代码?解决方法:请按下列步骤操作:1、登陆KIS旗舰版主控台后,依次单击【系统设置】→【系统设置】→【总账】,双击【系统参数】;2.在弹出的【系统参数】的界面,上面单击【总账】,下面单击【凭证】,然后勾选参数【凭证分录科目/核算项目不显示代码】即可。
1.3 调汇历史信息表的调整前汇率问题问题表现:总账调汇历史信息表中调整前汇率跟上次的调整汇率不一致,这是为什么?解决方法:调汇历史信息表中调整前汇率是根据调整前本位币余额/原币余额得出,不是直接填列上次调整汇率。
1.4 核算项目明细表数量无法显示小数位问题表现:在【总账】→【财务报表】→【核算项目明细表】界面,为何无法显示数量的小数位数?解决方法:由总账系统参数的“数量单价位数”控制。
具体控制请按以下步骤进行操作:1、登录KIS旗舰版主控台后,依次单击【系统设置】→【系统设置】→【总账】,双击明细功能【系统参数】;2、进入系统参数界面,单击最上面的【总账】页签,在“数量单价位数”后面设置具体小数位数。
注意:修改总账系统参数的设置后,需要重新登录查看才能生效。
1.5 明细分类账的目录页码不对问题表现:在明细分类账中,为什么明细账目录上科目所对应的页码跟实际的明细分类账打印出来的科目账簿页码对不上?原因:明细分类账的目录只是按照查询的科目从1开始往后排,跟打印明细账簿没有任何关系。
1.6 普通打印总分类账时行高如何调整问题表现:普通打印总分类账时,行高如何设置?解决方法:请按下列步骤进行操作:1、登录KIS旗舰版主控台后,依次单击【财务会计】→【总账】→【账簿】,双击打开【总分类账】,设置过滤条件后进入总分类账界面;2、在总分类账界面,单击【查看】菜单下的【页面设置】,弹出【页面设置】窗口;3、在【页面设置】窗口,勾选【自定义行高】复选框,在右边空白输入栏中自行填入满足需求的行高即可。
远方动力KIS旗舰版项目KIS旗舰版系统操作手册文档作者: 今创软件创建日期: 2016-11-16确认日期: 2016-11-16控制编码: V 4.2当前版本: KIS旗舰版目录一、销售管理 (5)1、销售订单 (5)(1)销售订单新增 (5)(2)销售订单的审核、反审核、修改、删除、作废、关闭 (5)2、销售订单相关报表 (7)(1)销售订单执行情况汇总表 (7)(2)销售订单执行情况明细表 (7)3、库存查询 (7)二、采购管理 (8)1、采购订单 (8)(1)采购订单的新增 (8)(2)采购订单的审核、反审核、修改、删除、作废、关闭 (8)3、采购订单相关报表 (9)(1)采购订单执行汇总表 (9)(2)采购订单执行明细表 (10)4、收料通知单 (10)(1)收料通知单的新增 (10)(2)收料通知单的审核、反审核、修改、删除、作废、关闭 (11)5、库存查询 (12)三、仓存管理 (13)1、外购入库单 (13)(1)外购入库单新增 (13)(2)外购入库单的审核、反审核、删除、作废、关闭 (15)(3)红字外购入库单新增 (15)(4)红字外购入库单的审核、反审核、删除、修改、作废 (16)2、产品入库 (16)(1)产品入库单新增 (16)(2)产品入库单的审核、反审核、删除、修改、作废 (17)3、销售出库单 (18)(1)销售出库单新增 (18)(2)销售出库单的审核、反审核、删除、作废、关闭 (19)(3)红字销售出库单新增 (20)(4)红字销售出库单的审核、反审核、删除、修改、作废 (20)4、生产领料 (21)(1)生产领料单新增 (21)(2)生产领料单的审核、反审核、删除、作废、修改 (21)(3)红字生产领料 (22)5、调拨单 (22)(1)调拨单新增 (22)(2)调拨单的审核、反审核、删除、修改、作废 (23)6、委外加工管理 (23)(1)委外加工出库单新增 (23)(2)委外加工入库单新增 (24)(3)委外加工核销 (24)(4)委外加工反核销 (25)7、其他出入库管理 (25)(1)其他入库单新增 (25)(2)其他入库单查询 (26)(3)其他出库单新增 (26)(4)其他出库单查询 (27)四、存货核算 (28)1、入库核算 (28)(1)外购入库核算 (28)(2)估价入库核算 (29)(3)其他入库核算 (30)(4)自制入库核算 (30)2、出库核算 (32)(1)红字出库核算 (32)(2)材料出库核算 (33)(3)产成品出库核算 (35)4、结账到下月 (38)五、应收款管理 (39)1、应收发票处理 (39)(1)直接新增销售发票 (39)(2)下推生成销售发票 (40)3、收款处理 (41)(1)收款单/预收单新增 (42)(2)其他收款单 (42)(3)应收款汇总表查询 (43)4、退款处理; (43)(1)未收款退货 (44)(2)已收款退货 (44)5、结算与期末处理 (44)(1)结算 (44)(2)应收账款结账 (45)六、应付款管理 (46)1、应付发票生成 (46)(1)生成采购发票 (46)(2)采购发票的勾稽、反勾稽、审核、反审核、修改、删除、作废 (48)3、付款处理 (49)(1)付款单 (49)(2)其他应付单 (50)(3)发票(其他应付单)和付款单核销 (50)4、退款与结账处理 (50)(1)退款单 (50)(2)反核销处理 (51)(3)结账 (51)七、报表的查询 (52)1、采购报表的查询 (52)(1)采购订单执行情况汇总表 (53)(2)采购订单执行情况明细表 (54)2、仓库报表的查询 (55)(1)物料收发汇总表 (55)(2)物料收发明细表 (56)3、销售报表的查询 (57)(1)销售订单执行情况汇总表 (58)(2)销售订单执行情况明细表 (59)(3)销售出库汇总表 (59)(4)销售出库明细表 (61)一、销售管理1、销售订单(1)销售订单新增销售订单是购销双方共同签署的、以次确认购销活动的标志。
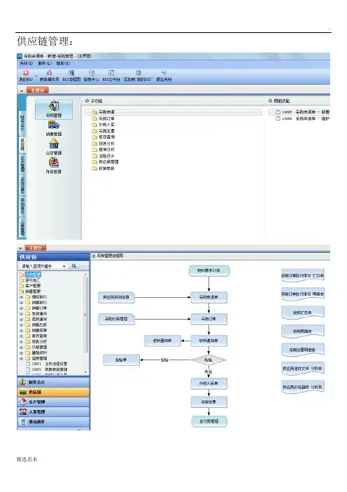
供应链管理:
设置表单标题显示与否和宽度:
库存查询:
供应商供货信息维护:
采购价格参数设置:
采购价格管理:
销售管理:
数量和单价的小数位数精度设置在“物料”的属性中修改设置:
如何设置销售发票上面的单价小数位数?
销售发票单价小数位数的设置分以下两种情况:
情况一:
如果是销售普通发票,请按以下步骤进行操作:
1、登录KIS旗舰版主控台后,依次单击【系统设置】→【基础资料】→【公共资料】,双击打开明细功能【物料】;
2、在【基础平台-物料】界面,双击鼠标左键打开对应物料的修改界面;
3、在【物料-修改】界面,【项目属性】页签下【物流资料】页签资料中修改【单价精度】即可。
情况二:
如果是销售增值税发票,请按以下步骤进行操作:
1、登录KIS旗舰版主控台后,依次单击【系统设置】→【系统设置】→【应收款管理】,双击打开明细功能【系统设置】;
2、在【系统设置】中的【单据控制】页签中,设置【专用发票单价精度】。
其它入库单分类表事务类型取数说明
其它入库单分类表中的事务类型来源于在系统设置单据类型中设置的单据类型,在报表取数时根据单据入库类型字段中填写的入库类型分物料进行汇总,如果单据上该字段内容为空,则将该单据的数据汇总到其它入库类型中。
采用计划成本法计价的物料,其单价取计划单价,发生额时取单据上的计划价金额。
有双计量单位的报表取常用计量单位时取库存常用计量单位。
KIS旗舰版ERP供应链操作手册目录一、基础资料 (1)1、基础资料简化显示 (2)2、基础资料复制 (3)3、基础资料审核与反审核 (4)二、供应链 (5)4、日常录单操作指导 (6)5、单据体字段的隐藏 (7)6、日常盘点流程 (8)7、单据查询快捷方式 (9)8、单据查询中字段的显示与隐藏................................................................. 错误!未定义书签。
9、用户冲突如何解决..................................................................................... 错误!未定义书签。
10、日常库存查询........................................................................................... 错误!未定义书签。
11、日常仓库单据的出入库数汇总............................................................... 错误!未定义书签。
一、基础资料1.基础资料简化显示要让此界面显示条形码、生产厂家等信息。
先点击左上角的物料,再点击上方的属性。
最后在弹出的方框中选择‘条形码’勾选简化显示就可以显示出来。
2.基础资料复制注意在新增物料基础资料时,假如可以在原来相类似的物料基础上复制多一条出来进行小修改就达到目的,注意复制这个按键不要被隐藏了。
注意以下这个选项勾选上,复制这个按键就被隐藏了。
3.基础资料审核与反审核假如物料被不小心被审核了,如以下现象:这个时候该物料就无法修改,只能反审核才能修改!二、供应链由于贵公司目前仅购买仓库模块,具体的采购、销售暂时无法使用!4.日常录单操作指导仓库的单据格式大同小异,此处仅讲外购入库单,其他单据操作可按照此情形照样操作单据中微黄色为必录项,而所有的微黄色项目都可以按F7跳出方框进行搜索,查找。
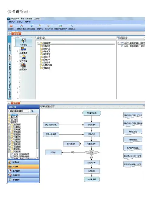
供给链管理:
设置表单标题显示与否和宽度:
库存查问:
供给商供货信息保护:采买价钱参数设置:
采买价钱管理:
销售管理:
数目和单价的小数位数精度设置在“物料”的属性中改正设置:
怎样设置销售发票上边的单价小数位数?
销售发票单价小数位数的设置分以下两种状况:
状况一:
假如是销售一般发票,请按以下步骤进行操作:
1、登录 KIS 旗舰版主控台后,挨次单击【系统设置】→ 【基础资料】→ 【公共资料】,双击翻开通细功能【物料】;
2、在【基础平台-物料】界面,双击鼠标左键翻开对应物料的改正界面;
3、在【物料 -改正】界面,【项目属性】页签下【物流资料】页签资猜中改正【单价精度】即可。
状况二:
假如是销售增值税发票,请按以下步骤进行操作:
1、登录KIS 旗舰版主控台后,挨次单击【系统设置】→【系统设置】→【应收款管理】,双击翻开通细功能【系统设置】;
2、在【系统设置】中的【票据控制】页签中,设置【专用发票单价精度】。
其余入库单分类表事务种类取数说明
其余入库单分类表中的事务种类根源于在系统设置票据种类中设置的票据种类,在报表取数时依据票据入库种类字段中填写的入库种类分物料进行汇总,假如票据上该字段内容为空,则将该票据的数据汇总
到其余入库种类中。
采纳计划成本法计价的物料,其单价取计划单价,发生额时取票据上的计划价金额。
有双计量单位的报表取常用计量单位时取库存常用计量单位。
远方动力KIS旗舰版项目欧阳歌谷(2021.02.01)KIS旗舰版系统操纵手册文档作者: 今创软件创建日期: 1116确认日期: 1116控制编码: V 4.2以后版本: KIS旗舰版目录一、销售管理61、销售订单6(1)销售订单新增6(2)销售订单的审核、反审核、修改、删除、作废、关闭72、销售订单相关报表7(1)销售订单执行情况汇总表7(2)销售订单执行情况明细表73、库存查询8二、推销管理81、推销订单8(1)推销订单的新增8(2)推销订单的审核、反审核、修改、删除、作废、关闭93、推销订单相关报表10(1)推销订单执行汇总表10(2)推销订单执行明细表104、收料通知单10(1)收料通知单的新增10(2)收料通知单的审核、反审核、修改、删除、作废、关闭115、库存查询12三、仓存管理121、外购入库单12(1)外购入库单新增12(2)外购入库单的审核、反审核、删除、作废、关闭12(3)红字外购入库单新增13(4)红字外购入库单的审核、反审核、删除、修改、作废132、产品入库13(1)产品入库单新增13(2)产品入库单的审核、反审核、删除、修改、作废143、销售出库单14(1)销售出库单新增14(2)销售出库单的审核、反审核、删除、作废、关闭14(3)红字销售出库单新增15(4)红字销售出库单的审核、反审核、删除、修改、作废154、生产领料15(1)生产领料单新增15(2)生产领料单的审核、反审核、删除、作废、修改16(3)红字生产领料165、调拨单16(1)调拨单新增16(2)调拨单的审核、反审核、删除、修改、作废166、委外加工管理17(1)委外加工出库单新增17(2)委外加工入库单新增17(3)委外加工核销17(4)委外加工反核销187、其他收支库管理18(1)其他入库单新增18(2)其他入库单查询18(3)其他出库单新增19(4)其他出库单查询19四、存货核算191、入库核算19(1)外购入库核算19(2)估价入库核算20(3)其他入库核算20(4)自制入库核算202、出库核算21(1)红字出库核算21(2)资料出库核算21(3)产制品出库核算224、结账到下月23五、应收款管理231、应收发票处理23(1)直接新增销售发票23(2)下推生成销售发票233、收款处理24(1)收款单/预收单新增24(2)其他收款单24(3)应收款汇总表查询244、退款处理;25(1)未收款退货25(2)已收款退货255、结算与期末处理25(1)结算25(2)应收账款结账26六、应付款管理261、应付发票生成26(1)生成推销发票26(2)推销发票的勾稽、反勾稽、审核、反审核、修改、删除、作废273、付款处理27(1)付款单27(2)其他应付单28(3)发票(其他应付单)和付款单核销284、退款与结账处理28(1)退款单28(2)反核销处理29(3)结账29七、报表的查询301、推销报表的查询30(1)推销订单执行情况汇总表30(2)推销订单执行情况明细表302、仓库报表的查询30(1)物料收发汇总表30(2)物料收创造细表313、销售报表的查询31(1)销售订单执行情况汇总表31(2)销售订单执行情况明细表31(3)销售出库汇总表32(4)销售出库明细表32一、销售管理1、销售订单(1)销售订单新增销售订单是购销双方共同签署的、以次确认购销活动的标记。
供应链管理:
设置表单标题显示与否和宽度:
库存查询:
供应商供货信息维护:
采购价格参数设置:
采购价格管理:
销售管理:
数量和单价的小数位数精度设置在“物料”的属性中修改设置:
如何设置销售发票上面的单价小数位数?
销售发票单价小数位数的设置分以下两种情况:
情况一:
如果是销售普通发票,请按以下步骤进行操作:
1、登录KIS旗舰版主控台后,依次单击【系统设置】→【基础资料】→【公共资料】,双击打开明细功能【物料】;
2、在【基础平台-物料】界面,双击鼠标左键打开对应物料的修改界面;
3、在【物料-修改】界面,【项目属性】页签下【物流资料】页签资料中修改【单价精度】即可。
情况二:
如果是销售增值税发票,请按以下步骤进行操作:
1、登录KIS旗舰版主控台后,依次单击【系统设置】→【系统设置】→【应收款管理】,双击打开明细功能【系统设置】;
2、在【系统设置】中的【单据控制】页签中,设置【专用发票单价精度】。
其它入库单分类表事务类型取数说明
其它入库单分类表中的事务类型来源于在系统设置单据类型中设置的单据类型,在报表取数时根据单据入库类型字段中填写的入库类型分物料进行汇总,如果单据上该字段内容为空,则将该单据的数据汇总到其它入库类型中。
采用计划成本法计价的物料,其单价取计划单价,发生额时取单据上的计划价金额。
有双计量单位的报表取常用计量单位时取库存常用计量单位。
应收账款管理
采购管理:单据类型:
表示销售订单已经有5个单据生成了,现在显示的是0006 。
打印控制:
控制打印次数,而打印最大次数为0,则表示该单据不让打印。
采购系统选项:
供应链整体选项:
委外加工管理选项:
销售系统选项:
仓库系统选项:
成本系统选项:
核算系统选项:
生产任务管理选项:
计划系统选项:
多级审核管理:
该功能是无论设置多少级审核,以业务审核级次优先。
如设置2级审核流程,但业务审核级次设置为1,则在第一级审核后,单据即通过审核!!
业务流程设计:可以定义单据的来源是那些单据!!
审批流程管理:
存货核算:核算参数查询:
应收账款管理:
应付账款管理:
总账:
现金管理:
固定资产:
业务预警:
系统使用状况:
修改密码:
看到明细设置!!。
远方动力KIS旗舰版项目KIS旗舰版系统操作手册文档作者: 今创软件创建日期: 2016-11-16确认日期: 2016-11-16控制编码: V 4.2当前版本: KIS旗舰版目录一、销售管理 (5)1、销售订单 (5)(1)销售订单新增 (5)(2)销售订单的审核、反审核、修改、删除、作废、关闭 (5)2、销售订单相关报表 (7)(1)销售订单执行情况汇总表 (7)(2)销售订单执行情况明细表 (7)3、库存查询 (7)二、采购管理 (8)1、采购订单 (8)(1)采购订单的新增 (8)(2)采购订单的审核、反审核、修改、删除、作废、关闭 (8)3、采购订单相关报表 (9)(1)采购订单执行汇总表 (9)(2)采购订单执行明细表 (10)4、收料通知单 (10)(1)收料通知单的新增 (10)(2)收料通知单的审核、反审核、修改、删除、作废、关闭 (11)5、库存查询 (12)三、仓存管理 (13)1、外购入库单 (13)(1)外购入库单新增 (13)(2)外购入库单的审核、反审核、删除、作废、关闭 (15)(3)红字外购入库单新增 (15)(4)红字外购入库单的审核、反审核、删除、修改、作废 (16)2、产品入库 (16)(1)产品入库单新增 (16)(2)产品入库单的审核、反审核、删除、修改、作废 (17)3、销售出库单 (18)(1)销售出库单新增 (18)(2)销售出库单的审核、反审核、删除、作废、关闭 (19)(3)红字销售出库单新增 (20)(4)红字销售出库单的审核、反审核、删除、修改、作废 (20)4、生产领料 (21)(1)生产领料单新增 (21)(2)生产领料单的审核、反审核、删除、作废、修改 (21)(3)红字生产领料 (22)5、调拨单 (22)(1)调拨单新增 (22)(2)调拨单的审核、反审核、删除、修改、作废 (23)6、委外加工管理 (23)(1)委外加工出库单新增 (23)(2)委外加工入库单新增 (24)(3)委外加工核销 (24)(4)委外加工反核销 (25)7、其他出入库管理 (26)(1)其他入库单新增 (26)(2)其他入库单查询 (26)(3)其他出库单新增 (27)(4)其他出库单查询 (27)四、存货核算 (28)1、入库核算 (28)(1)外购入库核算 (28)(2)估价入库核算 (29)(3)其他入库核算 (30)(4)自制入库核算 (31)2、出库核算 (33)(1)红字出库核算 (33)(2)材料出库核算 (34)(3)产成品出库核算 (36)4、结账到下月 (39)五、应收款管理 (40)1、应收发票处理 (40)(1)直接新增销售发票 (40)(2)下推生成销售发票 (41)3、收款处理 (42)(1)收款单/预收单新增 (43)(2)其他收款单 (43)(3)应收款汇总表查询 (44)4、退款处理; (44)(1)未收款退货 (45)(2)已收款退货 (45)5、结算与期末处理 (45)(1)结算 (45)(2)应收账款结账 (46)六、应付款管理 (47)1、应付发票生成 (47)(1)生成采购发票 (47)(2)采购发票的勾稽、反勾稽、审核、反审核、修改、删除、作废 (49)3、付款处理 (50)(1)付款单 (50)(2)其他应付单 (51)(3)发票(其他应付单)和付款单核销 (52)4、退款与结账处理 (52)(1)退款单 (52)(2)反核销处理 (52)(3)结账 (53)七、报表的查询 (54)1、采购报表的查询 (54)(1)采购订单执行情况汇总表 (55)(2)采购订单执行情况明细表 (56)2、仓库报表的查询 (57)(1)物料收发汇总表 (57)(2)物料收发明细表 (59)3、销售报表的查询 (60)(1)销售订单执行情况汇总表 (60)(2)销售订单执行情况明细表 (62)(3)销售出库汇总表 (63)(4)销售出库明细表 (64)一、销售管理1、销售订单(1)销售订单新增销售订单是购销双方共同签署的、以次确认购销活动的标志。
远方动力KIS旗舰版项目KIS旗舰版系统操作手册文档作者: 今创软件创建日期: 2016-11-16确认日期: 2016-11-16控制编码: V 4.2当前版本: KIS旗舰版目录一、销售管理 (5)1、销售订单 (5)(1)销售订单新增 (5)(2)销售订单的审核、反审核、修改、删除、作废、关闭 (5)2、销售订单相关报表 (7)(1)销售订单执行情况汇总表 (7)(2)销售订单执行情况明细表 (7)3、库存查询 (7)二、采购管理 (8)1、采购订单 (8)(1)采购订单的新增 (8)(2)采购订单的审核、反审核、修改、删除、作废、关闭 (8)3、采购订单相关报表 (9)(1)采购订单执行汇总表 (9)(2)采购订单执行明细表 (10)4、收料通知单 (10)(1)收料通知单的新增 (10)(2)收料通知单的审核、反审核、修改、删除、作废、关闭 (11)5、库存查询 (12)三、仓存管理 (13)1、外购入库单 (13)(1)外购入库单新增 (13)(2)外购入库单的审核、反审核、删除、作废、关闭 (15)(3)红字外购入库单新增 (15)(4)红字外购入库单的审核、反审核、删除、修改、作废 (16)2、产品入库 (16)(1)产品入库单新增 (16)(2)产品入库单的审核、反审核、删除、修改、作废 (17)3、销售出库单 (18)(1)销售出库单新增 (18)(2)销售出库单的审核、反审核、删除、作废、关闭 (19)(3)红字销售出库单新增 (20)(4)红字销售出库单的审核、反审核、删除、修改、作废 (20)4、生产领料 (21)(1)生产领料单新增 (21)(2)生产领料单的审核、反审核、删除、作废、修改 (21)(3)红字生产领料 (22)5、调拨单 (22)(1)调拨单新增 (22)(2)调拨单的审核、反审核、删除、修改、作废 (23)6、委外加工管理 (23)(1)委外加工出库单新增 (23)(2)委外加工入库单新增 (24)(3)委外加工核销 (24)(4)委外加工反核销 (25)7、其他出入库管理 (25)(1)其他入库单新增 (25)(2)其他入库单查询 (26)(3)其他出库单新增 (26)(4)其他出库单查询 (27)四、存货核算 (28)1、入库核算 (28)(1)外购入库核算 (28)(2)估价入库核算 (29)(3)其他入库核算 (30)(4)自制入库核算 (30)2、出库核算 (32)(1)红字出库核算 (32)(2)材料出库核算 (33)(3)产成品出库核算 (35)4、结账到下月 (38)五、应收款管理 (39)1、应收发票处理 (39)(1)直接新增销售发票 (39)(2)下推生成销售发票 (40)3、收款处理 (41)(1)收款单/预收单新增 (42)(2)其他收款单 (42)(3)应收款汇总表查询 (43)4、退款处理; (43)(1)未收款退货 (44)(2)已收款退货 (44)5、结算与期末处理 (44)(1)结算 (44)(2)应收账款结账 (45)六、应付款管理 (46)1、应付发票生成 (46)(1)生成采购发票 (46)(2)采购发票的勾稽、反勾稽、审核、反审核、修改、删除、作废 (48)3、付款处理 (49)(1)付款单 (49)(2)其他应付单 (50)(3)发票(其他应付单)和付款单核销 (50)4、退款与结账处理 (50)(1)退款单 (50)(2)反核销处理 (51)(3)结账 (51)七、报表的查询 (52)1、采购报表的查询 (52)(1)采购订单执行情况汇总表 (53)(2)采购订单执行情况明细表 (54)2、仓库报表的查询 (55)(1)物料收发汇总表 (55)(2)物料收发明细表 (56)3、销售报表的查询 (57)(1)销售订单执行情况汇总表 (58)(2)销售订单执行情况明细表 (59)(3)销售出库汇总表 (59)(4)销售出库明细表 (61)一、销售管理1、销售订单(1)销售订单新增销售订单是购销双方共同签署的、以次确认购销活动的标志。
供应链管理:
设置表单标题显示与否和宽度:
库存查询:
供应商供货信息维护:
采购价格参数设置:
采购价格管理:
销售管理:
数量和单价的小数位数精度设置在“物料”的属性中修改设置:
如何设置销售发票上面的单价小数位数?
销售发票单价小数位数的设置分以下两种情况:
情况一:
如果是销售普通发票,请按以下步骤进行操作:
1、登录KIS旗舰版主控台后,依次单击【系统设置】→【基础资料】→【公共资料】,双击打开明细功能【物料】;
2、在【基础平台-物料】界面,双击鼠标左键打开对应物料的修改界面;
3、在【物料-修改】界面,【项目属性】页签下【物流资料】页签资料中修改【单价精度】即可。
情况二:
如果是销售增值税发票,请按以下步骤进行操作:
1、登录KIS旗舰版主控台后,依次单击【系统设置】→【系统设置】→【应收款管理】,双击打开明细功能【系统设置】;
2、在【系统设置】中的【单据控制】页签中,设置【专用发票单价精度】。
其它入库单分类表事务类型取数说明
其它入库单分类表中的事务类型来源于在系统设置单据类型中设置的单据类型,在报表取数时根据单据入库类型字段中填写的入库类型分物料进行汇总,如果单据上该字段内容为空,则将该单据的数据汇总到其它入库类型中。
采用计划成本法计价的物料,其单价取计划单价,发生额时取单据上的计划价金额。
有双计量单位的报表取常用计量单位时取库存常用计量单位。
KIS 旗舰版操作手册目录业务流程图 (3)一、市场部(销售部) (4)二、生产部 (6)三、采购委外部 (25)四、检验部 (35)五、仓管部 (37)业务流程图根据贵公司的业务流程,分部门操作编写此操作手册,以方便大家使用。
咱们公司是以销定产的生产模式,流程的源头是销售订单。
一、市场部(销售部)1、市场部接到客户订单后,需在系统中录入销售订单,点【供应链】--【销售管理】--【销售订单】---【销售订单-新增】2、如果需要对之前创建的订单进行查看、修改等操作,可以点【供应链】--【销售管理】--【销售订单】---【销售订单-维护】3、如果需要查看销售订单的执行情况,可以查对应的表,以上功能位置,具体如下图所示:4、待产品生产完成,检验入库后,市场部可以发货出库了,二、生产部市场部下销售订单后,生产部按要求进行生产,在系统需做如下操作:1、作MRP运算,算出所需物料,依次点下一步直到完成2、运算的结果我们可以在【MRP计划订单---维护】中查看【审核】【投放】具体如下:投放后会提示投放完成并提示你要不要查看参与投放的订单详细信息,点【是】就能看到下面的图:这里可以看到,需要采购的生成采购申请单,有很多。
需要生产的生成生产任务单work000018一个投放完成后的MRP计划订单就不再显示了见下图:如果需要显示可以点【过滤】做如下操作这样已经关闭计划订单就显示出来了如下图:点【生产任务单—维护】打开过滤界面,可以在这里根据需要选择相应的生产任务单如下图所示找到需要的生产任务单,依次做如下操作在这里选中生产任务单还可以下推生成【生产领料单】进行生产领料也可生成【任务单汇报】【产品入库】等单据(1)生成【生产领料单】点生成可以得到生产领料单如下图:这里的领料数量(实发数量),需要手工录入如果不想手工录可以在发料平台操作发料平台位置如下:在发料平台界面做如下操作就可以生成生产领料单如下图:这里面的领料数量(实发数量)是系统自动带出的,不需要手工录入了选好【发料仓库】【领料】【发料】点保存就可以,(2)生成【任务单汇报】领完料就可以生产加工,生产的成果可以生成【任务单汇报】点【生成】生成的【任务单汇报】如下图:点【保存】【审核】后通知检验人员进行检验(3)生成【产品入库】检验合格的物料就可以进行入库了点【生成】调出产品入库单如下图:选好对应的选项点【保存】就好,【审核】可由仓管来做到此生产部的工作结束三、采购委外部MRP运算结果生成采购申请单采购部可以根据申请单下推生成采购订单打开采购申请单序时簿过滤出需要的采购申请单选中需要生成采购订单的采购申请单按如下操作点【生成】后就生成了采购订单,如下图所示选好【供应商】【业务员】就可以点【保存】了保存后的订单才可以审核当供应商把物料送到时通知检验部检验检验合格就可以办理入库了需要委外的,可以在采购申请单序时簿中下推生成【委外订单】与生成采购订单类似不再详述委外订单生成后在委外订单序时簿中可以找到操作如下在打开的序时簿中选中委外订单分录下推生成【委外加工出库单】在生成的委外加工出库单中做如下操作然后点【保存】。
应收账款管理□明期工皑_j里严岂里_i玉卿连_j 口沁ti_i韵窘管注_i仔就算一」菸跆nU」鸟忖軾言豐I」意帐1更筈官晖二I固忘适产百呼匚]工金哇口亚豹籍口系$能瞬題鼻削删丨凭证处理|片特迪遅|MiffiH. :K叶聲方去料日住壺|岁1S*勿|冊】酷科目喘吗;坏吐堆脣科目代轲:□顶箱朴曙肺二E1031燃硼业二5103?姜级車桩宜丄|LI宙|[ii^ H左強心顶广甲冥百昔比出存诂时絢令记沽广味龄甘礙I拄宾也惑旦卄住H計If;:唯科自漕彪总m讨tSh淫"亠11挪涯甬ffl -n ■■2V*3斗仃5■Vd核涓控制|凭证处理|期未处遲|基本信息丨坏咏计提方法 科目i 殳蛊|单攔迪1 | 殺置单齬类型科目 其世应收单: 收款单: 预收单;03黍嫌参数核谄控制|凭证外理期末处理基本信息I 坏账计提方法 科目设蛊〔卑擱递叮厂录人发霊过程进行最大玄易额控制 琢审整人勻制单人不药同一人 厂反审檢人与审核人为同一人 雨旦允诈修改八刪煤塞人录入的单据 厂以前期祠的单搦可以艮审,删晾 厂完诈修改本隹币金颔稅率来煩: I 取核算项目属性的税军 刁莎应收票揭与规金系统同步 折扣車的精屢位数 | --------- e 专用岌票单怆精度| --------- 6聿葩養数基本信息丨坏瞰计提方达|科目壷置 单拥控制iiii rriiiir^iiiim iili核消控制期末处I 里]厂凭证牠理前单拥必灰审核厂使用凭证檯板層倾收冲应收需要生成转账凭证$设目叮科is僖”制单攥惶制P 单据核谓前必滇审核 厂祖同订单号才F 族S 硬审核后自幼樓活[U41 Q1金蝶KIS 旗舰版操作说明图-系统设置单据腔制厂结账与总碾期间同步期末处理前貫证处理应该兗碗“启境闕味与调匚(€ €u^isafliW- r 科 | ._单心型 J 他血强It 也顷 口 績 1_]衬雲斑SR L_J 如换師 .」貧篡科迁■制:|i..八-1厂 ,J +.^£1(3rUi •二I Tt :-.^^:sr-P 期nnnTninj PiXtJT-H^LXiDcHUI^giJJEE. 采购管理:单据类型P :«HKOXKsOwranSEffllTE^tB ML rcsi+iSm —il 不的眄&lift毎厂荀•毫费卜忙工冊灌H .HUE圧嚼E 毗注ar^..«S*PMSLI*总好丹隼姑 昭g 换杠91 軸 再耐厲甲18-■■ '.-汀诵NhtKH 曳出啊 片啊土韓为他W ii^A» Bast霄户町呼 生在性寺6基不信息I 坏味计提方法I 科目设u I 核请控制I 凭证处理 期末处理mn-HXPXi®vubhjnaiDe 丈M EIJIJJ*"靶 gpi 迥 -H ^KOLAJ 陆叭审迪皿 佔*日硼DL51 汕,日输』血 TTlf-anr^r'lDctronooDL 即*匕聽9an+™aiBTOT7+OOOOT I NEomti i JMJ 占叩耳IRMU+KOM1 rm4iHaoLUttlU-tWOOD^ AliJtlWiMa HV4DOOOL CacnidHonEni] rcein-Qixa] i rm*QQdan ■rar^maoDi. IT 血即呦旳:叮』in - ggjjjT 用刊你3 曜日谢AMIR Ifftt a zFW1 祈E£ iBJH阖穴、ff 禅伯冠无・.即■■批生njmFH 甲 QCCQXiQLocmunt orarnDL円R ■年丄u 2!>曰関占飢 牌旳SK QCmGKf 甬苗甲SS QCWW 空 acamE3 怡到歸泮 ^fiKOTCCl香外订4 S :i 卯8药*呻305 CX™KI5 削单ME NW^ttm2 謝电皿 CtET+ainn] 昨5s UCRHNWO]甜BQS明卜订=flQ+iTOQDI;TT 股 43OQ3 E4^in5*_n :• issr^roi 局审朋*4」"F0»O305 QCWXIKI[醛鹉:用却甲 :COXDL 工是金亠・r -m ;厂7-百=.1二百舌.1-二|.外庇入犀单据 产品入库单据 委外切工入库单揭 其他入库单据 销匡出库单据 生产縫抖单据 畫外加工发出单据 其他出屋单据 盘盔入库单拯 盘亏毁攒单据 仓库调拨单据 咸本调整单 计划价调价单据 Q心I首衆上案下条最后退出[工外购入屋里据遍码设武』囲I 级次 【页目 格武1 即 1憾代码2yyrm3流朮号15145Z殴|I ——单捋骨存时自动审椁硝售出岸卑据生卢领斜单据委外加工发岀单据其他出库单据盘空入库单据盘亏啓损单据仓库调攪单据咸本调整单■ II ■■ I ■! ■ I H ■ I ■■a H ► M I首赛上备下案最荷|退出![产晶入库单据]编码设蚤!迭顷丨如十日期+0008 書辰度IMsfi遷水号依協24-J4俏磬订单I疋岌賞通知单攥退赏通知单攥谓身左票皓用)单据请售岌票|晋通]单据外购入K 单携产品入库单揚委夕卜期工入岸单提其他入障亜拯清粪出曄至攜生产领料单据委外加工左出单拯其他出库虽橋k ►H ip*悪上崇下案量后退出nss订单】编码诰詈q迭喷1lFK||||»M>!!|uiB|!i>J!||iuH||! KWI|||«»!|| |w |||!.W!| | ------------ - 1级次项目格式主度」卜位符-替僦滞K号依嘉JL 12■2曰期yymra4■ .3流水昌64q5u | 回—M表示销售订单已经有5个单据生成了,现在显示的是0006系競瑟数设詈[系鏡设羞]—共计;1甘杀记录;_J 荼绫愷矍 希瀝称二1单擴设畫 ■公司英文名称C3打印疫訓 公司営称 广东力宇谥宝鞋材有眼公可2:单据类聖公西地址二俱应链整体遶项 公■司英艾地址_|采购系绕逸顷SMA_□委外加工養理选顷电话2J 稍售系统选顷传亘二仓存系统选顷处司开户餵行_J 樓聲亲険选顷 ftfr® 号J 咸本荼统迭顷邮漏J 生产任务營理选项 EMAIL二1计划乘统选顷网址公司税骑燮记号 公司代码专用发票精度 6折扣军精度位数6系统名称血系绽供应碰启闱业势协同已启用打印控制:JSSL10受托加工材料入犀单 不洲否燮托知工舗料单 不:1洲 0计划订单 不画 0糊料替代清单 不画 0 任务单汇抿不帥生产物料抿底/补斜单JM_EOS 不控制生产任等单.TOS .BOS 不删 0单tlica^_B05 不洲 0任劳至匸抿一MS 不齣 0生产投料变吏单 不洲 0土左任务变更单 不阙 0检噓单 不酬 0转Jg 单」OS 不扌涮 0供证"03不1洲委外订至丄加不控制孑土严_1材斜盘◎录入 不岡 0客户J05 不画 0联系AJ0G 不捌活动卫as不控制退货鑒收单」取 不洲 0苣装商品着单」姑 不1洲 0罢鬆贯料-页3 不画 0筍盖单平不捌字改昌Qi打印碇 退二修改打印建盘退出V索统设置£□单拥设置_J打印控制二I单据塑型U俱应懺整俸■送顷O采购系统选啖£□委外加工管理透项口销售系统选顷二I仓存系统选顷二I核算系藐选顷二I成本系铳选顷二J生庐任劳管理选顷_J计女廉统选啖|[打印控制卜—ftl+: E疎记录采败申请单据采麴订单收料通知单退斜通知单憾岌票愷用)单据购贤岌票詹通)单捐费用发票梢售费用发票虑仓调拨单康仓入障单虚仓出曄单誚售振们单档害订单发费通知单据退貨通知单据梢嘗发票苗用单拒诸售发勲普通)单据外购入库单据产品入屋单据謝h加工天底单据其观3入库单据f肖售出库单据生芦领斜单据委外加工发出单据其他出障单据盘盈人库单据盘专毁损单据仓库调拨单据赫调整单计划们凋价单据生产任势单生庐毀斜单生庐物料按11单庐品预测单ROM单夕礪入库暂佔卑嗟不不不利科科不不不不利利科不不不不不利科不不不不利利科不不不不不利利不JIJIdi-JI.dodn^JIJI-JIJIdi空割宰空4仝空空空空亠空生空空空翌曽生空空-42空習空空牢空空空空理空生空空丄仝習---6否否否否否否否習否苦S否S習否否否否否誓吉否否否否否否否控制打印次数,而打印最大次数为0,则表示该单据不让打印采购系统选项:□案銃讼适口单協设囂口打^卩理制C3单桶粪型■O畑槪整俸迭咲i-cn謝研口工菅理迭迓<□誇售系暫选顼L亡3仓存翔选质-Q楼算系魏选陨-C3時希稣诜顷■LJ生衣任夯管悝选顷i■£□计划系细选顷供应链整体选项: [采画毂选血s a打印预览退出 脈纯参勤般盍' I委外加工管理选项:_j 贏统设畫 “」单据诰聲 _j 打辆斜d “二I 单据类型_j 養应前鑿体选顶 _J 乘胸起讹项 U 委外加工管理迭项 _J 備售霖越项O 仓存系袋遥项 n 核算索袋施项_|碗本蔻極项-_J 生尹任务管理迭顷-I 讣划系紺圾销售系统选项:〔错售累魏选【贞上-_J 系统诰畫 _J 单据谡蛊O 打印控制 ■■■■□单据类型 供应褫整体迭顶 _J 琨國素统选项_J 畫外加工管理我项 _|仓存系镰选项““口核算索统选项 二I 成本紊绕逊贡 -O 生产任务管锂选硕 _□计划系绕选顷参敎定称參数值仓库系统选项:亲统参数设羞 二」聚境诰置r-Cl 单据设羞 r £□打印控制 id 单据龔型 ;二j 帙应褐整体选J 页 _ I 亲:购墓绕送I 贞 二!委外加工管理选项「_□请售系統迭项 IO 秦统逸匝 h'Cl 生产任箔管理选项 二口计划系統迭项 I 〔仓存系统透成本系统选项:系编参如设置二I单据谡置_1打印控制-O单堀粪型—I供应训蜚体港项-口采啊系魏适项口委外加工管理迭顶_|谄昏系统选I页_|仓存粟绕选顶-O核算惡绕选顶|[咸本系统迭顷】:1 1对半廝品避行成本还原2约当弱数i恶I成本頂目3 ”计划成本达%+价的材抖耗用单怡取值实际恰4 实际成本计算时进行即时出库核算JEf5 买际廝本计尊各步密均调用罢外加工入库核尊 ___ B5 启用虻川有敦期管理3T 舷本还原系数箱度设養43 期末在制柄料盘点棗型数里9分瞬标准为投料卑时,廿哦值拽部门计算.—310任芳单下达生咸.成玄对彖时批号来源任劳单号蚩数______________________ 值口生产任务管理迭项-C3计划系统透项核算系统选项:[I榕算務充选[页]:龛就置U单痂密j打印控制c早捐焚型_j供应锚整悴逸项_j麺弟统选项_J委外DU工管理选顶•““口f諧系缢遡负■ _J仓存系统迭项•:]应本余葫知<□生咅任劳管理选项a计划焉编迭项遂频值生产任务管理选项:计划系统选项:多级审核管理:O 栗疝殳畫…」单据i 殳畫 -_J 杆印控制二I 单据类塑 丄口似应前整体断二采陶系统选顷 ;<J 垂外加工管理选项£□请售系绕选顷 -二I 仓存系统选顷 '□楼算粟统选】页 :」成応粟绕选顷 ho 生产任劳骨里选项 -J 计划慕统询页卩至芦ft 希管理遥顶匸IF)扁爭E:俎禹(V)難就I.H□ X Rksi?常炉rei惑怎凸=1 _1呂荒秦出_1集购申清_1呆购订单_J毗琳虚期至二|购贾君翠(莖罔)「」仙皱左票(晋曲)」费帀左第<□谄尋员吊當奈…二|退玮百M学■- . □葩籬I慟抚ttri mx庠羊二J萤托加工锁料J外躺九库“」左品XK_ii刮htnD區单二I耳唱扎障ZJ睛童出贬一I生产領料单二I委外垃工二匪单_□直电出阵至.3调耒卑I盘盘入匣■- _1盘m設陲—乩1旧整_1生告促劳单_J产詁用测望」空产桝料报区州F料年2J金倉入库jjfiSXS 2□梢哥订羊.3芳讷诵知汁口铛售症幕倩用)_|詁営氐亲I普通丿■-_JI退黄通如该功能是无论设置多少级审核,以业务审核级次优先1,贝卩在第一级审核后,单据即通过审如设置2级审核流程,但业务审核级次设置为核!!7遊行參级审核控制务级审骸级次设定 I―了:]应启用工作流厂桁金航确LL 爼出审隹厂启用短信审批"邊行參级审槪野hi參级审核级友设左厂启用工件凉r 启用輕信审批审批短信设计I厂按金额确认參级申複厂按金颔确是审核级次申複时龙甘页逐级进行业畀审核级次匕[第4级审~3r修顼无滇反审核到最低一级审枝厂上一级审核人只龍审檢同一用户组成贡的单据Murnin£star Adiriini strator HEOp en7s er System "h'orkflftw植售茎冃奩票宾段审咳设置审垓级次:可龄段I-单斂I 第辽级审核"~3x^gM入栈偏审二部业t-单据体L-翰料编码 韧料宅称1 ■ ■-单位买收媲 r '”"单们 金额 \lI I用户列夷用忌Gutst E3史E |弐丨酶I 五级I M I审批短信设计审批人名称业务流程设计: 可以定义单据的来源是那些单据!!昭 乘^5^跻遊SB 目赵)文昨旧视颤-轄貶同~U ®* 傑存ila=O 単据类型■j 乗购申清 -」采晚订单 _□收料通知单 •口购負裁票畫用)二I 圖除笈票詹通) _J 證用岌票_J 消售弱用占票 二I 退料通知单 二I 受托加工材料入暉单 ••」賀托加工適料 =-二I 产品入库 二]委外加工入库单 “ 口其他入犀 口请售出库 j 生产领料单_j 委外加工出库单 -L3其也出犀单J 调拨单 二I 生产任务单 二虚仓入障 二I 谯仓岀库 J i 肖售订单 二I 炭货通知UI 梢害发執专用) 亠墙蚩岌要厝通) ■_1退货適知外购入库单诜单单据旅单)可诜 E 必诜 纟T 聿必诜采购订单 15n购憨票3H收料逋知单 ~^STH 退斛通知单 |B外圖入库〔外购入库]的选单信息一共计:聯记录 源单粪型: 乘购订单选单号: 发啓别审批流程管理:系麴订单UJBL L L L收斜通知单 退料通知单■ _i_i外购入库单选单号:[外岡入障〕的逶单僖息一共计,5案记录笈牡别.---------------------------------------------------------------------------------------------------------------------------------------------------------------------------------------------- A审樓结基本信息丨流转削适|信息西遗|迭项设養|用户设盍|Q 启用瀟程多级审核级次:1[*】;0审核怨别哙殓单一勢级审咳工炸建 文件IE i 口翌161专砂 冋O 检晔单i ;0 ◎委外订单。
应收账款管理
采购管理:单据类型:
表示销售订单已经有5个单据生成了,现在显示的是0006。
打印控制:
控制打印次数,而打印最大次数为0,则表示该单据不让打印。
采购系统选项:
供应链整体选项:
委外加工管理选项:
销售系统选项:
仓库系统选项:
成本系统选项:
核算系统选项:
生产任务管理选项:
计划系统选项:
多级审核管理:
该功能是无论设置多少级审核,以业务审核级次优先。
如设置2 级审核流程,但业务审核级次设置为1,则在第一级审核后,单据即通过审核!!
业务流程设计:可以定义单据的来源是那些单据!!
审批流程管理:
存货核算:核算参数查询:
应收账款管理:
应付账款管理:
总账:
现金管理:
固定资产:
业务预警:
系统使用状况:
修改密码:
用户组和用户的权限是并集,用户组附到用户的权限,在权限管理的设置里面看不到的。
在设置的高级选项里面可以看到明细设置!!。
第1章系统概述1.1 关于本系统存货核算管理系统用于企业存货出入库核算,存货出入库凭证处理,核算报表查询,期初期末处理及相关资料维护。
➢各种实际成本和计划成本计价法可并行使用➢提供总仓、分仓、分仓库组等多种出库核算方式➢外购入库核算可自动分配采购费用、自动进行暂估调整➢提供完整的委外加工核算流程➢一种核算单据可对应多个凭证模板,凭证模板设置灵活、简单1.1.1 各种实际成本和计划成本计价法可并行使用系统提供先进先出法、加权平均法、移动平均法、分批认定法、计划成本法、后进先出法六种存货计价方法,其中分批认定支持2种内部运算,即目前系统提供7种存货核算计算方式选择,可以设置到明细物料。
➢各种存货计价方法可并行使用,准确核算存货的出入库成本和库存金额余额。
➢提供负结存出库、红字出库、调拨出库和返工商品出库的处理选项。
1.1.2 提供总仓、分仓、分仓库组等多种核算方式在核算参数中提供总仓、分仓、分仓库组核算选项,仓库和仓库组可建立对应关系。
➢结束初始化后仍可切换核算方式。
➢核算报表自动根据核算方式提供相应的过滤,如用户采用分仓库组核算,则提供仓库组起始代码过滤选项。
1.1.3 仓库分组设置存货核算方式选择“分仓库组核算”时,需要先在“基础资料-公共资料-辅助资料管理-仓库组”中先定义仓库组,才能在仓库分组设置中进行设置。
在进行出库核算时可以按照仓库组进行核算。
1.1.4 外购入库核算可自动分配采购费用、自动进行暂估调整➢外购入库物料实际成本根据已钩稽的一组采购发票及采购费用自动计算得出,系统支持多币别的核算。
➢可选择按数量、金额或手工分配采购费用。
➢采购过程中的采购费用及相关的税金可以生成其他应付单传递到应付系统。
➢系统根据系统参数的设置进行暂估调整,可以采用差额调整和单到冲回方式。
1.1.5 完整的委外加工出入库核算流程➢对委外加工出、入库单的核销过程分别提供按委外订单分录、加工单位汇总和逐条核销方式;➢提供按BOM耗用量自动核销、按BOM系数比自动核销、手工核销、按入库数量比自动核销和按投料单核销等多种核销方法;➢加工费可按产品数量或采购发票上加工费自动分配;➢加工费暂估的整个流程。
远方动力KIS旗舰版项目KIS旗舰版系统操作手册文档作者: 今创软件创建日期: 2016-11-16确认日期: 2016-11-16控制编码: V 4.2当前版本: KIS旗舰版目录一、销售管理 (5)1、销售订单 (5)(1)销售订单新增 (5)(2)销售订单的审核、反审核、修改、删除、作废、关闭 (5)2、销售订单相关报表 (7)(1)销售订单执行情况汇总表 (7)(2)销售订单执行情况明细表 (7)3、库存查询 (7)二、采购管理 (8)1、采购订单 (8)(1)采购订单的新增 (8)(2)采购订单的审核、反审核、修改、删除、作废、关闭 (8)3、采购订单相关报表 (9)(1)采购订单执行汇总表 (9)(2)采购订单执行明细表 (10)4、收料通知单 (10)(1)收料通知单的新增 (10)(2)收料通知单的审核、反审核、修改、删除、作废、关闭 (11)5、库存查询 (12)三、仓存管理 (13)1、外购入库单 (13)(1)外购入库单新增 (13)(2)外购入库单的审核、反审核、删除、作废、关闭 (15)(3)红字外购入库单新增 (15)(4)红字外购入库单的审核、反审核、删除、修改、作废 (16)2、产品入库 (16)(1)产品入库单新增 (16)(2)产品入库单的审核、反审核、删除、修改、作废 (17)3、销售出库单 (18)(1)销售出库单新增 (18)(2)销售出库单的审核、反审核、删除、作废、关闭 (19)(3)红字销售出库单新增 (20)(4)红字销售出库单的审核、反审核、删除、修改、作废 (20)4、生产领料 (21)(1)生产领料单新增 (21)(2)生产领料单的审核、反审核、删除、作废、修改 (21)(3)红字生产领料 (22)5、调拨单 (22)(1)调拨单新增 (22)(2)调拨单的审核、反审核、删除、修改、作废 (23)6、委外加工管理 (23)(1)委外加工出库单新增 (23)(2)委外加工入库单新增 (24)(3)委外加工核销 (24)(4)委外加工反核销 (25)7、其他出入库管理 (25)(1)其他入库单新增 (25)(2)其他入库单查询 (26)(3)其他出库单新增 (26)(4)其他出库单查询 (27)四、存货核算 (28)1、入库核算 (28)(1)外购入库核算 (28)(2)估价入库核算 (29)(3)其他入库核算 (30)(4)自制入库核算 (30)2、出库核算 (32)(1)红字出库核算 (32)(2)材料出库核算 (33)(3)产成品出库核算 (35)4、结账到下月 (38)五、应收款管理 (39)1、应收发票处理 (39)(1)直接新增销售发票 (39)(2)下推生成销售发票 (40)3、收款处理 (41)(1)收款单/预收单新增 (42)(2)其他收款单 (42)(3)应收款汇总表查询 (43)4、退款处理; (43)(1)未收款退货 (44)(2)已收款退货 (44)5、结算与期末处理 (44)(1)结算 (44)(2)应收账款结账 (45)六、应付款管理 (46)1、应付发票生成 (46)(1)生成采购发票 (46)(2)采购发票的勾稽、反勾稽、审核、反审核、修改、删除、作废 (48)3、付款处理 (49)(1)付款单 (49)(2)其他应付单 (50)(3)发票(其他应付单)和付款单核销 (50)4、退款与结账处理 (50)(1)退款单 (50)(2)反核销处理 (51)(3)结账 (51)七、报表的查询 (52)1、采购报表的查询 (52)(1)采购订单执行情况汇总表 (53)(2)采购订单执行情况明细表 (54)2、仓库报表的查询 (55)(1)物料收发汇总表 (55)(2)物料收发明细表 (56)3、销售报表的查询 (57)(1)销售订单执行情况汇总表 (58)(2)销售订单执行情况明细表 (59)(3)销售出库汇总表 (59)(4)销售出库明细表 (61)一、销售管理1、销售订单(1)销售订单新增销售订单是购销双方共同签署的、以次确认购销活动的标志。
销售订单不仅是销售管理系统的重要单据,而且在K/3供应链系统中处于核心地位。
手工录入就是整张单据由手工生成,不需要借助其它单据或其它系统信息,比较使用适用于双方传真交易等不涉及前期计划业务流程的订货。
操作步骤:【供应链】---【销售管理】---【销售订单新增】购货单位,产品代码,部门,业务员等资料均按F7键进行选择。
注:注意交货日期(2)销售订单的审核、反审核、修改、删除、作废、关闭操作步骤:【供应链】---【销售管理】---【销售订单维护】---【销售订单序时簿】右击所选单据或者点菜单编辑,可以审核、反审核、修改、删除、作废、关闭注:在单据已审核的情况,若要对单据进行修改,就必须先把单据反审核。
在单据已被其他单据所关联,若要对单据进行修改此时必须先把关联的单据删除,才能进行操作。
若要查看单据有无被其他单据所关联,可以通过序时簿中的上查、下查即可查看。
2、销售订单相关报表(1)销售订单执行情况汇总表所谓执行是指,销售订单通过直接关联销售出库单、或者通过关联发货通知单、再关联销售出库单的间接关联方式,显示货物的订货数和实际出库数量,进行比较并显示其中差异。
操作步骤:【供应链】---【销售管理】---【销售订单执行情况汇总表】(2)销售订单执行情况明细表销售订单执行情况明细表是按客户反映的每张销售订单的详细执行情况,它与汇总表一起,分别从详细和汇总的角度反映订货的出库情况。
操作步骤:【供应链】---【销售管理】---【销售订单执行情况明细表】3、库存查询操作步骤:【供应链】---【采购管理】---【库存查询】---【即时库存查询】二、采购管理1、采购订单(1)采购订单的新增采购订单是购销双方共同签署的、以确认采购活动的标志,在KIS系统中处于采购管理的核心地位。
采购订单的重要性不仅表现在其所反映的业务资料是企业正式确认的、具有经济合法地位的文件,通过它可以直接向供应商订货并可查询采购订单的收料情况和订单执行状况,是订货业务工作中非常重要的管理方式,更在于在KIS系统中担负的采购核心地位。
手工录入就是整张单据由手工生成,不需要借助其它单据或其它系统信息,比较适用于双方传真交易等不涉及前期计划业务流程的订货。
操作步骤:供应链-------采购管理------采购订单新增------保存供应商、部门、业务员和物料可以按F7查找注:注意交货日期(2)采购订单的审核、反审核、修改、删除、作废、关闭操作步骤:供应链-------采购管理----采购订单维护-----进入采购订单序时薄---编辑注:在订单已审核的情况,若要对订单进行修改,就必须选中先把订单反审核。
在订单已被收料通知单或者外购入库单所关联,若要对订单进行修改此时必须先把外购入库单删除,才能进行操作。
若要查看订单有无被其他单据所关联,可以通过序时簿中的上查、下查即可查看。
3、采购订单相关报表(1)采购订单执行汇总表所谓执行是指采购订单通过直接关联外购入库单、或者通过关联收料通知单、再关联外购入库单的间接关联方式,显示货物的订货数和实际入库数量,进行比较并显示其中差异。
操作步骤:供应链-------采购管理----采购订单执行汇总表(2)采购订单执行明细表采购订单执行情况明细表是订单执行管理功能在报表处理的延续,也是对订单执行结果的详细体现,是采购订单执行情况汇总表的有效补充。
操作步骤:供应链-------采购管理----采购订单执行明细表4、收料通知单(1)收料通知单的新增收料通知单新增有两种方法1.手工录入收料通知单:操作步骤:供应链-------采购管理------收料通知单新增------保存物料代码,数量,单价,部门和业务员通过采购订单中带出来,核对无误后点保存、审核注:注意交货日期2.根据采购订单下推生成:操作步骤:【供应链】---采购管理---【采购订单维护】---【选中订单】---【下推生成外购收料通知单】选择需要下推的物料,如果有多个物料需要按Ctrl或者shift多选后下推注:注意收料仓库。
只有采购业务有收料通知单的情况下,才可以用下推收料通知单来生成外购入库单。
(2)收料通知单的审核、反审核、修改、删除、作废、关闭操作步骤:供应链-------采购管理----收料通知单维护-----进入收料通知单序时薄---编辑或者右击所选单据注:在收料通知单已审核的情况,若要对收料通知单进行修改,就必须选中先把收料通知单反审核。
在收料通知单已被外购入库单所关联,若要对收料通知单进行修改此时必须先把外购入库单删除,才能进行操作。
若要查看收料通知单有无被其他单据所关联,可以通过序时簿中的上查、下查即可查看。
5、库存查询操作步骤:供应链----采购管理----库存查询---即时库存查询三、仓存管理1、外购入库单(1)外购入库单新增根据采购订单下推生成:操作步骤:【供应链】---采购管理---【采购订单维护】---【选中订单】---【下推生成外购入库单】选择需要下推的物料,如果有多个物料需要按Ctrl或者shift多选后下推确认无误后点生成注:注意收料仓库。
只有采购业务有收料通知单的情况下,才可以用下推收料通知单来生成外购入库单。
直接入库处理:操作步骤:【供应链】---【仓存管理】---【验收入库】---【外购入库新增-】(2)外购入库单的审核、反审核、删除、作废、关闭操作步骤:【供应链】---【仓存管理】---【验收入库】---【外购入库—维护】注:在单据已审核的情况,若要对单据进行修改,就必须先把单据反审核。
在单据已被其他单据所关联,若要对单据进行修改此时必须先把所关联的单据删除,才能进行相关操作。
若要查看单据有无被其他单据所关联,可以通过序时簿中的上查、下查即可查看。
(3)红字外购入库单新增操作步骤:【供应链】---【仓存管理】---【验收入库】---【外购入库—新增】---【红字】注:在KIS系统中,所有有关退货的处理,选择红字即可。
包括外购入库退货、销售出库退货、生产领料退料等等(4)红字外购入库单的审核、反审核、删除、修改、作废操作步骤:【供应链】---【仓存管理】---【验收入库】---【外购入库单—维护】---【过滤】选择“红字”其他操作类似于蓝字入库单,这里不做叙述。
2、产品入库(1)产品入库单新增操作步骤:【供应链】---【仓存管理】---【验收入库】---【产品入库—新增】(2)产品入库单的审核、反审核、删除、修改、作废注:在单据已审核的情况,若要对单据进行修改,就必须先把单据反审核。
3、销售出库单(1)销售出库单新增通过销售订单下推生成操作步骤:【供应链】---【销售管理】---【销售订单】---【销售订单维护】选单下推生成销售出库单选择需要下推的物料,如果有多个物料需要按Ctrl或者shift多选后下推确认无误后,点生成注意:发货仓库。