思维导图在学习中对孩子的帮助
- 格式:doc
- 大小:15.50 KB
- 文档页数:4
巧用思维导图提高学习能力——思维导图在一年级语文教学中的运用姜锦霞1王永荣2(合肥市南国花园小学安徽合肥230001)摘要:1992年以来,思维导图被美国近4000所学校广泛运用于各门课程,得到了师生的高度评价,也进一步验证了思维导图在提高孩子学习效果方面的成效。
刚从幼儿园升入小学的一年级新生是一群读图长大的孩子,对图像信息非常敏感。
笔者尝试运用思维导图来辅助教学,帮助孩子们学习拼音、梳理知识点、理解课文内容,取得了较好的效果。
关键词:小学一年级语文教学思维导图21世纪人类进入了智能时代,这是一个信息量大爆炸的时代,又称为“读图时代”。
统编教材从一年级开始就安排了很多分类方面的训练,注意培养学生思维的有序性,并由此进一步激发他们的联想和想象,让他们的思维“有物”。
这种既“有序”又“有物"的思维就是高质量的思维,也正是思维导图训练的根本。
思维导图是以形象直观的图像、文字来呈现思维的过程,将信息转化为易于理解的可视化传播形式,让读者迅速捕捉和理解关键信息的一种图文形式。
小学低年级学生的语言表达能力非常有限,但对图文内容比较敏感,更善于捕捉图文信息。
下面浅谈在一年级语文教学中运用思维导图的一些做法和感受。
一、巧用气泡图,帮助学生突破拼读关一年级语文教材上册“语文园地三”中出现了一幅图——给“车”组词的思维导图,这在以前的苏教版教材中没有出现过,说明思维导图已经悄然渗透进孩子们的课本中了。
字词句运用|du yi du shuO yi shuOC'读一读,说一说。
火车一'''上车马于予w车站-一坐车汽车/丁鬻但是,刚上一年级的孩子拼音尚未认全,怎么引导他们画思维导图呢?如何让思维导图架构起孩子们思维和语文学习之间的通途呢?我首先想到了八大图示中的气泡图,它应该是最容易上手的一种导图形式了。
学到声母和单韵母时,我教孩子们用气泡图来练习画声母和六个单韵母组成的音节。
我先在黑板上画一个中心圆,在里面写上声母b,然后在它四周画上四个气泡,中间用小棒相连,接着再继续向外“开花”组成音节ba.ba.ba.bdo孩子们看着我画的气泡图,都跟着拼读起来。
利用思维导图提升大班幼儿逻辑思维能力的策略——以大班叙事性讲述活动为例摘要随着我国教育改革的推进,教育越来越重视科学化,强调运用科学的方法来促进孩子的发展,思维导图作为一种科学工具,可以帮助孩子自主画图识图,把不同的内容联系起来,形成记忆链条,以此促进孩子提高思维能力和表达能力。
以幼儿园为例子,教师通过思维导图来强化孩子自身的思考,帮助他们建立逻辑思维,把抽象的语言具体化。
鉴于此,本文将从幼儿叙事性讲述活动中运用思维导图的意义和应用措施两个方面来论述。
关键词:大班幼儿;逻辑思维;思维导图;叙事性讲述活动0 引言思维导图是一种非常高效的学习方法,可以更好的把抽象的知识具象化,可以把复杂的知识变得简洁有序,有利于孩子接收知识,提升学习兴趣。
而且,大班的孩子是思维发展的关键时期,大脑的潜力是无限的,思维导图可以利用逻辑、形象等来发展孩子的左脑部分,进一步的来刺激人脑的发育,促进孩子大脑的学习能力的发展,大班的老师可通过引导孩子来使用思维导图,促进孩子的创新思维、自主学习的能力,进一步的提高孩子的综合素养。
因此,我们应该立足于在幼儿园的叙事性活动中运用思维导图的意义,来针对性的提出提高的应用措施,以此提高幼儿园的教学质量。
1 幼儿叙事性讲述活动中运用思维导图的意义在幼儿园的教育中,培养孩子的思维能力是教学的紧要任务,在大班的幼儿,正是大脑发育的关键时期,是为小学的学习乃至未来的学习中垫下基石的时期,而思维能力的培养可以通过听、说、读等的锻炼的,如果幼儿学会如何听、读、说,那非常有利于思维能力的训练。
相关的儿童心理学显示,孩子的思维发展是有不同阶段的,即2-4岁的象征思维阶段、4-7岁直觉思维阶段、7-11岁具体运算思维阶段、11以上形式运算阶段这四个阶段,而且针对孩子认知发展的规律,叙事性讲述活动在幼儿园是重点,而且大班的教师也非常的重视对孩子的思维能力的培养,而且在日常的教学过程中,教师一般会重视对幼儿这方面的培养,而对如何激发思维能力的提高却束手无策,因此,在课堂的教学过程中,儿童一般是处于浅思考或者不思考的状态下,是被动的状态(1)。
思维导图在小学语文作文教学中的应用思维导图是一种以图表的形式来展示人类思维过程的技术,它可以帮助人们理清思路,更容易理解和记忆信息。
在小学语文作文教学中,思维导图可以被广泛应用,它能够帮助学生更好地组织自己的思维,提高写作效率和质量。
一、词语搭配思维导图在小学生的语文作文教学中,跟词语搭配相关的错误非常普遍。
写作的时候,孩子们通常容易出现用词不当的情况,这时可以使用思维导图来帮助学生学习正确的词语搭配。
例如,教师可以为学生画一张关于“因果关系”思维导图,鼓励孩子们通过了解“因为……所以……”来构建正确的思维逻辑。
教师也可以为学生画一张关于“相反词语”思维导图,让孩子们能成功地运用相反词语,使文章内容丰富、生动,让文章的阅读者更容易理解作者的意思。
二、篇章结构思维导图篇章结构是写作中非常重要的部分,它需要学生们对主题和篇章结构进行深入地思考,才能创作出有逻辑性和连贯性的文章。
思维导图是一个很好的工具,它能帮助学生快速地组织自己的思路和构思篇章结构。
例如,教师可以为学生画一张有关“叙事文章结构思维导图”,这个思维导图可以引导孩子们思考文章的开头、中间和结尾的各个部分,并且帮助他们选择合适的叙述方式来展示其作文主题。
思维导图可以是一个很好的工具,它可以让学生们快速地构思出文章结构,并且使得文章内容更加有组织性,更容易看懂。
三、观点提炼思维导图学生们在进行写作的时候,往往会没有明确的观点,这会导致文章很短,和说不清楚自己的意思。
此时,思维导图可以有助于他们提炼出明确的观点。
例如,教师可以为学生画一张有关“提炼观点”思维导图,让学生在思考时采用类似主题句的方式,提炼出文章中的关键观点,然后再将这些观点根据主题作文章。
思维导图可以帮助学生更清晰地表达自己的想法,让文章更加的有亮点和内涵。
四、成语引用思维导图成语是一种很好的语言资源,句子如果可以巧妙地引入成语,可以使文章更显得优美而且高雅。
因此,在小学语文作文教学中,良好的成语引用是值得推崇的写作技巧。
幼儿园思维导图教学应用的实际操作与问题解决一、引言幼儿园是孩子生命中非常重要的成长阶段,是他们认识世界、学习知识的重要时期。
而在幼儿园教学中,思维导图作为一种有效的教学工具被广泛应用,能够帮助幼儿拓展思维、提升学习能力。
然而,在实际的操作过程中,幼儿园思维导图教学也存在着一些问题,需要我们认真思考和解决。
二、深入探讨幼儿园思维导图教学的实际操作1. 对幼儿的认知特点和思维发展做深入分析在使用思维导图进行教学时,必须深入了解幼儿的认知特点和思维发展水平。
幼儿的认知能力和思维方式与成人存在着较大的差异,需要借助专业的幼儿心理学知识对幼儿的认知发展水平进行科学的判断和分析,有针对性地制定教学方案。
2. 教师要具备专业的思维导图绘制和解读能力思维导图的绘制和解读对于幼儿园的老师来说是一项必备的专业技能。
老师需要具备较强的图形绘制能力,能够将复杂的概念以简洁的方式呈现给幼儿,并且要能准确理解幼儿绘制的思维导图,从而更好地指导他们进行学习。
3. 与课程内容有效融合思维导图教学不能脱离幼儿园的具体课程内容,需要与课程内容有效融合。
只有在与课程内容相互配合的情况下,思维导图才能真正发挥作用,帮助幼儿更好地理解和吸收所学知识。
4. 管理幼儿园大班的思维导图教学在实际操作中,管理幼儿园大班的思维导图教学是一项具有挑战性的任务。
大班幼儿芳龄跨度大,个体差异明显,需要老师因材施教,采取多样化的教学手段和方法。
三、解决幼儿园思维导图教学的问题1. 加强幼儿园思维导图教学的师资培训针对幼儿园思维导图教学的需求和难点,学校应该加强对幼儿园老师的培训,提高他们的思维导图绘制和解读能力,使其能够更好地指导和帮助幼儿进行思维导图学习。
2. 优化教学资源和课程设置幼儿园应该优化教学资源和课程设置,为思维导图教学提供更多的资源支持和课程安排。
可以引入专业化的思维导图教学辅助工具,为教师和幼儿提供更便捷、直观的学习工具。
3. 引导家长积极参与家长是幼儿成长过程中不可或缺的一部分,他们的参与对于幼儿思维导图教学也至关重要。
引言在初中阶段,数学不再仅仅是简单的运算和理解,而是开始引入更加复杂而抽象的概念和思维方式。
四年级上册数学第三单元——思维导图,是一个非常重要的学习内容,它不仅仅是帮助孩子更好地学习数学知识,更是培养孩子的逻辑思维、创造力和问题解决能力的重要途径。
在本文中,我将系统地分析思维导图的概念、作用和应用,并共享我个人对这个主题的理解和观点。
一、思维导图的概念和作用所谓思维导图,是一种用来呈现概念和思维之间关联的图形工具,它以中心或核心概念为起点,不断延伸出相关的分支和细节,最终形成一个完整的图形结构。
它常用于整理和总结知识、解决问题、做决策和创造思维新视角。
思维导图是一种高效的思维工具,能够帮助学生更好地理清知识体系,深化对知识的理解,提高记忆和思维的速度和深度,培养学生的自主学习和创造能力。
二、思维导图在数学学习中的应用在数学学习中,思维导图有着非常广泛的应用。
它可以帮助学生梳理和归纳数学知识,将抽象的概念和定理用图形的方式展现出来,使得学习更加直观和有趣。
思维导图可以帮助学生掌握数学知识的逻辑结构和内在联系,加深对数学知识的理解和记忆。
它还可以培养学生的数学思维,激发学生的求知欲和创造力,让他们在解决数学问题的过程中获得成就感和满足感。
三、思维导图的个人理解和观点在我看来,思维导图是一种非常强大的学习和思维工具,它不仅仅适用于数学学习,更可以用在其他学科的学习和生活中。
通过思维导图,我可以更加系统地掌握知识,更加深入地理解问题,更加灵活地思考和解决问题。
思维导图也是一种创造性的表达方式,它能够让我的思维得到更好的展示和传达,使得交流和表达更加高效和清晰。
总结通过对四年级上册数学第三单元——思维导图的深入研究和思考,我更加清晰地认识到了思维导图在数学学习中的重要性和作用。
我相信掌握思维导图这一强大工具,不仅能够提高我的数学学习成绩和能力,更可以培养我的综合能力和创造力,让我在未来的学习和生活中更加得心应手。
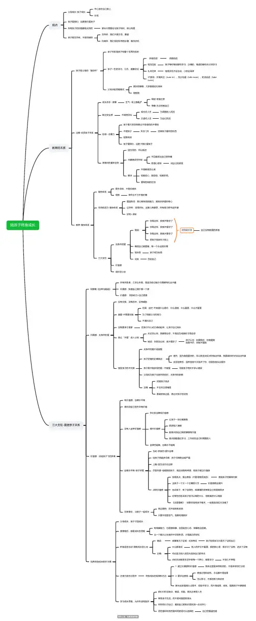
陪孩子终身成长观点父母成长-孩子成长中心放在自己身上示范孩子爱我们,远胜我们爱孩子所有孩子的问题都是无穷的家长只需要给与孩子知识、耐心和爱孩子是生命体,不是机械体生命体:我们只是引导,像猫机械体:我们规划所有的步骤,像洗衣机教育的本质孩子是父母的“复印件”亲子关系是孩子和整个世界的投射孩子一生的学习、行为、健康状况积极的话 消极的话相互回应孩子每时每刻都在学习,正确的,错误的都在向父母学习礼尚往来电视手机不会互动,小孩会呆滞3T原则:共情关注(tune in),充分沟通(talk more),轮流谈话(taketurns)父母决定思维模式美好的事情,大多数是轻松得来假想敌远离-劣质亲子关系成长杀手--家暴生气--肾上腺素⤴释放-恢复正常憋着-无法控制自己缺乏安全感不清楚目标观光式人生为周围的人而活沉浸式人生为自己而活恐惧--冷暴力孩子最大的恐惧莫过于爸爸妈妈不理他不理孩子关在门外扔掉孩子喜欢的东西短期有效孩子爱我们,远胜于我们爱孩子潜意识的童年创伤因为受伤,所以叛逆夫妻建设性吵架不回避说出自己的伤痛同理心倾听说自己的感受解决不是教她怎么做给她信心,鼓励他,给她空间。
爱和控制的区别教养-复杂体系复杂体系是生命体,不是机械体成绩做作业千万不能盯着生命的活力-复杂体系爱因斯坦:我们有特别的能力,我知识热爱好奇心达芬奇:觉得好玩,这事儿有意思,所有努力研究这件事好奇+求知三大支柱无条件的爱错误:你再这样,我就不管你了你再这样,我就不爱你了你再这样,我就不要你了把孩子抛弃在大街上资格缺失感自己没有被爱的资格确信自己被爱着,有一个永远的归属贴标签孩子成为标签比较否定自己价值感成长型心态三大支柱-重建亲子关系阿德勒《自卑与超越》所有失败者,之所以失败,是因为他们缺少归属感和社会兴趣归属感:知道自己属于哪一个家价值感: 找到动力+自己愿意归属感:无条件的爱没有交换,没有恐吓,没有威胁真爱-不需要交换后果:迷茫-不知道什么是对,什么是错,什么重要,什么不重要为了得到认可而努力不遵从自己没有要求才是家把孩子内心动力调动起来,让孩子自己成长别让“不爱”进入认知无论怎么样,我都答应你,不是因为成绩好才答应你错误:你再怎么样,就不爱你了孩子认为:如果我好,你就爱我如果不好,你就不爱我接受孩子的不完美无条件的爱不是溺爱孩子犯错的正确做法:首先:因为我是爱你的,所以我坚决反对你做这件事,我要跟你好好谈谈这件事谈话结束后:虽然爸爸今天批评了你,但是爸爸永远爱你孩子最不能承受的是--不被爱导致孩子绝对不承认错误父母成为孩子无条件的信任,无条件的依赖正确找到孩子亮点不去关注阴暗面勇敢的表达爱,表达对孩子的欣赏价值感:决定孩子飞的多高有价值感,自尊水平高意识到自己的生命有价值没有人自带价值感作比较会降低价值感提升价值感让孩子一块分摊家务照顾他人情绪能意识到自己做的事情有价值意识到能通过学习,工作改变自己和周围的人自律性越高,自尊水平越高自尊水平高-孩子好管互动-积极的-提升自尊给孩子挑越多毛病,孩子毛病就会越严重上瘾-因为没办法自律尽管失望-他是我的孩子,就应该抱有希望,帮孩子建立价值感点燃价值感发现亮点,提出表扬(不要用物质奖励)表扬孩子的精神内核当孩子一个又一个正确的行为价值感就会提升告诉孩子,有了自律性,做事情的效率就会立即提高很多经常性的告诉孩子他可以做的什么,他就真的可以做到《正面管教》:如果你觉得孩子难关,一定是因违反方法错了忘掉身份,与孩子一起成长表达期待,而不讽刺和挖苦只要不怪里怪气,指桑骂槐就好培养终身成长的好习惯父母成长,孩子才回成长美德背后,都是成长型思维有做事能力,也愿意做事,但固定型心态,做事就会困难。
浅谈思维导图对调整孩子学习内驱力的影响在郑州市道德课堂的倡导下,如何提升高效的课堂效率,提升学生内在的学习动力。
就成为排在我们老师心头的一个难题。
教育离不开规律,寻找教育的规律,进行有目的的设计和规划。
我简单的就从运用思维导图来调整孩子学习的内驱力进行初步的探索。
进而增强学生的学习兴趣,提升学生课堂的学习效率。
当我在百度当中输入“思维导图”这四个字的时候,大约有3 700000个搜索结果。
在百度文库中搜索,大约有275,610篇相关文章。
在知网空间当中搜索大约有1140 条相关信息。
都是在各学科当中的应用。
可见思维导图是一种非常有效得到大家认可的一种学习记忆技巧。
在知网空间中搜索“学习内驱力”这个关键词,搜索到1846条相关记录。
可见对于学生学习内驱力的研究也是比较成熟的。
但是当我输入“思维导图学习内驱力”这两个关键词的时候,知网空间却没有相关的文章。
在百度搜索当中我也没有寻找的相关的文章。
因此就我目前所掌握的资料来看,用思维导图来提升学生的学习内驱力还是非常有价值的研究课题。
思维导图又称心智图,他是使用一个中央关键词或想法引起形象化的构造和分类的想法。
它是由托尼·巴赞(Tony Buzan),发明的一种创新性的笔记方法。
他对传统的笔记方法提出了挑战。
思维导图和传统的直线记录方法完全不同。
它看上去就像一个人的神经网络图。
巴赞发明的这套方法极大地提高了理解能力和记忆能力,它对于逻辑思维和创造性思维都有巨大帮助!通过使用“思维导图”,人们不再被动地去设法去记下讲师的每句话和看一串长长的句子,而是积极地对关键字进行加工、分析和整理。
学习內驱力是指学生的一种学习需要。
即是指个体在学习活动中感到有某种欠缺而力求获得满足的心理状态。
它的体验形式是学习者的学习愿望或学习意向。
它包括学习的兴趣、爱好和学习的信念等。
那么小学生的主要的学习內驱力是一种附属內驱力。
即是指个体为了获得长者(如教师、家长等)的赞许和同伴的结纳而表现出来把工作、学习搞好的一种需要。
借助思维导图提高学生整理和复习的能力在小学阶段,学生对每个单元已学过的数学知识不太会整理,知识很散乱,没有形成完整的体系,学生在运用知识方面就不熟练。
正确率不高。
我们课改组尝试过写日记,写体会…….效果不明显。
我们就努力去寻求一种让学生乐于接受,乐于去做的一种方式。
绘画是孩子的天性,思维导图符合这一点,它充满童趣,能形象,直观地表达,对纷乱的思绪分层分类,把主次关系理得清清楚楚。
于是我们就尝试用思维导图对所学知识进行整理和复习。
经过2年的尝试,我们可以清楚的看出,孩子们的思维严谨了、归纳、概括、整理、创新能力等等都有所提高。
那又如何引导孩子用思维导图进行整理和复习呢?一、认识思维导图思维导图:顾名思义就是用于学习思考的思维“地图”,它是一种简单、有效、美丽的思维工具。
思维导图分为很多种:有圆圈图、气泡图、树状图、流程图等。
不管什么样的思维导图,本质特征都是一样的,就是从一个关键词出发,把纷乱的思绪分层,分类,把主次关系理得清清楚楚,在数学上就是通过一个关键词把相关的概念和例题都能罗列出来。
使人一目了然,起到提纲提领的总结。
二、思维导图应用于整理复习课中的意义用思维导图学习,有助于让孩子积极主动地参与到复习课的全过程,主动构建知识网络,完善知识结构,补充知识盲点,并有助于孩子理清各知识点之间的区别于联系,实施师生之间自评和互评,达到良好的复习效果,通过思维导图中图文并茂的形式,能激发孩子复习兴趣,提高复习课的效率。
能把看似分散的知识连成线,结成网,使知识系统化,规律化,结构化,这种力量是强大的。
好比你去拿葡萄,你一颗一颗的拿,恐怕最多拿几十颗,但是把葡萄串成串,拿到的葡萄可能多几十倍。
三、用思维导图进行整理和复习的优势最大的优势就是整体性,孩子在制作过程中需要想好一个关键词,这就需要提炼,然后还需要进行分类,知识点的概念描述,种类……还要考虑细节,有哪些困惑?有什么陷进需要避免?有相关的练习吗?这些都要写进思维导图里面,经过这样反复的思考,孩子们的思维模式会发生变化,考虑问题整体性会更强,他们会主动的进行归纳整理和复习,久而久之思考问题就会比较清晰。
学习思维导图的10大好处学习思维导图的好处从辅导孩子的角度上说,学习思维导图的好处在哪里呢?(思维导图很适合家长孩子都学,不过,有的课是专门只征对家长的,譬如:如何辅导孩子做预习,如何更好地和孩子沟通)1.思维导图能将一本教科书变成一幅图,让孩子们通过预习,在正式上课前,已经对将要学习的知识有了一个整体的了解。
2.一本书变成一幅图后,章与章之间,不再独立存在,思维导图让它们联系起来。
3.知识通过脉络的方式更加有条理,有层次感,便于理解和记忆。
4.不容易漏了重点,整体呈现,让孩子们对将学知识的整体概况有所了解,先知道整体再从局部去细讲,孩子们更容易承受和掌握知识,(不会像盲人摸象一样,弄不清楚学习的范畴和本质)5.孩子们因为提前做了整体地预习,上起课来,更有自信和兴趣,学习效果也会更好。
6.思维导图让预习可视化,老师可以从图看到孩子自学的能力和进度,以及要加强的方面。
7.让孩子们学会主动的学习,大大提高自学能力。
8.孩子们用思维导图来读书的过程,由于充分利用了大脑皮层的各技能(不仅是用到左脑词汇,文字,逻辑等,还用到了右脑的图像,预色,联想,空间感等)。
大脑会比较警醒,不觉得累。
绘画式读书更符合孩子的天性,很多孩子会更喜欢读书,而且会越来越专注,(画思维导图会在不知不觉中,静静地过了几个小时)。
9.大脑对图像的分辨率是非常敏锐的(比方,您可以拿出很多照片,快速地看一遍,然后,在中间插入一些新的照片,您再看一遍时,会发现;您根本能将新图片全部挑出来),快速记忆的技巧中,主要用了思维导图的图像和关键词记忆的原理,所以绘制思维导图能让使用者的创意能力,理解能力,记忆能力,发挥得非常好。
10.一本书变成一幅图后,从视觉上说,会大大减轻学习的压力,从现实上说,可以节约大量地复习时间,让屡次复习变为可能(而知识只有按记忆周期经常屡次复习,才能将短期记忆转变为长期记忆。
平常,如果孩子们只有时间复习一次(为)。
其实那怕取得了好的考试成绩,也不能说真正掌握了知识,真正掌握和积累知识是非常重要的,这会让孩子们学到知识转变为孩子们的智慧。
关于思维导图的作用及优点关于思维导图的作用及优点思维导图,又称脑图,思维导图并不是什么一学就能转变生活的“神器”。
它的本质就是一种思维工具。
绘制步骤只要我们看书多练就能把握。
下面给大家共享一些关于思维导图的作用及优点,盼望对大家有关心。
学习思维导图的十大好处1、思维导图的建立有利于人们对其所思索的问题进行全方位和系统的描述与分析,特别有助于人们对所讨论的问题进行深刻的和富有制造性的思索,从而有利于找到解决问题的关键因素或关键环节。
2、思维导图的制作是特别敏捷的,没有许多严格的限制原则,其关键点在于能够体现制自己的思索特征和制作目标,并进展其思索力量和提高其思索水平通过运用“思维导图”的方法可以大大提高人的思索力量。
3、思维导图可以激发人的丰富的联想力,它可以把哲学层面的很多思索方式毫无障碍地表现出来,包括思索的连续性、思索的深刻性、思索的批判性、发散性思索、联想思索、类比思索、形象思索、灵感思索、辨证思索等,所以它可以大大提高人的哲学思索水平和运用哲学方法论的水平。
4、思维导图能够充分体现一个人的思索特点,因而具有特别强的共性化特征。
详细地讲,就是说相对于同一个主题的思维导图来说,由于制的学问结构、思索习惯、生活和工作阅历的不同,其所制作的思维导图也特别不同,因此,思维导图有利于共性的张扬和充分体现个体思索的多样性。
5、思维导图对于人们极为关怀的问题,提高教育质量和组织培训质量都具有重要的价值,它已经成为很多新的学习方法中的重要工具,如,讨论性学习与行动学习等。
6、思维导图具有无限的进展性,详细讲有两层含义:一是说,一个思维导图并不是一层不变的,它是随着制思索的进展而进展的;其次是说,一个思维导图可以具有无限的层次性,上述性质对于理论讨论工、企业管理者和老师无疑供应了事半功倍的有效的思索工具。
7、思维导图在理论上讲对任何应用它的人都有好处,其应用的领域也几乎可以是无限的。
比如,对于做读书笔记、分析自己的讨论主题、组织问题、产品问题和服务问题的分析、专题演讲和老师的教案预备等。
利用思维导图促进小学生数学知识结构化1. 复习知识点学习数学不是一件容易的事情,很多时候孩子们会觉得难以理解某个概念或计算方法。
因此,及时复习是必不可少的。
使用思维导图将知识点分类,帮助孩子们更好地理解数学内容的内在联系。
例如,整数分为正整数、负整数、0等,而正整数又可以分为1、2、3、4、5等,构成的关系可以呈现在思维导图上,让孩子们一眼看出数学知识的分类。
2. 强化推理思维除了对知识点的分类,思维导图也可以帮助孩子们通过节点与节点之间的联系,培养推理思维。
例如,在学习长方形和正方形时,可以将长方形分解为两个等底边的三角形,将正方形分解为4个等边三角形,并将其放在思维导图上。
孩子们不仅能够看到数学模型的结构和特点,还能够通过这些模型促进算法思维的发展。
3. 融合图像思维思维导图不仅引导孩子们理解内容,而且通过图片与材料的融合,还可以刺激孩子们的图说思维。
例如,在学习测量时,学生可以将常用长度单位放到思维导图中,利用直线的长度、方块的长度、手指的长度等形象的方式来帮助他们掌握长度的概念。
在建立测量缩放的联系,例如将1厘米缩放1/10或10倍,也可以使用图片随着结构化思维导图来进行分解。
4. 跨领域综合思维导图不仅可以在数学领域能协助教育,还可以帮助学生将其他领域的知识与数学知识相互综合。
例如,在学习有理数时,学生需要了解整数、小数和分数的概念,并且将它们联系起来。
既然思维导图能够将整数、小数和分数这些概念结构化,就会引导学生在这些领域思考,同时展示较为完整的概念结构,增强学生的综合思维能力。
总之,思维导图是一种优秀的工具,可以帮助教师将深奥的数学知识转化为更轻松的知识形式。
同时,思维导图也可以为学生提供一个容易理解的视野,并且促进学生掌握数学知识的能力。
幼儿园思维导图在教学中的应用幼儿园是孩子们接受教育的重要阶段,对于幼儿园的课程教学,如何更好地引导孩子们进行认知和思维发展是非常重要的。
思维导图作为一种常见的认知工具,在幼儿园的教学中有着广泛的应用。
本文将探讨幼儿园思维导图在教学中的应用,并就此展开讨论。
一、思维导图在幼儿园教学中的作用1. 帮助幼儿建立知识结构思维导图可以帮助幼儿将散乱的知识点进行整理和归纳,建立起完整的知识结构。
通过绘制思维导图,幼儿可以更清晰地理解各个知识点之间的联系,形成系统化的认知。
这对于帮助幼儿在认知上建立起扎实的基础非常有益。
2. 提升幼儿的思维能力思维导图的绘制需要幼儿进行逻辑思维和归纳总结能力的训练。
通过这样的练习,幼儿可以培养出自己的思维习惯和表达能力,提升他们的分析和解决问题的能力。
3. 增强幼儿的学习兴趣思维导图作为一种可视化的工具,可以使抽象的知识点变得更加直观和生动。
这对于激发幼儿的学习兴趣有着重要的作用,使他们更加愿意主动探索、学习和思考。
二、如何在幼儿园教学中应用思维导图1. 适合的课程内容在幼儿园的课程教学中,可以根据孩子们的年龄特点和认知水平,选择适合的课程内容进行思维导图的教学。
可以选择一些常见的物品、动物或季节等主题,辅以图画和简单的语言,让幼儿在绘制思维导图的过程中进行认知和思维的训练。
2. 合适的教学方式在教学过程中,可以采用多种形式引导幼儿进行思维导图的绘制。
可以以小组形式进行探讨和绘制,或者利用教具和游戏的方式,让幼儿在轻松愉快的氛围中进行学习和思考。
3. 注重引导和激发在幼儿绘制思维导图的过程中,教师应该注重对幼儿的引导和激发。
可以通过提问、示范和鼓励等方式,引导幼儿进行逻辑思维和知识理解,激发他们对知识的兴趣和探索欲望。
三、应用思维导图的教学案例以下是一个应用思维导图的幼儿园教学案例:主题:四季变化1. 目标:帮助幼儿了解四季的变化及原因,培养幼儿的观察和思维能力。
2. 教学过程:(1)教师通过图画和简单的语言向幼儿介绍春夏秋冬四季的特点和变化。
思维导图与青少年学习的应用
思维培训师李伟希
问:
1. 请问李老师从小学一年级开始我如何去教孩子运用思维导图?
2. 李老师您好! 请问初中生如何使用思维导图?
答:
首先,从思维导图的使用来说,小学一年级与初中生并没有大的区别。
其次,基于上述问题,思维导图对于孩子是个很好的思维工具,可以分享3个观点:
1. 首先尽量你自己会思维导图,自己画思维导图,这样能够亲身感受到思维导图,并由此耳濡目染的引导孩子;
2. 保持和孩子一起画思维导图,让思维导图成为一种游戏,一种体验,一种家庭的天伦之乐。
尽量不要说“教”这个字,尽量游戏化,尽量和孩子一起参与,这很重要;
3. 让孩子使用思维导图成为一种习惯(心理学认为,21天的重复累积一个习惯)之后,思维导图能逐渐的帮助到孩子构建逻辑思维,拓展发散思维,强化思维记忆。
最后,强烈建议不要相信“让孩子从此赢在起跑线上”。
这个世界,慢就是快。
思维导图的作用---------------------------------------------------------------------- 思维导图它可以帮助我们系统的梳理知识,还可以帮助我们发散创意,帮助我们在某一个创意下深挖、垂直思考。
将我们头脑中的创意变成可被执行的创造力。
概况下思维导图有以下5个作用:1、发散思维2、整理思绪3、挖掘创意4、强化记忆5、站在迷宫之上看迷宫要记住思维导图最重要的是思维,画画只是辅助我们思维和记忆,前期不熟悉的时候可能会花费的时间较多,后期熟练了,一般都只需要三十分钟就可以完成一幅常规思维导图。
比如在阅读的时候可以用一支黑色的笔做一些简单的思维导图,简单到用一些关键词记住大篇幅的内容,二来对于这个概念如何理解如何运用到工作中,进行一个发散。
使用任何工具的目的是解决问题。
对于思维导图来说绘画赋予它的颜值是附加值,要懂得分清主次。
思维套图究竟能帮助记忆,很多时候在我们处理某件事情、某项工作的时候,会感觉到思维受限,就像陷在了思维的迷宫中。
而思维导图是一种可以很好突破思维局限的工具,它能起到站在迷宫之上看迷宫的作用。
扩展资料:思维导图是一种科学有效的学习工具和方法,可以帮助孩子们分析问题、整理思路、快速学习,从而让学习更高效也更轻松,扎实地把握学习内容,提高各科成绩。
优点1:运用思维导图的同时,就会要求孩子们对知识的提炼和精简,调动孩子的主观能动性,进而提高学习效率。
优点2:思维导图对知识进行概要和扩展,新知识和原有知识进行链接,有助于知识的深度理解和挖掘。
优点3:思维导图有助于加深知识的记忆,进而提高记忆力。
优点4:思维导图里用到的颜色和图形可以多方面刺激孩子的大脑,让孩子对自己所学的内容更有兴趣,激发孩子的创造力。
思维导图是一种将思维形象化的方法。
我们知道放射性思考是人类大脑的自然思考方式,每一种进入大脑的资料,不论是感觉、记忆或是想法——包括文字、数字、符码、香气、食物、线条、颜色、意象、节奏、音符等,都可以成为一个思考中心,并由此中心向外发散出成千上万的关节点。
浅析思维导图在幼儿园绘本教学中的运用一、绘本教学的重要性绘本教学是在孩子的儿童期培养语文运用能力最有效的方法之一,其重要性包括以下方面:1. 培养语言表达能力:绘本由图像和文字组成,既能够促进幼儿对图像的理解和表达,也能够培养幼儿的阅读和书写能力,提高其语言表达和沟通能力。
2. 建立阅读习惯:早期接触绘本对孩子形成阅读习惯尤为重要。
适时地让孩子接触、翻阅、欣赏绘本,有助于培养他们的阅读爱好和养成阅读习惯。
3. 提高思维能力:绘本教学可以通过孩子自主思考、发散思维、联想想象等方式,培养幼儿的思维能力和创造力,进而提高幼儿的认知能力。
二、思维导图的优势1. 促进视觉记忆:思维导图使用具有视觉吸引力的图形和颜色,能够促进孩子的视觉记忆,增加记忆的深度和广度。
2. 激发思维创造力:思维导图能够提供多种不同的视角和关系,激发孩子的创造力,发散思维模式,引导孩子通过自己的思考来理解故事。
3. 系统化归纳知识:思维导图能够将知识系统地分类和组织,使复杂的信息更加简洁易懂,帮助孩子更好地理解和记忆故事的情节。
(1)画出主题:根据绘本的主题,可以在图纸上画出一个大圆圈,写上主题,如“小猪的故事”。
(2)添加分支:在主题的圆圈周围,可以画出几个小圆圈或长方型,分别写上故事中的重要情节,如“小猪建房子”、“大灰狼来了”等。
(3)使用关键词:在每个小圆圈或长方形内部,使用关键词简洁地描述情节,如“草铺房子”、“砖头房子”等。
(4)连接关系:使用箭头或线条将情节相连,表示它们的关系,如“小猪建草铺房子”和“大灰狼吹倒草铺房子”。
(5)使用图形和颜色:使用图形和颜色来区分不同的情节和故事人物,如小猪可以用一只小猪的图形代表,并用粉红色填充。
除了以上的方法,还可以使用图片、贴纸等多样化的素材来制作思维导图,以增加孩子的乐趣和参与感。
四、思维导图的注意事项(1)言简意赅:用简洁清晰的语言、图形等方式来表达故事情节和关键词,让孩子易于理解和记忆。
思维导图在小学数学中的重要性思维导图是有效的思维模式,应用于记忆、学习、思考等的思维“地图”,有利于人脑的扩散思维的展开。
从三年级下学期开始,我便尝试把思维导图这一认知工具应用到数学教学和学习中,经过近两个学期的实线,我发现这不仅能够促进学生进行有意义的学习,帮助学生加深对概念的认识和理解,还能促使学生整合新旧知识,掌握知识结构,建构知识网络。
同时提高学生分析问能、解决问题的能力,培养学生自主学习、自主探究的能力。
将思维导图运用到小学数学解题中具有重要的作用,体现在:1、开阔思维小学生学思维导图,可以进一步打开思维,思维导图具有发散性,所以可以让孩子更好的进行联想,从而进一步开阔孩子的思维。
2、抽象变直观思维导图可以将抽象的数学问题变得直观形象,在解题的过程中做到游刃有余。
例如,针对《口算乘法》一节进行教学时,我绘制思维导图优化了知识结构,提出“整十乘一位数和整百乘一位数”内容让学生进行练习。
认识理论知识,做出相应操作,学生直观、形象的学习了数学的抽象概念,自主分析能力、独立思考能力也从中得到了好的提高与发展。
3、记忆力得到提升另外,还能进一步提升孩子的记忆力呢。
大家都知道,思维导图拥有丰富的色彩和图像,这些色彩和图像会更容易让我们记住。
因此当孩子的大脑习惯这种记忆模式后,会大大提升孩子的记忆能力。
4、激发学生兴趣兴趣是学生最好的老师,也是学生主动学习数学基础知识的催化剂。
教师可以利用思维导图创设美丽、富有诗意的教学情境,用来激发学生的浓厚兴趣及强烈欲望,同时运用一些插图,引导学生在识图、看图中获得多种信息,感受学习的最大乐趣。
学生通过插图理解了所学内容,体会到了别样情感,不自觉地便会进入角色,跟随教师去探索未知的神奇世界,形成一种积极向上的乐观态度,实现数学成绩的明显提高。
环环相扣、循序渐进的引导,发展了学生认知能力,活跃了学生空间思维,教学效果也足够理想。
5、活跃课堂气氛?在活跃的课堂气氛下组织相关的教学活动,会减轻学生的心理负担,优化课堂的教学效果。
浅谈思维导图在小学英语课堂上的应用【摘要】新课程改革使小学英语教学面临着教学方法的变革和创新。
其中,思维导图法在小学英语课堂教学中得到了广泛的应用。
思维导图作为一种可视化的知识表示工具,其最大的特点是用生动、清晰的图表来表示枯燥的单词,使学生的学习更加直观,能更好地激发学生的学习兴趣。
本文在理解思维导图的意义和功能的基础上,探讨了思维导图在小学英语课堂中的应用策略,以提高小学英语课堂教学质量。
[关键词]思维导图;小学英语;应用;课堂在新形势下,小学英语教学逐渐受到越来越多的关注,尤其是对小学生而言重要的学习科目。
因此,提高小学英语课堂教学效率已成为一个重要问题。
如何在有限的教学时间内实现教学目标是现阶段小学英语教学中需要解决的一个重要问题。
在新课程改革的背景下,教师不仅需要改变和创新教学方法,还需要提高学生的学习能力。
思维导图教学模式为教师解决这一系列问题提供了思路。
一、思维导图在英语课堂教学上的优点1. 有利于重点突出,便于记忆一方面,在应用思维导图时,孩子会把重点的注意力放在关键知识点上,这是非常重要的一种学习方法,不但学习到了新的知识点,和过去的传统的学习方式比起来,大大节约了学习时间。
另一方面,思维导图会让孩子把原有的知识点和新学的知识点一起结合起来,让孩子们咋知识点上形成一个比较完整的知识结构。
2. 有利于搭建合理的知识框架思维导图可以让孩子把新旧知识结合起来,从而提高孩子的综合整理知识的能力,在搭建思维导图的过程中,思维导图的各个中心点和分支点,都反映了孩子的个性化、主动性来完成,思维导图将孩子大脑里原有的知识和新学习的知识有效的结合起来,让孩子去找到新旧知识的联系点,从而把旧知识的关键性联系与当前新知识的固定点,这有助于新旧知识结构的融合。
3. 有利于营造活跃的学习氛围不管是过去传统的教学方式,还是现在的多媒体的方式,利用是思维导图都可以进一步的让孩子去思考。
在过去传统的教学模式下,教师可以用上的就只有粉笔和黑板,那么我要怎么利用黑板和粉笔把思维导图用到小学英语课堂上呢?我们老师如果在板书的时候,多使用思维导图加上彩色粉笔,对于孩子来说,板书就更加的美观,对孩子来说他们对彩色会比较敏感,孩子看到各种各样颜色的图像,可以激起孩子的积极性,提高他们的兴趣。
思维导图在学习中对孩子的帮助
思维是生活中必不可少的,每个人都拥有自己独特的思维,这样我们每个人才会有所不同,说出来的话、做出来的事才会有自己独特的风格,只是有好有坏的差别罢了,思维的好坏决定其效果的高低,提高思维成倍提高办事效率,学习也是一样,有好的思维工具在学习上起到事半功倍的作用。
每个学生都想自己不费吹灰之力就能学到知识,但是这是不可能的,知识是靠一点一点积累起来的,只有方法的好坏之分罢了,方法好学习效率有所提高,我们的学习成绩就能有很大的提升。
思维导图以其放射性结构反映了大脑的自然结构,它对以笔记形式出现的知识体系进行快速构建与扩展,从而得到一张所有的相关的、有内在联系的清晰和准确的知识架构图,可以快速有效的进行知识的管理。
用一句简单的话来说,就是它可以帮助我们学习、思考及解决问题,使我们的思考过程可视化,最大限度的使我们的大脑潜能得到开发。
立足学生信息素养的养成,着眼学生的终身发展。
“授人以鱼”不如“授人以渔”,借助思维导图,我们可以教会学生“如何学习”和“如何思维”,提高学生的学习能力与思维能力。
学生不爱主动学习一直是困扰教师的一大难题,
学生受到外界的干扰,往往不能专注于学习,只有采用一种他们喜爱的教学模式,才能有效的培养学生的学习兴趣,调动学习积极性,保持学习主动性,主动参与到教学活动中来,更好的吸收知识。
我在信息技术课堂中使用思维导图的时候,一开始学生都不以为然,觉得老师只是进行普通的板书,但是当我利用多种颜色、云彩状图形继续描绘,越来越多的学生开始关注我的板书,还有很多同学也逐渐的参与到思维导图制作中来,他们积极运转脑筋,把自己想到的内容都说出来,帮助思维导图的完善。
21世纪的经济是知识经济,全民族智力的发展将决定着国家未来的昌盛繁荣。
思维导图作为一个可以提高我们学习效率,促进我们思维扩展的工具,将它应用到我们传统的教学的过程中,可以提升课堂效率,帮助学生更好的培养发散性思维,让他们学会学习。
同时,我觉得使用思维导图,还可以帮助培养学生的发散性思维。
小学生具有好玩、好动、好奇、好胜和好问等生理和心理特点,同时还具有从动作思维向形象思维和抽象思维逐步发展的思维特点,思维导图适应小学生的年龄特点和思维规律,可以极大地调动学生学习的内因。
比如在教授《设置版面》一课时,我布置一个美化文章的任务。
首先,我提出请学生想一想美化文章的方法,这时举手的同学寥寥无几,回答的内容也仅局限于当天所学的版面设置方面的知识,但是当我再带领学生利用思维导图来分析美化文章的方法时,越来越多的学生参与到这项活动中来,他们有的把前几次课程中所学的操作几乎全部说了出来,还有一些同学甚至说到了课本上没有教授的操作技巧。
结合思维导图的提示,学生很快发现解决这个任务的关键在于综合运用所学的word
技巧,最后学生通过各自最擅长的操作完成了任务,从进一步提高课堂教学的质量。
思维导图的使用还可以帮助学生主动构建知识网络,明确知识之间的联系。
“一节课是一个整体,一个单元是一个整体,一门学科是一个整体”,小学信息技术的教学内容,在市版教材中是以主题任务形式出现的,在省版教材中虽然不是主题任务,但是也是根据隐性的单元模块划分的,前后有着紧密联系。
为了让学生能认识到这一点,更好地将几节课的学习内容联系起来,形成个人的知识网络。
我通常在每单元的最后一课设计使用思维导图,帮助学生回顾复习知识,建构知识体系,让他们明白通过前几课的学习,我们可以综合运用制作出更加复杂,漂亮作品。
合理运用思维导图,提高自我的学习能力和学习效率,孩子学会了思维导图在学习中能更好的进行知识的记忆,摆脱枯燥乏味的教学体系,在学习中找到乐趣,帮助学生更好的培养发散性思维,让他们学会学习。
(注:幼儿教育越显重要,但文档可能无法思考全面,请浏览后下载,供参考。
可复制、编制,期待你的好评与关注)。