人体解剖学(吕广明)思维导图
- 格式:xmin
- 大小:6.74 KB
- 文档页数:14
【中医考研】20张超全思维导图,让你吃透脏腑知识重难考
点!
青医说怎么才能高效的复习呢?贴心的研研用思维导图的方法把重点罗列出来了,简简单单的把图片保存,然后打印就可以啦!或者更简单的就是把图片设置成自己的屏保,一打开手机就能偷偷的瞄到,迅速回顾知识点!话不多说,直接开始!
藏象
脏腑
五脏
心
肺
肝
脾
肾
六腑
奇恒之腑
脏与脏之间的关系
脏与腑之间的关系
(备注:图片中的全国中医考研公众号是研研之前的名称啦)
另外大家有什么需要的可以留言喊话看到留言有自己需要的也可以点赞表态。
内脏学(一)消化系统一、消化系统的组成消化管(口腔到肛管)消化管:口腔、咽、食管、胃、大肠和小肠小肠又分为十二指肠、空肠和回肠大肠又分为盲肠、阑尾、结肠、直肠、肛管上消化道:十二指肠及以上下消化道:空肠及以下消化腺(分泌消化液):肝、胰、口腔腺及消化管壁的小腺体二、消化管一、口腔(消化道的起始部)(一)口腔前庭和固有口腔(二)腭前2/3为硬腭,后1/3为软腭;咽峡:由腭垂,两侧腭舌弓,舌根共同围成,是口腔与咽的分界(三)舌1.舌的形态和分布:后1/3为舌根,前2/3为舌体,舌体前端称舌尖2.舌乳头:丝状乳头(没有味蕾)菌状乳头,轮廓乳头,叶状乳头3.舌肌:颏舌肌(作用):两侧颏舌肌同时收缩,舌前伸,单侧收缩时,舌尖伸向对侧(四)牙形态:牙冠、牙颈、牙根构造:牙釉质,牙本质,牙髓,牙骨质牙周组织:牙龈,牙周膜,牙槽骨二、咽(消化与呼吸共同通道)形态:前后略扁,上宽下窄的漏斗形肌性管道位置:第1-6颈椎前方,鼻、口腔和喉的后方,上起颅底,下端续接食管分部:鼻咽口咽,喉咽三、食管(一)位置与分布位置:上接咽,沿脊柱前面下降,经胸廓上口入胸腔,穿膈的食管裂孔入腹腔,下接胃贲门分部:颈、胸、腹三部;胸部最长,腹部最短(二)食管的狭窄部第一处:起始处,距中切牙约15cm第二处:左主支气管交叉处,距中切牙约25cm第三处:食管裂孔处,距中切牙约40cm食管的三个狭窄是易异物滞留的部位,也是食管肿瘤的好发部位四、胃(一)位置:中度充盈时,大部分位于左季肋区,小部分位于腹上区(胃的贲门位于第11胸椎(T)左侧;胃幽门约在第1腰椎(L)右侧(二)形态和分布形态:两壁:前壁、后壁;两缘:胃小弯(最低处称角切迹)、胃大弯;两口:入口--贲门,接食管,出口--幽门,连十二指肠分部:胃底、胃体、贲门部、幽门部五、小肠长度:5-7m;是进行消化道的主要场所分部十二指肠形态:十二指肠呈“C”形,包饶胰头,分部:上部(十二指肠球,是十二指肠溃疡的好发部位)降部(十二指肠大乳头:胆总管和胰管的共同开口部位)水平部(下部)升部(十二指肠悬肌(十二指肠悬韧带)手术时,确认空肠起始的标志)空肠回肠六、大肠分部:盲肠,阑尾,结肠,直肠,肛肠;盲肠和结肠的特点:具有结肠袋、结肠带、肠脂垂。
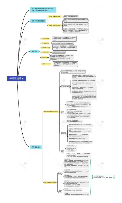
神经系统总论人体各系统中结构和功能最为复杂,并起主导作用的调节系统。
分为中枢部和周围部两种细胞成分中枢部(中枢神经系统)周围部(周围神经系统)颅腔内的脑和椎管内的脊髓遍布全身各处与脑相连的脑神经和与脊髓相连的脊神经可分为躯体/内脏神经、感觉/运动神经(传入/传出神经)神经细胞(神经元neuron)神经胶质细胞neuroglia神经系统结构和功能的基本单位,可感受刺激和传导神经冲动内脏运动神经支配心肌、平滑肌和腺体,其活动不受主观意志支配,又称自主神经或植物神经,其又可分为交感神经/副交感神经分为胞体和突起胞体为神经元代谢中心。
细胞核大而圆,胞浆内含有n issl body、neurofibril以及发达的高尔基复合体和丰富的线粒体。
内质网丰富,游离多聚核糖体聚集于SER,形成尼氏体胞体内丰富的神经丝和微管,神经丝聚集成束即n eurofibrild endrite有多个,结构与胞体相似,上有dendritics pine,是接收信息的装置轴突粗细均匀,起始处有一特化区轴丘axon hillock,轴突与轴丘处无nissl body。
a xoplasm与胞体内细胞质具有双向的不断的流动性,称轴浆流axoplasmic flow。
轴突内缺乏核糖体不能合成蛋白质,轴浆流将一些大分子运输到轴突末梢或将末梢的物质运至胞体,称轴突运输。
分类神经元突起数目:p seudounipolar—脑神经节、脊神经节中的感觉神经元b ipolar—视网膜内的双极细胞、内耳的前庭神经节、蜗神经节内的感觉神经元m ultipolar—中枢部内的神经元大多为多极神经元神经元功能和传导方向:s ensory neuron—多为假单极和双极m otor neuron—多极a ssociation neuron—多极,数量最多,可分为高尔基I型神经元(接替性/投射性,轴突长,将冲动从中枢传到其他部位)和高尔基II型神经元(局部中间神经元,轴突短,小范围传递信息)神经元合成、分泌化学递质:胆碱能/单胺能/氨基酸能/肽能神经元神经纤维神经元较长的突起被髓鞘myelin sheath和神经膜包裹,称为never fiber被髓鞘和神经膜共同包裹称有髓纤维myelinatedf iber仅被神经膜包裹为无髓纤维nonmyelinated fiber周围神经的髓鞘由Schwann cell环绕轴突形成中枢神经的髓鞘由少突胶质细胞形成相邻两髓鞘阶段间区域为Ranvier node神经纤维传导速度与髓鞘厚薄和神经纤维直径大小成正比。
间脑
•位置毗邻
o位居中脑与端脑之间,连接大脑半球和中脑。
o两侧间脑之间有一矢状位的窄腔为第三脑室
•背侧丘脑
o非特异性投射核团(古丘脑)
o特异性中继核团(旧丘脑)
o联络性核团(新丘脑)
•后丘脑
o居于背侧丘脑的后下方,中脑顶盖的上方
o内侧膝状体
o外侧膝状体
•上丘脑
o居第三脑室顶后部的周围,为背侧丘脑与中脑顶盖前区相移行的部分
o松果体
o缰连合
o缰三角
o丘脑髓纹
o后联合
•底丘脑
o是间脑和中脑之间的过渡区,位于背侧丘脑与内囊下部之间
o底丘脑核
o未定带
•下丘脑
o位置
▪位于背侧丘脑的前下方,构成第三脑室侧壁的下份和底壁,后上方借下丘脑沟与背侧丘脑为界,其前端达室间孔与侧脑室相通,后端与中脑被盖相续
o外形
▪从脑底面观察,终板和视交叉居前部,向后依次为视束、灰结节和乳头体。
灰结节向前下方形成中空的圆锥状部分称漏斗,灰结节与漏斗移行部的上端膨
大成正中隆起,漏斗下端与垂体相连
o分区及主要核团
▪分区
•视前区
•视上区
o有视交叉上核、室旁核、视上核
•结节区
o漏斗核、背内侧核、腹内侧核
•乳头体区
o乳头体核、下丘脑后核
▪三带
•室周带
•内侧带
•外侧带
o纤维联系
▪与垂体的联系
▪与边缘系统的联系
▪与丘脑、脑干、脊髓的联系
o功能
▪神经-内分泌的调节
▪自主神经的调节
▪体温的调节
▪摄食行为的调节
▪昼夜节律的调节•。