工厂模式
- 格式:doc
- 大小:356.50 KB
- 文档页数:15
工厂方法模式:一个抽象产品类,可以派生出多个具体产品类。
一个抽象工厂类,可以派生出多个具体工厂类。
每个具体工厂类只能创建一个具体产品类的实例。
抽象工厂模式:多个抽象产品类,每个抽象产品类可以派生出多个具体产品类。
一个抽象工厂类,可以派生出多个具体工厂类。
每个具体工厂类可以创建多个具体产品类的实例。
区别:工厂方法模式只有一个抽象产品类,而抽象工厂模式有多个。
工厂方法模式的具体工厂类只能创建一个具体产品类的实例,而抽象工厂模式可以创建多个。
看了网络上很多关于设计模式的方法,有的模式看起来相似,但本质还是区别很大的.像简单工厂,工厂方法和抽象工厂就有很明显的区别.有一个比较好理解的例子,在这跟大家介绍下:1.如果一个后花园只种蔬菜类,那么就用简单工厂就可以了.2.如果后花园蔬菜品种繁多.得用工厂方法才可以,把共有的东西抽象出来.3.如果要扩大后花园的规模,比如一个在北方,一个在南方,这样工厂方法就无法实现了,就应当用抽象工厂,把各种各样的植物,又组成一个后花园.所以我个人认为,简单工厂是一个工厂只生产一类的产品,面对的是具体的类,工厂方法是可以生产不同的产品,把公共的方法抽象出来,然后进行创建各种各样的产品.抽象工厂把几种产品划出共同的东西,把相互依赖的对象抽象出来,只要实现这些接口就可以得到不同的产品.具体例子:1.简单工厂:using System;public interface ICar{void run();}public class BMWCar : ICar{public void run(){Console.WriteLine("BMWCar run");}}public class BenzCar : ICar{public void run(){Console.WriteLine("BenzCar run");}}public class Driver{public static ICar DriverCar(string carType){switch (carType){case "BMWCar": return new BMWCar();case "BenzCar": return new BenzCar();default: throw new Exception();}}}public class Client{public static void Main(){ICar myCar = Driver.DriverCar("BenzCar");myCar.run();Console.Read();}}心得:优点是只要实现共有的接口就可以实现不同车跑的方式.但缺点就是要判断哪一种车,造成要修改Driver 类2.工厂方法:using System;public interface ICar{void run();}public class BMWCar : ICar{public void run(){Console.WriteLine("BMWCar run"); }}public class BenzCar : ICar{public void run(){Console.WriteLine("BenzCar run"); }}public abstract class Driver{public abstract ICar DriverCar();}public class BMWDriver : Driver{public override ICar DriverCar(){return new BMWCar();}}public class BenzDriver : Driver{public override ICar DriverCar(){return new BenzCar();}}class Client{public static void Main(){Driver myDriver = new BenzDriver();ICar myCar = myDriver.DriverCar();myCar.run();Console.Read();}}心得:优点是符合了开放-封闭原则(OCP),从整体上还看不出什么缺点.3.抽象工厂:using System;public interface IBusinessCar{void run();}public interface ISportCar{void run();}public class BMWBusinessCar : IBusinessCar{public void run(){Console.WriteLine("BMWCar run");}}public class BenzBusinessCar : IBusinessCar{public void run(){Console.WriteLine("BenzBusinessCar run");}public class BMWSportCar:ISportCar {public void run(){Console.WriteLine("BMWSportCar run"); }}public class BenzSportCar:ISportCar {public void run(){Console.WriteLine("BenzSportCar run"); }}public interface IDriver{IBusinessCar BusinessCarDriver(); ISportCar SportCarDriver();}public class BMWDriver:IDriver{public IBusinessCar BusinessCarDriver() {return new BMWBusinessCar();}public ISportCar SportCarDriver(){return new BMWSportCar();}}public class BenzDriver:IDriverpublic IBusinessCar BusinessCarDriver(){return new BenzBusinessCar();}public ISportCar SportCarDriver(){return new BenzSportCar();}}class Client{public static void Main(){IDriver myDriver =new BenzDriver();ISportCar myCar = myDriver.SportCarDriver();myCar.run();Console.Read();}}心得:抽象方法似乎达到了完美境界.把开奔驰的司机和开宝马的司机的公共方法抽象出来,并对不同的司机创建不同的类,到时候不管是开什么车的司机随你添加.它们唯一的共同点都是开车.。
如何进入液晶显示器工厂模式时间:2010-11-19 17:05来源:未知作者:飞鸟恋鱼点击:152次进入工厂模式有什么作用?进去后能干什么?你进入过工厂模式吗?1、液晶显示器工厂模式简介1)什么是工厂模式和用户模式现在的显示器大多数采用菜单方式对个别参数进行调节。
用户对上述参数进行调解时的操作模式称为用户模式。
在液晶显示器出厂时,存进入工厂模式有什么作用?进去后能干什么?你进入过工厂模式吗?1、液晶显示器工厂模式简介1)什么是工厂模式和用户模式现在的显示器大多数采用菜单方式对个别参数进行调节。
用户对上述参数进行调解时的操作模式称为‘用户模式’。
在液晶显示器出厂时,存储器内已经存储了“用户模式”的最佳调节参数和一些特殊的参数,特殊参数只有通过特殊方式才能调出,这种只能用特殊方法才能调出参数的模式称为“工厂模式”或“维修模式”。
2)为什么要进入工厂模式有时用户在偶然情况下调出了工厂模式并出于好奇进行了调节,退出后又不知如何进入,使液晶显示器状态发生了变化,用“用户模式”又无法恢复,这时,就需要重新进入“工厂模式”。
在计算机工作过程中,如果周围环境存在较强电磁干扰或信号线太长造成信号在传输过程中衰减过大,这时接收端收到信号就可能发生错误。
当错误率很低或只有个别数据位发生错误时,系统没有检测出来,信号就可能被接受下来,并进行存储,造成液晶显示器在使用过程中亮度、对比度突然减小或颜色突然变乱等无法调整的故障。
这时,也需要进入“工厂模式”进行调整,使其恢复正常数值,但有时进入工厂模式也无法调整,此时只能重写存储器中的内容,同时还要使用专门的编程器进行读写,或更换相同的存储器。
另外,液晶显示器工厂模式中存储着诸如LCD累计使用时间或出场日期,甚至液晶面板类型等重要参数,所以进入工厂模式查看一些相关信息也是验证LCD是否是新品的重要方法,同时也为购买二手液晶显示器的朋友提供了重要的参考价值,因为使用时间越短越值得购买。
联络函发送:惠科电子(深圳)有限公司各驻外人员由:惠科电子售后服务部主题:液晶显示器进入工厂模式与关闭老化信号方法日期: 2006 年5月10 日共 1 页(含本页)现工厂生产的液晶进入工厂模式方法为:一:2023和2023L芯片:开机按住MENU键,断交流电再插上交流电。
1、2023芯片关闭和开启老化信号:进入工厂模式后,选中工厂菜单倒数第二个图标,会显示“BURNIN MODE”选择“YES或NO”开启或关闭老化信号。
2、2023L芯片关闭和开启老化信号:进入工厂模式后,选中工厂菜单中“工具”一项,内有三个选项,选择“BURNIN MODE”选择ON或OFF开启或关闭老化信号。
二:MST方案,芯片型号:TSUM56AWK-LF。
同时按住面板上“DOWN和UP”键,直到工厂菜单出现。
MST方案的芯片开启和关闭老化信号:进入工厂模式后,在工厂菜单里选择“BURNIN”再选择“ON或OFF”开启或关闭老化信号。
三:大约在7月份以后生产的液晶进入工厂模式:同时按住面板上“DOWN”和“UP”键,直到工厂菜单出显。
四:大约在7月份以后生产的液晶退出老化信号同时按住“DOWN”和“EXIT”键当屏幕显示“CLOSED”关闭老化信号。
五:带TV功能的液晶进工厂模式:在开机的状态下按住UP+DOWN+MENU;关闭老化信号:在开机的状态下按住MENU,再按POWER键开关机一次。
六:2120芯片的液晶进工厂模式:1、在开机状态下按住UP+DOWN。
3、按住“DOWN”和“EXIT”键当屏幕显示“CLOSED”关闭老化信号。
六:2075B机型所用的AD板是外购板的关老化信号是:打开用户菜单,在菜单里会显示一个BURING字样闪烁,再同时按住UP+DOWN 键一会就OK。
售后服务部制。
现代卓越的工厂管理模式对于现代工厂来说,卓越的工厂管理模式至关重要。
它不仅可以提高工厂的生产效率和质量,还可以降低成本,提高员工满意度,实现可持续发展。
下面我将介绍一种现代卓越的工厂管理模式——精益生产(Lean Production)。
精益生产是一种通过优化流程、减少浪费、提高质量和降低成本的管理理念。
它的核心原则是以客户需求为导向,注重价值创造。
它强调团队合作、员工参与和持续改进,以实现更高的生产效率和质量。
以下是精益生产的几个关键原则:首先,价值流映射。
精益生产将工厂的生产过程视为价值流,通过价值流映射的方法,分析和优化整个价值流程。
它可以帮助工厂鉴别出不必要的环节和浪费,并提出改进方案,从而提高生产效率。
其次,拉动生产。
传统的生产模式往往是根据销售预测来计划生产,容易导致库存积压和生产不均衡。
而精益生产采用拉动生产的方式,即根据实际需求来生产。
它通过实时信息共享和快速响应,减少库存和等待时间,提高交付速度。
再次,持续改进。
精益生产强调持续改进的重要性,鼓励员工提出改进意见和参与改进活动。
它通过设立小组和会议,推动问题解决和改进实施。
持续改进使工厂能够不断适应市场需求的变化和技术进步,保持竞争优势。
最后,员工参与。
精益生产认为员工是生产过程中最重要的资源。
它鼓励员工参与决策和问题解决,赋予他们更多的责任和权力。
这不仅可以激发员工的工作积极性和创造力,还可以提高生产效率和质量。
通过应用精益生产的管理模式,工厂可以实现卓越的绩效。
首先,精益生产可以减少浪费和冗余,提高资源利用率和生产效率。
例如,通过价值流映射,工厂可以鉴别出不必要的环节和浪费,从而提出改进方案;通过拉动生产,可以减少库存和等待时间,提高交付速度。
其次,精益生产可以提高质量。
它通过减少变动和浪费,降低缺陷率。
同时,它强调团队合作和员工参与,可以发现和解决问题。
例如,持续改进的小组和会议可以推动问题解决和改进实施。
最后,精益生产可以提高员工满意度。
什么是⼯⼚模式?什么是⼯⼚模式?⼯⼚模式是⼀种⽤来创建对象的设计模式。
我们不暴露对象创建的逻辑,⽽是将逻辑封装在⼀个函数内,那么这个函数可以成为⼯⼚。
⼯⼚模式根据抽象程度的不同可以分为:1.简单⼯⼚ 2.⼯⼚⽅法 3.抽象⼯⼚简单⼯⼚:let factory = function (role) {function superman() { ='超级管理员',this.role = ['修改密码', '发布消息', '查看主页']}function commonMan() { = '普通游客',this.role = ['查看主页']}switch(role) {case 'superman':return new superman();break;case 'man':return new commonMan();break;default:throw new Error('参数错误')}}let superman = factory('superman');let man = factory('man');在上述代码中,factory就是⼀个简单的⼯⼚,该⼯⼚中有⼆个构造函数分别对应不同的权限。
我们只需要传递相应的参数就可以获取⼀个实例对象了。
⼯⼚内部的构造函数有相似的地⽅,还可以进⼀步优化。
let factory = function (role) {function User(obj) { = ;this.role = obj.role;}switch(role) {case 'superman':return new User({ name: '平台⽤户', role: ['主页', '登录页'] })break;case 'man':return new User({ name: '游客', role: ['登录页']})break;default:throw new Error('参数错误')}}let superman = factory('superman');let man = factory('man');简单⼯⼚的优点: 你只需要传递⼀个合法的参数,就可以获取到你想要的对象,⽽⽆需知道创建的具体的细节。
一、引言工厂作为企业生产的重要场所,其管理制度的制定和实施对于确保生产效率、产品质量、员工福利等方面具有重要意义。
本文将从以下几个方面对工厂管理制度及模式进行探讨,以期为我国工厂管理提供有益的参考。
二、工厂管理制度概述1. 制度目的工厂管理制度旨在规范生产流程,提高生产效率,确保产品质量,保障员工权益,实现企业可持续发展。
2. 制度原则(1)依法治厂:遵循国家法律法规,确保企业合法合规经营。
(2)以人为本:关注员工需求,提高员工福利,激发员工潜能。
(3)精细化管理:注重细节,优化流程,降低成本,提高效益。
(4)持续改进:不断优化管理制度,提高企业竞争力。
三、工厂管理制度内容1. 组织架构(1)明确各部门职责,确保生产、技术、质量、安全、人力资源等各项工作有序进行。
(2)设立生产部、技术部、质量部、安全部、人力资源部等部门,实现分工协作。
2. 生产管理(1)制定生产计划,明确生产目标、进度、质量要求等。
(2)优化生产流程,提高生产效率。
(3)加强生产设备管理,确保设备正常运行。
(4)严格控制生产过程中的质量,确保产品质量。
3. 技术管理(1)引进先进技术,提高产品竞争力。
(2)加强技术研发,提升企业创新能力。
(3)完善技术档案,确保技术资料完整。
4. 质量管理(1)建立质量管理体系,确保产品质量符合国家标准。
(2)加强质量检验,严格控制不合格品流入市场。
(3)实施质量改进,不断提高产品质量。
5. 安全管理(1)建立健全安全管理制度,确保员工生命财产安全。
(2)加强安全教育培训,提高员工安全意识。
(3)定期进行安全检查,排除安全隐患。
6. 人力资源管理(1)制定招聘计划,选拔优秀人才。
(2)加强员工培训,提高员工素质。
(3)完善薪酬福利制度,激发员工积极性。
(4)关注员工心理健康,营造和谐工作氛围。
四、工厂管理模式1. 目标管理(1)明确企业发展战略,制定年度目标。
(2)将目标分解到各部门、各岗位,确保目标实现。
AOC显示器进入工厂模式(调试机型:197V+)
AOC显示器进入工厂模式比较复杂,首先需要按住显示器MENU按钮,拔掉显示器后面的电源线,再插上。
进入显示器MENU菜单,会发现菜单会移到左上角(普通模式是在正中),并且菜单会多一个“F”的功能选项,进入F项即可以看见工厂模式。
在正中我们看到20070601是表明显示器的生产日期是2007年6月1日。
选择“Auto COLOR”,即可恢复工厂模式下你调节过的色彩。
菜单的左下角,出现的HSD代表的是面板厂商是瀚宇彩晶。
如今AOC主要使用的也包括奇美、三星和LG Display。
明基显示器进入工厂模式(调试机型:G900HD)
明基显示器的工厂模式也比较容易进入,只要在关机时按住MENU键不放同时开机,再按MENU键即可进入。
在工厂模式中,我们看到了代工厂(Vender)和集成芯片型号(Scaler)的信息,面板是SEC(Samsung Electronics Corporation)也就是三星的面板。
其实Monitor On Time是面板点亮时间,Backlight On Time是背光点亮时间。
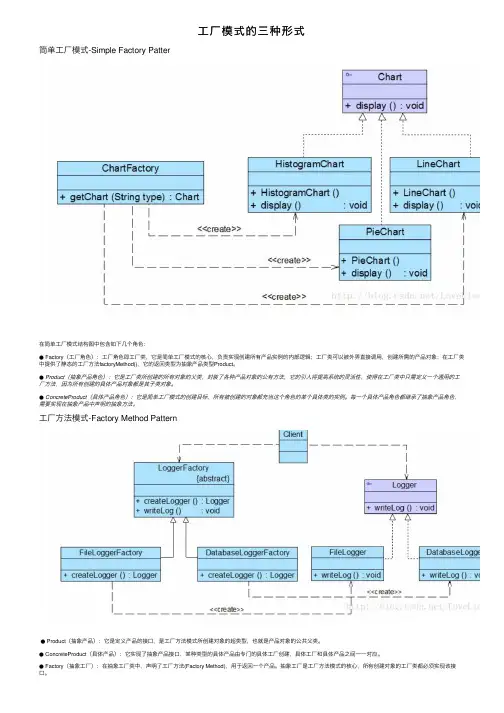
⼯⼚模式的三种形式简单⼯⼚模式-Simple Factory Patter在简单⼯⼚模式结构图中包含如下⼏个⾓⾊:● Factory(⼯⼚⾓⾊):⼯⼚⾓⾊即⼯⼚类,它是简单⼯⼚模式的核⼼,负责实现创建所有产品实例的内部逻辑;⼯⼚类可以被外界直接调⽤,创建所需的产品对象;在⼯⼚类中提供了静态的⼯⼚⽅法factoryMethod(),它的返回类型为抽象产品类型Product。
● Product(抽象产品⾓⾊):它是⼯⼚类所创建的所有对象的⽗类,封装了各种产品对象的公有⽅法,它的引⼊将提⾼系统的灵活性,使得在⼯⼚类中只需定义⼀个通⽤的⼯⼚⽅法,因为所有创建的具体产品对象都是其⼦类对象。
● ConcreteProduct(具体产品⾓⾊):它是简单⼯⼚模式的创建⽬标,所有被创建的对象都充当这个⾓⾊的某个具体类的实例。
每⼀个具体产品⾓⾊都继承了抽象产品⾓⾊,需要实现在抽象产品中声明的抽象⽅法。
⼯⼚⽅法模式-Factory Method Pattern● Product(抽象产品):它是定义产品的接⼝,是⼯⼚⽅法模式所创建对象的超类型,也就是产品对象的公共⽗类。
● ConcreteProduct(具体产品):它实现了抽象产品接⼝,某种类型的具体产品由专门的具体⼯⼚创建,具体⼯⼚和具体产品之间⼀⼀对应。
● Factory(抽象⼯⼚):在抽象⼯⼚类中,声明了⼯⼚⽅法(Factory Method),⽤于返回⼀个产品。
抽象⼯⼚是⼯⼚⽅法模式的核⼼,所有创建对象的⼯⼚类都必须实现该接⼝。
● ConcreteFactory(具体⼯⼚):它是抽象⼯⼚类的⼦类,实现了抽象⼯⼚中定义的⼯⼚⽅法,并可由客户端调⽤,返回⼀个具体产品类的实例。
与简单⼯⼚模式相⽐,⼯⼚⽅法模式最重要的区别是引⼊了抽象⼯⼚⾓⾊,抽象⼯⼚可以是接⼝,也可以是抽象类或者具体类抽象⼯⼚模式-Abstract Factory Pattern● AbstractFactory(抽象⼯⼚):它声明了⼀组⽤于创建⼀族产品的⽅法,每⼀个⽅法对应⼀种产品。
⼯⼚模式(C++实现) 没事捣⿎了下相对⽽⾔⽐较简单的⼯⼚模式,然后写了个⼩Demo,记录下,等⼗年后看到也是种回忆哈....... ⼯⼚模式⼀般分为三种:简单⼯⼚模式、⼯⼚⽅法模式、抽象⼯⼚模式。
⼀、简单⼯⼚模式: 简单⼯⼚模式,⼯⼚类是创建产品的,它决定创建哪⼀种产品,就像领导决定采⽤那种技术⽅案样。
举个例⼦,现在有宝马车和奔驰车两种车需要⽣产,但是只有⼀个⼯⼚,且只能在同⼀时间⽣产⼀种车,这时就有⼯⼚决定⽣产那种车了。
例⼦虽然不是⼗分恰当,但是会其意即可。
我们直接看UML类图和代码吧。
看代码就⼀⽬了然了:#include <iostream>using namespace std;enum CarType{BENZ, BMW};class Car//车类{public:virtual void createdCar(void) = 0;};class BenzCar : public Car //奔驰车{public:BenzCar(){cout<<"Benz::Benz()"<<endl;}virtual void createdCar(void){cout<<"BenzCar::createdCar()"<<endl;}~BenzCar(){}};class BmwCar : public Car //宝马车{public:BmwCar(){cout<<"Bmw::Bmw()"<<endl;}virtual void createdCar(void){cout<<"BmwCar::createdCar()"<<endl;}};class CarFactory //车⼚{public:Car* createSpecificCar(CarType type){switch(type){case BENZ://⽣产奔驰车return (new BenzCar());break;case BMW://⽣⾠宝马车return (new BmwCar());break;default:return NULL;break;}}};int main(int argc, char** argv){CarFactory carfac;Car* specificCarA = carfac.createSpecificCar(BENZ);//看到⽹上众多⽰例在new后没有delete,感觉不是特别严谨Car* specificCarB = carfac.createSpecificCar(BMW);delete specificCarA; delete specificCarB;return0;}输出结果如下: 简单⼯⼚模式在每次增加新的车型时,需要修改⼯⼚类,这就违反了开放封闭原则:软件实体(类、模块、函数)可以扩展,但是不可修改。
常用设计模式和应用场景
常用设计模式和应用场景
1、工厂模式
工厂模式是指定义一个创建对象的接口,但让实现这个接口的类来决定实例化哪个类,工厂方法让类的实例化推迟到子类中进行。
应用场景:通常需要创建多种不同类型的对象,并且希望客户端不需要知道对象的具体类型,可以使用工厂模式。
2、策略模式
策略模式(Strategy Pattern)定义一系列算法,将每一个算法封装起来,并让它们可以互换。
策略模式让算法独立于使用它的客户而变化,也称为政策模式。
应用场景:当一个对象的行为或算法可能有多种实现时,可以使用策略模式,将每一种算法封装成一个类,从而使得算法可以相互替换。
3、观察者模式
观察者模式(Observer Pattern)定义对象之间的一对多依赖,当一个对象改变状态时,它的所有依赖者都会收到通知并自动更新。
应用场景:当一个对象的改变需要同时改变其他对象,而且它不知道具体有多少对象有待改变时,可以使用观察者模式。
4、单例模式
单例模式(Singleton Pattern)是 Java 中最简单的设计模式之一。
这种类型的设计模式属于创建型模式,它提供了一种创建对象
的最佳方式。
应用场景:当需要保证一个类只有一个实例存在时,可以使用单例模式。
编程开发工厂模式定义:实例化对象,用工厂方法代替new操作.为何使用?工厂模式是我们最常用的模式了,著名的Jive论坛 ,就大量使用了工厂模式,工厂模式在Java程序系统可以说是随处可见。
为什么工厂模式是如此常用?因为工厂模式就相当于创建实例对象的new,我们经常要根据类Class生成实例对象,如A a=new A() 工厂模式也是用来创建实例对象的,所以以后new时就要多个心眼,是否可以考虑使用工厂模式,虽然这样做,可能多做一些工作,但会给你系统带来更大的可扩展性和尽量少的修改量。
我们以类Sample为例,如果我们要创建Sample的实例对象:Sample sample=new Sample();可是,实际情况是,通常我们都要在创建sample实例时做点初始化的工作,比如赋值查询数据库等。
首先,我们想到的是,可以使用Sample的构造函数,这样生成实例就写成: Sample sample=new Sample(参数);但是,如果创建sample实例时所做的初始化工作不是像赋值这样简单的事,可能是很长一段代码,如果也写入构造函数中,那你的代码很难看了(就需要Refactor重整)。
为什么说代码很难看,初学者可能没有这种感觉,我们分析如下,初始化工作如果是很长一段代码,说明要做的工作很多,将很多工作装入一个方法中,相当于将很多鸡蛋放在一个篮子里,是很危险的,这也是有背于Java面向对象的原则,面向对象的封装(Encapsulation)和分派(Delegation)告诉我们,尽量将长的代码分派“切割”成每段,将每段再“封装”起来(减少段和段之间耦合联系性),这样,就会将风险分散,以后如果需要修改,只要更改每段,不会再发生牵一动百的事情。
在本例中,首先,我们需要将创建实例的工作与使用实例的工作分开, 也就是说,让创建实例所需要的大量初始化工作从Sample的构造函数中分离出去。
这时我们就需要Factory工厂模式来生成对象了,不能再用上面简单new Sample(参数)。
⼯⼚模式的介绍、优缺点⼆、⼯⼚模式1.介绍在上⼀节中介绍了“简单⼯⼚模式”,现在来介绍下“⼯⼚模式”,在“⼯⼚模式”和“简单⼯⼚模式”中,最主要,最明显的区别之⼀是“⼯⼚模式”下可以设⽴多个⼦⼯⼚,⽽不是所有的产品有单⼀的⼯⼚来⽣产,⽽是给各⾃特⾊的⼦⼯⼚来⽣产。
2.例⼦我们还是继续使⽤“计算器”来作为例⼦吧。
由于在产品Product的结构模式变化不⼤,所以就不在载⼊(详情看“简单⼯⼚模式”的随笔),主要载⼊“⼯⼚模式”的代码a.⽗⼯⼚接⼝(IFactory接⼝)import SimpleFactory.Operation;public interface IFactory {public Operation createOperation();}b.⼦⼯⼚(加法⼯⼚,减法⼯⼚,乘法⼯⼚,除法⼯⼚)import SimpleFactory.Operation;import SimpleFactory.OperationAdd;import SimpleFactory.OperationSub;import SimpleFactory.OperationMul;import SimpleFactory.OperationDiv;public class AddFactory implements IFactory{public Operation createOperation() {// TODO Auto-generated method stubreturn new OperationAdd();}}public class SubFactory implements IFactory{@Overridepublic Operation createOperation() {// TODO Auto-generated method stubreturn new OperationSub();}}public class MulFactory implements IFactory{@Overridepublic Operation createOperation() {// TODO Auto-generated method stubreturn new OperationMul();}}public class DivFactory implements IFactory{@Overridepublic Operation createOperation() {// TODO Auto-generated method stubreturn new OperationDiv();}}c.客户端import SimpleFactory.Operation;public class Client {public static void main(String[] args) {IFactory operFactory = new AddFactory();Operation oper = operFactory.createOperation();oper.set_numberA(1);oper.set_numberB(2);double result = oper.getResult();System.out.println(result);}}d.UML图(例⼦是从《⼤话设计模式》中借鉴⽽来的,这是⼀本很不错的书)3.评价:a.在客户端Client中可以将⼯⼚模式的主要结构看着很清楚,⾸先我们要有IFactory这个⼯⼚的⽗接⼝,所有的⼦类或者⼦接⼝都可以实现它。
常见品牌液晶显示器工厂模式的进入方法宏基(Acer)在关机的状态下,先同时按住“AUTO”和”MENU”键,再按下“POWER”键打开显示器。
此时按“MENU”键打开OSD菜单,将发现OSD菜单并不是向平时一样出现在屏幕中央,而是在屏幕左侧,其左上角出现红色“F”符号,用左右键调节光标至“F”符号上,按“MENU”键即可进入ACER的工厂模式。
在该工厂模式下,我们可以看到不少对我们很有用的信息:如液晶使用时间,面板版本信息等。
明基(BenQ)明基早期普通的液晶显示器和后期的液晶显示器进入工厂模式的方法略有区别,大家要注意。
早期的产品进入工厂模式的方法是:在关机状态下,在按住“MENU”和“EXIT”键的同时,按下“POWER”键打开显示器。
开机后再按“i”键即可进入工厂模式了。
我们可以看到,明基早期产品的工厂模式下对普通消费者的有用信息非常少,都是一些相关专业色彩设置的选项~-ctou_25-另外明基新的液晶(如FP241WZ)进入工厂模式的方式如下:首先关机,同时按电源键、确定键和菜单按键,开机之后按“下”即可进入。
如明基一贯的工厂模式信息,但是在下方有部分面板信息以及产品出厂时间等,还是非常有价值的。
LG在关机的状态下,先按住”MENU”键,再按下“POWER”键打开显示器,调出OSD菜单在末端会出现新的选项,进入即可进入工厂模式。
在LG的产品的工厂模式下,我们可以得到非常多的对普通玩家有用的信息:产品型号,产品出厂日期,F-ENGINE芯片版本,面板信息等等。
优派(ViewSonic)关机状态下,先按住“2”的同时按下电源POWER键打开显示器,此时指示灯为黄色。
接着按下“1”打开菜单。
此时菜单选项最后多了一项“Factory menu”选项,将光标移到上面去并按“2”即可打开工厂模式。
三星(SAMSUNG)在开机状态下,首先在OSD菜单中将亮度和对比度值分别调为0,接着进入OSD菜单的“信息”项,此时按住“SOURCE”键(即ENTER键)不放保持5秒,屏幕中央会出现“SERVICE FUNCTION”菜单。
public class BMW { public BMW(){ System.out.println("这是-->BMW"); }}public class AUDI { public AUDI(){ System.out.println("这是-->AUDI"); }}public class {public static void main(String[] args) { BMW bmw = new BMW(); AUDI audi = new AUDI();}}public interface Car { public void carBrand();}public class AUDI implements Car { @Override public void carBrand() { System.out.println("这是-->AUDI"); }⼯⼚模式简述代码的优化离不开设计模式的使⽤,今天主要介绍⼀下⼯⼚模式:⼯⼚模式概念 实例化对象,⽤⼯⼚⽅法代替new操作 ⼯⼚模式包括⼯⼚⽅法模式、抽象⼯⼚模式什么情况⽤有⼀组相似的对象要创建编码时不能预见创建哪⼀些实例考虑代码的拓展性低耦合,⼀个对象的改变不影响以来他的对象具体实例模拟需求:需要⽣产宝马、奔驰、奥迪原始的做法:存在BMW、AUDI个类,通过new的⽅式创建多个对象客户需要知道怎么去创建⼀款车,客户和车就紧密耦合在⼀起了.为了降低耦合,就出现了⼯⼚类,把创造车的操作细节都放到了⼯⼚⾥⾯去,客户直接使⽤⼯⼚的创建⼯⼚⽅法,传⼊想要的车型号就⾏了,⽽不必去知道创建的细节.这就是⼯业⾰命了:简单⼯⼚模式即我们建⽴⼀个⼯⼚类⽅法来制造新的对象产品类: }}public class BMW implements Car{ @Override public void carBrand() { System.out.println("这是-->BMW"); }}⼯⼚类public class CarFactory {public Car creatCar(String carType){ switch (carType ) { case "bmw": return new BMW(); case "audi": return new AUDI(); default: break; } return null; }}客户端public class Test {CarFactory factory = new CarFactory(); factory.creatCar("bmw"); factory.creatCar("audi");}简单⼯⼚模式⼜称静态⼯⼚⽅法模式。
软件设计模式中的工厂模式在软件设计和开发中,模式是一种重要的技术手段,它可以用来解决不同的问题,提高代码的可重用性和可维护性。
工厂模式是一种常用的设计模式,它可以将对象的创建和使用分离开来,使得程序可以更加灵活地处理对象的生成和管理。
本文将介绍工厂模式的相关知识,包括其基本概念、实现方法和应用场景等。
一、基本概念工厂模式是一种创建型模式,其核心思想是将对象的创建过程封装起来,让客户端通过调用工厂类来获取所需的对象。
工厂模式分为三种类型:简单工厂模式、工厂方法模式和抽象工厂模式。
其中,简单工厂模式只有一个工厂类,它根据客户端传递的参数来生成不同的对象;工厂方法模式中,每个对象都有一个对应的工厂类,由客户端决定使用哪个工厂类来创建对象;抽象工厂模式中,一个工厂类可以生成多个产品族的对象,即一组相关的对象。
二、实现方法实现工厂模式需要注意以下几点:1.定义一个工厂接口,用于描述工厂的功能。
2.定义一个工厂类,该类实现工厂接口,并提供一个可以生成对象的方法。
3.定义一个产品接口,用于规范不同类型的产品。
4.定义多个具体产品类,它们都实现产品接口。
5.客户端使用工厂类来生成所需的对象,而不是直接创建对象。
三、应用场景工厂模式适用于以下场景:1.需要大量创建相似对象的情况。
2.需要在不同的环境下生成不同的对象时。
3.需要封装对象的创建过程,提高代码的可维护性和可重用性。
4.需要对客户端隐藏具体的实现细节,从而降低客户端和产品的耦合度。
四、总结工厂模式是一种常用的设计模式,它可以将对象的创建和使用分离开来,使得程序可以更加灵活地处理对象的生成和管理。
工厂模式分为三种类型:简单工厂模式、工厂方法模式和抽象工厂模式。
实现工厂模式需要定义工厂接口、工厂类、产品接口和具体产品类等。
工厂模式适用于需要大量创建相似对象、需要封装对象创建过程或需要隐藏具体实现细节的情况下。