线性代数思维导图全6页及其总结
- 格式:pdf
- 大小:4.48 MB
- 文档页数:7
线性代数各知识脉络图————————————————————————————————作者:————————————————————————————————日期:一、行列式知识结构网络图概念性质展开式计算证明0A =应用经转置行列式的值不变; 某行有公因数k ,可把k 提到行列不同行、不同列的n 个1nn ik ikk D a A ==∑(按i 行展开) 1n n kj kjk D a A ==∑(按j 行余子式、给定(i ,j )未给定(i ,j )化三角形-加边法、爪用行列式性质计算; 克拉默法则;判断方阵的可逆,利用伴随几()n n R n⨯<A ;0是方阵A 的特征值;行列行列式是线性代数中的重要工具,在求解线性方程组、求逆矩阵、判断向量组的线性相关性、求矩阵的特征值、判断二次型的正定性等方面都要用到.本章的重点是应用行列式的性质和展开定理计算行列式.行列式的计算除了利用性质及展开定理外,还有三角化法、升阶法、递推法和数学归纳法等,计算方法多,技巧性强,这是难点所在.要掌握好这些方法,首先必须具体分析所求行列式元素分布的规律,针对其特点采取适当的方法;其次是要注意总结、积累经验,不断提高运算能力.行列式的性质【例】:已知531,252,234都是9的倍数,利用行列式的性质(而不是展开),证明522353124也是9的倍数。
解答:522353124231321010r r ,r r ++522353531252234139r 5229353582726【例】:如果除最后一行外,从每一行减去后面的一行,而从最后一行减去原先的第一行,问行列式值如何变化?解答:设原行列式为⎪⎪⎪⎭⎫ ⎝⎛=n A ααM 1det ,则新的行列式为⎪⎪⎪⎪⎪⎪⎭⎫⎝⎛----=-113221det ααααααααn n n B M, ()00,,3,2det 11321113221=⎪⎪⎪⎪⎪⎪⎭⎫⎝⎛---=+⎪⎪⎪⎪⎪⎪⎭⎫ ⎝⎛----=--ααααααααααααααn n n i n n n n i r r B MΛM特殊行列式1、(主)对角行列式、上(下)三角行列式1111111111221122221111111niii nnnnnna a a a a a a a a a a a a a a a ====∏L LOM M O OM L2、(次)对角行列式、上(下)三角行列式()()12111111212212121111111n n nnn n n,n ,n,n ,n iii n n,n nn n n a a a a a a a a a a aa a a a a ----=-===-∏LL N N M N L3、分块三角行列式 形式简记为:*==⨯*A O A AB BO B,()1k n⨯*==-⨯*O A AA B BB O4、范德蒙德行列式()211112112122222221212121111111121121111111,,,11n n n n n n n n n n n n n n n n n n nn n x x x x x x x x x x f x x x x x x x x x x x x x x x x x --------------==L L L L L L M M M M M M M M L LL()()121,,,n ijn i j f x x x x x ≥>≥=-∏L ()()()()()1213211212111,,,n nj n j j j n j n j j j f x x x xx xx xx x x --≥≥-≥≥≥≥≥≥=-⋅---∏∏∏∏L L()()()()1221n n n n n n x x x x x x x x --=----L()()()()()()()12131211323121n n n n n n x x x x x x x x x x x x x x -------------L L认识范德蒙德行列式可以将n 阶范德蒙德行列式看成式关于n 个变量12,,,n x x x L 的函数,即()12,,,n n D f x x x =L 。
线性代数知识点框架图在学习线性代数时,我们常常会感到知识点众多、错综复杂。
为了更好地理解和掌握线性代数的核心概念和关联关系,我们可以构建一个线性代数知识点框架图。
这张框架图将有助于我们对线性代数知识的整体把握,使我们能够更加清晰地理解各个知识点之间的联系和难点所在。
1. 矩阵与向量矩阵和向量是线性代数的基础概念,它们是线性代数理论和计算的基石。
矩阵和向量的运算规则以及它们之间的关联关系是我们学习线性代数的起点。
2. 线性方程组线性方程组是线性代数的一个重要应用,解线性方程组的方法包括高斯消元法和矩阵的逆等。
了解线性方程组的求解方法以及解的几何意义对于理解线性代数的核心思想至关重要。
3. 线性变换线性变换是线性代数中的另一个重要概念,它描述了一个向量空间之间的映射关系。
线性变换的性质和基本定理为我们理解矩阵的特征和作用提供了重要参考。
4. 特征值与特征向量特征值和特征向量是矩阵的重要属性。
它们描述了矩阵在线性变换中的行为,有助于我们理解矩阵的性质和作用。
特征值和特征向量的求解方法以及它们在实际应用中的意义是我们学习线性代数时需要深入理解的内容之一。
5. 矩阵分解与应用矩阵分解是线性代数中的一个重要分支,它将矩阵分解为更简洁易懂的形式,从而更好地理解和应用矩阵。
常见的矩阵分解方法包括LU分解、QR分解和特征值分解等。
了解矩阵分解的原理与方法将为我们在实际应用中更好地处理和分析数据提供帮助。
6. 向量空间与基、维数向量空间是线性代数理论的核心,它描述了向量的性质和运算规则。
向量空间的基和维数是向量空间的重要属性,它们描述了向量空间的结构和性质,对于分析和解决线性代数问题非常关键。
7. 内积与正交性内积是线性代数中的一个重要概念,它揭示了向量之间的夹角和长度的关系。
正交性是内积的一个重要性质,它描述了向量空间中相互垂直的向量之间的重要关联。
了解内积和正交性将为我们理解和应用向量的几何意义提供重要帮助。
通过构建这样一个线性代数知识点框架图,我们可以更好地整理和理解线性代数的基本概念和内在关联。
考研线性代数知识框架图()000,nT A r A n A A Ax x Ax A Ax A A A E ββ==⇔∀≠≠≠⇔∀∈=≅可逆 的列(行)向量线性无关 的特征值全不为0 只有零解 ,0总有唯一解 是正定矩阵 R 12,s iA p p p p nB AB E AB E⎧⎪⎪⎪⎪⎪⎪⎪⎨⎪⎪⎪⎪⎪=⋅⋅⋅⎪==⎪⎩ 是初等阵存在阶矩阵使得 或 注:全体n 维实向量构成的集合nR 叫做n 维向量空间.()0A r A n A A A Ax A λ<=⇔==不可逆 0的列(行)向量线性相关 0是的特征值 有非零解,其基础解系即为关于0的⎧⎪⎪⎪⎨⎪⎪⎪⎩特征向量注:()()0a b r aE bA n aE bA aE bA x λ+<⎧⎪+=⇔+=⎨⎪⎩0有非零解=-⎫⎪≅⎪−−−→⎬⎪⎪⎭具有向量组等价矩阵等价()反身性、对称性、传递性矩阵相似()矩阵合同() √ 关于12,,,n e e e ⋅⋅⋅:①称为n的标准基,n中的自然基,单位坐标向量152p 教材;②12,,,n e e e ⋅⋅⋅线性无关; ③12,,,1n e e e ⋅⋅⋅=; ④tr =E n ;⑤任意一个n 维向量都可以用12,,,n e e e ⋅⋅⋅线性表示.1212121112121222()1212()n n nn n j j j n j j nj j j j n n nna a a a a a D a a a a a a τ==-∑1√ 行列式的计算:①行列式按行(列)展开定理:行列式等于它的任一行(列)的各元素与其对应的代数余子式的乘积之和. 推论:行列式某一行(列)的元素与另一行(列)的对应元素的代数余子式乘积之和等于零.②若A B 与都是方阵(不必同阶),则==()mn A OA A O A BO BO BBO A AA B B O B O*==**=-1③上三角、下三角、主对角行列式等于主对角线上元素的乘积.④关于副对角线:(1)211212112111()n n nnn n n n n n n a Oa a a a a a a Oa O---*==-1⑤范德蒙德行列式:()1222212111112n ij nn i j n n n nx x x xx x x x x x x ≥≥≥---=-∏111由m n ⨯个数排成的m 行n 列的表111212122212n n m m mn a a a a a a A a a a ⎛⎫⎪ ⎪= ⎪⎪⎝⎭称为m n ⨯矩阵.记作:()ij m n A a ⨯=或m nA ⨯()1121112222*12n Tn ijnnnn A A A A A A A A A A A ⎛⎫ ⎪ ⎪== ⎪ ⎪⎝⎭,ij A 为A 中各个元素的代数余子式. √ 逆矩阵的求法:① 1A A A *-= 注: 1a b d b c d c a ad bc --⎛⎫⎛⎫= ⎪ ⎪--⎝⎭⎝⎭1②1()()AE E A -−−−−→初等行变换③1231111213a a a a a a -⎛⎫⎛⎫⎪ ⎪=⎪ ⎪ ⎪ ⎪ ⎪⎝⎭⎝⎭3211111213a a a a a a -⎛⎫⎛⎫⎪ ⎪=⎪ ⎪ ⎪ ⎪ ⎪⎝⎭⎝⎭√ 方阵的幂的性质:m n m nA A A+= ()()m nmnA A =√ 设,,m n n s A B ⨯⨯A 的列向量为12,,,n ααα⋅⋅⋅,B 的列向量为12,,,s βββ⋅⋅⋅,则m sAB C ⨯=⇔()()1112121222121212,,,,,,s s n s n n ns b b b b b b c c c b b b ααα⎛⎫⎪ ⎪⋅⋅⋅= ⎪⎪⎝⎭⇔i iA c β= ,(,,)i s =1,2⇔iβ为iAx c =的解⇔()()()121212,,,,,,,,,s s s A A A A c c c ββββββ⋅⋅⋅=⋅⋅⋅=⇔12,,,s c c c 可由12,,,n ααα⋅⋅⋅线性表示. 同理:C 的行向量能由B 的行向量线性表示,T A 为系数矩阵.√ 用对角矩阵Λ左乘一个矩阵,相当于用Λ的对角线上的各元素依次乘此矩阵的行向量; 用对角矩阵Λ右乘一个矩阵,相当于用Λ的对角线上的各元素依次乘此矩阵的列向量. √ 两个同阶对角矩阵相乘只用把对角线上的对应元素相乘.√ 分块矩阵的转置矩阵:TTT TT A B A C C D BD ⎛⎫⎛⎫= ⎪ ⎪⎝⎭⎝⎭分块矩阵的逆矩阵:111A A B B ---⎛⎫⎛⎫=⎪ ⎪⎝⎭⎝⎭ 111A B B A---⎛⎫⎛⎫= ⎪ ⎪⎝⎭⎝⎭1111A C A A CB O B OB ----⎛⎫⎛⎫= ⎪ ⎪⎝⎭⎝⎭ 1111A O A O CB B CA B ----⎛⎫⎛⎫= ⎪ ⎪-⎝⎭⎝⎭分块对角阵相乘:11112222,A B A B A B ⎛⎫⎛⎫==⎪ ⎪⎝⎭⎝⎭11112222A B AB A B ⎛⎫= ⎪⎝⎭分块对角阵的伴随矩阵:***A BA B AB ⎛⎫⎛⎫=⎪ ⎪⎝⎭⎝⎭√ 矩阵方程的解法(0A ≠):设法化成AX B XA B ==(I) 或 (II)A B E X −−−−→初等行变换(I)的解法:构造()()T T T TA XB X X=(II)的解法:将等式两边转置化为, 用(I)的方法求出,再转置得√ 0Ax =与0Bx =同解(,A B 列向量个数相同),则:① 它们的极大无关组相对应,从而秩相等; ② 它们对应的部分组有一样的线性相关性; ③ 它们有相同的内在线性关系.√ 矩阵m n A ⨯与l n B ⨯的行向量组等价⇔齐次方程组0Ax =与0Bx =同解⇔PA B =(左乘可逆矩阵P );101p 教材 矩阵m n A ⨯与l n B ⨯的列向量组等价⇔PQ B =(右乘可逆矩阵Q ). √ 判断12,,,s ηηη是0Ax =的基础解系的条件:① 12,,,s ηηη线性无关; ② 12,,,s ηηη都是0Ax =的解;③ ()s n r A =-=每个解向量中自由未知量的个数.√ 一个齐次线性方程组的基础解系不唯一.① 零向量是任何向量的线性组合,零向量与任何同维实向量正交. ② 单个零向量线性相关;单个非零向量线性无关. ③ 部分相关,整体必相关;整体无关,部分必无关.④ 原向量组无关,接长向量组无关;接长向量组相关,原向量组相关.⑤ 两个向量线性相关⇔对应元素成比例;两两正交的非零向量组线性无关114p 教材.⑥ 向量组12,,,n ααα⋅⋅⋅中任一向量i α(1≤i ≤)n 都是此向量组的线性组合.⑦ 向量组12,,,n ααα⋅⋅⋅线性相关⇔向量组中至少有一个向量可由其余n -1个向量线性表示. 向量组12,,,n ααα⋅⋅⋅线性无关⇔向量组中每一个向量i α都不能由其余n -1个向量线性表示. ⑧ m 维列向量组12,,,n ααα⋅⋅⋅线性相关()r A n ⇔<; m 维列向量组12,,,n ααα⋅⋅⋅线性无关()r A n ⇔=. ⑨ ()r A A O =⇔=0.⑩ 若12,,,n ααα⋅⋅⋅线性无关,而12,,,,n αααβ⋅⋅⋅线性相关,则β可由12,,,n ααα⋅⋅⋅线性表示,且表示法唯一. ⑪ 矩阵的行向量组的秩=列向量组的秩=矩阵的秩. 行阶梯形矩阵的秩等于它的非零行的个数.可画出一条阶梯线,线的下方全为0;每个台阶只有一行,台阶数即是非零行的行数,阶梯线的竖线后面的第一个元素非零.当非零行的第一个非零元为1,且这些非零元所在列的其他元素都是0⑫ 矩阵的行初等变换不改变矩阵的秩,且不改变列向量间的线性关系;矩阵的列初等变换不改变矩阵的秩,且不改变行向量间的线性关系. 即:矩阵的初等变换不改变矩阵的秩. √ 矩阵的初等变换和初等矩阵的关系:对A 施行一次初等行变换得到的矩阵,等于用相应的初等矩阵左乘A ; 对A 施行一次初等列变换得到的矩阵,等于用相应的初等矩阵右乘A .如果矩阵A 存在不为零的r 阶子式,且任意r +1阶子式均为零,则称矩阵A 的秩为r .记作()r A r =向量组12,,,n ααα的极大无关组所含向量的个数,称为这个向量组的秩.记作12(,,,)n r αααA 经过有限次初等变换化为B . 记作:A B =12,,,n ααα⋅⋅⋅和12,,,n βββ⋅⋅⋅可以相互线性表示. 记作:()()1212,,,,,,n n αααβββ⋅⋅⋅=⋅⋅⋅⑬ 矩阵A 与B 等价⇔PAQ B =,,P Q 可逆⇔()(),r A r B A B =≠>作为向量组等价,即:秩相等的向量组不一定等价.矩阵A 与B 作为向量组等价⇔1212(,,,)(,,,)n n r r αααβββ⋅⋅⋅=⋅⋅⋅=1212(,,,,,,)n n r αααβββ⋅⋅⋅⋅⋅⋅⇒ 矩阵A 与B 等价.⑭ 向量组12,,,s βββ⋅⋅⋅可由向量组12,,,n ααα⋅⋅⋅线性表示⇔AX B =有解⇔12(,,,)=n r ααα⋅⋅⋅1212(,,,,,,)n s r αααβββ⋅⋅⋅⋅⋅⋅⇒12(,,,)s r βββ⋅⋅⋅≤12(,,,)n r ααα⋅⋅⋅.⑮ 向量组12,,,s βββ⋅⋅⋅可由向量组12,,,n ααα⋅⋅⋅线性表示,且s n >,则12,,,s βββ⋅⋅⋅线性相关.向量组12,,,s βββ⋅⋅⋅线性无关,且可由12,,,n ααα⋅⋅⋅线性表示,则s ≤n .⑯ 向量组12,,,s βββ⋅⋅⋅可由向量组12,,,n ααα⋅⋅⋅线性表示,且12(,,,)s r βββ⋅⋅⋅12(,,,)n r ααα=⋅⋅⋅,则两向量组等价;p 教材94,例10 ⑰ 任一向量组和它的极大无关组等价.向量组的任意两个极大无关组等价. ⑱ 向量组的极大无关组不唯一,但极大无关组所含向量个数唯一确定. ⑲ 若两个线性无关的向量组等价,则它们包含的向量个数相等.⑳ 若A 是m n ⨯矩阵,则{}()min ,r A m n ≤,若()r A m =,A 的行向量线性无关;若()r A n =,A 的列向量线性无关,即:12,,,n ααα⋅⋅⋅线性无关.√ 矩阵的秩的性质:①()A O r A ≠⇔若≥1 0≤()m n r A ⨯≤min(,)m n ②()()()TTr A r A r A A == p 教材101,例15③()()r kA r A k =≠ 若0④()r A B ±≤()()r A r B + {}max (),()r A r B ≤(,)r A B ≤()()r A r B + p 教材70⑤ ()()A O O A r r A r B O B B O ⎛⎫⎛⎫==+⎪ ⎪⎝⎭⎝⎭ ()()A C r r A r B O B ⎛⎫≠+ ⎪⎝⎭⑥()r AB ≤{}min (),()r A r B⑦ ,,()()()m n n s A B r AB r A r B ⨯⨯=⇒+若且0≤n ⑧()()A r AB r B ⇒=若可逆()()B r AB r A ⇒=若可逆⑨若0()()()m n Ax r A n r AB r B ⨯⇔=⎧=⇒⎨=⎩ 只有零解且A 在矩阵乘法中有左消去律0AB B AB AC B C =O ⇒=⎧⎨=⇒=⎩;若()()()n s r B n r AB r B ⨯=⇒= 且B 在矩阵乘法中有右消去律.√ 初等矩阵的性质:1212,,,0,,,()()A n n Ax n Ax A Ax r A r A Ax n βαααβαααβββ⇔=<⇔⇒⇔=−−−−−→=⇔=⇔=⇔==当为方阵时有无穷多解 表示法不唯一线性相关有非零解0 可由线性表示有解有唯一组解 1212,,,0()(),,,()(A n n Ax A r A r A Ax r A r αααββαααβ⎧⎪⎪⎪⎪⎨⎪⎪⇔⎪⇒⇔=−−−−−→≠⇒⎪⎩⇔≠⇔=⇔<当为方阵时表示法唯一 线性无关只有零解0克莱姆法则 不可由线性表示无解)()1()A r A r A ββ⎧⎪⎨⎪⇔+=⎩注:Ax Ax ββ⇒=<≠⇒=<≠有无穷多解其导出组有非零解有唯一解其导出组只有零解Ax β=1122n n x x x αααβ+++=1112111212222212,,n n m m mn n m a a a x b a a a x b A x a a a x b β⎛⎫⎛⎫⎛⎫⎪ ⎪ ⎪ ⎪ ⎪ ⎪=== ⎪ ⎪ ⎪⎪ ⎪ ⎪⎝⎭⎝⎭⎝⎭ 12,,2,,j j j mj j n αααα⎛⎫ ⎪ ⎪== ⎪ ⎪ ⎪⎝⎭11212(,,,)n n x x x αααβ⎛⎫ ⎪ ⎪= ⎪ ⎪⎝⎭线性方程组解的性质:1212121211221212(1),0,(2)0,,(3),,,0,,,,,(4),0,(5),,0(6k k k k Ax Ax k k Ax k Ax Ax Ax Ax Ax ηηηηηηηηηλλλληληληγβηγηβηηβηη=+⎫⎪=⎪⎬=⎪⎪++⎭==+==-= 是的解也是它的解 是的解对任意也是它的解齐次方程组 是的解对任意个常数 也是它的解 是的解是其导出组的解是的解是的两个解是其导出组的解211212112212112212),0(7),,,,100k k k k k k k Ax Ax Ax Ax Ax ηβηηηηηηβληληληβλλλληληληλλλ⎧⎪⎪⎪⎪⎪⎪⎪⎪⎨⎪⎪⎪=⇔-=⎪=⎪⎪++=⇔++=⎪⎪++=⇔++=⎩ 是的解则也是它的解是其导出组的解 是的解则也是的解 是的解 √ 设A 为m n ⨯矩阵,若()r A m =,⇒()()r A r A β=⇒Ax β=一定有解, 当m n <时,一定不是唯一解⇒<方程个数未知数的个数向量维数向量个数,则该向量组线性相关.m 是()()r A r A β和的上限.n 个n 维线性无关的向量,两两正交,每个向量长度为1.(,)0αβ=.1α==.√ 内积的性质: ① 正定性:(,)0,(,)0αααααο≥=⇔=且 ② 对称性:(,)(,)αββα=③ 双线性:1212(,)(,)(,)αββαβαβ+=+ 1212(,)(,)(,)ααβαβαβ+=+(,)(,)(,)c c c αβαβαβ==E A λ-.()E A f λλ-=.√ ()f λ是矩阵A 的特征多项式⇒()f A O =E A λ-=0. Ax x Ax x λ=→ 与线性相关√12n A λλλ= 1ni A λ=∑tr ,A tr 称为矩阵A √ 上三角阵、下三角阵、对角阵的特征值就是主对角线上的n 各元素.√ 若0A =,则λ=0为A 的特征值,且0Ax =的基础解系即为属于λ=0的线性无关的特征向量.√ ()1r A =⇔A 一定可分解为A =()1212,,,n n a a b b b a ⎛⎫ ⎪ ⎪ ⎪ ⎪⎝⎭、21122()n n A a b a b a b A =+++,从而A 的特征值为:11122n n A a b a b a b λ==+++tr ,23n λλλ====0 p 指南358.√ 若A 的全部特征值12,,,n λλλ,()f A 是多项式,则:① ()f A 的全部特征值为12(),(),,()n f f f λλλ;12()()()()n f A f f f λλλ=② 若A 满足()0f A =,则A 的任何一个特征值必满足()i f λ=0.√ 设1110()m m m m f x a x a x a x a --=++++,对n 阶矩阵A 规定:1110()m m m m f A a A a A a A a E --=++++为A 的一个多项式.√ 1231122,T A mm k kAa b aA bE A A AA A Aλλλλλλλλλλλ-*⎧⎪++⎪⎪⎨= 是的特征值则:分别有特征值 .⎪⎪⎪⎪⎪⎩ √ 1231122,A mm k kAa b aA bEAx A x A A A λλλλλλλλλλ-*⎧⎪++⎪⎪⎪⎨=⎪⎪⎪⎪⎩是关于的特征向量则也是关于的特征向量. √ 2,mA A 的特征向量不一定是A 的特征向量. √ A 与TA 有相同的特征值,但特征向量不一定相同.1B P AP -= (P 为可逆矩阵) 记为:A B1B P AP -= (P 为正交矩阵)A 与对角阵Λ相似. 记为:AΛ (称Λ是A√ A 可相似对角化⇔()i i n r E A k λ--= i k 为i λ的重数⇔A 恰有n 个线性无关的特征向量. 这时,P 为A 的特征向量拼成的矩阵,1P AP -为对角阵,主对角线上的元素为A 的特征值.设i α为对应于i λ的线性无关的特征向量,则有:121212112212(,,,)(,,,)(,,,)(,,,)n n n n n n PPA A A A λλααααααλαλαλααααλΛ⎛⎫⎪⎪=== ⎪ ⎪⎝⎭. 注:当i λ=0为A 的特征值时,A 可相似对角化⇔i λ的重数()n r A =-= 0Ax =基础解系的个数. √ 若A 可相似对角化,则其非零特征值的个数(重数重复计算)()r A =. √ 若n 阶矩阵A 有n 个互异的特征值,则A 可相似对角化.√ 若A Λ⇒k A =1k P P -Λ=,1211()()()()()n A P P P P ϕλϕλϕϕϕλ--⎛⎫⎪⎪=Λ= ⎪ ⎪⎝⎭√ 相似矩阵的性质:① A B =tr tr② A B = 从而,A B 同时可逆或不可逆 ③ ()()r A r B = ④TT AB ;11A B -- (若,A B 均可逆);**A B⑤kk AB (k 为整数);()()f A f B ,()()f A f B =⑥,A B A B CD C D ⎛⎫⎛⎫⇒ ⎪ ⎪⎝⎭⎝⎭⑦E A E B λλ-=-,从而,A B 有相同的特征值,但特征向量不一定相同.注:x 是A 关于0λ的特征向量,1P x -是B 关于0λ的特征向量.√ 数量矩阵只与自己相似.√ 对称矩阵的性质: ① 特征值全是实数,特征向量是实向量;② 不同特征值对应的特征向量必定正交;注:对于普通方阵,不同特征值对应的特征向量线性无关;③ 必可用正交矩阵相似对角化,即:任一实二次型可经正交变换化为标准形; ④ 与对角矩阵合同,即:任一实二次型可经可逆线性变换化为标准形;⑤ 一定有n 个线性无关的特征向量,A 可能有重的特征值,该特征值i λ的重数=()i n r E A λ--).TAA E =√ A 为正交矩阵⇔A 的n 个行(列)向量构成n的一组标准正交基.√ 正交矩阵的性质:① 1TA A -=;② TTAA A A E ==;③ 正交阵的行列式等于1或-1;④ A 是正交阵,则TA ,1A -也是正交阵; ⑤ 两个正交阵之积仍是正交阵;⑥ A 的行(列)向量都是单位正交向量组.1211(,,,)n nTn ij i j i j f x x x x Ax a x x ====∑∑ ij ji a a =,即A 为对称矩阵,12(,,,)T n x x x x =T B C AC =. 记作:A B (,,A B C 为对称阵为可逆阵)二次型的规范形中正项项数pr p -;2p r -. (r 为二次型的秩)√ 两个矩阵合同的充分必要条件是:它们有相同的正负惯性指数. √ 两个矩阵合同的充分条件是:AB√ 两个矩阵合同的必要条件是:()()r A r B =√ 12(,,,)Tn f x x x x Ax =经过正交变换合同变换可逆线性变换x Cy =化为21ni i f d y =∑√ 二次型的标准形不是唯一的,与所作的正交变换有关,但非零系数的个数是由()r A +正惯性指数负惯性指数唯一确定的.√ 当标准形中的系数i d 为-1或0或1时,√ 实对称矩阵的正(负)惯性指数等于它的正(负)特征值的个数.√ 惯性定理:任一实对称矩阵A 与唯一对角阵1111⎛⎫⎪ ⎪ ⎪ ⎪-⎪⎪ ⎪- ⎪ ⎪ ⎪ ⎪ ⎪⎝⎭合同. √ 用正交变换法化二次型为标准形:① 求出A 的特征值、特征向量;② 对n 个特征向量正交化、单位化;③ 构造C (正交矩阵),作变换x Cy =,则1112221()()TT T T Tn n n y d y y d y Cy A Cy y C ACY y C ACY y d y -⎛⎫⎛⎫⎛⎫ ⎪⎪⎪ ⎪⎪⎪=== ⎪ ⎪⎪ ⎪ ⎪⎪⎝⎭⎝⎭⎝⎭新的二次型为21ni if d y =∑,Λ的主对角上的元素i d 即为A 的特征值.123,,ααα线性无关,112122111313233121122()()()()()()T TT T T Tβααββαβββαβαββαββββββ=⎧⎪⎪⎪⎪=-⎨⎪⎪=--⎪⎪⎩正交化 单位化:111βηβ=222βηβ= 333βηβ= 技巧:取正交的基础解系,跳过施密特正交化。
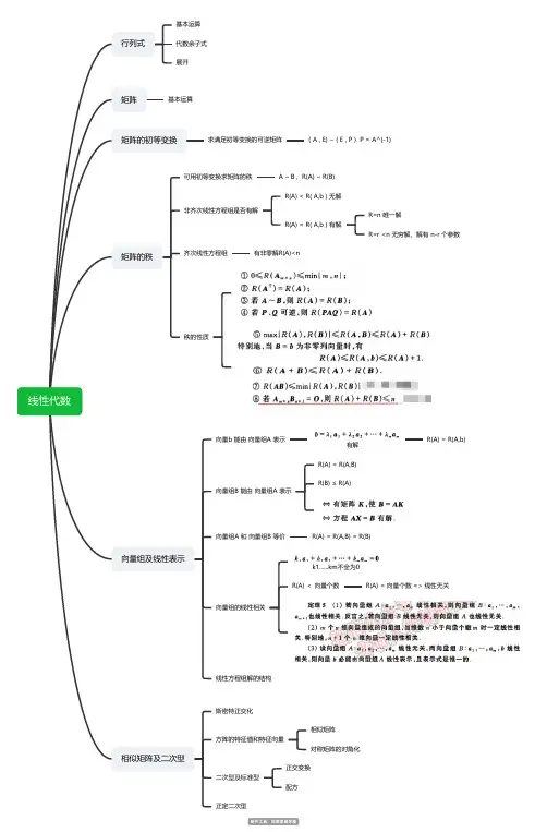
线性代数行列式
基本运算
代数余子式
展开
矩阵基本运算
矩阵的初等变换求满足初等变换的可逆矩阵( A , E) ~ ( E , P ) P = A^(-1)
矩阵的秩
可用初等变换求矩阵的秩 A ~B,R(A) ~ R(B)
非齐次线性方程组是否有解
R(A) < R( A,b ) 无解
R(A) = R( A,b ) 有解
R=n 唯一解
R=r <n 无穷解,解有 n-r 个参数齐次线性方程组有非零解R(A)<n
秩的性质
向量组及线性表示
向量b 能由 向量组A 表示
有解
R(A) = R(A,b)
向量组B 能由 向量组A 表示
R(A) = R(A,B)
R(B) ≤ R(A)
向量组A 和 向量组B 等价R(A) = R(A,B) = R(B)
向量组的线性相关
k1......km不全为0
R(A) < 向量个数R(A) = 向量个数 => 线性无关
线性方程组解的结构
相似矩阵及二次型
斯密特正交化
方阵的特征值和特征向量
相似矩阵
对称矩阵的对角化
二次型及标准型
正交变换
配方
正定二次型。