行测和申论黄金思维导图汇总
- 格式:pdf
- 大小:21.33 MB
- 文档页数:64
言语理解片段阅读中心理解转折关系转折之后是重点因果关系重点关注结论原因匹配结论话题必要条件条件是重点对策引导注意反面论证体现对策并列关系注意标点隐形并列主题话题法抓文章主题总与分细节题找定位找例子与引用,证明谁、伴随谁就选谁标题填入题问题与对策,对策更重要语句表达语句排序找首句捆绑法根据选项排除和代入验证语句衔接横线居中承上启下横线首尾总领总结下文推断结合行文结构注意新话题出现注意感情倾向逻辑填空找照应解释说明逻辑关系(并列、因果、递进、相反等)结构照应(总分/分总)限定性照应(有前提和角度限制)形象性照应(修辞)辨选项词与词只有一个字不一样拆分理解看侧重点程度轻重词语表意相近表达倾向看文段所表达的感情搭配关系找主语,看搭配,的地得的用法篇章阅读逻辑填空和中心理解逻辑填空找搭配、找解释、找对应、靠语感同质选项都排除(两个选项意思接近难以区分就都排除)中心理解八种标志、两种逻辑、就近原则八种标志:首尾敏感位置、最高级、递进词、转折词、并列词、总结词、引出观点词、特殊标点两种逻辑:总分——圈总句主语;分分——圈共同的主语和高频词最后不会就选文段出现的高频词语句填入按口诀顺序开头并列吗?→中间接不接?→结尾结不结?→实在不行高频词填首句:要包含下文并列的句子的共同主语。
填中间:承上启下接文意。
填结尾:是否总结,前文是否暗示。
填的句子不可能成分和上文重复下文推断按口诀顺序最后找主语,没有看开头。
先看文段最后一句话,找到主语。
如果选项出现了这个主语,直接秒杀;如果没有出现,一看首句是否反问(此时填入的尾句直接变成否定),二看首句是否并列(A、B并列,A讲完,下一个空直接填B相关)排序题按口诀顺序开头引话题→结尾是对策→捆绑代词找一找→时间顺序特别注意其他问法“不准确”,选项常强加逻辑,一般是错轻易不选问法“得启示”,发散思考,注意普适问法“主要讲”,就事论事不延伸问法“意在说明”,扩展延伸问法“强调”,注意最高级(最基本、第一....)。
申论笔记一、绪论(一)五会会思考:思维体系。
展特色:和而不同,活学活用。
有内涵:材料+积累(词汇,结构\社会问题)。
擅表达:逻辑,语言。
懂技巧:概括题、分析题、对策题、写作题。
(二)目无全牛:牛内在的筋骨结构对申论而言,读材料要目无全牛,要通过材料读出命题者的命题思想。
答题和写文章更要目无全牛,首先要抓住题目和文章的内在逻辑。
申论考试就是目无全牛的思维能力。
积累:语言、表达、社会。
规律:思维。
(三)正确的申论观1.申论唯物观:述材料材料是一切申论答案的材料。
命题思路→决定材料。
答案=命题专家思路。
命题思路→材料的具体→考生的答案。
2.申论辩证法:活思维两分法:(多角度)→思维体系。
结合。
具体问题具体分析。
政治:政府(公共服务部门);价值追求:公平公正;运转:权利构成经济:企业(媒体);价值追求:效益总括:政府领导、社会参与社会:群众(专家);价值追求:权利政治利益:权力、权利经济利益:钱、物质文化利益:精神、需要(插入文化)(主体的需要)社会利益:民生、就业、社会保障、医疗、教育、公共安全分析主体的第一视角生态利益:环境思想理念:以人为本、中国梦、执政为民、生命无价素质意识:环保意识、责任意识、节约意识、大局意识利益的内在表现((认识)常识:知识、具体指导例:如何加强交通安全宣传(插入)思想道德素质心理素质利益的外在表现业务素质(能力)技术手段、技术路径(保障):计算机、大数据、云计算、物联网、热线、模式等人:人才、队伍、专家、编制财:资金、经费、支出、投入、预算(来源:财政投入、银行贷款、发债、民间资本)人、财、物投入设施例:如何发展农业物设备机构(组织):领导小组、协会规划、决策、实施、执行管理手段、方式、流程软技术监督、监察、评估(标准体系)\监管只有布置、没有监察、等于没有布置总结、反思监管:目标、执行、落实、考核(插入)非正式制度:风俗习惯规则:静态的单一规定(工作方案、法律法规、实施方案)机制(执行):系统的、动态的制度,制度的实用化。
行测思维导图(最新完整版)目录言语理解与表达思维导图 (3)逻辑填空 (4)概括类片段阅读——主旨理解题1 (5)概括类片段阅读——主旨理解题2 (6)细节类片段阅读 (7)语句表达 (8)篇章阅读 (9)判断推理思维导图 (10)图形推理——平面图形1 (11)图形推理——平面图形2 (12)图形推理——平面图形3 (13)图形推理——空间重构 (14)类比推理——横向辨析 (15)类比推理——纵向辨析 (16)定义判断 (17)逻辑判断——基础知识1 (18)逻辑判断——基础知识2 (19)逻辑判断——形式逻辑1 (20)逻辑判断——形式逻辑2 (21)逻辑判断——论证逻辑1 (22)逻辑判断——论证逻辑2 (23)数量关系思维导图 (24)数量关系——方法篇1 (25)数量关系——方法篇2 (26)数量关系——高频考点1 (28)数量关系——高频考点3 (30)数量关系——高频考点4 (31)数量关系——高频考点5 (32)数量关系——高频考点6 (33)数量关系——高频考点7 (34)资料分析思维导图 (36)资料分析——速算技巧 (37)资料分析——高频考点1 (38)资料分析——高频考点2 (39)资料分析——高频考点3 (40)资料分析——高分必背 (41)言语理解与表达思维导图逻辑填空细节类片段阅读判断推理思维导图图形推理——平面图形1图形推理——平面图形2图形推理——平面图形3图形推理——空间重构类比推理——横向辨析类比推理——纵向辨析定义判断逻辑判断——基础知识1逻辑判断——基础知识2逻辑判断——形式逻辑1逻辑判断——形式逻辑2逻辑判断——论证逻辑1逻辑判断——论证逻辑2数量关系思维导图数量关系——高频考点1数量关系——高频考点2数量关系——高频考点3数量关系——高频考点4数量关系——高频考点5数量关系——高频考点6数量关系——高频考点7资料分析思维导图资料分析——速算技巧资料分析——高频考点1资料分析——高分必背编织色彩41。
第二部分言语理解与表达第一章片段阅读★总框架:第一节:中心理解题第二节:细节判断题★解题顺序:提问——文段——选项第一节:中心理解题一、重点词语之关联词(一)转折关系非典型转折词:(二)因果关系(三)必要条件关系(四)并列关系二、行文脉络第二节:细节判断题第二部分言语理解与表达第二章语句表达总框架:第一节:语句排序题第二节:语句填空题第三节:接语选择题第一节:语句排序题第二节:语句填空题第三节:接语选择题第二部分言语理解与表达第三章逻辑填空总框架:第一节:词的辨析第二节:语境分析解题顺序:提问——文段——选项第一节:词的辨析第二节:语境分析第三部分数量关系★总框架:◆第一节:代入排除法◆第二节:数字特性(一)奇偶特性(二)倍数特性第三节:方程法第四节:工程问题基础公式:总量=效率x时间第五节:行程问题基础公式:路程=速度x时间(s=v*t)第六节:经济利润问题第七节:排列组合与概率(一)排列组合(二)概率第八节:容斥问题◆第九节:最值问题第四部分判断推理第一章图形推理★总框架:图形推理5种命题形式:一、位置规律二、样式规律三、属性规律属性规律思维导图四、数量规律五、特殊规律六、空间重构空间重构思维导图第四部分判断推理第三章类比推理★总框架:第一节:语义关系第二节:逻辑关系第三节:语法关系★类比推理3种常见题型:总思维导图:第四部分判断推理第二章定义判断 题型:题目下定义,选项给出四种情况,选出最符合or最不符合该定义的答案。
解题思维:1.看清提问方式:属于/符合,不属于/不符合2.识别有效信息:关键词、关键句3.对比思维、择优选择总思维导图:第四部分判断推理第四章逻辑判断 总框架:第一节:翻译推理第二节:排列组合第三节:逻辑论证第四节:日常结论一、翻译推理二、排列组合三、逻辑论证四、日常结论第五部分资料分析★总框架:第一节:统计术语第二节:速算技巧第三节:简单计算第四节:高频考点——增长类第五节:高频考点——比例类第六节:综合分析◆第一节:统计术语一、增长类相关(一)基期量与现期量(二)增长量与增长率(三)百分数与百分点(四)同比与环比(五)增长率、降幅、变化幅度二、比重类相关(一)比重(二)平均数(三)倍数◆第二节:速算技巧◆第三节:简单计算第四节:高频考点——增长类(一)普通增长率(二)间隔增长率(三)年均增长率(四)混合增长率第五节:高频考点——比例类(一)现期比例(二)基期比例(三)两期比例1.定性2.两期比例3.两期平均数第六节:综合分析。
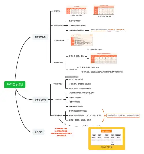
2023国考规划国考考情分析
招考形势
近五年招考数据近五年各学历招录人数
政策趋势分析
基层岗位持续增长
公共科目新增行政执法类
招考政策向应届生倾斜
公务员薪资构成
笔试考试内容
公共科目:行测、申论
保证速度和正确率
专业课
外交部相关需要外语水平测试
中国银保监会、证监会及公安机关人民警察职位还有专业科目笔试
备考学习规划
学习整体规划
每天至少学习2-3小时
准备错题本,整理错题,实时回顾
除必修课程外,至少参加五次模考
行测备考建议
必须熟练背诵知识点及解题方法、技巧
勤刷题,不停刷题
错题本及时回顾
模考清楚自己的水平
申论备考建议
要有完整的申论学习方法论
勤积累申论阅卷关键词、大作文写作素材和分论点
勤练笔,勤修改;多琢磨,多反思
学会将题吃透,反复做真题,写完学会自己思考学习心态
申论热门话题。