《开源GIS》教案 2 开源空间数据库
- 格式:doc
- 大小:2.16 MB
- 文档页数:21
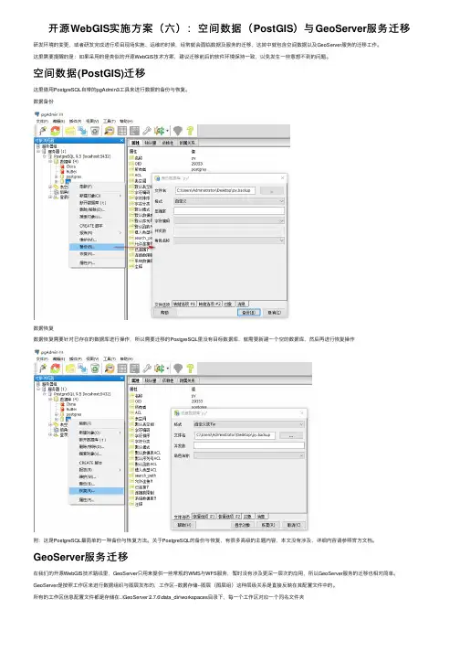
开源WebGIS实施⽅案(六):空间数据(PostGIS)与GeoServer服务迁移研发环境的变更,或者研发完成进⾏项⽬现场实施、运维的时候,经常就会⾯临数据及服务的迁移,这其中就包含空间数据以及GeoServer服务的迁移⼯作。
这⾥需要提醒的是:如果采⽤的是类似的开源WebGIS技术⽅案,建议迁移前后的软件环境保持⼀致,以免发⽣⼀些意想不到的问题。
空间数据(PostGIS)迁移这⾥借⽤PostgreSQL⾃带的pgAdmin3⼯具来进⾏数据的备份与恢复。
数据备份数据恢复数据恢复需要针对已存在的数据库进⾏操作,所以需要迁移的PostgreSQL⾥没有⽬标数据库,就需要新建⼀个空的数据库,然后再进⾏恢复操作附:这是PostgreSQL最简单的⼀种备份与恢复⽅法。
关于PostgreSQL的备份与恢复,有很多⾼级的主题内容,本⽂没有涉及,详细内容请参照官⽅⽂档。
GeoServer服务迁移在我们的开源WebGIS技术路线⾥,GeoServer只⽤来提供⼀些常规的WMS与WFS服务,暂时没有涉及更深⼀层次的应⽤,所以GeoServer服务的迁移也相对简单。
GeoServer是按照⼯作区来进⾏数据组织与图层发布的,⼯作区--数据存储--图层(图层组)这种层级关系是直接反映在其配置⽂件中的。
所有的⼯作区信息配置⽂件都是存储在..\GeoServer 2.7.6\data_dir\workspaces⽬录下,每⼀个⼯作区对应⼀个同名⽂件夹对于GeoServer服务的迁移,只需要将对应⼯作区⽂件夹打包拷贝到新环境对应⽬录下,再做⼀些针对性的调整即可。
对于⼀个⼯作区,其层级⽬录如下:在这⾥需要注意的是,相关配置⽂件中的namespace配置信息、PostgreSQL数据库连接配置信息等需要按照迁移后的环境进⾏更改。
配置信息更改完成后,重启GeoServer,然后检验测试。
Python与开源GIS:数据处理、空间分析与地图制图在知识经济与经济全球化的时代,地理空间信息是现代社会的战略性信息资源,地理空间信息产业已成为现代知识经济的重要组成部分。
因此,充分利用国际开源地理空间信息技术与资源,从底层入手,面向行业应用需求,则有可能实现我国地理信息系统(geographic information system , GIS )技术的跨越发展,突破核心关键技术的封锁,推进我国地理空间信息产业的新发展。
开源GIS 的发展较早,现在技术体系也已经比较完善,在数据处理、制图、 Web应用中都有所发展,在国外的学校、科研机构以及商业中都有应用。
但是在国内,由于宣传力度不够,以及国人版权意识淡薄的原因,从学校到企业,对开源GIS的了解都相对较少。
国际开源地理空间基金会(Open Source Geospatial founda-tion ,OSGeo )中国中心作为国内开源GIS 的推广组织,现在也只是由几名技术爱好者在推动。
GIS 业界已逐渐认识到数据采集和生产是建立GIS 的一项最大的投资。
从国内的现状来看,GIS 的数据处理还是采用人工处理方式,但是在处理过程中使用编程方式已经越来越普遍了。
在编程方面, Python 现在比较热,《Python与开源 GIS : 数据处理、空间分析与地图制图》是国内第一本'Python+地理信息开发' 方面(不限于开源)的图书。
目前国内可见的Python翻译类相关图书在开源GIS方面,目前国内的书有限,有《GDAL源码剖析与开发指南》,《开源GIS与空间数据库实战教程》,以及与 WebGIS相关的 OpenLayers 几本书。
作为国内首本'Python+地理信息开发'的图书,非常值得期待。
王卷乐研究员为本书作序“夫地形者,兵之助也。
”这是《孙子兵法·地形篇》中的一句话。
自古以来,地理信息就是一国重要的信息资源。
1. 主流WebGIS开源解决方案现在主流的WebGIS开源解决方案分成两派,一派是C/C++,一派是java。
C/C++的解决方案为:Mapserver(服务器)+QGIS(桌面软件)+Tomcat(中间件)+PostGIS|MySQL空间扩展(数据库)+Openlayers(JS)/ openscale (FLex)(浏览器客户端)JavaEE的解决方案为:Geoserver(服务器)+uDig(桌面软件)+Tomact(中间件)+PostGIS|MySQL空间扩展(数据库)+Openlayers(JS)/ openscale (FLex)(浏览器客户端)Mapserver效率更高,Geoserver功能更强。
Mapserver对WMS的支持更为高效,而Geoserver则更擅长于结合WFS规范的属性查询。
2. 目前GIS开源项目的不足底图处理能力不足底图的整体处理还是用ArcGIS Desktop来进行的配置,然后将配置好的底图用ArcGIS切图。
空间数据的管理能力不足目前依然是用的ArcGIS Catalog + SDE导入到Oracle数据库中。
不涉及到大量空间数据库管理时,是采用的直接通过GeoServer来修改shp数据。
没有统一管理,也不利于其他业务组获取数据。
空间分析能力不强。
部分功能已经探索出来,但是还没有GeoServer版本的空间分析产品。
3. 具体解决方案利用PostGIS将shp数据入库管理。
利用uDig连接PostGIS后进行配图。
uDig可以生成sld文件,以及发布到GeoServer的样式服务上去,从而实现对服务的配图控制。
利用GeoServer来代替ArcGIS Server。
通过WMS服务可以实现类似于AGS中的export出图方式,实现部件图层的动态出图。
通过WFS服务能实现与类似于AGS中的Query服务。
通过WFS服务也可以实现类似于AGS中的FeatureServer服务,从而进行图层的编辑。
GIS数据处理与空间分析教程引言:地理信息系统(Geographic Information System,简称GIS)是一种将地理空间数据与属性数据进行捆绑组织、存储、查询、分析、可视化并生成可输出图形报告的系统。
在各个领域,如城市规划、环境管理、资源分配、农业发展等都有广泛的应用。
本教程将就GIS数据处理与空间分析的相关内容进行深入的介绍和讲解。
第一章:GIS数据处理的基础知识GIS数据由地理空间数据和属性数据组成,地理空间数据包括点、线、面等地理要素。
在这一章节,我们将学习地图投影的基本知识,了解常见的地理坐标系和地图投影方式,并介绍GIS数据的各种数据格式,如Shapefile、GeoJSON等。
第二章:GIS数据获取与预处理本章节将介绍如何获取地理空间数据,包括地理信息系统数据和其他来源的数据。
我们将探讨如何使用GPS设备采集地理数据,并学习如何使用影像处理软件提取图像中的地理信息。
另外,还将涉及数据预处理的工作,如数据清洗、数据转换和数据拓扑校正等。
第三章:GIS数据管理与存储GIS数据管理与存储是GIS应用中关键的一环,本章节将重点介绍如何进行数据管理和数据存储。
我们将学习如何使用数据库管理系统(DBMS)对GIS数据进行组织和存储,并了解属性数据表的设计和建立。
此外,还将介绍如何维护和更新数据,以及数据备份和恢复的相关策略。
第四章:GIS空间分析基础在进行GIS空间分析之前,我们需要了解一些基础概念和方法。
本章节将介绍GIS空间分析的基本概念,如空间关系、空间查询和空间操作等。
我们还将学习常见的空间分析方法,如缓冲区分析、叠加分析和网格分析等,并通过具体案例来加深理解。
第五章:GIS空间分析进阶本章节将介绍一些进阶的GIS空间分析方法和技术,如网络分析、三维分析和时空分析等。
我们将详细讲解这些方法的原理和应用场景,并通过实际案例来展示如何使用这些方法进行空间分析。
第六章:GIS可视化和报告生成通过可视化和报告生成,我们可以有效地展示和传达GIS数据和分析结果。
gis课程设计案例一、教学目标本课程的教学目标是使学生掌握GIS(地理信息系统)的基本概念、原理和应用方法。
通过本课程的学习,学生将能够:1.知识目标:理解GIS的基本原理,包括空间数据采集、处理、分析和可视化;掌握GIS软件的基本操作和功能。
2.技能目标:能够运用GIS软件进行空间数据的输入、编辑、查询和分析;能够制作简单的GIS地图和图表。
3.情感态度价值观目标:培养学生对地理信息技术的兴趣和好奇心,提高学生对地理信息的敏感度和应用能力。
二、教学内容本课程的教学内容主要包括GIS的基本概念、原理和应用方法。
具体包括以下几个方面:1.GIS的基本概念:介绍GIS的定义、发展历程、应用领域和基本组成。
2.GIS的数据采集与处理:讲解空间数据的来源、数据采集方法、数据处理和清洗技巧。
3.GIS的空间分析:介绍空间分析的基本方法,包括空间查询、空间叠加、缓冲区分析等。
4.GIS可视化与制图:学习GIS地图的类型、制图方法以及图表的编制技巧。
5.GIS软件操作与应用:以某款常用GIS软件为例,讲解软件的基本操作和功能,结合实际案例进行应用演示。
三、教学方法为了提高教学效果,本课程将采用多种教学方法相结合的方式进行教学,包括:1.讲授法:通过讲解GIS的基本概念、原理和应用方法,使学生掌握相关知识。
2.案例分析法:通过分析典型实例,使学生更好地理解GIS的实际应用。
3.实验法:让学生亲自动手操作GIS软件,进行空间数据的处理和分析,提高学生的实践能力。
4.讨论法:鼓励学生积极参与课堂讨论,培养学生的思考能力和团队协作精神。
四、教学资源为了支持本课程的教学,我们将准备以下教学资源:1.教材:选用权威、实用的GIS教材,为学生提供系统、全面的学习资料。
2.参考书:推荐一些与GIS相关的参考书籍,拓展学生的知识视野。
3.多媒体资料:制作精美的PPT、教学视频等,提高课堂趣味性和教学效果。
4.实验设备:准备计算机、GIS软件、投影仪等实验设备,确保学生能够顺利进行实践操作。
实验二、空间数据库管理及属性编辑一、实验目的1.利用ArcCatalog管理地理空间数据库,理解Personal Geodatabse空间数据库模型的有关概念。
2.掌握在ArcMap中编辑属性数据的基本操作。
3.掌握根据GPS数据文件生成矢量图层的方法和过程。
4.理解图层属性表间的连接(Join)或关联(Link)关系。
二、实验准备预备知识:ArcCatalog 用于组织和管理所有GIS 数据。
它包含一组工具用于浏览和查找地理数据、记录和浏览元数据、快速显示数据集及为地理数据定义数据结构。
ArcCatalog 应用模块帮助你组织和管理你所有的GIS 信息,比如地图,数据集,模型,元数据,服务等。
它包括了下面的工具:浏览和查找地理信息。
记录、查看和管理元数据。
创建、编辑图层和数据库导入和导出geodatabase 结构和设计。
在局域网和广域网上搜索和查找的GIS 数据。
管理ArcGIS Server。
ArcGIS 具有表达要素、栅格等空间信息的高级地理数据模型,ArcGIS支持基于文件和DBMS(数据库管理系统)的两种数据模型。
基于文件的数据模型包括Coverage、Shape文件、Grids、影像、不规则三角网(TIN)等GIS 数据集。
Geodatabase 数据模型实现矢量数据和栅格数据的一体化存储,有两种格式,一种是基于Access文件的格式-称为Personal Geodatabase,另一种是基于Oracle或SQL Server等RDBMS关系数据库管理系统的数据模型。
GeoDatabase是geographic database 的简写,Geodatabase 是一种采用标准关系数据库技术来表现地理信息的数据模型。
Geodatabase是ArcGIS软件中最主要的数据库模型。
Geodatabase 支持在标准的数据库管理系统(DBMS)表中存储和管理地理信息。
在Geodatabase数据库模型中,可以将图形数据和属性数据同时存储在一个数据表中,每一个图层对应这样一个数据表。
gis课程设计一、课程目标知识目标:1. 让学生掌握GIS(地理信息系统)的基本概念、功能及其在地理学中的应用。
2. 使学生了解GIS软件的基本操作界面,熟悉常用的GIS工具。
3. 帮助学生理解GIS数据结构、数据采集、数据处理与分析的基本方法。
技能目标:1. 培养学生运用GIS软件进行地图制作、空间分析和地理信息可视化的能力。
2. 培养学生解决实际地理问题过程中运用GIS技术的思维方式和方法。
3. 提高学生团队协作和沟通能力,能够就GIS项目进行有效讨论与交流。
情感态度价值观目标:1. 激发学生对地理信息科学的学习兴趣,培养主动探索精神。
2. 培养学生关注现实生活中的地理问题,增强社会责任感。
3. 引导学生树立正确的地理信息观念,认识到GIS技术在可持续发展中的重要作用。
课程性质:本课程为高中地理选修课程,以实践性、探究性和综合性为特点,旨在培养学生的地理信息素养。
学生特点:高中学生具有较强的逻辑思维能力和自主学习能力,对新鲜事物充满好奇心,善于运用现代信息技术。
教学要求:结合学生特点,注重理论与实践相结合,强调动手操作和实际应用,提高学生的实际操作能力和解决问题的能力。
在教学过程中,关注学生的学习进度,及时调整教学策略,确保课程目标的实现。
通过课程学习,使学生能够掌握GIS基本知识,具备一定的GIS技能,并形成正确的情感态度价值观。
二、教学内容1. GIS基本概念:介绍GIS的定义、功能、应用领域及发展历程。
教材章节:《地理信息系统导论》第一章。
内容安排:1课时。
2. GIS软件操作:学习GIS软件的基本操作界面、工具栏、菜单栏等。
教材章节:《地理信息系统软件应用》第二章。
内容安排:2课时。
3. GIS数据结构:介绍空间数据、属性数据及其组织方式。
教材章节:《地理信息系统原理》第三章。
内容安排:2课时。
4. GIS数据采集与处理:学习数据采集方法、数据清洗、数据转换等。
教材章节:《地理信息系统数据处理》第四章。
开源GIS平台QGIS的使用技巧QGIS是一款功能强大的开源GIS平台,它提供了许多有用的工具和功能,以帮助用户进行地理空间数据的处理和分析。
本文将介绍一些QGIS的使用技巧,帮助读者更好地利用该平台进行地理信息系统的工作。
首先,让我们从如何获取和加载地理空间数据开始。
QGIS支持多种数据格式,包括Shapefile、GeoJSON、KML等。
用户可以通过菜单中的“添加矢量图层”或“添加栅格图层”选项来加载所需的数据。
此外,QGIS还支持在线地图服务,如Google Maps、OpenStreetMap等。
用户可以通过在浏览器中搜索所需地图服务的名称,并将其链接复制到“添加WMS/WMTS图层”选项中,即可加载在线地图。
一旦数据加载完成,我们可以开始进行一些基本的地理空间数据处理和分析。
QGIS提供了一系列工具,如选择、查询、缓冲区、裁剪等,可以帮助我们处理和分析地理空间数据。
例如,使用“选择要素”工具,用户可以通过定义属性查询或空间关系来选择特定的要素。
使用“缓冲区”工具,用户可以为要素创建缓冲区,以便进行可视化或分析目的。
此外,用户还可以使用“裁剪”工具将矢量图层裁剪为指定范围或边界内的数据,以便进行更精确的分析。
另一个重要的功能是地图制作。
QGIS提供了丰富的地图制作工具,使用户能够创建专业水平的地图。
用户可以自定义地图的布局、符号、标签、比例尺和图例等元素。
通过单击工具栏中的“打印布局”或使用菜单中的“打印布局”选项,用户可以进入地图制作界面。
在这个界面中,用户可以添加地图视图、文本标签、比例尺等元素,并对其进行排版、调整和样式设置。
除了基本的数据处理和地图制作工具之外,QGIS还提供了一些高级的功能和插件,以满足用户更复杂的需求。
例如,QGIS提供了与数据库(如PostGIS、SQLite)的连接和集成,使用户能够在地理信息系统中对大量的地理空间数据进行管理和分析。
此外,QGIS还支持Python编程接口,用户可以编写自己的脚本和插件来扩展QGIS的功能。
OSGeo中国中心:开源GIS软件、在线教程、数据相关资料桌面GIS
用于桌面电脑环境的GIS 信息浏览、编辑和分析工具
网页GIS(Browser Facing GIS)
用于浏览器环境的GIS 信息浏览、编辑和分析工具
网络服务
空间信息的网络发布
数据库
空间数据库系统
地图与导航
空间工具
空间信息分析系统
专门领域GIS 系统
特定GIS 应用领域的专业工具
数据
地理空间数据集
地理空间操作函数库
其它相关软件(未包含在Live 系统)微软Windows 环境专有:
以往OSGeo-Live 版本包含的:
文档创作与翻译
OSGeo Live 文档是由OSGeo 社区成员和各个软件项目的开发团队共同完成的。
非英语版本来自于Live 翻译团队。
中文版本主要由以下成员翻译(排序按加入时间):。
GIS设计与开发教学大纲课程简介本课程旨在介绍地理信息系统(GIS)的设计与开发原理和实践。
通过理论讲解和实际操作,学生将了解GIS的基本概念、技术和应用,并掌握GIS系统的设计、开发和管理方法。
课程内容涵盖GIS软件和硬件环境、空间数据处理、地图制作、空间分析和Web GIS等方面。
课程目标1.理解GIS的基本概念和工作原理。
2.掌握GIS系统的设计和开发过程。
3.熟悉常用的GIS软件和工具,并能灵活运用。
4.能够处理和分析空间数据,制作专题地图。
5.了解Web GIS的基本原理和开发方法。
6.培养解决实际问题的能力,如城市规划、资源管理和环境保护等领域。
授课方式讲座:介绍理论知识和案例分析。
实验:进行GIS软件和工具的操作实践。
小组讨论:就特定主题进行思考和讨论。
项目实践:完成一个GIS应用开发项目。
教学内容与进度安排第一周:GIS基础概念与技术介绍GIS的基本概念、组成部分和工作原理。
讲解GIS数据模型和空间数据类型。
探讨GIS软件和硬件环境。
第二周:空间数据处理与地图制作学习空间数据采集、输入和编辑的方法。
掌握地图投影和坐标系统的概念与应用。
实践制作专题地图,包括符号化和标注等操作。
第三周:空间数据查询与分析介绍空间数据查询和选择的方法。
学习空间数据分析的基本原理和方法。
进行实际案例分析和实验操作。
第四周:Web GIS开发基础理解Web GIS的基本概念和架构。
学习常用的Web GIS开发工具和技术。
实践开发一个简单的Web GIS应用。
第五周:GIS系统设计与管理讲解GIS系统的设计原则和流程。
学习GIS数据库设计和管理的基本方法。
探讨GIS系统的维护和更新策略。
第六周:GIS应用案例研究分析和讨论不同领域中的GIS应用案例。
小组讨论和报告特定主题的案例研究。
分享经验和思考未来的发展方向。
第七周:项目实践学生团队合作,完成一个GIS应用开发项目。
包括需求分析、系统设计、数据处理和结果展示等环节。
一、教案概述1.1 教学目标了解地理信息系统的概念、起源和发展历程。
掌握地理信息系统的基本组成和功能。
理解地理信息系统在现实生活中的应用。
学会使用简单的地理信息系统软件进行基本操作。
1.2 教学重点地理信息系统的概念与组成。
地理信息系统的功能与应用。
地理信息系统软件的基本操作。
1.3 教学难点地理信息系统的原理与技术。
地理信息系统的高级应用。
二、教学内容2.1 地理信息系统概念定义:地理信息系统(Geographic Information System, GIS)是一种以地理空间数据库为基础,采用计算机技术进行空间数据的采集、管理、处理、分析和可视化表达的系统。
起源与发展:从地图制图、遥感技术到现代GIS技术。
2.2 地理信息系统的组成硬件:计算机设备、GPS定位设备等。
软件:GIS软件、遥感软件、地图制作软件等。
数据:空间数据、属性数据、元数据等。
人员:GIS操作人员、数据分析师、项目管理者等。
2.3 地理信息系统的功能数据采集与输入:遥感影像、地图、实地调查数据等。
数据管理:数据存储、查询、更新、删除等。
数据处理与分析:空间分析、属性分析、模型分析等。
数据可视化与展示:地图制作、三维可视化、动态演示等。
2.4 地理信息系统的应用城市规划与管理:交通规划、土地利用规划、环境保护等。
资源管理与规划:水资源管理、矿产资源调查、林业管理等。
环境保护与灾害防治:污染监测、洪水预警、地震预测等。
军事与安全:战场分析、军事设施管理、安全监控等。
三、教学方法与手段3.1 教学方法讲授:讲解地理信息系统的概念、原理和功能。
案例分析:分析具体的地理信息系统应用案例。
实践操作:学生动手操作GIS软件,进行数据处理和分析。
小组讨论:分组讨论地理信息系统的应用和发展前景。
3.2 教学手段投影仪:展示PPT、地图、遥感影像等。
计算机:进行GIS软件操作和实践。
网络资源:查阅相关资料、在线地图等。
4.1 课时总共20课时,每课时45分钟。
一、GIS的三大应用1.政府应用“电子政务”是当今政府加强信息化建设的新方向,是指在现代计算机、网络通信等技术支撑下,政府机构日常办公、信息收集与发布、公共管理等事务在数字化、网络化的环境下进行的国家行政管理形式。
GIS已成为很多政府决策部门工作必备的支撑系统之一,在国家水利、电力、林牧业、地矿、交通、资源环境保护等机构己发挥重要作用。
2.企业应用随着信息时代的到来,企业的组织、运营、管理也逐渐向信息化方向发展,GIS通过提供可视化地理空间信息服务结合企业管理信息系统,为企业的业务规划、物流等领域提供辅助决策。
3.大众应用WebGIS的产生为大众提供了获取地理空间信息服务的平台,通过开放的、操作简单的WebGis服务,满足大众对地理信息的需求,如:方便人们出行的谷歌、百度地图服务。
二、GIS典型功能基本功能应包括:数据输入、数据编辑、数据存储、数据操作、数据分析、数据显示和输出。
1.数据输入也称数据采集,人工数字化输入,远程遥感的卫星图像和GPS2.数据编辑随着地图要素的数字化操作,用户需要完成将所有的空间要素关联到其对应的属性数据,清理并改正在数据转换过程中产生的错误.3.数据存储当数据经过数字化、编辑后,数字化的地图数据需要存储在磁盘或其他存储设备上,存储使用的数据模型最常用的包括:栅格格式和矢量格式。
两种格式都将原有图数据简化为一种容易存储的通用格式。
4.数据操作当数据在系统中存储后,用户就可以对数据进行一系列的操作,GIS操作通常以一个工具包的形式提供给用户,工具包中包括基本的数据操作和分析功能,如:数据检索、面积周长测量、坐标转换、投影变换、图幅接边等。
5.数据分析Gls的核心在于其强大的分析能力,如对距离某一事故地点一定范围内各种空间要素的搜索,并对相关的信息进行统计分析,为事故处理提供所需要的信息。
遥感技术、全球定位技术与地理信息系统合称为“3S”技术三、OpenGIS(开源)Open Geodata Interoperation SpecificationOGIS-开放的地理数据互操作规范1.几何基础类库代表:JTS(Java), GEOS(C++), Shapely(Python)这类几何基础类库主要实现的是OpenGIS的Simple Feature Access标准,简单地说他们就是对几何类型(Geometry)进行了一定程度的封装。
gis软件开发课程设计一、课程目标知识目标:1. 让学生理解GIS软件的基本原理,掌握GIS软件开发的核心技术;2. 使学生掌握GIS软件的操作方法,能独立进行地图制作、空间分析和地理信息可视化;3. 帮助学生了解我国GIS软件发展的现状和趋势,拓宽知识视野。
技能目标:1. 培养学生运用GIS软件解决实际地理问题的能力;2. 培养学生独立进行GIS软件操作和简单二次开发的能力;3. 提高学生团队协作、沟通表达和问题解决的能力。
情感态度价值观目标:1. 培养学生对地理信息科学和GIS技术的兴趣,激发学习热情;2. 培养学生严谨的科学态度,注重实践操作和问题分析;3. 增强学生的国家意识,认识到GIS技术在国家发展和国防建设中的重要作用。
课程性质:本课程为实践性较强的专业课程,以培养学生的实际操作能力和技术应用能力为主要目标。
学生特点:高中生具备一定的地理知识和计算机操作能力,对新鲜事物充满好奇,具备较强的学习意愿。
教学要求:结合课本知识,注重理论与实践相结合,充分调动学生的主观能动性,提高学生的实际操作能力和创新能力。
在教学过程中,将课程目标分解为具体的学习成果,便于教学设计和评估。
二、教学内容1. GIS基本概念与原理:介绍地理信息系统的定义、功能、发展历程,以及GIS的基本组成和原理,对应课本第一章内容。
2. GIS软件操作与使用:讲解主流GIS软件(如ArcGIS、SuperMap等)的基本操作、地图制作、空间分析等功能,对应课本第二章内容。
3. GIS二次开发技术:学习GIS软件的二次开发方法,包括WebGIS开发、桌面应用开发等,对应课本第三章内容。
4. 实际案例分析:分析我国GIS软件在地理信息产业、城市规划、环境保护等领域的应用案例,对应课本第四章内容。
5. 实践操作与项目实践:安排实践操作环节,让学生动手操作GIS软件,完成地图制作、空间分析等任务。
同时,组织项目实践,培养学生团队协作和问题解决能力。
第二讲:开源空间数据库一、教学目标1.了解空间数据库原理和PG实现以及PostgreSQL/PostGIS基本知识。
2.掌握PostgreSQL的操作和管理;PostGIS的常用空间特性。
二、重点与难点分析1.重点:PostGIS空间数据库的实现技术,支持的空间特性和基本操作。
2.难点:PostGIS对PostgreSQL的空间扩展如何实现。
三、教学内容与教学过程1PostgreSQL 简介1.1PostgreSQL历史1986-1994: Postgres–Original research project1995: Postgres95–SQL support1996-2000: PostgreSQL 6.0-7.0–Open source team–MVCC, stability, performance2001-2005: PostgreSQL 7.0-8.0–SQL92, complex SQL, schemas, optimizer, Win322006-2007: PostgreSQL 8.1, 8.2–In-memory bitmap, roles, partitioning,Performance9.1.5 · 2012-08-17PostgreSQL 9.2: Full Throttle Database: Live StreamingDate: 2012-09-11Location: San Francisco, CA, United States1.2Ingres和Postgres项目PostgreSQL 的前身是BSD 始于1977 年的Ingres 项目在1985 年,Michael Stonebraker 回到伯克利开始一个后-Ingres(post-Ingres)的项目,目的是解决Ingres 中,同时也是1980 年代的数据库系统中的主要问题:数据关系维护的问题。
这就是Postgres 的开端。
Ingres 是比较早的数据库系统,开始于加利福尼亚大学柏克莱分校的一个研究项目,该项目开始于70 年代早期,在80 年代早期结束。
像柏克莱大学的其他研究项目一样,它的代码使用BSD许可证。
从80 年代中期,在Ingres 基础上产生了很多商业数据库软件,包括Sybase、Microsoft SQL Server、NonStop SQL、Informix 和许多其他的系统。
在80 年代中期启动的后继项目Postgres,产生了PostgreSQL、Illustra,无论从任何意义上来说,Ingres 都是历史上最有影响的计算机研究项目之一。
在1993年,用户开始暴涨,并且特性需求急剧增加;在做了一些代码清理、发布了版本4 之后,Postgres 项目正式终止。
在1994年,两名伯克利的研究生在做研究生课题的时候,向Postgres 里增加了现代的SQL 语言的支持。
两位研究生是来自中国香港的Andrew Yu 和Jolly Chen 用bison 和flex 工具的组合,把Postgres 的Postquel查询语言替换成了SQL92,然后将Postgres 改名为Postgres95。
Andrew Yu 和Jolly Chen 最大的贡献在于,完成了Postgres95 之后,将其发布到了互联网上,随后的1996 年,加拿大的 Networking Services的Marc Fournier(一名FreeBSD 黑客)提供了第一个非大学的开发服务器平台,然后Bruce Momjian(美国)和Vadim B. Mikheev(俄国)开始修改以及稳定伯克利发布的代码,并于1996年8月发布了第一个开源版本。
目前,PostgreSQL 的稳定版本到了9.2,在RDBMS的各种特性方面,已经接近于“无可指责”的境界了。
而目前PostgreSQL 的开发是围绕在更易用的SQL 语言扩展、SQL 标准的兼容(比如SQL2003、XML/Xquery的支持)、扩展工具、外围工具等方面。
PostgreSQL 的读法:Post-gres-Q-L。
1.3PG安装配置PostgreSQL可以用于C/S(客户/服务器)环境。
PostgreSQL的C/S架构允许任务分工。
非常适合于存储和访问大量数据的服务器主机可以用作安全的数据储存库。
可以为客户端开发复杂的图形界面程序。
另外,基于网页的前端可以通过建立网页模式的结果集到浏览器访问数据,而不需要另外的客户端软件。
PG网络配置:VB设置网络为桥接模式。
【服务器端】配置可连接接口(postgresql.conf)打开postgresql.conf文件$sudo vim /etc/postgresql/8.4/main/postgresql.conf检索修改位置/listen_addresses修改文件(i,进入编辑模式)listen_addresses = ‘*’保存文件(:wq)【服务器端】配置可连接服务器信息(pg_hba.conf)打开pg_hba.conf文件$sudo vim /etc/postgresql/9.1/main/pg_hba.conf检索修改位置host all all 127.0.0.1/32 md5修改文件(i,进入编辑模式)在3.1.2后添加下述设定内容host all all 192.168.11.0/24 md5注:该修改的目的是允许所有机器,所有用户都使用TCP/IP协议连接,用密码进行认证的方式如果想指定数据库,修改第一个all,指定用户的话,修改第二个all如果想明确访问机器的ip地址的和话,修改192.168.11.1/24部分,目前这部分的设定含义是允许从192.168.11.0到192.168.11.255的IP地址的机器访问数据库。
保存文件(:wq)重启postgres数据库$sudo /etc/init.d/postgresql restart[教学提示]:希望大家自学Xubuntu操作系统的使用。
1.4BSD许可证BSD许可证(Berkeley Software Distribution license),是自由软件(开源软件的一个子集)中使用最广泛的许可证之一。
BSD软件就是遵照这个许可证来发布,该许可证也因此而得名。
BSD包最初所有者是加州大学的董事会,这是由于BSD源自柏克莱加州大学。
BSD开始后,BSD许可证得以修正,使得以后许多BSD变种,都采用类似风格的许可证。
跟其他许可证相比,从GNU通用公共许可证(GPL)到限制重重的著作权(Copyright),BSD许可证比较宽松,甚至跟公有领域更为接近。
事实上,BSD 许可证被认为是copycenter(中版权),界乎标准的copyright与GPL的copyleft之间。
"Take it down to the copy center and make as many copies as you want"。
Copyright (c) 1998 著作权由加州大学董事会所有。
著作权人保留一切权利。
* * 这份授权条款,在使用者符合以下三条件的情形下,授予使用者使用及再散播本* 软件包装原始码及二进位可执行形式的权利,无论此包装是否经改作皆然:* * 对于本软件源代码的再散播,必须保留上述的版权宣告、此三条件表列,以及下述的免责声明。
* * 对于本套件二进位可执行形式的再散播,必须连带以文件以及/或者其他附于散播包装中的媒介方式,重制上述之版权宣告、此三条件表列,以及下述的免责声明。
* * 未获事前取得书面许可,不得使用柏克莱加州大学或本软件贡献者之名称,来为本软件之衍生物做任何表示支持、认可或推广、促销之行为。
免责声明:本软件是由加州大学董事会及本软件之贡献者以现状(“as is”)提供,本软件包装不负任何明示或默示之担保责任,包括但不限于就适售性以及特定目的的适用性为默示性担保。
加州大学董事会及本软件之贡献者,无论任何条件、无论成因或任何责任主义、无论此责任为因合约关系、无过失责任主义或因非违约之侵权(包括过失或其他原因等)而起,对于任何因使用本软件包装所产生的任何直接性、间接性、偶发性、特殊性、惩罚性或任何结果的损害(包括但不限于替代商品或劳务之购用、使用损失、资料损失、利益损失、业务中断等等),不负任何责任,即在该种使用已获事前告知可能会造成此类损害的情形下亦然。
最自由的是BSD软件许可(Berkeley Software Distribution),它提供“随便你怎么处置这个软件。
”最宽容的许可是伯克利软件分发(BSD,Berkeley Software Distribution)许可,它实际上说“用这个软件做任何你想做的。
但不提供任何担保”。
PostreSQL使用的软件许可(/about/licence)响应BSD软件许可的精神并套用它的说法,“允许以任何目的使用、拷贝、修改和重新发布这套软件以及文档,不需要任何费用,不需要签订任何书面协议,提供以上的版权通告以及这段和以下两个段落的文字在所有的拷贝中”。
2PostgreSQL 功能PostgreSQL技术功能后端;性能;安全;网络;国际化;平台;数据类型;函数和触发器;程序语言;contrib模块。
PostgreSQL比较2.1基本信息2.2操作系统支持2.3基本功能2.4表与视图2.5索引2.6其他对象2.7数据表分区2.8数据库与模式(Schemas)2.9外部连接3PostgreSQL优点PostgreSQL提供了许多其他数据库系统的优势,为您的公司或企业。
3.1免疫过度部署部署是一些专有数据库厂商视为他们的许可证合规性问题。
在PostgreSQL,没有人可以控告你打破许可协议,有没有相关的授权费用的软件。
这有几个附加的优点:更多有利可图的商业模式,与大规模的部署。
没有可能的许可证合规性审核的任何阶段。
灵活地进行概念研究和试验部署,而不需要包括额外的许可费用。
比专有软件厂商的更好的支持。
除了我们提供的大力支持,我们有一个充满活力的社区,PostgreSQL的专业人士和爱好者,您的员工可以借鉴和促进。
3.2节省人力成本显着我们的软件已经被设计和创造有比领先的专有数据库的维护和调整的要求要低得多,但仍保留了所有的功能,稳定性和性能。
此外,我们的培训课程通常被看作是更符合成本效益,易于管理,并实际在现实世界领先的专有数据库厂商。
3.3传奇的可靠性和稳定性与许多专有数据库,它是很普遍的公司报告了PostgreSQL,从来没有,永远为他们坠毁在几年的高活性操作。
一次也没有。
这只是工作。
3.4可扩展源代码是不收取任何费用。